Настройка по упрощенной/полной схеме взаимодействия (без интерсепторов на поставщиках/потребителях, message.timestamp.type=CreateTime)#
Последовательность выполнения#

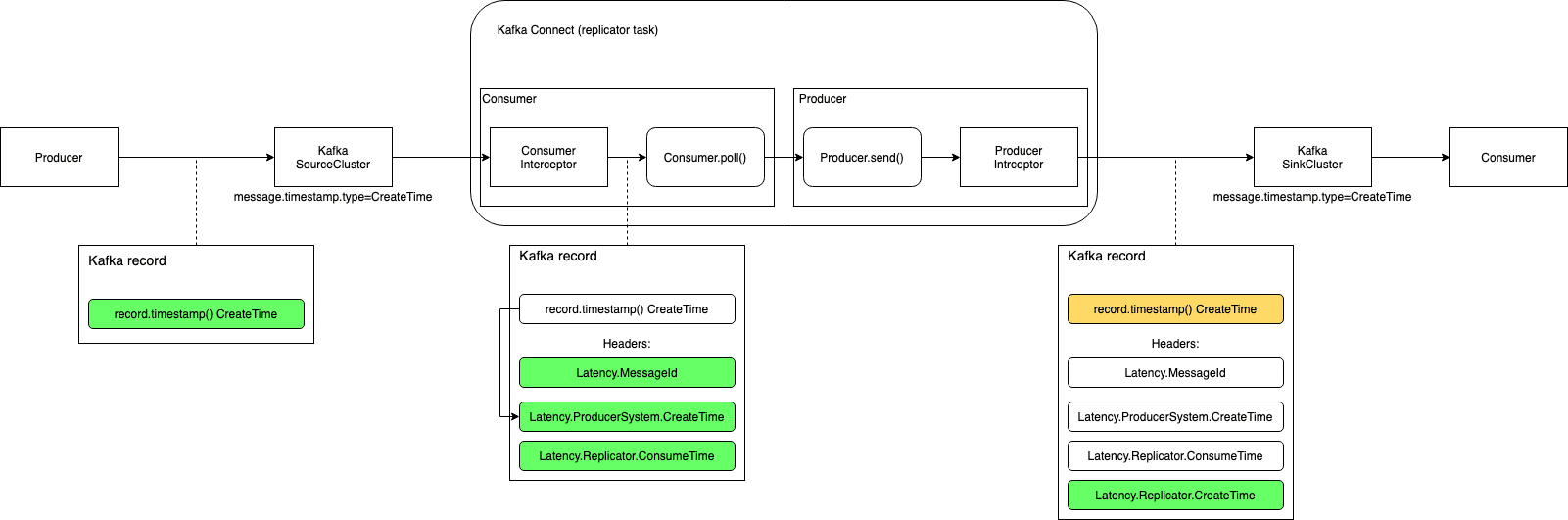
Настройка коннектора компонента SEDR#
Отключить передачу timestamp сообщения из кластера-источника (эти настройки будут использованы в шаге 4):
transfer.timestamp = falseНастроить интерсептор для консьюмера компонента SEDR (эти настройки будут использованы в шаге 4). Настройки интерсептора для консьюмера компонента SEDR представлены в примере.
Настроить интерсептор для продюсера компонента SEDR (эти настройки будут использованы в шаге 4). Настройки интерсептора для продюсера компонента SEDR представлены в примере.
Создать дистрибутив коннектора, добавив в
release.ymlв блокadditional_configнастройки перехватчиков из предыдущих шагов. Настройки перехватчиков для дистрибутива представлены в примере.
Настройка продюсера поставщика#
Не требуется.
Настройка консьюмера потребителя#
Не требуется.
Результат#
Настройка по упрощенной/полной схеме взаимодействия интерсептора kafka-timestamp-interceptor выполнена.