Руководство оператора#
О документе#
Документ содержит описание работы оператора с компонентом Сервис интеграции справочных данных (DDIS).
Обозначения, сокращения, термины и определения приведены в документе Термины и определения.
Доступ к приложению#
Работа с АРМ осуществляется через браузер. Перед входом в приложение оператору необходимо ввести логин и пароль. Рекомендуемый перечень браузеров для доступа к веб-интерфейсу DDIS приведен в разделе Системные требования документа Руководство по установке.
Роли оператора, доступные для работы в интерфейсе, и особенности присвоения ролей представлены ниже.
Описание ролей:
Роль (code) |
Права (permission) |
Комментарии |
|---|---|---|
Администратор (DDIS.Системный администратор) |
Просмотр и настройка Процессоров, просмотр и настройка Шлюзов, просмотр и настройка Маршрутов, просмотр и настройка Распространений |
Роль администратора в системе с правами на настройку |
Пользователь (DDIS.Администратор с правами только на чтение) |
Просмотр Процессоров, просмотр Шлюзов, просмотр Маршрутов, просмотр Распространений |
Роль, которой доступен только просмотр, без возможности выполнения действий |
Описание доступных действий для каждой роли:
Путь до действия/перехода |
Доступные действия/переходы/кнопки для роли Администратор |
Доступные действия/переходы/кнопки для роли Пользователь |
|---|---|---|
Контроллер –> Шлюзы –> Шлюз ТФС –> Настройки |
Переход в UI Шлюза ТФС |
Переход в UI Шлюза ТФС |
Контроллер –> Шлюзы –> Шлюз ТФС –> Настройки –> Сообщения |
Переход на экранную форму Сообщения |
Переход на экранную форму Сообщения |
Контроллер –> Шлюзы –> Шлюз ТФС –> Настройки –> Сообщения –> Файлы |
Переход на экранную форму Файлы |
Переход на экранную форму Файлы |
Контроллер –> Шлюзы –> Шлюз ТФС –> Настройки –> Сообщения –> Файлы –> Ресурсы |
Переход на экранную форму Ресурсы |
Переход на экранную форму Ресурсы |
Контроллер –> Шлюзы –> Шлюз ТФС –> Распространения –> Сообщения |
Переход на экранную форму Сообщения |
Переход на экранную форму Сообщения |
Контроллер –> Шлюзы –> Шлюз ТФС –> Поставщики |
«Добавить поставщика», «Удалить поставщика», «Редактировать поставщика», «Запустить Распространение», «Отключить поставщика» |
— |
Контроллер –> Процессоры –> Публикатор LNSE — Настройки |
Переход в UI сервиса Публикатор LNSE |
Переход в UI сервиса Публикатор LNSE |
Контроллер –> Процессоры –> Публикатор LNSE — Настройки –> Распространения |
Переход на экранную форму Распространения |
Переход на экранную форму Распространения |
Контроллер –> Процессоры –> Публикатор LNSE — Настройки –> Распространения –> Перейти к ресурсам |
Переход на экранную форму Ресурсы |
Переход на экранную форму Ресурсы |
Контроллер –> Процессоры –> Публикатор LNSE Tuner — Настройки |
Переход в UI сервиса Tuner LNSE. «Скачать данные сервиса в виде файла», «Загрузить файл сервиса на сервер», «Обновить данные сервиса», «Показать результирующую конфигурацию». Также доступны действия Создания/Редактирования/Удаления атрибутов для следующих уровней: Сервисы, Источники, Клиенты, Домены, Справочники |
Переход в UI сервиса Tuner LNSE. Доступные кнопки: «Скачать данные сервиса в виде файла», «Показать результирующую конфигурацию», «Обновить данные сервиса» |
Контроллер –> Распространения |
«Просмотреть Распространение», «Скачать Распространение». Также для Распространений в статусе ERROR доступны кнопки «Завершить», «По лимиту» |
— |
Контроллер –> Маршруты |
«Редактировать маршрут» |
— |
Матрица совместимости рекомендованных функциональных ролей:
Администратор |
Пользователь |
|
|---|---|---|
Администратор |
Да |
Нет |
Пользователь |
Нет |
Да |
Безопасность АРМ оператора обеспечивается исходя из уровня конфиденциальности информации и других требований информационной безопасности. Настроек безопасности АРМ оператора не имеется.
Активация работы#
Авторизация#
Для входа в DDIS оператору необходимо выполнить следующие действия:
Запустить на компьютере браузер.
В адресной строке браузера ввести ссылку на веб-приложение DDIS. Для получения URL-адреса сервера приложений необходимо обратиться к администратору DDIS.
Нажать на клавишу Enter. Откроется страница авторизации.
Заполнить поля формы авторизации Логин и Пароль. Этот пункт является обязательным для входа оператора в интерфейс DDIS.
В результате корректного прохождения авторизации откроется главная рабочая страница UI:

Использование приложения оператором#
Предъявляемые к паролю требования#
Рекомендации по заданию стойких паролей:
пароль должен быть сложен (обязательно использование строчных и прописных букв, цифр и спецсимволов (~!@#$%^&*_-+=“|() {} []:»» <>,.? /);
в пароле должно использоваться минимум 6 разных символов;
длина пароля должна составлять не менее 12 символов;
пароль должен быть уникален, недопустимо использование одного и того же пароля для нескольких учетных записей одного пользователя;
пароль не должен содержать имя учетной записи пользователя или какую-либо его часть.
Пользователям желательно выполнять процедуру периодической смены своего пароля — не менее 1 раза в 80 дней с момента последнего изменения.
В случае компрометации пароля необходимо незамедлительно его сменить.
При использовании АС пользователям желательно выполнять следующие процедуры:
периодическая принудительная смена паролей не реже, чем раз в месяц;
возможность установки администратором признака принудительной смены пароля пользователя при следующем входе пользователя в систему;
предоставление доступа к информации при первом входе пользователя в системе только после смены им первоначального пароля на его личный пароль;
хранение парольной «истории» пользователя, т.е. списка контрольных значений (сумм) нескольких предыдущих паролей пользователя (рекомендуется хранить пять паролей), и невозможность при смене пароля выбора пароля из этого списка.
Приведенные рекомендации по настройке парольной политики не должны противоречить требованиям внутренних документов Заказчика, отраслевых и национальных стандартов, требований уполномоченных регуляторов и законодательства РФ.
Описание интерфейса DDIS#
Структура главной страницы интерфейса DDIS#
Главная экранная форма интерфейса DDIS содержит основную рабочую область, набор функциональных, информационных и служебных кнопок:

Основная рабочая область содержит таблицы и дополнительные кнопки, описанные в последующих разделах.
Описание функциональных кнопок главной страницы интерфейса DDIS:
— кнопка «Шлюзы» (переход на форму со списком шлюзов);
— кнопка «Процессоры» (переход на форму со списком процессоров);
— кнопка «Распространения» (переход на форму для контроля и мониторинга распространений);
— кнопка «Маршруты» (переход на форму со списком маршрутов, с возможностью их создания и настройки).
Описание информационных кнопок главной страницы интерфейса DDIS:
— кнопка «Журнал ошибок» (отображение журнала просмотра уведомлений об ошибках, который содержит дату, время и описание ошибок);
— кнопка «Права доступа пользователя». Рядом с кнопкой отображается логин авторизованного оператора. При нажатии на кнопку выводится форма со списком разрешенных действий в АС в зависимости от привилегий и назначенных прав для авторизованного оператора;
— кнопка с отображением наименования текущего сервиса. При нажатии на данную кнопку оператор возвращается в форму основной рабочей области соответствующего сервиса.
Описание служебных кнопок главной страницы интерфейса DDIS:
— кнопка возврата на главную экранную форму интерфейса DDIS, которой является форма для контроля и мониторинга распространений сервиса Контроллер;
— кнопка «Возврат в стартовое меню» (в зависимости от настроек возврат возможен в Стартовый менеджер или на стартовую страницу сервиса IAM);
— кнопка «Выход» (выход из системы);
— кнопка, позволяющая раскрыть/скрыть боковую панель.
Предупреждение
Важно!
Все кнопки, отписанные в данном разделе, доступны на всех формах интерфейса DDIS для всех ролей оператора.
Базовые навигационные формы интерфейса DDIS#
Для навигации в нижней части основной рабочей области АС отображается:
номер текущей страницы;
общее количество страниц;
общее количество записей на одной странице.
Оператору (с любой ролью) доступны следующие возможности:
перейти на страницу, номер которой оператор задает вручную:
задать количество записей, отображающихся на одной странице (возможные варианты: 10, 20, 30, 50):
Описание служебных кнопок, встречающихся в табличных формах интерфейса DDIS (доступно для всех ролей оператора):
кнопка принудительного обновления списка записей таблицы (рядом с кнопкой отображается время последнего обновления):
возврат к изначальной странице сервиса (актуально после осуществления переходов по разным формам сервиса):
копирование значения поля в буфер обмена и использование в работе оператора:
настройки полей таблиц:
Настройка полей таблицы выполняется при нажатии на кнопку Настройки полей таблицы:

Описание кнопок Настройка Полей Таблицы:
— восстановить значения по умолчанию;
— запретить/разрешить перенос строк;
— отобразить/скрыть столбец.
Каждая из представленных на форме строк — это поле таблицы, которое оператор может переместить в одну из областей, отмеченной пунктирной линией:
закрепить слева;
скроллинг в центре;
закрепить справа.
После внесения информации необходимо нажать кнопку Подтвердить для сохранения, либо Отменить, если сохранение не требуется.
Функциональные возможности DDIS#
Компонент DDIS состоит из нескольких сервисов, у части из которых есть свой UI. На верхнем уровне находится сервис Контроллер (наименование текущего сервиса отображается в интерфейсе вверху над основной рабочей областью). С уровня Контроллера доступен переход к микроссервисам с типом Шлюз и Процессор.
Работа в АС несет в себе следующие функциональные возможности:
просмотр списка шлюзов и переход в UI соответствующего сервиса с последующим выполнением отдельных действий в зависимости от доступных функциональных возможностей;
просмотр списка процессоров и переход в UI соответствующего сервиса с последующим выполнением отдельных действий в зависимости от доступных функциональных возможностей;
контроль и мониторинг выполнения распространений;
просмотр списка созданных маршрутов, настройка маршрута.
Переход в UI сервиса Контроллер#
Контроллер – сервис верхнего уровня. В интерфейсе DDIS функционал сервиса Контроллер находится в разделах Шлюзы, Процессоры, Распространения, Маршрут:

Шлюзы#
Экранная форма Шлюзы:

Данный раздел позволяет просматривать список существующих шлюзов и их настраивать.
Текущий список шлюзов (см. рисунок выше):
gate-tfs — Шлюз ТФС.
Описание полей:
Сервис — идентификатор Шлюза (поле поддерживает сортировку и содержит фильтр);
Действия — доступные действия оператора для выбранного процессора (набор действий высвечивается при наведении курсора мыши на одну из записей таблицы, как это показано на рисунке выше).
Возможные действия для Шлюза ТФС (gate-tfs):
Шлюз ТФС — Настройки — переход в UI Шлюза ТФС (см. раздел Шлюз ТФС);
Шлюз ТФС#
Экранная форма Шлюза ТФС (открывается после нажатия кнопки действия Шлюз ТФС — Настройки экранной формы Шлюзы):

На боковой панели слева появляются следующие разделы:
— кнопка «Сообщения»;
— кнопка «Распространения»;
— кнопка «Поставщики».
Сообщения
Экранная форма Сообщения:

Данный раздел позволяет просматривать информацию о сообщениях в Шлюзе ТФС.
Описание полей в разделе Сообщения:
ID — идентификатор сообщения;
Статус — статус обработки сообщения;
Этап — этап обработки сообщения;
ID запроса — идентификатор запроса;
Имя поставщика — имя поставщика, от которого приходят данные;
Описание поставщика — описание поставщика данных;
ID поставщика — идентификатор поставщика;
Отправитель — имя отправителя;
Время запроса — время запроса;
Ошибки — описание ошибок;
Подавленные ошибки — подавленные некритичные ошибки, которые не влияют на статус распространения;
ID сценария — идентификатор сценария интеграции (ТФС);
Имя получателя — имя получателя, к которому приходят данные;
ID получателя — идентификатор системы получателя;
Штамп блокировки — признак блокировки;
Дата файла — дата файла, определенная системой-источником;
Дата создания — дата создания сообщения;
Дата модификации — дата модификации сообщения;
Перейти — переход к поступившим файлам.
На форме Сообщения доступен один переход — Посмотреть файлы. Данная форма отображает информацию о файлах, входящих в выбранное сообщение.

Описание полей в разделе Файлы:
Имя — имя файла;
Статус — статус файла;
Размер файла (Б) — размер файла в байтах;
Время обработки (мс) — время обработки в миллисекундах;
Время поступления данных — дата и время предоставления данных для загрузки;
Ошибки — ошибка обработки;
Подавленные ошибки — подавленные некритичные ошибки, которые не влияют на статус распространения;
Перейти — переход к ресурсам.
Переход к ресурсам позволяет просматривать информацию каждого ресурса.

Описание полей в разделе Ресурсы:
URL — путь до файла в S3;
Поставщик — наименование поставщика, от которого приходят данные;
Время поступления данных — дата и время предоставления данных для загрузки.
Распространения
Экранная форма Распространения:

Данный раздел позволяет просматривать все распространения, пришедшие в Шлюз от ТФС.
Описание полей в разделе Распространения:
ID — идентификатор распространения;
Шлюз — шлюз в который поступило распространение;
Имя поставщика — имя поставщика от которого приходят данные;
ID поставщика — идентификатор поставщика;
Время запроса — время запроса;
ID сообщения — идентификатор сообщения из таблицы Сообщения;
ID запроса — идентификатор запроса;
Дата создания — дата создания распространения;
Дата модификации — дата модификации распространения;
Перейти — переход к файлам.
Переход к сообщениям позволяет просмотреть отфильтрованное сообщение, на основе которого создано выбранное распространение.
Поставщики
Экранная форма Поставщики:

Данный раздел позволяет просматривать и при необходимости вручную создавать нового поставщика данных в Шлюз от ТФС.
Описание полей в разделе Поставщики:
ID — идентификатор поставщика;
Имя — имя поставщика от которого приходят данные;
Описание — описание поставщика для дополнительной идентификации;
Отключен — статус отключения поставщика (Да/Нет);
Адрес Kafka — адрес Kafka;
Топик уведомлений — topic уведомлений;
Топик квитанций — topic квитанций;
ID группы — идентификатор группы шлюза ТФС;
Имя хранилища — наименование хранилища;
Каталог входящих файлов — каталог входящих файлов;
Каталог локальных файлов — каталог локальных файлов;
Транспортный сценарий — транспортный сценарий;
Фильтр по дате — фильтрация сообщений по дате файла;
Дата фильтрации — дата файла, от которой выполняется фильтрация;
Правило получения даты — поле для ввода регулярного выражения по определению даты из имени файла;
Шаблон разбора даты — шаблон разбора даты;
Дата создания — дата создания поставщика;
Дата изменения — дата изменения поставщика;
Действия — доступные действия над сущностью Поставщики.
Создание нового поставщика доступно оператору по кнопке Добавить поставщика. Форма добавления поставщика (обязательные поля для заполнения помечены звездочкой):

Для роли Администратор доступными действиями являются:
Редактировать поставщика;
Отключить поставщика;
Запустить Распространение;
Удалить поставщика.
При нажатии кнопки Редактировать поставщика открывается форма с полями, доступными для редактирования (обязательные поля для заполнения помечены звездочкой):

Предупреждение
Важно!
Для того, чтобы применились настройки пользователя после редактирования данной формы, необходимо выполнить рестарт pod.
При нажатии кнопки Запустить распространение открывается форма с вводом имени файла, который необходимо загрузить и запустить Распространение. Данный файл должен быть предварительно размещен на интеграционном ресурсе для данного поставщика.

Процессоры#
Экранная форма Процессоры:

Данный раздел позволяет просматривать список существующих процессоров.
Текущий список процессоров (см. рисунок выше):
stx-transformer — Универсальный парсер (см. раздел Универсальный парсер);
distribution-dictionary — Публикатор LNSE (см. раздел Публикатор LNSE).
Описание полей в разделе Процессоры:
Сервис — идентификатор процессора (поле поддерживает сортировку и содержит фильтр);
URL — путь к процессору (поле поддерживает сортировку и содержит фильтр);
Действия — доступные действия оператора для выбранного процессора (набор действий высвечивается при наведении курсора мыши на одну из записей таблицы, на форме Процессоры каждый сервис имеет свой набор действий).
Публикатор LNSE#
Возможные действия для сервиса Публикатор LNSE (distribution-dictionary):
Публикатор LNSE — Настройки — переход в UI сервиса distribution-dictionary;
Публикатор LNSE Tuner — Настройки — переход в UI сервиса Tuner LNSE (см. раздел Tuner LNSE).
Переход в UI сервиса distribution-dictionary осуществляется по кнопке Публикатор LNSE — Настройки. UI Публикатора LNSE состоит из разделов: Распространения, Ресурсы, Загрузки. На боковой панели слева отображаются следующие кнопки:
— кнопка «Распространения»;
— кнопка «Ресурсы»;
— кнопка «Загрузки».
Распространения
Экранная форма Распространения:

Данный раздел позволяет просматривать список и состояние распространений в LNSE.
Описание полей:
pkID — внутренний идентификатор;
ID — идентификатор распространения;
Шлюз — имя шлюза от которого пришло распространение;
Сервис — имя сервиса;
Статус — статус распространения;
Ошибки — описание ошибок в распространении;
Подавленные ошибки — подавленные некритичные ошибки, которые не влияют на статус распространения;
Дата создания — дата создания распространения;
Время поступления данных — дата и время предоставления данных для загрузки;
Дата модификации — дата изменения распространения;
Перейти — переход к ресурсам.
Для роли Администратор доступным действием является переход по кнопке Перейти к ресурсам.
Ресурсы
Экранная форма Ресурсы:

Данный раздел позволяет просматривать список ресурсов.
Описание полей:
pkID — внутренний идентификатор;
ID — идентификатор ресурса;
ID распространения — идентификатор распространения;
Тип — тип ресурса;
Статус — статус ресурса;
Атрибуты — атрибуты ресурса;
Ошибки — описание ошибок;
Дата создания — дата создания ресурсов;
Дата модификации — дата изменения ресурсов.
Загрузки
Экранная форма Загрузки:

Данный раздел позволяет просматривать список загрузок.
Описание полей:
pkID — внутренний идентификатор;
Статус файла — статус загрузки файла;
Имя файла — имя файла;
Путь к модели справочника — URL до модели справочника на S3;
Тип файла — тип файла;
dateLoad — дата загрузки;
ID родителя — идентификатор родительской записи;
Код справочника — код справочника;
RN — имя ресурса;
ID Ресурса — идентификатор ресурса;
Время поступления данных — дата и время предоставления данных для загрузки;
Дата создания — дата создания загрузки файла;
Дата модификации — дата изменения загрузки файла.
Универсальный парсер#
Для текущих ролей пользователя доступен только просмотр записи в списке процессоров для сервиса Универсальный парсер (stx-transformer).
Tuner LNSE#
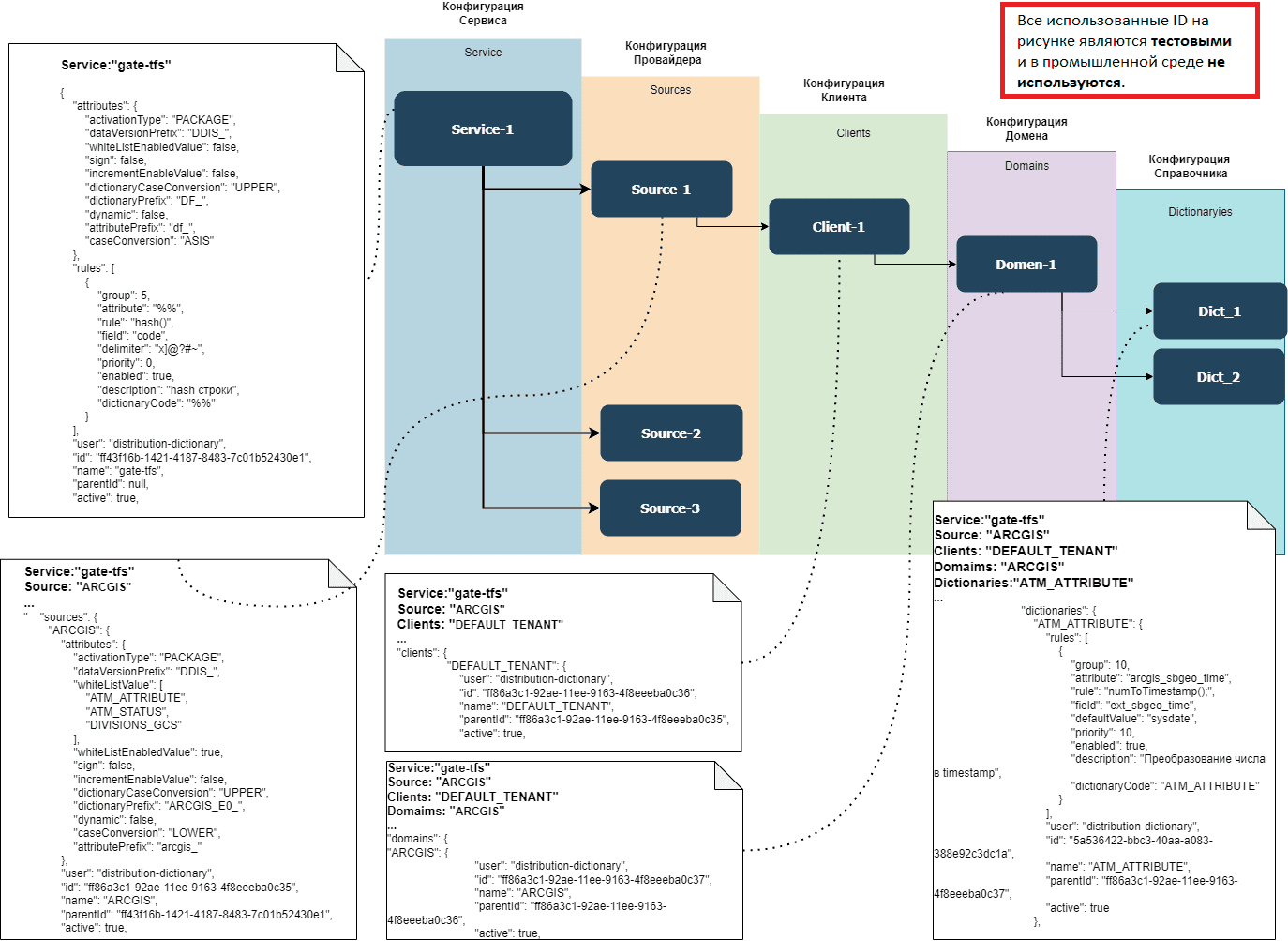
Для настройки конфигурации Публикатора LNSE реализован сервис Tuner LNSE, переход в который осуществляется по кнопке Публикатор LNSE Tuner — Настройки.
Конфигурация Публикатора LNSE содержит параметры, описанные в подразделе «Файл конфигурации» раздела «Импорт конфигурации в DDIS» документа Руководство по системному администрированию.
Конфигурация может быть задана для разных уровней: Сервис->Провайдер->Клиент(RN/tenant)->Домен->Справочник.
Они наследуют друг друга и выстраивают дерево, где корень конфигурации — уровень services, а листья — dictionaries.
Конфигурация низкого уровня имеет приоритет над конфигурацией уровня выше. Например, если задана конфигурация на уровне Справочника, то она имеет приоритет над конфигурацией уровней Домена, Клиента, Провайдера и Сервиса.
Для каждого параметра Публикатор LNSE выполняет поиск от нижнего уровня конфигурации, до верхнего. Например, для отдельного справочника можно задать уникальные префиксы атрибутов, а остальные параметры оставить не заполненными. Тогда при загрузке этого справочника Публикатор LNSE использует уникальные префиксы, заданные на уровне справочника, а значения других параметров будут определены конфигурациями верхних уровней.

UI Tuner LNSE представляет собой форму, разделенную на отдельные разделы:
основная навигация по конфигурации в виде дерева;
меню общих действий;
переключатель конфигураций;
список сущностей выбранного уровня;
информация о выбранном уровне;
меню действий на выбранном уровне.

Основная навигация
В сервисе реализовано пять уровней конфигурации:
services — сервисы;
sources — источники;
clients — клиенты;
domains — домены;
dictionaries — справочники.
Каждый уровень акцентируется пиктограммой (на уровне списка конфигураций и на уровне конкретной конфигурации).
Меню общих действий
Данный раздел состоит из следующих действий, которые доступны оператору с ролью Администратор:
загрузить файл сервиса на сервер — загрузка подготовленного локального файла с конфигурацией;
скачать данные в виде файла — скачивание файла конфигурации в формате json;
обновить данные сервиса — обновление страницы.
Переключатель конфигураций
Оператору для просмотра доступны следующие конфигурации выбранного уровня:
активная;
архивная.
Список сущностей выбранного уровня
Выбрав нужную конфигурацию в основном окне навигации, отображаются перечень атрибутов и их значения.
На данной форме при необходимости значения можно добавить, отредактировать или удалить.
Данные действия доступны оператору с ролью Администратор.
Информация о выбранном уровне
В данном разделе отображается информация:
информация об имени сервиса, конфигурация которого открыта;
статус конфигурации;
идентификатор конфигурации.
Дополнительно есть кнопка Показать результирующую конфигурацию, которая отображает итоговую конфигурацию на том или ином уровне.
Меню действий на выбранном уровне
В этом разделе оператору с ролью Администратор доступна кнопка с активацией измененной конфигурации.
Предупреждение
Важно!
Для оператора с ролью Администратор в интерфейсе доступны все вышеперечисленные действия.
Распространения#
Экранная форма Распространения:

Данный раздел позволяет просматривать список распространений.
Для роли Администратор доступными действиями являются:
Посмотреть распространение;
Скачать распространение (в результате формируется и выгружается файл distribution.json, в котором оператор видит распространение со всеми атрибутами).
Просмотр распространений в рамках маршрута
Операторам со всеми ролями доступен переход к просмотру списка всех запущенных или уже отработанных распространений в рамках 1 маршрута.
После перехода в окно База Распространений будет доступна следующая форма:

Доступные блоки на форме База Распространений:
1 — Таблица со списком всех Распространений с возможностью разворачивания/сворачивания таблицы по кнопке
.
2 — Информационная панель с возможностью разворачивания/сворачивания ее по кнопке
.
Форма состоит из двух частей:
Окно «Не оповещать о типах ошибок» - форма с выбором подавленных ошибок, о которых не стоит оповещать пользователя.
При активации чек-бокса напротив ошибки:
данная ошибка попадает в список ошибок без оповещений;
значок предупреждения о подавленной ошибке напротив этапа обработки распространения пропадает;
в таблице распространений подавленная ошибка с выбранным типом не отображается (как для текущего распространения, ранее обработанных, так и новых).
Окно с управлением распространениями в статусе ERROR. На данной форме доступны тумблеры
, с помощью которых есть возможность управлять запущенным Распространением:
«Завершить» — если параметр включен, то Распространение, в случае повторяющейся ошибки, сразу завершается;
«По лимиту» — если параметр включен, то Распространение в случае повторяющейся ошибки, становится на паузу по достижению лимита повторений, в другом случае повторяется до успешного результата.
3 — Меню управления с набором кнопок
. Описание кнопок слева направо:
«Вертикальное расположение» — отображение дерева маршрутов по вертикали.
«Горизонтальное расположение» — отображение дерева маршрутов по горизонтали.
«Сфокусироваться на графе Распространения» — отображение дерева маршрутов по центру.
«Получить последние данные о Распространении» — обновление страницы.
«Настройка оповещений об ошибках» — открытие формы со списком ошибок без оповещений.
4 — Область отображения Дорожной карты, по которой выводится список Распространений.
Маршруты#
Экранная форма Маршруты:

Данный раздел позволяет просматривать список изначально созданных маршрутов.
Описание полей:
ID — идентификатор маршрута;
Название — название маршрута;
Описание — описание маршрута для его дополнительной идентификации;
Дата создания — дата создания маршрута;
Дата модификации — дата изменения маршрута;
Действия — доступные действия операторам для выбранного маршрута.
Для роли Администратор доступным действием является редактирование маршрута по кнопке Редактировать маршрут.
Часто встречающиеся проблемы и пути их устранения#
В текущей версии нет открытых проблем и ошибок в работе компонента DDIS. Функционирование компонента DDIS соответствует заявленной документации.
При возникновении любых ошибок необходимо обратиться к администратору. См. более подробную информацию в разделе Часто встречающиеся проблемы и пути их устранения документа Руководство по системному администрированию.
Параметры настройки#
Настройка сервисов компонента DDIS осуществляется с помощью применения различных параметров.
Параметры разделяются на:
стендозависимые — изменяются в зависимости от того стенда, где установлено приложение;
стендонезависимые — параметры, которые могут быть установлены 1 раз и переиспользованы на любом стенде.
К стендонезависимым относятся, например:
Ресурсы — универсальное представление данных для передачи между этапами распространения. Имеет ссылку на файловое хранилище. Один ресурс — один файл в файловом хранилище.
Hb-mapping — это определение связей и соответствие между моделями справочников в мастер-системе и моделью справочника в системе потребителя.
Параметры безопасности, связанные с собственными механизмами (встроенной функциональностью), отсутствуют. В связи с этим отсутствуют требования и рекомендации для оператора (с ролью Администратор) по их изменению.
Параметры безопасности, связанные с механизмами Platform V, должны настраиваться в соответствии со своей эксплуатационной документацией с учетом уровня конфиденциальности и требований информационной безопасности.
Параметры настройки безопасности#
Параметры безопасности среды функционирования и внешних программных средств защиты информации определяются конфигурированием среды выполнения, исходя из требований к уровням безопасности конечной ИС.
Правила эксплуатации#
Эксплуатация DDIS осуществляется в соответствии со стандартными сценариями использования, описанными в разделе Использование приложения оператором. Специфичные настройки отсутствуют. Дополнительные требования к эксплуатации не предъявляются.
В UI DDIS предусмотрено несколько форм, позволяющих выгружать/загружать данные. Например, во вкладке Распространения в UI Контроллера есть кнопка Скачать распространение, которая формирует файл distribution.json, в котором оператор видит скаченное распространение со всеми атрибутами.
DDIS устанавливается, конфигурируется и эксплуатируется в соответствии с эксплуатационной документацией (Руководство по установке компонента DDIS, Руководство по системному администрированию компонента DDIS). DDIS не включает в себя специальные программные или программно-аппаратные средства защиты информации. Каких-либо правил эксплуатации среды функционирования у DDIS не имеется.
В АРМ исключена возможность прямого обращения неавторизованного оператора к защищенным ресурсам по-известному URL. Доступ к любым ресурсам возможен только после проведения процедуры аутентификации и авторизации.
Учетные данные оператора хранятся в защищенном виде в удаленной системе аутентификации, доступа к учетным данным нет.
Хранение критичной информации (учетные записи, пароли, пути к конфигурационным файлам и прочее) в программе запрещено.
В АРМ реализованы проверки корректности вводимых оператором данных на стороне клиента (с использованием сценариев, исполняемых веб-браузерами) и на стороне сервера.
В АРМ правил эксплуатации внутренних механизмов и средств защиты информации нет в связи с их отсутствием. Эксплуатация внешних механизмов и средств защиты информации должна осуществляться в соответствии с их документацией.





