Руководство по установке#
О документе#
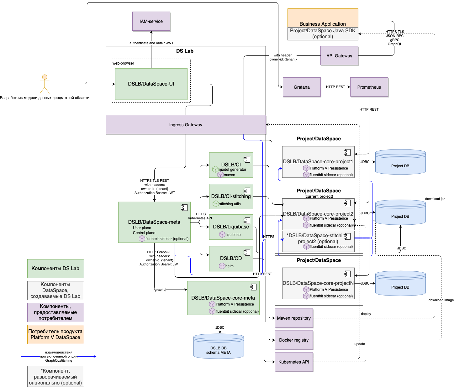
В руководстве приведены инструкции по установке компонента DS Lab (DSLB) (далее — DS Lab или компонент) продукта Platform V DataSpace (APT).
DS Lab — компонент, предоставляющий возможность описывать модель данных предметной области через UI и разворачивать модель в виде сервиса Platform V Dataspace для работы с этими данными: создание, изменение, удаление, объединение в транзакционные группы, гибкие возможности поиска и получения данных.
Расшифровку основных понятий см. в документе "Термины и определения".
Системные требования#
Настройки безопасности окружения и перечень платформенных (дополнительных внешних) продуктов, используемых для установки, настройки и контроля в конечной информационной системе (далее — ИС), выбираются клиентом при разработке конечной ИС, исходя из характера обрабатываемой в ней информации и иных требований информационной безопасности (далее — ИБ), предъявляемых к ней.
Системное программное обеспечение#
Имеются следующие требования к ПО:
На серверы приложений, использующих DataSpace, должна быть установлена среда контейнеризации Kubernetes, Red Hat OpenShift или аналогичная среда контейнеризации приложений.
Наличие БД для модуля dataspace-core-meta в режиме Standby.
Созданы и настроены два namespace в Kubernetes (или OpenShift):
namespace для клиентских сервисов;
namespace для остальных сервисов (nginx-controller или аналог(Istio)/dslab/prometheus).
Наличие Kubectl (CLI) на ПК, с которого производится установка.
Наличие пакетного менеджера Helm на ПК, с которого производится установка.
Наличие docker на машине для сборки images dataspace-core-meta/dataspace-meta/dslab-builder.
Наличие пакета Liquibase.
Опционально наличие jdbc-драйвера Oracle версии не ниже 21.5.0.0 в случае использования БД Oracle.
Доступ к частному или публичному registry image.
Доступ к частному или публичному package repository.
Доступ к следующим общим образам (в скобках приведены ссылки на hub.docker.com):
Ниже представлены категории системного программного обеспечения (далее — ПО), которые обязательны или опциональны для установки, настройки, контроля и функционирования компонента. В каждой категории перечислены все поддерживаемые продукты сторонних правообладателей. Отдельно обозначены варианты, которые рекомендует АО «СберТех» (маркировка «Рекомендовано» в столбце «Продукт, функциональная совместимость с которым подтверждена»). Клиенту необходимо выбрать один из продуктов в каждой категории, исходя из условий использования конечной ИС.
Категория ПО | Обязательность установки | Наименование ПО | Версия | Продукт, функциональная совместимость с которым подтверждена | Описание |
|---|---|---|---|---|---|
Операционная система | Да | Альт 8 СП | 10 и выше | Рекомендовано. Правообладателем АО «СберТех» также рекомендована операционная система, основанная на Linux — Platform V SberLinux OS Server (SLO), см. раздел «Платформенные зависимости» | Возможность функционирования продукта |
Среда контейнеризации | Да | 1.25 и выше | Рекомендовано. Правообладателем АО «СберТех» также рекомендована среда контейнеризации, основанная на Kubernetes — Platform V DropApp, см. раздел «Платформенные зависимости» | Область среды контейнеризации, выделенная под компоненты DataSpace Core и/или приложения потребителя | |
Red Hat OpenShift | 4 и выше | Опционально | |||
Командная строка | Да | Kubectl | Версия, соответствующая версии Kubernetes | Рекомендовано | Интерфейс командной строки для управления средой контейнеризации, являющийся его составной частью, устанавливаемой на рабочей станции |
OpenShift CLI | Версия, соответствующая версии OpenShift | Опционально | |||
Инструмент сборки, тестирования, развертывания контейнеризированных приложений | Нет | Любая актуальная версия | Рекомендовано | Сервер автоматизации, используемый для внедрения непрерывной интеграции и непрерывной доставки (CI/CD) для проектов программного обеспечения | |
Пакетный менеджер | Да | 3.4.1 и выше | Рекомендовано | Используется для установки компонента DataSpace Core в Kubernetes | |
Система сбора логов | Нет | 1.4.5 | Рекомендовано. Правообладателем АО «СберТех» также рекомендован компонент Журналирование (LOGA) Platform V Monitor (OPM), см. раздел «Платформенные зависимости» | Подготовка и публикация журналов приложения | |
Java-машина | Да | 11.0.16 и более высокая минорная версия | Рекомендовано | Возможность функционирования продукта | |
Система управления базами данных (СУБД) | Да | 12 и выше | Рекомендовано. Правообладателем АО «СберТех» также рекомендована СУБД, основанная на PostgreSQL, — Platform V Pangolin SE (PSQ), см. раздел «Платформенные зависимости» | Для хранения данных компонента DataSpace Core | |
Oracle Database | 12.2 и выше | Опционально | |||
1.4.200 | Опционально | ||||
Инструмент управления проектом | Да | 3.6.3 | Рекомендовано | Фреймворк для автоматизации сборки проектов на основе описания их структуры в файлах на языке POM | |
Сервис централизованного хранения репозиториев артефактов (хранилище артефактов) | Да | 2.5.1 и выше | Рекомендовано | Интегрированная платформа для проксирования, хранения и управления зависимостями Java (Maven), образами, а также распространения ПО | |
Nexus Repository Manager PRO | Любая актуальная версия | Опционально | |||
Nexus Repository Manager OSS | Любая актуальная версия | Опционально | |||
Сервис интеграции и оркестрации микросервисов в облаке | Да | 1.12 и выше | Рекомендовано. Правообладателем АО «СберТех» также рекомендован сервис интеграции и оркестрации микросервисов в облаке, основанный на Istio — Platform V Synapse Service Mesh (SSM), см. раздел «Платформенные зависимости» | Маршрутизация и защита межсервисных взаимодействий | |
1.3.2 | Опционально. Правообладателем АО «СберТех» также рекомендован сервис интеграции и орекстрации микросервисов в облаке, основанный на Istio — Platform V Synapse Service Mesh (SSM), см. раздел «Платформенные зависимости» | ||||
Система мониторинга (сбор и хранение метрик) | Нет | 2.22.2 и выше | Рекомендовано. Правообладателем АО «СберТех» также рекомендован Сервис для сбора прикладных и инфраструктурных метрик и отправки их в целевую систему хранения — Объединенный мониторинг Unimon (MONA) Platform V Monitor (OPM), см. раздел «Платформенные зависимости» | Сбор и хранение метрик мониторинга работы приложения | |
Система мониторинга (визуализация) | Нет | 7.3 и выше | Рекомендовано | Мониторинг работы приложения | |
IAM-система | Нет | 17.0.1 и выше | Рекомендовано. Правообладателем АО «СберТех» в качестве провайдера аутентификации OIDC также рекомендован компонент KeyCloak.SE (KCSE) продукта Platform V IAM SE (IAM), см. раздел «Платформенные зависимости» | Сервис аутентификации и управления доступом, предоставляющий JWT | |
Система для управления изменениями баз данных | Да | 4.9.1 | Рекомендовано | Управление БД | |
Средство контейнеризации | Да | Любая актуальная версия | Рекомендовано | Инструмент для автоматизации работы с контейнерами | |
Браузер | Да | Яндекс.Браузер | 19 и выше | Рекомендовано | Работа пользователя с продуктом |
Google Chrome | 90 и выше | Опционально | Работа пользователя с продуктом | ||
Cистема управления конфигурациями | Нет | 2.15.4 и выше | Рекомендовано | Cистема управления конфигурациями (SCM) | |
Интерпретатор языка программирования Groovy | Да | не выше версии 3 | Рекомендовано | Интерпретатор языка Groovy |
Примечание:
*
Да — категория ПО обязательна для функционирования сервиса (это означает, что сервис не может выполнять свои основные функции без установки данной категории ПО).
Нет — категория ПО необязательна для функционирования сервиса (это означает, что сервис может выполнять свои основные функции без установки данной категории ПО).
**
Рекомендовано — рекомендованный правообладателем АО «СберТех» продукт.
Опционально — альтернативный по отношению к рекомендованному правообладателем АО «СберТех» продукт.
Платформенные зависимости#
Для настройки, контроля и функционирования компонента реализована интеграция с программными продуктами, правообладателем которых является АО «СберТех»:
Наименование продукта | Код | Версия продукта | Код и наименование компонента | Обязательность установки (да/нет) | Описание | Аналог других производителей |
|---|---|---|---|---|---|---|
Platform V Pangolin SE | PSQ | 5.2.0 и выше | PSQL Pangolin | Да | Система управления базами данных, основанная на PostgreSQL | |
Platform V Synapse Service Mesh | SSM | 2.10 и выше | POLM Управление политиками | Да | Панель управления с открытым исходным кодом, служащая для взаимодействия, мониторинга и обеспечения безопасности контейнеров в среде контейнеризации Kubernetes | Istio control plane — Istio |
IGEG Граничный прокси | Да | Сервис для обеспечения управляемого вызова интеграционных сервисов прикладной части | Istio proxy — Istio | |||
Platform V Monitor | OPM | 4.1 и выше | LOGA Журналирование | Нет | Сервис для хранения лог-файлов | Любой сервис сбора записей о событиях, совместимый с технологией Fluent Вit |
MONA Объединенный мониторинг Unimon | Нет | Сервис для cбора и хранения метрик мониторинга | Любой сервис сбора и хранения метрик мониторинга, например, Prometheus | |||
Platform V DevOps Tools | DOT | 1.3 и выше | CDJE Deploy tools | Нет | Сервис для развертывания и обновления компонентов Платформы и приложений потребителей, для настройки и обслуживания инфраструктуры Платформы | Ручное развертывание |
CIJE Build tools | Нет | Сервис для сборки компонентов Платформы и приложений потребителей | Ручное развертывание | |||
Platform V IAM SE | IAM | 1.5 и выше | KCSE Keycloak.SE | Нет | Провайдер аутентификации OIDC | |
Platform V DropApp | K8S | 1.1 и выше | K8SС K8S Core | Да | Область среды контейнеризации, выделенная под компоненты DataSpace Core и/или приложения потребителя | Kubernetes, Red Hat OpenShift |
Platform V SberLinux OS Server | SLO | 8.8.2 и выше | INST Операционная система | Да | ОС контейнеров для запуска модулей компонента | Альт 8 СП, Red Hat Enterprise Linux |
Примечание:
***
Да — компонент или продукт необходим для функционирования сервиса (это означает, что сервис не может выполнять свои основные функции без установки данного компонента).
Нет — необязательный для функционирования сервиса компонент или продукт (это означает, что сервис может выполнять свои основные функции без установки данного компонента).
****Рекомендуется установка программного продукта, правообладателем которого является АО «СберТех», при этом не исключена возможность (допускается правообладателем) использования аналога других производителей. Аналоги, в отношении которых продукт успешно прошел испытания и подтвердил свою работоспособность, указаны в разделе «Системное программное обеспечение».
Для компонента обязательна интеграция со следующими компонентами из состава продукта Platform V DataSpace (APT):
Наименование компонента | Код | Описание |
|---|---|---|
DataSpace Core | DSPC | Разворачивание модели данных |
Аппаратные требования#
Минимальные требования для работы модулей DS Lab:
Для модуля dataspace-core-meta:
Процессор: 2 x CPU.
Оперативная память: 2 ГБ или больше.
Для модуля dataspace-meta:
Процессор: 1 x CPU.
Оперативная память: 1 ГБ или больше.
Минимальные требования для каждого разворачиваемого клиентского сервиса:
Процессор: 0.25 x CPU.
Оперативная память: 512 МБ.
Минимальные требования для вспомогательных модулей, запускаемых dataspace-meta:
Процессор: 2 x CPU.
Оперативная память: 2 ГБ или больше.
Типовые требования к серверу БД для модуля dataspace-core-meta:
СУБД на базе PostgreSQL;
CPU — 2 шт.;
RAM — 4 ГБ;
HDD — 40 ГБ;
IOPS — 1000.
Требования к кластеру среды контейнеризации приложений: должно быть не менее двух Node.
Состав дистрибутива#
Дистрибутив компонента DSLB представляет собой набор ZIP-архивов:
*dslb-bin-<номер дистрибутива>-distrib.zip, содержащий папки:
package/docker— папка с содержимым для формирования образов сервисов DataSpace;package/db— папка с архивом для проливки Liquibase-скриптов;package/ext— папка с model-jpa-артефактами для формирования образов.
*dslb-cfg-<номер дистрибутива>-distrib.zip, содержащий папку package/conf/helm — папка с Helm-манифестами для установки сервисов в среду контейнеризации.
Подготовка окружения#
Настройка namespace#
Namespace Kubernetes (OpenShift) будет считаться готовым к развертыванию компонента DS Lab после выполнения всех следующих требований:
Для namespace создан secret типа Dockersecret с логином и паролем ТУЗ для image pull.
Созданный secret прописан в service accounts:
default.Для namespace, в котором разворачивается ControlPlane и клиентские сервисы, создан ServiceAccount.
Для namespace, в котором разворачивается ControlPlane, создан secret с параметрами подключения к БД.
Для namespace клиентских сервисов создан секрет с kubeconfig.
Для namespace клиентских сервисов создан секрет с settings.xml.
Создание pull image secret#
Pull image secret создается в namespace:
kubectl create secret docker-registry <secret-name> --docker-server=<your-registry-server> --docker-username=<your-name> --docker-password=<your-pword> --docker-email=<your-email>
Создание ServiceAccount и выдача прав#
Необходимо выполнить следующие действия:
Создать ServiceAccount в namespace, в котором разворачивается ControlPlane и клиентские dataspace:
kubectl apply -f - <<EOF
apiVersion: v1
kind: ServiceAccount
metadata:
name: sa-dataspace
EOF
Для созданных ServiceAccount сгенерировать токен:
kubectl apply -f - <<EOF
apiVersion: v1
kind: Secret
metadata:
name: sa-dataspace-secret
annotations:
kubernetes.io/service-account.name: sa-dataspace
type: kubernetes.io/service-account-token
EOF
Примечание
Если используется Kubernetes версии 1.22 и ниже, данный шаг не обязателен, токен будет сгенерирован автоматически.
Создать RoleBinding для ServiceAccount в namespace ControlPlane:
kubectl create rolebinding sa-dataspace-admin --clusterrole=admin --serviceaccount=<ns_controlPlane>:sa-dataspace --namespace=<ns_controlPlane>
Создать RoleBinding для ServiceAccount в namespace клиентских dataspace:
kubectl create rolebinding sa-dataspace-admin --clusterrole=admin --serviceaccount=<ns_clients>:sa-dataspace --serviceaccount=<ns_controlPlane>:sa-dataspace --namespace=<ns_clients>
Примечание
Если для ControlPlane и клиентских dataspace используется общий namespace, данный шаг можно пропустить.
Создать RoleBinding для ServiceAccount в namespace клиентских dataspace:
kubectl create rolebinding sa-dataspace-admin --clusterrole=admin --serviceaccount=<ns_clients>:sa-dataspace --serviceaccount=<ns_controlPlane>:sa-dataspace --namespace=<ns_clients>
Примечание
Если для ControlPlane и клиентских dataspace используется общий namespace, данный шаг можно пропустить.
Для созданных ServiceAccount привязать pull image secret, созданный на шаге Создание pull image secret:
kubectl patch serviceaccount sa-dataspace -p '{"imagePullSecrets": [{"name": "<secret-name>"}]}'
При установке сервисов dataspace-core-meta и dataspace-meta в values.yaml указать имя используемого ServiceAccount:
serviceAccount:
name: sa-dataspace
Создание secret для подключения к БД#
Пример команды:
kubectl create secret generic <secret-name> --from-file=<имя файла>
Пример файла:
apiVersion: v1
kind: Secret
metadata:
name: main-db-secret
stringData:
secret.properties: |-
spring.datasource.username=<имя пользователя для DML операций>
spring.datasource.password=<пароль пользователя>
spring.datasource.url=<jdbc строка для подключения к <БД>
dataspace.datasource.primary.dbschema=<имя схемы>
spring.datasource.driver-class-name=<java driver class>
Создание secret с settings.xml#
Пример команды:
kubectl apply -f <имя файла>
Пример файла:
apiVersion: v1
kind: Secret
metadata:
name: maven-settings
stringData:
settings.xml: |-
<settings xmlns="http://maven.apache.org/SETTINGS/1.0.0"
xmlns:xsi="http://www.w3.org/2001/XMLSchema-instance"
xsi:schemaLocation="http://maven.apache.org/SETTINGS/1.0.0
http://maven.apache.org/xsd/settings-1.0.0.xsd">
<servers>
<server>
<id>release.repo</id>
<username></username>
<password></password>
</server>
<server>
<id>internal</id>
<username></username>
<password></password>
</server>
</servers>
<profiles>
<profile>
<id>settings</id>
<repositories>
<repository>
<id>release.repo</id>
<url></url>
</repository>
</repositories>
<pluginRepositories>
<pluginRepository>
<id>release.repo</id>
<url></url>
</pluginRepository>
</pluginRepositories>
</profile>
</profiles>
<activeProfiles>
<activeProfile>settings</activeProfile>
</activeProfiles>
</settings>
Создание secret для работы DS Lab#
Подготовка базы данных#
Для работы DS Lab требуется развернуть БД. Поддерживается СУБД PostgreSQL (далее PostgreSQL или PG). Рекомендуется использовать продукт Platform V Pangolin SE, правообладателем которого является АО «СберТех» (см. раздел "Системные требования").
Примечание
Для именования объектов БД (учетных записей, ролей, схем, табличных пространств и т.д.) следует руководствоваться требованиями используемой СУБД в части имен без использования кавычек. Обычно в допустимый набор символов входят латинские буквы (a-z, A-Z), цифры (0-9) и символ подчеркивания (_), имена должны начинаться с буквы или символа подчеркивания.
Для подготовки БД ознакомьтесь с разделом "Подготовка базы данных" документа "Руководство по установке" компонента DSPC.
Внимание!
Для компонента DSLB необходимо использовать отличную от используемой в компоненте DSPC базу данных и иную роль для подключения к БД.
Пример скрипта для создания роли:
CREATE ROLE dsl_appl WITH PASSWORD <пароль> LOGIN CREATEDB CREATEROLE NOSUPERUSER; GRANT ALL PRIVILEGES ON SCHEMA dslb TO dsl_appl WITH GRANT OPTION; GRANT ALL PRIVILEGES ON TABLESPACE dslb_t TO dsl_appl WITH GRANT OPTION; GRANT ALL PRIVILEGES ON database dslb_db TO dsl_appl WITH GRANT OPTION;
Выбор способа установки#
В зависимости от способа развертывания продукта воспользуйтесь одной из инструкций:
опциональная ручная установка сервиса;
рекомендованная автоматизированная установка.
Установка#
Подготовка параметров для установки#
Параметры для dataspace-core-meta#
Пример заполнения файла конфигурации для dataspace-core-meta:
```yaml
releaseName: ds-core-meta
values:
replicaCount: 2 # количество поднимаемых pods
appConfig:
packagesToScan: "com.sbt.meta.model" # groupId модели DS Lab
fluentBit:
enabled: false
db:
main:
secret: "ds-db-main-secret" # имя секрета, созданного в разделе "Создание secret для подключения к БД"
overrideProperties:
graphiql:
endpoint:
graphql: /ds-core-meta/graphql
subscriptions: /ds-core-meta/subscriptions
basePath: /ds-core-meta/
dataspace:
endpoint:
graphiql:
enabled: true
graphql:
enabled: true
server:
tomcat:
general-thread-analytics: true
threadstatistics: false
spring:
jpa:
database-platform: org.hibernate.dialect.H2Dialect
show-sql: false
service:
port: 8080
type: NodePort
unsecPort: 9999
ingress:
enabled: true
annotations:
kubernetes.io/ingress.class: nginx
nginx.ingress.kubernetes.io/rewrite-target: /$2
tls:
- secretName: ds-tls-secret
hosts:
- dsmeta.ddns.net
hosts:
- host: 'dsmeta.ddns.net'
paths:
- path: /ds-core-meta(/|$)(.*)
- host: ''
paths:
- path: /ds-core-meta(/|$)(.*)
resources:
limits:
cpu: 2000m
memory: 2048Mi
requests:
cpu: 2000m
memory: 2048Mi
image:
registryUrl: <адрес registry>
registryProject: "pprb/ci00682829_cdm"
imagePullSecrets:
- name: default-secret
- name: nexusbasesw # имя секрета, созданного в разделе "Создание pull image secret"
```
Параметры для dataspace-meta#
Список параметров для установки Helm Charts:
Переменная | Значение по умолчанию | Обязательно | Описание | |||||||||||||||||||||||||||||||||||||||||||||||||||||||||||||||||||||||||||||||||||||||||||||||||||||||||||||||||||||||||||||||||||||||||||||||||||||||||||||||||||||||||||||||||||||||||||||||||||||||||||||||||||||||||||||||||||||||||||||||||||||||||||||||||||||||||||||||||||||||||||||||||||||||||||||||||||||||||||||||||||||||||||||||||||||||||||||||||||||||||||||||||||||||||||||||||||||||||||||||||||||||||||||||||||||||||||||||||||||||||||||||||||||||||||||||||||||||||||||||||||||||||||||||||||||||||||||||||||||||||||||||||||||||||||||||||||||||||||||||||||||||||||||||||||||||||||||||||||||||||||||||||||||||||||||||||||||||||||||||||||||||||||||||||||||||||||||||||||||||||||||||||||||||||||||||||||||||||||||||||||||||||||||||||||||||||||||||||||||||||||||||||||||||||||||||||||||||||||||||||||||||||||||||||||||||||||||||||||||||||||||||||||||||||||||||||||||||||||||||||||||||||||||||||||||||||||||||||||||||||||||||||||||||||||||
|---|---|---|---|---|---|---|---|---|---|---|---|---|---|---|---|---|---|---|---|---|---|---|---|---|---|---|---|---|---|---|---|---|---|---|---|---|---|---|---|---|---|---|---|---|---|---|---|---|---|---|---|---|---|---|---|---|---|---|---|---|---|---|---|---|---|---|---|---|---|---|---|---|---|---|---|---|---|---|---|---|---|---|---|---|---|---|---|---|---|---|---|---|---|---|---|---|---|---|---|---|---|---|---|---|---|---|---|---|---|---|---|---|---|---|---|---|---|---|---|---|---|---|---|---|---|---|---|---|---|---|---|---|---|---|---|---|---|---|---|---|---|---|---|---|---|---|---|---|---|---|---|---|---|---|---|---|---|---|---|---|---|---|---|---|---|---|---|---|---|---|---|---|---|---|---|---|---|---|---|---|---|---|---|---|---|---|---|---|---|---|---|---|---|---|---|---|---|---|---|---|---|---|---|---|---|---|---|---|---|---|---|---|---|---|---|---|---|---|---|---|---|---|---|---|---|---|---|---|---|---|---|---|---|---|---|---|---|---|---|---|---|---|---|---|---|---|---|---|---|---|---|---|---|---|---|---|---|---|---|---|---|---|---|---|---|---|---|---|---|---|---|---|---|---|---|---|---|---|---|---|---|---|---|---|---|---|---|---|---|---|---|---|---|---|---|---|---|---|---|---|---|---|---|---|---|---|---|---|---|---|---|---|---|---|---|---|---|---|---|---|---|---|---|---|---|---|---|---|---|---|---|---|---|---|---|---|---|---|---|---|---|---|---|---|---|---|---|---|---|---|---|---|---|---|---|---|---|---|---|---|---|---|---|---|---|---|---|---|---|---|---|---|---|---|---|---|---|---|---|---|---|---|---|---|---|---|---|---|---|---|---|---|---|---|---|---|---|---|---|---|---|---|---|---|---|---|---|---|---|---|---|---|---|---|---|---|---|---|---|---|---|---|---|---|---|---|---|---|---|---|---|---|---|---|---|---|---|---|---|---|---|---|---|---|---|---|---|---|---|---|---|---|---|---|---|---|---|---|---|---|---|---|---|---|---|---|---|---|---|---|---|---|---|---|---|---|---|---|---|---|---|---|---|---|---|---|---|---|---|---|---|---|---|---|---|---|---|---|---|---|---|---|---|---|---|---|---|---|---|---|---|---|---|---|---|---|---|---|---|---|---|---|---|---|---|---|---|---|---|---|---|---|---|---|---|---|---|---|---|---|---|---|---|---|---|---|---|---|---|---|---|---|---|---|---|---|---|---|---|---|---|---|---|---|---|---|---|---|---|---|---|---|---|---|---|---|---|---|---|---|---|---|---|---|---|---|---|---|---|---|---|---|---|---|---|---|---|---|---|---|---|---|---|---|---|---|---|---|---|---|---|---|---|---|---|---|---|---|---|---|---|---|---|---|---|---|---|---|---|---|---|---|---|---|---|---|---|---|---|---|---|---|---|---|---|---|---|---|---|---|---|---|---|---|---|---|---|---|---|---|---|---|---|---|---|---|---|---|---|---|---|---|---|---|---|---|---|---|---|---|---|---|---|---|---|---|---|---|---|---|---|---|---|---|---|---|---|---|---|---|---|---|---|---|---|---|---|---|---|---|---|---|---|---|---|---|---|---|---|---|---|---|---|---|---|---|---|---|---|---|---|---|---|---|---|---|---|---|---|---|---|---|---|---|---|---|---|---|---|---|---|---|---|---|---|---|---|---|---|---|---|---|---|---|---|---|---|---|---|---|---|---|---|---|---|---|---|---|---|---|---|---|---|---|---|---|---|---|---|---|---|---|---|---|---|---|---|---|---|---|---|---|---|---|---|---|---|---|---|---|---|---|---|---|---|---|---|---|---|---|---|---|---|---|---|---|---|---|---|---|---|---|---|---|---|---|---|---|---|---|---|---|---|---|---|---|---|---|---|---|---|---|---|---|---|---|---|---|---|---|---|---|---|---|---|---|---|---|---|---|---|---|---|---|---|---|---|---|---|---|---|---|---|---|---|---|---|---|---|---|---|---|---|---|---|---|---|---|---|---|---|---|---|---|---|---|---|---|---|---|---|---|---|---|---|---|---|---|---|---|---|---|---|---|---|---|---|---|---|---|---|---|---|---|---|---|---|---|---|---|---|---|---|---|
replicaCount | 1 | Количество реплик | ||||||||||||||||||||||||||||||||||||||||||||||||||||||||||||||||||||||||||||||||||||||||||||||||||||||||||||||||||||||||||||||||||||||||||||||||||||||||||||||||||||||||||||||||||||||||||||||||||||||||||||||||||||||||||||||||||||||||||||||||||||||||||||||||||||||||||||||||||||||||||||||||||||||||||||||||||||||||||||||||||||||||||||||||||||||||||||||||||||||||||||||||||||||||||||||||||||||||||||||||||||||||||||||||||||||||||||||||||||||||||||||||||||||||||||||||||||||||||||||||||||||||||||||||||||||||||||||||||||||||||||||||||||||||||||||||||||||||||||||||||||||||||||||||||||||||||||||||||||||||||||||||||||||||||||||||||||||||||||||||||||||||||||||||||||||||||||||||||||||||||||||||||||||||||||||||||||||||||||||||||||||||||||||||||||||||||||||||||||||||||||||||||||||||||||||||||||||||||||||||||||||||||||||||||||||||||||||||||||||||||||||||||||||||||||||||||||||||||||||||||||||||||||||||||||||||||||||||||||||||||||||||||||||||||||||
mavenSettings.existingSecret | "" | Существующий секрет, содержащий maven settings.xml | ||||||||||||||||||||||||||||||||||||||||||||||||||||||||||||||||||||||||||||||||||||||||||||||||||||||||||||||||||||||||||||||||||||||||||||||||||||||||||||||||||||||||||||||||||||||||||||||||||||||||||||||||||||||||||||||||||||||||||||||||||||||||||||||||||||||||||||||||||||||||||||||||||||||||||||||||||||||||||||||||||||||||||||||||||||||||||||||||||||||||||||||||||||||||||||||||||||||||||||||||||||||||||||||||||||||||||||||||||||||||||||||||||||||||||||||||||||||||||||||||||||||||||||||||||||||||||||||||||||||||||||||||||||||||||||||||||||||||||||||||||||||||||||||||||||||||||||||||||||||||||||||||||||||||||||||||||||||||||||||||||||||||||||||||||||||||||||||||||||||||||||||||||||||||||||||||||||||||||||||||||||||||||||||||||||||||||||||||||||||||||||||||||||||||||||||||||||||||||||||||||||||||||||||||||||||||||||||||||||||||||||||||||||||||||||||||||||||||||||||||||||||||||||||||||||||||||||||||||||||||||||||||||||||||||||||
mavenSettings.username | "" | Логин для maven settings.xml. Заполняется, если mavenSettings.existingSecret="" | ||||||||||||||||||||||||||||||||||||||||||||||||||||||||||||||||||||||||||||||||||||||||||||||||||||||||||||||||||||||||||||||||||||||||||||||||||||||||||||||||||||||||||||||||||||||||||||||||||||||||||||||||||||||||||||||||||||||||||||||||||||||||||||||||||||||||||||||||||||||||||||||||||||||||||||||||||||||||||||||||||||||||||||||||||||||||||||||||||||||||||||||||||||||||||||||||||||||||||||||||||||||||||||||||||||||||||||||||||||||||||||||||||||||||||||||||||||||||||||||||||||||||||||||||||||||||||||||||||||||||||||||||||||||||||||||||||||||||||||||||||||||||||||||||||||||||||||||||||||||||||||||||||||||||||||||||||||||||||||||||||||||||||||||||||||||||||||||||||||||||||||||||||||||||||||||||||||||||||||||||||||||||||||||||||||||||||||||||||||||||||||||||||||||||||||||||||||||||||||||||||||||||||||||||||||||||||||||||||||||||||||||||||||||||||||||||||||||||||||||||||||||||||||||||||||||||||||||||||||||||||||||||||||||||||||||
mavenSettings.password | "" | Пароль для maven settings.xml. Заполняется, если mavenSettings.existingSecret="" | ||||||||||||||||||||||||||||||||||||||||||||||||||||||||||||||||||||||||||||||||||||||||||||||||||||||||||||||||||||||||||||||||||||||||||||||||||||||||||||||||||||||||||||||||||||||||||||||||||||||||||||||||||||||||||||||||||||||||||||||||||||||||||||||||||||||||||||||||||||||||||||||||||||||||||||||||||||||||||||||||||||||||||||||||||||||||||||||||||||||||||||||||||||||||||||||||||||||||||||||||||||||||||||||||||||||||||||||||||||||||||||||||||||||||||||||||||||||||||||||||||||||||||||||||||||||||||||||||||||||||||||||||||||||||||||||||||||||||||||||||||||||||||||||||||||||||||||||||||||||||||||||||||||||||||||||||||||||||||||||||||||||||||||||||||||||||||||||||||||||||||||||||||||||||||||||||||||||||||||||||||||||||||||||||||||||||||||||||||||||||||||||||||||||||||||||||||||||||||||||||||||||||||||||||||||||||||||||||||||||||||||||||||||||||||||||||||||||||||||||||||||||||||||||||||||||||||||||||||||||||||||||||||||||||||||||
mavenSettings.nexusUrl | "" | URL Nexus для Maven settings.xml. Заполняется, если mavenSettings.existingSecret="" | ||||||||||||||||||||||||||||||||||||||||||||||||||||||||||||||||||||||||||||||||||||||||||||||||||||||||||||||||||||||||||||||||||||||||||||||||||||||||||||||||||||||||||||||||||||||||||||||||||||||||||||||||||||||||||||||||||||||||||||||||||||||||||||||||||||||||||||||||||||||||||||||||||||||||||||||||||||||||||||||||||||||||||||||||||||||||||||||||||||||||||||||||||||||||||||||||||||||||||||||||||||||||||||||||||||||||||||||||||||||||||||||||||||||||||||||||||||||||||||||||||||||||||||||||||||||||||||||||||||||||||||||||||||||||||||||||||||||||||||||||||||||||||||||||||||||||||||||||||||||||||||||||||||||||||||||||||||||||||||||||||||||||||||||||||||||||||||||||||||||||||||||||||||||||||||||||||||||||||||||||||||||||||||||||||||||||||||||||||||||||||||||||||||||||||||||||||||||||||||||||||||||||||||||||||||||||||||||||||||||||||||||||||||||||||||||||||||||||||||||||||||||||||||||||||||||||||||||||||||||||||||||||||||||||||||||
appConfig.runDebug | false | Запуск сервиса в debug | ||||||||||||||||||||||||||||||||||||||||||||||||||||||||||||||||||||||||||||||||||||||||||||||||||||||||||||||||||||||||||||||||||||||||||||||||||||||||||||||||||||||||||||||||||||||||||||||||||||||||||||||||||||||||||||||||||||||||||||||||||||||||||||||||||||||||||||||||||||||||||||||||||||||||||||||||||||||||||||||||||||||||||||||||||||||||||||||||||||||||||||||||||||||||||||||||||||||||||||||||||||||||||||||||||||||||||||||||||||||||||||||||||||||||||||||||||||||||||||||||||||||||||||||||||||||||||||||||||||||||||||||||||||||||||||||||||||||||||||||||||||||||||||||||||||||||||||||||||||||||||||||||||||||||||||||||||||||||||||||||||||||||||||||||||||||||||||||||||||||||||||||||||||||||||||||||||||||||||||||||||||||||||||||||||||||||||||||||||||||||||||||||||||||||||||||||||||||||||||||||||||||||||||||||||||||||||||||||||||||||||||||||||||||||||||||||||||||||||||||||||||||||||||||||||||||||||||||||||||||||||||||||||||||||||||||
appConfig.dsLabSecret.name | ds-lab-secret | Имя секрета с чувствительными параметрами для сервиса dataspace-meta | ||||||||||||||||||||||||||||||||||||||||||||||||||||||||||||||||||||||||||||||||||||||||||||||||||||||||||||||||||||||||||||||||||||||||||||||||||||||||||||||||||||||||||||||||||||||||||||||||||||||||||||||||||||||||||||||||||||||||||||||||||||||||||||||||||||||||||||||||||||||||||||||||||||||||||||||||||||||||||||||||||||||||||||||||||||||||||||||||||||||||||||||||||||||||||||||||||||||||||||||||||||||||||||||||||||||||||||||||||||||||||||||||||||||||||||||||||||||||||||||||||||||||||||||||||||||||||||||||||||||||||||||||||||||||||||||||||||||||||||||||||||||||||||||||||||||||||||||||||||||||||||||||||||||||||||||||||||||||||||||||||||||||||||||||||||||||||||||||||||||||||||||||||||||||||||||||||||||||||||||||||||||||||||||||||||||||||||||||||||||||||||||||||||||||||||||||||||||||||||||||||||||||||||||||||||||||||||||||||||||||||||||||||||||||||||||||||||||||||||||||||||||||||||||||||||||||||||||||||||||||||||||||||||||||||||||
appConfig.dsLabSecret.secret | false | Флаг создания секрета из helm charts | ||||||||||||||||||||||||||||||||||||||||||||||||||||||||||||||||||||||||||||||||||||||||||||||||||||||||||||||||||||||||||||||||||||||||||||||||||||||||||||||||||||||||||||||||||||||||||||||||||||||||||||||||||||||||||||||||||||||||||||||||||||||||||||||||||||||||||||||||||||||||||||||||||||||||||||||||||||||||||||||||||||||||||||||||||||||||||||||||||||||||||||||||||||||||||||||||||||||||||||||||||||||||||||||||||||||||||||||||||||||||||||||||||||||||||||||||||||||||||||||||||||||||||||||||||||||||||||||||||||||||||||||||||||||||||||||||||||||||||||||||||||||||||||||||||||||||||||||||||||||||||||||||||||||||||||||||||||||||||||||||||||||||||||||||||||||||||||||||||||||||||||||||||||||||||||||||||||||||||||||||||||||||||||||||||||||||||||||||||||||||||||||||||||||||||||||||||||||||||||||||||||||||||||||||||||||||||||||||||||||||||||||||||||||||||||||||||||||||||||||||||||||||||||||||||||||||||||||||||||||||||||||||||||||||||||||
appConfig.dsLabSecret.values.grafana.username | "" | Пользователь-администратор для создания дашбордов в Grafana | ||||||||||||||||||||||||||||||||||||||||||||||||||||||||||||||||||||||||||||||||||||||||||||||||||||||||||||||||||||||||||||||||||||||||||||||||||||||||||||||||||||||||||||||||||||||||||||||||||||||||||||||||||||||||||||||||||||||||||||||||||||||||||||||||||||||||||||||||||||||||||||||||||||||||||||||||||||||||||||||||||||||||||||||||||||||||||||||||||||||||||||||||||||||||||||||||||||||||||||||||||||||||||||||||||||||||||||||||||||||||||||||||||||||||||||||||||||||||||||||||||||||||||||||||||||||||||||||||||||||||||||||||||||||||||||||||||||||||||||||||||||||||||||||||||||||||||||||||||||||||||||||||||||||||||||||||||||||||||||||||||||||||||||||||||||||||||||||||||||||||||||||||||||||||||||||||||||||||||||||||||||||||||||||||||||||||||||||||||||||||||||||||||||||||||||||||||||||||||||||||||||||||||||||||||||||||||||||||||||||||||||||||||||||||||||||||||||||||||||||||||||||||||||||||||||||||||||||||||||||||||||||||||||||||||||||
appConfig.dsLabSecret.values.grafana.password | "" | Пароль для пользователя Grafana | ||||||||||||||||||||||||||||||||||||||||||||||||||||||||||||||||||||||||||||||||||||||||||||||||||||||||||||||||||||||||||||||||||||||||||||||||||||||||||||||||||||||||||||||||||||||||||||||||||||||||||||||||||||||||||||||||||||||||||||||||||||||||||||||||||||||||||||||||||||||||||||||||||||||||||||||||||||||||||||||||||||||||||||||||||||||||||||||||||||||||||||||||||||||||||||||||||||||||||||||||||||||||||||||||||||||||||||||||||||||||||||||||||||||||||||||||||||||||||||||||||||||||||||||||||||||||||||||||||||||||||||||||||||||||||||||||||||||||||||||||||||||||||||||||||||||||||||||||||||||||||||||||||||||||||||||||||||||||||||||||||||||||||||||||||||||||||||||||||||||||||||||||||||||||||||||||||||||||||||||||||||||||||||||||||||||||||||||||||||||||||||||||||||||||||||||||||||||||||||||||||||||||||||||||||||||||||||||||||||||||||||||||||||||||||||||||||||||||||||||||||||||||||||||||||||||||||||||||||||||||||||||||||||||||||||||
appConfig.dsLabSecret.values.nexus.username | "" | Пользователь с правами read/write в Nexus | ||||||||||||||||||||||||||||||||||||||||||||||||||||||||||||||||||||||||||||||||||||||||||||||||||||||||||||||||||||||||||||||||||||||||||||||||||||||||||||||||||||||||||||||||||||||||||||||||||||||||||||||||||||||||||||||||||||||||||||||||||||||||||||||||||||||||||||||||||||||||||||||||||||||||||||||||||||||||||||||||||||||||||||||||||||||||||||||||||||||||||||||||||||||||||||||||||||||||||||||||||||||||||||||||||||||||||||||||||||||||||||||||||||||||||||||||||||||||||||||||||||||||||||||||||||||||||||||||||||||||||||||||||||||||||||||||||||||||||||||||||||||||||||||||||||||||||||||||||||||||||||||||||||||||||||||||||||||||||||||||||||||||||||||||||||||||||||||||||||||||||||||||||||||||||||||||||||||||||||||||||||||||||||||||||||||||||||||||||||||||||||||||||||||||||||||||||||||||||||||||||||||||||||||||||||||||||||||||||||||||||||||||||||||||||||||||||||||||||||||||||||||||||||||||||||||||||||||||||||||||||||||||||||||||||||||
appConfig.dsLabSecret.values.nexus.password | "" | Пароль для пользователя Nexus | ||||||||||||||||||||||||||||||||||||||||||||||||||||||||||||||||||||||||||||||||||||||||||||||||||||||||||||||||||||||||||||||||||||||||||||||||||||||||||||||||||||||||||||||||||||||||||||||||||||||||||||||||||||||||||||||||||||||||||||||||||||||||||||||||||||||||||||||||||||||||||||||||||||||||||||||||||||||||||||||||||||||||||||||||||||||||||||||||||||||||||||||||||||||||||||||||||||||||||||||||||||||||||||||||||||||||||||||||||||||||||||||||||||||||||||||||||||||||||||||||||||||||||||||||||||||||||||||||||||||||||||||||||||||||||||||||||||||||||||||||||||||||||||||||||||||||||||||||||||||||||||||||||||||||||||||||||||||||||||||||||||||||||||||||||||||||||||||||||||||||||||||||||||||||||||||||||||||||||||||||||||||||||||||||||||||||||||||||||||||||||||||||||||||||||||||||||||||||||||||||||||||||||||||||||||||||||||||||||||||||||||||||||||||||||||||||||||||||||||||||||||||||||||||||||||||||||||||||||||||||||||||||||||||||||||||
appConfig.dsLabSecret.values.check | {} | Параметры для настройки разграничения прав в IAM-системе. Подробнее см. документ "Руководство по системному администрированию" | ||||||||||||||||||||||||||||||||||||||||||||||||||||||||||||||||||||||||||||||||||||||||||||||||||||||||||||||||||||||||||||||||||||||||||||||||||||||||||||||||||||||||||||||||||||||||||||||||||||||||||||||||||||||||||||||||||||||||||||||||||||||||||||||||||||||||||||||||||||||||||||||||||||||||||||||||||||||||||||||||||||||||||||||||||||||||||||||||||||||||||||||||||||||||||||||||||||||||||||||||||||||||||||||||||||||||||||||||||||||||||||||||||||||||||||||||||||||||||||||||||||||||||||||||||||||||||||||||||||||||||||||||||||||||||||||||||||||||||||||||||||||||||||||||||||||||||||||||||||||||||||||||||||||||||||||||||||||||||||||||||||||||||||||||||||||||||||||||||||||||||||||||||||||||||||||||||||||||||||||||||||||||||||||||||||||||||||||||||||||||||||||||||||||||||||||||||||||||||||||||||||||||||||||||||||||||||||||||||||||||||||||||||||||||||||||||||||||||||||||||||||||||||||||||||||||||||||||||||||||||||||||||||||||||||||||
appConfig.dsLabSecret.values.rds | {} | "Чувствительные" параметры для интеграции с RDS. Подробнее см. в разделе "Использование RDS SberCloud для клиентских dataspace-core" | ||||||||||||||||||||||||||||||||||||||||||||||||||||||||||||||||||||||||||||||||||||||||||||||||||||||||||||||||||||||||||||||||||||||||||||||||||||||||||||||||||||||||||||||||||||||||||||||||||||||||||||||||||||||||||||||||||||||||||||||||||||||||||||||||||||||||||||||||||||||||||||||||||||||||||||||||||||||||||||||||||||||||||||||||||||||||||||||||||||||||||||||||||||||||||||||||||||||||||||||||||||||||||||||||||||||||||||||||||||||||||||||||||||||||||||||||||||||||||||||||||||||||||||||||||||||||||||||||||||||||||||||||||||||||||||||||||||||||||||||||||||||||||||||||||||||||||||||||||||||||||||||||||||||||||||||||||||||||||||||||||||||||||||||||||||||||||||||||||||||||||||||||||||||||||||||||||||||||||||||||||||||||||||||||||||||||||||||||||||||||||||||||||||||||||||||||||||||||||||||||||||||||||||||||||||||||||||||||||||||||||||||||||||||||||||||||||||||||||||||||||||||||||||||||||||||||||||||||||||||||||||||||||||||||||||||
appConfig.overrideProperties | {} | Да | Переопределение параметров сервиса. Подробнее см. в разделе "Параметры приложения" | |||||||||||||||||||||||||||||||||||||||||||||||||||||||||||||||||||||||||||||||||||||||||||||||||||||||||||||||||||||||||||||||||||||||||||||||||||||||||||||||||||||||||||||||||||||||||||||||||||||||||||||||||||||||||||||||||||||||||||||||||||||||||||||||||||||||||||||||||||||||||||||||||||||||||||||||||||||||||||||||||||||||||||||||||||||||||||||||||||||||||||||||||||||||||||||||||||||||||||||||||||||||||||||||||||||||||||||||||||||||||||||||||||||||||||||||||||||||||||||||||||||||||||||||||||||||||||||||||||||||||||||||||||||||||||||||||||||||||||||||||||||||||||||||||||||||||||||||||||||||||||||||||||||||||||||||||||||||||||||||||||||||||||||||||||||||||||||||||||||||||||||||||||||||||||||||||||||||||||||||||||||||||||||||||||||||||||||||||||||||||||||||||||||||||||||||||||||||||||||||||||||||||||||||||||||||||||||||||||||||||||||||||||||||||||||||||||||||||||||||||||||||||||||||||||||||||||||||||||||||||||||||||||||||||||||
appConfig.fluentBit.enabled | false | Флаг использования sidecar Fluentbit | ||||||||||||||||||||||||||||||||||||||||||||||||||||||||||||||||||||||||||||||||||||||||||||||||||||||||||||||||||||||||||||||||||||||||||||||||||||||||||||||||||||||||||||||||||||||||||||||||||||||||||||||||||||||||||||||||||||||||||||||||||||||||||||||||||||||||||||||||||||||||||||||||||||||||||||||||||||||||||||||||||||||||||||||||||||||||||||||||||||||||||||||||||||||||||||||||||||||||||||||||||||||||||||||||||||||||||||||||||||||||||||||||||||||||||||||||||||||||||||||||||||||||||||||||||||||||||||||||||||||||||||||||||||||||||||||||||||||||||||||||||||||||||||||||||||||||||||||||||||||||||||||||||||||||||||||||||||||||||||||||||||||||||||||||||||||||||||||||||||||||||||||||||||||||||||||||||||||||||||||||||||||||||||||||||||||||||||||||||||||||||||||||||||||||||||||||||||||||||||||||||||||||||||||||||||||||||||||||||||||||||||||||||||||||||||||||||||||||||||||||||||||||||||||||||||||||||||||||||||||||||||||||||||||||||||||
appConfig.fluentBit.image | "" | Ссылка на образ Fluentbit. Пример: fluent/fluent-bit:1.4.5 | ||||||||||||||||||||||||||||||||||||||||||||||||||||||||||||||||||||||||||||||||||||||||||||||||||||||||||||||||||||||||||||||||||||||||||||||||||||||||||||||||||||||||||||||||||||||||||||||||||||||||||||||||||||||||||||||||||||||||||||||||||||||||||||||||||||||||||||||||||||||||||||||||||||||||||||||||||||||||||||||||||||||||||||||||||||||||||||||||||||||||||||||||||||||||||||||||||||||||||||||||||||||||||||||||||||||||||||||||||||||||||||||||||||||||||||||||||||||||||||||||||||||||||||||||||||||||||||||||||||||||||||||||||||||||||||||||||||||||||||||||||||||||||||||||||||||||||||||||||||||||||||||||||||||||||||||||||||||||||||||||||||||||||||||||||||||||||||||||||||||||||||||||||||||||||||||||||||||||||||||||||||||||||||||||||||||||||||||||||||||||||||||||||||||||||||||||||||||||||||||||||||||||||||||||||||||||||||||||||||||||||||||||||||||||||||||||||||||||||||||||||||||||||||||||||||||||||||||||||||||||||||||||||||||||||||||
appConfig.fluentBit.secret | "fluentBitSecret" | Имя секрета для сертификатов fluentbit | ||||||||||||||||||||||||||||||||||||||||||||||||||||||||||||||||||||||||||||||||||||||||||||||||||||||||||||||||||||||||||||||||||||||||||||||||||||||||||||||||||||||||||||||||||||||||||||||||||||||||||||||||||||||||||||||||||||||||||||||||||||||||||||||||||||||||||||||||||||||||||||||||||||||||||||||||||||||||||||||||||||||||||||||||||||||||||||||||||||||||||||||||||||||||||||||||||||||||||||||||||||||||||||||||||||||||||||||||||||||||||||||||||||||||||||||||||||||||||||||||||||||||||||||||||||||||||||||||||||||||||||||||||||||||||||||||||||||||||||||||||||||||||||||||||||||||||||||||||||||||||||||||||||||||||||||||||||||||||||||||||||||||||||||||||||||||||||||||||||||||||||||||||||||||||||||||||||||||||||||||||||||||||||||||||||||||||||||||||||||||||||||||||||||||||||||||||||||||||||||||||||||||||||||||||||||||||||||||||||||||||||||||||||||||||||||||||||||||||||||||||||||||||||||||||||||||||||||||||||||||||||||||||||||||||||||
appConfig.fluentBit.env | [] | Массив env для контейнера Fluentbit | ||||||||||||||||||||||||||||||||||||||||||||||||||||||||||||||||||||||||||||||||||||||||||||||||||||||||||||||||||||||||||||||||||||||||||||||||||||||||||||||||||||||||||||||||||||||||||||||||||||||||||||||||||||||||||||||||||||||||||||||||||||||||||||||||||||||||||||||||||||||||||||||||||||||||||||||||||||||||||||||||||||||||||||||||||||||||||||||||||||||||||||||||||||||||||||||||||||||||||||||||||||||||||||||||||||||||||||||||||||||||||||||||||||||||||||||||||||||||||||||||||||||||||||||||||||||||||||||||||||||||||||||||||||||||||||||||||||||||||||||||||||||||||||||||||||||||||||||||||||||||||||||||||||||||||||||||||||||||||||||||||||||||||||||||||||||||||||||||||||||||||||||||||||||||||||||||||||||||||||||||||||||||||||||||||||||||||||||||||||||||||||||||||||||||||||||||||||||||||||||||||||||||||||||||||||||||||||||||||||||||||||||||||||||||||||||||||||||||||||||||||||||||||||||||||||||||||||||||||||||||||||||||||||||||||||||
image.registryUrl | "" | URL registry образа dataspace-meta | ||||||||||||||||||||||||||||||||||||||||||||||||||||||||||||||||||||||||||||||||||||||||||||||||||||||||||||||||||||||||||||||||||||||||||||||||||||||||||||||||||||||||||||||||||||||||||||||||||||||||||||||||||||||||||||||||||||||||||||||||||||||||||||||||||||||||||||||||||||||||||||||||||||||||||||||||||||||||||||||||||||||||||||||||||||||||||||||||||||||||||||||||||||||||||||||||||||||||||||||||||||||||||||||||||||||||||||||||||||||||||||||||||||||||||||||||||||||||||||||||||||||||||||||||||||||||||||||||||||||||||||||||||||||||||||||||||||||||||||||||||||||||||||||||||||||||||||||||||||||||||||||||||||||||||||||||||||||||||||||||||||||||||||||||||||||||||||||||||||||||||||||||||||||||||||||||||||||||||||||||||||||||||||||||||||||||||||||||||||||||||||||||||||||||||||||||||||||||||||||||||||||||||||||||||||||||||||||||||||||||||||||||||||||||||||||||||||||||||||||||||||||||||||||||||||||||||||||||||||||||||||||||||||||||||||||
image.registryProject | "" | Path в registry образа dataspace-meta | ||||||||||||||||||||||||||||||||||||||||||||||||||||||||||||||||||||||||||||||||||||||||||||||||||||||||||||||||||||||||||||||||||||||||||||||||||||||||||||||||||||||||||||||||||||||||||||||||||||||||||||||||||||||||||||||||||||||||||||||||||||||||||||||||||||||||||||||||||||||||||||||||||||||||||||||||||||||||||||||||||||||||||||||||||||||||||||||||||||||||||||||||||||||||||||||||||||||||||||||||||||||||||||||||||||||||||||||||||||||||||||||||||||||||||||||||||||||||||||||||||||||||||||||||||||||||||||||||||||||||||||||||||||||||||||||||||||||||||||||||||||||||||||||||||||||||||||||||||||||||||||||||||||||||||||||||||||||||||||||||||||||||||||||||||||||||||||||||||||||||||||||||||||||||||||||||||||||||||||||||||||||||||||||||||||||||||||||||||||||||||||||||||||||||||||||||||||||||||||||||||||||||||||||||||||||||||||||||||||||||||||||||||||||||||||||||||||||||||||||||||||||||||||||||||||||||||||||||||||||||||||||||||||||||||||||
image.name | ${project.artifactId}:${project.version} | Имя сервиса и версия формата image.pullPolicy Always Политика "стягивания" образов imagePullSecrets [] Список имен image pull secrets nameOverride "" Имя сервиса. Если не указан, берется значение .Chart.Name fullnameOverride "" serviceAccount.create false Нужно создавать ServiceAccount serviceAccount.name "" securityContext.runAsNonRoot true Флаг, при котором все процессы в контейнере не могут запуститься под root securityContext.privileged false Флаг, контролирующий доступ к файловой системе хоста securityContext.readOnlyRootFilesystem true Флаг, ограничивающий файловую систему только на чтение service.type ClusterIP Тип kind Service service.port 8080 Порт для доступа к сервису ingress.enabled Флаг создания kind Ingress ingress.hosts [] Секция spec.rules[] в kind Ingress ingress.tls [] Секция spec.tls[] в kind Ingress istio.enabled false Флаг для работы с Istio. Если в "true", будет поднят sidecar Istio на pods сервиса dataspace-meta istio.proxyEnv.TERMINATION_DRAIN_DURATION_SECONDS "60" istio.proxyCPU 200m Request CPU для контейнера Istio istio.proxyMemory 256Mi Request memory контейнера Istio istio.proxyCPULimit 200m Limit CPU для контейнера Istio istio.proxyMemoryLimit 256Mi Limit memory для контейнера Istio istio.virtualService.enabled false Флаг создания kind VirtualService istio.virtualService.gateways [] Секция spec.gateways[] в kind VirtualService istio.virtualService.hosts [] Секция spec.hosts[] в kind VirtualService istio.virtualService.http {} Секция spec.http[] в kind VirtualService resources.limits.cpu 1500m Limit CPU для контейнера dataspace-meta resources.limits.memory 2048Mi Limit memory контейнера dataspace-meta resources.requests.cpu 1 Request CPU для контейнера dataspace-meta resources.requests.memory 1024Mi Request memory для контейнера dataspace-meta volumes.defaultMode 256 Уровень доступа для mounts core.readinessProbe.failureThreshold 9 Порог проверки readinessProbe core.readinessProbe.httpGet.path /actuator/health/readiness Path, с которого снимаем readiness probe core.readinessProbe.httpGet.port 8080 Порт, с которого снимаем readiness probe core.readinessProbe.httpGet.scheme HTTP Тип запроса для readiness probe core.readinessProbe.periodSeconds 15 Период проверки readiness probe core.readinessProbe.successThreshold 1 Порог успешного получения readiness probe core.readinessProbe.timeoutSeconds 20 Тайм-аут ожидания ответа readiness probe core.readinessProbe.initialDelaySeconds 30 Время начала проверки readiness probe core.livenessProbe.failureThreshold 9 Порог проверки liveness probe core.livenessProbe.httpGet.path /actuator/health/liveness Path, с которого снимаем liveness probe core.livenessProbe.httpGet.port 8080 Порт, с которого снимаем liveness probe core.livenessProbe.httpGet.scheme HTTP Тип запроса для liveness probe core.livenessProbe.periodSeconds 15 Период проверки liveness probe core.livenessProbe.successThreshold 1 Порог успешного получения liveness probe core.livenessProbe.timeoutSeconds 20 Тайм-аут ожидания ответа liveness probe core.livenessProbe.initialDelaySeconds 30 Время начала проверки liveness probe autoscaling.enabled false Флаг включения autoscaling autoscaling.minReplicas 1 Минимальное количество реплик для autoscaling autoscaling.maxReplicas 3 Максимальное количество реплик для autoscaling autoscaling.targetCPUUtilizationPercentage 80 Порог срабатывания autoscaling installCfg.ingress {} Кастомизация Ingress для клиентских dataspace. Подробнее см. в разделе "Кастомизация Ingress для клиентских dataspace" Примечание Для корректной работы в среде контейнеризации Kubernetes необходимо указать: Для sidecars указать: 'podSecurityContext.fsGroup: 1000' 'podSecurityContext.runAsUser: 1000' 'podSecurityContext.runAsGroup: 1000' Список параметров, который можно переопределить через Переменная Значение по умолчанию Обязательно Описание core.url http://localhost:8080 Да URL сервиса dataspace-core core.unsecure.url ${core.url} URL сервиса dataspace-core с несекьюрным портом customer-dataspace-host http://svc-ds-.dataspace-tenant.svc.cluster.local:8080 да Общий вид ссылки для доступа к клиентским dataspace через внешний route gateway.routes.[graphql].url ${core.url}/graphql Ссылка на graphql-endpoint сервиса dataspace-core-meta gateway.routes.[gql-plgr-stitching].url ${customer-dataspace-host}/stitching/graphql Ссылка на graphql-endpoint клиентского сервиса stitching gateway.routes.[gql-plgr].url ${customer-dataspace-host}/graphql Ссылка на graphql-endpoint клиентского сервиса dataspace gateway.routes.[rpc-endpoint-dictionaries].url ${customer-dataspace-host}/api/dictionaries/upsert/ Ссылка на endpoint справочников клиентского сервиса dataspace gateway.routes.[security-endpoint].url ${customer-dataspace-host}/security Ссылка на endpoint безопасности клиентского сервиса dataspace sbercloud.k8s.url Ссылка на кластер K8s/OS sbercloud.k8s.tenant.namespace dataspace-user Да Namespace, в который будет производиться установка клиентских dataspace sbercloud.k8s.caCertFile "" Кластерный сертификат для K8s/OS sbercloud.k8s.clientCertFile "" Кластерный сертификат для K8s/OS sbercloud.k8s.clientKeyFile "" Кластерный сертификат для K8s/OS sbercloud.k8s.testingMode false Режим для диагностики причин неполадок вспомогательных pods CI/CD sbercloud.k8s.liquibase.init-container-image "" Да Ссылка на init-контейнер для pod с liquibase. Init-контейнер должен содержать curl и unzip sbercloud.k8s.liquibase.container-image "" Да Ссылка на контейнер, содержащий liquibase sbercloud.k8s.liquibase.image-pull-secrets "" Да Список секретов типа imagePullSecrets для pod с liquibase sbercloud.k8s.helm.init-container-image "" Да Ссылка на init-контейнер для pod с liquibase. Init-контейнер должен содержать curl и unzip sbercloud.k8s.helm.container-image "" Да Ссылка на контейнер, содержащий helm sbercloud.k8s.helm.image-pull-secrets ${sbercloud.k8s.liquibase.image-pull-secrets} Список секретов типа imagePullSecrets для pod с helm sbercloud.k8s.builder.image-pull-secrets ${sbercloud.k8s.liquibase.image-pull-secrets} Список секретов типа imagePullSecrets для pod ds-builder sbercloud.k8s.builder.container-image "" Да Ссылка на контейнер ds-builder sbercloud.k8s.builder.maven-settings-secret-name "" Да Имя секрета с maven settings.xml sbercloud.k8s.builder.nexus.url "" Да URL на Nexus sbercloud.k8s.builder.nexus.repository Да Репозиторий в Nexus sbercloud.k8s.builder.docker.registry Да URL на registry, где будет размещен клиентский образ dataspace sbercloud.k8s.builder.docker.project Да Path registry, где будет размещен клиентский образ dataspace sbercloud.k8s.builder.docker.registryFrom ${sbercloud.k8s.builder.docker.registry} URL на registry, откуда будет взят базовый образ sbercloud.k8s.builder.docker.projectFrom ${sbercloud.k8s.builder.docker.project} Path registry, откуда будет взят базовый образ sbercloud.k8s.builder.bom-version Версия bom для формирования проекта из архетипа sbercloud.api.ak Только для SberCloud. Application Key для взаимодействия с API SberCloud sbercloud.api.sk Только для SberCloud. Secret Key для взаимодействия с API SberCloud sbercloud.api.projectId Только для SberCloud. ID проект, берется из тенанта sbercloud.api.rdsApiUrl Только для SberCloud. URL API для сервиса RDS sbercloud.api.apiGatewayUrl Только для SberCloud. URL API для сервиса ApiGateway sbercloud.api.eipApiUrl Только для SberCloud. URL API для сервиса EIP sbercloud.api.elbApiUrl Только для SberCloud. URL API для сервиса ELB sbercloud.api.apigateway.name Только для SberCloud. Подробнее см. в разделе "Использование API Gateway SberCloud" sbercloud.api.apigateway.apiGroupName Только для SberCloud. Подробнее см. в разделе "Использование API Gateway SberCloud" sbercloud.api.apigateway.requestMethod Только для SberCloud. Подробнее см. в разделе "Использование API Gateway SberCloud" sbercloud.api.apigateway.requestProtocol Только для SberCloud. Подробнее см. в разделе "Использование API Gateway SberCloud" sbercloud.api.apigateway.requestUri Только для SberCloud. Подробнее см. в разделе "Использование API Gateway SberCloud" sbercloud.api.apigateway.requestUriPostfix Только для SberCloud. Подробнее см. в разделе "Использование API Gateway SberCloud" sbercloud.api.apigateway.vpcStatus Только для SberCloud. Подробнее см. в разделе "Использование API Gateway SberCloud" sbercloud.api.apigateway.urlDomain Только для SberCloud. Подробнее см. в разделе "Использование API Gateway SberCloud" sbercloud.api.apigateway.timeout Только для SberCloud. Подробнее см. в разделе "Использование API Gateway SberCloud" sbercloud.api.apigateway.authType Только для SberCloud. Подробнее см. в разделе "Использование API Gateway SberCloud" sbercloud.api.apigateway.backendType Только для SberCloud. Подробнее см. в разделе "Использование API Gateway SberCloud" sbercloud.api.apigateway.apiNamePrefix Только для SberCloud. Подробнее см. в разделе "Использование API Gateway SberCloud" sbercloud.api.apigateway.matchMode Только для SberCloud. Подробнее см. в разделе "Использование API Gateway SberCloud" sbercloud.api.apigateway.type Только для SberCloud. Подробнее см. в разделе "Использование API Gateway SberCloud" sbercloud.api.apigateway.tribeidentification Только для SberCloud. Подробнее см. в разделе "Использование API Gateway SberCloud" sbercloud.api.apigateway.backEndRequestPostfix Только для SberCloud. Подробнее см. в разделе "Использование API Gateway SberCloud" sbercloud.api.apigateway.vpcinfo.id Только для SberCloud. Подробнее см. в разделе "Использование API Gateway SberCloud" sbercloud.api.apigateway.vpcinfo.port Только для SberCloud. Подробнее см. в разделе "Использование API Gateway SberCloud" sbercloud.api.environmentProperties.name Только для SberCloud. Подробнее см. в разделе "Использование API Gateway SberCloud" sbercloud.k8s.builder.meta-host Ссылка на сервис dataspace-meta sbercloud.database.type H2 Да Тип базы данных. Возможны значения H2/PG sbt.flavour.cfg.FREE.limits.cpu 250m Параметр настройки ресурсов клиентских dataspace. Подробнее см. в разделе "Переопределение используемых ресурсов клиентских dataspace-core" sbt.flavour.cfg.FREE.limits.memory 500Mi Параметр настройки ресурсов клиентских dataspace. Подробнее см. в разделе "Переопределение используемых ресурсов клиентских dataspace-core" sbt.flavour.cfg.FREE.requests.cpu 250m Параметр настройки ресурсов клиентских dataspace. Подробнее см. в разделе "Переопределение используемых ресурсов клиентских dataspace-core" sbt.flavour.cfg.FREE.requests.memory 500Mi Параметр настройки ресурсов клиентских dataspace. Подробнее см. в разделе "Переопределение используемых ресурсов клиентских dataspace-core" sbt.flavour.cfg.FREE.autoscaling.enabled false Параметр настройки ресурсов клиентских dataspace. Подробнее см. в разделе "Переопределение используемых ресурсов клиентских dataspace-core" sbt.flavour.cfg.FREE.autoscaling.minReplicas 1 Параметр настройки ресурсов клиентских dataspace. Подробнее см. в разделе "Переопределение используемых ресурсов клиентских dataspace-core" sbt.flavour.cfg.FREE.autoscaling.maxReplicas 2 Параметр настройки ресурсов клиентских dataspace. Подробнее см. в разделе "Переопределение используемых ресурсов клиентских dataspace-core" sbt.flavour.cfg.FREE.autoscaling.targetCPUUtilizationPercentage 60 Параметр настройки ресурсов клиентских dataspace. Подробнее см. в разделе "Переопределение используемых ресурсов клиентских dataspace-core" sbt.flavour.cfg.FREE.replicasCount 1 Параметр настройки ресурсов клиентских dataspace. Подробнее см. в разделе "Переопределение используемых ресурсов клиентских dataspace-core" sbt.flavour.cfg.FREE.jvmArguments Параметр настройки ресурсов клиентских dataspace. Подробнее см. в разделе "Переопределение используемых ресурсов клиентских dataspace-core" dataspace.deployMode CUSTOMER_DB Тип работы CI/CD. Подробнее см. в разделе "Типы работы controlPlane" dataspace.ui.hideExternalTypeForm false Скрыть выбор типов для внешних ссылок dataspace.ui.hideExternalModelButton false Скрыть кнопку "Внешние модели" dataspace.ui.hideSelectDatabase false Скрыть форму выбора баз данных при dataspace.deployMode=CUSTOMER_DB, по умолчанию будет выбрана первая dataspace.ui.uiMode PROM Зарезервирован для будущих целей: DEV/PROM database.instance Описание внешних БД для клиентских dataspace. Подробнее см. в разделе "Использование Customer DB для клиентских dataspace-core" controlplane.taskProperties.[StitchingBuilderTask].[execution_time] Параметр настройки stitching. Подробнее см. в разделе "Использование Stitching" controlplane.taskProperties.[StitchingBuilderTask].[image] Параметр настройки stitching. Подробнее см. в разделе "Использование Stitching" controlplane.taskProperties.[StitchingBuilderTask].[imagePullSecrets] Параметр настройки stitching. Подробнее см. в разделе "Использование Stitching" controlplane.taskProperties.[StitchingBuilderTask].[registryProject] Параметр настройки stitching. Подробнее см. в разделе "Использование Stitching" controlplane.taskProperties.[StitchingBuilderTask].[registryUrl] Параметр настройки stitching. Подробнее см. в разделе "Использование Stitching" controlplane.taskProperties.[StitchingBuilderTask].[secretName] Параметр настройки stitching. Подробнее см. в разделе "Использование Stitching" controlplane.taskProperties.[StitchingBuilderTask].[baseImage] Параметр настройки stitching. Подробнее см. в разделе "Использование Stitching" controlplane.taskProperties.[StitchingBuilderTask].[dnsPolicy] Параметр настройки stitching. Подробнее см. в разделе "Использование Stitching" controlplane.taskProperties.[StitchingBuilderTask].[urlFormat] Параметр настройки stitching. Подробнее см. в разделе "Использование Stitching" controlplane.taskProperties.[StitchingBuilderTask].[istioEnabled] Параметр настройки stitching. Подробнее см. в разделе "Использование Stitching" controlplane.taskProperties.[GrafanaDeployTask].[execution_time] Параметр настройки dashboard Grafana. Подробнее см. в разделе "Использование Grafana" controlplane.taskProperties.[GrafanaDeployTask].[isMandatory] Параметр настройки dashboard Grafana. Подробнее см. в разделе "Использование Grafana" controlplane.taskProperties.[GrafanaDeployTask].[url] Параметр настройки dashboard Grafana. Подробнее см. в разделе "Использование Grafana" controlplane.taskProperties.[GrafanaDeployTask].[exturl] Параметр настройки dashboard Grafana. Подробнее см. в разделе "Использование Grafana" controlplane.taskProperties.[GrafanaDeployTask].[apikey] Параметр настройки dashboard Grafana. Подробнее см. в разделе "Использование Grafana" controlplane.taskProperties.[GrafanaDeployTask].[username] Параметр настройки dashboard Grafana. Подробнее см. в разделе "Использование Grafana" controlplane.taskProperties.[GrafanaDeployTask].[password] Параметр настройки dashboard Grafana. Подробнее см. в разделе "Использование Grafana" controlplane.taskProperties.[GrafanaDeployTask].[userprefix] Параметр настройки dashboard Grafana. Подробнее см. в разделе "Использование Grafana" controlplane.taskProperties.[GrafanaDeployTask].[dataSourceUrl] Параметр настройки dashboard Grafana. Подробнее см. в разделе "Использование Grafana" controlplane.taskProperties.[GrafanaDeployTask].[dataSourceType] Параметр настройки dashboard Grafana. Подробнее см. в разделе "Использование Grafana" controlplane.taskProperties.[GrafanaDeployTask].[dataSourcePrometheusScrapeInterval] Параметр настройки dashboard Grafana. Подробнее см. в разделе "Использование Grafana" controlplane.taskProperties.[GrafanaDeployTask].[dataSourcePrometheusQueryTimeout] Параметр настройки dashboard Grafana. Подробнее см. в разделе "Использование Grafana" controlplane.taskProperties.[GrafanaDeployTask].[dataSourcePrometheusHttpMethod] Параметр настройки dashboard Grafana. Подробнее см. в разделе "Использование Grafana" controlplane.taskProperties.[ApiGatewayDeployTask].[execution_time] 10 controlplane.taskProperties.[ApiGatewayDeployTask].[externalIp] Параметр для внешнего доступа к клиентским dataspace sbercloud.rds.ak Параметр настройки интеграции с RDS. Подробнее см. в разделе "Использование RDS SberCloud для клиентских dataspace-core" sbercloud.rds.sk Параметр настройки интеграции с RDS. Подробнее см. в разделе "Использование RDS SberCloud для клиентских dataspace-core" sbercloud.rds.projectId Параметр настройки интеграции с RDS. Подробнее см. в разделе "Использование RDS SberCloud для клиентских dataspace-core" sbercloud.rds.dataBaseType Параметр настройки интеграции с RDS. Подробнее см. в разделе "Использование RDS SberCloud для клиентских dataspace-core" sbercloud.rds.dataBaseVersion Параметр настройки интеграции с RDS. Подробнее см. в разделе "Использование RDS SberCloud для клиентских dataspace-core" sbercloud.rds.flavorRef Параметр настройки интеграции с RDS. Подробнее см. в разделе "Использование RDS SberCloud для клиентских dataspace-core" sbercloud.rds.vpcId Параметр настройки интеграции с RDS. Подробнее см. в разделе "Использование RDS SberCloud для клиентских dataspace-core" sbercloud.rds.subnetId Параметр настройки интеграции с RDS. Подробнее см. в разделе "Использование RDS SberCloud для клиентских dataspace-core" sbt.install.ingress.enabled false Флаг использования kind Ingress для внешнего подключеия к клиентским dataspace sbt.install.istio.enabled true Флаг использования Istio клиентскими dataspace sbt.install.istio.limits.cpu 200m limits cpu для sidecar istio-proxy sbt.install.istio.limits.memory 256Mi limits memory для sidecar istio-proxy sbt.install.istio.requests.cpu 200m requests cpu для sidecar istio-proxy sbt.install.istio.requests.memory 256Mi request memory для sidecar istio-proxy sbt.install.istio.gateways ingressgateway-gw-user имя Istio Gateway sbt.install.istio.hosts '*' hostname Внимание! Для использования сервиса RDS SberCloud необходимо, чтобы компонент DS Lab был развернут в тенанте SberCloud. В ином случае данную функциональность использовать невозможно, однако на работоспособность компонента DS Lab это не влияет. Для взаимодействия с Managed PostgreSQL от SberCloud клиентских dataspace необходимо добавить в секцию Переменная Описание sbercloud.rds.ak Application Key для взаимодействия с API SberCloud sbercloud.rds.sk Secret Key для взаимодействия с API SberCloud sbercloud.rds.projectId ID проект, берется из тенанта sbercloud.rds.dataBaseType Тип базы данных. DS Lab поддерживает только PG sbercloud.rds.dataBaseVersion Версия базы данных sbercloud.rds.flavorRef Спецификация виртуальной машины sbercloud.rds.vpcId VPC id sbercloud.rds.subnetId Id подсети Для работы с внешними БД клиентских dataspace необходимо добавить в секцию Внимание! Пользователь БД, указываемый для DS Lab, должен иметь права на создание БД, пользователя и выдачу GRANT. Подробное описание параметров представлено в таблице: Переменная Значение по умолчанию Описание database.enabled false Включение использования внешних БД database.instance — Может быть указано несколько экземпляров database.instance.<db_alias> — Семантическое название БД, видимое UI пользователям database.instance.<db_alias>.jdbcUrl — Jdbc-строка для подключения к БД database.instance.<db_alias>.jdbcDriver — Драйвер jdbc database.instance.<db_alias>.user — Пользователь БД. Должны быть права на создание БД, пользователя, выдачу прав database.instance.<db_alias>.password — Пароль пользователя БД database.instance.<db_alias>.defaultSchemaName — Указание используемой схемы для клиентских dataspace. В случае указания отсутствующей схемы, будет создана новая database.instance.<db_alias>.tableSpaceT — Tablespace для БД database.instance.<db_alias>.tableSpaceI database.instance.<db_alias>.tableSpaceT Tablespace для индексов. По умолчанию — tableSpaceI=tableSpaceT database.instance.<db_alias>.tableSpaceL database.instance.<name_for_ui_users>.tableSpaceT Tablespace для LOB. По умолчанию — tableSpaceL=tableSpaceT Внимание! Для использования сервиса API Gateway SberCloud необходимо, чтобы DS Lab был развернут в тенанте SberCloud. В ином случае данная функциональность использовать невозможно, однако на работоспособность DS Lab это не влияет. Для использования сервиса API Gateway Sbercloud требуется задать ряд настроек в секции: Переменная Описание sbercloud.api.apigateway.apiGroupName Имя API группы в сервисе API Gateway sbercloud.api.apigateway.requestMethod Тип запроса. По умолчанию — "ANY" sbercloud.api.apigateway.requestProtocol Протокол. По умолчанию — "HTTPS" sbercloud.api.apigateway.requestUri Адрес запроса. По умолчанию — / sbercloud.api.apigateway.requestUriPostfix По умолчанию — / sbercloud.api.apigateway.vpcStatus Определяет, следует ли использовать канал VPC. Значение может быть следующим: "1" — да, "2" — нет. По умолчанию 2 sbercloud.api.apigateway.urlDomain Endpoint backend sbercloud.api.apigateway.timeout Время ожидания API Gateway запроса backend-сервиса. Диапазон: 1 — 60 000. Единица — мс. По умолчанию — "5000" sbercloud.api.apigateway.authType Режим аутентификации безопасности, который может быть: "NONE", "APP", "IAM", "AUTHORIZER". По умолчанию — "NONE" sbercloud.api.apigateway.backendType Тип backend, который может быть: "HTTP" — web-backend, "FUNCTION" — FunctionGraph-backend, "MOCK" — Mock-backend. По умолчанию — "HTTP" sbercloud.api.apigateway.apiNamePrefix Префикс имени создаваемого API. По умолчанию — "ds" sbercloud.api.apigateway.matchMode Режим сопоставления маршрутов, которые могут быть: "SWA" — prefix match, "NORMAL" — exact match. По умолчанию — "SWA" sbercloud.api.apigateway.type Указывает, доступен ли API для общего доступа. Значение может быть следующим: "1" — public. По умолчанию — "1" sbercloud.api.apigateway.tribeidentification Идентификация создаваемого API (тэг). По умолчанию — "PV_DSPC" sbercloud.api.apigateway.backEndRequestPostfix Постфикс для запроса на backend sbercloud.api.apigateway.vpcinfo.id VPC channel Id sbercloud.api.apigateway.vpcinfo.port Порт VPC channel sbercloud.api.environmentProperties.name API может быть вызван в различных средах: производственные среды, среды тестирования и среды разработки. "RELEASE" — это среда по умолчанию, предоставляемая PIG. Можно определить переменные среды, позволяющие вызывать API в различных средах Внимание! Данные настройки применимы в том случае, если параметр Переменная Значение по умолчанию Описание Аннотации для kind Ingress "" Hostname. Должен совпадать с `/ds-${InstallCfg.modelId}(/ $)($ `/jwt/ds-${InstallCfg.modelId}(/ $)($ "" Hostname. Должен совпадать с /ds-${InstallCfg.modelId}/stitching(/ $)($ Настройки подключения: execution_time — среднее время выполнения задачи. Значение суммируется со временем выполнения остальных задач в конвейере для расчета времени разворачивания модели (значение по умолчанию — 10 сек). isMandatory — определяет обязательность выполнения задачи в конвейере. Если — "true", то при неуспешном выполнении задачи конвейер будет прерван с ошибкой. Если — "false", то задача считается опциональной и при неуспешном выполнении задачи выполнение конвейера будет продолжено. url — URL во внутренней подсети. exturl — внешняя ссылка на созданный дашборд. apikey — API-ключ, используемый для аутентификации DS Lab, при вызове вызывающего API Grafana. username — имя пользователя. password — пароль. userprefix — префикс, добавляемый к номеру модели. dataSourceUrl — URL к Prometheus. dataSourceType — допустимое значение — "PROMETHEUS". dataSourcePrometheusScrapeInterval — интервал между очистками. dataSourcePrometheusQueryTimeout — тайм-аут запроса. dataSourcePrometheusHttpMethod — допустимое значение — "POST". Для использования функциональности dataspace-stitching требуется задать ряд настроек в секции: Переменная Значение по умолчанию Описание 10 Среднее время выполнения задачи. Значение суммируется со временем выполнения остальных задач в конвейере для расчета времени разворачивания модели - Ссылка на образ stitching, собираемый в разделе "Сборка образа DS builder stitching" ${sbercloud.k8s.liquibase.image-pull-secrets} Имя секрета, из-под которого будет производиться выкачивание образа stitching ${sbt.install.registryUrl} Адрес docker registry c nodeJS ${sbt.install.registryProject} Имя проекта в docker registry с nodeJS - Базовый образ с nodeJS c версией из раздела "Системное программное обеспечение" ClusterFirst Политика DNS внутри среды контейнеризации http://svc-ds-%s:9999 Маска имен сервисов, генерируемых в момент выпуска моделей false Флаг использования kind Ingress для внешнего подключеия к клиентским dataspace Для управления ресурсами клиентских dataspace можно переопределить в Пример заполнения: Подробное описание параметров сведено в таблицу: Переменная Описание sbt.flavour.cfg.FREE.limits.cpu Лимит CPU для контейнера с клиентским dataspace sbt.flavour.cfg.FREE.limits.memory Лимит memory для контейнера с клиентским dataspace sbt.flavour.cfg.FREE.requests.cpu Request CPU для контейнера с клиентским dataspace sbt.flavour.cfg.FREE.requests.memory Request memory для контейнера с клиентским dataspace sbt.flavour.cfg.FREE.autoscaling.enabled Включение autoscaling для клиентского dataspace sbt.flavour.cfg.FREE.autoscaling.minReplicas Минимальное количество реплик при включенном autoscaling sbt.flavour.cfg.FREE.autoscaling.maxReplicas Максимальное количество реплик при включенном autoscaling sbt.flavour.cfg.FREE.autoscaling.targetCPUUtilizationPercentage Порог срабатывания autoscaling в зависимости от утилизации CPU (в процентах) sbt.flavour.cfg.FREE.replicasCount Количество реплик при развертывании sbt.flavour.cfg.FREE.jvmArguments Jvm-аргументы для старта приложения Примечание На текущий момент рекомендованы два набора jvm-аргументов: Для pods с малым количеством ресурсов (не рекомендуется для промышленной эксплуатации): Для остальных случаев: Допустимые значения: CUSTOMER_DB — при данном значении выполняется сборка и развертывание клиентского сервиса. В качестве БД для клиентского сервиса будет использована одна из БД, указанных в ARCHETYPE_ONLY — при данном значении осуществляется сборка шаблонного проекта (сервис не разворачивается). DEFAULT — при данном значении CI/CD зависит от значения параметра В поставке в meta-model-jpa.jar присутствует gql-policy.json для ограничения прав на выполняемые GraphQL-вызовы. Для включения проверки GraphQL-вызовов, выполняемых на dataspace-core-meta, необходимо добавить в секцию Переменная Описание Источник ограничений на вызовы. Установить значение "file" Путь к файлу с ограничениями. Путь находится в classpath. Установить значение "gql-policy.json" Флаг включения проверки GraphQL-вызовов. Установить значение "true" Источник jwks. Установить значение "property" Значение jwks. Подробнее см. раздел "Администрирование системы разграничения прав в разрезе проектов" документа Руководство по системному администрированию Включение порта с проверкой jwt. Установить значение "8084" Флаг включения JSON RPC на jwt-порту. Установить значение "true" Также необходимо добавить параметр Для использования ролевой модели при установке сервиса dataspace-meta необходимо задать параметры в секцию Также дополнительно необходимо проверить параметр Пример заполнения конфигурационного файла для dataspace-meta: На компьютере, с которого будут запускаться playbooks, должно быть установлено следующее ПО: Ansible, Helm, Groovy (см. раздел "Системные требования"). Данные playbooks предназначены для упрощения клиентского пути и включают в себя: сборку архива (merger); сборку образов; проливку Liquibase-скриптов; установку сервисов DS Lab с помощью Helm. Для ручной установки при помощи Ansible необходимо выполнить следующие действия: Распаковать архив со скриптами и перейти в папку scripts/ansible-playbooks. Перед запуском необходимо заполнить файл vars.yml: Для проливки Liquibase-скриптов необходимо заполнить секцию LIQUIBASE: Name Description Default Example liquibaseVersion версия Liquibase "4.23.0" liquibaseCLIPath ссылка на загрузку Liquibase либо путь к загруженному архиву "https://github.com/liquibase/liquibase/releases/download/v/liquibase-.tar.gz" Также для проливки Liquibase-скриптов необходимо заполнить файл liquibase.properties: Name Description Default Example username имя пользователя для подключения к БД "" password пароль пользователя для подключения к БД "" driver драйвер для работы с БД "org.postgresql.Driver" url JDBC-ссылка на БД "" jdbc://url:port/dbName defaultSchemaName имя схемы в БД, куда будут проливаться Liquibase-скрипты "" public parameter.defaultSchemaName имя схемы в БД для подстановки в Liquibase-скриптах "" public parameter.tablespace_t имя tablespace для таблиц, используется для подстановки в Liquibase-скриптах "" pg_default parameter.tablespace_i имя tablespace для индексов, используется для подстановки в Liquibase-скриптах "" pg_default parameter.tablespace_l имя tablespace для LOB, используется для подстановки в Liquibase-скриптах "" pg_default Для установки DSLB с помощью Helm необходимо заполнить секцию HELM: Name Description Default Example metaConfigPath путь к настройкам сервиса Dataspace-meta "" ./ds-meta.yaml coreConfigPath путь к настройкам сервиса Dataspace-core-meta "" ./ds-core-meta.yaml kubeconfigPath путь к файлу kubeconfig "" ~/.kube/config kubernetesNamespace namespace Kubernetes "" dataspace-mgmt Для работы всех скриптов, необходимо заполнить общие параметры: Name Description Default Example pathToBinGroovy путь к bin файлу groovy "" ~/groovy/current/bin distribFilePath путь к архиву дистрибутива DS Lab "" ./apt-1.9.1-9_full1-distrib.zip distribTempDirectory путь к папке tmp для работы скриптов "" ./tmp registry URL registry для публикации образов "" project path registry для публикации образов "" Для запуска playbooks необходимо запустить файл run.sh в папке со скриптами и выбрать нужный пункт меню. Примечание Должен быть собран базовый образ сервиса dataspace-core из дистрибутива компонента DSPC. Данный образ будет использоваться в качестве BASE_IMAGE на этом этапе. В составе дистрибутива в папке docker лежит все необходимое для сборки базового дистрибутива компонентов DataSpace. Произвести сборку образа, пример: В составе дистрибутива в папке docker лежит все необходимое для сборки базового дистрибутива компонентов DataSpace. Произвести сборку образа, пример: Необходимо положить папку m2 из дистрибутива продукта Platform V DataSpace в каталог с Dockefile, остальное для сборки лежит в составе дистрибутива рядом с Dockerfile. Примечание В качестве базового образа BASE_IMAGE необходимо использовать образ, содержащий как минимум: Пример сборки базового образа: Произвести сборку образа, пример: Все необходимое для сборки лежит в составе дистрибутива рядом с Dockerfile. Примечание В качестве базового образа BASE_IMAGE необходимо использовать образ с JDK-версии, указанной в разделе "Системные требования". Произвести сборку образа, например: Набор компонентов, входящих в состав DS Lab, представлен на диаграмме Для установки компонента DS Lab необходимо выполнить следующие действия: Распаковать дистрибутив компонента DS Lab. Выполнить скрипты Liquibase при помощи любой формы Liquibase. Примечание Все необходимое для проливки Liquibase-скрипов находится в архиве по пути Описание параметров и пример самой команды для проливки Liquibase-скриптов приведены в разделе "Ручная проливка Liquibase-скриптов на СУБД" документа "Руководство по установке" компонента DSPC. Установка DS Lab производится с помощью пакетного менеджера Helm для установки. Установить модуль dataspace-core-meta c помощью Helm, используя сформированный конфигурационный файл из раздела "Параметры для dataspace-core-meta": Установить модуль dataspace-meta c помощью Helm, используя сформированный конфигурационный файл из раздела "Параметры для dataspace-meta": Дистрибутив для установки (cм. раздел "Состав дистрибутива") представляет собой архив, состоящий из двух частей: архива с бинарными артефактами и архива с конфигурацией (инсталляционными манифестами для установки приложения в среду контейнеризации). При использовании способа развертывания с помощью компонента Deploy tools (CDJE) продукта Platform V DevOps Tools (DOT) по всем возникающим вопросам рекомендуется обращаться к эксплуатационной документации данного компонента. Ниже представлен краткий алгоритм действий, необходимых для разворачивания дистрибутива Platform V DataSpace. Для установки необходимо соблюдение следующих условий: Наличие у пользователя, производящего установку, возможности создания репозиториев в хранилище (например, Git) и доступов в целевые области хранилища дистрибутива (в Nexus). Наличие технической учетной записи для работы с репозиториями и с целевыми областями в Nexus. Созданы и проинициализированы следующие Git-репозитории в проектной области с веткой master по умолчанию: Репозитории для работы с pipeline Build tools (CIJE): pipeline — репозиторий с кодовой базой релизов pipeline (на каждый стенд формируется свой репозиторий, например, ci90000026_dspc_pipeline_ift / ci90000026_dspc_pipeline_lt); common — репозиторий с глобальными (одинаковыми для всех компонент в рамках одного стенда) переменными среды (на каждый стенд формируется свой репозиторий, например, ci90000026_dspc_common_ift / ci90000026_dspc_common_lt). Репозитории с конфигурациями функциональных подсистем (для каждого модуля формируется свой репозиторий, например, для dataspace-meta — ci90000026_dspc_dataspace-meta_ift / ci90000026_dspc_dataspace-meta_lt). Должны быть сконфигурированы следующие инструменты развертывания: JOB Service — job обновления (первичная загрузка кода JOB Deploy, обновление кода JOB Deploy при выпуске новых релизов JOB Deploy). JOB Deploy — job для развертывания дистрибутивов. После настройки репозиториев pipeline и common через JOB Service необходимо заполнить и зашифровать файл _passwords.conf в репозитории common по пути /ansible. _password.conf — файл, содержащий пароли для баз данных, Kafka и т.д., которые будут использоваться для создания secrets в среде контейнеризации: Примечание Также имеется возможность получать пароли из HashiCorp Vault. Интеграция настраивается для компонента DSPC, который также используется как backend для DSLB. Более детальная информация по интеграции с HashiCorp Vault доступна в разделе "Конфигурация для интеграции с HashiCorp Vault (Secret Management System)" документа "Руководство по установке" компонента DSPC. Если требуется использовать пароль из HashiCorp Vault для проливки Liquibase-скриптов, необходимо обратиться к документации компонента Deploy tools (CDJE) продукта Platform V DevOps Tools (DOT). Необходимо добавить ФП для развертывания в конфигурационный файл subsystems.json в корне common проекта, например: Необходимо добавить стенд для развертывания в конфигурационный файл multiClusters.json в корне common проекта, например: После выполнения всех действий произвести миграцию конфигурационных файлов ФП через playbook MIGRATION_FP_CONF (миграция конфигурационных файлов ФП) в JOB Deploy. Заполнить конфигурационные файлы приложений values.yaml по пути conf/helm/application в репозитории ФП в соответствии с окружением стенда и документацией. Предварительно необходимо заполнить файл custom_property.conf.yml в репозитории ФП по пути conf/custom_property.conf.yml: Проливка скриптов выполняется путем запуска JOB Deploy с playbook DB_UPDATE (запуск Liquibase-скриптов). Внимание! Перед установкой предварительно необходимо выполнить конфигурирование параметров (см. описание в разделе "Подготовка параметров для установки". Установка дистрибутива на стенд выполняется путем запуска JOB Deploy с playbook HELM_DEPLOY (установка нативным Helm приложения в среду контейнеризации). Для интеграции с Fluent Bit необходимо при установке сервисов dataspace-core-meta и dataspace-meta задать следующую секцию для helm charts (пример): Подробнее параметры описаны в разделе "Параметры для dataspace-meta". Для интеграции с Istio Service Mesh необходимо при установке сервисов dataspace-core-meta и dataspace-meta задать следующую секцию для helm charts (пример): Подробнее параметры описаны в разделе "Параметры для dataspace-meta". Интеграция по умолчанию включена для autodiscovering в kind Service сервисов dataspace-meta и dataspace-core-meta. Интеграция осуществляется через компонент DSPC. Непосредственной интеграции с компонентом DSLB нет. Настройка интеграции с сервисами мониторинга и журналирования, а также проверка работоспособности данной интеграции описана в документе "Руководство по установке" компонента DSPC. Описание интеграции с Keycloak приведено в разделе "Пример настройки интеграции c внешней IAM-системой (Keycloak)" документа "Руководство по системному администрированию". Для обновления версии модулей DS Lab необходимо повторить шаги, описанные в разделе "Установка". Удаление предыдущей версии не требуется. Перед выполнением обновления схемы БД рекомендуется создать резервную копию БД, если имеется такая возможность. В случае установки сервисов с помощью helm charts удаление всех ресурсов осуществляется поочередно с помощью команды: Для удаления DS Lab необходимо удалить все ресурсы его компонентов: ConfigMaps, Secrets, Deployments, Services, PODs, VirtualServices (только при использовании Istio); схему базы данных. Для удаления ресурса необходимо подключиться к Kubernetes (или OpenShift) через терминал и выполнить команду: Для подключения рекомендуется использовать Kubectl версии, соответствующей версии Kubernetes. Kubectl является составной частью Kubernetes, устанавливается на рабочей станции. Для удаления схемы базы данных необходимо открыть клиент для работы с БД, подключиться к серверу БД и выполнить одну из следующих команд: В случае PostrgeSQL: В случае Oracle: Допускается использование любого клиента для работы с БД, совместимого с используемой DSLB СУБД. Для проверки работоспособности необходимо выполнить HTTP-запрос Для представленных выше настроек необходимо наличие соответствующих значений работоспособности: UP, isValid(). Для проверки необходимо выполнить запрос в командной строке: В запросе: pod_name — имя pod сервиса dataspace-meta или dataspace-core-meta, namespace — имя namespace, где развернуты сервисы. Результат будет выглядеть следующим образом: Для проверки необходимо выполнить запрос в командной строке: В запросе: pod_name — имя pod сервиса dataspace-meta или dataspace-core-meta, namespace — имя namespace, где развернуты сервисы Результат будет выглядеть следующим образом: При корректной настройке интеграции с Prometheus/Grafana можно увидеть отображение метрик сервисов DS Lab. Проверка работоспособности интеграции с Keycloak осуществляется путем авторизации в Keycloak. При корректной интеграции с Keycloak невозможно попасть в UI компонента DS Lab без успешного осуществления авторизации в Keycloak. В разделе описаны шаги, которые необходимо выполнить для отката изменений в модулях DS Lab и используемых базах данных. Откат модулей DS Lab необходимо производить в следующей последовательности: Откат модулей DS Lab. В пространство Kubernetes необходимо установить старую версию модулей. Для этого достаточно выполнить шаги, описанные в разделе "Установка". Откат изменений БД (если необходимо). С принципами отката с помощью Liquibase можно ознакомиться в официальной документации утилиты. Необходимо распаковать дистрибутив, перейти в Для выполнения отката требуется передать тег, до которого необходим откат (см. раздел "Формирование тега rollback"). После выпуска новой релизной версии модели в changelog добавляются все изменения БД относительно предыдущего выпуска. Все изменения размещаются между тегами: Формирование тегов позволяет осуществить быстрый откат до необходимой версии. Для ручного отката изменений БД необходимо наличие последнего дистрибутива и утилиты Liquibase. С принципами отката с помощью Liquibase можно ознакомиться в официальной документации утилиты. При разворачивании модуля dataspace-meta при проверке статуса отображается следующая информация: В этом случае требуется проверить: доступность image registry с кластера kubernetes; аутентификацию в image registry на основе созданного secret на шаге "Создание pull image secret" (см. раздел Настройка namespace); корректность указания в deployment imagePullSecrets. При разворачивании модуля dataspace-core-meta при проверке статуса отображается следующая информация: В этом случае требуется получить логи с pod с помощью команды в консоли: Логи передать линии поддержки. При разворачивании модуля dataspace-core-meta при проверке статуса отображается следующая информация: В этом случае требуется проверить: доступность image registry с кластера Kubernetes; аутентификацию в image registry на основе созданного secret на шаге "Создание pull image secret" (см. раздел Настройка namespace); корректность указания в deployment imagePullSecrets. Выполнены следующие действия: Подготовлено окружение в соответствии с разделом "Аппаратные требования". Подготовлена БД (см. раздел "Подготовка базы данных"). Проверено наличие собранных образов поставляемого дистрибутива (см. раздел "Состав дистрибутива"). Примечание Образы собираются вручную (см. раздел "Ручная сборка образов модулей DS Lab") или разложены автоматически средствами компонента Delivery Tools (DTDS) продукта Platform V DevOps Tools (DOT) во время перекладки базового дистрибутива продукта. Произведена настройка helm-конфигураций в соответствии с разделом "Подготовка параметров для установки". Произведена настройка необходимых интеграций в соответствии с разделом "Настройка интеграции" и проведена сверка с пунктами раздела "Чек-лист проверки работоспособности интеграций". Произведена helm-установка в соответствии с выбранным способом установки из раздела "Выбор способа установки". Для проверки успешности установки модуля необходимо выполнить следующую команду в консоли: Пример вывода в консоли: В списке выведенных pods найти ds-core-meta и убедиться, что статус поднятых pods — Для проверки успешности установки модуля необходимо выполнить следующую команду в консоли: Пример вывода в консоли: В списке выведенных pods найти ds-meta и убедиться, что статус поднятых pods — |
.