Сценарии администрирования#

Администрирование продукта СУБД Pangolin (PSQ) (далее – Pangolin) осуществляется средствами, которые описаны в этом разделе.

Реализация АРМ администратора#

Для администрирования системы используется утилита psql. Эта утилита представляет собой терминальный клиент для передачи запросов к СУБД и отображения результатов.

psql [параметр...] [имя_бд [имя_пользователя]]

Примечание:

Решение по обеспечению безопасности АРМ администратора должно исходить из окружения конечной АС.

Получение информации об используемой версии#

В данном разделе приведены примеры команд для получения используемой версии Pangolin. Примеры команд одинаковы для любой из используемых ОС.

Для клиентской части#

Чтобы получить название и версию клиентской части Pangolin, запустите любую команду с ключом --product_version, например:

Команда:

pg_ctl --product_version

Результат выполнения команды:

Platform V Pangolin {version}

где:

  • Platform V Pangolin SE — альтернативное наименование продукта;

  • {version} — версия продукта.

Чтобы получить название и версию PostgreSQL, запустите любую команду с ключом --version, например:

Команда:

pg_ctl --version

Результат выполнения команды:

pg_ctl (PostgreSQL) {PostgreSQL version}

Для серверной части#

Для получения названия и версии продукта серверной части подключитесь к серверу Pangolin, чтобы:

  • узнать версию Pangolin:

    Команда:

    SELECT product_version();
    

    Результат выполнения команды:

        product_version
    ---------------------------
    Platform V Pangolin SE {version}
    (1 row)
    
  • узнать версию PostgreSQL:

    Команда:

    SELECT version();
    

    Результат выполнения команды:

                                                    version
    ---------------------------------------------------------------------------------------------------------
    PostgreSQL {PostgreSQL version} on x86_64-pc-linux-gnu, compiled by gcc (GCC) 4.8.5 20150623 (Red Hat 4.8.5-44), 64-bit
    (1 row)
    

    Примечание:

    Вывод может отличаться от приведенного в примере.

Получение информации о сборке продукта#

Чтобы получить информацию о сборке Pangolin, запустите любую команду с ключом --product_build_info, например:

Команда:

pg_ctl --product_build_info

Результат выполнения команды:

build 54 (22:27:09 05.02.2022) commit {хеш}

где:

  • 54 — порядковый номер сборки продукта;

  • 22:27:09 05.02.2022 — время и дата сборки продукта;

  • {хеш} — хеш-сумма исходных кодов продукта (идентификатор коммита в git репозитории продукта).

Пример вывода информации о сборке продукта для psql:

Команда:

SELECT product_build_info();

Результат выполнения команды:

build 54 (22:27:09 05.02.2022) commit {хеш}

Примечание:

Вывод может отличаться, но будет сохранена структура и формат.

Получение хеш-суммы внутренней версии компонента продукта#

Для PostgreSQL можно получить хеш-сумму с помощью параметра --product_component_hash, например:

Команда:

pg_ctl --product_component_hash

Интерфейс администратора безопасности Pangolin#

Интерфейс администратора безопасности включает в себя следующие функции:

  • Действия с политиками:

    • pm_get_policies - вывод списка политик;

    • pm_get_policy_grants - вывод списка разрешений (правил) в составе политики;

    • pm_make_policy - создание политики;

    • pm_grant_to_policy - внесение в политику разрешения на действия над объектом;

    • pm_revoke_from_policy - исключение из политики разрешения на действия над объектом;

    • pm_suspend_object - приостановка действия политики защиты;

    • pm_resume_object - возобновление действия политики защиты;

    • pm_remove_policy - удаление политики защиты.

  • Действия с пользователями:

    • pm_get_assigned_policies - вывод списка политик, назначенных пользователю;

    • pm_assign_policy_to_user - назначение политики пользователю;

    • pm_unassign_policy_from_user - изъятие политики у пользователя.

  • Действия над объектами:

    • pm_get_protected_objects - вывод списка объектов, находящихся под защитой;

    • pm_protect_object - помещение объекта БД под защиту;

    • pm_unprotect_object - снятие защиты с объекта БД;

    • pm_get_object_access_path - получение информации об эффективных действующих для указанных объекте и роли ограничениях защиты и разрешениях на доступ к объекту под защитой.

  • Действия для администраторов безопасности:

    • pm_create_security_admin - создание учетной записи администратора безопасности;

    • pm_set_security_admin_password - изменение пароля учетной записи администратора безопасности;

    • pm_grant_security_admin - назначение пользователя администратором безопасности;

    • pm_revoke_security_admin - снятие с пользователя политики администратора безопасности;

    • pm_unblock_security_admin - разблокировка заблокированной учетной записи администратора безопасности.

Pangolin Pooler. Рекомендации по настройке и использованию#

Pangolin Pooler используется для снижения количества соединений с БД, потому что каждая сессия БД потребляет ресурсы ОЗУ и ЦПУ.

Как правило, постепенное или неограниченное увеличение количества активных пользовательских сессий в БД приводит к следующим сценариям:

  • Производительность СУБД перестает расти и начинает деградировать для большинства профилей нагрузки.

  • Повышается утилизация ЦПУ и ОЗУ-сервера вплоть до OОM killer.

Оптимальное количество соединений с БД фиксируется параметром max_connections, и его значение должно определяться на этапе нагрузочного тестирования, исходя из профиля нагрузки и возможностей КТС.

Рекомендуется начинать со значения max_connections = GREATEST(4 x CPU cores, 100).

При проведении нагрузочного тестирования важно определить тот порог max_connections, после которого производительность СУБД перестает расти.

Pangolin Pooler рекомендуется использовать, когда приложение создает клиентских подключений больше, чем полученное на этапе тестирования значение max_connections (max_client_conn>max_connections) для оптимизации производительности СУБД и экономии ресурсов ОЗУ и ЦПУ-сервера.

Следует придерживаться следующих правил:

  • Значение max_db_connections <= max_connections-superuser_reserved_connections-30.

  • Выставление параметров min_pool_size = default_pool_size позволяет избежать накладных расходов на повторное открытие и закрытие соединений.

Пример хорошей конфигурации, когда один пользователь (ТУЗ) работает с одной БД:

  • max_client_conn = 1000;

  • pool_mode = transaction;

  • min_pool_size = 200;

  • default_pool_size = 200;

  • max_db_connections = 200;

  • max_user_connections = 200.

Стоит обратить внимание, что параметр default_pool_size задается для пары пользователь/БД, поэтому для каждой созданной БД или подключаемого пользователя потенциально может открываться default_pool_size * total databases * total users соединений. Это необходимо учитывать при настройке параметров max_db_connections и max_user_connections, которые задаются независимо от пользователя и БД соответственно. В таких случаях рекомендуется явно ограничивать количество подключений через параметр pool_size в секции databases для каждой созданной БД.

Pangolin Pooler является однопоточным приложением, поэтому важно следить за утилизацией ядра ЦПУ, на котором оно работает. Также не исключается взаимовлияние серверных процессов и Pangolin Pooler друг на друга в случае работы на одном ядре.

Работа через Pangolin Pooler замедляет отклик от БД в среднем на 5%, так как весь входящий и исходящий трафик проходит через него.

Pangolin Pooler не рекомендуется использовать:

  • Когда ядро, на котором работает Pangolin Pooler нагружено более чем на 70%.

  • В режимах работы pool_mode = session/statement.

  • В режимах работы pool_mode = transaction, при OLTP нагрузках с требованиями более 1000-10000 tps и длительностью операции менее 1-10мс из-за накладных расходов при работе с сокетом, который диагностируются ростом sys_time на ЦПУ.

  • В конфигурациях, когда количество клиентских подключений в пределе достигает количества подключений к БД (max_client_conn = max_db_connections при использовании одной БД).

  • Для OLAP-нагрузок, требующих большого трафика через Pangolin Pooler.

Пример потенциально нежелательной конфигурации, когда один пользователь (ТУЗ) работает с одной БД:

  • max_client_conn = 1000 и более;

  • default_pool_size = 1000 и более;

  • max_db_connections = 1000 и более;

  • max_user_connections = 1000 и более.

Стоит обратить внимание, что перед настройкой параметров подключения Pangolin Pooler необходимо убедиться, что параметр СУБД max_connections обеспечивает требуемое количество подключений и в случае необходимости изменить его.

При создании подключений через HikariCP на стороне приложения в максимальном количестве менее, чем max_connections, рекомендуется подключаться напрямую к БД. Однако в случае, когда суммарное количество клиентских подключений превышает max_connections, рекомендуется использовать Pangolin Pooler с связке с HikariCP, предварительно настроив параметры групп соединений и таймаутов с двух сторон:

  • Параметр max_client_conn должен превышать сумму всех возможных подключений с HikariCP = hosts*maximum-pool-size.

  • Таймаут на подключение на клиенте должен быть выше, чем на Pangolin Pooler.

Парольные политики#

Парольные политики — это набор правил, регулирующих создание, использование и проверку паролей. Механизм проверки паролей реализуется с помощью утилит или самой системой.

Основные функции механизма:

  • расширение функциональности авторизации и смены пароля пользователя в части проверки пароля;

  • создание транспортного (временного) пароля;

  • хранение истории паролей роли;

  • сбор и хранение статистической информации о пароле роли;

  • назначение роли парольной политики;

  • управление парольной политикой:

    • создание, удаление и изменение политики;

    • активация и деактивация политики;

    • создание, удаление и изменение алгоритма проверки пароля.

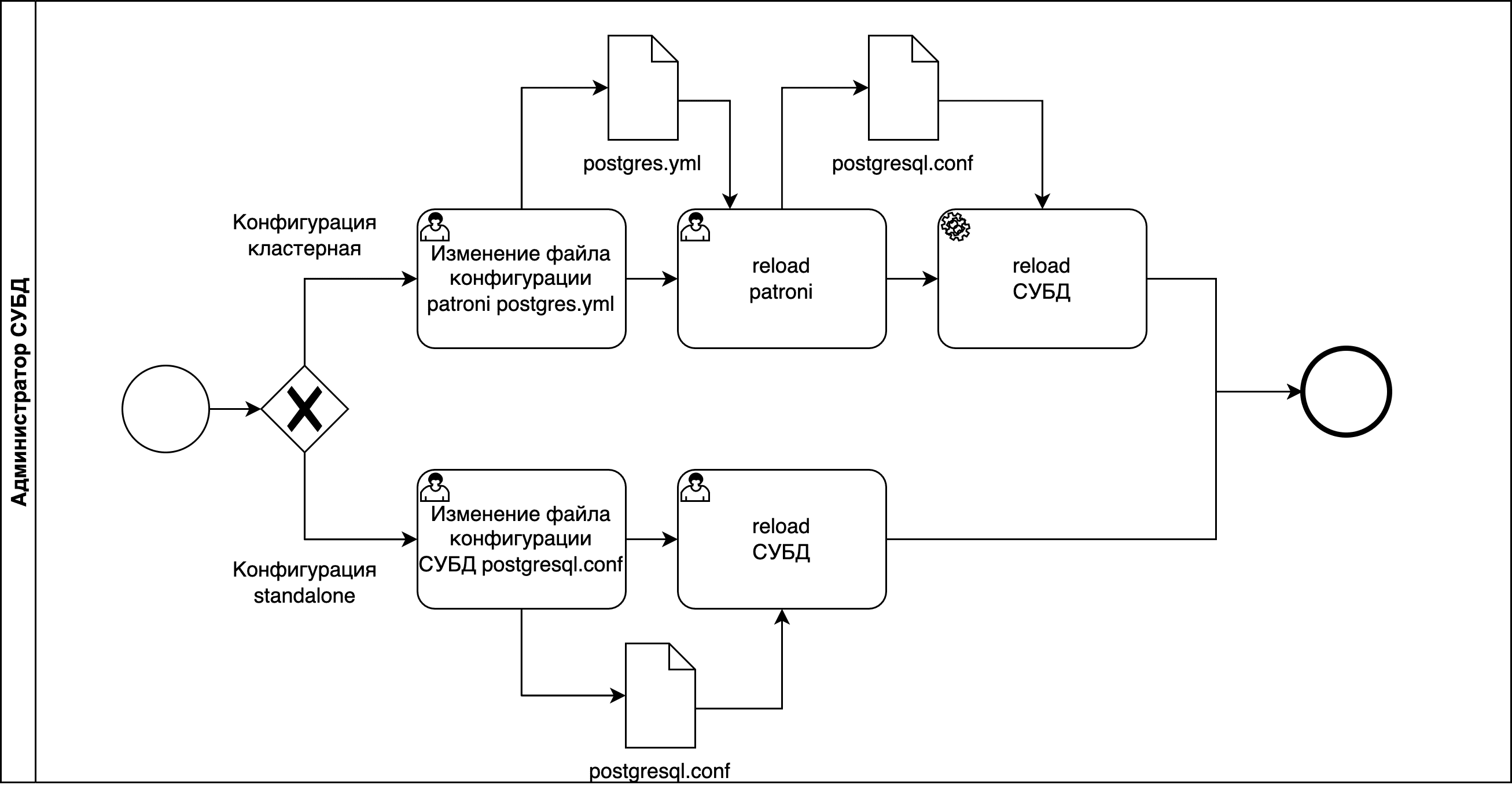
Настройка#

Настройки механизма хранятся в файле конфигурации и таблице pg_pp_policy (в приоритете заполненные параметры в таблице). В зависимости от типа конфигурации сервера, парольные политики хранятся в различных файлах:

  • для standalone-конфигурации — в файле $PGDATA/postgresql.conf;

  • для кластерной конфигурации — в файле /etc/pangolin-manager/postgres.yml.

Подробнее о параметрах в подразделе «Конфигурационные параметры» данного раздела.

Предполагается, что сами политики не имеют имени, поэтому отображается идентификатор (roloid) соответствующей роли (см. раздел «Таблицы»).

Внимание

При подключении через Pangolin Pooler с включенной сквозной аутентификацией, проверка пароля выполняется только при первом подключении, что ограничивает политику по срокам действия пароля и количеству подключений.

Внимание

При активированной защите от привилегированных пользователей параметры политик могут храниться в HashiCorp Vault. Подробнее ознакомиться с решением HashiCorp Vault можно в разделе «Прозрачное шифрование».

Зависимости#

Для работы механизма необходимы:

  • библиотека OpenSSL;

  • утилита проверки сложности пароля zxcvbn.

Примечание:

Указанное ПО включено в дистрибутив СУБД Pangolin.

Основные параметры#

Основные параметры настройки и управления механизмом#

Параметр

Описание

password_policies_enable

Включает (on) или выключает (off) политику

password_policy.deny_default

Включает (on) или выключает (off) запрет использования значений для настроек парольной политики из файла конфигурации (postgresql.conf/postgres.yml).

Если включить параметр password_policy.deny_default, то для всех политик должны быть заданы все обязательные настройки в таблице pg_pp_policy

password_policy.psql_encrypt_password

Управляет шифрованием пароля при передаче от клиента к базе данных.

В случае, если шифрование отключено (off), пароль передается хешем

Внимание

Изменение параметра password_policies_enable требует перезагрузки сервера (restart) для применения изменений.

Обязательные настройки парольной политики#

Обязательные настройки хранятся в таблице pg_pp_policy. Все настройки для парольной политики имеют аналог в конфигурационном файле, это необходимо для возможности задания значений по умолчанию при создании пользователя (см. подраздел «Конфигурационные параметры»). Приоритетными считаются значения в таблице pg_pp_policy (подробнее в разделе «Вычислении значений настроек для парольной политики пользователя»).

Функциональность

Обязательный параметр

Зависимые параметры

Хранение паролей

Один из: reusetime или inhistory

-

Изменение пароля

minage

-

Синтаксическая проверка пароля

checksyntax

minlength, alphanumeric, minalphachars, minspecialchars, minuppercase, minlowercase, maxrptchars

Проверка вхождения пароля в черный список

illegalvalues

-

Проверка пароля библиотекой zxcvbn

usepasswordstrengthestimator

passwordstrengthestimatorscore

Пользовательская PSQL функция проверки пароля

customfunction

-

Аутентификация

maxage, graceloginlimit, gracelogintimelimit, lockout, lockoutduration, maxfailure, failurecountinterval, tracklogin, maxinactivity

-

Конфигурационные параметры#

В данном разделе более подробно описаны параметры файла postgresql.conf/postgres.yml и их значения по умолчанию.

Параметр

Описание

Тип

POSIX шаблон

Значение по умолчанию

Аналог в pg_pp_policy

password_policy.policy_enable

Включение/выключение парольной политики

boolean

on/off

on

policyenable

password_policy.deny_default

Включение/выключение использования настроек из postgresql.conf

boolean

on/off

off

-

password_policy.psql_encrypt_password

Шифрование пароля при передаче от клиента к БД

boolean

on/off

-

-

password_policy.deduplicate_ssl_no_ssl_fail_auth_attempts

Включение механизма исключения повторных попыток подключения psql

boolean

on/off

on

-

password_policy.allow_hashed_password

Разрешить задание пароля в виде хеша

boolean

on/off

off

-

Настройка хранения паролей#

Параметр

Описание

Тип

POSIX шаблон

Ограничение значения

Значение по умолчанию

Специальные значения параметров

Аналог в pg_pp_policy

password_policy.reuse_time

Время в секундах, в течение которого старый пароль сохраняется, и попытка сменить пароль на совпадающий со старым заканчивается ошибкой

string

\d+ s

неотрицательное

365 days

-

reusetime

password_policy.in_history

Максимальное количество сохраненных старых паролей

integer

[0-1000]

0-1000

4

0 – Проверка на совпадение пароля с ранее использованным не проводится (при условии reuse_time = 0)

inhistory

Примечание

Если задан параметр password_policy.reuse_time, то параметр password_policy.in_history не используется.

Время жизни пароля#

Параметр

Описание

Тип

POSIX шаблон

Ограничение значения

Значение по умолчанию

Специальные значения параметров

Аналог в pg_pp_policy

password_policy.max_age

Время жизни пароля в секундах

string

\d+ s

неотрицательное

0

0 – Проверка максимального времени жизни пароля не производится

maxage

password_policy.min_age

Минимальное время между изменениями пароля

string

\d+ s

неотрицательное

0

0 – Проверка максимального времени жизни пароля не производится

minage

password_policy.grace_login_limit

Максимальное количество аутентификаций после истечения срока действия пароля

integer

[0-1000]

0-1000

0

-

graceloginlimit

password_policy.grace_login_time_limit

Время, в течение которого пароль остается рабочим после окончания срока его действия

string

\d+ s

неотрицательное

3 days

0 – аутентификация не доступна по истечении времени жизни пароля

gracelogintimelimit

password_policy.expire_warning

Время до истечения пароля, при котором выводится предупреждение

string

\d+ s

неотрицательное

7 days

0 – не выводит предупреждение

expirewarning

Поведение при неудачной аутентификации#

Параметр

Описание

Тип

POSIX шаблон

Ограничение значения

Значение по умолчанию

Специальные значения параметров

Аналог в pg_pp_policy

password_policy.lockout

Блокировка аккаунта при достижении максимума неверных попыток аутентификации

boolean

on/off

on/off

on

-

lockout

password_policy.max_failure

Максимальное количество неверных попыток аутентификации

integer

[1-1000]

1-1000

6

-

maxfailure

password_policy.failure_count_interval

Время, после которого количество неверных попыток сбрасывается

string

\d+ s

>= 0

0

0 – счетчик не обнуляется

failurecountinterval

password_policy.lockout_duration

Время блокировки аккаунта

string

\d+ s

неотрицательное

24 hours

0 – блокировка пользователя по количеству неудачных аутентификаций бессрочна

lockoutduration

Синтаксические проверки пароля#

Параметр

Описание

Тип

Ограничение значения

Значение по умолчанию

Специальные значения параметров

Аналог в pg_pp_policy

password_policy.check_syntax

Включение синтаксической проверки пароля

boolean

on/off

on

checksyntax

password_policy.alpha_numeric

Минимальное количество цифр в пароле

integer

0-1000

3

0 – не проверять

alphanumeric

password_policy.min_length

Минимальная длина пароля

integer

0-1000

16

0 – не проверять

minlength

password_policy.min_alpha_chars

Минимальное количество букв в пароле

integer

0-1000

0

0 – не проверять

minalphachars

password_policy.min_special_chars

Минимальное количество специальных символов

integer

0-1000

0

0 – не проверять

minspecialchars

password_policy.min_uppercase

Минимальное количество прописных букв

integer

0-1000

1

0 – не проверять

minuppercase

password_policy.min_lowercase

Минимальное количество строчных букв

integer

0-1000

0

0 – не проверять

minlowercase

password_policy.max_rpt_chars

Максимальное количество повторяющихся символов

integer

0-1000

0

0 – не проверять

maxrptchars

Проверка максимального времени неактивности пользователя#

Параметр

Описание

Тип

Ограничение значения

Значение по умолчанию

Специальные значения параметров

Аналог в pg_pp_policy

password_policy.track_login

Запоминать ли время последней аутентификации

boolean

on/off

off

tracklogin

password_policy.max_inactivity

Время после последней аутентификации, после которого аккаунт блокируется

string

неотрицательное

0

0 – функциональность отключена

maxinactivity

Использование библиотеки zxcvbn#

Параметр

Описание

Тип

POSIX шаблон

Ограничение значения

Значение по умолчанию

Аналог в pg_pp_policy

password_policy.use_password_strength_estimator

Включение использования библиотеки zxcvbn для оценки сложности пароля

boolean

on/off

on/off

on

usepasswordstrengthestimator

password_policy.password_strength_estimator_score

Минимальная оценка сложности пароля

integer

[0-4]

0-4

3

passwordstrengthestimatorscore

Использование пользовательской функции проверки пароля#

Параметр

Описание

Тип

POSIX шаблон

Значение по умолчанию

Аналог в pg_pp_policy

password_policy.custom_function

Пользовательская функция проверки пароля

string

[\w\d]+

-

customfunction

Проверка вхождения пароля в черный список#

Параметр

Описание

Тип

Ограничение значения

Значение по умолчанию

Аналог в pg_pp_policy

password_policy.illegal_values

Проверка, что пароль не входит в список часто используемых

boolean

on/off

on

illegalvalues

Настройка кеширования#

Параметр

Описание

Тип

POSIX шаблон

Ограничение значения

Значение по умолчанию

Аналог в pg_pp_policy

password_policy.pp_cache_dump_interval

Интервал сохранения данных кеша на диск

integer

\d+

1 - до максимального значения int в системе

10

-

password_policy.pp_cache_init_size

Размер инициализированного кеша парольных политик

integer

\d+

1 - до максимального значения int в системе

10

-

password_policy.pp_cache_soft_max_size

Предполагаемый максимальный размер кеша

integer

\d+

1 - до максимального значения int в системе

60

-

password_policy.pp_cache_max_size

Ограничение сверху на размер кеша

integer

\d+

1 - до максимального значения int в системе

1000

-

Параметры управления транспортными паролями#

Параметр

Описание

Тип

Значение по умолчанию

Аналог в pg_pp_policy

password_policy.transport_password_mark_automatic

При значении true пароль становится транспортным автоматически при смене другим пользователем.
При значении false пароль отмечается транспортным вручную

boolean

false

-

transport_password_life_time

Определяет время жизни транспортного пароля

string

0

transportpasswordlifetime

password_policy.is_temp_tuz_password

Определяет тип пароля (транспортный или нет) для указанных ТУЗ

boolean

true

-

Таблицы#

В механизме управления парольной политикой используются таблицы pg_pp_history, pg_pp_password, pg_pp_policy.

Примечание

Сокращения, используемые в таблицах для столбца «Характеристика»:

  • P – primary key;

  • F – foreign key;

  • U – unique;

  • N – not null.

pg_pp_history#

Таблица ранее использованных паролей pg_pp_history:

Название колонки

Тип

Характеристика

Примечание

roloid

regrole

P, N

Идентификатор роли

lastsuccesstime

timestamptz

N

Время последнего успешного входа в систему с использованием этого пароля

createtime

timestamptz

N

Время создания пароля

archivetime

timestamptz

P, N

Время перемещения пароля в таблицу

password

text

P, N

Хеш пароля

pg_pp_password#

Таблица с информацией о текущем пароле pg_pp_password:

Название колонки

Тип

Характеристика

Описание

roloid

regrole

P, U, N

Идентификатор роли

failcounter

integer

-

Количество попыток входа (подряд) с использованием неверного пароля

gracesuccesscounter

integer

-

Счетчик удачных аутентификаций после истечения времени жизни пароля

lastfailtime

timestamptz

N

Метка времени последней неудачной аутентификации

lastsuccesstime

timestamptz

N

Время последнего успешного входа в систему с использованием этого пароля

createtime

timestamptz

N

Время создания текущего пароля

unblockexpirytime

timestamptz

-

Время разблокировки, если роль была заблокирована в связи с неактивностью

istransportpassword

boolean

-

Является ли данный пароль транспортным

pg_pp_policy#

Таблица парольных политик pg_pp_policy:

Название колонки

Тип

Характеристика

Описание

Отключаемая функциональность, если значение не задано

roloid

regrole

P, U, N

Идентификатор роли

-

reusetime

interval

-

Время, в течение которого старый пароль сохраняется, и попытка сменить пароль на совпадающий со старым заканчивается ошибкой

Изменение пароля, если не задано inhistory

inhistory

integer

-

Максимальное количество сохраненных старых паролей. При достижении максимума добавление еще одного старого пароля приводит к удалению наиболее старого (по createtime) из них

Изменение пароля, если не задано reusetime

maxage

interval

-

Время жизни пароля, после которого пароль считается истекшим

Аутентификация

minage

interval

-

Время, которое должно пройти между двумя изменениями пароля

Изменение пароля

graceloginlimit

integer

-

Максимальное количество аутентификаций, доступных роли после истечения времени жизни пароля

Аутентификация, если пароль просрочен

gracelogintimelimit

interval

-

Время после окончания действия пароля, в течение которого он продолжает работать

Аутентификация, если пароль просрочен

expirewarning

interval

-

Время до окончания действия пароля, в течении которого пользователю будет отображаться предупреждение. Предупреждение отображается в консоли PSQL после аутентификации или после коммита

-

lockout

boolean

-

Признак включенного правила блока аккаунта в результате достижения максимума попыток входа с неверным паролем

Аутентификация

lockoutduration

interval

-

Время, на которое блокируется аккаунт в результате достижения максимума попыток входа с неверным паролем

Аутентификация, если lockout = true

maxfailure

integer

-

Максимальное количество подряд введенных неверных паролей, при достижении которого вызывается блокировка пароля

Аутентификация, если lockout = true

failurecountinterval

interval

-

Время, после которого обнуляется количество неверных вводов пароля

Аутентификация, если lockout = true

checksyntax

boolean

-

Признак включенных правил синтаксической проверки пароля (если она возможна)

Изменение пароля

minlength

integer

-

Минимальная длина пароля

Изменение пароля, если checksyntax = true

illegalvalues

boolean

-

Признак включенного правила проверки пароля по списку часто используемых

Изменение пароля

alphanumeric

integer

-

Минимальное количество цифр в пароле

Изменение пароля, если checksyntax = true

minalphachars

integer

-

Минимальное количество букв в пароле

Изменение пароля, если checksyntax = true

minspecialchars

integer

-

Минимальное количество символов в пароле, не являющихся буквой или цифрой

Изменение пароля, если checksyntax = true

minuppercase

integer

-

Минимальное количество прописных букв

Изменение пароля, если checksyntax = true

minlowercase

integer

-

Минимальное количество строчных букв

Изменение пароля, если checksyntax = true

maxrptchars

integer

-

Максимальное количество повторяющихся символов

Изменение пароля, если checksyntax = true

policyenable

boolean

-

Признак включенной политики

-

tracklogin

boolean

-

Запоминать ли время последней аутентификации

Аутентификация

maxinactivity

interval

-

Время после последней аутентификации, после которого роль будет заблокирована

Аутентификация, если tracklogin = true и превышен интервал неактивности

usepasswordstrengthestimator

boolean

-

Использовать библиотеку zxcvbn для проверки пароля

Изменение пароля

passwordstrengthestimatorscore

integer

-

Минимальная допустимая сложность пароля

Изменение пароля, если usepasswordstrengthestimator = true

customfunction

string

-

Название пользовательской функции проверки пароля

Изменение пароля

transportpasswordlifetime

interval

-

Время жизни транспортного пароля

-

graceauthperiod

interval

-

Время после истечения пароля (до блокировки), с возможностью продолжения пользования системой

-

Представления#

  • pp_password_detailed — для мониторинга состояния ролей;

  • pp_password — для просмотра кеша парольных политик.

Примечание:

В случае обращения к выводу view при отключенных парольных политиках (password_policies_enable = 'off') вернется пустая таблица, а также будет выведено предупреждение (WARNING).

pp_password_detailed#

Представление для мониторинга состояния ролей.

Название поля

Описание

Пример вывода

Источник

roleid

ID пользователя

user1

Данные пользователя, хранящиеся в кеше

fail_counter

Счетчик неудачных аутентификаций

6

Данные пользователя, хранящиеся в кеше

last_fail_time

Метка времени последней неудачной аутентификации

2020-09-15, 12:01:25.740155+03

Данные пользователя, хранящиеся в кеше

grace_success_counter

Счетчик входов после истечения времени жизни пароля

0

Данные пользователя, хранящиеся в кеше

last_success_time

Метка времени последней удачной аутентификации

Данные пользователя, хранящиеся в кеше

create_time

Метка времени создания пароля

2020-09-15, 12:00:52.848626+03

Данные пользователя, хранящиеся в таблице pg_pp_password

unblock_expiry_time

Метка времени разблокировки

Данные пользователя, хранящиеся в кеше

istransportpassword

Является ли данный пароль транспортным

f

is_auth_available

Доступна ли аутентификация

f

check_policy_for_max_age && check_policy_for_lockout && check_policy_for_inactivity_check && check_policy_for_password_check && check_lockout && check_inactivity && check_password_age

is_blocked

Заблокирован ли пользователь

t

!(check_lockout && check_inactivity && check_password_age)

check_policy_for_max_age

Проверка значений политики для проверки времени жизни пароля

t

Результат функций проверки политик перед самой проверкой. Сначала проверяется, что все необходимые политики заданы (не NULL), затем начинается проверка пользователя на блок по количеству неудачных аутентификаций (lockout). Возможна ошибка, если включена настройкаdeny_default (запрет использования настроек из файла postgresql.conf), а политика не задана или задана не полностью

check_policy_for_max_age_text

Проверка значений политики для проверки времени жизни пароля (текстовый вывод)

OK

Результат функций проверки политик перед непосредственно проверкой

check_policy_for_lockout

Проверка значений политики для блокировки по количеству неудачных аутентификаций

t

Результат функций проверки политик перед непосредственно проверкой

check_policy_for_lockout_text

Проверка значений политики для блокировки по количеству неудачных аутентификаций (текстовый вывод)

OK

Результат функций проверки политик перед непосредственно проверкой

check_policy_for_inactivity_check

Проверка значений политики для проверки блока по времени неактивности

t

Результат функций проверки политик перед непосредственно проверкой

check_policy_for_inactivity_check_text

Проверка значений политики для проверки блока по времени неактивности (текстовый вывод)

OK

Результат функций проверки политик перед непосредственно проверкой

check_policy_for_password_check

Проверка значений политики для проверки нового пароля

t

Результат функций проверки политик перед непосредственно проверкой

check_policy_for_password_check_text

Проверка значений политики для проверки нового пароля (текстовый вывод)

OK

Результат функций проверки политик перед непосредственно проверкой

check_lockout

Проверка блока по количеству неудачных аутентификаций

f

Результат проверок аутентификации (что увидит пользователь, если попробует войти с правильными данными аутентификации)

check_lockout_text

Проверка блока по количеству неудачных аутентификаций (текстовый вывод)

Role wasn't unblocked. Role was blocked with 6 fail authentification attempts. Last fail at 15.09.2020 12:01:25

Результат проверок аутентификации

check_inactivity

Проверка блока по неактивности

t

Результат проверок аутентификации

check_inactivity_text

Проверка блока по неактивности (текстовый вывод)

OK. Last success authentification time is undefined.

Результат проверок аутентификации

check_password_age

Проверка блока по времени жизни пароля

t

Результат проверок аутентификации

check_password_age_text

Проверка блока по времени жизни пароля (текстовый вывод)

Max password age check passed. Password will expire in 39 days

Результат проверок аутентификации

check_policy_for_transport_password

Проверка значений политики для проверки транспортного пароля

t

Результат проверки транспортного пароля

check_policy_for_transport_password_text

Проверка значений политики для проверки транспортного пароля (текстовый вывод)

OK

Результат проверки транспортного пароля

check_transport_password_life_time

Проверка времени жизни транспортного пароля

t

Результат проверки транспортного пароля

check_transport_password_life_time_text

Проверка времени жизни транспортного пароля (текстовый вывод)

OK. Transport password is not expired.

Результат проверки транспортного пароля

pp_password#

Представление для просмотра кеша парольных политик.

Название поля

Описание

Пример вывода

Источник

roleid

ID пользователя

user1

Данные пользователя, хранящиеся в кеше

fail_counter

Счетчик неудачных аутентификаций

6

Данные пользователя, хранящиеся в кеше

last_fail_time

Временная метка последней неудачной аутентификации

2020-09-15, 12:01:25.740155+03

Данные пользователя, хранящиеся в кеше

grace_success_counter

Счетчик входов после истечения времени жизни пароля

0

Данные пользователя, хранящиеся в кеше

last_success_time

Временная метка последней удачной аутентификации

Данные пользователя, хранящиеся в кеше

create_time

Метка времени создания пароля

2020-09-15, 12:00:52.848626+03

Данные пользователя, хранящиеся в таблице pg_pp_password

unblock_expiry_time

Метка времени разблокировки

Данные пользователя, хранящиеся в кеше

istransportpassword

Является ли данный пароль транспортным

f

Данные пользователя, хранящиеся в таблице pg_pp_password

Функции#

Управление парольными политиками осуществляется соответствующими функциями:

  • set_role_policies - создание парольной политики;

  • enable_policy - активация парольной политики;

  • disable_policy - деактивация парольной политики;

  • recognize_password_policy - отображение парольных политик, примененных к роли;

  • select_all_password_policies - отображение всех активных политик;

  • unblock_role - разблокировка роли.

Описание функциий рассмотрено в документе «Список PL/SQL функций продукта», раздел «Парольные политики» (документ доступен в личном кабинете).

Транспортный пароль#

Транспортный (временный) пароль нужен для аутентификации пользователя с ограничениями на все действия, кроме:

  • смены своего пароля;

  • чтения из таблиц, расположенных в схемах pg_catalog и information_schema;

  • вызовов функций, расположенных в pg_catalog и information_schema;

  • использования SET;

  • использования SET ROLE TO none;

  • использования SET SESSION AUTHORIZATION;

  • использования SHOW;

  • использования LISTEN/UNLISTEN;

  • использования PREPARE/EXECUTE.

Когда администратор меняет пароль пользователю, новый пароль автоматически отмечается как транспортный. При авторизации с транспортным паролем для снятия ограничений пользователь должен сменить пароль на постоянный (команда ALTER ROLE/USER ... WITH PASSWORD), при этом соединение должно быть открыто именно тем пользователем, которому меняется пароль. Такое условие нужно для того, чтобы суперпользователь не смог сменить пароль другому пользователю с транспортного на постоянный, переключившись на другого пользователя с помощью SET SESSION AUTHORIZATION или SET ROLE. При попытке любого другого действия выводится сообщение о запрете по причине авторизации с транспортным паролем. В таком случае необходимо сменить пароль на постоянный.

Схема блокировки запроса с транспортным паролем:

transport_pass

Пароль отмечается как транспортный или явным указанием при его задании, или автоматически при смене пароля другим пользователем. Возможность автоматической отметки определяется параметром (password_policy.transport_password_mark_automatic) конфигурации сервера БД.

Действие по смене пароля с транспортного на постоянный попадает в лог аудита независимо от его настроек.

Управление#

Создание парольной политики пользователя#

Создание парольной политики для пользователя происходит с помощью выполнения PL/pgSQL функции set_role_policies. При этом настройки не будут применены без их активации с помощью функции enable_policy.

Примечание

Создание и активацию настроек парольной политики можно осуществить одним запросом. Для этого при создании парольной политики для пользователя нужно указать параметр policy_enable(1::boolean). В таком случае новые параметры парольной политики начнут действовать сразу.

Пример создания парольной политики:

  1. Создайте пользователя:

     CREATE USER username_3 WITH ENCRYPTED PASSWORD <password>
    

    Вывод:

    CREATE ROLE
    
  2. Создайте парольную политику для пользователя:

    Пример запроса:

    SELECT * FROM set_role_policies('username_2', check_syntax(1::boolean), min_length(12), alpha_numeric(3), min_special_chars(2), min_uppercase(2), policy_enable(1::boolean));
    

    Вывод:

    -[ RECORD 1 ]---------------------+-------
    roleid                            | username_2
    reuse_time                        |
    in_history                        |
    max_age                           |
    min_age                           |
    grace_login_limit                 |
    grace_login_time_limit            |
    expire_warning                    |
    lockout                           |
    lockout_duration                  |
    max_failure                       |
    failure_count_interval            |
    check_syntax                      | t
    min_length                        | 12
    illegal_values                    |
    alpha_numeric                     | 3
    min_alpha_chars                   |
    min_special_chars                 | 2
    min_uppercase                     | 2
    min_lowercase                     |
    max_rpt_chars                     |
    policy_enable                     | t
    track_login                       |
    max_inactivity                    |
    use_password_strength_estimator   |
    password_strength_estimator_score |
    custom_function                   |
    transport_password_life_time      |
    

Проверить успешность применение заданной политики для пользователя можно с помощью функции recognize_password_policy, либо протестировать с помощью процесса замены пароля.

Вычисление значений настроек для парольной политики пользователя#

Алгоритм вычисления парольной политики пользователя сводится к заполнению всех полей таблицы pg_pp_policy, за исключением поля roloid:

  1. Из таблицы pg_pp_policy собираются все заданные настройки для конкретного пользователя (значение не NULL) по идентификатору.

  2. Ищутся все роли, в которые входит данный пользователь.

    Примечание:

    Чтобы пользователь мог наследовать политики у родителей, он должен иметь настройку INHERIT.

  3. Для каждой найденной роли по идентификатору роли из таблицы pg_pp_policy выбираются настройки по условию:

    • настройка не была выбрана на шаге 1;

    • значение настройки не NULL.

    Примечание:

    Исключение — все заданные значения параметра customfunction сохраняются в исходном порядке, формируя список функций на выполнение. Указанные функции будут последовательно применены в указанном параметре.

  4. Если на шаге 3 для одной настройки было найдено несколько значений, то выбирается наиболее строгое ограничение. Ниже указаны параметры и способ определения строгости значения (от менее к более строгому):

    • reusetime;

    • inhistory;

    • minage;

    • expirewarning;

    • lockoutduration;

    • failurecountinterval;

    • minlength;

    • alphanumeric;

    • minalphachars;

    • minspecialchars;

    • minuppercase;

    • minlowercase;

    • passwordstrengthestimatorscore.

    От более к менее строгому:

    • maxage;

    • graceloginlimit;

    • gracelogintimelimit;

    • maxfailure;

    • maxrptchars;

    • maxinactivity.

    1. Если password_policy.deny_default=off, то:

      • Настройки, которые остались не заданы, заполняются значениями параметров из конфигурационного файла postgresql.conf/postgres.yml.

      • Настройки, которые остались не заданы, заполняются значениями по умолчанию для параметров из конфигурационного файла postgresql.conf/postgres.yml.

    2. Производится проверка на взаимозависимость настроек:

      Настройка

      Условие, при котором не работают зависимые настройки

      Зависимые настройки

      policyenable

      = false

      Все остальные

      reusetime

      > 0

      inhistory

      maxage

      = NULL, = 0

      graceloginlimit, gracelogintimelimit, expirewarning

      lockout

      = NULL, = false

      lockoutduration, maxfailure, failurecountinterval

      checksyntax

      = NULL, = false

      minlength, alphanumeric, minalphachars, minspecialchars, minuppercase, minlowercase, maxrptchars

      tracklogin

      = NULL, = false

      maxinactivity

      usepasswordstrengthestimator

      = NULL, = false

      passwordstrengthestimatorscore

  5. Если password_policy.deny_default=on, то проверяется, что заданы все обязательные настройки.

Разблокировка пользователя#

Есть ситуации (превышение количества неудачных аутентификаций, длительная неактивность пользователя и другие), при которых пароль становится неактивным, а роль блокируется. При попытке подключения под заблокированной учетной записью, будет выведено сообщение:

psql: FATAL:  Role is blocked due to fail authentication attempts
FATAL:  Role is blocked due to fail authentication attempts

Для разблокировки пользователя, администратору потребуется воспользоваться функцией unblock_role.

Рассмотрим пример блокировки пользователя по причине неверно введенных паролей большего количества раз, чем указано в параметре password_policy.max_failure.

Действия по разблокировке пользователя:

  1. Выведите текущее состояние пользователя:

    SELECT * FROM pp_password_detailed WHERE roloid = to_regrole('username');
    

    Пример вывода:

      -[ RECORD 1 ]----------------------------+-----------------------------------
      roloid                                   | username
      failcounter                              | 6
      lastfailtime                             | 2022-07-19 06:00:05.097145+03
      gracesuccesscounter                      | 0
      lastsuccesstime                          | 2022-07-18 13:36:05.033878+03
      createtime                               | 2022-07-18 07:49:47.175947+03
      unblockexpirytime                        |
      istransportpassword                      | f
      is_auth_available                        | f
      is_blocked                               | t
      check_policy_for_max_age                 | t
      check_policy_for_max_age_text            | OK
      check_policy_for_lockout                 | t
      check_policy_for_lockout_text            | OK
      check_policy_for_inactivity_check        | t
      check_policy_for_inactivity_check_text   | OK
      check_policy_for_password_check          | t
      check_policy_for_password_check_text     | OK
      check_lockout                            | f
      check_lockout_text                       | Role was blocked with 6 fail authentification attempts. Last fail at 19.07.2022 06:00:05 Role wasnt unblocked.
      check_inactivity                         | t
      check_inactivity_text                    | OK. Inactivity check is off.
      check_password_age                       | t
      check_password_age_text                  | OK. Max_age check is off.
      check_policy_for_transport_password      | t
      check_policy_for_transport_password_text | OK
      check_transport_password_life_time       |
      check_transport_password_life_time_text  |
    

    Пользователь заблокирован, на это указывают поля:

    • failcounter=6;

    • lastfailtime=“2022-07-19 06:00:05.097145+03“;

    • is_blocked=“t“;

    • в поле check_lockout_text также сообщение о том, что роль была заблокирована в результате 6 неудачных попыток аутентификации.

  2. Выполните разблокировку пользователя:

    SELECT unblock_role('username');
    
  3. Проверьте состояние пользователя после разблокировки:

    SELECT * FROM pp_password_detailed WHERE roloid = to_regrole('username');
    

    Пример вывода:

    -[ RECORD 1 ]----------------------------+-----------------------------------
    roloid                                   | username
    failcounter                              | 6
    lastfailtime                             | 2022-07-19 06:00:05.097145+03
    gracesuccesscounter                      | 0
    lastsuccesstime                          | 2022-07-18 13:36:05.033878+03
    createtime                               | 2022-07-18 07:49:47.175947+03
    unblockexpirytime                        | 2022-07-19 06:05:43.197962+03
    istransportpassword                      | f
    is_auth_available                        | t
    is_blocked                               | f
    check_policy_for_max_age                 | t
    check_policy_for_max_age_text            | OK
    check_policy_for_lockout                 | t
    check_policy_for_lockout_text            | OK
    check_policy_for_inactivity_check        | t
    check_policy_for_inactivity_check_text   | OK
    check_policy_for_password_check          | t
    check_policy_for_password_check_text     | OK
    check_lockout                            | t
    check_lockout_text                       | OK. Role was unblocked at 19.07.2022 06:05:43Role was blocked with 6 fail authentification attempts. 
    check_inactivity                         | t
    check_inactivity_text                    | OK. Inactivity check is off.
    check_password_age                       | t
    check_password_age_text                  | OK. Max_age check is off.
    check_policy_for_transport_password      | t
    check_policy_for_transport_password_text | OK
    check_transport_password_life_time       |
    check_transport_password_life_time_text  |
    

    Поле check_lockout_text содержит сообщение о том, что роль была разблокирована.

Замена транспортного пароля ТУЗ#

После окончания процесса развертывания СУБД Pangolin необходимо сменить транспортный пароль ТУЗ на постоянный.

Примечание

До тех пор, пока транспортный пароль для ТУЗ не будет изменен на новый постоянный (в соответствии с используемыми парольными политиками), из всех возможных действий для ТУЗ будет доступна только авторизация с последующей сменой пароля.

Установить транспортный (temporary) пароль ТУЗ может пользователь с правами групповой роли db_admin.

  1. Для этого необходимо выполнить вход Администратором в консоль и переключиться на роль db_admin:

    SET ROLE db_admin;
    
  2. Выполнить команду для установки транспортного (temporary) пароля ТУЗ:

    ALTER USER 'name_tuz' WITH TEMPORARY PASSWORD '<password>';
    
  3. Далее необходимо подключиться ТУЗ самостоятельно, с полученным транспортным паролем, и сменить пароль на постоянный (соединение должно быть открыто именно тем пользователем, которому меняется пароль).

    Пример подключения ТУЗ к БД и смена пароля:

    => psql -U 'name_tuz' -d 'name db' -p 5433
    

    Вводим полученный транспортный пароль

    Password for user 'name_tuz':
    psql (13.4)
    SSL connection (protocol: TLSv1.2, cipher: ECDHE-RSA-AES256-GCM-SHA384, bits: 256, compression: off)
    Type "help" for help.
    

    Смена пароля:

    ALTER USER 'name_tuz' WITH ENCRYPTED PASSWORD '<password>';
    ALTER ROLE
    

Диагностика ошибок#

В этом разделе указаны возможные ошибки, которые могут возникнуть в случае блокировки пользователя (аварийная ситуация). Ошибки пишутся в журнал сообщений или в вывод приложения, через которое происходит доступ к БД (например, при попытке подключения).

Справочник журнальных сообщений#

Сообщение

Расшифровка

Решение

User blocked: too many login fails

Пользователь заблокирован из-за превышения счетчика неудачных аутентификаций

Пользователь будет разблокирован, когда пройдет lockoutduration с момента последней неудачной аутентификации. Пользователь может быть разблокирован с помощью команд unblock_role и unblock_role_by_id

Password was expired

Пользователь заблокирован из-за просроченного пароля

Сменить пароль пользователя

Role blocked cause long inactivity

Пользователь заблокирован из-за долгой неактивности

Пользователь может быть разблокирован с помощью команд unblock_role и unblock_role_by_id

Password will expire in {интервал}

Предупреждение об оставшемся времени до обязательной смены пароля

Password was expired. {число} grace logins left

Время жизни пароля превышено. Осталось <число> входов, после которых пользователь будет заблокирован

Password was expired. Grace period ends in {интервал}

Время жизни пароля превышено. Осталось <интервал>, после истечения которого пользователь будет заблокирован

Сценарии использования#

Активация функциональности парольной политики#

  1. Установите значение параметра password_policies_enable: 'on' в конфигурационном файле postgresql.conf/postgres.yml.

  2. Для применения настроек перезапустите сервер:

    pg_ctl restart
    
  3. Создайте пользователя с простым паролем:

    CREATE USER username_1 WITH ENCRYPTED PASSWORD '123';
    

    Пример вывода:

    ERROR:  Syntax check fail: minimum length for password is 16 Syntax check fail:
    minimum number of special characters for password is 1 Syntax check fail: minimum
    number of uppercase characters for password is 1
    

    В результате создания пользователя с паролем, возникла ошибка синтаксической проверки пароля на несоответствие парольным политикам:

    • минимальная длина пароля - 16 символов;

    • минимальное количество спецсимволов - 1 символ;

    • минимальное количество прописных букв - 1 буква.

    Причина возникновения данной ошибки в активации парольных политик и включенности механизма управления ими. Параметры для проверки берутся из конфигурационного файла (столбец «Значения по умолчанию»).

  4. Создайте пользователя с паролем, удовлетворяющим настройкам парольной политики:

    CREATE USER username_1 WITH ENCRYPTED PASSWORD 'd*ZGhpFA8jsH451b_';
    

    Вывод:

    CREATE ROLE
    

    Пользователь успешно создан с заданным паролем, так как он соответствует требованиям парольной политики, заданным в конфигурационном файле.

Создание и активация парольной политики для пользователя#

Пример создания парольной политики описан в разделе «Управление».

Просмотр примененных настроек парольной политики для пользователя#

При создании пользователя или роли в базе данных все настройки парольной политики для этого пользователя берутся автоматически из конфигурационного файла (при условии, что он не наследует права от какой-либо роли). Это можно проверить, посмотрев детальную информацию о парольной политике для конкретного пользователя:

  1. Создайте пользователя:

     CREATE USER username_3 WITH ENCRYPTED PASSWORD <password>;
    

    Вывод:

    CREATE ROLE
    
  2. Выведите информацию о примененной парольной политики для созданного пользователя:

    SELECT * FROM recognize_password_policy_detailed('username_3');
    

    Пример вывода:

               policy_name            |  value   | source_type | source
    ----------------------------------+----------+-------------+--------
    reuse_time                        | 365 days | config      |
    in_history                        |          |             |
    max_age                           | 00:00:00 | config      |
    min_age                           | 00:00:00 | config      |
    grace_login_limit                 |          |             |
    grace_login_time_limit            |          |             |
    expire_warning                    |          |             |
    lockout                           | true     | config      |
    lockout_duration                  | 24:00:00 | config      |
    max_failure                       | 6        | config      |
    failure_count_interval            | 00:00:00 | config      |
    check_syntax                      | true     | config      |
    min_length                        | 16       | config      |
    illegal_values                    | true     | config      |
    alpha_numeric                     | 3        | config      |
    min_alpha_chars                   | 0        | config      |
    min_special_chars                 | 1        | config      |
    min_uppercase                     | 1        | config      |
    min_lowercase                     | 0        | config      |
    max_rpt_chars                     | 0        | config      |
    track_login                       | false    | config      |
    max_inactivity                    |          |             |
    use_password_strength_estimator   | true     | config      |
    password_strength_estimator_score | 3        | config      |
    custom_function                   | 0        | config      |
    transport_password_life_time      | 00:00:00 | config      |
    (26 rows)
    

    Поля source_type и source показывают, откуда берется значение для конкретной политики. В приведенном примере видно, что для пользователя применяются параметры парольной политики, взятые из конфигурационного файла (source_type=config).

Просмотр применения метки транспортного пароля#

При просмотре представления pp_password для пользователя с транспортным паролем значение поля istransportpassword равняется True:

SELECT * FROM pp_password WHERE roloid = to_regrole('user2');

-[ RECORD 1 ]-------+-----------------------------
roloid              | user2
failcounter         | 0
lastfailtime        |
gracesuccesscounter | 0
lastsuccesstime     |
createtime          | 2022-07-14 07:38:35.80058+03
unblockexpirytime   |
istransportpassword | t

Деактивация функциональности парольной политики#

  1. Установите значение параметра password_policies_enable: 'off' в конфигурационном файле postgresql.conf/postgres.yml.

  2. Для применения настроек перезапустите сервер:

    pg_ctl restart
    
  3. Создайте пользователя с простым паролем:

    CREATE USER username_2 WITH ENCRYPTED PASSWORD '123';
    

    Вывод:

    CREATE ROLE
    

    При создании пользователя ошибка не возникла, поскольку проверка пароля не производится из-за отключенного механизма управления парольной политикой.

Генерация и установка постоянного пароля пользователя (включая ТУЗ)#

Генерация пароля осуществляется функцией rotate_password в соответствии с парольной политикой.

Функция генерации пароля rotate_password создает новый пароль для выбранного пользователя и:

  • возвращает его в качестве результата;

  • изменяет его в БД.

Входные параметры функции rotate_password:

  • (обязательный) Oid или имя пользователя;

  • (не обязательный) длина пароля. При отсутствии будет сгенерирован по минимальной длине пароля согласно парольным политикам (случайная длина до 5 символов).

Выходной параметр: сгенерированный пароль.

Пример запроса генерации пароля для пользователя User1:

SELECT * FROM rotate_password('User1');

Настройка#

Функция генерации пароля доступна при установленном расширении psql_rotate_password.

  1. Откройте конфигурационный файл postgersql.conf.

  2. Добавьте или измените следующие параметры:

    • rotate_password_enable = 'on' — включение функции генерации пароля;

    • rotate_password_num_rounds:'20' — количество попыток генерации пароля;

    • rotate_password.valid_roles = 'user1, user2, user3' — список пользователей (через запятую), для которых разрешена генерация пароля.

  3. При изменении параметров перечитайте конфигурацию (reload).

Диагностика ошибок#

При использовании функции могут возникать следующие ошибки:

  • Исчерпано количество попыток: превышено значение параметра rotate_password_num_rounds;

  • Пользователь не входит в список ролей: убедитесь, что пользователь указан в параметре rotate_password.valid_roles;

  • Невозможно сгенерировать подходящий пароль: комбинация синтаксических требований и длины пароля не позволяет создать соответствующий требованиям пароль.

Сценарии использования#

  1. Установите значение („username“) параметра rotate_password.valid_roles в конфигурационном файле. Для применения изменений перечитайте конфигурацию (reload).

  2. Создайте политики для пользователя. В примере указаны значения для параметров по умолчанию, при необходимости вы можете их изменить.

    SELECT *
    FROM
    set_role_policies('username',
    policy_enable(1::boolean),
    check_syntax(1::boolean),
    min_length(16),
    illegal_values(0::boolean), 
    alpha_numeric(5),
    min_alpha_chars(1),
    min_special_chars(1),
    min_uppercase(1),
    min_lowercase(1),
    max_rpt_chars(2),
    use_password_strength_estimator(0::boolean),
    transport_password_life_time('3 days'));
    

    Пример вывода:

    -[ RECORD 1 ]---------------------+-------
    roleid                            | username
    reuse_time                        |
    in_history                        |
    max_age                           |
    min_age                           |
    grace_login_limit                 |
    grace_login_time_limit            |
    expire_warning                    |
    lockout                           |
    lockout_duration                  |
    max_failure                       |
    failure_count_interval            |
    check_syntax                      | t
    min_length                        | 16
    illegal_values                    | f
    alpha_numeric                     | 5
    min_alpha_chars                   | 1
    min_special_chars                 | 1
    min_uppercase                     | 1
    min_lowercase                     | 1
    max_rpt_chars                     | 2
    policy_enable                     | t
    track_login                       |
    max_inactivity                    |
    use_password_strength_estimator   | f
    password_strength_estimator_score |
    custom_function                   |
    transport_password_life_time      | 3 days
    
  3. Сгенерируйте пароль для пользователя:

    SELECT *
    FROM rotate_password('username');
    

    Пример вывода:

    rotate_password
    --------------------
    x3<2BTf?ma3P119_fs
    (1 row)
    

Защита параметров конфигурации#

В рамках функциональности защиты конфигурации реализовано разделение разрешений на некоторые настроечные параметры PostgreSQL.

Настроечные параметры PostgreSQL#

Полный список настроечных параметров, управляемых администраторами безопасности через VAULT в режиме защищенного конфигурирования, находится в таблице документа «Параметры, настраиваемые через KMS» (доступен в личном кабинете).

Ниже будут описаны внесенные изменения в рамках настройки некоторых из них в режиме защищенного конфигурирования.

Параметры, выведенные из хранения в защищенном хранилище/VAULT#

Параметры, по умолчанию не хранящиеся в защищенном хранилище (могут при необходимости быть добавлены):

  • pg_hba.conf – методы аутентификации и подключения;

  • shared_preload_libraries, jit_provider – подгружаемые PostgreSQL библиотеки;

  • local_preload_libraries, session_preload_libraries – подгружаемые PostgreSQL библиотеки;

  • dynamic_library_path – путь к динамически подгружаемым модулям;

  • password_encryption – метод хеширования паролей пользователей.

Параметры, переданные на сторону защищенного хранилища/VAULT#

Параметры, перемещенные в защищенное хранилище:

  • allowed_servers – список разрешенных к использованию LDAP и RADIUS серверов;

  • ssl – режим работы с SSL;

  • encrypt_new_tablespaces – шифрование новых табличных пространств;

    Примечание:

    Параметр действует только при запуске Pangolin и включенном TDE: is_tde_on = on/true.

    В случае, если в качестве значения параметра выбрано значение по умолчанию ddl, новые табличные пространства шифруются только при ручной установке опции is_encrypted = on, по умолчанию шифрование не применяется.

    При выборе значения параметра always, опция is_encryped, передаваемая в команде, игнорируется, так как в этом случае на все таблицы пространства будет применено шифрование.

  • enabled_sec_admin_extra_auth_methods – список дополнительно разрешенных к использованию методов аутентификации для ролей администраторов безопасности;

  • enabled_extra_auth_methods – список дополнительно разрешенных к использованию методов аутентификации для всех ролей.

    Примечание:

    По умолчанию доступны только методы аутентификации scram-sha-256, ldap, radius. Для применения изменений, достаточно выполнить reload (SIGHUP) Pangolin.

    Значения параметров применяются при аутентификации, так как это единственный этап, когда можно фактически определить принадлежность аутентифицируемой роли к администраторам безопасности. При использовании не разрешенного для роли метода аутентификации она будет завершена с сообщением: Authentication method "<метод аутентификации>" isn't allowed for non security admin role "<роль>". Соответствующая запись с аналогичным сообщением помещается в лог аудита как ошибка открытия соединения.

Параметры, внесенные под двойное управление#

Параметр pg_ident_conf (карты сопоставления пользователей при авторизации) вносится под двойное управление – то есть прописывается одновременно и в VAULT, и в локальном файле. При этом совпадение порядка слов не требуется.

Внимание!

В случае, если в правилах pg_ident заданы регулярные значения, необходимо убедиться в их полном совпадении.

Генерация сертификатов#

Для включения SSL между компонентами кластера необходимо подготовить сертификаты.

Подготовка сертификатов не выполняется инсталлятором Pangolin. Ожидается, что на хосте уже есть сертификаты, которые будут переданы на вход инсталлятору. Инсталлятор сам разместит их в нужных директориях и выдаст права для служебных пользователей (например, etcd).

  • Серверный сертификат (необходимо создать для каждого хоста в кластере):

    1. Сгенерируйте ключ:

      openssl genrsa -out server.key 2048
      
    2. Создайте файл конфигурации для создания запроса на подпись сертификата vim server.conf:

      [req]
      req_extensions = v3_req
      distinguished_name = req_distinguished_name
      [req_distinguished_name]
      [ v3_req ]
      basicConstraints = CA:FALSE
      keyUsage = nonRepudiation, digitalSignature, keyEncipherment
      subjectAltName = @alt_names
      [ ssl_client ]
      extendedKeyUsage = clientAuth, serverAuth
      basicConstraints = CA:FALSE
      subjectKeyIdentifier=hash
      authorityKeyIdentifier=keyid,issuer
      subjectAltName = @alt_names
      [ v3_ca ]
      basicConstraints = CA:TRUE
      keyUsage = nonRepudiation, digitalSignature, keyEncipherment
      subjectAltName = @alt_names
      authorityKeyIdentifier=keyid:always,issuer
      [alt_names]
      DNS.1 = <host> ## hostname with domain
      IP.1 = <IP-адрес> ## host ip address
      
    3. Экспортируйте файл конфигурации:

      CONFIG=`echo $PWD/server.conf`
      
    4. Создайте запрос на подпись сертификата. В CN необходимо указать полный hostname:

      openssl req -new -key server.key -out server.csr -subj "/CN=<host>" -config ${CONFIG}
      
  • Клиентский сертификат:

    1. Сгенерируйте ключ:

      openssl genrsa -out postgres.key 2048
      
    2. Создайте файл конфигурации для создания запроса на подпись сертификата vim client.conf:

      [req]
      req_extensions = v3_req
      distinguished_name = req_distinguished_name
      [req_distinguished_name]
      [ v3_req ]
      basicConstraints = CA:FALSE
      keyUsage = nonRepudiation, digitalSignature, keyEncipherment
      [ ssl_client ]
      extendedKeyUsage = clientAuth
      basicConstraints = CA:FALSE
      subjectKeyIdentifier=hash
      authorityKeyIdentifier=keyid,issuer
      [ v3_ca ]
      basicConstraints = CA:TRUE
      keyUsage = nonRepudiation, digitalSignature, keyEncipherment
      authorityKeyIdentifier=keyid:always,issuer
      
    3. Экспортируйте файл конфигурации:

      CONFIG=`echo $PWD/client.conf`
      
    4. Создайте запрос на подпись сертификата. В CN необходимо указать имя клиента/компонента (postgres, patroni, patronietcd, pgbouncer):

      openssl req -new -key postgres.key -out postgres.csr -subj "/CN=postgres" -config ${CONFIG}
      

    Примечание:

    При создании клиентских сертификатов, в поле subjectAltName можно указать IP-адрес или(и) DNS-имя машины (список машин), на которой(ых) будет использоваться сертификат. Также в этом поле можно указать адрес подсети.

Сгенерированные запросы на подпись сертификатов (файлы в формате *.csr) необходимо подписать удостоверяющем центре.

Полученные сертификаты необходимо перевести в формат PEM (например, командой openssl x509 -inform DER -outform PEM -in ./certificate.cer -out ./certificate.crt), расположить в одинаковых директориях на каждом хосте и выдать права - 600 для ключей и 644 для сертификатов, владелец — УЗ ОС postgres.

Наименование сертификатов, с которыми будет работать инсталлятор:

Назначение

Наименование сертификата

Наименование ключа

Сертификат сервера

server.crt

server.key

Сертификат пользователя postgres

postgres.crt

postgres.key

Сертификат пользователя Pangolin Pooler

pgbouncer.crt

pgbouncer.key

Сертификат пользователя patronietcd

patronietcd.crt

patronietcd.key

Сертификат пользователя patroni

patroni.crt

patroni.key

Поскольку в Pangolin можно указать только один корневой сертификат, а в нашем случае их два (один — УЦ непосредственно выпустивший сертификат, второй — УЦ выпустивший сертификат для УЦ и имеющий признак CA), необходимо объединить сертификаты корневого и промежуточного УЦ в один:

cat root.crt intermediate.crt > rootCA.crt

Все корневые сертификаты необходимо скопировать в папку /etc/pki/ca-trust/source/anchors и выполнить команду обновления хранилища доверенных корневых сертификатов:

sudo update-ca-trust

Настройка компонентов#

Внимание!

В процессе работы инструмента развертывания производится валидация сертификатов на их соответствие требованиям. После работы инструмента развертывания валидация сертификатов находится на стороне владельца стенда.

Произведите настройку компонентов на использование сертификатов (задача инструмента развертывания):

  1. В файле postgres.conf (для стендов в конфигурации standalone-postgresql-pgbouncer). В данном случае необходимо указать путь к подписанным сертификатам для сервера БД:

    ssl = 'on'
    ssl_cert_file = '/home/postgres/ca/server.crt'
    ssl_key_file = '/home/postgres/ca/server.key'
    ssl_ca_file = '/home/postgres/ca/rootCA.crt'
    ssl_crl_file = 'путь к файлу со списком отозванных сертификатов'
    
  2. В pangolin-pooler.ini добавьте секцию TLS-настроек. Между Pangolin Pooler и Pangolin настраивается обязательное SSL-соединение, между Pangolin Pooler и клиентом — по требованию клиента. В обоих случаях минимальная версия TLS 1.2 и соответствующие ему шифры (Cipher suites (TLS 1.2): ECDHE-ECDSA-AES128-GCM-SHA256:ECDHE-RSA-AES128-GCM-SHA256:ECDHE-ECDSA-AES256-GCM-SHA384:ECDHE-RSA-AES256-GCM-SHA384:ECDHE-ECDSA-CHACHA20-POLY1305:ECDHE-RSA-CHACHA20-POLY1305:DHE-RSA-AES128-GCM-SHA256:DHE-RSA-AES256-GCM-SHA384).

    #  TLS settings
    server_tls_protocols = secure
    server_tls_ciphers = secure
    server_tls_sslmode = verify-full
    server_tls_ca_file = /home/postgres/ca/rootCA.crt
    server_tls_cert_file = /home/postgres/ca/pgbouncer.crt
    server_tls_key_file = /home/postgres/ca/pgbouncer.key
    client_tls_protocols = secure
    client_tls_ciphers = secure
    client_tls_sslmode = prefer
    client_tls_ca_file = /home/postgres/ca/rootCA.crt
    client_tls_cert_file = /home/postgres/ca/server.crt
    client_tls_key_file = /home/postgres/ca/server.key
    
  3. В etcd.conf значения http переведите в https и добавьте секцию настроек TLS. Аутентификация в БД etcd происходит по паролю, так же необходимо указать сертификат пользователя.

    ETCD_NAME="<hostname>"
    ETCD_LISTEN_CLIENT_URLS="https://<IP-адрес>:2379"
    ETCD_ADVERTISE_CLIENT_URLS="<hostname>:<порт>"
    ETCD_LISTEN_PEER_URLS="https://<IP-адрес>:2380"
    ETCD_INITIAL_ADVERTISE_PEER_URLS="<hostname>:<порт>"
    ETCD_INITIAL_CLUSTER_TOKEN="test"
    ETCD_INITIAL_CLUSTER="<hostname>:<порт>,<hostname>:<порт>,<hostname>:<порт>"
    ETCD_INITIAL_CLUSTER_STATE="new"
    ETCD_DATA_DIR="/var/lib/etcd"
    ETCD_ELECTION_TIMEOUT="5000"
    ETCD_HEARTBEAT_INTERVAL="1000"
    ETCD_ENABLE_V2="false"
    # TLS settings
    ETCD_CIPHER_SUITES="TLS_ECDHE_RSA_WITH_AES_128_GCM_SHA256,TLS_ECDHE_RSA_WITH_AES_256_GCM_SHA384"
    ETCD_TRUSTED_CA_FILE="/home/postgres/ca/rootCA.crt"
    ETCD_CERT_FILE="/home/postgres/ca/server.crt"
    ETCD_KEY_FILE="/home/postgres/ca/server.key"
    ETCD_PEER_TRUSTED_CA_FILE="/home/postgres/ca/rootCA.crt"
    ETCD_PEER_CERT_FILE="/home/postgres/ca/server.crt"
    ETCD_PEER_KEY_FILE="/home/postgres/ca/server.key"
    ETCD_PEER_CLIENT_CERT_AUTH="true"
    ETCD_PEER_CRL_FILE="путь к файлу со списком отозванных сертификатов"
    
  4. В файле конфигурации pangolin-manager postgres.yml внесите изменения в секции restapi, etcd3, postgres, pg_hba.

    1. restapi добавить параметры verify_client, cafile, certfile, keyfile - пути до сертификатов. Параметр verify_client: optional - означает, что все запросы «управления» PUT, POST, PATCH, DELETE требуют аутентификации по сертификатам. Параметры allowlist: [] allowlist_include_members: true - означают, что доступ к запросам «управления» есть только у членов кластера и хостов, которые перечислены в allowlist. Запросы GET (только получение сведений о кластере) будут возвращаться без аутентификации.

      restapi:
          listen: <IP-адрес>:8008
          connect_address: <hostname>:<порт>
          allowlist: []
          allowlist_include_members: true
          verify_client: optional
          cafile: /home/postgres/ca/rootCA.crt
          certfile: /home/postgres/ca/server.crt
          keyfile: /home/postgres/ca/server.key
          authentication:
              username: patroniyml
              password: <пароль>
      
    2. В секции etcd добавьте параметры protocol, cacert, cert, key. Соединение с etcd будет осуществляться по протоколу HTTPS.

      etcd:
          hosts: <hostname>:<порт>,<hostname>:<порт>,<hostname>:<порт>
          protocol: https
          cacert: /home/postgres/ca/rootCA.crt
          cert: /home/postgres/ca/patronietcd.crt
          key: /home/postgres/ca/patronietcd.key
          username: patronietcd
          password: <пароль>
      
  5. В секции postgres в подразделе аутентификации пользователя patroni добавьте параметры sslmode, sslkey, sslcert, sslrootcert и в разделе parameters укажите путь к серверному сертификату. sslmode устанавливается в значение verify-ca из-за особенностей локального подключения.

    postgresql:
        listen: <IP-адрес>:5433
        bin_dir: /usr/pgsql-se-05/bin
        connect_address: <hostname>:<порт>
        data_dir: /pgdata/0{major_version}/data/
        create_replica_methods:
            - basebackup
        basebackup:
            format: plain
            wal-method: fetch
        authentication:
            replication:
                username: patroni
                database: replication
                sslmode: verify-ca
                sslkey: /home/postgres/ca/patroni.key
                sslcert: /home/postgres/ca/patroni.crt
                sslrootcert: /home/postgres/ca/rootCA.crt
                sslcrl: "путь к файлу со списком отозванных сертификатов"
            superuser:
                username: patroni
                sslmode: verify-ca
                sslkey: /home/postgres/ca/patroni.key
                sslcert: /home/postgres/ca/patroni.crt
                sslrootcert: /home/postgres/ca/rootCA.crt
                sslcrl: "путь к файлу со списком отозванных сертификатов"
    
            ssl: 'on'
            ssl_cert_file: /home/postgres/ca/server.crt
            ssl_key_file: /home/postgres/ca/server.key
            ssl_ca_file: /home/postgres/ca/rootCA.crt
            ssl_crl_file: "путь к файлу со списком отозванных сертификатов"
    
  6. В секции pg_hba смените метод подключения для УЗ patroni с host на hostssl:

    hostssl all patroni <IP-адрес>/32 scram-sha-256
    hostssl all patroni <IP-адрес>/32 scram-sha-256
    hostssl replication patroni <IP-адрес>/32 scram-sha-256
    hostssl replication patroni <IP-адрес>/32 scram-sha-256
    
  7. Если какой-либо сертификат был просрочен или отозван, необходимо выпустить новый, согласно инструкции описанной в разделе «Генерация сертификатов», и, в случае изменения наименования сертификата, произвести настройку компонента, где данный сертификат был задействован. В случае сохранения имени сертификата, необходимо перезапустить сервисы компонентов после замены файлов сертификатов.

Использование сертификатов PKCS#12 в кластере Pangolin#

В версиях Pangolin до 5.3.0 сертификаты и закрытые ключи, используемые для установки TLS/SSL соединений, хранились в кластере Pangolin в формате, не предусматривающем предъявление секрета для доступа к сертификату и/или закрытому ключу. В версии Pangolin, начиная с 5.3.0, в целях повышения уровня информационной безопасности вводится авторизация для использования сертификатов и закрытых ключей на промышленных стендах.

Сертификаты и закрытые ключи, используемые в версии Pangolin 5.2.1, приведены в таблице ниже и используются для установления TLS-соединения между компонентами кластера Pangolin:

Клиентские сертификат и ключ Pangolin Pooler для подключения к серверу СУБД Pangolin

Назначение сертификатов и закрытых ключей

server.crt / server.key

Серверный сертификат СУБД Pangolin для установления клиентских подключений

Серверный сертификат Pangolin Manager. для установления клиентских подключений (REST API)

Клиентский и серверный сертификат для взаимодействия между экземплярами etcd<br/ >
Серверный сертификат Pangolin Pooler для установления клиентских подключений

pgbouncer.crt / pgbouncer.key

Клиентский сертификат Pangolin Pooler для подключения к серверу СУБД Pangolin

patroni.crt / patroni.key

Клиентский сертификат Pangolin Manager для подключения к серверу СУБД Pangolin

patronietcd.crt / patronietcd.key

Клиентский сертификат Pangolin Manager для подключения к серверу etcd

client.crt / client.key

Клиентский сертификат пользователя postgres

root.crt

Корневой сертификат УЦ

С версии Pangolin 5.3.0 данные сертификаты и закрытые ключи, за исключением root.crt и patronietcd.crt/patronietcd.key, хранятся в файловой системе в зашифрованных контейнерах PKCS#12, а парольные фразы для их расшифровки - в зашифрованном виде. Ключ для зашифровывания/расшифровывания парольных фраз генерируется на основе параметров сервера, поэтому файлы с парольными фразами не переносимы между узлами кластера Pangolin.

Примечание:

Следующая ключевая информация хранится в файловой системе в PEM-формате:

  • Сертификаты и закрытые ключи etcd (etcd.crt/etcd.key, patronietcd.crt/patronietcd.key), так как этот компонент не поддерживается командой разработки Pangolin.

  • Корневой сертификат, которым подписаны сертификаты etcd (может не совпадать с сертификатом, подписавшим сертификаты компонентов Pangolin, Pangolin Pooler и Pangolin Manager.).

  • Корневой сертификат root.crt, которым подписаны сертификаты компонентов Pangolin, Pangolin Pooler и Pangolin Manager…

Для компонентов кластера введены настроечные параметры для установки пути до конфигурационного файла, включающего путь к контейнеру PKCS#12 и парольную фразу в зашифрованном виде:

  • в конфигурационном файле pangolin-manager postgresql.yml параметр pkcs12_config_path в секциях:

    • restapi:

      • pkcs12_config_path: example.p12.cfg;

    • postgresql:authentication:replication/superuser/rewind:

      • pkcs12_config_path: example.p12.cfg;

    • postgresql:parameters:

      • serverssl.pkcs12_config_path: example.p12.cfg;

  • в конфигурационном файле СУБД Pangolin postgresql.conf параметр serverssl.pkcs12_config_path;

  • в конфигурационном файле Pangolin Pooler pangolin-pooler.ini параметры client_tls_pkcs12_config_path и server_tls_pkcs12_config_path;

  • в строке подключения psql:

    • pkcs12_config_path (переменная окружения PKCS12_CONFIG_PATH);

    • pkcs12_passphrase (переменная окружения PKCS12_PASSPHRASE) - используется для предоставления парольной фразы без ручного ввода в случае, если в файле .p12.cfg отсутствует поле passphrase. Парольная фраза может быть как в открытом, так и в зашифрованном виде. Парольная фраза зашифровывается утилитой pg_auth_password.

Формат конфигурационного файла .p12.cfg:

{
"pkcs12": "",      // Путь к контейнеру PKCS#12
"passphrase": ""   // Парольная фраза, зашифрованная ключом на параметрах сервера, либо в открытом виде
}

Для валидации сертификатов компонентов, выполняющих подключение, по умолчанию используется полная цепочка сертификатов в контейнере PKCS#12, если в конфигурационных файлах не прописаны прежние параметры для установки цепочки доверенных сертификатов:

  • в конфигурационном файле Pangolin Manager postgresql.yml в секциях:

    • restapi:

      • cafile: /path/to/CAfile.pem;

      • capath: /path/to/CAdir (параметр введен в версии 5.3.0);

    • postgresql:authentication:replication/superuser/rewind:

      • sslrootcert: /path/to/CAfile.pem;

      • sslrootpath: /path/to/CAdir (параметр введен в версии 5.3.0);

    • postgresql:parameters:

      • ssl_ca_file: /path/to/CAfile.pem;

      • ssl_ca_path: /path/to/CAdir (параметр введен в версии 5.3.0);

  • в конфигурационном файле СУБД Pangolin postgresql.conf:

    • ssl_ca_file = '/path/to/CAfile.pem';

    • ssl_ca_path = '/path/to/CAdir' (параметр введен в версии 5.3.0);

  • в конфигурационном файле Pangolin Pooler pangolin-pooler.ini:

    • client_tls_ca_file = /path/to/CAfile.pem;

    • server_tls_ca_file = /path/to/CAfile.pem;

    • client_tls_ca_path = /path/to/CAdir (параметр введен в версии 5.3.0);

    • server_tls_ca_path = /path/to/CAdir (параметр введен в версии 5.3.0);

  • в строке подключения psql:

    • sslrootcert = /path/to/CAfile.pem (переменная окружения PGSSLROOTCERT);

    • sslrootpath = /path/to/CAdir (переменная окружения PGSSLROOTPATH (параметр введен в версии 5.3.0)).

Если один из этих параметров указан, то он будет использоваться для инициализации цепочки доверенных сертификатов для проверки сертификатов: со стороны сервера - клиентского сертификата, со стороны клиента - серверного сертификата. В дополнение к приведенным вариантам поиска доверенных сертификатов добавлен поиск среди доверенных сертификатов операционной системы. Настроечный параметр для этого не требуется.

Примечание:

Клиентские компоненты кластера (psql) используют полную цепочку сертификатов в контейнере PKCS#12 для валидации сертификатов, если в строке подключения параметр sslmode установлен в verify-ca или verify-full.

Порядок поиска доверенных сертификатов:

  • если не используются параметры, указывающие на файл, либо директорию с сертификатами: сначала в полной цепочке сертификатов из контейнера PKCS#12, затем в директории ОС, указанной по умолчанию;

  • если используются параметры, указывающие на файл и/или директорию с сертификатами: сначала в файле, содержащем один или несколько доверенных сертификатов, затем в директории, если установлена, и, если в них не удалось найти нужный сертификат, то - в директории ОС, указанной по умолчанию.

Возможность конфигурирования сертификатов через PEM-файлы сохранена.

Реализация интерфейса получения контейнера PKCS#12 и парольной фразы к нему выполнена в виде плагинов (подключаемых модулей). В директории установки Pangolin созданы символические ссылки на плагины:

/usr/pangolin-{version}/lib/libpkcs12_exporter_plugin_link.so -> plugins/libpkcs12_exporter_plugin.so
/usr/pangolin-{version}/lib/libpkcs12_passphrase_plugin_link.so -> plugins/libpkcs12_passphrase_plugin.so

Для контроля сроков действия сертификатов и проверки подписи локальным корневым сертификатом в контейнерах PKCS#12 предоставляется утилита pkcs12_cert_info. По умолчанию поиск корневого сертификата также ведется в системных директориях по умолчанию. Утилита принимает на вход аргументы: путь к конфигурационному файлу со стратегией получения контейнера PCKS#12 и парольной фразы –pkcs12_config_path (-p), параметр включения проверки подписи –verify (-v), опционально путь к корневому сертификату –CAfile (-f), опционально путь к директории с корневым сертификатом –CApath (-d), опциональный параметр отключения поиска в директориях по умолчанию –no-CApath (-n).

Справка по использованию утилиты:

$ pkcs12_cert_info -h
Usage:
pkcs12_cert_info <option>...
Options:
--help                   [-h]     This help
--pkcs12_config_path     [-p]     Path to config file with info how to get PKCS#12 file
--verify                 [-v]     Check that PKCS#12 certificate trusted by anchor
--CAfile                 [-f]     Path to root/intermediate certificate file
--CApath                 [-d]     Path to root/intermediate certificate directory
--no-CApath              [-n]     Do not use the default directory of trusted certificates.

Pangolin product version information:
--product_version        prints product name and version
--product_build_info     prints product build number, date and hash
--product_component_hash prints component hash string

Вывод утилиты включает статус наличия закрытого ключа в контейнере, сроки действия сертификата и атрибуты, идентифицирующие сертификат (имя издателя и общее имя сертификата), а также сроки действия цепочки доверенных сертификатов. При введенном параметре проверки подписи выводится результат проверки, а также путь до использованного корневого сертификата.

Пример запуска утилиты:

$ pkcs12_cert_info -p /pg_ssl/server.p12.cfg
Certificate:
Issuer: CN=Pangolin_intermediate_CA
Validity
Not Before: Nov  8 10:52:13 2022 GMT
Not After : Nov  5 10:52:13 2032 GMT
Subject: CN=srv-0-154

Private key exists

Certificate chain:
Certificate #1:
Issuer: CN=Pangolin_CA
Validity
Not Before: Nov  8 10:52:13 2022 GMT
Not After : Nov  5 10:52:13 2032 GMT
Subject: CN=Pangolin_intermediate_CA
Certificate #2:
Issuer: CN=Pangolin_CA
Validity
Not Before: Nov  8 10:52:12 2022 GMT
Not After : Nov  5 10:52:12 2032 GMT
Subject: CN=Pangolin_CA

Использование сертификатов в локально хранящихся контейнерах PKCS#12 настраивается путем установки следующих параметров в конфигурационных файлах компонентов кластера:

  • в конфигурационном файле Pangolin Manager postgresql.yml параметр pkcs12_config_path в секциях:

    • restapi;

      • pkcs12_config_path: example.p12.cfg;

    • postgresql:authentication:replication/superuser/rewind;

      • pkcs12_config_path: example.p12.cfg;

    • postgresql:parameters;

      • serverssl.pkcs12_config_path: example.p12.cfg;

  • в конфигурационном файле СУБД Pangolin postgresql.conf параметр serverssl.pkcs12_config_path;

  • в конфигурационном файле Pangolin Pooler pangolin-pooler.ini параметры client_tls_pkcs12_config_path и server_tls_pkcs12_config_path.

Изменение данных параметров не требует перезапуска компонентов кластера, достаточно выполнить перечитывание конфигурационных файлов.

Если для подключения к СУБД Pangolin требуется предоставить сертификат, и кластер настроен с использованием контейнеров PKCS#12, хранящихся в файловой системе, то в строке подключения psql необходимо указать параметр pkcs12_config_path с путем до конфигурационного файла .p12.cfg, содержащего путь к контейнеру PKCS#12 и парольную фразу в зашифрованном виде.

Примеры запуска утилиты psql:

# В файле /pg_ssl/client.p12.cfg установлена парольная фраза.
$ psql "host=$(hostname -f) port=5433 dbname=postgres user=postgres sslmode=verify-full pkcs12_config_path=/pg_ssl/client.p12.cfg"

# В файле /pg_ssl/client.p12.cfg установлена парольная фраза. Путь к /pg_ssl/client.p12.cfg указан через переменную окружения.
$ PKCS12_CONFIG_PATH=/pg_ssl/client.p12.cfg psql "host=$(hostname -f) port=5433 dbname=postgres user=postgres sslmode=verify-full"

# В файле /pg_ssl/client.p12.cfg парольная фраза не установлена. Парольная фраза передается в строке подключения в зашифрованном виде.
$ psql "host=$(hostname -f) port=5433 dbname=postgres user=postgres sslmode=verify-full pkcs12_config_path=/pg_ssl/client.p12.cfg pkcs12_passphrase=$enc$+tsiUlhEuNw4ASyvN6ta0A==$sys$mKb2BejR/MLUBzZQ2PaFs+zXGHDRljMWqX46w0CMmDWtjPDzwbxwNSfDAmVTT3Wu"

# В файле /pg_ssl/client.p12.cfg парольная фраза не установлена. Парольная фраза передается через переменную окружения в зашифрованном виде.
$ PKCS12_PASSPHRASE='$enc$+tsiUlhEuNw4ASyvN6ta0A==$sys$mKb2BejR/MLUBzZQ2PaFs+zXGHDRljMWqX46w0CMmDWtjPDzwbxwNSfDAmVTT3Wu' psql "host=$(hostname -f) port=5433 dbname=postgres user=postgres sslmode=verify-full pkcs12_config_path=/pg_ssl/client.p12.cfg"

# В файле /pg_ssl/client.p12.cfg парольная фраза не установлена. Требуется ручной ввод парольной фразы.
$ psql "host=$(hostname -f) port=5433 dbname=postgres user=postgres sslmode=verify-full pkcs12_config_path=/pg_ssl/client.p12.cfg"
Enter passphrase for PKCS#12 file:
***

Внимание!

В режиме защищенного конфигурирования (secure_config = on) управление параметром СУБД Pangolin serverssl.pkcs12_config_path выполняется на стороне хранилища секретов.

Если для валидации сертификатов не подходит полная цепочка сертификатов в контейнере PKCS#12, предоставляется возможность использования существующих параметров для установки путей к файлам с полными цепочками доверенных сертификатов или введенных в текущей работе новых параметров для установки директории с доверенными сертификатами:

  • в конфигурационном файле Pangolin Manager. postgresql.yml в секциях:

    • restapi;

      • cafile: /path/to/CAfile.pem;

      • capath: /path/to/CAdir;

    • postgresql:authentication:replication/superuser/rewind;

      • sslrootcert: /path/to/CAfile.pem;

      • sslrootpath: /path/to/CAdir;

    • postgresql:parameters;

      • ssl_ca_file: /path/to/CAfile.pem;

      • ssl_ca_path: /path/to/CAdir;

  • в конфигурационном файле СУБД Pangolin postgresql.conf:

    • ssl_ca_file = '/path/to/CAfile.pem';

    • ssl_ca_path = '/path/to/CAdir';

  • в конфигурационном файле Pangolin Pooler pangolin-pooler.ini:

    • client_tls_ca_file = /path/to/CAfile.pem;

    • server_tls_ca_file = /path/to/CAfile.pem;

    • client_tls_ca_path = /path/to/CAdir;

    • server_tls_ca_path = /path/to/CAdir;

  • в строке подключения psql:

    • sslrootcert = /path/to/CAfile.pem (переменная окружения PGSSLROOTCERT);

    • sslrootpath = /path/to/CAdir (переменная окружения PGSSLROOTPATH).

Поиск доверенных сертификатов также выполняется среди доверенных сертификатов операционной системы. Настроечный параметр для этого не требуется.

Пример подготовки директории с доверенными сертификатами:

# Добавление корневого сертификата в директорию с доверенными сертификатами
cp /path/to/panglolin.crt /pg_ssl/root_dir
c_rehash /pg_ssl/root_dir

Пример управления доверенными сертификатами операционной системы CentOS 7.9:

# Добавление корневого сертификата с именем Pangolin_CA в хранилище доверенных сертификатов ОС
sudo cp /path/to/panglolin.crt /etc/pki/ca-trust/source/anchors/
sudo update-ca-trust extract
trust list|grep Pangolin_CA
# Удаление корневого сертификата с именем Pangolin_CA из хранилища доверенных сертификатов ОС
sudo rm /etc/pki/ca-trust/source/anchors/panglolin.crt
sudo update-ca-trust extract
trust list|grep Pangolin_CA

Для контроля сроков действия сертификатов в контейнерах PKCS#12 предоставляется утилита pkcs12_cert_info. Утилита принимает на вход один аргумент: путь к конфигурационному файлу со стратегией получения контейнера PCKS#12 и парольной фразы. Вывод утилиты включает статус наличия закрытого ключа в контейнере, сроки действия сертификата и атрибуты, идентифицирующие сертификат (имя издателя и общее имя сертификата), а также сроки действия полной цепочки сертификатов.

В пользовательском конфигурационном файле инсталлятора введены следующие параметры:

  • Контейнер PKCS#12, помимо сертификата и закрытого ключа, может содержать полную цепочку сертификатов, включая корневой, которыми подписан сертификат. Для упрощения настройки доверенных SSL/TLS сертификатов в кластере предоставляется возможность использовать цепочку сертификатов из контейнера в качестве доверенных, установив параметр pkcs12_use_ca_chain_from_container в true.

    # Флаг определяет, использовать ли полную цепочку сертификатов в контейнере PKCS#12 в качестве доверенной.
    # Если флаг true, то использовать полную цепочку доверенных сертификатов в контейнере, если есть, в качестве доверенной, иначе - false.
    pkcs12_use_ca_chain_from_container: true
    
  • Если вариант с использованием полной цепочки сертификатов из контейнера PKCS#12 не подходит для настройки доверенных SSL/TLS сертификатов, предоставляется возможность установки доверенных сертификатов через следующие параметры:

    pg_certs_pwd:
    root_ca_file: "{{ '' | default('/pg_ssl/root.crt', true) }}" # Использовать PEM файл, который может содержать один или несколько доверенных сертификатов
    root_ca_path: "{{ '' | default('/pg_ssl/root_dir', true) }}" # Использовать подготовленную директорию с доверенными сертификатами
    
  • Параметры для поддержки использования сертификатов и закрытых ключей из контейнеров PKCS#12, расположенных в файловой системе:

    # Активация получения контейнера PKCS#12 и парольной фразы к нему из файловой системы.
    # Если флаг true, то устанавливаются плагины libpkcs12_passphrase_plugin.so и libpkcs12_exporter_plugin.so.
    # Если флаг false, то используется прежний подход для получения ключевой информации: из файлов в PEM формате. Плагин не устанавливается.
    pkcs12_plugin_enable: true
    
    pg_certs_pwd:
    # Установка параметра p12_path обязательна при активации флага pkcs12_plugin_enable.
    server_p12:
    p12_path: "{{ '' | default('/home/postgres/ssl/server.p12', true) }}" # Путь в файловой системе к контейнеру PKCS#12 с серверной ключевой парой и цепочкой доверенных сертификатов.
    p12_pass: "{{ '' | default('', true) }}" # Парольная фраза для доступа к контейнеру PKCS#12 (server.p12), зашифрованная средствами Ansible Vault (в ходе установки парольная фраза расшифровывается и сохраняется в файл по пути p12_config_path (см. ниже) в зашифрованном виде на ключе, сгенерированном на параметрах сервера). Параметр обязателен в случае установки параметра p12_path.
    p12_config_path: "{{ '' | default('/home/postgres/ssl/server.p12.cfg', true) }}" # Путь к файлу в JSON-формате, содержащему параметр ("passphrase") для получения парольной фразы для доступа к контейнеру PKCS#12, зашифрованную на ключе, сгенерированном на параметрах сервера, и параметр ("pkcs12") для получения контейнера PKCS#12. Параметр обязателен при установке флага pkcs12_plugin_enable в true.
    
    postgres_p12:
    p12_path: "{{ '' | default('/home/postgres/ssl/client.p12', true) }}" # Путь в файловой системе к контейнеру PKCS#12 с клиентской ключевой парой пользователя postgres и цепочкой доверенных сертификатов
    p12_pass: "{{ '' | default('', true) }}"
    p12_config_path: "{{ '' | default('/home/postgres/ssl/client.p12.cfg', true) }}"
    
    pgbouncer_p12:
    p12_secman_integration: true
    p12_path: "{{ '' | default('/home/postgres/ssl/pgbouncer.p12', true) }}" # Путь в файловой системе к контейнеру PKCS#12 с клиентской ключевой парой Pangolin Pooler и цепочкой доверенных сертификатов для подключения к СУБД Pangolin
    p12_pass: "{{ '' | default('', true) }}"
    p12_config_path: "{{ '' | default('/home/postgres/ssl/pgbouncer.p12.cfg', true) }}"
    
    patroni_p12:
    p12_path: "{{ '' | default('/home/postgres/ssl/patroni.p12', true) }}" # Путь в файловой системе к контейнеру PKCS#12 с клиентской ключевой парой и цепочкой доверенных сертификатов для подключения Pangolin Manager к СУБД Pangolin
    p12_pass: "{{ '' | default('', true) }}"
    p12_config_path: "{{ '' | default('/home/postgres/ssl/patroni.p12.cfg', true) }}"
    
    etcd_cert: "{{ '' | default('/home/postgres/ssl/etcd.crt', true) }}" # Путь к сертификату для взаимодействия экземпляров ETCD. Может быть подписан сертификатом, отличным от сертификата, подписавшего сертификаты компонентов Pangolin, Pangolin Pooler, Pangolin Manager. Тогда потребуется указать путь к корневому сертификату в параметре etcd_root_ca.
    etcd_key: "{{ '' | default('/home/postgres/ssl/etcd.key', true) }}" # Путь к приватному ключу для взаимодействия экземпляров ETCD
    etcd_root_ca: "{{ '' | default('/home/postgres/ssl/root_etcd.crt', true) }}" # Корневой сертификат для проверки действительности сертификатов ETCD
    

    Примечания к ключам словаря pg_certs_pwd:

    • p12_path - путь в файловой системе к контейнеру PKCS#12 с ключевой парой и цепочкой доверенных сертификатов.

    • p12_pass - парольная фраза для доступа к контейнеру PKCS#12, зашифрованная средствами Ansible Vault. В ходе установки парольная фраза расшифровывается и сохраняется в файл по пути p12_config_path в зашифрованном виде на ключе, сгенерированном на параметрах сервера.

    • p12_config_path - путь к файлу в JSON-формате .p12.cfg, содержащему поле «passphrase» с парольной фразой для доступа к контейнеру PKCS#12 и поле pkcs12 с путем до контейнера PKCS#12. Файл формируется инсталлятором: в поле pkcs12 прописывается путь к контейнеру PKCS#12 (из параметра p12_path), в поле passphrase помещается парольная фраза перешифрованная ключом, сгенерированном на основе параметров сервера (из параметра p12_pass). Формат файла:

      {
      "pkcs12": "",      // Путь к контейнеру PKCS#12
      "passphrase": ""   // Парольная фраза, зашифрованная ключом на параметрах сервера, либо в открытом виде
      }
      
    • etcd_root_ca - путь к корневому сертификату ETCD. Параметр является обязательным при настройке SSL между узлами etcd.

  • Параметр для выбора способа хранения парольной фразы в конфигурационном файле .p12.cfg, путь к которому указывается в параметре p12_config_path: в зашифрованном или в открытом виде.

    # Флаг, определяющий способ хранения парольной фразы к контейнеру PKCS#12.
    # Если флаг true, то парольная фраза зашифровывается ключом, генерируемым на основе параметров сервера, иначе - парольная фраза в открытом виде.
    pkcs12_encrypt_passphrase: true
    

Отключение функциональности#

Отключение функциональности выполняется переконфигурированием кластера на использование сертификатов в PEM-формате без перезапуска кластера. Достаточно выполнить перечитывание конфигурационных файлов.

Управление сертификатами для Pangolin с Secret Management System#

В целях повышения уровня информационной безопасности новая функциональность обеспечивает хранение и использование контейнеров PKCS#12 и парольных фраз к ним в хранилище секретов и сертификатов Secret Management System (SecMan) и их ротацию на промышленных стендах.

В Pangolin появляется несколько новых конфигурационных файлов. Эти файлы используются следующими компонентами кластера: СУБД Pangolin, Pangolin Pooler и Pangolin Manager. Каждый компонент использует свой конфигурационный файл. Данные, указанные в файлах, используются для генерации контейнеров PKCS#12, содержащих сертификат и частный ключ. Контейнер создается и хранится в SecMan и возвращается компоненту кластера по запросу.

Описание файла:

{
"pkcs12": {
"name": "",                // Имя роли
"common_name": "",         // CN для сертификата
"email": "",               // Почтовый адрес владельца сертификата
"alt_names": "",           // Альтернативные имена субъектов в списке, разделенном запятыми. Это могут быть имена хостов или адреса электронной почты
"ip_sans": "",             // Альтернативные имена субъекта IP в списке с разделителями-запятыми. Действителен только в том случае, если роль разрешает IP SAN (по умолчанию)
"other_sans": "",          // Настраиваемые SAN со строкой OID/UTF8
"exclude_cn_from_sans": "" // Параметр, включающий/выключающий возможность исключить common_name из DNS или электронной почты SAN
}
}

Примеры файлов для компонентов кластера:

  • Pangolin:

    {
      "pkcs12": {
        "name": "server",
        "common_name": "server",
        "email": "test@test.ru",
        "alt_names": "",
        "ip_sans": "",
        "other_sans": "",
        "exclude_cn_from_sans": ""
      }
    }
    
  • Pangolin Pooler:

    {
      "pkcs12": {
        "name": "pgbouncer",
        "common_name": "pgbouncer",
        "email": "test@test.ru",
        "alt_names": "",
        "ip_sans": "",
        "other_sans": "",
        "exclude_cn_from_sans": ""
      }
    }
    
  • Pangolin Manager:

    {
      "pkcs12": {
        "name": "patroni",
        "common_name": "patroni",
        "email": "test@test.ru",
        "alt_names": "",
        "ip_sans": "",
        "other_sans": "",
        "exclude_cn_from_sans": ""
      }
    }
    

Для того, чтобы использовать новые конфигурационные файлы, пути к ним нужно прописать в основных конфигурационных файлах:

  • В случае кластера. В файле конфигурации Pangolin Manager postgresql.yml в параметре pkcs12_config_path в секциях restapi, postgresql/authentication/replication, postgresql/authentication/superuser и postgresql/authentication/rewind, а также в параметре pkcs12_config_path в секции postgresql/parameters:

    restapi:
      pkcs12_config_path: "" # Путь к конфигурационному файлу в JSON-формате, содержащему данные для генерации сертификата
    postgresql:
      authentication:
        replication:
          pkcs12_config_path: "" # Путь к конфигурационному файлу в JSON-формате, содержащему данные для генерации сертификата
    postgresql:
      authentication:
        superuser:
          pkcs12_config_path: "" # Путь к конфигурационному файлу в JSON-формате, содержащему данные для генерации сертификата
    postgresql:
      authentication:
        rewind:
          pkcs12_config_path: "" # Путь к конфигурационному файлу в JSON-формате, содержащему данные для генерации сертификата
    postgresql:
      parameters:
        serverssl.pkcs12_config_path: "" # Путь к конфигурационному файлу в JSON-формате, содержащему данные для генерации сертификата
    
  • В случае standalone конфигурации. В файле конфигурации СУБД Pangolin postgresql.conf (для случая конфигурации standalone) в параметре serverssl.pkcs12_config_path:

    serverssl.pkcs12_config_path = "" # Путь к конфигурационному файлу в JSON-формате, содержащему данные для генерации сертификата
    

    Внимание!

    При включенной защите параметров конфигурационный параметр serverssl.pkcs12_config_path должен быть под защитой, а его значение должно устанавливаться только через SecMan.

  • В файле конфигурации Pangolin Pooler pangolin-pooler.ini в параметре client_tls_pkcs12_config_path и server_tls_pkcs12_config_path:

    client_tls_pkcs12_config_path = "" # Путь к конфигурационному файлу в JSON-формате, содержащему данные для генерации сертификата
    server_tls_pkcs12_config_path = "" # Путь к конфигурационному файлу в JSON-формате, содержащему данные для генерации сертификата
    

Ротация сертификатов, получаемых из SecMan#

Ротация сертификатов, используемых компонентами кластера, осуществляется агентом, который:

  • контролирует срок действия сертификатов, полученных из SecMan;

  • обновляет сертификаты на SecMan при приближении конца их срока действия;

  • контролирует внешнее изменение сертификатов, обновление на SecMan, а также отзыв сертификата;

  • запускает процесс обновления сертификатов на кластере.

Агент pg_certs_rotate_agent#

Агент представляет собой исполняемый файл pg_certs_rotate_agent, который настраивается для работы с конкретным хранилищем сертификатов через систему плагинов. Расположен в директории /opt/pangolin-common/bin/ и запускается отдельной службой pg_certs_rotate_agent.service до запуска служб postgresql.service, pangolin-pooler.service и pangolin-manager.service.

Период проверки сертификатов и их обновления настраивается в конфигурационном файле агента. Первая проверка происходит на его старте. Следующий запуск агента может произойти до окончания заданного промежутка времени, если интервал между датой истечения и датой выпуска одного из сертификатов достигает 80% внутри текущего периода. Таким образом, агент будет запущен в этот момент времени, и следующий период будет отсчитываться уже от этой точки. Если в процессе работы агента произошла ошибка, то его следующий запуск произойдет через заданный в конфигурации период ожидания.

На схеме ниже приведены этапы работы агента:

Запуск агента

Если обновление сертификата на SecMan произошло без участия агента, то кластер до следующего запуска агента будет работать со старым сертификатом (в том числе, если сертификат отозван):

Агент со старым сертификатом

Для взаимодействия с SecMan применяется плагин remote_secman_pki_plugin, который использует протокол http/https, а также параметры подключения кластера. Параметры хранятся в зашифрованном хранилище /etc/postgres/enc_connection_settings_cert.cfg. Для расшифровки файла агент использует плагин шифрования.

Процесс инсталляции агента#

Настройка работы агента происходит на этапе установки кластера Pangolin:

Установка агента

Для включения агента ротации сертификатов в конфигурационном файле инсталлятора custom_file_template.yml требуется добавить параметр enable в yaml-словарь pg_certs_rotate_agent. Все параметры агента сохраняются в конфигурационном файле, который тот использует при инициализации:

  • путь к конфигурационному файлу агента задается при помощи параметра agent_config, который находится в pg_certs_rotate_agent. По умолчанию используется конфигурационный файл /etc/postgres/pg_certs_rotate_agent.yaml;

  • путь к директории для лог-файлов задается с помощью параметра log_directory в yaml-словаре pg_certs_rotate_agent. По умолчанию используется путь /var/log/pg_certs_rotate_agent;

  • имя лог-файла задается параметром log_filename в yaml-словаре pg_certs_rotate_agent. По умолчанию используется имя pg_certs_rotate_agent;

  • уровень логирования задается параметром log_level в yaml-словаре pg_certs_rotate_agent. Возможны уровни: debug | info | warning | error | fatal. По умолчанию используется уровень info;

  • методы записи лога задаются параметром log_destination в yaml-словаре pg_certs_rotate_agent. Возможные методы: console, file при любой комбинации методов. По умолчанию используется метод console;

  • включить/отключить функцию ротации сертификатов можно с помощью параметра enable_update в словаре pg_certs_rotate_agent:certs. По умолчанию функция включена;

  • период проверки сертификатов настраивается при помощи параметра poll_period_in_min, который находится в словаре pg_certs_rotate_agent:certs и задается в минутах. По умолчанию период работы будет равен 60 минутам;

  • время ожидания повторного запуска агента в случае ошибки устанавливается в параметре retry_interval_in_sec, который находится в словаре pg_certs_rotate_agent:certs и задается в секундах. По умолчанию таймаут будет равен 30 секундам;

  • количество повторных проверок в случае ошибки задается параметром retry_attempts_num, который находится в словаре pg_certs_rotate_agent:certs. По умолчанию настроена одна попытка;

  • список сертификатов, за сроком действия которых «следит» агент, определяются группами locations, которые находятся в словаре pg_certs_rotate_agent:certs:watch. В каждой группе задается:

    • в словаре paths множество конфигурационных файлов сертификатов *.p12.cfg;

    • в словаре on_update множество зависимых от сертификатов команд, необходимых для обновления компонентов кластера.

      Внимание!

      Были реализованы только следующие команды:

      sudo systemctl reload postgresql
      sudo systemctl reload pangolin-manager
      sudo systemctl reload pangolin-pooler
      

Формат конфигурационного файла инсталлятора для агента ротации:

    pg_certs_rotate_agent:
        # Флаг определяет, запускается ли агент ротации.
        # Если флаг true, то агент будет запущен, иначе - false.
        enable: true
        # Путь к конфигурационному файлу агента в YAML-формате
        agent_config: "{{ '' | default('/etc/postgres/pg_certs_rotate_agent.yaml', true) }}"
        # Путь к директории для лог-файлов
        log_directory: "{{ '' | default('/var/log/pg_certs_rotate_agent', true) }}"
        # Имя лог-файла
        log_filename: "{{ '' | default('pg_certs_rotate_agent', true) }}"
        # Уровень логирования
        log_level: "{{ '' | default('info', true) }}"
        # Методы записи лога
        log_destination:  "{{ '' | default('console', true) }}"

        certs:
            # Включить/выключить автоматическое обновление сертификатов
            enable_update: "{{ '' | default(true, true) }}"
            # Период проверки валидности сертификатов [мин]
            poll_period_in_min: "{{ '' | default(60, true) }}"
            # Таймаут на повторный запуск в случае ошибки [c]
            retry_interval_in_sec: "{{ '' | default(30, true) }}"
            # Количество попыток после неудачи
            retry_attempts_num: "{{ '' | default(1, true) }}"

            # Множество обновляемых сертификатов
            watch:
                - locations:
                    # Множество файлов конфигураций сертификатов
                    paths:
                        - path/to/cert/configuration/1_1
                        - path/to/cert/configuration/1_N
                    # Множество команд, которые требуется выполнить после обновления хотя бы одного из сертификатов
                    on_update:
                        - update command 1_1
                        - update command 1_N

                # Множество файлов конфигураций
                - locations:
                    # Множество обновляемых сертификатов
                    paths:
                        - path/to/cert/configuration/M_1
                        - path/to/cert/configuration/M_N
                    # Множество команд, которые требуется выполнить после обновления хотя бы одного из сертификатов
                    on_update:
                        - update command M_1
                        - update command M_N

Для каждого сертификата существует конфигурационный файл *.p12.cfg. Если кластер получает сертификат из SecMan, то в словаре pkcs12 будут описаны параметры доступа к сертификату на SecMan:

    {
      "pkcs12": {
        "name": "",                // Имя роли
        "common_name": "",         // CN для сертификата
        "email": "",               // Почтовый адрес владельца сертификата
        "alt_names": "",           // Альтернативные имена субъектов в списке, разделенном  запятыми. Это могут быть имена хостов или адреса электронной почты
        "ip_sans": "",             // Альтернативные имена субъекта IP в списке с разделителями-запятыми. Действителен только в том случае, если роль разрешает IP SAN (по умолчанию)
        "other_sans": "",          // Настраиваемые SAN со строкой OID/UTF8
        "exclude_cn_from_sans": "" // Параметр, включающий/выключающий возможность исключить common_name из DNS или электронной почты SAN
      }
    }

Если кластер использует локальный сертификат, то в словаре pkcs12 будет указан путь к локальному сертификату. Чтобы агент ротации мог обновить файл локального сертификата, необходимо в конфигурационном файле *.p12.cfg добавить словарь secman с описанием параметров доступа к сертификату на SecMan:

    {
      "secman": {
        "name": "",                // Имя роли
        "common_name": "",         // CN для сертификата
        "email": "",               // Почтовый адрес владельца сертификата
        "alt_names": "",           // Альтернативные имена субъектов в списке, разделенном запятыми. Это могут быть имена хостов или адреса электронной почты
        "ip_sans": "",             // Альтернативные имена субъекта IP в списке с разделителями-запятыми. Действителен только в том случае, если роль разрешает IP SAN (по умолчанию)
        "other_sans": "",          // Настраиваемые SAN со строкой OID/UTF8
        "exclude_cn_from_sans": "" // Параметр, включающий/выключающий возможность исключить common_name из DNS или электронной почты SAN
      }
    }

Настройка параметров запущенного агента#

Примечание:

В случае кластерной конфигурации агент запускается на каждом из его узлов. Далее описывается настройка агента для standalone-конфигурации или при запуске на одном узле.

Чтобы изменить параметры запущенного агента, требуется обновить конфигурационный файл агента, который был указан в процессе инсталляции, и перезагрузить параметры службы pg_certs_rotate_agent.service:

Настройка параметров

На первом шаге необходимо заполнить конфигурационный файл агента в формате YAML:

    log:
    directory: PATH/TO/LOG/DIRECTORY
    filename: LOG_FILE_NAME
    level: debug | info | warning | error | fatal
    destination: console, file

    certs:
    enable_update: bool
    poll_period_in_min: unsigned integer
    retry_interval_in_sec: unsigned integer
    retry_attempts_num: unsigned integer

    watch:
        - locations:
            paths:
                - PATH/TO/CERT/CONFIGURATION/1
                - PATH/TO/CERT/CONFIGURATION/N
            on_update:
                - bash command 1
                - bash command N

        - locations:
            paths:
                - PATH/TO/CERT/CONFIGURATION/1
                - PATH/TO/CERT/CONFIGURATION/M
            on_update:
                - bash command 1
                - bash command M

Чтобы включить или отключить ротацию сертификатов, требуется установить значение ключа enable_update, который находится в yaml-словаре certs, в значение true или false соответственно.

Для изменения периода работы агента нужно задать новое значение ключа poll_period_in_min (в минутах), который тоже находится в словаре certs.

Для изменения времени ожидания с целью перезапуска агента (в случае ошибки) нужно задать новое значение ключа retry_interval_in_sec (в секундах). Ключ расположен в словаре certs.

Чтобы изменить количество повторных попыток в случае ошибки, нужно задать новое значение ключа retry_attempts_num, который находится в yaml-словаре certs.

Список сертификатов для обработки агентом задается в виде групп, определенных через ключ locations. Для каждой группы должна быть определена команда обновления сертификатов на кластере. Если один из сертификатов группы устаревает, обновляется на SecMan или появляется в списке отозванных, то выполняется команда, указанная по ключу on_update.

Далее приведен пример конфигурационного файла агента ротации сертификатов для конфигурации standalone-patroni-etcd-pgbouncer без контроля отозванных сертификатов:

    certs:
      enable_update: true
      poll_period_in_min: 1440
      retry_interval_in_sec: 60
      retry_attempts_num: 1

      watch:
        - locations:
            paths:
                - "/home/postgres/ssl/server.p12.cfg"
                - "/home/postgres/ssl/patroni.p12.cfg"
            on_update:
                - sudo systemctl reload pangolin-manager

        - locations:
            paths:
                - "/home/postgres/ssl/server.p12.cfg"
                - "/home/postgres/ssl/pgbouncer.p12.cfg"
            on_update:
                - sudo systemctl reload pangolin-pooler

При изменении имени конфигурационного файла агента требуется обновить параметры службы pg_certs_rotate_agent.service. Имя файла указывается в качестве аргумента исполняемого файла /opt/pangolin-common/bin/pg_certs_rotate_agent:

   ExecStart=/opt/pangolin-common/bin/pg_certs_rotate_agent --config=/etc/postgres/pg_certs_rotate_agent.yaml

Для применения настроек необходимо перезагрузить службу:

   sudo systemctl restart pg_certs_rotate_agent.service

Процесс обновления сертификатов на SecMan#

При успешном подключении к SecMan, агент запрашивает каждый контролируемый сертификат отдельно, используя метод read. Метод fetch не используется, чтобы исключить автоматический перевыпуск сертификатов без их последующего обновления на кластере. Если интервал между датой истечения и датой выпуска сертификата достигает 80% внутри следующего периода (или если сертификат попал в список отозванных), то агент, используя метод generate, запрашивает его перевыпуск. Если в процессе обновления сертификата произошла ошибка, то следующая попытка откладывается на другую итерацию работы агента через период ожидания, определенный в конфигурационном файле.

Примечание:

Контроль за попаданием сертификатов в список отозванных реализуется в сервисе обновления CRL. Сервис ротации сертификатов сообщает сервису обновления CRL серийные номера используемых на кластере сертификатов. Если сервис обновления CRL находит сертификаты в списке отозванных, то сообщает об этом сервису ротации сертификатов, после чего запускается процесс их обновления на SecMan.

Процесс обновления сертификатов на кластере#

При успешном обновлении на SecMan хотя бы одного сертификата из списка (или если обновление сертификатов на SecMan произошло без участия агента) агент запускает процесс обновления сертификатов на кластере. Для этой проверки он сохраняет серийные номера сертификатов, которые периодически сравнивает с полученными от SecMan.

Процесс обновления сертификатов на кластере состоит в перезагрузке параметров узла кластера или сервера конфигурации standalone с помощью команды, указанной в конфигурационном файле.

Внимание!

Агент не контролирует ошибки, которые могут произойти в процессе обновления сертификатов на кластере.

Отключению функциональности#

Отключение производится путем удаления описанных выше конфигурационных параметров для соответствующих компонентов.

Поддержка CRL в компонентах кластера Pangolin#

CRL представляет собой список сертификатов, которые УЦ пометил как отозванные (при этом сертификаты с истекшим сроком действия не вносятся в этот список). Каждая запись в списке включает идентификатор отозванного сертификата и дату отзыва. Дополнительная информация включает в себя ограничение по времени, если отзыв применяется в течение определенного периода времени, а также причину отзыва.

Начиная с версии 5.4.0, использование файлов CRL поддерживается всеми компонентами кластера, а автоматическое обновление неактуальных файлов CRL доступно как часть функциональности агента ротации сертификатов pg_certs_rotate_agent.

Настройка CRL#

Для поддержки CRL имеются следующие параметры в конфигурационных файлах компонентов:

  1. postgresql.conf (Pangolin):

    • ssl_crl_file - путь к файлу CRL, по которому выполняется проверка статуса клиентских сертификатов;

    • ssl_crl_dir - путь к директории с файлами CRL, по которым выполняется проверка аннулирования клиентских сертификатов.

    Примечание:

    При включенной защите параметров ssl_crl_file и ssl_crl_dir инициализируются значениями из защищенного хранилища секретов.

  2. Клиентские утилиты, использующие библиотеку libpq (psql):

    • sslcrl (переменная окружения PGSSLCRL) - путь к файлу CRL, по которому выполняется проверка статуса серверных сертификатов;

    • sslcrldir (переменная окружения PGSSLCRLDIR) - путь к директории с файлами CRL, по которым выполняется проверка статуса серверных сертификатов.

  3. postgres.yml (Pangolin Manager):

    • в секции restapi:

      • crlfile - путь к файлу CRL;

      • crlpath - путь к директории с файлами CRL, по которым выполняется проверка аннулирования клиентских сертификатов;

    • в секции postgresql/authentication/(replication/rewind/superuser):

      • sslcrldir - путь к директории с файлами CRL, по которым выполняется проверка аннулирования серверного сертификата Pangolin;

    • в секции postgresql/parameters:

      • sslcrldir - путь к каталогу с файлами CRL, по которым выполняется проверка аннулирования клиентских сертификатов;

  4. pangolin-pooler.ini (Pangolin Pooler):

    • client_tls_crl_file - путь к файлу CRL;

    • client_tls_crl_path - путь к директории с файлами CRL, по которым выполняется проверка аннулирования клиентских сертификатов;

    • server_tls_crl_file - путь к файлу CRL;

    • server_tls_crl_path - путь к директории с файлами CRL, по которым выполняется проверка аннулирования серверного сертификата Pangolin.

В параметрах конфигурации, приведенных выше, должны использоваться пути к существующим файлам CRL, иначе при включенном TLS/SSL запуск компонента завершится ошибкой.

Примечание:

Для использования директории c файлами CRL необходимо для каждого из файлов создать в этой директории символические ссылки, названные по хеш-значению от содержимого соответствующего файла CRL. Хеш-значения рассчитываются утилитой c_rehash.

Пример вызова утилиты:

c_rehash /pg_ssl/crl

За подробностями обратитесь к документации OpenSSL.

Для обеспечения автоматического обновления файлов CRL расширяется функциональность агента ротации сертификатов pg_certs_rotate_agent.

Запуск агента выполняется до запуска служб postgresql.service (для конфигурации standalone), pangolin-manager.service (для кластерной конфигурации) и pangolin-pooler.service, чтобы для каждого из компонентов выгрузить файлы CRL из CDP (CRL Distribution Point - точка распространения CRL). Компоненты кластера не запустятся, если файлы CRL прописаны в конфигурационных файлах, но отсутствуют на файловой системе. После выполнения первого цикла выгрузки CRL агент нотифицирует systemd о готовности в случае успешной выгрузки всех файлов CRL, иначе переводит статус службы в failed. Время цикла выгрузки CRL ограничено за счет установки времени ожидания в 30 сек на каждый запрос к CDP.

Примечание:

Агент не удаляет файлы CRL из файловой системы, только заменяет их на новые, поэтому исчезновение файлов CRL в процессе работы компонентов является результатом ручного вмешательства. Для восстановления удаленных файлов CRL перезапустите службу агента ротации и обновления CRL.

Исполняемый файл агента принимает в качестве аргумента командной строки путь к конфигурационному файлу агента pg_certs_rotate_agent.yml, который расположен в директории /etc/postgres и включает следующие параметры:

  • в секции log:

    • directory - путь к директории для лог-файлов (обязательный параметр при выводе лога в файл);

    • filename - имя лог-файла (по умолчанию pg_certs_rotate_agent.log);

    • level - (trace|debug|info|warning|error) - уровень логирования (по умолчанию info);

    • destination - методы записи лога (комбинируются через запятую):

      • console - в стандартный поток вывода или ошибок (в случае запуска под управлением службы - в системный журнал). Значение по умолчанию;

      • file - в файл.

  • в секции crl:

    • enable_update (true|false) - включить/выключить автоматическое обновление CRL (по умолчанию false);

    • poll_period_in_min - интервал времени, определяющий период проверки наличия обновленных CRL файлов (задается как целое неотрицательное число в минутах; по умолчанию 60 минут; 0 для отключения периодической проверки CRL). Опрос CDP должен выполняться не реже данного периода;

    • retry_interval_on_expire_in_sec - интервал повторных попыток выгрузки CRL, для которых дата публикации или дата окончания срока действия уже наступили (задается как целое положительное число в секундах, по умолчанию 30 секунд);

    • retry_interval_on_failure_in_sec - интервал времени, через который выполняются повторные попытки выгрузки CRL после неудачи (задается как целое положительное число в секундах, по умолчанию 30 секунд);

    • retry_attempts_num_on_failure - количество попыток выгрузки CRL по списку URI для данного пути расположения файла CRL после неудачи (по умолчанию 1 попытка);

    • crl_file_perm - права доступа, устанавливаемые на выгружаемые файлы CRL (задается в восьмеричном формате, по умолчанию 0644).

  • в секции watch:

    • locations - секция включает списки путей до файлов, обновление которых отслеживается (path), а также куда выгружаются новые CRL из CDP (uri):

      • path - путь к файлу CRL;

      • uri - массив URI для выгрузки CRL (основной и резервные);

    • on_update - список выполняемых команд, если файл CRL изменился (перечитывание конфигурации компонентами кластера).

Далее приведен формат конфигурационного файла агента ротации сертификатов и обновления CRL:

log:
  directory: /pgerrorlogs/05/pg_certs_rotate_agent
  filename: pg_certs_rotate_agent.log
  level: info
  destination: console,file

crl:
  enable_update: false
  poll_period_in_min: 60
  retry_interval_on_expire_in_sec: 30
  retry_interval_on_failure_in_sec: 30
  retry_attempts_num_on_failure: 1
  crl_file_perm: 0644

  watch:
  - locations:
    - path: CRLPATH_1
      uri:
      - URI_1
      - URI_N
    - path: CRLPATH_N
      uri:
      - URI_1
      - URI_N
    on_update:
    - sudo systemctl reload postgresql

  - locations:
    - path: CRLPATH_1
      uri:
      - URI_1
      - URI_N
    - path: CRLPATH_N
      uri:
      - URI_1
      - URI_N
    on_update:
    - sudo systemctl reload pangolin-manager

  - locations:
    - path: CRLPATH_1
      uri:
      - URI_1
      - URI_N
    - path: CRLPATH_N
      uri:
      - URI_1
      - URI_N
    on_update:
    - sudo systemctl reload pangolin-pooler

Справка по аргументам командной строки агента:

pg_certs_rotate_agent --help
Allowed options:
  -h [ --help ]                         produce this help message
  -p [ --pid-file ] arg (=/var/run/pg_certs_rotate_agent/pg_certs_rotate_agent.pid)
                                        path to agent's PID file
  -c [ --config ] arg (=/etc/postgres/pg_certs_rotate_agent.yml)
                                        path to agent's configuration file
  -d [ --dry-run ]                      check config file format and exit

Агент поддерживает режим пробного запуска с ключом --dry-run. В этом режиме проверяется корректность конфигурационного файла с последующим завершением выполнения. Результат проверки определяется кодом возврата: 0 - конфигурационный файл валидный, иначе 1. Информация об ошибке выводится в лог.

На старте агент сохраняет PID своего процесса в файл (по умолчанию /var/run/pg_certs_rotate_agent/pg_certs_rotate_agent.pid). Файл с PID процесса используется для предотвращения запуска еще одного экземпляра агента и в команде на ротацию лог-файла. Ротация лог-файлов агента выполняется с помощью утилиты logrotate. Файл конфигурации для logrotate расположен в /etc/logrotate.d/pg_certs_rotate_agent и имеет следующее содержимое:

/pgerrorlogs/05/pg_certs_rotate_agent/pg_certs_rotate_agent.log {
      rotate 10
      dateext
      daily
      missingok
      notifempty
      compress
      create 0640 postgres postgres
      sharedscripts
      postrotate
           [ ! -f /var/run/pg_certs_rotate_agent/pg_certs_rotate_agent.pid ] || /bin/kill -USR1 `cat /var/run/pg_certs_rotate_agent/pg_certs_rotate_agent.pid 2> /dev/null` 2>/dev/null
      endscript
}

Права доступа к директории с логами /pgerrorlogs/05/pg_certs_rotate_agent:

drwxr-x--- 2 postgres postgres

Если включена автоматическая проверка обновления CRL (crl:enable_update), агент в установленное время подключается к первой доступной CDP по HTTP (crl:watch:locations:uri), выгружает файл CRL и сохраняет его в PEM-формате по пути, определенному в параметре crl:watch:locations:path (если файл CRL еще ни разу не выгружался или изменился в точке распространения).

Выгруженный файл CRL с истекшим сроком действия не сохраняется в файловой системе и не удаляется из нее.

Внимание!

Агент не проверяет подпись выгруженного файла CRL. Данную проверку выполняют компоненты кластера, для которых файл CRL предназначен.

Агент создает символическую ссылку на выгруженный файл CRL. Символическая ссылка именуется хеш-значением, рассчитанным по содержимому файла CRL. Если файл CRL до выгрузки нового уже существовал, то символическая ссылка на старый файл удаляется, чтобы не засорять файловую систему, поскольку хеш-значения от старого и нового файлов CRL будут отличаться. Символическая ссылка требуется, чтобы иметь возможность указывать директорию с файлами CRL в конфигурационных файлах компонентов кластера, так как OpenSSL выполняет поиск CRL по хеш-значению.

Если выгруженный файл CRL не является истекшим и не содержит серийные номера сертификатов, находящихся под контролем сервиса ротации сертификатов, агент выполнит команды перечитывания конфигурации соответствующих компонентов (crl:watch:locations:on_update). Если же файл CRL содержит серийные номера таких сертификатов, то соответствующие сертификаты будут перевыпущены сервисом ротации, а команды перечитывания конфигурации выполнятся после процедуры перевыпуска сертификатов.

Внимание!

Агент не контролирует ошибки, которые могут произойти в процессе перечитывания конфигурации компонентами кластера.

Для защиты файлов CRL от их перезаписи агентом в процедуре инициализации SSL контекста в компонентах кластера применяется блокировка на базе flock(). В процессе работы создается временный файл /tmp/.crl.lock. Агент удерживает для него эксклюзивную блокировку на время записи выгруженных CRL-файлов, тогда как компоненты кластера (на старте или при перечитывании параметров) используют для него разделяемую блокировку. Таким образом, компоненты кластера могут одновременно, не мешая друг другу, загружать файлы CRL, блокируясь только при обновлении файлов CRL агентом.

Для каждого файла CRL проверка обновления выполняется:

  • при запуске агента;

  • с периодичностью, определенной в параметре crl:poll_period_in_min, если значение параметра больше 0;

  • в момент следующей публикации CRL (дата в поле CRL файла NextCRLPublish) и через каждый интервал времени, определяемый параметром crl:retry_interval_on_expire_in_sec (если после наступления даты публикации CRL еще не выпущен);

  • в момент истечения срока действия CRL (дата в поле CRL файла NextUpdate) и через каждый интервал времени, определяемый параметром crl:retry_interval_on_expire_in_sec, если после истечения срока действия CRL еще не выпущен;

  • спустя интервал времени, задаваемый параметром crl:retry_interval_on_failure_in_sec, после неудачной выгрузки;

  • по требованию путем перезапуска службы агента (на его старте):

sudo systemctl restart pg_certs_rotate_agent.service
  • при выполнении команды reload и изменении конфигурационного файла агента:

    • изменился список URI;

    • добавлена новая команда в crl:watch:locations:on_update;

    • добавлен новый путь к файлу CRL.

sudo systemctl reload pg_certs_rotate_agent.service

Примечание:

Дата следующей проверки обновления для каждого файла CRL рассчитывается индивидуально.

Процесс инсталляции#

Пути к файлу CRL и директории, содержащей файлы CRL, задаются в конфигурационном файле инсталлятора и одинаковы для всех компонентов кластера. Ниже приведен формат его полей для настройки путей к файлам CRL:

pg_certs_pwd:
  crl_file: "{{ '' | default('/pg_ssl/crl/root.crl', true) }}" # Путь к CRL файлу
  crl_path: "{{ '' | default('/pg_ssl/crl', true) }}"          # Путь к директории с файлами CRL

Для формирования конфигурационного файла агента и обновления CRL в конфигурационном файле инсталлятора необходимо добавить следующие параметры:

pg_certs_rotate_agent:
  enable: true  # Настроить и запустить службу агента (не учитывается при обновлении агента, только при первичном развертывании)
  agent_config: /etc/postgres/pg_certs_rotate_agent.yml  # Путь к конфигурационному файлу агента в формате YAML
  update_agent_config: false # Обновить файл конфигурации агента (учитывается только при обновлении, значение по умолчанию - False)

  log:
    directory: /pgerrorlogs/05/pg_certs_rotate_agent   # Путь к директории для лог-файлов
    filename: pg_certs_rotate_agent.log                # Имя лог-файла
    level: info                                        # Уровень логирования
    destination: console,file                          # Методы записи лога

  crl:
    enable_update: false                 # Включить/выключить автоматическое обновление CRL
    poll_period_in_min: 60               # Период проверки наличия обновленных CRL файлов
    retry_interval_on_expire_in_sec: 30  # Таймаут для повторной попытки выгрузки CRL после наступления даты публикации CRL или окончания срока действия
    retry_interval_on_failure_in_sec: 30 # Таймаут для повторной попытки выгрузки CRL после неудачи
    retry_attempts_num_on_failure: 1     # Количество попыток выгрузки CRL по списку URI для данного пути расположения файла CRL после неудачи
    crl_file_perm: 0644                  # Права доступа, устанавливаемые на выгружаемые файлы CRL

    watch:
    - locations:
      - path: path/to/crlfile_1  # Путь к обновляемому файлу CRL
        uri:
        - URI_1                  # Основная точка распространения CRL
        - URI_N                  # Резервная точка распространения CRL
      - path: path/to/crlfile_N  # Путь к обновляемому файлу CRL
        uri:
        - URI_1                  # Основная точка распространения CRL
        - URI_N                  # Резервная точка распространения CRL
      on_update:
      - sudo systemctl reload postgresql # Список выполняемых команд, если файл CRL изменился

Примечание:

Установка файлов агента на узел СУБД производится инсталлятором автоматически.

Обновление pg_certs_rotate_agent осуществляется по одному из двух сценариев:

  • если агент был ранее установлен в обновляемой версии СУБД Pangolin (например, при переходе с версии СУБД Pangolin 5.4.0 на более высокую):

    • в зависимости от значения параметра update_agent_config, который определяется в конфигурационном файле инсталлятора, автоматически настраивается файл конфигурации агента. По умолчанию значение параметра - False, в этом случае конфигурационный файл агента не заменяется версией конфигурации из файла инсталлятора. При необходимости ее обновления инсталлятором, параметр нужно установить в значение True;

    • в зависимости от состояния службы агента (active/inactive) по окончании обновления версии СУБД служба агента будет либо запущена, либо нет. Проверить статус службы можно следующим способом:

      sudo systemctl status pg_certs_rotate_agent | grep Active
      

      Результат будет иметь следующий вид:

      Active: active (running) since Tue 2023-05-23 15:59:02 MSK; 13s ago
      

      или

      Active: inactive (dead)
      
  • если агент не был установлен в обновляемой версии СУБД Pangolin (например, при переходе с версии СУБД Pangolin 5.2.0):

    • файл конфигурации агента создается и настраивается в соответствии с конфигурационным файлом инсталлятора (для незаполненных полей берутся значения по умолчанию);

    • запуск службы агента в данном случае не производится.

Примечание:

В рамках механизма обновления версии СУБД скрипт-разведчик проверяет корректность заполнения файла конфигурации pg_certs_rotate_agent.

В файл /etc/sudoers вручную добавляются следующие команды, разрешенные пользователю postgres для выполнения без запроса пароля:

/bin/journalctl -f -u pg_certs_rotate_agent
/usr/bin/systemctl start pg_certs_rotate_agent
/usr/bin/systemctl stop pg_certs_rotate_agent
/usr/bin/systemctl restart pg_certs_rotate_agent
/usr/bin/systemctl reload pg_certs_rotate_agent
/usr/bin/systemctl status pg_certs_rotate_agent
/usr/bin/systemctl reload pangolin-manager
/usr/bin/systemctl reload postgres

В файл конфигурации службы pangolin-manager.service необходимо добавить команду reload:

ExecReload=/bin/kill -HUP $MAINPID

Генерация и установка постоянного пароля технологической УЗ#

Расширение psql_rotate_password добавляет функцию генерации случайного пароля, удовлетворяющего парольной политике.

Установка расширения psql_rotate_password#

Установка расширения производится инсталлятором.

Параметры для установки расширения:

rotate_password.enable: true
rotate_password.num_rounds: 20

Примечание:

Значения по умолчанию:

rotate_password.enable: false
rotate_password.num_rounds: 20

В случае ручной установки, создайте расширение psql_rotate_password командой:

postgres=# CREATE EXTENSION psql_rotate_password schema ext;

Рекомендуется установка для всех БД, для которых необходимо расширение.

Управление правами: по умолчанию права к функции не выставлены, то есть ее может вызвать суперпользователь, либо пользователь получивший права от схемы или БД. Отдельных правил для настройки прав не существует.

Настройка параметров#

Функция генерации пароля доступна при установленном расширении psql_rotate_password.

Настраиваемые параметры для генерации пароля:

  • rotate_password.num_rounds = '' — количество попыток генерации пароля:

    rotate_password.num_rounds = '20'
    
  • rotate_password.valid_roles = '' — список пользователей (через запятую), для которых разрешена генерация пароля:

    rotate_password.valid_roles = 'user1, "User-2", user3'
    

При изменении параметров перечитайте конфигурацию (reload).

Использование функции генерации паролей#

Входные параметры функции rotate_password:

  • (обязательный) Oid или имя пользователя;

  • (не обязательный) длина пароля. При отсутствии будет сгенерирован по минимальной длине пароля согласно парольным политикам (случайная длина до 5 символов).

Выходной параметр: сгенерированный пароль.

Пример генерации пароля для пользователя User-2:

SELECT * FROM rotate_password('User-2');

Пример вывода:

rotate_password
-------------------
W+3r#0291h885I`9^JpZ@
(1 row)

Возможные ошибки:

  • исчерпано количество попыток генерации пароля;

  • синтаксические параметры парольной политики пользователя вместе с переданным параметром длины пароля не позволяют сгенерировать пароль, соответствующий требованиям;

  • пользователь не входит в rotate_password.valid_roles;

  • ошибка синтаксического анализа rotate_password.valid_roles;

  • не найден пользователь.

Отключение функциональности#

Отключение функциональности производится путем удаления расширения:

DROP EXTENSION psql_rotate_password;

Настройка подключения к Хранилищу секретов#

Описываемая функциональность:

  • обеспечивает настройку параметров подключения к Хранилищу секретов;

  • упрощает процесс изменения параметров для работы с хранилищем секретов;

  • обеспечивает возможность обнаружения ошибок в параметрах подключения к хранилищу секретов на этапе конфигурирования доступа;

  • обеспечивает настройку системы для работы с хранилищем сертификатов;

  • упрощает использование утилиты в автоматизированных скриптах.

  • обеспечивает настройку проверки серверного сертификата хранилища секретов.

Если изменение параметров подключения к хранилищу секретов или сертификатов производится на работающем кластере, то выполните/запустите перечитывание конфигурационных параметров в компонентах кластера. Перезапуск кластера не требуется.

Утилита setup_kms_credentials позволяет сохранять дополнительные параметры для работы с хранилищем секретов SecMan. Дополнительные параметры имеют значения по умолчанию или расширяют текущие типы данных. Это обеспечивает обратную совместимость формата шифрованного файла /etc/postgres/enc_connection_settings.cfg (владелец: kmadmin_pg, группа: kmadmin_pg, права: -rw-r--r--). Процесс добавления новых параметров не меняется.

Параметры для работы с Хранилищем секретов#

Параметры подключения передаются строкой вида:

/usr/pangolin-{version}/bin/setup_kms_credentials -c {cluster_id} -h {IP-адрес} -p {Порт} -t {тип авторизации} -i {логин пользователя}

К обязательным параметрам относятся:

  • -c - идентификатор кластера;

  • -h - IP-адрес узла;

  • -p - порт для подключения;

  • -t - тип авторизации;

  • -i - логин пользователя.

Тип авторизации (значение параметра -t) может принимать значения:

  • 1 - для Userpass-авторизации;

  • 2 - для Approle-авторизации.

Примечание:

В интерактивном режиме передается только пароль.

Необязательные параметры:

  • --purpose - назначение (сертификаты certs или секреты secrets). Значение по умолчанию - secrets;

  • --format/-f - формат вывода (json, table - таблица). Значение по умолчанию - table;

  • --protocol/-l - протокол (http или https). Значение по умолчанию - https;

  • --prefix/-x - префикс пути. Значение по умолчанию - kv;

  • --suffix/-u - суффикс пути. По умолчанию передаваемое значение отсутствует.

  • --namespace/-n - пространство имен, по умолчанию не задано;

  • --auth/-a - точка авторизации, по умолчанию не передается;

  • --root-ca/-r - файл или папка с корневым сертификатом для проверки сервера Хранилища секретов. Если не задано, используется ближайшая доступная директория;

  • --skip-confirm - настройка ввода, определяющая наличие/отсутствие подтверждения для редактирования или удаления записи;

  • --index - индекс записи в режиме редактирования или удаления;

  • --plain - вывод информации;

  • --no-check - режим для отключения проверки параметров подключения к Хранилищу секретов;

  • --debug - показать информацию для отладки.

При отсутствии явно заданных необязательных параметров, используются значения по умолчанию.

Примечание:

Параметры root-caи suffix являются локальными параметрами отдельной записи. Единственный глобальный параметр - cluster_id.

Утилита setup_kms_credentials обеспечивает возможность задавать значения параметров root-ca и suffix (оба параметра расположены в разделе credentials) для каждого отдельного подключения к хранилищу секретов/сертификатов.

Если файл /etc/postgres/enc_connection_settings.cfg (/etc/postgres/enc_connection_settings_cert.cfg) имеет старый формат, root-ca и suffix не заданы для конкретного подключения, то для обеспечения совместимости утилита дублирует эти два параметра для каждого отдельного подключения.

Если соединение было создано с помощью новой версии программы, а параметры root-ca и suffix не были заданы, то в файл с параметрами подключений к хранилищу секретов/сертификатов /etc/postgres/enc_connection_settings.cfg (/etc/postgres/enc_connection_settings_cert.cfg) будут записаны пустые значения для данных параметров. В выводе команды show для параметра root-ca будет указываться реально используемое (вычисляемое) значение данного параметра для каждой записи, а при выводе в json-формат значение по умолчанию будет соответствовать True в поле root_ca_calculated. В табличном выводе параметр root_ca_calculated не указывается.

Примечание:

Если при добавлении новой записи в файл с параметрами подключения к хранилищу секретов/сертификатов, указать параметр cluster-id, отличный от уже записанного, утилита заканчивает работу с ошибкой: Error: wrong cluster-id {wrong cluster-id}, credentials was set for {correct cluster-id}.

Удаление файла с параметрами подключения к хранилищу секретов/сертификатов#

Утилита setup_kms_credentials удаляет файл /etc/postgres/enc_connection_settings.cfg (/etc/postgres/enc_connection_settings_cert.cfg), если он не содержит записей с параметрами подключения к хранилищу секретов/сертификатов сразу после операции удаления последней записи:

[kmadmin_pg@srv-64-96 ~]$ ls -lh /etc/postgres/enc_connection_settings.cfg
-rw-r--r-- 1 kmadmin_pg kmadmin_pg 328 May  6 10:27 /etc/postgres/enc_connection_settings.cfg

[kmadmin_pg@srv-64-96 ~]$ /usr/pangolin-6.3.0/bin/setup_kms_credentials delete --index=0 --skip-confirm

[kmadmin_pg@srv-64-96 ~]$ ls -lh /etc/postgres/enc_connection_settings.cfg
ls: cannot access '/etc/postgres/enc_connection_settings.cfg': No such file or directory

Если файл был удален, то при последующем создании новой записи с параметрами подключения к хранилищу секретов/сертификатов необходимо заново ввести значение cluster-id:

[kmadmin_pg@srv-64-96 ~]$ /usr/pangolin-6.3.0/bin/setup_kms_credentials add --cluster ZVO --host <IP-адрес> --port 8200 --type 1 -i secmanLogIn --purpose secrets --no-check
Enter password:
**************

Confirm password:
**************

Credentials for Secret storage has been added successfully

При отсутствии файла /etc/postgres/enc_connection_settings.cfg (/etc/postgres/enc_connection_settings_cert.cfg) команда show утилиты setup_kms_credentials выводит сообщение No credentials specified или {} для JSON-формата:

[kmadmin_pg@srv-64-96 ~]$ ls -lh /etc/postgres/enc_connection_settings.cfg
ls: cannot access '/etc/postgres/enc_connection_settings.cfg': No such file or directory

[kmadmin_pg@srv-64-96 ~]$ /usr/pangolin-6.3.0/bin/setup_kms_credentials show
No credentials specified

[kmadmin_pg@srv-64-96 ~]$ /usr/pangolin-6.3.0/bin/setup_kms_credentials show --format=json
{}

Режим deletall#

Режим deleteall используется совместно с флагом --purposeи удаляет файл /etc/postgres/enc_connection_settings.cfg (/etc/postgres/enc_connection_settings_cert.cfg).

Если в качестве значения флага установлено certs (deleteall --purpose=certs), то будет удален файл с параметрами подключения к хранилищу сертификатов /etc/postgres/enc_connection_settings_cert.cfg:

[kmadmin_pg@srv-64-96 ~]$ ls -lh /etc/postgres/enc_connection_settings_cert.cfg
-rw-r--r-- 1 kmadmin_pg kmadmin_pg 376 May  6 11:32 /etc/postgres/enc_connection_settings_cert.cfg

[kmadmin_pg@srv-64-96 ~]$ /usr/pangolin-6.3.0/bin/setup_kms_credentials deleteall --purpose=certs --skip-confirm

[kmadmin_pg@srv-64-96 ~]$ ls -lh /etc/postgres/enc_connection_settings_cert.cfg
ls: cannot access '/etc/postgres/enc_connection_settings_cert.cfg': No such file or directory

[kmadmin_pg@srv-64-96 ~]$ ls -lh /etc/postgres/enc_connection_settings.cfg
-rw-r--r-- 1 kmadmin_pg kmadmin_pg 328 May  6 10:27 /etc/postgres/enc_connection_settings.cfg

Если значение флага соответствует secrets (deleteall --purpose=secrets), то файл с параметрами подключения к хранилищу секретов /etc/postgres/enc_connection_settings.cfg будет удален:

[kmadmin_pg@srv-64-96 ~]$ ls -lh /etc/postgres/enc_connection_settings.cfg
-rw-r--r-- 1 kmadmin_pg kmadmin_pg 328 May  6 10:27 /etc/postgres/enc_connection_settings.cfg

[kmadmin_pg@srv-64-96 ~]$ /usr/pangolin-6.3.0/bin/setup_kms_credentials deleteall --purpose=secrets --skip-confirm

[kmadmin_pg@srv-64-96 ~]$ ls -lh /etc/postgres/enc_connection_settings.cfg
ls: cannot access '/etc/postgres/enc_connection_settings.cfg': No such file or directory

[kmadmin_pg@srv-64-96 ~]$ ls -lh /etc/postgres/enc_connection_settings_cert.cfg
-rw-r--r-- 1 kmadmin_pg kmadmin_pg 376 May  6 11:32 /etc/postgres/enc_connection_settings_cert.cfg

При попытке вызвать команду deleteall, когда файл с параметрами подключения к хранилищу секретов/сертификатов уже удален, команда не выполнится, а в консоль будет выведено сообщение File enc_connection_settings.cfg does not exist или File enc_connection_settings_cert.cfg does not exist, если флаг --purpose при вызове команды был установлен в значение certs:

[kmadmin_pg@srv-64-96 ~]$ ls -lh /etc/postgres/enc_connection_settings.cfg
ls: cannot access '/etc/postgres/enc_connection_settings.cfg': No such file or directory

[kmadmin_pg@srv-64-96 ~]$ /usr/pangolin-6.3.0/bin/setup_kms_credentials deleteall --purpose=secrets --skip-confirm
File enc_connection_settings.cfg does not exist

[kmadmin_pg@srv-64-96 ~]$ ls -lh /etc/postgres/enc_connection_settings_cert.cfg
ls: cannot access '/etc/postgres/enc_connection_settings_cert.cfg': No such file or directory

[kmadmin_pg@srv-64-96 ~]$ /usr/pangolin-6.3.0/bin/setup_kms_credentials deleteall --purpose=certs --skip-confirm
File enc_connection_settings_cert.cfg does not exist

Если не указан флаг --purpose, то утилита закончит работу с ошибкой Error: --purpose not specified:

[kmadmin_pg@srv-64-96 ~]$ /usr/pangolin-6.3.0/bin/setup_kms_credentials deleteall --skip-confirm
Error: --purpose not specified

Мониторинг работы утилиты#

При вызове setup_kms_credentials delete в случае не заданного индекса будет получено сообщение об ошибке:

Error:  Index to delete not specified

При вызове операции delete утилиты setup_kms_credentials на несуществующем хранилище будет получен вывод об ошибке:

Error: File enc_connection_settings.cfg does not exist

Внимание!

Новый формат файлов /etc/postgres/enc_connection_settings.cfg(/etc/postgres/enc_connection_settings_cert.cfg) обратно не совместим с более ранними версиями СУБД Pangolin.

Любые изменения в файле /etc/postgres/enc_connection_settings.cfg(/etc/postgres/enc_connection_settings_cert.cfg): создание, редактирование или удаление записи с параметрами подключения к хранилищу секретов/сертификатов, логируются в syslog:

[kmadmin_pg@srv-64-96 ~]$ /usr/pangolin-6.3.0/bin/setup_kms_credentials add -h <IP-адрес> -p 8200 -u pang -t 1 -r -i adminencryption --no-check
Enter password:
**************
Confirm password:
**************

Credentials for Secret storage has been added successfully

[kmadmin_pg@srv-64-96 ~]$ /usr/pangolin-6.3.0/bin/setup_kms_credentials delete --index 1 --skip-confirm

Credentials for Secret storage has been removed successfully

[kmadmin_pg@srv-64-96 ~]$ exit
[pprb_dev@srv-64-96 ~]$ sudo journalctl -q --since "2024-05-21 15:43:57" --until "2024-05-21 15:44:55" | grep setup_kms_credentials

May 21 15:44:07 srv-64-114.db.dev.sbt setup_kms_credentials[102792]: Credentials for Secret storage has been added successfully
May 21 15:44:50 srv-64-114.db.dev.sbt setup_kms_credentials[102831]: Credentials for Secret storage has been removed successfully

При выполнении команд setup, edit или add утилита setup_kms_credentials осуществляет проверку добавляемой или редактируемой записи с параметрами подключения.

В зависимости от результата проверки, дополнительно к сообщению о произведенном действии, будет выведено сообщение Credentials check ok, если проверка пройдена, или сообщение Credentials check failed, если проверка не пройдена:

[kmadmin_pg@srv-64-96 ~]$ /usr/pangolin-{version}/bin/setup_kms_credentials -c {user} -h <IP-адрес> -p 8200 -u postgresql -t 1 -r -i adminencryption
Enter password:
**************
Confirm password:
**************

Credentials check ok
Credentials for Secret storage has been set successfully

[kmadmin_pg@srv-64-96 ~]$ /usr/pangolin-{version}/bin/setup_kms_credentials add -h <IP-адрес> -p 8200 -r -u -t 1 -i fake_login
Enter password:
**************

Confirm password:
**************

Credentials check failed
Credentials for Secret storage has been added successfully

Для отключения вывода сообщения будет использоваться существующий ключ --no-check:

[kmadmin_pg@srv-64-96 ~]$ /usr/pangolin-{version}/bin/setup_kms_credentials add -h <IP-адрес> -p 8200 -r -u -t 1 -i fake_login --no-check
Enter password:
**************

Confirm password:
**************
Credentials for Secret storage has been added successfully

Ключ --verify учитывает результат проверки при выполнении запрашиваемой операции: если проверка не пройдена, утилита заканчивает работу с ошибкой, запись не добавляется/не изменяется:

[kmadmin_pg@srv-64-96 ~]$ /usr/pangolin-{version}/bin/setup_kms_credentials -c Fake_c_id -h <IP-адрес> -p 8200 -r -u -t 1 -i fake_login --verify
Enter password:
**************

Confirm password:
**************

Credentials check failed
Error: Credentials for Secret storage not set

[kmadmin_pg@srv-64-96 ~]$ /usr/pangolin-{version}/bin/setup_kms_credentials add -h <IP-адрес> -p 8200 -r -u -t 1 -i fake_login --verify
Enter password:
**************

Confirm password:
**************

Credentials check failed
Error: Credentials for Secret storage not added

[kmadmin_pg@srv-64-96 ~]$ /usr/pangolin-{version}/bin/setup_kms_credentials edit --index 0 -h <IP-адрес> -s fake_suffix --verify
Enter password:
**************

Confirm password:
**************

Credentials check failed
Error: Credentials for Secret storage not edited

Ключи --verify и --no-check не совместимы - утилита заканчивает работу с ошибкой, если указать их вместе:

[kmadmin_pg@srv-64-96 ~]$ /usr/pangolin-6.3.0/bin/setup_kms_credentials add -h <IP-адрес> -p 8200 -r -u -t 1 -i fake_login --verify --no-check
Error: keys --verify and --no-check cannot be used together

Функция check\kms_is_on() (проверка доступности плагина взаимодействия с KMS);#

Специальная проверка, которая показывает, получилось ли выбрать такие значения из файла enc_connection_settions.cfg, содержащего варианты подключения к Хранилищу секретов.

Функция проверяет, что плагин взаимодействия с KMS:

  • найден, доступен и подключен к КМС;

  • содержит в себе все функции API sKmsConnectionInitialized.

Пример использования:

SELECT check_kms_is_on();

При успешном подключении на выходе функции будет получено значение true, в противном случае — false.

Режимы работы утилиты#

Режимы работы утилиты:

  • setup - ввести новый набор данных для хранилища (хранилищ) секретов или сертификатов, поведение по умолчанию;

  • show - показать текущий набор параметров подключений к хранилищам секретов/сертификатов (без паролей и идентификаторов секретов);

  • add - добавить новую запись в набор параметров подключений к хранилищам секретов/сертификатов;

  • delete - удалить запись из набора параметров подключений к хранилищам секретов/сертификатов по номеру записи;

  • edit - редактировать запись из набора параметров подключений к хранилищам секретов/сертификатов по номеру записи.

Примечание:

Начиная с версии 5.4.0, отсутствует обратная совместимость обновления по параметру suffix.

Режим просмотра добавленных параметров подключения#

Пример команды просмотра записей в табличном формате:

[user ~]$ /usr/pangolin-{version}/bin/setup_kms_credentials show --plain
Pangolin cluster ID: {cluster_id}
+------------------------------------------------------------------------------------------------------------------------------------------------------------+
|  # | protocol |        host | port |     root CA path |  suffix | prefix | namespace |            cred type | auth point |              id |        status |
-----+----------+-------------+------+------------------+---------+--------+-----------+----------------------+------------+-----------------+----------------
|  0 |    https | <IP-адрес>  | 8200 | /pg_ssl/root_di1 | suffix1 |     kv |           | Userpass Auth Method |   userpass | adminencryption |            Ok |
|  1 |    https | <IP-адрес>  | 8200 | /pg_ssl/root_di2 | suffix2 |     kv |           | Userpass Auth Method |   userpass | adminencryption |            Ok |
+------------------------------------------------------------------------------------------------------------------------------------------------------------+

[kmadmin_pg@srv-64-96 ~]$ /usr/pangolin-{version}/bin/setup_kms_credentials show --purpose=certs --plain
Pangolin cluster ID: test
+-----------------------------------------------------------------------------------------------------------------------------------------------------------------+
|  # | protocol |       host | port |     root CA path |  suffix | prefix |             namespace |            cred type | auth point |              id |  status |
-----+----------+------------+------+------------------+---------+--------+-----------------------+----------------------+------------+-----------------+----------
|  0 |    https | <IP-адрес> | 8203 | /pg_ssl/root_di1 |  pango1 | SBERCA | CI00000000_CI00000000 | Userpass Auth Method |   userpass | adminencryption |      Ok |
|  1 |    https | <IP-адрес> | 8203 | /pg_ssl/root_di2 |  pango2 | SBERCA | CI00000000_CI00000000 | Userpass Auth Method |   userpass | adminencryption |      Ok |
+-----------------------------------------------------------------------------------------------------------------------------------------------------------------+

Режим просмотра добавленных параметров подключения в JSON#

Пример команды просмотра записей в JSON-формате:

[user ~]$ /usr/pangolin-{version}/bin/setup_kms_credentials show --format=json
{
	"cluster_id" : "test",
	"credentials" :
	[
		{
			"auth_point" : "userpass",
			"host" : {IP-адрес},
			"id" : "qewr",
			"namespace" : "",
			"port" : {Порт},
			"prefix" : "kv",
			"protocol" : "HTTPS",
			"status" : "Storage error",
			"type" : "USER_PASS"
		},
		{
			"auth_point" : "userpass",
			"host" : {IP-адрес},
			"id" : "qwer",
			"namespace" : "",
			"port" : {Порт},
			"prefix" : "kv",
			"protocol" : "HTTPS",
			"status" : "Storage error",
			"type" : "USER_PASS"
		}
	],
	"root_ca" : "/pg_ssl",
	"suffix" : ""
}

[user ~]$ /usr/pangolin-{version}/bin/setup_kms_credentials show --purpose=certs --format=json
{
        "cluster_id" : "test",
        "credentials" :
        [
                {
                        "auth_point" : "userpass",
                        "host" : {IP-адрес},
                        "id" : "adminencryption",
                        "namespace" : "CI00000000_CI00000000",
                        "port" : {Порт},
                        "prefix" : "SBERCA",
                        "protocol" : "HTTPS",
                        "root_ca" : "/pg_ssl/root_di1",
                        "root_ca_calculated" : "false",
                        "status" : "Ok",
                        "suffix" : "pango1",
                        "type" : "USER_PASS"
                },
                {
                        "auth_point" : "userpass",
                        "host" : {IP-адрес},
                        "id" : "adminencryption",
                        "namespace" : "CI00000000_CI00000000",
                        "port" : {Порт},
                        "prefix" : "SBERCA",
                        "protocol" : "HTTPS",
                        "root_ca" : "/pg_ssl/root_di2",
                        "root_ca_calculated" : "false",
                        "status" : "Ok",
                        "suffix" : "pango2",
                        "type" : "USER_PASS"
                }
        ]
}

Отключение функциональности#

Настройка параметров подключения производится при первоначальной настройке кластера Pangolin или при изменении настроек хранилища секретов (или сертификатов). Специальные команды для отключения функциональности отсутствуют.

Обеспечение отказоустойчивости СУБД Pangolin при отказе Хранилища секретов#

Функциональность доступна для редакции Enterprise.

Отказоустойчивость обеспечивается:

  • сохранением параметров и их хранением в зашифрованных файлах;

  • наличием модуля хранения зашифрованных сертификатов;

  • отдельным конфигурационным параметром срока актуальности сохраненных параметров;

  • валидностью кеша на период его времени жизни, в том числе при отключении функциональности;

  • обновлением кеша при смене параметров в случае успешного подключения и использование кешированных параметров в случае неуспешного;

Шифрованный дамп хранится в виде файлов, не доступныx для перешифрования и использования на другой установке. Алгоритм шифрования основывается на информации о системных параметрах и защищен от перешифрования.

Внимание!

Кеширование данных происходит только при включенных функциональностях обращения к Хранилищу секретов. При отключении функциональности кеш сохраняется и инвалидируется по истечении vault_cache_expiration_timeout.

Перешифрование сохраненных дампов невозможно. При изменении параметров оборудования дамп станет невалидным.

API решения#

По умолчанию функциональность выключена. Включение происходит установкой параметра enable_vault_params_cache в значение on одновременно локально и в хранилище параметров. Локально функциональность может быть установлена как вручную, так и командой:

ALTER SYSTEM SET enable_vault_params_cache = on;

Внимание!

Перед включением функциональности убедитесь в том, что значение параметра secure_config = on.

Время жизни дампа контролируется параметром vault_cache_expiration_timeout. Параметр имеет значение по умолчанию (1 месяц) источником параметра является Хранилище секретов, значение параметра - строка в формате interval.

Имеется возможность кеширования сертификатов. По умолчанию значение параметра - on:

show enable_vault_certificates_cache;

Кеширование серверных и клиентских сертификатов в Pangolin Pooler настраиваются следующими параметрами:

server_tls_enable_vault_certificates_cache = 0
client_tls_enable_vault_certificates_cache = 0

Начиная с версии 6.4.0, был добавлен новый источник конфигурационных параметров vault cache, присваиваемый параметру при восстановлении его из кеша. Например, для enabled_extra_auth_methods при восстановлении от кеша:

SELECT source FROM pg_settings WHERE name = 'enabled_extra_auth_methods';
vault cache

Также имеется возможность настройки старта отсчета времени жизни кеша:

  • с его последнего успешного формирования;

  • c первого неуспешного взаимодействия с Хранилищем.

Поведение настраивается параметром vault_cache_expiration_at_fault, значение по умолчанию on. Если параметр включен, то отсчет времени жизни ведется с первого неуспешного взаимодействия с Хранилищем секретов/сертификатов.

Реализованы функции мониторинга оставшегося времени жизни кеша для сертификатов:

SELECT certificate_cache_expired_at();

и для конфигурационных параметров/ключей шифрования:

SELECT params_cache_expired_at();

Данные функции возвращают одно из следующих значений в зависимости от состояния кеша и функциональности:

  • при истечении времени жизни:

    Vault cache will be expired at:
    expired
    
  • если истечение времени жизни еще не началось:

    Vault cache will be expired at:
    expiration not started yet
    
  • во время истечения времени жизни:

    Vault cache will be expired at:
    years: \d*
    month: \d*
    days: \d*
    hours: \d*
    minutes: \d*
    seconds: \d*
    

Также время жизни кеша может быть возвращено в формате interval:

select params_cache_expired_at_interval();
 params_cache_expired_at_interval
----------------------------------
 365 days 23:59:42.451545
select certificate_cache_expired_at_interval();
 params_cache_expired_at_interval
----------------------------------
 365 days 23:59:42.451545

В случае, соответствующем expired:

select params_cache_expired_at_interval();
 params_cache_expired_at_interval
----------------------------------
 00:00:00
select certificate_cache_expired_at_interval();
 params_cache_expired_at_interval
----------------------------------
 00:00:00

В случае, соответствующем expiration not started yet:

select params_cache_expired_at_interval();
 params_cache_expired_at_interval
----------------------------------
 -1 mons -1 days -00:00:00.000001
(1 row)
select certificate_cache_expired_at_interval();
 params_cache_expired_at_interval
----------------------------------
 -1 mons -1 days -00:00:00.000001
(1 row)

Функция, возвращающая признак работы от кеша сертификатов/параметров:

SELECT vault_cache_usage();

В зависимости от источника данных сообщение будет содержать признак cache или vault:

postgres=# select * from vault_cache_usage();
    cache     | source
--------------+--------
 params       | vault/cache
 certificates | vault/cache
(2 rows)

Использование функциональности#

Ниже рассмотрены четыре сценария с включенной и выключенной функциональностью:

  1. При выключенной функциональности и успешном подключении шифрованные файлы дампа не создаются. База данных запускается успешно.

  2. При выключенной функциональности и неуспешном подключении шифрованные файлы дампа не создаются. База данных не может запуститься, в логах появится ошибка подключения к хранилищу секретов.

  3. При включенной функциональности и успешном подключении создаются шифрованные файлы дампа. База данных запускается штатно.

  4. При включенной функциональности и неуспешном соединении в случае наличия кеша по итогу успешного подключения ранее будут использоваться параметры кеша. При отсутствии кеша или его повреждении база данных не может начать свою работу и завершается с ошибкой в логе.

Примечание:

Сценарий под номером 4 аналогичен и для файлов сертификатов.

Другой причиной невозможности запуска базы данных является истечение срока службы данных (vault_cache_expiration_timeout). При этом СУБД Pangolin не будет остановлен, если vault_cache_expiration_timeout истек уже во время его работы. Проверка происходит только при обращении к Хранилищу секретов.

Причины ошибки при запуске с включенной функциональностью:

  • повреждение шифрованных параметров;

  • повреждение сохраненных шифрованных файлов сертификатов;

  • повреждение сохраненных шифрованных ключей;

  • смена параметров оборудования;

  • истечение срока давности кеша.

Обеспечение ротации секретов ТУЗ#

Описание#

При смене пароля, пользователь, на определенное настройками время (grace-период), может подключаться к Pangolin и с использованием старого пароля, и с использованием нового пароля, по выбору. Этот механизм позволяет осуществлять автоматическую ротацию паролей ТУЗ, которые используют приложения, сохраняя их доступность. После ротации паролей ТУЗ, приложения продолжают работу с Pangolin, используя старый пароль, который необходимо обновить в течении grace-периода.

Внимание!

Настройка grace-периода применяется в порядке приоритета:

  1. Низкий приоритет - конфигурационный файл postgresql.conf.

  2. Средний приоритет - парольные политики.

  3. Высокий приоритет - сессионные параметры пользователя.

Настройка функциональности в процессе установки Pangolin#

Настройка grace-периода в процессе установки кластера Pangolin осуществляется в пользовательском конфигурационном файле (custom_config_sample.yml).

За включение функциональности отвечает параметр enable в yaml-словаре grace_authid. Значение периода настраивается параметром period.

Параметр skip_error позволяет контролировать ошибки в процессе создания grace-пароля (см. раздел «Обновление пароля»).

Пример настроек из файла custom_config_sample.yml:

grace_authid:
    # Включение функциональности grace-периода
    # По умолчанию функциональность будет выключена
    enable: 'off'
    # Период валидности grace-пароля [в секундах, минутах, часах и т.д. Например, `5s` или `5 seconds`]
    # Значение по умолчанию – ноль
    period: '0'
    # Завершение запроса на обновление пароля пользователя без ошибки, если grace-пароль не может быть сохранен
    # По умолчанию запрос завершается с ошибкой, если grace-пароль не может быть сохранен
    skip_error: 'off'

Подробнее о процессе установки Pangolin читайте в документе «Руководство по установке», раздел «Установка».

Схема настройки grace-периода в процессе установки Pangolin#

Наименование шага

Входной документ

Описание

Исполнитель

Выходной документ

ИТ-система

Переход к шагу

010 Настроить параметры grace-периода в пользовательском конфигурационном файле

Администратор АС настраивает параметры grace-периода в пользовательском конфигурационном файле

Администратор АС

Пользовательский конфигурационный файл

СУБД Pangolin

020

020 Запустить установку/обновление кластера Pangolin

Пользовательский конфигурационный файл

Администратор АС запускает процесс установки/обновления кластера Pangolin с использованием инсталлятора Pangolin

Администратор АС

СУБД Pangolin

Выход

Настройка функциональности на запущенном кластере Pangolin#

Настройка осуществляется в конфигурационном файле postgresql.conf.

Включение и отключение функциональности настраивается параметром grace_authid_enable, который может принимать значения on (включен) и off (выключен). По умолчанию функциональность выключена.

Grace-период настраивается параметром grace_authid_period (в секундах, минутах, часах и т.д. Например, 5s или 5 seconds). Период применяется ко всем ролям, если функциональность включена и нет отдельной настройки параметров сессии или парольных политик. Значение периода по умолчанию равно нулю. Чтобы явно обозначить намерение включить функциональность для всех пользователей, необходимо установить значение отличное от нуля.

В результате запросов на обновление пароля (см. раздел «Обновление пароля») будет возвращаться ошибка, если grace-пароль не может быть сохранен, и параметр grace_skip_error установлен в значение off (выключен). Если параметр grace_skip_error установлен в значение on (включен), то запросы на обновление пароля будут успешны, даже если grace-пароль не может быть сохранен. По умолчанию параметр выключен.

После изменения настроек в файле postgresql.conf, необходимо перечитать конфигурационные файлы. Например, командой reload.

Схема настройки grace-периода на запущенном кластере Pangolin#

Наименование шага

Входной документ

Описание

Исполнитель

Выходной документ

ИТ-система

Переход к шагу

010 Изменить настройку grace-периода в postgres.conf

postgres.conf

Администратор АС настраивает параметры grace-периода в postgres.conf

Администратор АС

обновленный postgres.conf

СУБД Pangolin

020

020 Обновить параметры PostgreSQL

обновленный postgres.conf

Администратор АС запускает процесс перечитывания параметров экземпляра PostgreSQL (SIGHUP).

Администратор АС

СУБД Pangolin

Выход

Настройка функциональности на время сеанса роли#

Значение grace-периода можно задать, изменив значение по умолчанию конфигурационной переменной, с помощью формы запроса ALTER ROLE ... SET grace_authid_period=значение. Значение задается в секундах, будет распространяться на сеансы роли.

Схема настройки grace-периода на время сеанса роли#

Наименование шага

Входной документ

Описание

Исполнитель

Выходной документ

ИТ-система

Переход к шагу

010 Изменить настройку grace-периода в параметрах сеанса

Администратор АС настраивает параметры grace-периода в параметрах сеанса для роли с помощью команды ALTER ROLE … SET grace_authid_period=значение

Администратор АС

СУБД Pangolin

Выход

Настройка функциональности в парольных политиках#

Значения grace-периода для роли можно так же задать при помощи парольных политик. Использование двойного пароля может работать без дополнительной настройки в парольных политиках, в этом случае в расчетах будет учитываться общий grace-период, указанный в конфигурации, или сессионный параметр.

Параметр grace_authid_period в парольных политиках позволяет для отдельной роли настроить свой grace-период, отличный от того, что указан в конфигурационном файле.

Если у пользователя задано несколько ролей с разными значениями grace-периода в парольных политиках, то среди них будет выбрано минимальное значение.

Чтобы отключить grace-период для отдельного пользователя, требуется, чтобы для одной из его ролей была применена политика с параметром grace_authid_period, который равен нулю.

Схема настройки grace-периода в парольных политиках#

Наименование шага

Входной документ

Описание

Исполнитель

Выходной документ

ИТ-система

Переход к шагу

010 Включить парольные политики

postgres.conf

Администратор АС включает парольные политики

Администратор АС

обновленный postgres.conf

СУБД Pangolin

020

020 Применить парольную политику к роли

роль

Администратор АС применяет к роли парольную политику с установленным grace_authid_period

Администратор АС

роль с политикой

СУБД Pangolin

Выход

Процесс аутентификации по grace-паролю#

Если функциональность включена, то в случае неуспешной аутентификации по основному паролю дополнительно проводится аутентификация по grace-паролю. Функциональность поддерживает все типы аутентификации с паролем: password, md5, scram-sha256.

Наименование шага

Входной документ

Описание

Исполнитель

Выходной документ

ИТ-система

Переход к шагу

010 Запрос аутентификации

Пользователь инициализирует подключение

Пользователь

Данные аутентификации

СУБД Pangolin

020

020 Проверка основного пароля

Данные аутентификации

Pangolin сверяет данные аутентификации с основным паролем пользователя

Pangolin

Данные аутентификации

СУБД Pangolin

030 040 050

030 Проверка grace-пароля

Данные аутентификации

Если функциональность включена, Pangolin сверяет данные аутентификации с grace-паролем пользователя

Pangolin

СУБД Pangolin

040 050

040 Разрыв соединения

Выполняется отказ в обслуживании по причине ошибок в процессе аутентификации

Pangolin

Сообщение пользователю

СУБД Pangolin

Выход

050 Соединение установлено

Открывается соединение с базой данных

Pangolin

СУБД Pangolin

Выход

Внимание!

После истечения grace-периода соединение, установленное с использованием grace-пароля, прерываться не будет.

Процесс двухфакторной аутентификации по grace-паролю#

Двухфакторная аутентификация состоит из проверки SSL-сертификата и дальнейшей аутентификации по паролю. Если функциональность grace-пароля включена, то вторая часть двухфакторной аутентификации будет происходить с использованием grace-пароля. Процесс двухфакторной аутентификации сквозной по отношению к функциональности.

Наименование шага

Входной документ

Описание

Исполнитель

Выходной документ

ИТ-система

Переход к шагу

010 Запрос аутентификации

Пользователь инициализирует подключение

Пользователь

Данные аутентификации

СУБД Pangolin

020

020 Проверка SSL-сертификата

Данные аутентификации

Pangolin проверяет данные предоставленного сертификата

Pangolin

Данные аутентификации

СУБД Pangolin

030 040

030 Аутентификация по паре логин/пароль

Данные аутентификации

Pangolin проводит аутентификацию по паре логин/пароль. Если функциональность включена, Pangolin сверяет данные аутентификации с grace-паролем пользователя (см. раздел «Процесс аутентификации по grace-паролю»)

Pangolin

СУБД Pangolin

040 050

040 Разрыв соединения

Выполняется отказ в обслуживании по причине ошибок в процессе аутентификации

Pangolin

Сообщение пользователю

СУБД Pangolin

Выход

050 Соединение установлено

Открывается соединение с базой данных

Pangolin

СУБД Pangolin

Выход

При сквозной аутентификации на pgbouncer начальная проверка логина/пароля выполняется на стороне PosgtreSQL, который в случае успеха возвращает токен пользователя и период активности аутентификации. Период активности аутентификации определяется конфигурационным параметром auth_activity_period PosgtreSQL. Если функциональность grace-пароля включена и если пользователь предоставил валидный grace-пароль, то период активности аутентификации, который вернет PosgreSQL, будет дополнительно ограничен остатком времени валидности grace-пароля.

Обновление пароля#

При включенной функциональности, старый пароль пользователя хранится в базе данных на время grace-периода, если пароль был обновлен одним из способов:

  • при помощи SQL-запроса ALTER USER/ROLE ... WITH PASSWORD ...;

  • при помощи функции rotate_password из расширения psql_rotate_password;

  • при помощи функции pm_set_security_admin_password для обновления пароля Администратора безопасности.

Внимание!

Если администратор БД обновит пароль пользователя напрямую в каталоге pg_authid, то старый пароль пользователя утеряется и механизм grace-периода не сможет его использовать.

Существует ряд ограничений на работу функциональности при обновлении пароля:

  1. Если новый пароль задается в формате scram-sha256, то старый пароль не будет работать во время grace-периода. Это обусловлено механизмом аутентификации scram-sha256: пользователю передается соль из хеша хранимого пароля, которую он использует, чтобы создать хеш пароля и передать ее серверу. Использовать соль от нового пароля во время grace-периода невозможно, так как сервер не может получить хеш старого пароля с новой солью, используя хеш старого пароля со старой солью. Поэтому на время grace-периода сервер отдает клиенту соль от старого хеша и хранит не только старый хеш со старой солью, но и хеш от нового пароля со старой солью. В отличие от других типов аутентификации в данном случае будет проверяться два варианта grace-паролей.

  2. Если формат хранения нового пароля отличается от формата старого, то старый пароль не будет работать во время grace-периода.

  3. Если старый пароль является транспортным, то он не будет работать во время grace-периода.

Если ограничения не выполняются, то grace-пароль не может быть сохранен. Если старый пароль является транспортным, то запрос на обновление пароля происходит без ошибок. В остальных случаях результат будет зависеть от настроенного параметра grace_skip_error. Если параметр установлен (значение on), то запрос завершится без ошибок, если параметр не установлен (значение off) - с ошибкой.

Обновление паролей использует механизм транзакций, если в процессе обновления основного пароля или grace-паролей произошла ошибка, то ни основной пароль, ни grace-пароли изменены не будут.

Схема процесса обновления пароля#

Наименование шага

Входной документ

Описание

Исполнитель

Выходной документ

ИТ-система

Переход к шагу

010 Запрос изменения пароля

Пользователь / Администратор БД / Администратор безопасности отправляет запрос на изменение пароля

Пользователь Администратор БД Администратор безопасности

Новый пароль

СУБД Pangolin

020

020 Обновление пароля в каталоге pg_authid

Новый пароль

Pangolin пытается обновить пароль пользователя

Pangolin

Новый пароль Старый пароль

СУБД Pangolin

030 040 050 060

030 Сохранение новых grace-паролей

Новый пароль Старый пароль

Pangolin сохраняет старый пароль в каталоге grace-паролей, если функциональность grace-периода включена, ограничения на работу функциональности не возникают; новый пароль пользователя не транспортный

Pangolin

СУБД Pangolin

050

040 Очистка предыдущих grace-паролей

Старый пароль

Pangolin удаляет предыдущие grace-пароли, если функциональность grace-периода включена, возникают ограничения на работу функциональности и настройка позволяет обходить эти ограничения (задается новый транспортный пароль)

Pangolin

СУБД Pangolin

050

050 Запрос успешно выполнен

Pangolin успешно обновил пароль

Pangolin

СУБД Pangolin

Выход

060 Ошибка запроса

Во время изменения пароля произошла ошибка

Pangolin

Сообщение пользователю

СУБД Pangolin

Выход

Хранение grace-паролей#

Grace-пароли хранятся в отдельном каталоге, который защищен от изменения.

Удаление grace-паролей происходит в процессе аутентификации пользователя перед этапом проверки grace-пароля: если найдены записи с истекшим grace-паролем, то такие записи будут удалены.

Внимание!

Если пароль хранится в формате md5, то изменение имени пользователя приведет к преждевременному завершению grace-периода. Это обусловлено тем, что имя пользователя используется в качестве соли для хранения паролей md5. При этом аутентификация по основному паролю так же работать не будет.

Если у пользователя есть валидные grace-пароли, то они отображаются в представлении pg_shadow. Наличие паролей так же отображается в представлении pg_user и pg_roles. Во всех представлениях будет отображен grace-период и источник его настройки.

Архивирование и восстановление#

Для архивирования и восстановления в СУБД Pangolin используется система резервного копирования и репликации. Она включает в себя утилиты для резервного копирования и восстановления (например, pg_probackup), а также для потоковой и логической репликации.

Система резервного копирования Pangolin позволяет защитить данные от потери в случае отказа оборудования, ошибок оператора, ошибок приложений, проблем сервисных служб, а также используется для целей аудита.

Функции системы:

  • резервное копирование и восстановление данных Pangolin;

  • создание полной резервной копии по расписанию;

  • снятие резервных копий с любого сервера кластера высокой доступности;

  • возможность хранения метаданных на отдельном служебном сервере;

  • дедупликация;

  • восстановление состояния на определенный момент времени (в соответствии с политиками хранения копий);

  • обеспечение соответствия нефункциональным требованиям к системам уровня Mission critical.

В этом разделе рассматриваются следующие сценарии восстановления из резервной копии:

  • Полное восстановление кластера. Например, кластер полностью неработоспособен и требуется восстановление из последней резервной копии всего кластера.

  • Восстановление на определенный момент времени. Например, изменения в БД привели к сбою или потере данных. БД находится в рабочем состоянии, но требуется восстановление данных на определенный момент времени до сбоя. Также используется при миграции и для тестирования и аудита.

  • Создание резервного сервера. Например, в результате сбоя на предыдущем резервном сервере БД на нем оказывается недоступна, требуется восстановление из резервной копии.

В качестве сетевой централизованной системы хранения резервных копий используется служебная база данных (далее - «Каталог»). Интеграция с Каталогом позволяет выполнять резервное копирование экземпляров Pangolin и связанных с ними файлов журналов записи с опережением (файлы Write Ahead Log, WAL).

Резервное копирование файлов WAL обеспечивает целостность данных Pangolin. Такая резервная копия позволяет использовать таблицы базы данных во время сеанса без каких-либо ограничений.

Резервное копирование с ведомого сервера кластера производится в автоматизированном режиме с помощью клиентского приложения (Далее - «Агент»). Выполняется либо снятие полной резервной копии, либо архива файлов WAL, накопившихся со времени последней резервной копии.

Восстановление инициируется пользователем и предполагает ручное указание параметров восстановления. Pangolin потребуется учетная запись с правами на создание резервных копий: отдельная роль с минимальными правами, необходимыми для выбранной стратегии копирования. Управление функциями резервного копирования Pangolin выполняется специалистами по резервному копированию.

Поддержка резервного копирования настраивается в конфигурационном файле custom_file.yml через параметр SRC (резервная копия системы).

Резервное копирование#

Pangolin, как и все современные СУБД, поддерживает возможность резервного копирования для защиты данных от потери в случае отказа оборудования, ошибки администратора, ошибок приложений, проблем сервисных служб, а также для помощи при миграции данных на новые сервера. Начиная с версии Pangolin 4.1.0, добавлены улучшения, упрощающие мониторинг, управление и интеграцию с различными системами резервного копирования (СРК):

  • manage_backup.bin входит в пакет Manage Backup Tools и устанавливается в каталог /opt/pangolin-backup-tools-1.1.0/bin на сервере с БД при интеграции Pangolin c СРК.

  • pgse_backup – расширение, включающее набор представлений и процедур для организации и контроля мониторинга прохождения заданий резервного копирования;

  • pg_probackup – утилита резервного копирования для подготовки и контроля архивов резервной копии.

Главные функции резервного копирования:

  • создание полной резервной копии данных;

  • резервное копирование файлов WAL (Write Ahead Log) для обеспечения целостности данных;

  • восстановление данных из резервной копии;

  • восстановление на определенный момент времени (Point-in-Time Recovery или PITR);

  • интеграция с системами резервного копирования.

Резервное копирование экземпляра СУБД Pangolin осуществляется python-скриптом manage_backup.bin.

Этот скрипт автоматизирует вызовы стандартных функций управления резервным копированием Pangolin: pg_start_backup, pg_stop_backup.

При запуске скрипта создается отдельный процесс с подключением к libpq. Одновременно может быть выполнено только одно резервное копирование. Если существует старый сеанс резервного копирования, новое резервное копирование не будет запущено. Ошибки могут быть обнаружены в журнале postgres и в файле backup_manager.log в каталоге (по умолчанию /pgarclogs/[pangolin_<major_version>]) резервного копирования pg_probackup.

Пример:

/usr/local/pgsql/postgres_venv/bin/python3 manage_backup.py --host 127.0.0.1 -p 5432 -U user -d db -B <path_to_label_dir> --session-id=<SESS> start
# copy data from $PGDATA...
/usr/local/pgsql/postgres_venv/bin/python3 manage_backup.py --host 127.0.0.1 -p 5432 -U user -d db -B <path_to_label_dir> --session-id=<SESS> stop

Резервное копирование журналов предзаписи (WAL) в режиме онлайн осуществляется с помощью утилиты pg_probackup. Таким образом обеспечивается целостность резервной копии и возможность восстановления данных на любой момент времени (Point-in-Time Recovery, PITR).

Такая резервная копия позволяет активно использовать таблицы базы данных во время сеанса без каких-либо ограничений в использовании. Также при использовании СРК присутствует возможность выбирать между интерактивным и запланированным резервным копированием. Снятие полной резервной копии или архива WAL (журналов, накопившихся со времени последней резервной копии) может производиться в автоматизированном режиме с помощью клиентского приложения (агента) СРК с ведомого сервера кластера. Восстановление происходит по запросу вследствие инцидента либо запланированных работ и предполагает ручное указание параметров восстановления.

Более подробно о работе pg_probackup можно ознакомиться на страницах официальной документации проекта.

Доступные типы резервного копирования#

Доступны следующие типы резервного копирования:

  • полная резервная копия (включает все базы данных в экземпляре Pangolin);

  • инкрементальное резервное копирование (режим ptrack). Подробнее в разделе ptrack. Инкрементальное резервное копирование;

  • резервное копирование транзакций (включает только файлы WAL, заархивированные со времени предыдущего полного резервного копирования или резервного копирования транзакций. Данные резервной копии транзакции являются необходимыми для успешного восстановления кластера с применением непрерывного архивирования, поэтому цепочка архивированных WAL-файлов так же должна быть непрерывной. Для восстановления экземпляра сначала используется полная резервная копия и затем подается последовательность архивных WAL-файлов для применения на экземпляре, что позволяет восстановить копию на необходимый момент времени).

Создание полной резервной копии:

  • инициализация процесса создания резервной копии агентом СРК или вручную;

  • исполнение pre-exec-скриптов;

  • копирование файлов БД;

  • копирование архива WAL;

  • исполнение post-exec-скриптов;

  • завершение резервного копирования.

Восстановление данных#

Pangolin поддерживает различные способы восстановления данных.

Перед восстановлением данных необходимо определить следующие аспекты процесса восстановления:

  • Область действия:

    • Восстановление всего экземпляра – в таком случае восстановление производится отдельно на каждый сервер, после чего выполняется синхронизация с помощью Pangolin Manager.

    • Восстановление ведомого сервера – в таком случае восстановление происходит из резервной копии на последний возможный момент времени.

  • Расположение восстанавливаемых данных:

    • Исходное расположение.

    • Другой путь на исходном клиенте.

    • Другой клиент (на него тоже потребуется установить Pangolin).

  • Восстановление на определенный момент времени при условии наличия соответствующей цепочки восстановления (включая полный образ резервной копии и резервную копию соответствующих файлов WAL):

    • На время последней резервной копии транзакции (откат до последнего возможного состояния).

    • На определенный момент времени по выбору (восстановление на момент времени с повтором).

    • На момент выбранного успешного полного или резервного копирования транзакции.

На момент восстановления из резервной копии СУБД должна быть остановлена.

Мониторинг резервных копий#

Функциональность мониторинга резервных копий реализована через расширение pgse_backup.

При установке расширения создаются следующие объекты:

  • схема backup;

  • представления для отображения истории и контроля резервных копий backup.data_history, backup.wal_history, backup.history;

  • таблица для хранения настроек backup.settings;

  • типы данных backup.data_history_row_type, backup.wal_history_row_type;

  • функции для наполнения представлений backup.read_data_history(), backup.read_wal_history(), backup.reset_history().

Для безопасного считывания файлов с историей (backup_state, wal_backup_state) используется функция Pangolin с атрибутом SECURITY DEFINER. Функция разрешает доступ к файлам с историей без прав суперпользователя, но в пределах строго фиксированного каталога, чтобы исключить доступ к чтению посторонних файлов. Директория, в которой хранятся файлы истории и предоставляется доступ через SECURITY DEFINER, задается через таблицу backup.settings. Данная таблица должна быть доступна только владельцу расширения (Администратору БД).

Информация в представлениях backup.data_history, backup.wal_history — результат работы функций backup.read_data_history и backup.read_wal_history. Данные функции через встроенную функцию PostgreSQL pg_read_file() читают файлы в формате json с историей резервного копирования, заполняемые утилитами manage_backup.bin и pg_probackup. Файлы с историей (backup_state, wal_backup_state) располагаются в каталоге резервного копирования (по умолчанию /pgarclogs/[pangolin_<major_version>] и указываются в таблице backup.settings).

postgres=# select * from backup.settings;
 name |    setting
------+---------------
 dir  | /pgarclogs/05
(1 row)

Итоговый результат сессии резервного копирования представляет собой сверку состояний из backup.data_history, backup.wal_history и доступен в backup.history, как на таблице ниже.

Состояние сессии DATA

Состояние сессии WAL

Итоговое состояние

starting

*

starting

started

*

started

stopping

*

stopping

failed

*

failed

completed

Хотя бы одна сессия WAL началась после окончания сессии DATA, включает в свой интервал stop_walfile и имеет состояние completed

completed

completed

Хотя бы одна сессия WAL началась после окончания сессии DATA, включает в свой интервал stop_walfile и имеет состояние started

wal_backup_started

completed

Не найдена ни одна подходящая сессия WAL

waiting_for_wal_backup

Ролевая модель#

Для интеграции с СРК может потребоваться выделенная роль для проведения процедуры резервного копирования со следующими разрешениями:

BEGIN;
CREATE ROLE BACKUP_USER WITH LOGIN;
GRANT USAGE ON SCHEMA pg_catalog TO BACKUP_USER;
GRANT EXECUTE ON FUNCTION pg_catalog.current_setting(text) TO BACKUP_USER;
GRANT EXECUTE ON FUNCTION pg_catalog.pg_is_in_recovery() TO BACKUP_USER;
GRANT EXECUTE ON FUNCTION pg_catalog.pg_start_backup(text, boolean, boolean) TO BACKUP_USER;
GRANT EXECUTE ON FUNCTION pg_catalog.pg_stop_backup(boolean, boolean) TO BACKUP_USER;
GRANT EXECUTE ON FUNCTION pg_catalog.pg_create_restore_point(text) TO BACKUP_USER;
GRANT EXECUTE ON FUNCTION pg_catalog.pg_switch_wal() TO BACKUP_USER;
GRANT EXECUTE ON FUNCTION pg_catalog.pg_last_wal_replay_lsn() TO BACKUP_USER;
GRANT EXECUTE ON FUNCTION pg_catalog.txid_current() TO BACKUP_USER;
GRANT EXECUTE ON FUNCTION pg_catalog.txid_current_snapshot() TO BACKUP_USER;
GRANT EXECUTE ON FUNCTION pg_catalog.txid_snapshot_xmax(txid_snapshot) TO BACKUP_USER;
GRANT EXECUTE ON FUNCTION pg_catalog.pg_control_checkpoint() TO BACKUP_USER;
COMMIT;

Где:

BACKUP_USER – пользователь для возможности подключения к СУБД Pangolin со стороны СРК.

Резервное копирование конфигурации СУБД в различных ОС#

ALT Linux#

Создание резервных копий#

Вне зависимости от того, где физически будет располагаться директория для сохранения копий, далее предполагается, что это директория /backup.

В простейшем случае скрипт для сохранения резервной копии выглядит следующим образом:

#!/bin/sh
tar -zcf /backup/home.tar.gz /home
tar -zcf /backup/etc.tar.gz /etc

Данный скрипт отображает основные принципы:

  • сохранение и сжатие директории /home (домашние директории пользователей) в отдельный файл;

  • сохранение и сжатие директории /etc (общие системные настройки) в отдельный файл.

Использованные опции команды tar:

  • -z – сжать файл с использованием gzip;

  • -c – создать новый архив;

  • -f – использовать указанный файл.

Внимание!

Восстановление файлов из сжатого резервного архива будет невозможно, если хотя бы несколько байт в нем повреждены и даже если восстанавливаемый файл не находится в поврежденной области. Поэтому на такие носители как магнитная лента, резервные копии предпочтительнее записывать в не сжатом виде. Для этого необходимо указывать опцию -z для команды tar.`

Следующий скрипт реализует более широкие возможности для сохранения резервной копии:

#!/bin/sh
tar -zcvpf /backup/backup-`date '+%d-%B-%Y'`.tar.gz --directory / \
--exclude=proc --exclude=var --exclude=mnt --exclude=usr --exclude=backup .

В данном примере сохраняются не отдельные директории, а корневая директория /, исключая /proc, /var, /mnt, /usr и, конечно, /backup. Также к имени файла добавляется дата создания резервной копии.

Дополнительно к уже рассмотренным были задействованы следующие опции команды tar:

  • -v – выводить список обработанных файлов;

  • -p – сохранять информацию о правах доступа;

  • --directory – директория для сохранения в архив;

  • --exclude – исключить директорию при сохранении в архив.

Можно комбинировать оба предложенных варианта. Например, использовать первый скрипт ежедневно для ручного резервного копирования, а второй запускать по расписанию раз в неделю для полного сохранения.

Для резервного копирования на отдельный HDD по расписанию:

  1. Подключите предварительно отформатированный HDD. Далее подразумевается, что это /dev/hdb1, т.е. первый раздел на втором диске канала IDE1.

  2. Создайте точку монтирования:

    cd /
    mkdir backup
    
  3. Дополните скрипты для резервного копирования следующими строками:

    #!/bin/sh
    mount /dev/hdb1 /backup
    #######################
    # ваш скрипт          #
    #######################
    umount /backup
    
  4. Настройте запуск скрипта по расписанию. Используйте для этого программу cron, предназначенную для выполнения действий по расписанию. Откройте файл /etc/crontab и запишите новое правило:

    #мин        час        число        месяц        день недели        команда
      0          1           *            *              5          /usr/bin/full-backup
    

    Это правило будет выполняться каждую пятницу в 1 час ночи. Для указания удобного для вас времени запишите нужные значения в соответствующих колонках. В примере предполагается, что командой резервного копирования является /usr/bin/full-backup. Замените эту команду на имя вашего скрипта.

    Результат работы будет отправлен пользователю root по почте (при условии, что настроен SMTP-сервер).

Восстановление из резервных копий#

Ниже приведены основные команды для восстановления файлов из архива резервной копии.

Перед извлечением файлов из резервной копии бывает необходимым просмотреть содержимое архива. Для этого укажите опцию -t команды tar. Команда для просмотра содержимого архива /backup/backup-07-March-2005.tar.gz:

tar -ztvpf /backup/backup-07-March-2005.tar.gz

Для извлечения файлов из архива предназначена опция -x команды tar. Пример восстановления всех файлов из архива /backup/backup-12-March-2005.tar.gz:

tar -zxvpf /backup/backup-12-March-2005.tar.gz

Для восстановления определенных файлов из архива укажите их имена после имени архива. Пример восстановления файлов home/alenitchev/adt/backup.xml и etc/sendmail.cf из архива /backup/backup-17-March-2005.tar.gz:

tar -zxvpf /backup/backup-17-March-2005.tar.gz home/alenitchev/adt/backup.xml \
etc/sendmail.cf

Перед восстановлением файла из резервной копии убедитесь, что восстанавливаемый файл не заменит более новый экземпляр.

РЕДОС#

Создание резервных копий fsbackup#

fsbackup – утилита для создания инкрементного или полного резервного копирования отдельных файлов или целой файловой системы.

Для установки утилиты перейдите в сеанс пользователя root:

su -

Выполните команду:

dnf install fsbackup

После установки программа будет находиться по пути /usr/local/fsbackup/.

Примеры конфигурационных файлов и документация расположены в каталоге /usr/share/doc/fsbackup/.

Создание файла конфигурации для резервного копирования#

В конфигурационном файле перечислены настройки, которые используются во время процесса резервного копирования. Так же там располагаются необходимые файлы или директории, которые впоследствии будут сохранены в резервной копии. Для создания файла конфигурации:

  1. Скопируйте пример конфигурационного файла и отредактируйте его. Таким образом можно создавать столько конфигураций резервного копирования, сколько требуется.

    Внимание!

    Обратите внимание, что каждый конфигурационный файл должен иметь уникальное имя, отличающееся от других конфигурационных файлов, а также отдельный существующий на момент запуска процесса резервного копирования каталог сохранения резервной копии.

    cp /usr/share/doc/fsbackup/cfg_example /usr/local/fsbackup/<имя_конфигурационного_файла>
    nano /usr/local/fsbackup/<имя_конфигурационного_файла>
    

    В скопированном примере конфигурационного файла все поля имеют пояснения на русском языке. Далее приведены обязательные настройки, которые необходимо отредактировать:

    • $cfg_backup_name – имя файла резервной копии;

    • $cfg_save_old_backup – сохранение старой резервной копии. По умолчанию старая копия помещается в папку OLD внутри директории резервной копии;

    • $cfg_backup_style – выбор метода резервного копирования. По умолчанию установлен инкрементный метод;

    • $cfg_local_path – директория хранения резервной копии;

    • $cfg_cache_dir – директория хранения хеша резервной копии. Не должна совпадать с директорией хранения самой резервной копии;

    • __DATA__ – пути к файлам и директориям, которые необходимо занести в резервную копию.

  2. Для наглядности создайте еще один конфигурационный файл для папок пользователей:

    cp /usr/local/fsbackup/cfg_example /usr/local/fsbackup/cfg_users
    nano /usr/local/fsbackup/cfg_users
    
  3. Отредактируйте необходимые поля:

    $cfg_backup_name = "users";        # имя бэкапа
    $cfg_save_old_backup = 0;          # не сохранять бэкап
    $cfg_backup_style = "full_backup"; # создание полного бэкапа
    $cfg_local_path = "/mnt/personal"; # директория создания бэкапов
    $cfg_cache_dir = "/srv/cache";     # директория для помещения текущих хешей
    
    
    # Список файлов и условий для помещения в бэкап
    __DATA__
    /srv/user1
    /srv/user2
    
Скрипт создания резервной копии#

Далее отредактируйте скрипт создания резервной копии. Создайте для каждого конфигурационного файла свой файл создания резервной копии путем копирования исходного скрипта. Данный файл также имеет пояснения на русском языке.

cp /usr/local/fsbackup/create_backup.sh /usr/local/fsbackup/create_backup_users.sh

Отредактируйте необходимые параметры:

nano /usr/local/fsbackup/create_backup_users.sh

Самым главным параметром является config_files, в котором перечислены необходимые конфигурационные файлы.

config_files="cfg_users"      # укажите необходимые конфигурации файлы для создания по ним бэкапа

Внимание!

Перед запуском резервной копии убедитесь, что скрипт запуска и конфигурационный файл расположены в одной папке с perl-скриптом fsbackup.pl.

Скрипт полного восстановления из резервной копии#

Для полного восстановления скопируйте и отредактируйте скрипт fsrestore.sh, расположенный в каталоге usr/local/fsbackup/scripts/.

cp /usr/local/fsbackup/scripts/fsrestore.sh /usr/local/fsbackup/scripts/fsrestore_users.sh
nano /usr/local/fsbackup/scripts/fsrestore_users.sh
backup_name="users"            # имя резервной копии
backup_path="/mnt/personal/"   # директория где находится резервная копия
restore_path="/ "              # корневая директория куда будут помещены данные, установите /, т.к распаковка происходит с полными путями

Для каждой конфигурации создайте свой скрипт восстановления аналогичным образом.

Создание резервной копии#

Команда дополнения архива новыми файлами или создания резервной копии:

/usr/local/fsbackup/create_backup_users.sh
Восстановление резервной копии#

Для восстановления отдельных файлов из резервной копии воспользуйтесь утилитой tar:

  • tar -tf <имя архива> – просмотр директорий в архиве без его распаковки;

  • tar -xf <имя архива> <имя файла> <имя файла> – разархивирование одного или нескольких файлов.

В текущем примере архив резервной копии находится по пути /mnt/personal.

После распаковки переместите извлеченный файл в нужный каталог.

Чтобы восстановить все файлы из резервной копии, воспользуйтесь ранее созданным скриптом fsrestore_<...>.sh. Помните, что файлы, созданные после процедуры резервной копии, останутся, а удаленные или измененные файлы вернутся в исходное состояние. В текущем примере скрипт восстановления назван fsrestore_users.sh:

/usr/local/fsbackup/scripts/fsrestore_users.sh
Добавление/удаление директорий в резервную копию#

Для добавления новых директорий в резервную копию отредактируйте файл его создания.

Например, добавьте пользователя user3 в резервную копию users. Для этого добавьте папку с данными user3 в конец секции __DATA__. Для удаления директорий из резервной копии удалите путь к директории из файла:

nano /usr/local/fsbackup/create_backup_users.sh
… __DATA__
/srv/user1
/srv/user2
/srv/user3

Теперь каталоги трех пользователей будут добавляться в резервную копию users.

Автоматизированное создание резервных копий#

Для автоматизации можно использовать cron. Отредактируйте файл /etc/crontab с помощью текстового редактора:

nano /etc/crontab

Или специальной команды:

crontab -e

Например, для создания еженедельной резервной копии общего каталога пользователей в 23:30 по субботам впишите следующую строку в конец файла:

30 23 * * 6 root /usr/local/fsbackup/create_backup_users.sh

Astra Linux#

DD#

Инструмент командной строки dd является самым простым средством полного резервного копирования.

Инструмент автоматически устанавливается при установке ОС и никаких настроек не требует.

Недостатками инструмента являются:

  • избыточность копируемых данных (так как копируется пустое, не занятое файлами, пространство);

  • необходимость размещения копии на отличном от копируемого физическом устройстве;

  • необходимость использования дополнительных средств для копирования по сети.

Однако, команда dd весьма удобна для полного копирования дисков или дисковых разделов при переносе системы на новый диск, а также широко применяется для создания загрузочных накопителей из файлов с образами.

Команда для копирования системного раздела диска (обычно при установке ОС с параметрами «по умолчанию» это раздел /dev/sda1) в файл с условным названием /media/not-sda-device/sda.bin:

sudo dd if=/dev/sda1 of=/media/not-sda1-device/sda1.bin bs=4096

Параметр

Значение

f

Имя входного файла. Если пропущено, то читает стандартный ввод

of

Имя выходного файла. Если пропущено, то пишет в стандартный вывод

bs

Размер блока. Увеличение размера блока может повысить скорость копирования. Можно выбрать размер блока равным или кратным размеру блока копируемого устройства. Узнать размер блока дискового устройства с файловой системой Ext2/Ext3/Ext4 можно командой tune2fs -l /dev/sda1 grep Block

С учетом возможности перенаправления стандартного ввода/вывода команда dd позволяет применять для копирования алгоритмы сжатия или защитного преобразования:

sudo dd if=/dev/sda1 bs=4096 | sudo gzip > /media/not-sda1-device/sda1.bin.gz

Команда для восстановления системного раздела диска (для этого потребуется загрузиться с отдельного диска, и примонтировать носитель, на котором был размещен файл с образом):

sudo dd if=/media/mountpoint/sda1.bin of=/dev/sda1 bs=4096

Или, для сжатого файла:

sudo gzip -dc /media/not-sda1-device/sda1.bin.gz | sudo dd of=/dev/sda1 bs=4096

Полученный с помощью инструмента dd файл с образом дискового раздела (не подвергнутый сжатию или защитному преобразованию) может быть примонтирован и использоваться как обычный дисковый раздел:

sudo mount -o loop /media/mountpoint/sda1.bin /mnt
TAR#

Инструмент командной строки tar в основном применяется для копирования данных в пределах одного компьютера.

Позволяет скопировать дерево файлов в один файл архива. Позволяет сжать копии с помощью программ архивации.

Для копирования с использованием сети требуется применение дополнительных средств.

Создание архива#

Команда для копирования полного дерева файловых объектов в архив с условным названием /backup.tar.gz (файл архива располагается в той же файловой системе):

sudo tar --xattrs --acls -czf backup.tar.gz \
--exclude=/proc --exclude=/lost+found \
--exclude=/backup.tar.gz \
--exclude=/mnt \
--exclude=/sys \
--exclude=/parsecfs \
/

Значения параметров:

Параметр

Значение

–xattrs

Включить поддержку расширенных атрибутов файлов

–acls

Включить поддержку списков контроля доступа (POSIX Access Control Lists, ACL)

-czf

Составной параметр: -c - создать новый архив -z - пропускать данные перед записью в архив через программу сжатия gzip -f - указывает на то, что следующим параметром является имя файла архива (в данном примере - файл backup.tar.gz)

–exclude

Указывает, какие файлы и каталоги копировать не нужно. В частности, обязательно: исключить из копирования необходимо сам файл архива; исключить из копирования виртуальную файловую систему /parsecfs/ Дополнительно можно исключить: /tmp /var/lib/samba/private/msg.sock/ /var/lib/samba/winbindd_privileged/pipe /var/lib/sss/pipes/

/

Последним параметром указывается каталог, который нужно копировать

Создание архива на удаленном компьютере#

Инструмент tar не содержит собственных средств для работы через сеть, однако может использоваться совместно с другими инструментами для сетевой работы.

Типичным примерами таких инструментов являются netcat (nc) и tar.

Инструмент Netcat (nc)#

Инструмент nc разработан как средство общего назначения для передачи данных через сеть, и позволяет установить простое соединение между двумя машинами.

Инструмент nc предоставляется пакетом netcat и может быть установлен командой:

sudo apt install netcat

Сценарий применения (опции архиватора tar для простоты не указаны):

  1. Запустите инструмент nc на принимающей машине. Инструмент принимает данные (опция -l) через сетевой порт номер 1024 (опция -p 1024) и записывает полученные данные в файл backup.tar.gz. Команда:

    nc -l -p {Порт} > backup.tar.gz
    
  2. На передающей машине запустите архиватор tar без указания целевого файла архива. Архиватор при этом выводит создаваемый архив в стандартный вывод (stdout). Stdout с помощью механизма перенаправления вывода командной строки (pipe, «труба», задается символом «вертикальная черта») перенаправляется инструменту nc. Инструмент nc передает полученные данные в принимающую машину.

    Параметр -q 0 указывает закрыть соединение после завершения входного потока данных. Команда:

    tar -cvpz / |  nc -q 0 {IP-адрес} {Порт}
    
С помощью SSH#

Более безопасным вариантом является использование SSH. Пример команды:

sudo tar -cvpz / | ssh {IP-адрес} "( cat > ssh_backup.tar.gz )"

В примере:

  • Инструмент tar применяется без указания целевого файла, и выводит поток данных в стандартный вывод (stdout);

  • Стандартный вывод перенаправляется в SSH;

  • SSH подключается к удаленному компьютеру и выполняет на удаленном компьютере команду записи в файл.

Восстановление#

Пример команд для восстановления файлов из архива:

echo 1 | sudo tee /parsecfs/unsecure_setxattr
sudo /usr/sbin/execaps -c 0x1000 -- tar --xattrs --xattrs-include=security.{PDPL,AUDIT,DEF_AUDIT} --acls -xzf backup.tar.gz -C /
echo 0 | sudo tee /parsecfs/unsecure_setxattr

Значения команд и параметров:

Команда/Параметр

Описание

echo 1 \ sudo tee /parsecfs/unsecure_setxattr

Команда, устанавливающая для параметра защиты файловой системы /parsecfs/unsecure_setxattr значение 1, разрешающее применять мандатную привилегию PARSEC_CAP_UNSAFE_SETXATTR

/usr/bin/execaps -c 0x1000

Команда, устанавливающая для команды разархивирования мандатную привилегию PARSEC_CAP_UNSAFE_SETXATTR, позволяющую устанавливать мандатные атрибуты объектов файловой системы без учета мандатных атрибутов родительского объекта-контейнера. Для действия этой этой мандатной привилегии параметр /parsecfs/unsecure_setxattr должен быть установлен в значение 1

Параметр указывает, что следующим параметром является выполняемая команда

tar

Команда разархивирования, которая будет выполнена с мандатной привилегией PARSEC_CAP_UNSAFE_SETXATTR

–xattrs

Включить поддержку расширенных атрибутов файлов

–xattrs-include=security.{PDPL,AUDIT,DEF_AUDIT}

Задает шаблоны включаемых расширенных атрибутов

–acls

Включить поддержку списков контроля доступа (POSIX Access Control Lists, ACL)

-xzf

Составная команда: -x - извлечь файлы из архива -z - распаковать извлекаемые файлы с помощью программы gunzip -f - указывает на то, что следующим параметров является имя файла архива (в данном примере backup.tar.gz)

-C /

Указывает, что перед началом разархивирования нужно перейти в корневой каталог (каталог /). Это необходимо сделать для правильного восстановления первоначального размещения файлов, так как при копировании полные имена файлов были сохранены в архиве без начального символа /

echo 0 \ sudo tee /parsecfs/unsecure_setxattr

Команда восстанавливает запрет на применение мандатной привилегии PARSEC_CAP_UNSAFE_SETXATTR (настройка ОС Astra Linux Special Edition по умолчанию)

Восстановление атрибутов файлов#

Если восстановление файлов из архива производится не в том экземпляре ОС, в котором было сделано архивирование (например, восстановление производится из ОС, загруженной с LiveCD), то необходимо использовать дополнительную опцию --numeric-owner, запрещающую перепроверять имена пользователей/групп и изменять их числовые идентификаторы в соответствии с действующими в используемой системе.

Восстановление загрузчика GRUB и параметров монтирования#

После переноса с помощью tar или rsync содержимого загрузочного диска на другой диск требуется восстановить системный загрузчик grub. Для этого:

  1. Примонтируйте восстанавливаемый диск, например в каталог /mnt.

  2. Выполните следующие команды, указав при выполнении команды dpkg-reconfigure grub-pc диск, с которого должна выполняться загрузка:

    sudo -s
    for f in dev dev/pts proc sys ; do mount --bind /$f /mnt/$f ; done
    chroot /mnt
    dpkg-reconfigure grub-pc
    exit
    exit
    
  3. При переносе системы на новый диск (дисковый раздел), исправьте таблицу монтирования в файле /etc/fstab, указав данные для идентификации нового диска. Обычно для идентификации используется параметр UUID, узнать который можно выполнив команду:

    sudo blkid
    
Восстановление через сеть#
С помощью netcat (nc)#

Выполните шаги:

  1. На компьютере, на котором восстанавливаются данные запустите инструмент nc. Инструмент будет получать данные через порт номер 1024 и передавать полученные данные архиватору tar для распаковки. Архиватор tar при этом получает данные через стандартный ввод (stdin) (параметр f с указанием тире вместо имени файла). Параметр -C /tmp указывает каталог, в который будут распаковываться полученные данные (/tmp). Команда:

    nc -l 1024 |  tar -xvpzf - -C /tmp
    
  2. На компьютере, на котором хранится архив передайте архив через стандартный ввод-вывод инструменту nc. Команда:

    cat backup.tar.gz | nc -q 0 {IP-адрес} {Порт}
    
С помощью SSH#

Пример команды:

cat ssh_backup.tar.gz  |  ssh {IP-адрес} "tar -xvpzf - -C /tmp"
Сценарий проверки корректности работы с мандатными атрибутами#

Пример сценария копирования и восстановления с сохранением мандатных атрибутов и проверкой корректности восстановления:

# !/bin/bash

dir="/test_dir"
mac_cat_file="/etc/parsec/mac_categories"
mac_lev_file="/etc/parsec/mac_levels"
secure="/parsecfs/unsecure_setxattr"
u=`id -u -n`

red=$(tput setaf 1)
green=$(tput setaf 2)
coff=$(tput sgr0)

test_result="${green}TEST PASS${coff}\n"

mv $mac_cat_file $mac_cat_file.bak
> $mac_cat_file
usercat -a 10 cat_10

mv $mac_lev_file $mac_lev_file.bak
> $mac_lev_file
for i in 0 1 2 3; do
userlev -a $i Уровень_$i
done

mkdir $dir
pdpl-file 3:0:10:ccnr $dir

for l in lvl1 lvl2 lvl3; do
mkdir $dir/$l
done

for num in 1 2 3; do
pdpl-file $num:0:10:ccnr $dir/lvl$num
done

for d in lvl1 lvl2 lvl3; do
for f in 1 2 3; do
touch $dir/$d/file$f
done
done

pdpl-file 1:0:0 $dir/lvl1/file2
pdpl-file 1:0:10 $dir/lvl1/file3
pdpl-file 1:0:10 $dir/lvl2/file2
pdpl-file 2:0:10 $dir/lvl2/file3
pdpl-file 1:0:10 $dir/lvl3/file1
pdpl-file 2:0:10 $dir/lvl3/file2
pdpl-file 3:0:10 $dir/lvl3/file3

setfaud -R -m o:ocx:ocx $dir
setfaud -d -m o:udn:udn $dir/lvl1

setfacl -R -m u:$u:rwx $dir

tar --xattrs --acls -cvzf $dir.tar $dir &> /dev/null
rm -r $dir

echo 1 > $secure
execaps -c 0x1000 -- tar --xattrs --acls --xattrs-include=security.{PDPL,AUDIT,DEF_AUDIT} \
-xvf $dir.tar -C / &> /dev/null

echo 0 > $secure

pdp-ls -Md $dir | grep "Уровень_3:Низкий:cat_10:ccnr" &> /dev/null
check_dir=$(echo $?)
if [ $check_dir == 0 ]; then
printf "${green}PDPL on dir restored normaly${coff}\n"
else
test_result="${red}TEST FAIL!\n${coff}"
printf "${red}PDPL on dir not restored!${coff}\n"
fi

pdp-ls -Md $dir/lvl1 | grep "Уровень_1:Низкий:cat_10:ccnr" &> /dev/null
check_sdir1=$(echo $?)
if [ $check_sdir1 == 0 ]; then
printf "${green}PDPL on subdir 1 lvl restored normaly${coff}\n"
else
test_result="${red}TEST FAIL!${coff}\n"
printf "${red}PDPL on subdir 1 lvl not restored!${coff}\n"
fi

pdp-ls -Md $dir/lvl2 | grep "Уровень_2:Низкий:cat_10:ccnr" &> /dev/null
check_sdir2=$(echo $?)
if [ $check_sdir2 == 0 ]; then
printf "${green}PDPL on subdir 2 lvl restored normaly${coff}\n"
else
test_result="${red}TEST FAIL!${coff}\n"
printf "${red}PDPL on subdir 2 lvl not restored!${coff}\n"
fi

pdp-ls -Md $dir/lvl3 | grep "Уровень_3:Низкий:cat_10:ccnr" &> /dev/null
check_sdir3=$(echo $?)
if [ $check_sdir3 == 0 ]; then
printf "${green}PDPL on subdir 3 lvl restored normaly${coff}\n"
else
test_result="${red}TEST FAIL!${coff}\n"
printf "${red}PDPL on subdir 3 lvl not restored!${coff}\n"
fi

pdp-ls -Md $dir/lvl1/file3 | grep "Уровень_1:Низкий:cat_10" &> /dev/null
check_file1=$(echo $?)
if [ $check_file1 == 0 ]; then
printf "${green}PDPL on subfile 1 lvl restored normaly${coff}\n"
else
test_result="${red}TEST FAIL!${coff}\n"
printf "${red}PDPL on subfile 1 lvl not restored!${coff}\n"
fi

pdp-ls -Md $dir/lvl2/file3 | grep "Уровень_2:Низкий:cat_10" &> /dev/null
check_file2=$(echo $?)
if [ $check_file2 == 0 ]; then
printf "${green}PDPL on subfile 2 lvl restored normaly${coff}\n"
else
test_result="${red}TEST FAIL!${coff}\n"
printf "${red}PDPL on subfile 2 lvl not restored!${coff}\n"
fi

pdp-ls -Md $dir/lvl3/file3 | grep "Уровень_3:Низкий:cat_10" &> /dev/null
check_file3=$(echo $?)
if [ $check_file3 == 0 ]; then
printf "${green}PDPL on subfile 3 lvl restored normaly${coff}\n"
else
test_result="${red}TEST FAIL!${coff}\n"
printf "${red}PDPL on subfile 3 lvl not restored!${coff}\n"
fi
getfaud $dir 2> /dev/null | grep o:oxc:oxc &> /dev/null
check_dir_aud=$(echo $?)
if [ $check_dir_aud == 0 ]; then
printf "${green}AUDIT on dir restored normaly${coff}\n"
else
test_result="${red}TEST FAIL!${coff}\n"
printf "${red}AUDIT on dir not restored!${coff}\n"
fi

getfaud $dir/lvl1 2> /dev/null | grep o:oxc:oxc &> /dev/null
check_sdir1_aud=$(echo $?)
if [ $check_sdir1_aud == 0 ]; then
printf "${green}AUDIT on subdir lvl1 restored normaly${coff}\n"
else
test_result="${red}TEST FAIL!${coff}\n"
printf "${red}AUDIT on subdir lvl1 not restored!${coff}\n"
fi

getfaud $dir/lvl2 2> /dev/null | grep o:oxc:oxc &> /dev/null
check_sdir2_aud=$(echo $?)
if [ $check_sdir2_aud == 0 ]; then
printf "${green}AUDIT on subdir lvl2 restored normaly${coff}\n"
else
test_result="${red}TEST FAIL!${coff}\n"
printf "${red}AUDIT on subdir lvl2 not restored!${coff}\n"
fi

getfaud $dir/lvl3 2> /dev/null | grep o:oxc:oxc &> /dev/null
check_sdir3_aud=$(echo $?)
if [ $check_sdir3_aud == 0 ]; then
printf "${green}AUDIT on subdir lvl3 restored normaly${coff}\n"
else
test_result="${red}TEST FAIL!${coff}\n"
printf "${red}AUDIT on subdir lvl3 not restored!${coff}\n"
fi

getfaud $dir/lvl1 2> /dev/null | grep o:udn:udn &> /dev/null
check_def_aud=$(echo $?)
if [ $check_def_aud == 0 ]; then
printf "${green}AUDIT DEFAULT restored normaly${coff}\n"
else
printf "${red}AUDIT DEFAULT not restored!${coff}\n"
fi

getfaud $dir/lvl1/file3 2> /dev/null | grep o:oxc:oxc &> /dev/null
check_sfile1_aud=$(echo $?)
if [ $check_sfile1_aud == 0 ]; then
printf "${green}AUDIT on subfile lvl1 restored normaly${coff}\n"
else
test_result="${red}TEST FAIL!${coff}\n"
printf "${red}AUDIT on subfile lvl1 not restored!${coff}\n"
fi

getfaud $dir/lvl2/file3 2> /dev/null | grep o:oxc:oxc &> /dev/null
check_sfile2_aud=$(echo $?)
if [ $check_sfile2_aud == 0 ]; then
printf "${green}AUDIT on subfile lvl2 restored normaly${coff}\n"
else
test_result="${red}TEST FAIL!${coff}\n"
printf "${red}AUDIT on subfile lvl2 not restored!${coff}\n"
fi


getfaud $dir/lvl3/file3 2> /dev/null | grep o:oxc:oxc &> /dev/null
check_sfile3_aud=$(echo $?)
if [ $check_sfile3_aud == 0 ]; then
printf "${green}AUDIT on subfile lvl3 restored normaly${coff}\n"
else
test_result="${red}TEST FAIL!${coff}\n"
printf "${red}AUDIT on subfile lvl3 not restored!${coff}\n"
fi

getfacl $dir 2> /dev/null | grep user:$u:rwx &> /dev/null
check_dir_acl=$(echo $?)
if [ $check_dir_acl == 0 ]; then
printf "${green}ACL on dir restored normaly${coff}\n"
else
test_result="${red}TEST FAIL!${coff}\n"
printf "${red}ACL on dir not restored!${coff}\n"
fi

getfacl $dir/lvl1 2> /dev/null | grep user:$u:rwx &> /dev/null
check_sdir1_acl=$(echo $?)
if [ $check_sdir1_acl == 0 ]; then
printf "${green}ACL on subdir lvl1 restored normaly${coff}\n"
else
test_result="${red}TEST FAIL!${coff}\n"
printf "${red}ACL on subdir lvl1 not restored!${coff}\n"
fi

getfacl $dir/lvl2 2> /dev/null | grep user:$u:rwx &> /dev/null
check_sdir2_acl=$(echo $?)
if [ $check_sdir2_acl == 0 ]; then
printf "${green}ACL on subdir lvl2 restored normaly${coff}\n"
else
test_result="${red}TEST FAIL!${coff}\n"
printf "${red}ACL on subdir lvl2 not restored!${coff}\n"
fi

getfacl $dir/lvl3 2> /dev/null | grep user:$u:rwx &> /dev/null
check_sdir3_acl=$(echo $?)
if [ $check_sdir3_acl == 0 ]; then
printf "${green}ACL on subdir lvl3 restored normaly${coff}\n"
else
test_result="${red}TEST FAIL!${coff}\n"
printf "${red}ACL on subdir lvl3 not restored!${coff}\n"
fi

getfacl $dir/lvl1/file3 2> /dev/null | grep user:$u:rwx &> /dev/null
check_sfile1_acl=$(echo $?)
if [ $check_sfile1_acl == 0 ]; then
printf "${green}ACL on subfile lvl1 restored normaly${coff}\n"
else
test_result="${red}TEST FAIL!${coff}\n"
printf "${red}ACL on subfile lvl1 not restored!${coff}\n"
fi

getfacl $dir/lvl2/file3 2> /dev/null | grep user:$u:rwx &> /dev/null
check_sfile2_acl=$(echo $?)
if [ $check_sfile2_acl == 0 ]; then
printf "${green}ACL on subfile lvl2 restored normaly${coff}\n"
else
test_result="${red}TEST FAIL!${coff}\n"
printf "${red}ACL on subfile lvl2 not restored!${coff}\n"
fi

getfacl $dir/lvl3/file3 2> /dev/null | grep user:$u:rwx &> /dev/null
check_sfile3_acl=$(echo $?)
if [ $check_sfile3_acl == 0 ]; then
printf "${green}ACL on subfile lvl3 restored normaly${coff}\n"
else
test_result="${red}TEST FAIL!${coff}\n"
printf "${red}ACL on subfile lvl3 not restored!${coff}\n"
fi

rm -r $dir*
mv $mac_cat_file.bak $mac_cat_file
mv $mac_lev_file.bak $mac_lev_file

echo
printf "$test_result"

exit 0
RSYNC#

Инструмент rsync является наиболее сложным инструментом и включает в свой состав инструмент rsync и службу rsync.service, обеспечивающую удаленный доступ для копирования.

Может применяться для локального и удаленного копирования.

В отличие от tar, копирует дерево файлов в дерево файлов и не позволяет сжать полученные копии.

Пакет не устанавливается по умолчанию при установке ОС, однако входит в зависимости многих других пакетов (например, системы контроля версий git и subversion, система резервного копирования luckyBackup, система контейнерной изоляции уровня ОС LXC), поэтому может быть установлен автоматически при их установке.

Инструмент обеспечивает очень много возможностей, в том числе:

  • распараллеливание операций при копировании;

  • сжатие при копировании по сети;

  • инкрементное копирование, в том числе копирование только измененных частей файлов;

  • копирование удалений файлов;

  • возобновление прерванного копирования;

  • сохранение нескольких «снимков».

При автоматической установке служба rsync.service также устанавливается, но автоматически не запускается и требует настройки.

Несмотря на отсутствие запущенной службы rsync.service, удаленное копирование по сети можно выполнять через SSH.

Создание копии#

По аналогии с примером для инструмента tar, пример локального копирования корневой файловой системы в каталог /backup:

sudo /usr/sbin/execaps -c 0x1000 -- sudo rsync -a --xattrs --acls --exclude=/proc --exclude=/lost+found --exclude=/backup --exclude=/mnt --exclude=/sys --exclude=/parsecfs / /backup

Значения параметров:

Параметр

Значение

-a

Параметр, задающий режим архивирования. Подразумевает следующие параметры: -r - рекурсивное копирование дерева файлов -l - копировать симлинки как симлинки -p - сохранять права доступа -t - сохранять время модификации -g - сохранять группы -o - сохранять владельцев -D - сохранять файлы устройств и специальные файлы

–xattrs -X

Включить поддержку расширенных атрибутов файлов

–acls -A

Включить поддержку списков контроля доступа (POSIX Access Control Lists, ACL)

–exclude

Исключить объекты из копирования. В частности, исключить из копирования необходимо сам каталог архива.

/

Источник данных для копирование (в данном случае - корневой каталог)

/backup

Объект, в который осуществляется копирование

Примечание:

Правила задания имен каталогов. Рассмотрим два каталога SRC и DST, причем SRC содержит подкаталог SUB (т.е. SRC/SUB/) и сравним варианты копирования.

При использовании простой команды копирования cp разницы в результатах работы между командами cp -a SRC DST и cp -a SRC/ DST не будет: будет создана структура DST/SRC/SUB.

Однако результатом команды rsync -a SRC DST будет DST/SRC/SUB. А результатом команды rsync -a SRC/ DST будет DST/SUB.

Разница между командами – в символе / в конце имени каталога-источника.

Простейший пример для удаленного копирования отличается только объектом, в который осуществляется копирование (в примере – копирование с использованием SSH на хост host.astradomain.ru под именем пользователя admin в каталог ~admin/backup/):

sudo rsync -a --exclude=/proc --exclude=/lost+found --exclude=/mnt --exclude=/sys/ / admin@host.astradomain.ru:backup

Для подобного копирования служба rsync.service на компьютере-получателе не нужна, достаточно работающей службы ssh.

При этом автоматически используются алгоритмы защитного преобразования данных, встроенные в SSH.

Внимание!

При таком копировании атрибуты доступа к копиям будут установлены неверно, копии будут принадлежать пользователю admin на компьютере-получателе, мандатные атрибуты установлены не будут.

Сохранение атрибутов файлов#

Внимание!

Данный пример работает только на файловых системах, поддерживающих расширенные атрибуты файлов и разрешающих запись пользовательских атрибутов. Файловая система Ext4 (рекомендуется к использованию) и большинство современных файловых систем соответствуют этим условиям по умолчанию. Файловые системы Ext2/Ext3 должны быть смонтированы с дополнительной опцией монтирования user_xattr.

Более продвинутый пример удаленного копирования с сохранением атрибутов файлов независимо от их валидности в целевой ОС:

sudo rsync -a --X --A --exclude=/proc --exclude=/lost+found --exclude=/mnt --exclude=/sys --exclude=/parsecfs -M --fake-super / / admin@host.astradomain.ru:backup

Примечание:

В примере применены ранее описанные атрибуты --xattrs и --acls (в краткой форме -X и -A), и добавлен новый атрибут -M, передающий следующий атрибут удаленному компьютеру. В данном случае удаленному компьютеру передается параметр --fake-super, заставляющий удаленный компьютер сохранять невалидные атрибуты доступа файлов в расширенных атрибутах (extended attributes) этих файлов. Т.е. если на принимающем компьютере rsync не может установить атрибуты файла (потому что на принимающем компьютере нет пользователя и/или группы с таким идентификатором, или потому, что rsync запущен от имени пользователя, не имеющего права выставлять такие атрибуты), то файлу-копии будут выставлены атрибуты пользователя, от имени которого запущен на принимающем компьютере rsync, а реальные атрибуты будут сохранены в расширенных атрибутах файла-копии.

В старых руководствах по rsync часто встречается устаревший вариант сохранения атрибутов, переопределяющий вызов удаленного экземпляра rsync как --rsync-path="rsync --fake-super" или даже --rsync-path="sudo rsync --fake-super". В настоящее время использование команды -M --fake-super является предпочтительным вариантом, а использование sudo крайне нежелательно с точки зрения безопасности.

Вызов rsync на принимающем компьютере происходит от имени и с правами пользователя, осуществившего вход в SSH. Хорошей практикой является создание для этой цели специально назначенного пользователя с ограниченными правами.

Для полностью корректной работы приведенных примеров под ОС Astra Linux Special Edition должна быть определена политика предоставления мандатной привилегии PARSEC_CAP_UNSAFE_SETXATTR удаленному экземпляру rsync.

Восстановление#

Для восстановления достаточно выполнить команду, поменяв местами источник и назначение (и не забыв установить привилегию на изменение мандатных атрибутов, подробности см. в примере к инструменту tar):

echo 1 | sudo tee /parsecfs/unsecure_setxattr
/usr/sbin/execaps -c 0x1000 -- sudo rsync -a --xattrs --acls /backup/ /
echo 0 | sudo tee /parsecfs/unsecure_setxattr

Для восстановления копий, сделанных с помощью опции --fake-super следует также использовать эту опцию:

sudo rsync -a --X --A -M --fake-super / admin@host.astradomain.ru:backup /
Сценарий проверки корректности работы с мандатными атрибутами#

Пример сценария копирования и восстановления с сохранением мандатных атрибутов и проверкой корректности восстановления:

# !/bin/bash
dpkg -l rsync &> /dev/null
if [ $? != 0 ]; then
printf "Installing rsync...\n"
apt-get install rsync &> /dev/null
fi

dir="/test_dir"
mac_cat_file="/etc/parsec/mac_categories"
mac_lev_file="/etc/parsec/mac_levels"
secure="/parsecfs/unsecure_setxattr"
dir_bak="/test_dir_bak"
u=`id -u -n`

red=$(tput setaf 1)
green=$(tput setaf 2)
coff=$(tput sgr0)

test_result="${green}TEST PASS${coff}\n"

mv $mac_cat_file $mac_cat_file.bak
> $mac_cat_file
usercat -a 10 cat_10

mv $mac_lev_file $mac_lev_file.bak
> $mac_lev_file
for i in 0 1 2 3; do
userlev -a $i Уровень_$i
done

mkdir $dir
pdpl-file 3:0:10:ccnr $dir

for l in lvl1 lvl2 lvl3; do
mkdir $dir/$l
done

for num in 1 2 3; do
pdpl-file $num:0:10:ccnr $dir/lvl$num
done

for d in lvl1 lvl2 lvl3; do
for f in 1 2 3; do
touch $dir/$d/file$f
done
done

pdpl-file 1:0:0 $dir/lvl1/file2
pdpl-file 1:0:10 $dir/lvl1/file3
pdpl-file 1:0:10 $dir/lvl2/file2
pdpl-file 2:0:10 $dir/lvl2/file3
pdpl-file 1:0:10 $dir/lvl3/file1
pdpl-file 2:0:10 $dir/lvl3/file2
pdpl-file 3:0:10 $dir/lvl3/file3

setfaud -R -m o:ocx:ocx $dir

setfacl -R -m u:$u:rwx $dir

echo 1 > $secure

rsync -rptgoAX $dir/ $dir_bak &> /dev/null

echo 0 > $secure

pdp-ls -Md $dir_bak | grep "Уровень_3:Низкий:cat_10:ccnr" &> /dev/null
check_dir=$(echo $?)
if [ $check_dir == 0 ]; then
printf "${green}PDPL on dir restored normaly${coff}\n"
else
test_result="${red}TEST FAIL!\n${coff}"
printf "${red}PDPL on dir not restored!${coff}\n"
fi

pdp-ls -Md $dir_bak/lvl1 | grep "Уровень_1:Низкий:cat_10:ccnr" &> /dev/null
check_sdir1=$(echo $?)
if [ $check_sdir1 == 0 ]; then
printf "${green}PDPL on subdir 1 lvl restored normaly${coff}\n"
else
test_result="${red}TEST FAIL!${coff}\n"
printf "${red}PDPL on subdir 1 lvl not restored!${coff}\n"
fi

pdp-ls -Md $dir_bak/lvl2 | grep "Уровень_2:Низкий:cat_10:ccnr" &> /dev/null
check_sdir2=$(echo $?)
if [ $check_sdir2 == 0 ]; then
printf "${green}PDPL on subdir 2 lvl restored normaly${coff}\n"
else
test_result="${red}TEST FAIL!${coff}\n"
printf "${red}PDPL on subdir 2 lvl not restored!${coff}\n"
fi

pdp-ls -Md $dir_bak/lvl3 | grep "Уровень_3:Низкий:cat_10:ccnr" &> /dev/null
check_sdir3=$(echo $?)
if [ $check_sdir3 == 0 ]; then
printf "${green}PDPL on subdir 3 lvl restored normaly${coff}\n"
else
test_result="${red}TEST FAIL!${coff}\n"
printf "${red}PDPL on subdir 3 lvl not restored!${coff}\n"
fi

pdp-ls -Md $dir_bak/lvl1/file3 | grep "Уровень_1:Низкий:cat_10" &> /dev/null
check_file1=$(echo $?)
if [ $check_file1 == 0 ]; then
printf "${green}PDPL on subfile 1 lvl restored normaly${coff}\n"
else
test_result="${red}TEST FAIL!${coff}\n"
printf "${red}PDPL on subfile 1 lvl not restored!${coff}\n"
fi

pdp-ls -Md $dir_bak/lvl2/file3 | grep "Уровень_2:Низкий:cat_10" &> /dev/null
check_file2=$(echo $?)
if [ $check_file2 == 0 ]; then
printf "${green}PDPL on subfile 2 lvl restored normaly${coff}\n"
else
test_result="${red}TEST FAIL!${coff}\n"
printf "${red}PDPL on subfile 2 lvl not restored!${coff}\n"
fi

pdp-ls -Md $dir_bak/lvl3/file3 | grep "Уровень_3:Низкий:cat_10" &> /dev/null
check_file3=$(echo $?)
if [ $check_file3 == 0 ]; then
printf "${green}PDPL on subfile 3 lvl restored normaly${coff}\n"
else
test_result="${red}TEST FAIL!${coff}\n"
printf "${red}PDPL on subfile 3 lvl not restored!${coff}\n"
fi
getfaud $dir_bak 2> /dev/null | grep o:oxc:oxc &> /dev/null
check_dir_aud=$(echo $?)
if [ $check_dir_aud == 0 ]; then
printf "${green}AUDIT on dir restored normaly${coff}\n"
else
test_result="${red}TEST FAIL!${coff}\n"
printf "${red}AUDIT on dir not restored!${coff}\n"
fi

getfaud $dir_bak/lvl1 2> /dev/null | grep o:oxc:oxc &> /dev/null
check_sdir1_aud=$(echo $?)
if [ $check_sdir1_aud == 0 ]; then
printf "${green}AUDIT on subdir lvl1 restored normaly${coff}\n"
else
test_result="${red}TEST FAIL!${coff}\n"
printf "${red}AUDIT on subdir lvl1 not restored!${coff}\n"
fi

getfaud $dir_bak/lvl2 2> /dev/null | grep o:oxc:oxc &> /dev/null
check_sdir2_aud=$(echo $?)
if [ $check_sdir2_aud == 0 ]; then
printf "${green}AUDIT on subdir lvl2 restored normaly${coff}\n"
else
test_result="${red}TEST FAIL!${coff}\n"
printf "${red}AUDIT on subdir lvl2 not restored!${coff}\n"
fi

getfaud $dir_bak/lvl3 2> /dev/null | grep o:oxc:oxc &> /dev/null
check_sdir3_aud=$(echo $?)
if [ $check_sdir3_aud == 0 ]; then
printf "${green}AUDIT on subdir lvl3 restored normaly${coff}\n"
else
test_result="${red}TEST FAIL!${coff}\n"
printf "${red}AUDIT on subdir lvl3 not restored!${coff}\n"
fi

getfaud $dir_bak/lvl1/file3 2> /dev/null | grep o:oxc:oxc &> /dev/null
check_sfile1_aud=$(echo $?)
if [ $check_sfile1_aud == 0 ]; then
printf "${green}AUDIT on subfile lvl1 restored normaly${coff}\n"
else
test_result="${red}TEST FAIL!${coff}\n"
printf "${red}AUDIT on subfile lvl1 not restored!${coff}\n"
fi

getfaud $dir_bak/lvl2/file3 2> /dev/null | grep o:oxc:oxc &> /dev/null
check_sfile2_aud=$(echo $?)
if [ $check_sfile2_aud == 0 ]; then
printf "${green}AUDIT on subfile lvl2 restored normaly${coff}\n"
else
test_result="${red}TEST FAIL!${coff}\n"
printf "${red}AUDIT on subfile lvl2 not restored!${coff}\n"
fi

getfaud $dir_bak/lvl3/file3 2> /dev/null | grep o:oxc:oxc &> /dev/null
check_sfile3_aud=$(echo $?)
if [ $check_sfile3_aud == 0 ]; then
printf "${green}AUDIT on subfile lvl3 restored normaly${coff}\n"
else
test_result="${red}TEST FAIL!${coff}\n"
printf "${red}AUDIT on subfile lvl3 not restored!${coff}\n"
fi

getfacl $dir_bak 2> /dev/null | grep user:$u:rwx &> /dev/null
check_dir_acl=$(echo $?)
if [ $check_dir_acl == 0 ]; then
printf "${green}ACL on dir restored normaly${coff}\n"
else
test_result="${red}TEST FAIL!${coff}\n"
printf "${red}ACL on dir not restored!${coff}\n"
fi

getfacl $dir_bak/lvl1 2> /dev/null | grep user:$u:rwx &> /dev/null
check_sdir1_acl=$(echo $?)
if [ $check_sdir1_acl == 0 ]; then
printf "${green}ACL on subdir lvl1 restored normaly${coff}\n"
else
test_result="${red}TEST FAIL!${coff}\n"
printf "${red}ACL on subdir lvl1 not restored!${coff}\n"
fi

getfacl $dir_bak/lvl2 2> /dev/null | grep user:$u:rwx &> /dev/null
check_sdir2_acl=$(echo $?)
if [ $check_sdir2_acl == 0 ]; then
printf "${green}ACL on subdir lvl2 restored normaly${coff}\n"
else
test_result="${red}TEST FAIL!${coff}\n"
printf "${red}ACL on subdir lvl2 not restored!${coff}\n"
fi

getfacl $dir_bak/lvl3 2> /dev/null | grep user:$u:rwx &> /dev/null
check_sdir3_acl=$(echo $?)
if [ $check_sdir3_acl == 0 ]; then
printf "${green}ACL on subdir lvl3 restored normaly${coff}\n"
else
test_result="${red}TEST FAIL!${coff}\n"
printf "${red}ACL on subdir lvl3 not restored!${coff}\n"
fi

getfacl $dir_bak/lvl1/file3 2> /dev/null | grep user:$u:rwx &> /dev/null
check_sfile1_acl=$(echo $?)
if [ $check_sfile1_acl == 0 ]; then
printf "${green}ACL on subfile lvl1 restored normaly${coff}\n"
else
test_result="${red}TEST FAIL!${coff}\n"
printf "${red}ACL on subfile lvl1 not restored!${coff}\n"
fi

getfacl $dir_bak/lvl2/file3 2> /dev/null | grep user:$u:rwx &> /dev/null
check_sfile2_acl=$(echo $?)
if [ $check_sfile2_acl == 0 ]; then
printf "${green}ACL on subfile lvl2 restored normaly${coff}\n"
else
test_result="${red}TEST FAIL!${coff}\n"
printf "${red}ACL on subfile lvl2 not restored!${coff}\n"
fi

getfacl $dir_bak/lvl3/file3 2> /dev/null | grep user:$u:rwx &> /dev/null
check_sfile3_acl=$(echo $?)
if [ $check_sfile3_acl == 0 ]; then
printf "${green}ACL on subfile lvl3 restored normaly${coff}\n"
else
test_result="${red}TEST FAIL!${coff}\n"
printf "${red}ACL on subfile lvl3 not restored!${coff}\n"
fi

rm -r $dir*
mv $mac_cat_file.bak $mac_cat_file
mv $mac_lev_file.bak $mac_lev_file

echo
printf "$test_result"

exit 0
Настройка и применение rsync.service#

Внимание!

С учетом того, что работа службы rsyncd (rsync.service) осуществляется без защитного преобразования данных, использовать эту службу следует с осторожностью: либо в доверенной защищенной сети, либо для передачи данных, уже подвергнутых защитному преобразованию.

В принципе, для решения большинства задач копирования достаточно изложенных выше приемов работы через SSH без использования rsync.service.

Служба rsync.service может оказаться полезна:

  • для копирования очень больших объемов информации, так как сервер rsync.service может локально определить, какую информацию копировать;

  • для работы со слабыми процессорами, так как отсутствие защитного преобразования данных снижает нагрузку на процессор (хотя, при необходимости, защитное преобразование данных можно отключить и при использовании ssh);

Для использования rsync.service следует:

  1. Разрешить запуск службы, заменив в файле /etc/default/rsync значение параметра RSYNC_ENABLE=false на RSYNC_ENABLE=true.

  2. Создать и заполнить файл конфигурации /etc/rsyncd.conf, например:

    max connections = 10
    exclude = lost+found/ /tmp/
    dont compress   = *.gz *.tgz *.zip *.z *.Z *.rpm *.deb *.bz *.rar *.7z *.mp3 *.jpg
    
    [data1]
      path = /data1/
      comment = Public folders
      read only = yes
      list = yes
      auth users = rsync_d1
      secrets file = /etc/rsyncd.scrt
      hosts allow = localhost {IP-адрес-1} {IP-адрес-2}
      hosts deny = *
    

    где:

    max connections = 10

    Максимальное количество одновременных подключений

    exclude = lost+found/ /tmp/

    Список каталогов, которые не нужно копировать

    dont compress = *.gz *.tgz *.zip *.z *.Z *.rpm *.deb *.bz *.rar *.7z *.mp3 *.jpg

    Список файлов, которые не нужно сжимать при передаче (которые уже сжаты)

    [data1]

    Заголовок описания секции данных (таких секций может быть несколько)

    path = /data1/

    Путь к месту хранения данных

    comment = Public folders

    Комментарий

    read only = yes

    Запрет на переписывание данных

    list = yes

    Разрешение на просмотр каталога данных

    auth users = user1 user2

    Список авторизованных пользователей

    secrets file = /etc/rsyncd.scrt

    Файл с именами и паролями

    hosts allow = localhost {IP-адрес-1} {IP-адрес-2}

    Список адресов, с которых разрешен доступ

    hosts deny = *

    Список адресов, с которых доступ запрещен

  3. Создать файл с адресами и паролями (в данном примере - /etc/rsyncd.scrt):

    user1:password1
    user2:password2
    backup:password3
    

    В целях безопасности рекомендуется ограничить доступ к этому файлу:

    sudo chmod 600 /etc/rsyncd.scrt
    
  4. Запустить сервис:

    sudo systemctl start rsync
    
  5. Доступ к серверу rsync осуществляется точно так же, как и доступ через SSH, единственное различие - в использовании «двойного двоеточия», указывающего, что нужно использовать протокол rsync:

    sudo rsync -a  user1@host.astradomain.ru::data1 /tmp/
    

Копирование конфигурации СУБД Pangolin#

Под копирование конфигурации СУБД в Pangolin понимается копирование конфигурационных файлов, в зависимости от типа конфигурации.

Определить конфигурацию можно с помощью команды:

SHOW installer.cluster_type;

Ответ для standalone:

┌─────────────────────────────────┐
│     installer.cluster_type      │
├─────────────────────────────────┤
│ standalone-postgresql-pgbouncer │
└─────────────────────────────────┘
(1 row)

Ответ для кластера:

┌────────────────────────────────┐
│      installer.cluster_type    │
├────────────────────────────────┤
│ cluster-patroni-etcd-pgbouncer │
└────────────────────────────────┘
(1 row)

Файлы, подлежащие резервному копированию:

  • для PostgreSQL:

    • с Pangolin Manager: /etc/pangolin-manager/postgres.yml;

    • без Pangolin Manager: $PGDATA/postgresql.conf и $PGDATA/pg_hba.conf, где $PGDATA/pgdata/06/data (для 6 версии Pangolin);

  • для Pangolin Pooler (pgbouncer):

    • конфигурационный файл: /etc/pangolin-pooler/pangolin-pooler.ini;

    • исполняемый файл (с версии Pangolin 6.1.2): /opt/pangolin-pooler/bin/pangolin-pooler;

  • для DCS (etcd):

    • конфигурационный файл: /etc/etcd/etcd.conf;

  • утилита перешифрования:

    • конфигурационный файл: /etc/postgres/enc_util.cfg;

    • исполняемый файл: /opt/pangolin-common/bin/pangolin-auth-reencrypt;

  • в каталоге /etc/postgres/:

    • хранилище паролей (файл enc_utils_auth_settings.cfg);

    • файл с параметрами оборудования и сетевыми интерфейсами (файл enc_params.cfg.postgres и enc_params.cfg.kmadmin_pg);

    • настройки подключения к KMS (файл enc_connection_settings.cfg);

  • для восстановления утилиты из резервной копии необходимо хранить набор файлов:

    • конфигурационный файл утилиты (enc_util.cfg);

    • файл с параметрами оборудования и сетевыми интерфейсами (enc_params.cfg.postgres и enc_params.cfg.kmadmin_pg);

    • файлы с зашифрованными параметрами подключения к БД (все что перечислено в конфигурационном файле утилиты enc_util.cfg):

      • /etc/postgres/enc_connection_settings.cfg;

      • /etc/postgres/enc_connection_settings_cert.cfg;

      • /etc/postgres/kms_static_params.cfg;

      • /pg_ssl/intermediate/server.p12.cfg;

      • /pg_ssl/intermediate/patroni_server.p12.cfg;

      • /etc/postgres/enc_utils_auth_settings.cfg;

      • /etc/pangolin-manager/postgres.yml;

      • pg_hba.conf.

Архитектура#

Концептуальная архитектура Pangolin в части резервного копирования#

Концептуальная архитектура Pangolin в части резервного копирования

Схема процесса создания резервной копии Pangolin#

Схема процесса создания резервной копии Pangolin

Табличное описание процесса#

Наименование шага

Входной документ

Описание

Исполнитель

Характер изменений

Продолжительность

Выходной документ

ИТ-система

Переход к шагу

010 Инициация создания резервной копии

Инициация создания резервной копии по расписанию либо вручную по запросу

Инженер СРК или по расписанию

В зависимости от размера БД

СРК

020

020 Исполнение скрипта определяющего роль сервера

Исполнение заранее заданного скрипта, определяющего роль сервера в кластере Pangolin и запускающего необходимую спецификацию копирования

Автоматически

СРК

030

030 Исполнение pre-exec скриптов

Выполнение заранее заданных скриптов на целевом узле до создания резервной копии

Автоматически

Снятие резервной копии в локальный каталог резервных копий с помощью pg_probackup

СРК Pangolin

040

040 Копирование файлов БД

Копирует каталог Pangolin на серверы СРК, вносит информацию о резервной копии в Каталог

Автоматически

СРК

050

050 Копирование файлов WAL

Копирование архива файлов WAL на серверы СРК

Автоматически

Резервная копия БД

СРК

060

060 Исполнение post-exec скриптов

Выполнение заранее заданных скриптов на целевом узле после завершения копирования резервной копии

Автоматически

Удаление локальной резервной копии с помощью pg_probackup

СРК

070

070 Завершение резервного копирования

Завершение резервного копирования

Автоматически

СРК

Схема процесса восстановление Pangolin из резервной копии#

Схема процесса создания резервной копии Pangolin

Табличное описание процесса#

Наименование шага

Входной документ

Описание

Исполнитель

Характер изменений

ИТ-система

Переход к шагу

010 Инициация восстановления

Запрос операции восстановления

Инженер эксплуатации

Service Manager

020 или 025

020 Выбор экземпляра Pangolin и версии резервной копии для восстановления

Выбор Pangolin для восстановления и версии резервной копии для восстановления

Инженер СРК

СРК

030

025 Выбор КТС и версии резервной копии для восстановления

Выбор КТС для восстановления и версии резервной копии для восстановления

Инженер СРК

СРК

030

030 Проверка доступности носителей и устройств для восстановления

Проверка доступности копий и данных для восстановления

Автоматически

СРК

040

040 Установка параметров процесса восстановления

Выбор допустимой нагрузки на сеть, а также уровня логирования при восстановлении

Инженер СРК

СРК

050 или 060

050 Исполнение preexec скриптов

Выполнение preexec-скриптов

Автоматически

При необходимости

СРК

060

060 Копирование файлов резервной копии на узел

Копирование файлов резервной копии и архива WAL с серверов СРК на целевую систему в локальный каталог копий

Автоматически

СРК

070 или 080

070 Исполнение postexec скриптов

Выполнение postexec-скриптов

Автоматически

При необходимости

СРК

080

080 Запуск восстановления БД

Использование восстановление из локального каталога копий с помощью pg_probackup

Автоматически

Pangolin

090 или 100 или 110

090 Обновление ключа TDE

Администратор БД производит следующие действия:
- получает из резервной копии метку мастер-ключа, актуального на момент резервного копирования;
- получает из KMS мастер-ключ, актуальный на момент backup;
- получает из KMS мастер-ключ, актуальный на текущий момент;
- загружает ключи шифрования из резервной копии, перешифровав их

Администратор БД

Pangolin

110

100 Настройка параметров recovery_conf в файла Pangolin Manager

Настройка recovery_conf секции для успешного восстановления БД

Администратор БД

Pangolin

110

110 Запуск Pangolin Manager

Запуск службы Pangolin Manager

Администратор БД

Pangolin

Администрирование#

Настройка#

Проверка установленного расширения и утилит#

Pangolin изначально поставляется со всеми необходимыми установленными расширениями и утилитами для организации резервного копирования.

Проверка наличия расширения pgse_backup :

postgres=# select * from pg_extension where extname = 'pgse_backup';

  oid  |      extname       | extowner | extnamespace | extrelocatable | extversion |   extconfig   | extcondition
-------+--------------------+----------+--------------+----------------+------------+---------------+--------------
 16407 | pgse_backup        |       10 |        16404 | f              | 1.2        |               |
(1 row)

Из вывода видно, что расширение pgse_backup (oid 16407) установлено и готово к использованию.

Внимание!

С Pangolin совместима только та утилита pg_probackup, что идет в составе дистрибутива.

Проверка наличия утилиты pg_probackup:

$ which pg_probackup
/usr/pgsql-se-{version}/bin/pg_probackup

Утилита manage_backup.bin входит в пакет Manage Backup Tools и устанавливается в каталог /opt/pangolin-backup-tools-1.1.0/bin на сервере с БД при интеграции Pangolin c СРК.

Настройка Pangolin для организации резервного копирования#

Установку и настройку необходимых для организации резервного копирования, расширения и утилит выполняет инсталлятор Pangolin в автоматическом режиме:

  1. Устанавливается утилита pg_probackup.

  2. Инициализируется локальный каталог резервных копий:

    pg_probackup init -B $PGBACKUP
    
  3. Определяется копируемый экземпляр (по умолчанию) резервных копий:

    pg_probackup add-instance -B $PGBACKUP -D $PGDATA --instance <название экземпляра>
    
  4. Устанавливаются параметры БД:

    wal_level = replica
    hot_standby = on
    full_pages_writes = on
    archive_mode = always
    archive_command = 'pg_probackup archive-push -B <локальный каталог копий> --instance <экземпляр> --wal-file-path=%p --wal-file-name=%f --compress --overwrite -j 4'
    archive_timeout = 180
    
  5. Добавляются параметры работы pg_probackup:

    pg_probackup set-config -B $PGBACKUP -D $PGDATA --instance <название экземпляра> -d <имя_базы> -h <локальный сервер> -p <локальный порт> -U <имя_пользователя>
    
Интеграция с системой мониторинга#

В системе мониторинга используются следующие метрики:

Метрика

Запрос

Описание

backup completed count

SELECT count(state) FROM backup.history WHERE state = ‘completed’ AND start_time >= (now() - ‘1 day’::interval);

Возвращает количество успешных резервных копий за последние 24 часа

backup failed count

SELECT count(state) FROM backup.history WHERE state = ‘failed’ AND start_time >= (now() - ‘1 day’::interval);

Возвращает количество неуспешных резервных копий за последние 24 часа

backup wal failed count

SELECT count(state) FROM backup.wal_history WHERE state = ‘failed’ AND start_time >= (now() - ‘1 day’::interval);

Возвращает количество неуспешных резервных копий WAL-сессий за последние 24 часа

Если резервная копия снята успешно, то значение backup completed count будет больше 0, а значение backup wal failed count равно 0.

Состояние резервной копии на каждом экземпляре БД свое, поэтому при мониторинге необходимо опросить все узлы кластера, чтобы гарантировано получить самую последнюю резервную копию.

Управление#

Интерфейс просмотра истории резервных копий (РК)#
Просмотр истории полного цикла РК#

Для просмотра истории полного цикла РК создано специальное представление backup.data_history.

backup.data_history берет информацию из локального файла $PGBACKUP/backup_state и выводит его содержимое в виде таблицы:

postgres=# select * from backup.data_history;

 session_id |   state   | tli |       start_time       | start_lsn  |       stop_time        |  stop_lsn  | duration |       stop_walfile
------------+-----------+-----+------------------------+------------+------------------------+------------+----------+--------------------------
 FULL-16    | completed |  54 | 2020-11-13 01:52:22+03 | 4/5A000060 | 2020-11-13 01:52:31+03 | 4/{хеш} | 00:00:09 | {wal_file}
 FULL-16    | completed |  54 | 2020-11-13 01:53:05+03 | 4/5A000060 | 2020-11-13 01:53:11+03 | 4/{хеш} | 00:00:06 |{wal_file}

Где:

  • session_id - id сессии;

  • state - состояние сессии;

  • tli - timeline снятой копии;

  • start_time - начало выполнения сессии;

  • start_lsn - позиция WAL-сегмента при переходе БД в режим снятия РК;

  • stop_time - конец выполнения сессии;

  • stop_lsn - позиция WAL-сегмента при выходе БД из режима снятия РК;

  • duration - длительность сессии (end_time - start_time);

  • stop_walfile - конечный WAL-архив.

Просмотр истории РК промежуточных WAL#

Для просмотра истории резервных копий промежуточных WAL создано специальное представление backup.wal_history:

postgres=# select * from backup.wal_history ;
session_id |   state   |       start_time       |       stop_time        | duration |  info
------------+-----------+------------------------+------------------------+----------------
WAL-5      | completed | 2020-11-09 16:11:02+03 | 2020-11-09 16:11:04+03 | 00:00:02 |  [{"tli": 40, "parent_tli": 0, "switchpoint": "0/0", "min_segn
o": {хеш}, "max_segno": {хеш}, "n_segments": 11, "size": 955436, "zratio": 193.16, "status": "ok", "lost_s
egments": []}]

Где:

  • session_id - id сессии СРК;

  • state - состояние сессии;

  • start_time - начало выполнения сессии;

  • stop_time - конец выполнения сессии;

  • duration - длительность сессии (end_time - start_time);

  • info - информация о хранящихся на диске архивах WAL (собирается на старте копирования с помощью pg_probackup).

В поле info помещается номер стартового и конечного архивов WAL. Если на диске отсутствуют промежуточные архивы — будет выведена ошибка, и в поле info.lost_segments будут записаны потерянные файлы.

Для мониторинга связанных сессий PGDATA и WAL используется представление backup.history. Оно учитывает представления backup.data_history и backup.wal_history. Состояние completed выставляется только тогда, когда для сессии PGDATA существует успешно завершенная сессия WAL, скопировавшая необходимый архив WAL (поле data_history.stop_walfile).

postgres=# select * from backup.history ;

session_id  |         state          | tli |       start_time       | start_lsn  |       stop_time        |  stop_lsn  | duration
------------+------------------------+-----+------------------------+------------+------------------------+------------+----------
FULL-5     | completed              |  40 | 2020-11-09 16:36:09+03 | 2/50000028 | 2020-11-09 16:46:59+03 | 2/5103C430 | 00:10:50
FULL-5     | completed              |  40 | 2020-11-09 16:47:01+03 | 2/53000028 | 2020-11-09 16:47:36+03 | 2/53000108 | 00:00:35
Автоматическая очистка истории старых резервных копий#

В файле backup_state хранится состояние нескольких резервных копий (по умолчанию последние 6).

Размер хранимой истории задается параметром утилиты manage_backup.bin: --rotate-history N - количество успешных (completed) резервных копий, хранимых в истории (0 - история не удаляется).

История сессий WAL удаляется автоматически, удаляются все записи старше самой старой сессии полного резервного копирования. Таким образом, история содержит все сессии WAL, связанные с текущими сессиями полного копирования.

Ручная очистка истории резервных копий#

Если файлы с историей резервных копий содержат данные в некорректном формате (например, в результате проблем с дисками), представления backup.*_history не смогут их прочитать. В таком случае будет выведена ошибка:

postgres=# select * from backup.history;
ERROR:  invalid input syntax for type json
DETAIL:  history file "/pgarclogs/05/backup_state" might be corrupted
HINT:  you may need to clean up all backup history with "SELECT backup.reset_history()" CONTEXT:  PL/pgSQL function backup.read_data_history() line 18 at RAISE

В случае возникновения этой ошибки можно воспользоваться механизмом ручной очистки истории. Для ручной очистки истории предусмотрена функция backup.reset_history(), доступная только администраторам БД:

postgres=# select backup.reset_history();
reset_history
---------------
(1 row)

После выполнения будут очищены сессии DATA и WAL. Также можно вручную удалить файлы /pgarclogs/{version}/backup_state и /pgarclogs/{version}/wal_backup_state или дождаться очередной сессии (DATA/WAL), которая сама очистит некорректные файлы.

Даже если файлы испорчены, сам процесс резервного копирования будет происходить без ошибок. В начале сессии испорченный файл перезапишется автоматически. Состояние старых резервных копий хранится в журнале /pgarclogs/{version}/backup_manager.log.

Если файлов backup_state и wal_backup_state не существует, соответствующие представления выполнятся без ошибок и вернут пустые наборы строк.

Утилита manage_backup.bin#

Утилита имеет следующие ключи:

usage: manage_backup.bin [-h] -B label_dir --host host -p port -d database -U
user [--password password] [--session-timeout sec]
[--start-timeout sec] [--stop-timeout sec]
[--patroni-host patroni_host]
[--patroni-port patroni_port]
[--rotate-history rotate_history] --session-id
session_id
action
Поддержка смещения значения LSN после переноса БД через pg_dump и pg_restore#

При миграции базы данных с помощью связки утилит pg_dump и pg_restore значение LSN в новой базе оказывается меньше, чем в исходной. Если переключить логическую репликацию на новую базу, то изменения не будут реплицироваться, так как для корректной работы логической репликации последовательность LSN должна быть возрастающей.

Для решения этой проблемы в Pangolin реализована утилита psql_set_lsn, которая изменяет значение LSN для указанной базы данных. С ее помощью устанавливается возрастающая последовательность LSN, необходимая для корректной работы логической репликации после переключения на новую базу данных.

Внимание!

Ограничения psql_set_lsn:

  • не работает при включенном TDE;

  • не заполняет память между старым и новым LSN. Таким образом, между старым и новым LSN в WAL-сегменте остается сегмент без записей.

Функциональность доступна для Enterprise-лицензии СУБД Pangolin.

Утилита psql_set_lsn поставляется в составе пакета dbms (серверная часть).

Интерфейс утилиты#

Утилита принимает на вход ключи:

  • -D, --pgdata – директория с данными кластера;

  • -L, --lsn – LSN, который необходимо установить для базы данных строго в шестнадцатеричном формате. Допускается формат LSN в виде 16 шестнадцатеричных цифр или двух групп по 8 шестнадцатеричных цифр, разделенных слешом (допускаются лидирующие нули);

  • -B, --backup-dir – директория для резервной копии изменяемых файлов. По умолчанию сохраняются в PGDATA/psql_set_lsn_backups с таким же именем, как и у оригинальных файлов, но с добавленным суффиксом _backup. Если используется пользовательская директория, она должна быть создана пользователем;

  • -S, --skip-error – игнорирование ошибки создания резервных копий изменяемых файлов (Control File и WAL-segment);

  • -V, --version – версия psql_set_lsn;

  • -h, --help – помощь.

Сценарий использования утилиты#

Внимание!

После смещения LSN необходимо создать полную резервную копию кластера, так как после выполнения смещения, в случае аварийной ситуации, восстановиться из сделанной до смещения LSN резервной копии без потери данных будет невозможно.

Пример использования утилиты psql_set_lsn для изменения значения LSN при миграции данных:

  1. Создайте копию DB1 при помощи утилит pg_dump и pg_restore;

    Сущности на диаграмме:

    • DB1 – первоначальная база данных;

    • relation_1, relation_2, ... , relation_n – отношения в DB1;

    • publication – публикация для отношений relation_1, relation_2, ... , relation_n;

    • replication slot – слот репликации для publication;

    • DB_REP – реплика DB1;

    • subscription – подписка, присоединенная к replication slot;

    • DB2 – копия базы DB1, созданная при помощи pg_dump и pg_restore;

    • lsn_1 - LSN базы DB1;

    • lsn_2 - LSN базы DB2;

    • lsn_rep - LSN базы DB_REP.

  2. Остановите базу DB1 и DB_REP.

    Сущности на диаграмме аналогичны сущностям на диаграмме в пункте 1.

  3. Определите LSN базы DB1, например, при помощи pg_controldata:

    pg_controldata -D <DB1_dir>/data | grep 'Latest checkpoint location';
    

    <DB1_dir> – каталог базы DB1.

  4. При помощи утилиты psql_set_lsn обновите LSN у БД2:

    psql_set_lsn -D <DB2_dir>/data -L lsn_1;
    

    <DB2_dir> – каталог базы DB2.

  5. Запустите базы DB2 и DB_REP.

  6. Убедитесь, что в DB2 есть необходимый слот репликации, если нет, создайте его при помощи pg_create_logical_replication_slot.

  7. Перенаправьте подписку базы DB_REP на базу DB2 при помощи ALTER SUBSCRIPTION.

  8. Выполните рестарт DB2 и DB_REP, если в пункте 6 создавался слот репликации или в пункте 7 переподключалась подписка DB_REP. Изменения базы DB2 должны реплицироваться в базу DB_REP:

Устранение неисправностей#

Ошибки, возникающие в процессе копирования, заносятся в журнал Pangolin, в приложение backup_session и в файл backup_manager.log в каталоге резервного копирования.

При нештатном прерывании процедуры резервного копирования (например, при отключении сервера) может возникнуть ситуация, при которой незавершенная копия останется в промежуточном состоянии. Такая процедура считается неуспешной (эквивалентной failed). В начале следующей сессии резервного копирования такие зависшие состояния будут автоматически переведены в failed.

Сообщения системного журнала опционально в формате вывода поддерживаемом функциональностью.

Безопасность#

Для проведения процедуры резервного копирования в Pangolin существует выделенная роль со следующими разрешениями:

BEGIN;
CREATE ROLE BACKUP_USER WITH LOGIN;
GRANT USAGE ON SCHEMA pg_catalog TO BACKUP_USER;
GRANT EXECUTE ON FUNCTION pg_catalog.current_setting(text) TO BACKUP_USER;
GRANT EXECUTE ON FUNCTION pg_catalog.pg_is_in_recovery() TO BACKUP_USER;
GRANT EXECUTE ON FUNCTION pg_catalog.pg_start_backup(text, boolean, boolean) TO BACKUP_USER;
GRANT EXECUTE ON FUNCTION pg_catalog.pg_stop_backup(boolean, boolean) TO BACKUP_USER;
GRANT EXECUTE ON FUNCTION pg_catalog.pg_create_restore_point(text) TO BACKUP_USER;
GRANT EXECUTE ON FUNCTION pg_catalog.pg_switch_wal() TO BACKUP_USER;
GRANT EXECUTE ON FUNCTION pg_catalog.pg_last_wal_replay_lsn() TO BACKUP_USER;
GRANT EXECUTE ON FUNCTION pg_catalog.txid_current() TO BACKUP_USER;
GRANT EXECUTE ON FUNCTION pg_catalog.txid_current_snapshot() TO BACKUP_USER;
GRANT EXECUTE ON FUNCTION pg_catalog.txid_snapshot_xmax(txid_snapshot) TO BACKUP_USER;
GRANT EXECUTE ON FUNCTION pg_catalog.pg_control_checkpoint() TO BACKUP_USER;
COMMIT;

Где:

BACKUP_USER - пользователь для возможности подключения к СУБД Pangolin со стороны СРК.

Роль BACKUP_USER имеет атрибут LOGIN, тем самым ей разрешена авторизация на сервере Pangolin. По умолчанию после инсталляции в конфигурационной секции pg_hba для роли BACKUP_USER определено правило: host all backup_user 0.0.0.0/0 scram-sha-256.

Пароль для этой роли задается при инсталляции с помощью переменной pg_backup_user_passwd в предустановочном конфигурационном файле custom_file_template.yml. Пароль должен удовлетворять парольной политике Pangolin. После инсталляции хеш пароля хранится в системной таблице pg_authid.

Для обеспечения безопасности критичных данных в резервных копиях в СУБД Pangolin используется прозрачное шифрование данных (TDE) (см. раздел «Прозрачное шифрование»). При включенном механизме шифруются данные, которые находятся в файлах данных, резервных копиях и временных файлах баз данных, а также данные, передаваемые по каналам связи в ходе физической и логической репликации.

Для шифрования сетевого трафика между клиентом и сервером в Pangolin встроена поддержка SSL, по умолчанию ssl = on.

Описание объектов#

Схемы#

CREATE SCHEMA backup;

Таблицы#

Имя столбца

Тип

Описание

name

text

Поле, в котором содержится тип настройки (в данный момент он единственный и называется „dir“)

setting

text

Путь к каталогу на файловой системе, где будут храниться архивы

CREATE TABLE backup.settings(name text, setting text);
INSERT INTO backup.settings(name, setting) VALUES ('dir', '/pgarclogs/' ||
-- get major version (11, 12, ...)
(SELECT split_part((SELECT setting FROM pg_settings WHERE name = 'server_version'), '.', 1)));

Типы#

CREATE TYPE backup.data_history_row_type AS (
session_id text,
state text,
tli integer,
start_time text,
start_lsn text,
stop_time text,
stop_lsn text,
duration text,
stop_walfile text COLLATE "C"
);
CREATE TYPE backup.wal_history_row_type AS (
session_id text,
state text,
start_time text,
stop_time text,
duration text,
info json
);

Функции#

CREATE OR REPLACE FUNCTION backup.read_data_history()
RETURNS SETOF backup.data_history_row_type AS
$$
DECLARE
filename text;
json_data text;
BEGIN
filename := (SELECT setting FROM backup.settings WHERE name = 'dir') || '/backup_state';
json_data := replace(trim(pg_read_file(filename)), e'\n', '');
if (json_data = '') is not false then
return;
end if;

    return QUERY SELECT * FROM json_populate_recordset(null::backup.data_history_row_type, json_data::json);

EXCEPTION
WHEN undefined_file THEN
return;
WHEN invalid_text_representation THEN
RAISE EXCEPTION '%', SQLERRM
USING DETAIL = format('history file "%s" might be corrupted', filename),
HINT = 'you may need to clean up all backup history with "SELECT backup.reset_history()"';
END;
$$
LANGUAGE plpgsql SECURITY DEFINER;
CREATE OR REPLACE FUNCTION backup.read_wal_history()
RETURNS SETOF backup.wal_history_row_type AS
$$
DECLARE
filename text;
json_data text;
BEGIN
filename := (SELECT setting FROM backup.settings WHERE name = 'dir') || '/wal_backup_state';
json_data := replace(trim(pg_read_file(filename)), e'\n', '');
if (json_data = '') is not false then
return;
end if;

    return QUERY SELECT * FROM json_populate_recordset(null::backup.wal_history_row_type, json_data::json);

EXCEPTION
WHEN undefined_file THEN
return;
WHEN invalid_text_representation THEN
RAISE EXCEPTION '%', SQLERRM
USING DETAIL = format('history file "%s" might be corrupted', filename),
HINT = 'you may need to clean up all backup history with "SELECT backup.reset_history()"';
END;
$$
LANGUAGE plpgsql SECURITY DEFINER;
CREATE OR REPLACE FUNCTION backup.reset_history()
RETURNS void AS
$x$
DECLARE
dir text := (SELECT setting FROM backup.settings WHERE name = 'dir');
data_dir text := dir || '/backup_state';
wal_dir text := dir || '/wal_backup_state';
BEGIN
EXECUTE format('COPY (SELECT '''') TO %L', data_dir);
EXECUTE format('COPY (SELECT '''') TO %L', wal_dir);
END;
$x$
LANGUAGE plpgsql SECURITY DEFINER;

Представления#

Представление backup.data_history – просмотр истории полного цикла РК. Берет информацию из локального файла $PGBACKUP/backup_state и выводит его содержимое в виде таблицы.

Имя столбца

Тип

Описание

session_id

text

Уникальный идентификатор сессии

state

text

Состояние сессии

tli

integer

Номер линии времени снятой копии

start_time

text

Начало выполнения сессии

start_lsn

text

Позиция WAL сегмента при переходе БД в режим снятия РК

stop_time

text

Конец выполнения сессии

stop_lsn

text

Позиция WAL сегмента при выходе БД из режима снятия РК

duration

text

Длительность сессии (stop_time - start_time)

stop_walfile

text

Конечный WAL архив

CREATE VIEW backup.data_history AS
SELECT
s.session_id,
s.state,
s.tli,
TO_TIMESTAMP(s.start_time, 'YYYY-MM-DD HH24:MI:SS') as start_time,
s.start_lsn,
TO_TIMESTAMP(s.stop_time, 'YYYY-MM-DD HH24:MI:SS') as stop_time,
s.stop_lsn,
TO_TIMESTAMP(s.stop_time, 'YYYY-MM-DD HH24:MI:SS')
- TO_TIMESTAMP(s.start_time, 'YYYY-MM-DD HH24:MI:SS') as duration,
s.stop_walfile
FROM backup.read_data_history() AS s;

Представление backup.wal_history – для просмотра истории резервных копий (РК), промежуточных WAL.

Имя столбца

Тип

Описание

session_id

text

Уникальный идентификатор сессии

state

text

Состояние сессии

start_time

text

Начало выполнения сессии

stop_time

text

Конец выполнения сессии

duration

text

Длительность сессии (stop_time - start_time)

info

json

Информация о хранящихся на диске архивах WAL (собирается на старте копирования с помощью pg_probackup) В поле info помещается номер стартового и конечного архивов WAL. Если на диске отсутствуют промежуточные архивы — будет выведена ошибка, и в поле info.lost_segments будут записаны потерянные файлы

CREATE VIEW backup.wal_history AS
SELECT
s.session_id,
s.state,
TO_TIMESTAMP(s.start_time, 'YYYY-MM-DD HH24:MI:SS') as start_time,
TO_TIMESTAMP(s.stop_time, 'YYYY-MM-DD HH24:MI:SS') as stop_time,
TO_TIMESTAMP(s.stop_time, 'YYYY-MM-DD HH24:MI:SS')
- TO_TIMESTAMP(s.start_time, 'YYYY-MM-DD HH24:MI:SS') as duration,
s.info
FROM backup.read_wal_history() AS s;

Представление backup.history – для просмотра состояния резервных копий (РК).

Имя столбца

Тип

Описание

session_id

text

Уникальный идентификатор сессии

state

text

Состояние сессии

tli

integer

Номер линии времени снятой копии

start_time

text

Начало выполнения сессии

start_lsn

text

Позиция WAL сегмента при переходе БД в режим снятия РК

stop_time

text

Конец выполнения сессии

stop_lsn

text

Позиция WAL сегмента при выходе БД из режима снятия РК

duration

text

Длительность сессии (stop_time - start_time)

CREATE VIEW backup.history AS
SELECT
d.session_id,
-- $PGDATA has been successfully backed up, look for a valid WAL backup
CASE WHEN d.state = 'completed' THEN
COALESCE(
-- WAL backup done successfully -> mark full backup record as 'completed'
(SELECT 'completed' FROM backup.wal_history w
WHERE
w.state = 'completed' AND
w.start_time >= d.stop_time AND
d.stop_walfile >= w.info -> d.tli::text ->> 'min_segno' AND
d.stop_walfile <= w.info -> d.tli::text ->> 'max_segno' LIMIT 1),
-- WAL backup has not been completed yet, but WAL session was started -> show this in our history
(SELECT 'wal_backup_started' FROM backup.wal_history w
WHERE
w.state = 'started' AND
w.start_time >= d.stop_time AND
d.stop_walfile >= w.info -> d.tli::text ->> 'min_segno'::text COLLATE "C" AND
d.stop_walfile <= w.info -> d.tli::text ->> 'max_segno'::text COLLATE "C" LIMIT 1),
-- WAL backup has not been started (or some WAL session failed) -> show that we are currently waiting for a session
'waiting_for_wal_backup')
ELSE d.state END as state,
d.tli,
d.start_time,
d.start_lsn,
d.stop_time,
d.stop_lsn,
d.duration
FROM backup.data_history d;

Развертывание на КТС#

Ниже перечислены операции, которые должны быть выполнены при развертывании на КТС, на которых будут располагаться БД. Данные действия выполняются в автоматическом режиме при развертывании инсталлятором.

  1. Создайте директорию PGBACKUP: /pgbackup/13.

  2. Установите pg_probackup.

  3. Создайте локальный каталог резервных копий: pg_probackup-13 init -B $PGBACKUP. В случае, если каталог не пустой, операция завершится с ошибкой, поэтому перед установкой каталог должен быть очищен.

  4. Определите копируемый экземпляр резервных копий: pg_probackup-13 add-instance -B $PGBACKUP -D $PGDATA --instance <название экземпляра>.

  5. Установите параметры БД:

    wal_level = replica
    hot_standby = on
    full_pages_writes = on
    archive_mode = always
    archive_command = 'pg_probackup-13 archive-push -B <локальный каталог копий> --instance <экземпляр> --wal-file-path=%p --wal-file-name=%f --compress --overwrite -j 4'
    archive_timeout = 180
    
  6. Добавьте параметры работы pg_probackup: pg_probackup-13 set-config -B $PGBACKUP -D $PGDATA --instance <название экземпляра> -d <имя_базы> -h <локальный сервер> -p <локальный порт> -U <имя_пользователя>.

Ролевая модель#

В силу особенностей работы Data Protector необходима выделенная роль для проведения процедуры резервного копирования со следующими разрешениями:

        BEGIN;
CREATE ROLE masteromni WITH LOGIN;
GRANT USAGE ON SCHEMA pg_catalog TO masteromni;
GRANT EXECUTE ON FUNCTION pg_catalog.current_setting(text) TO masteromni;
GRANT EXECUTE ON FUNCTION pg_catalog.pg_is_in_recovery() TO masteromni;
GRANT EXECUTE ON FUNCTION pg_catalog.pg_start_backup(text, boolean, boolean) TO masteromni;
GRANT EXECUTE ON FUNCTION pg_catalog.pg_stop_backup(boolean, boolean) TO masteromni;
GRANT EXECUTE ON FUNCTION pg_catalog.pg_create_restore_point(text) TO masteromni;
GRANT EXECUTE ON FUNCTION pg_catalog.pg_switch_wal() TO masteromni;
GRANT EXECUTE ON FUNCTION pg_catalog.pg_last_wal_replay_lsn() TO masteromni;
GRANT EXECUTE ON FUNCTION pg_catalog.txid_current() TO masteromni;
GRANT EXECUTE ON FUNCTION pg_catalog.txid_current_snapshot() TO masteromni;
GRANT EXECUTE ON FUNCTION pg_catalog.txid_snapshot_xmax(txid_snapshot) TO masteromni;
GRANT EXECUTE ON FUNCTION pg_catalog.pg_control_checkpoint() TO masteromni;

        COMMIT;

В файле pg_hba.conf необходимо разрешить подключение к кластеру баз данных пользователю с именем masteromni.

Восстановление БД из резервной копии#

Для восстановления необходима новая установка Pangolin, созданная вручную. При наличии доступа к изначальному кластеру, проверить, что полная резервная копия существует:

SELECT * FROM backup.history;

Внимание!

Ниже по тексту используются в качестве параметров clustername и new_clustername. Это общие обозначения, которые необходимо заменить действительными. Получить их можно, например, командой:

etcdctl ls /service

clustername - имя кластера на новом сервере, new_clustername - имя кластера для сервера, с которого снята резервная копия.

system-identifier для файла pg_probackup.conf можно получить на сервере, с которого снята резервная копия командой (clustername в данном случае нужно заменить на имя кластера):

etcdctl get /service/clustername/initialize

Для восстановления БД кластера cluster-patroni-etcd-pgbouncer из резервной копии:

  1. Остановите сервис Pangolin Manager сначала на реплике, потом на лидере:

    sudo systemctl stop pangolin-manager
    
  2. Очистите каталоги data и tablespaces на реплике и лидере:

    rm -rf /pgdata/0{major_version}/data
    rm -rf /pgdata/0{major_version}/tablespaces
    
  3. Очистите хранилище etcd (clustername замените на действительное имя кластера):

    etcdctl rm -r /service/clustername
    
  4. Исправьте конфигурационный файл Pangolin Manager (clustername и new_clustername замените на действительные лидера и реплику, добавьте секцию recovery_conf на лидере):

    scope: new_clustername
    …
    …
    …
    parameters:
    archive_mode: 'always'
    archive_command: '/usr/pgsql-se-{version}/bin/pg_probackup archive-push -B /pgarclogs/{version} --instance new_clustername --wal-file-path=%p --wal-file-name=%f --compress --overwrite -j 4 --batch-size=100'
    …
    …
    …
    wal_sync_method: 'fsync'
    work_mem: '16384kB'
    …
    …
    is_tde_on: 'off'
    recovery_conf:
    recovery_target_timeline: latest
    standby_mode: off
    restore_command: /usr/pgsql-se-{version}/bin/pg_probackup archive-get -B /pgarclogs/04 --instance new_clustername --wal-file-path=%p --wal-file-name=%f -j 4 --batch-size=100
    …
    …
    …
    
  5. Восстановите на новый сервер со старого каталоги /pgarclogs/{version}, /pgdata/{version}/data, /pgdata/{version}/tablespaces.

  6. Скопируйте файл /pgarclogs/{version}/backups/clustername/pg_probackup.conf в /pgarclogs/{version}/backups/new_clustername/pg_probackup.conf и исправьте в нем system-identifier (clustername и new_clustername замените на действительные имена кластеров):

    # Backup instance information
    pgdata = /pgdata/0{major_version}/data
    system-identifier = 6855546122949875180
    xlog-seg-size = 16777216
    # Connection parameters
    pgdatabase = postgres
    pghost = {IP-адрес}
    pgport = {Порт}
    pguser = backup_user
    

    Примечание:

    IP-адрес и порт (pghost и pgport) указаны в качестве примера.

  7. Запустите сервис Pangolin Manager на лидере и убедитесь, что БД запущена и загружаются файлы журналов:

    sudo systemctl start pangolin-manager
    less /pgerrorlogs/clustername/postgresql.log
    
  8. Запустите сервис Pangolin Manager на реплике, дождитесь синхронизации и убедитесь, что кластер перешел в синхронный режим:

    sudo systemctl start pangolin-manager
    patronictl -c /etc/pangolin-manager/postgresql.yml list
    

Восстановление типа инсталляции standalone-patroni-etcd-pgbouncer#

  1. Остановите сервис Pangolin Manager:

    sudo systemctl stop pangolin-manager
    
  2. Очистите каталоги data и tablespaces:

    rm -rf /pgdata/{version}/data
    rm -rf /pgdata/{version}/tablespaces
    
  3. Очистите хранилище etcd (clustername замените на действительное имя кластера):

    etcdctl rm -r /service/clustername
    
  4. Исправьте конфигурационный файл pangolin-manager (clustername и new_clustername замените на действительные, добавьте секцию recovery_conf):

    scope: new_clustername
    parameters:
      archive_mode: 'always'
      archive_command: '/usr/pgsql-se-04/bin/pg_probackup archive-push -B /pgarclogs/{version} --instance new_clustername --wal-file-path=%p --wal-file-name=%f --compress --overwrite -j 4 --batch-size=100'
      wal_sync_method: 'fsync'
      work_mem: '16384kB'
      is_tde_on: 'off'
    recovery_conf:
      standby_mode: off
      restore_command: /usr/pgsql-se-{version}/bin/pg_probackup archive-get -B /pgarclogs/{version} --instance new_clustername --wal-file-path=%p --wal-file-name=%f -j 4 --batch-size=100
    
  5. Восстановите на новый сервер со старого каталоги /pgbackup/0{major_version}, /pgdata/0{major_version}/data, /pgdata/0{major_version}/ts (ЗНО на СРК).

  6. Скопируйте файл /pgbackup/04/backups/clustername/pg_probackup.conf в /pgbackup/0{major_version}/backups/new_clustername/pg_probackup.conf и исправьте в нем system-identifier (clustername и new_clustername замените на действительные имена кластеров):

    # Backup instance information
    pgdata = /pgdata/{version}/data
    system-identifier = 6855546122949875180
    xlog-seg-size = 16777216
    # Connection parameters
    pgdatabase = postgres
    pghost = {IP-адрес}
    pgport = {Порт}
    pguser = backup_user
    
  7. Запустите сервис Pangolin Manager и убедитесь, что БД запустилась и загружаются файлы журналов (в логах отсутствуют ошибки проигрывания WAL-файлов):

    sudo systemctl start pangolin-manager
    less /pgerrorlogs/clustername/postgresql.log
    

Восстановление типа инсталляции standalone-postgresql-only или standalone-postgresql-pgbouncer#

Примечание:

Различий в восстановлении типов кластера standalone-postgresql-only и standalone-postgresql-pgbouncer нет.

  1. Остановите сервис PostgreSQL :

    sudo systemctl stop postgresql.service
    
  2. Очистите каталоги data и tablespaces:

    rm -rf /pgdata/{version}/data
    rm -rf /pgdata/{version}/tablespaces
    
  3. Создайте конфигурационный файл recovery.conf:

    recovery_target_timeline = 'latest'
    restore_command = '/usr/pgsql-se-04/bin/pg_probackup archive-get -B /pgarclogs/{version} --instance new_clustername --wal-file-path=%p --wal-file-name=%f -j 4 --batch-size=100'
    
  4. Восстановите на новый сервер со старых каталогов /pgbackup/{version}, /pgdata/{version}/data, /pgdata/{version}/ts (ЗНО на СРК).

  5. Скопируйте файл /pgbackup/04/backups/clustername/pg_probackup.conf в /pgbackup/04/backups/new_clustername/pg_probackup.conf и исправьте в нем system-identifier (clustername и new_clustername замените на действительные имена кластеров):

    # Backup instance information
    pgdata = /pgdata/{version}/data
    system-identifier = 6855546122949875180
    xlog-seg-size = 16777216
    # Connection parameters
    pgdatabase = postgres
    pghost = {IP-адрес}
    pgport = {Порт}
    pguser = backup_user
    
  6. Запустите сервис PostgreSQL, чтобы убедиться что БД запустилась, и загружаются файлы журналов (в логах отсутствуют ошибки проигрывания WAL-файлов):

    sudo systemctl start postgresql.service
    less /pgerrorlogs
    /clustername/postgresql.log
    

Восстановление сервера реплики из резервной копии#

  1. Остановите сервис pangolin-manager на реплике:

    sudo systemctl stop pangolin-manager
    
  2. Очистите каталоги data и tablespaces на реплике:

    rm -rf /pgdata/{version}/data
    rm -rf /pgdata/{version}/tablespaces
    
  3. Исправьте конфигурационный файл pangolin-manager (добавьте секцию recovery_conf):

    parameters:
      archive_mode: 'always'
      archive_command: '/usr/pgsql-se-04/bin/pg_probackup archive-push -B /pgarclogs/{version} --instance new_clustername --wal-file-path=%p --wal-file-name=%f --compress --overwrite -j 4 --batch-size=100'
      wal_sync_method: 'fsync'
      work_mem: '16384kB'
      is_tde_on: 'off'
    recovery_conf:
      recovery_target_time: latest
      standby_mode: off
      restore_command: /usr/pgsql-se-{version}/bin/pg_probackup archive-get -B /pgarclogs/{version} --instance new_clustername --wal-file-path=%p --wal-file-name=%f -j 4 --batch-size=100
    

    Внимание!

    Вероятно, проигранных WAL-файлов будет недостаточно для того, чтобы догнать ведущий сервер, если нагрузка на ведущий сервер продолжает подаваться. Необходимо запросить внеочередное снятие резервной копии WAL-файлов ведущего сервера, а так же настроить синхронизацию директорий с помощью lsyncd.

  4. Восстановите на новый сервер со старого каталоги /pgbackup/{version}, /pgdata/{version}/data, /pgdata/{version}/ts (ЗНО на СРК).

  5. Запустите сервис pangolin-manager и убедитесь, что БД запустилась и загружаются файлы журналов, дождитесь синхронизации и убедитесь, что кластер перешел в синхронный режим:

    sudo systemctl start pangolin-manager
    less /pgerrorlogs/clustername/postgresql.log
    

Шаблон параметров формирования SRC спецификаций для резервного копирования#

Ниже приведен пример шаблона параметров формирования SRC спецификаций для резервного копирования (файл datalist_serveraXserverb_RUN_PG_FULL.j2, где servera - имя мастера-сервера, serverb - имя реплицирующего сервера):

DATALIST "hostname-serveraXhostname-serverb_RUN_PG_FULL"`
GROUP "DININFRA"
DESCRIPTION "PostgreSQL_SE"
RECONNECT
DYNAMIC 1 1
POSTEXEC "patroni_session_run.sh" -on_host "{{ data_protector_host }}"
DEFAULTS
{
    FILESYSTEM
    {
        -vss    no_fallback
    } -protect days 3
    RAWDISK
    {

    }
}

DEVICE "{{ device }}"
{
}

FILESYSTEM "fqdn-servera" fqdn-serverb:"/"
{
    -trees
        "/etc/opt/omni/client/cell_server"
}

FILESYSTEM "fqdn-serverb" fqdn-serverb:"/"
{
    -trees
        "/etc/opt/omni/client/cell_server"
}

А также шаблон формирования расписания создания резервной копии (файл schedule_serveraXserverb_RUN_PG_FULL.j2, где servera - имя мастер-сервера, serverb - имя реплицирующего сервера):

-full
-every
     -day
     -at {{ (23,0,1,2) |random }}:{{ '%02d' | format( 59 | random | int )}}

Снятие резервной копии с реплики#

Функция резервного копирования позволяет снять с базы данных архивную копию, которую в дальнейшем можно использовать для восстановления. СУБД Pangolin поддерживает создание резервной копии как с лидера, так и с реплики.

Резервное копирование выполняется командой:

PGPASSWORD={backup_pass} pg_probackup backup -B {PGBACKUP} --instance {cluster_name} -b FULL

Восстановление из резервной копии:

pg_probackup restore -B {PGBACKUP} --instance {cluster_name} --recovery-target='latest

Процедуры резервного копирования на главном сервере и на копии принципиально идентичны.

Мониторинг блокировок#

Для оперативного мониторинга заблокированных объектов предусмотрен отдельный инструмент psql_lockmon.

Механизм отслеживания блокировок представляет собой набор представлений, позволяющий проводить оперативный мониторинг блокировок в разрезе:

  • заблокированных объектов;

  • типов блокировок;

  • параметров сессии, которая заблокировала объект (при наличии прав);

  • длительности сессий, запросов, ожидания блокировок, смены статуса (при наличии прав);

  • текста последнего запроса в сессии (при наличии прав);

  • дерева блокировок, при наличии очереди заблокированных объектов.

Поставка механизма отслеживания блокировок производится в виде расширения psql_lockmon.

Предусмотрена автоматизация развертывания решения на уровне специализированного сценария (custom.yml). Решение по умолчанию устанавливается в БД пользователя и в шаблонную БД.

Параметры управления легкими блокировками#

Параметры позволяют управлять легкими блокировками (LWLock) на высоконагруженных системах для повышения производительности в следующих сценариях нагрузки:

  • редкие пишущие запросы и чрезмерно частые читающие запросы;

  • запросы с большим числом таблиц: партиционированные таблицы, таблицы с большим числом индексов, объединение таблиц с помощью оператора JOIN;

  • запросы, сопровождающиеся частым обращением к буферному кешу для чтения страниц из файловой системы, записи страниц в файловую систему, вытеснения страниц из буферного кеша.

Включение функциональности#

Задание параметров осуществляется в конфигурационных файлах СУБД Pangolin (postgres.conf для standalone, postgres.yml для cluster), или в командной строке при запуске сервера. Список GUC-параметров управления легкими блокировками:

  • lwlock_shared_limit;

  • fastpath_num_locks;

  • log2_num_lock_partitions;

  • log2_num_buf_partitions.

Примечание:

После изменения параметра lwlock_shared_limit, для применения значения, достаточно выполнить процесс перечитывания параметров СУБД Pangolin (reload). Изменение fastpath_num_locks, log2_num_lock_partitions и log2_num_buf_partitions требует обязательного перезапуска сервера СУБД Pangolin (restart).

GUC-параметр lwlock_shared_limit#

В СУБД Pangolin для работы с разделяемыми структурами данных, например с хеш-таблицей, используются легкие блокировки (LWLock). Имеются два режима: исключительный (для изменения данных, exclusive) и разделяемый (только для чтения, shared). Разделяемый режим позволяет одновременно многим процессам читать одни и те же данные, если в этот момент нет процессов, изменяющих эти данные. Как только пишущий процесс взял exclusive-блокировку, читающие процессы выстраиваются за ним в очередь. Если к моменту попытки получения exclusive-блокировки, удерживается shared-блокировка, то другие читающие процессы проходят вне очереди, продлевая время ожидания блокировки пишущих процессов.

Эта особенность очереди может привести к отказу в обслуживании при большом числе параллельно выполняющихся читающих запросов и редких пишущих. Пишущий процесс может надолго, если не вечно, зависнуть на захвате в исключительном режиме одной из легких блокировок транша LWLock:BufferMapping. Транш LWLock:BufferMapping состоит из 128 отдельных легких блокировок, каждая из которых защищает свою часть хеш-таблицы, позволяющей найти буфер в кеше по номеру блока в файловой системе. Интенсивная read-only нагрузка вытесняет из очереди пишущие процессы, которым требуется добавить в хеш-таблицу новый блок.

Для решения данной проблемы введен новый GUC-параметр lwlock_shared_limit. Параметр определяет количество последовательно запрашиваемых shared-блокировок, по достижении которого включается «честный» режим. В этом режиме запросы shared-блокировок становятся в очередь, а не получают блокировку немедленно, что позволяет избежать подавления exclusive-блокировок. Когда очередь доходит до exclusive-блокировки, процесс, владеющий этой блокировкой, отключает «честный» режим. При небольших значениях этого параметра exclusive-блокировки будут получаться гораздо быстрее, но могут возникнуть значительные издержки. С увеличением этого значения снижаются издержки, но уменьшается и ускорение. Имеет смысл использовать, если увеличение log2_num_lock_partitions не улучшает ситуации.

Диапазон значений: от 0 до 16383.

Значение по умолчанию: 0 («честный» режим отключен).

Рекомендуемое значение на высокой нагрузке: очень зависит от профиля нагрузки (в большинстве случаев можно использовать значение по умолчанию, в определенных ситуациях можно поднять до 10-20).

GUC-параметр log2_num_lock_partitions#

При планировании и выполнении запросов устанавливаются тяжелые блокировки на объекты БД, участвующие в запросе, а по завершении транзакции эти блокировки снимаются. Информация о тяжелых блокировках хранится в хеш-таблице, расположенной в общей памяти сервера. Хеш-таблица менеджера блокировок поделена на 16 частей, доступ к каждой из которых защищен своей легкой блокировкой (транш LWLock:LockManager). На современных многоядерных системах с высокой степенью параллельности и большой нагрузкой 16 частей может оказаться недостаточно, если в запросе участвует более 16 объектов БД. В этом случае неизбежны коллизии: хеши, вычисленные по идентификаторам разных объектов БД, ссылаются на одну и ту же часть таблицы, что, в свою очередь, приводит к большой конкуренции за легкую блокировку, отвечающую за доступ к этой части хеш-таблицы. Поскольку захват блокировки осуществляется в исключительном режиме, коллизии хешей повышают вероятность ожидания процессов на событии LWLock:LockManager.

Для снижения влияния коллизий введен новый GUC-параметр log2_num_lock_partitions. Параметр позволяет настроить число частей, на которые будет поделена общая таблица блокировок, и, соответственно, количество легких блокировок в транше LWLock:LockManager. Значение параметра представляет степень, в которую нужно возвести число 2 (2^log2_num_lock_partitions), для получения фактического количества частей хеш-таблицы.

Увеличение количества секций относительно значения по умолчанию снижает конкуренцию при доступе к секциям структуры и может быть использовано при решении проблем с ожиданиями на LWLock:LockManager.

Диапазон значений: от 4 (16 частей) до 8 (256 частей)

Значение по умолчанию: 4 (16 частей).

Рекомендуемое значение на высокой нагрузке: 7.

GUC-параметр fastpath_num_locks#

Для уменьшения нагрузки на разделяемую хеш-таблицу менеджера блокировок (LWLock:LockManager) применяется подход, называемый fast-path locking (блокировка объекта БД по быстрому пути). Fast-path-блокировка объекта БД возможна при выполнении следующих условий:

  • блокировка захватывается на отношение (таблица, индекс, представление и пр.);

  • запрашиваются менее конфликтующие режимы тяжелой блокировки, допускающие одновременное изменение данных в таблице (не конфликтуют между собой): AccessShareLock, RowShareLock, RowExclusiveLock;

  • отсутствуют транзакции, заблокировавшие таблицу в более конфликтующем режиме: ShareLock, ShareRowExclusiveLock, ExclusiveLock, AccessExclusiveLock;

  • текущей транзакцией используется менее 16 слотов с информацией о блокировках отношений.

Каждая транзакция может использовать fast-path-блокировку только для 16 тяжелых блокировок отношений. Все дополнительные блокировки должны использовать разделяемую хеш-таблицу менеджера блокировок. Информация о менее конфликтующих блокировках, полученных по fast-path, хранится в разделяемой памяти, но конкуренция за этот участок возникает не так часто, как за хеш-таблицу менеджера блокировок. Обычно доступ к этой области памяти осуществляет только процесс, выполняющий запрос, поэтому можно рассматривать этот участок, как локальный для процесса. Исключением является случай, когда в одной транзакции уже взята менее конфликтующая блокировка на объект, а в другой захватывается более конфликтующая блокировка на тот же объект. Процесс с более конфликтующей блокировкой будет переносить информацию о менее конфликтующей блокировке другого процесса в общую хеш-таблицу менеджера блокировок, а для этого ему потребуется заблокировать доступ к памяти с fast-path-блокировками другого процесса. В сценариях нагрузки, когда более конфликтующие блокировки на объекты берутся достаточно редко, за счет использования fast-path-блокировок можно получить значительный прирост производительности.

Для снижения частоты использования разделяемой хеш-таблицы менеджера блокировок (LWLock:LockManager) введен новый GUC-параметр fastpath_num_locks. Параметр определяет число слотов в памяти каждого из обслуживающих процессов (бэкендов) для хранения информации о fast-path-блокировках на объекты БД.

Диапазон значений: от 16 до 10000.

Значение по умолчанию – 16. Максимальное значение – 10000.

Рекомендуемое значение на высокой нагрузке: 64 - 128.

GUC-параметр log2_num_buf_partitions#

В СУБД Pangolin страницы отношений хранятся в буферном кеше. Он располагается в общей памяти сервера и доступен всем процессам. Когда менеджеру буферов требуется прочитать страницу, он сначала пытается найти ее в буферном кеше. Для быстрого поиска нужного буфера используется хеш-таблица Shared Buffer Lookup Table, хранящая номера буферов.

Для увеличения гранулярности хеш-таблица поделена на 128 частей (бакетов/корзин), доступ к каждой из которых защищается своей отдельной легкой блокировкой.

Эти легкие блокировки объединены в транш блокировок LWLock::BufferMapping для данной хеш-таблицы. Перед обращением к хеш-таблице процесс должен захватить легкую блокировку, на которую выпал ключ хеширования: идентификатор файла отношения, тип слоя и номер страницы внутри файла этого слоя. Блокировка захватывается в двух режимах: в разделяемом режиме - для чтения и в исключительном - для изменений.

В большинстве сценариев обращения к хеш-таблице происходят очень активно, поэтому эта блокировка становится «узким местом». На современных многоядерных системах число бакетов 128 оказывается недостаточным из-за высокой конкуренции за доступ к отдельному бакету.

Для решения описанной проблемы используйте GUC-параметр log2_num_buf_partitions для установки числа бакетов хеш-таблицы и, соответственно, количества легких блокировок в транше LWLock:BufferMapping. Увеличение значения параметра при интенсивной нагрузке позволит снизить вероятность ожидания процессов на событии LWLock:BufferMapping за счет увеличения гранулярности блокировок. Значение параметра представляет степень, в которую нужно возвести число 2, для получения фактического количества частей хэш-таблицы.

Диапазон значений: от 7 (128 частей) до 16 (65536 частей)

Значение по умолчанию: 7 (128 частей).

Рекомендуемое значение на высокой нагрузке: 10-12.

Отключение функциональности#

Отключение производится путем установки параметров в значение по умолчанию:

  • lwlock_shared_limit = 0;

  • log2_num_lock_partitions = 4;

  • fastpath_num_locks = 16;

  • log2_num_buf_partitions = 7.

Управление учетными записями#

Учетные записи пользователей и технические учетные записи создаются, удаляются и изменяются администраторами безопасности и администраторами Pangolin.

Разрешения для учетных записей регулируются политиками, которые определяют права доступа той или иной роли к объектам базы данных.

Парольные политики описываются в документе «Список PL/SQL функций продукта», раздел «Парольные политики» (документ доступен в личном кабинете).

Разграничение доступа к данным#

В этом разделе описываются механизмы разграничения доступа к данным (включая функции маскирования, хеширования и т.п).

Управление доступом на уровне ролей (RBAC)#

Система ограничивает доступ пользователей к объектам БД в зависимости от их роли и привилегий, которые назначены для этой роли.

Подробнее в разделе «Ролевая модель и права доступа».

Row level security#

Механизм ограничения доступа пользователей к отдельным строкам в таблицах.

Защита от привилегированных пользователей#

В Pangolin используется механизм защиты данных от привилегированных пользователей, построенный на принципе разделения ролей.

В стандартном PostgreSQL привилегированные пользователи имеют доступ к объектам БД и настройкам подключения:

  • администраторы БД имеют произвольный доступ к любым пользовательским данным, что может привести к утечкам конфиденциальной информации;

  • администраторы ОС могут менять настройки БД таким образом, чтобы получать доступ к пользовательским данным, что тоже ведет к утечкам.

В Pangolin Администраторы БД и ОС теряют возможность самостоятельно управлять некоторыми параметрами и перестают иметь полный доступ ко всем объектам БД.

Внимание!

При включенном механизме защиты от привилегированных пользователей прямая модификация записей в системных каталогах, относящихся к защищаемым объектам, запрещена.

Имеется опасность свободного использования расширения pageinspect и схожих с ним на БД с включенной защитой от привилегированных пользователей, в связи с тем что pageinspect позволяет посмотреть расшифрованные данные и не учитывает защиту от привилегированных пользователей.

В дополнение к роли суперпользователя, которая есть в стандартной версии PostgreSQL, в Pangolin можно создать специальную роль Администратора безопасности (АБ).

АБ – независимый администратор, не обладающий особыми правами в операционной системе (в том числе не имеющий прав Linux-пользователя postgres) и не имеющий доступа к объектам БД. Внутри БД роль Администратора безопасности является особенной — она не может быть изменена суперпользователем. Таким образом, ни один из пользователей не может единолично получить доступ к конфиденциальным данным или изменить важные для безопасности настройки БД и права доступа.

Администратор безопасности создается при инициализации кластера, либо существующим администратором безопасности через функцию pm_grant_security_admin.

Примечание:

Для модификации защиты и предоставления прав доступа доступны только объекты, расположенные в базе, к которой осуществлено подключение.

В случае если необходимо выделить права доступа к какому-то конкретному объекту в защищенной схеме, этот объект ставится под индивидуальную защиту. Настройка доступа к такому объекту происходит без учета защиты схемы, в которой этот объект расположен.

Ниже описаны основные функции.

Помещение объекта под защиту#

Для защиты пользовательских данных, хранимых в объектах базы, можно поставить объект под защиту с помощью функции pm_protect_object, например:

SELECT pm_protect_object('role', 'u1');

При включенной защите от привилегированных пользователей функция pm_protect_object при помещении под защиту объекта типа «роль» выполняет завершение открытых сессий указанного пользователя, исходно открытых другой ролью (случаи set role, set session authorization), где роль выступает как session_user либо как current_user, если исходный пользователь не имеет права на переключение на эффективную роль сессии в соответствии с текущим состоянием каталогов безопасности.

Снятие защиты с объекта#

В случае, если защита более не требуется, она может быть снята вызовом функции pm_unprotect_object, например:

SELECT pm_unprotect_object('table','ext.t1');

Получение доступа к защищенному объекту#

При включенной защите от привилегированных пользователей функция вывода объекта из-под защиты pm_unprotect_object не снимает защиту с администраторов безопасности, до исключения их из роли sec_admin_role, и групповой роли администраторов безопасности sec_admin_role, поднимая ошибку с сообщением «Can’t remove protection for a security administrator’s role».

Получить список всех объектов, находящихся под защитой#

Чтобы получить список всех объектов, находящихся под защитой, нужно вызвать функцию pm_get_protected_objects.

pm_get_protected_objects()

При включенной защите от привилегированных пользователей функция pm_get_protected_objects возвращает в результате выполнения поля:

  • state OID - состояние защиты объекта. Не NULL означает приостановленную защиту объекта;

  • staterole OID - роль для которой изменено состояние защиты объекта.

Доступ к защищенному объекту#

Доступ к объекту, находящемуся под защитой, запрещен всем пользователям, включая владельца и суперпользователя.

Для осуществления доступа к таким объектам создаются политики доступа через функцию pm_make_policy, и наполняются правилами доступа к объекту (какие действия над объектом разрешены для выполнения).

Пример создания политики:

SELECT pm_make_policy('pol1');

Функция pm_grant_to_policy добавляет правило в политику, например:

SELECT pm_grant_to_policy('pol1', 'table', 'ext.t1', array['select','update']::name[]);

Обратите внимание, что выдача прав на действия update, delete или insert одновременно с отсутствием выданных прав на действие select все равно позволит косвенным образом получить доступ к содержимому таблицы.

Так право на delete позволит выполнить запрос вида BEGIN; DELETE FROM mytable RETURNING *; ROLLBACK;, который по смыслу эквивалентен SELECT * FROM mytable;.

Назначение политики пользователю#

Политика может быть назначена пользователю с помощью функции pm_assign_policy_to_user. Он получит разрешение на выполнение действий над защищенными объектами согласно правилам назначенной политики.

Пример назначения политики пользователю:

SELECT pm_assign_policy_to_user('u1', 'pol1');

Пользователю может быть назначено любое количество политик, и они могут содержать правила доступа к различным объектам.

Изъятие выданных прав доступа#

Изъятие ранее выданных прав доступа может осуществляться двумя способами:

  • вызовом функции pm_unassign_policy_from_user (единовременный отзыв всех правил политики), например:

    SELECT pm_unassign_policy_from_user('u1','pol1');
    
  • удалением конкретных правил из указанной политики при помощи функции pm_revoke_from_policy, например:

    SELECT pm_revoke_from_policy('pol1', 'function', 'public.f1', array['call', 'drop', 'alter']::name[]);
    

Помещение всех объектов схемы под защиту#

Тип объектов schema помещается под защиту функциями интерфейса администратора безопасности. При этом все объекты, находящиеся в схеме, автоматически считаются защищенными. Операции изменения и удаления непосредственно самой защищенной схемы могут быть выданы через настройку политик функциями интерфейса администратора безопасности.

Функциональность наполнения политик доступа правилами, разрешающими выполнение действий не над конкретным объектом, а над типом объектов в защищенной схеме, использует ту же функцию pm_grant_to_policy, что и при работе с защитой конкретных объектов, однако, имеет отличный синтаксис для параметра, задающего объект:

SELECT pm_grant_to_policy('имя_политики',  'тип_объекта', 'имя_схемы.*', array['действие1', ..., 'действиеN']::name[]);

Примечание:

Символ * после имени схемы означает применимость этого правила ко всем объектам заданного типа в данной схеме, как к существующим на момент определения правила, так и ко вновь добавляемым в данную схему.

Пример обобщенного правила для действия SELECT над всеми таблицами в защищенной схеме myschema:

SELECT pm_grant_to_policy('schema_objects_policy', 'table', 'myschema.*', array['select']::name[]);

Объект в защищенной схеме может находиться под индивидуальной защитой. В этом случае настройка доступа к нему производится без учета защиты схемы в которой объект расположен.

Предоставление доступа ко всем объектам защищенной схемы#

Исходя из ранее созданных политик и логики приложения, определите необходимость отдельной политики для предоставления доступа к защищенной схеме. В случае необходимости создайте новые политики доступа к защищенным объектам (pm_make_policy). Затем наполните политику правилами доступа (pm_grant_to_policy). Для этого добавьте в политику правила доступа для всех таблиц (партиций, представлений, функций) схемы (см. пример и примечание в предыдущем подразделе). С помощью команды pm_assign_policy_to_user, назначьте наполненную правилами доступа политику пользователям.

Предоставление доступа к объекту в защищенной схеме#

Для предоставления доступа к отдельному объекту в защищенной схеме необходимо определить тип защиты объекта, если:

  • объект под защитой — политики, разрешающие доступ к объекту, содержат правила доступа только к данному объекту БД;

  • объект под защитой через схему — доступ к объекту предоставляется политиками, содержащими правила доступа ко всем объектам данного типа в схеме.

После определения типа защиты необходимо наполнить политику правилами, при этом, если:

  • объект под защитой: наполните политику правилами доступа к конкретному объекту;

  • объект под защитой через схему: наполните политику правилами доступа ко всем объектам данного типа, находящимся в защищенной схеме.

В случае предоставления доступа к объекту в защищенной схеме необходимо назначить политику с правами доступа на выполнение действий над объектом пользователю БД.

Перенос объекта из защищенной схемы#

Перенос объектов из защищенной схемы в другую невозможен, так как нет гарантии сохранения согласованности правил доступа к переносимому объекту. Таким образом, при необходимости переноса объекта в другую схему с сохранением защиты этого объекта, переносимый объект должен быть помещен под индивидуальную защиту, а правила доступа должны быть настроены индивидуально для переносимого объекта. При достаточности правил доступа целевой схемы (если она под защитой) для типа объектов, соответствующего типу перенесенного объекта, индивидуальная защита с объекта может быть снята.

Обращение к объекту БД#

Выполнение запроса, содержащего обращение к объекту БД, происходит, если имеются права на доступ к объекту или на доступ к типу объектов защищенной схемы.

Механизм защиты данных проверяет выполнение хотя бы одного из двух условий:

  • нахождение запрашиваемого объекта под защитой и наличие у субъекта (пользователя) разрешений на выполнение действия над объектом БД;

  • нахождение схемы, содержащей запрашиваемый объект, под защитой и наличие у субъекта (пользователя) разрешений на выполнение действия над данным типом объектов БД.

Если проверка пройдена и есть права на доступ, запрашивающей стороне будет возвращен результат выполнения запроса. В случае отсутствия прав на доступ, запрос завершится ошибкой.

Параметры настройки, управляемые администраторами безопасности через KMS в режиме защищенного конфигурирования, находятся в таблице документа «Параметры, настраиваемые через KMS» (доступен в личном кабинете).

Назначить пользователю политики администратора безопасности#

Функция pm_grant_security_admin назначает пользователю политики администратора безопасности.

Формат:

pm_grant_security_admin(role_name name)

Входные параметры:

  • role_name (name) — имя пользователя.

Пример:

Команда:

SELECT pm_grant_security_admin('u1');

При включенной защите от привилегированных пользователей функция pm_grant_security_admin:

  • проверяет пользовательскую роль на наличие опции SUPERUSER или вхождение в любую роль, отличную от sec_admin_role. При наличии такой опции или роли, поднимается ошибка с сообщением о невозможности назначить такого пользователя администратором безопасности;

  • для указанного пользователя устанавливаются опции LOGIN, NOINHERIT, IN ROLE sec_admin;

  • указанному пользователю устанавливает изменение его роли при логине на sec_admin_role.

Указанному пользователю-администратору безопасности выдает политику secAdminUser. Также для пользователя не устанавливаются (снимаются, если есть) ограничения на время действия пароля через VALID UNTIL. Сама функция помещается под защиту утилитой initprotection. Привилегия на ее выполнение включается в политику для роли sec_admin_role в initprotection.

Снять с пользователя политики администратора безопасности#

Функция pm_revoke_security_admin снимает с пользователя политики администратора безопасности.

Формат:

pm_revoke_security_admin(role_name name)

Входные параметры:

  • role_name (name) — имя пользователя.

Пример:

Команда:

SELECT pm_revoke_security_admin('u1');

При включенной защите от привилегированных пользователей функция pm_revoke_security_admin:

  • изымает у указанного пользователя роль sec_admin_role;

  • исключает переключение пользователя на роль sec_admin_role при логине;

  • изымает у пользователя политику secAdminUser;

  • функция помещается под защиту утилитой initprotection;

  • привилегия на выполнение функции включается в политику для роли sec_admin_role в initprotection.

Примечание:

При включенной защите от привилегированных пользователей функции pm_grant_to_policy, pm_revoke_from_policy, pm_unprotect_object, pm_get_protected_objects не производят изменений предустановленных политик и объектов.

Переназначение прав для непривилегированных пользователей#

В СУБД Pangolin возможно переназначение прав на файлы, службы, или директории таким образом, чтобы непривилегированный пользователь мог редактировать эти объекты и управлять ими. Реализованный механизм переназначения прав также позволяет непривилегированному пользователю восстанавливать ряд компонентов в случае неудачного обновления.

Описание сервиса#

Параметр systemctl_unit_on_user конфигурационного файла утилиты установки отвечает за расположение unit-файлов компонентов Pangolin в пользовательской директории postgres и kmadmin_pg. Если данный параметр будет включен, то установка unit-файлов компонентов производится в директорию /home/user_name/.config/systemd/user. В случае, когда параметр выключен, установка производится в системную директорию сервисов /etc/systemd/system/, а для редактирования и управления файлами необходимы права привилегированного пользователя.

После создания пользователей kmadmin_pg и postgres необходимо вызвать команды:

loginctl enable-linger postgres
loginctl enable-linger kmadmin_pg

Запуск будет осуществляться за счет добавления в .bash_profile пользовательских окружений postgres и kmadmin_pg следующих переменных:

export XDG_RUNTIME_DIR=/run/user/$(id -u)
export DBUS_SESSION_BUS_ADDRESS="unix:path=${XDG_RUNTIME_DIR}/bus"

Для запуска/остановки/перезагрузки службы при вызове systemctl утилиты требуется дополнительный аргумент --user:

systemctl --user start postgresql
systemctl --user stop postgresql
systemctl --user restart postgresql

Схема процесса:

В зависимости от включения функциональности видоизменяется unit-файл компонентов.

Пример включенной функциональности с расположением unit-файла в пользовательском каталоге:

[Unit]
Description=Runners to orchestrate a high-availability PostgreSQL
After=syslog.target network.target

[Service]
Type=simple

# Read in configuration file if it exists, otherwise proceed

Environment="PG_LICENSE_PATH=/opt/pangolin_license"
Environment="PG_LD_LIBRARY_PATH=/opt/pangolin-dbms/lib"
Environment="PG_PLUGINS_PATH=/opt/pangolin-dbms/lib"
Environment="PATRONI_PLUGINS_PATH=/opt/pangolin-manager/lib/postgresql_se_libs"
Environment="LD_LIBRARY_PATH=/opt/pangolin-manager/lib/postgresql_se_libs"
Environment="PYTHONPATH=/opt/pangolin-manager/lib/python3/site-packages:/opt/pangolin-manager/lib64/python3/site-packages:/opt/pangolin-manager/lib/python3.6/site-packages:/opt/pangolin-manager/lib64/python3.6/site-packages"
LimitNOFILE=65536

# Pre-commands to start watchdog device
# Uncomment if watchdog is part of your patroni setup
PermissionsStartOnly=true
ExecStartPre=-/bin/mkdir -p /run/user/1004/postgresql
ExecStartPre=/bin/chown -R postgres:postgres /run/user/1004/postgresql
ExecStartPre=-/bin/mkdir -p /run/user/1004/pangolin-dbms
ExecStartPre=/bin/chown -R postgres:postgres /run/user/1004/pangolin-dbms
ExecReload=/bin/kill -HUP $MAINPID

WorkingDirectory=/opt/pangolin-manager
ExecStart=/opt/pangolin-manager/bin/pangolin-manager-bin/pangolin-manager.bin /etc/pangolin-manager/postgres.yml
Restart=on-failure
KillMode=process

# Disable restart limits
StartLimitInterval=0

[Install]
WantedBy=default.target

Пример файла sudoerc при включенной функциональности:

postgres ALL=(ALL) NOPASSWD:  /usr/bin/systemctl daemon-reload
postgres ALL=(ALL) NOPASSWD:  /usr/bin/systemctl stop rsyslog
postgres ALL=(ALL) NOPASSWD:  /usr/bin/systemctl start rsyslog
postgres ALL=(ALL) NOPASSWD:  /usr/bin/systemctl restart rsyslog
postgres ALL=(ALL) NOPASSWD:  /usr/bin/systemctl status rsyslog
postgres ALL=(ALL) NOPASSWD:  /usr/bin/systemctl status rsyslog -l
postgres ALL=(ALL) NOPASSWD:  /usr/bin/systemctl status rsyslog --no-pager --full
postgres ALL=(ALL) NOPASSWD:  /usr/bin/systemctl enable rsyslog
postgres ALL=(ALL) NOPASSWD:  /usr/bin/systemctl disable rsyslog
postgres ALL=(ALL) NOPASSWD:  /bin/journalctl -u rsyslog
postgres ALL=(ALL) NOPASSWD:  /usr/bin/systemctl stop etcd
postgres ALL=(ALL) NOPASSWD:  /usr/bin/systemctl start etcd
postgres ALL=(ALL) NOPASSWD:  /usr/bin/systemctl restart etcd
postgres ALL=(ALL) NOPASSWD:  /usr/bin/systemctl status etcd
postgres ALL=(ALL) NOPASSWD:  /usr/bin/systemctl status etcd -l
postgres ALL=(ALL) NOPASSWD:  /usr/bin/systemctl status etcd --no-pager --full
postgres ALL=(ALL) NOPASSWD:  /usr/bin/systemctl enable etcd
postgres ALL=(ALL) NOPASSWD:  /usr/bin/systemctl disable etcd
postgres ALL=(ALL) NOPASSWD:  /bin/journalctl -u etcd

Файл sudoerc при выключенной функциональности:

postgres ALL=(ALL) NOPASSWD:  /usr/bin/systemctl daemon-reload
postgres ALL=(ALL) NOPASSWD:  /usr/bin/systemctl stop rsyslog
postgres ALL=(ALL) NOPASSWD:  /usr/bin/systemctl start rsyslog
postgres ALL=(ALL) NOPASSWD:  /usr/bin/systemctl restart rsyslog
postgres ALL=(ALL) NOPASSWD:  /usr/bin/systemctl status rsyslog
postgres ALL=(ALL) NOPASSWD:  /usr/bin/systemctl status rsyslog -l
postgres ALL=(ALL) NOPASSWD:  /usr/bin/systemctl status rsyslog --no-pager --full
postgres ALL=(ALL) NOPASSWD:  /usr/bin/systemctl enable rsyslog
postgres ALL=(ALL) NOPASSWD:  /usr/bin/systemctl disable rsyslog
postgres ALL=(ALL) NOPASSWD:  /bin/journalctl -u rsyslog
postgres ALL=(ALL) NOPASSWD:  /bin/journalctl -u pg_certs_rotate_agent
postgres ALL=(ALL) NOPASSWD:  /usr/bin/systemctl stop pg_certs_rotate_agent
postgres ALL=(ALL) NOPASSWD:  /usr/bin/systemctl reload pg_certs_rotate_agent
postgres ALL=(ALL) NOPASSWD:  /usr/bin/systemctl start pg_certs_rotate_agent
postgres ALL=(ALL) NOPASSWD:  /usr/bin/systemctl restart pg_certs_rotate_agent
postgres ALL=(ALL) NOPASSWD:  /usr/bin/systemctl status pg_certs_rotate_agent
postgres ALL=(ALL) NOPASSWD:  /usr/bin/systemctl status pg_certs_rotate_agent --no-pager --full
postgres ALL=(ALL) NOPASSWD:  /usr/bin/systemctl enable pg_certs_rotate_agent
postgres ALL=(ALL) NOPASSWD:  /usr/bin/systemctl disable pg_certs_rotate_agent
postgres ALL=(ALL) NOPASSWD:  /usr/bin/systemctl status pg_certs_rotate_agent -l
postgres ALL=(ALL) NOPASSWD:  /bin/journalctl -u pangolin_reencrypt@postgres
postgres ALL=(ALL) NOPASSWD:  /usr/bin/systemctl stop pangolin_reencrypt@postgres
postgres ALL=(ALL) NOPASSWD:  /usr/bin/systemctl start pangolin_reencrypt@postgres
postgres ALL=(ALL) NOPASSWD:  /usr/bin/systemctl restart pangolin_reencrypt@postgres
postgres ALL=(ALL) NOPASSWD:  /usr/bin/systemctl status pangolin_reencrypt@postgres
postgres ALL=(ALL) NOPASSWD:  /usr/bin/systemctl status pangolin_reencrypt@postgres --no-pager --full
postgres ALL=(ALL) NOPASSWD:  /usr/bin/systemctl enable pangolin_reencrypt@postgres
postgres ALL=(ALL) NOPASSWD:  /usr/bin/systemctl disable pangolin_reencrypt@postgres
postgres ALL=(ALL) NOPASSWD:  /usr/bin/systemctl status pangolin_reencrypt@postgres -l
postgres ALL=(ALL) NOPASSWD:  /usr/bin/systemctl stop pgbouncer
postgres ALL=(ALL) NOPASSWD:  /usr/bin/systemctl start pgbouncer
postgres ALL=(ALL) NOPASSWD:  /usr/bin/systemctl restart pgbouncer
postgres ALL=(ALL) NOPASSWD:  /usr/bin/systemctl reload pgbouncer
postgres ALL=(ALL) NOPASSWD:  /usr/bin/systemctl status pgbouncer
postgres ALL=(ALL) NOPASSWD:  /usr/bin/systemctl status pgbouncer --no-pager --full
postgres ALL=(ALL) NOPASSWD:  /usr/bin/systemctl enable pgbouncer
postgres ALL=(ALL) NOPASSWD:  /usr/bin/systemctl disable pgbouncer
postgres ALL=(ALL) NOPASSWD:  /usr/bin/systemctl status pgbouncer -l
postgres ALL=(ALL) NOPASSWD:  /bin/journalctl -u pgbouncer
postgres ALL=(ALL) NOPASSWD:  /usr/bin/systemctl stop pangolin-pooler
postgres ALL=(ALL) NOPASSWD:  /usr/bin/systemctl start pangolin-pooler
postgres ALL=(ALL) NOPASSWD:  /usr/bin/systemctl restart pangolin-pooler
postgres ALL=(ALL) NOPASSWD:  /usr/bin/systemctl reload pangolin-pooler
postgres ALL=(ALL) NOPASSWD:  /usr/bin/systemctl status pangolin-pooler
postgres ALL=(ALL) NOPASSWD:  /usr/bin/systemctl status pangolin-pooler --no-pager --full
postgres ALL=(ALL) NOPASSWD:  /usr/bin/systemctl enable pangolin-pooler
postgres ALL=(ALL) NOPASSWD:  /usr/bin/systemctl disable pangolin-pooler
postgres ALL=(ALL) NOPASSWD:  /usr/bin/systemctl status pangolin-pooler -l
postgres ALL=(ALL) NOPASSWD:  /bin/journalctl -u pangolin-pooler
postgres ALL=(ALL) NOPASSWD:  /usr/bin/systemctl stop pangolin-manager
postgres ALL=(ALL) NOPASSWD:  /usr/bin/systemctl start pangolin-manager
postgres ALL=(ALL) NOPASSWD:  /usr/bin/systemctl restart pangolin-manager
postgres ALL=(ALL) NOPASSWD:  /usr/bin/systemctl reload pangolin-manager
postgres ALL=(ALL) NOPASSWD:  /usr/bin/systemctl status pangolin-manager
postgres ALL=(ALL) NOPASSWD:  /usr/bin/systemctl status pangolin-manager -l
postgres ALL=(ALL) NOPASSWD:  /usr/bin/systemctl status pangolin-manager --no-pager --full
postgres ALL=(ALL) NOPASSWD:  /usr/bin/systemctl enable pangolin-manager
postgres ALL=(ALL) NOPASSWD:  /usr/bin/systemctl disable pangolin-manager
postgres ALL=(ALL) NOPASSWD:  /bin/journalctl -u pangolin-manager
postgres ALL=(ALL) NOPASSWD:  /usr/bin/systemctl stop etcd
postgres ALL=(ALL) NOPASSWD:  /usr/bin/systemctl start etcd
postgres ALL=(ALL) NOPASSWD:  /usr/bin/systemctl restart etcd
postgres ALL=(ALL) NOPASSWD:  /usr/bin/systemctl status etcd
postgres ALL=(ALL) NOPASSWD:  /usr/bin/systemctl status etcd -l
postgres ALL=(ALL) NOPASSWD:  /usr/bin/systemctl status etcd --no-pager --full
postgres ALL=(ALL) NOPASSWD:  /usr/bin/systemctl enable etcd
postgres ALL=(ALL) NOPASSWD:  /usr/bin/systemctl disable etcd
postgres ALL=(ALL) NOPASSWD:  /bin/journalctl -u etcd

Главное отличие журнала sudoerc при выключенной функциональности относительно выключенного состояния является меньшее количество команд, требующих прав привилегированного пользователя, как следствие меньший объем журнала. Это связано с тем, что при включенной функциональности unit-файлы находятся в пользовательском каталоге, для которого дополнительные привилегии не требуются.

Изменения в .bash_profile:

alias members='ETCDCTL_API=3 etcdctl --endpoints=srv-0-190.db.dev.sbt:2379 --cert="/pg_ssl/etcd.crt" --key="/pg_ssl/etcd.key" --cacert="/pg_ssl/root.crt" member list -w table'
alias elist='ETCDCTL_API=3 etcdctl --endpoints=srv-0-190.db.dev.sbt:2379 --cert="/pg_ssl/etcd.crt" --key="/pg_ssl/etcd.key" --cacert="/pg_ssl/root.crt" endpoint status -w table --cluster'
alias elog='journalctl --user-unit etcd'
alias health='ETCDCTL_API=2 etcdctl --endpoints https://srv-0-190.db.dev.sbt:2379 --cert-file /pg_ssl/etcd.crt --key-file /pg_ssl/etcd.key --ca-file /pg_ssl/root.crt cluster-health 2>&1'

export PG_LICENSE_PATH=/opt/pangolin_license
export LD_LIBRARY_PATH=/usr/pangolin-{version}/lib
export PATH=$PATH:/usr/pangolin-{version}/bin
export PG_PLUGINS_PATH=/usr/pangolin-{version}/lib
export PGHOME=/usr/pangolin-{version}
export PGDATABASE=postgres
export PGUSER=postgres
export PGHOST={IP-адрес}
export PGPORT={Порт}
export PGCLIENTENCODING=UTF8
NOW=$(date +"%Y-%m-%d")
export PGDATA=/pgdata/{version}/data
export MANPATH=$MANPATH:$PGHOME/share/man
alias errors="ls -t /pgerrorlogs/{version}/postgresql-$NOW*.log | head -1 | xargs tail -F | grep -E 'WARNING|ERROR|FATAL|ПРЕДУПРЕЖДЕНИЕ|ОШИБКА|ВАЖНО'"
alias hba='vim $PGDATA/pg_hba.conf'
alias pglog='ls -t /pgerrorlogs/{version}/postgresql-$NOW*.log | head -1 | xargs tail -300'
alias pgver="psql -c 'select version();' | sed \"s| on | (\$(psql --single-line --no-align -c 'select product_version();' | sed '2q;d' )) on |\""
export XDG_RUNTIME_DIR=/run/user/$(id -u)
export DBUS_SESSION_BUS_ADDRESS="unix:path=${XDG_RUNTIME_DIR}/bus"
export PATH=$PATH:/opt/pangolin-manager/bin/
umask 022
export PATH=$PATH:/opt/pangolin-manager/bin/
export CLNAME=clustername
alias fail='pangolin-manager-ctl -c /etc/pangolin-manager/postgres.yml failover $CLNAME'
alias hist='pangolin-manager-ctl -c /etc/pangolin-manager/postgres.yml history $CLNAME'
alias list='pangolin-manager-ctl -c /etc/pangolin-manager/postgres.yml list $CLNAME'
alias pgconfig='curl -s -m 3 https://srv-0-190.db.dev.sbt:8008/config | jq'
alias ptlog='journalctl --user-unit pangolin-manager.service'
alias ptver="pangolin-manager-ctl version"
alias reload='pangolin-manager-ctl -c /etc/pangolin-manager/postgres.yml reload $CLNAME'
alias restart='pangolin-manager-ctl -c /etc/pangolin-manager/postgres.yml restart $CLNAME'
alias status='sudo systemctl status pangolin-manager --no-pager --full'
alias switch='pangolin-manager-ctl -c /etc/pangolin-manager/postgres.yml switchover $CLNAME'

При установке вне утилиты развертывания Pangolin через отдельные rpm-пакеты компонентов используется параметр environment SYSTEMD_UNIT_IN_USER, который по умолчанию имеет значение false, что равноценно параметру утилиты развертывания systemctl_unit_on_user. Cервисный файл pangolin-manager будет расположен в пользовательской директории postgres и будет готов к запуску.

Пример включения функциональности:

sudo SYSTEMD_UNIT_IN_USER=true yum install pangolin-manager

Для pangolin-manager журнал логирования из journalctl перенаправляется в файл, а также добавляется ротация удаления данных файлов. Путь к хранимым логам будет расположен по пути логирования pangolin-dbms:

log:
  dir: /pgerrorlogs/major_version/
  file_size: 26214400
  file_num: 4
Ограничения#

Ограничения функциональности:

  • Для некоторых файлов владелец (owner) не сможет быть изменен на postgres:postgres (например, для /etc/postgres/enc_util.cfg, так как данный файл отвечает за хранилище паролей и не может быть изменен пользователем).

  • Функциональность не применима при работе с RHEL 7, так как в данной версии ОС используется старая версия утилиты systemd, где отсутствуют параметры --user.

  • В процессе обновления продукта до конечной версии, сервисные файлы не будут переноситься в пользовательский каталог при включении параметра systemd_unit_on_user. Их расположение не изменится.

  • Для чтения журнала journalctl нужно будет отдельно от утилиты установки/обновления Pangolin добавлять пользовательскую группу systemd-journal:

    • usermod -aG systemd-journal postgres;

    • usermod -aG systemd-journal kmadmin_pg.

  • Расположение pid-файлов компонентов ограничено пользовательской директорией /var/run/user/$(id -u)/.

  • Компонент etcd не будет изменять расположение службы.

Защита переноса между табличными пространствами#

Данная функциональность призвана защищать данные пользователя на уровне физического представления и представляет собой пересечение функциональностей «Прозрачное шифрование данных (TDE)» и «Защита данных от привилегированных пользователей». Включает расширение механизма защиты данных, которое не позволяет пользователям, имеющим права на изменение объектов, переносить их между табличными пространствами. Исключает возможность раскрытия данных при переносе в не зашифрованное целевое табличное пространство.

Управление механизмом защиты данных от привилегированных пользователей осуществляет администратор безопасности. В случае необходимости предоставления доступа к защищенным объектам сотрудники сопровождения производят выдачу прав согласно действующим нормативным документам на уровне ролевой модели и передают запрос на выдачу прав администратору безопасности

Для переноса индекса между табличными пространствами проверяется наличие прав на перенос самого объекта, которому этот индекс соответствует.

Партиционированная таблица не имеет физического представления в файловой системе, права на изменение табличного пространства для такой таблицы должны выдаваться отдельно. Поскольку в целевом случае партиции защищаются через партиционированную таблицу, для перемещения их между табличными пространствами проверяется право на выполнение действия у родительской (партиционированной) таблицы.

Если запрошен перенос таблицы или индекса, у которых исходное табличное пространство было зашифровано, а новое нет (явно указаны параметры rel_tablespace и/или ind_tablespaces), то результатом будет:

  • отказ в выполнении переноса с ошибкой Action is forbidden — если политика по таблице отсутствует или не содержит явного разрешения на действие move;

  • успешный перенос таблицы или индекса с переносом объекта — если защита объекта отключена или политика по таблице разрешает действие move.

Маскирование запросов#

СУБД, в том числе Pangolin, предназначены для оперирования с данными. Среди данных могут присутствовать такие, разглашение которых нежелательно, по причине наличия в них категорированной информации, либо информации, раскрытие которой может предоставлять возможность несанкционированного доступа к СУБД.

Модель функционирования СУБД Pangolin строится на выполнении запросов со стороны аутентифицированных и авторизованных пользователей. В том числе запросов на:

  • управление ролями и пользователями, включая задание параметров аутентификации и авторизации, в том числе паролей;

  • управление структурой хранимых данных, включая БД, схемы, табличные пространства, объекты схем;

  • выполнение действий над хранимыми данными, таких как выборка, вставка, изменение и удаление.

Запросы, поступающие на вход СУБД, проходят многоступенчатую обработку, и могут быть выведены в лог или служебные представления СУБД в неизмененном виде, в соответствии с настройками СУБД или расширений, выполняющих обработку запросов.

Известные для СУБД Pangolin точки, в которых может быть выполнен вывод пользовательских запросов, следующие:

Что

Когда

Условие

Кто может задать/использовать

Полный текст запроса, соответствующего условию

Вывод в лог сразу после получения запроса

Параметр log_statement=условие

Администратор СУБД пользователь ОС, имеющий доступ к файлам логов

Полный текст запроса, соответствующего условию

Вывод в лог после выполнения запроса

Параметр log_min_duration_statement=минимальная длительность

Администратор СУБД пользователь ОС, имеющий доступ к файлам логов

Полный текст запроса + ошибочная лексема при ошибке разбора

При выводе сообщения в лог, в том числе при ошибке

Параметр log_min_error_statement=уровень логирования, для записей лога с уровнем логирования равным или выше указанного

Администратор СУБД пользователь ОС, имеющий доступ к файлам логов

Урезанный до 1024 символов текст любого запроса

При запросе из представления pg_stat_activity

По своей сессии, запросе пользователем с ролью pg_read_all_stats или суперпользователем

Администратор СУБД авторизованный пользователь

Запрос на задание или изменение пароля с паролем

При сохранении в файл pg_stat_tmp/pgss_query_texts.stat. При запросе из представления pg_stat_statements

Установленное расширение pg_stat_statements, при запросе пользователем с ролью pg_read_all_stats или суперпользователем

Администратор СУБД авторизованный пользователь ОС, имеющий доступ к файлу pg_stat_tmp/pgss_query_texts.stat

Урезанный до 1024 символов текст любого запроса, выполнение которого попало на момент формирования среза сессий со стороны ASH (performance insight)

При сохранении в файлы ASH. При запросе из представления ASH

Без ограничений

Администратор СУБД авторизованный пользователь ОС, имеющий доступ к файлам ASH

Полный текст запроса, соответствующего условию

При выводе в лог результат работы расширения auto_explain

Установленное расширение auto_explain, соответствие запроса параметрам расширения

Администратор СУБД пользователь ОС, имеющий доступ к файлам логов

Полный текст запроса, соответствующего условию

При выводе в лог результат работы расширения pg_hint_plan

Установленное расширение pg_hint_plan, соответствие запроса параметрам расширения, при значении параметра pg_hint_plan.debug_print большем, чем on

Администратор СУБД пользователь ОС, имеющий доступ к файлам логов

Полный текст запроса, соответствующего условию аудита

При выводе в лог записей аудита, соответствующих критериям аудита

Соответствие сессии и/или запроса заданным критериям аудита

Администратор СУБД пользователь ОС, имеющий доступ к файлам логов (содержащих, среди прочего, записи лога аудита)

Выполняемые запросы могут содержать следующую информацию, которая не должна быть доступна администраторам СУБД (superuser) или лицам, имеющим доступ к файлам логов, но не имеющим доступ к БД (администраторы ОС):

  • значения паролей или хешей паролей в запросах на задание или изменение паролей пользователей;

  • значения параметров-паролей в функциях API администраторов безопасности;

  • явно заданные как константы значения параметров в функциях;

  • явно заданные как константы значения, вставляемые (INSERT) в таблицы и представления, в том числе заданные через выражения SELECT или CTE;

  • явно заданные как константы значения, задаваемые для изменения полей (UPDATE) в таблицах и представлениях, или используемые для фильтрации записей для изменения;

  • явно заданные как константы значения, задаваемые как условия выражений SELECT, UPDATE и DELETE по полям таблиц и представлений.

Для поддержки возможности сокрытия такой информации реализована функциональность маскирования указанных выше значений для категорий запросов при:

  • выводе запроса в лог по условию log_statement=условие, влияет на попадание в лог запросов определенных типов - либо dll (только запросы DDL), либо mod (запросы DDL, модификации данных и COPY FROM), либо all (все запросы);

  • выводе запроса в лог по условию log_min_duration_statement=минимальная длительность, влияет на попадание в лог запросов с определенной длительностью;

  • выводе запроса в лог при ошибке по условию log_min_error_statement=уровень логирования запросов, влияет на попадание в лог запросов определенных типов;

  • вывод в лог информации об обрабатываемых запросах от расширения auto_explain;

  • вывод в лог информации об обрабатываемых запросах от расширения pg_hint_plan;

  • вывод в лог (аудита) в соответствии с критериями аудита, включая значения параметров подготовленных запросов при pgaudit.log_parameter = on;

  • накопление, сохранение в файл pg_stat_tmp/pgss_query_texts.stat и получение запросов из представления pg_stat_statements;

  • накопление и получение текстов запросов из представления pg_stat_activity.

Включение маскирования запросов выполняется для всех указанных выше случаев, без разделения по категориям маскируемых запросов.

Внимание!

Сохранение текста запроса в файлы ASH (performance insight) - регулируется собственными параметрами performance insight и performance_insights.masking.

При этом, при заданном маскировании запросов через параметр masking_mode со значением full, маскирование запросов в ASH (performance insight) будет выполняться независимо от значения параметра performance_insights.masking. Это связано с тем, что ASH пользуется текстами запросов, помещенных в представление pg_stat_activity, и при включенном маскировании тексты запросов в представлении находятся в уже замаскированном виде.

Особенности маскирования запросов:

  • текст подготовленных запросов при их вызове через EXECUTE также обрабатывается по вышеуказанным правилам;

  • в случае вывода ошибки, в которой отдельно выводится лексема, которую Pangolin считает ошибочной: она должна быть замаскирована по тем же правилам. То есть, если эта лексема была замаскирована в полном тексте запроса, то должна быть замаскирована и в ошибке. Исключением являются ошибки в лексемах, определяющих категорию запроса - SELECT/INSERT/UPDATE/DELETE и CREATE/ALTER ROLE/USER;

  • маскирование анонимных запросов работает в режиме полного маскирования.

Настройка маскирования#

Маскирование запросов настраивается новым конфигурационным параметром masking_mode, который может принимать два значения:

  • disabled - механизм отключен, маскирование запросов не производится, за исключением значений паролей и параметров функций, принимающих пароли, которые маскируются всегда;

  • full - механизм маскирования работает по всем обрабатываемым запросам SELECT/INSERT/UPDATE/DELETE и их параметрам, а также запросам CREATE/ALTER ROLE/USER и параметру пароля в их составе.

По умолчанию механизм выключен (disabled), параметр хранится в $PGDATA/postgresql.conf - в случае конфигурации сервера standalone, в случае конфигурации cluster - в файле /etc/pangolin-manager/postgres.yml; а при защищенном конфигурировании (настроенное соединение с KMS + значение параметра secure_config = on) берется из хранилища секретов (KMS), из параметра кластера с именем masking_mode.

Для изменения значения параметра masking_mode выполните перезапуск СУБД Pangolin.

Автоматическое завершение неактивных соединений#

Соединения, остающиеся неактивными определенное время, подлежат принудительному завершению. Для завершения таких соединений используется фоновый процесс «idle sessions terminator», осуществляющий мониторинг и завершение бездействующих клиентских сеансов. Этот процесс запускается при старте сервера Pangolin и завершается вместе с остановкой сервера.

Процесс регулируется двумя параметрами:

  • check_idle_time_delay - интервал мониторинга в миллисекундах;

  • backend_idle_alive_time - допустимое время бездействия в секундах.

Если хотя бы один из этих параметров равен нулю, неактивные соединения завершаться не будут.

Прозрачное шифрование#

В Pangolin используется прозрачное шифрование данных (TDE). С его помощью шифруются данные:

  • хранящиеся в журналах изменений, файлах данных, резервных копиях и временных файлах БД;

  • передаваемые по каналам связи в ходе физической и логической репликаций.

Решение HashiCorp Vault используется как система управления, обеспечивая защищенное хранение ключей шифрования и настроек.

Настройка прозрачного шифрования хранимых данных (TDE) в Pangolin возможна с использованием хранилища секретов в HashiCorp Vault или с использованием хранилища KMS-заменителя.

При ротации на стороне хранилища секретов необходимо соблюдать структуру хранения параметров. При этом на стороне СУБД работает фоновый процесс, периодически проверяющий изменение мастер-ключа и при его изменении выполняющий перешифрование ключей в локальном хранилище ключей keyring БД, которое размещается в общей памяти сервера.

Ротация мастер-ключа кластера высокой доступности так же может инициироваться и выполняться посредством выполнения смены мастер-ключа на узле лидера БД, входящем в кластер.

Функции для поддержки ротации и изменения мастер-ключей на стороне БД:

  • block_rotate_master_key — захватывает блокировку изменения мастер-ключа, служит для исключения ротации мастер-ключа TDE на кластере при работе таких утилит, как pg_rewind;

  • unblock_rotate_master_key — снимает блокировку изменения мастер-ключа на кластере;

  • set_master_key — устанавливает новое значение мастер-ключа;

  • rotate_master_key — генерирует и устанавливает новое значение мастер-ключа;

  • reencrypt_keys — перешифровывает keyring актуальным мастер-ключом, опираясь на информацию о предыдущем использованном мастер-ключе;

  • restore_keys — перешифровывает keyring актуальным мастер-ключом, в том числе поддерживает нахождение мастер-ключа из истории в хранилище секретов, которым был зашифрован конкретный ключ шифрования объекта. Используется в том числе в восстановлении резервных копий, снятых во время действия предыдущих мастер-ключей.

Прозрачное шифрование предотвращает несанкционированный доступ к пользовательским данным, хранящимся:

  • в файлах отношений БД на базе СУБД Pangolin;

  • во временных файлах, формируемых СУБД Pangolin в процессе работы;

  • в журналах предварительной записи СУБД Pangolin;

  • в резервных копиях баз данных Pangolin.

Средства криптографической защиты информации#

Для использования шифрования между клиентом и сервером необходимо настроить OpenSSL на клиенте и на сервере.

SSL включается с помощью параметра ssl = on в файле postgresql.conf.

SSL использует файлы сертификата и закрытого ключа сервера. По умолчанию они называются server.crt и server.key. Эти названия менять не рекомендуется.

Доступ к файлу server.key должен быть ограничен командой chmod 0600 server.key.

Чтобы клиенты могли подключаться к серверу с помощью сертификатов, поместите сертификаты корневых центров сертификации в каталог data, укажите имя файла с сертификатами в параметре ssl_ca_file в postgresql.conf.

После этого добавьте параметр clientcert=1 в соответствующие строки hostssl в файле pg_hba.conf.

Оптимизация таблиц#

В процессе работы с Pangolin возникает table bloat — ситуация, при которой данные таблиц будут храниться неэффективно. Они фрагментируются, что приводит к ухудшению производительности и нерациональному использованию места на диске.

Примеры ситуаций, при которых может возникать фрагментация:

  • непредвиденный скачок запросов UPDATE и/или DELETE, сильно отличающийся от обычного профиля нагрузки;

  • наличие долгих транзакций, препятствующих удалению старых версий записей (VACUUM не может удалить запись, если есть хотя бы одна незакрытая транзакция старше записи, удалившей или изменившей эту запись);

  • наличие незавершенных PREPARED-транзакций;

  • наличие открытых слотов репликации. Это может произойти из-за сильной задержки между лидером и репликой либо в случае недоступности реплики;

  • фрагментация может накапливаться естественным образом, если в таблице есть типы данных переменной длины. Это приводит к образованию кусков удаленных данных такого размера, которые сложно будет перезаписать.

Механизм работы с данными в PostgreSQL#

При первом наполнении таблицы данные добавляются последовательно и равномерно занимают блоки. Пример наполнения записями таблицы bloated_table:

CREATE TABLE bloated_table(id integer, data integer);
INSERT INTO bloated_table SELECT i, random() FROM generate_series(1, 1000000) AS g(i);

Посмотреть статистику по таблице можно с помощью запроса к pg_stat_user_tables командой ANALYZE:

ANALYZE bloated_table;
SELECT n_tup_ins, n_tup_upd, n_tup_del, n_live_tup, n_dead_tup FROM pg_stat_user_tables WHERE relname = 'bloated_table';

 n_tup_ins | n_tup_upd | n_tup_del | n_live_tup | n_dead_tup
-----------+-----------+-----------+------------+------------
   1000000 |         0 |         0 |    1000000 |          0

Полученные результаты:

  • n_tup_ins, n_tup_upd, n_tup_del — количество вставок, изменений, удалений строк таблицы;

  • n_live_tup — актуальные записи;

  • n_dead_tup — «мертвые» записи, помеченные на удаление.

Команда pg_size_pretty покажет объем таблицы на диске:

SELECT pg_size_pretty(pg_table_size('bloated_table'));
 pg_size_pretty
----------------
 35 MB

Симуляция фрагментации методом удаления каждой второй строки:

DELETE FROM bloated_table WHERE (id % 2) = 0;

Статистика таблицы после фрагментации:

n_tup_ins | n_tup_upd | n_tup_del | n_live_tup | n_dead_tup
-----------+-----------+-----------+------------+------------
   1000000 |         0 |    500000 |     500000 |     500000

 pg_size_pretty
----------------
 35 MB

Теперь 500 000 записей считаются «мертвыми» (dead) и могут быть удалены сборщиком мусора (VACUUM). При штатной работе это сделает auto vacuum, а для таблицы из примера очистка запущена вручную:

VACUUM bloated_table;

...

 n_tup_ins | n_tup_upd | n_tup_del | n_live_tup | n_dead_tup
-----------+-----------+-----------+------------+------------
   1000000 |         0 |    500000 |     500000 |          0

 pg_size_pretty
----------------
 35 MB

«Мертвых» записей больше нет, но размер таблицы не изменился. VACUUM не возвращает место на диске кроме случаев, когда удаляет последний блок с данными. Свободное место будет переиспользовано Pangolin для новых записей.

Примечание:

Обновление существующих записей также может привести к фрагментации: UPDATE и DELETE не изменяют значение текущей строки (tuple), а создают ее новую версию.

Анализ фрагментации таблиц#

В PostgreSQL есть расширение pgstattuple, позволяющее анализировать состояние таблиц. Оно устанавливается вместе с Pangolin по умолчанию.

Пример использования:

test=> SELECT * FROM pgstattuple('bloated_table');
-[ RECORD 1 ]------+-------
table_len          | 458752
tuple_count        | 1470
tuple_len          | 438896
tuple_percent      | 95.67
dead_tuple_count   | 11
dead_tuple_len     | 3157
dead_tuple_percent | 0.69
free_space         | 8932
free_percent       | 1.95

Значение строк вывода:

  • free_percent — процент свободных записей. Чем он выше, тем больше фрагментирована таблица. Нормальными считаются значения не более 20%;

  • table_len — физическая длина отношения в байтах;

  • tuple_count — количество «живых» записей;

  • tuple_len — общая длина «живых» записей в байтах;

  • tuple_percent — процент «живых» записей;

  • dead_tuple_count — количество «мертвых» записей;

  • dead_tuple_len — общая длина «мертвых» записей в байтах;

  • dead_tuple_percent — процент «мертвых» записей;

  • free_space — общий объем свободного пространства в байтах.

Примечание:

Рекомендуется периодически проверять активные и перенесшие всплеск нагрузки таблицы.

Стандартные утилиты PostgreSQL#

Вернуть освобожденное после VACUUM место на диске можно стандартными средствами PostgreSQL:

  • VACUUM FULL полностью пересоберет таблицу, освободив все неиспользуемые строки:

    VACUUM FULL bloated_table;
    ...
     pg_size_pretty
    ----------------
     17 MB
    
  • CLUSTER выполнит все операции VACUUM FULL и упорядочит строки по индексу, уменьшая количество обращений к диску на некоторых запросах:

    CLUSTER bloated_table USING <index_name>;
    

Использовать VACUUM FULL и CLUSTER на БД под нагрузкой не рекомендуется. Эти команды работают медленно и полностью блокируют обрабатываемую таблицу. Для решения table bloat без прибегания к блокировке в состав Pangolin входят утилиты по реорганизации данных: pg_repack и pgcompacttable.

Расширение pg_repack#

Инструмент для реорганизации таблиц без эксклюзивной блокировки. Позволяет реорганизовать таблицы и индексы к ним и переносить их в другое табличное пространство.

Функциональность:

  • реорганизация таблиц без блокировки, в отличие от стандартных средств PostgreSQL VACUUM FULL и CLUSTER. Производительность сравнима с CLUSTER;

  • удаление пустот в таблицах и индексах;

  • восстановление физического порядка кластеризованных индексов.

Установка не требуется, включить расширение в Pangolin:

CREATE EXTENSION pg_repack;

Реорганизации таблиц без блокировки#

Особенности функциональности:

  • для работы pg_repack требуются права суперпользователя;

  • в реорганизуемых таблицах требуется наличие primary key или хотя бы одного уникального поля;

  • во время работы утилиты с обрабатываемой таблицей можно производить любые манипуляции, кроме DDL.

Алгоритм:

  1. Создается таблица для логирования операций над оригинальной таблицей, которые будут происходить во время выполнения алгоритма.

  2. В оригинальной таблице создаются триггеры для операций Insert, Update и Delete. Триггеры записывают действия в созданную таблицу для логирования.

  3. Создается новая таблица – копия оригинальной таблицы.

  4. Копируются индексы из оригинальной таблицы в новую.

  5. К новой таблице применяются все операции из таблицы логирования (см. шаг 1).

  6. Выполняется swap оригинальной и новой таблиц.

  7. Удаляется оригинальная таблица.

На шагах 1, 2, 6 и 7 для оригинальной таблицы применяется короткая Access Exclusive-блокировка. Данная блокировка незначительна по времени. На остальных шагах к оригинальной таблице применяется Access Share-блокировка.

Недостатки pg_repack#

Имеются следующие недостатки:

  • отсутствие ограничений на работу с диском и невозможность распределить нагрузку. Это приводит к значительной нагрузке на диск и падению производительности при работе с большими таблицами (падение сравнимо с вызовом полного копирования таблицы);

  • во время работы переполняется WAL, что приводит к задержке между лидером и репликой и может привести к падению экземпляра Pangolin. При обработке больших таблиц рекомендуется отключить слот репликации на время работы утилиты;

  • для реорганизации требуется дополнительное место на диске, равное сумме размеров оригинальной таблицы, таблиц с логами и индексов. При небольшой нагрузке размером логов можно пренебречь.

Пример использования#

Реорганизовать таблицу «bloated_table»:

pg_repack -U <username> -d <dbname> -t bloated_table

Ключи:

  • -U USERNAME — имя пользователя;

  • -d DBNAME — имя базы данных;

  • --table TABLE_NAME или -t SCHEME_NAME.TABLE_NAME — выбор таблицы для обработки;

  • --schema SCHEME_NAME — выбор схемы для обработки;

  • --index INDEX_NAME — выбор индекса для обработки;

  • --jobs NUMBER_OF_PROCESSES — запустить несколько параллельных процессов для ускорения обработки.

Внимание!

При включенном прозрачном шифровании (TDE) использовать pg_repack запрещено.

Инструмент pgcompacttable#

Инструмент представляет собой скрипт реорганизации данных в раздутых таблицах (bloated tables) без применения Access Exclusive блокировки.

Отличия от pg_repack:

  • не требует много места на диске:

  • таблицы обрабатываются «на месте»;

  • индексы перестраиваются друг за другом, от меньшего к большему. Максимальное требуемое место на диске равно размеру наибольшего индекса;

  • таблицы обрабатываются с настраиваемыми задержками для предотвращения перегрузки IO и всплесков задержки репликации (см. ключ --delay-ratio);

  • не может переносить таблицы или индексы в другое табличное пространство.

Принцип работы pgcompacttable#

  1. Вызовом команды SET field_name = field_name выполняется фиктивное обновление всех записей таблицы, начиная с конца. Утилита проходит по таблице итеративно. На первом шаге обновляется несколько страниц (число считается динамически, максимум 5). Задержка перед обработкой каждого поля вычисляется как произведение --delay-ratio и длительности предыдущей итерации. Это позволяет контролировать нагрузку на БД.

    Внимание!

    Pangolin гарантирует, что все новые данные заполняют свободные места, начиная с начала таблицы. Таким образом, по прохождению всех строк таблица будет укомплектована.

  2. После обработки таблицы pgcompacttable перестраивает индексы за три шага:

    1. Создается новый индекс (команда CREATE INDEX с параметром CONCURRENTLY).

    2. Происходит замена (swap) имени старого индекса на новый (команда ALTER INDEX RENAME).

    3. Удаляется старый индекс (команда DROP INDEX с параметром CONCURRENTLY).

  3. На шаге ii может возникнуть длительная блокировка. Чтобы не блокировать индексы на длительное время, pgcompacttable выполняет множество коротких попыток замены индексов. Поведение управляется ключами:

    • --reindex-retry-count – максимальное количество попыток;

    • --reindex-retry-pause – задержка между попытками;

    • --reindex-lock-timeout – максимальное время выполнения переименования. При превышении количества попыток выводится WARNING-сообщение вида:

    Reindex <имя индекса>, lock has not been acquired
    
  4. После обработки всех строк запускается VACUUM для удаления пустых блоков с конца таблицы.

Запуск скрипта#

Для запуска скрипта требуются права superuser.

Рекомендуется запускать его от имени владельца кластера. В этом случае скрипт может использовать ionice в бэкенде PostrgreSQL для понижения приоритетов IO.

Используемые ключи делятся на группы:

  • общие ключи;

  • ключи настройки соединения;

  • ключи работы с БД;

  • ключи настройки поведения инструмента.

Общие ключи:

  • -?, --help — вывести короткую справку об инструменте;

  • -m, --man — вывести полную справку об инструменте;

  • -V, --version — вывести версию инструмента;

  • -q, --quiet — включить тихий режим. В этом режиме выводятся только сообщения об ошибках и результирующее сообщение;

  • -v, --verbose — включить режим протоколирования. В этом режиме выводятся все сообщения.

Ключи настройки соединения:

  • -h HOST, --host HOST — имя или IP-адрес сервера базы данных;

  • -p PORT, --port PORT — порт для подключения к базе данных;

  • -U USER, --user USER — имя пользователя базы данных, под которым выполняется подключение. По умолчанию имя текущего пользователя, получаемое командой whoami;

  • -W PASSWD, --password PASSWD — пароль для указанного пользователя.

Примечание:

Инструмент pgcompacttable использует Perl модуль DBI для соединения с базой данных.

Если настройки соединения не передаются в ключах, то инструмент использует переменные окружения PGHOST, PGPORT, имя текущего пользователя и PGPASSWORD.

Если пароль не задан, инструмент попробует применить пароль (в порядке обращения):

  1. Из файла, указанного в переменной окружения PGPASSFILE.

  2. Из файла HOME/.pgpass.

Ключи работы с БД:

  • -a, --all – обработать все базы данных в кластере;

  • -d DBNAME, --dbname DBNAME – имя базы данных для обработки. По умолчанию – все базы данных, которыми владеет пользователь, под которым выполняется подключение;

  • -n SCHEMA, --schema SCHEMA – имя схемы для обработки. По умолчанию обрабатывается публичная (public) схема;

  • -N SCHEMA, --exclude-schema SCHEMA – имя исключаемой из обработки схемы;

  • -t TABLE, --table TABLE – имя таблицы для обработки. По умолчанию – все таблицы обрабатываемой схемы;

  • --tables-like 'LIKE expression' – SQL LIKE условие поиска таблиц для обработки. По умолчанию – все таблицы обрабатываемой схемы;

  • -T TABLE, --exclude-table TABLE – имя исключаемой из обработки схемы.

Инструмент игнорирует не найденные в кластере базы данных, схемы и таблицы. Избыточные исключения так же игнорируются.

Все ключи, кроме --all, можно использовать несколько раз.

Ключи настройки поведения инструмента:

  • -R, --routine-vacuum – включить использование VACUUM. По умолчанию выключено;

  • -r, --no-reindex – выключить переиндексирование таблиц после их обработки;

  • --no-initial-vacuum – выключить запуск VACUUM перед обработкой таблицы;

  • -i, --initial-reindex – включить переиндексирование таблицы перед ее обработкой;

  • -s, --print-reindex-queries – выводить запросы на переиндексацию. Пример применения: выполнение самостоятельного переиндексирования после работы инструмента;

  • --reindex-retry-count – максимальное количество попыток замены имени индекса. По умолчанию 100;

  • --reindex-retry-pause – задержка между попытками реиндексации, в секундах. По умолчанию 1 секунда;

  • --reindex-lock-timeout – задержка перед переиндексацией после выполнения запросов ALTER TABLE, в миллисекундах. По умолчанию 1000 миллисекунд;

  • -f, --force – принудительная реорганизация всех таблиц в указанной базе данных;

  • -E RATIO, --delay-ratio RATIO – коэффициент для вычисления задержки между раундами. Задержка вычисляется как произведение времени выполнения прошлого раунда и указанного коэффициента. По умолчанию 2;

  • -Q Query, --after-round-query Query – SQL выражение, выполняемое после каждого раунда обработки базы данных;

  • -o COUNT, --max-retry-count COUNT – максимальное количество попыток повторной обработки в случае ошибки. По умолчанию 10.

Внимание!

Таблицы и индексы с «раздутием» меньше 20% считаются нормальными.

Пример использования#

Реорганизовать таблицу bloated_table:

pgcompacttable  --dbname -t bloated_table

Расширение pg_squeeze#

Расширение предназначено для оптимизации хранения данных в таблицах и индексах методом переупаковки данных в новый объект.

Предусмотрен обмен данными между расширением и администратором СУБД только через следующие объекты:

Объект

Тип

Назначение

squeeze.tables

таблица

Регистрация автоматически обслуживаемых таблиц, по одной записи на таблицу

squeeze.log

таблица

Журнал переупаковок, заполняется по записи на каждую успешно переупакованную таблицу

squeeze.errors

таблица

Журнал ошибок, заполняется ошибками переупаковки

squeeze.start_worker();

функция

Запустить фоновую обработку

squeeze.stop_worker();

функция

Остановить фоновую обработку

squeeze.squeeze_table();

функция

Переупаковать таблицу вручную

Проверка расширения#

Для проверки подключения расширения необходимо:

  1. Убедиться, что установлены следующие параметры сервера:

wal_level: logical
max_replication_slots = 1 # или добавить 1 к существующему значению
shared_preload_libraries = 'pg_squeeze' # или добавить библиотеку к существующим
  1. Проверить наличие схемы squeeze, а также подключение под ТУЗ squeeze_tuz;

  2. Перезапустить узлы для применения.

Использование модуля#

Процессы работы с расширением, такие как:

  • Включение автоматической обработки;

  • Настройка существующей базы;

  • Регистрация таблицы;

  • Отмена регистрации;

  • Ручная переупаковка таблицы.

Более подробно c примерами использования, информацией о параметрах функции squeeze.squeeze_table и полями таблицы squeeze.tables можно ознакомиться в одноименном разделе расширения pg_squeeze документа «Описание расширений продукта СУБД Pangolin».

Мониторинг метрик репликации#

Рекомендуется обеспечить на стороне инфраструктуры мониторинг стандартной логической репликации. Как минимум, необходимо отслеживать следующие метрики:

SELECT slot_name,
pg_wal_lsn_diff(restart_lsn, pg_current_wal_lsn()) process_lag_bytes,
pg_wal_lsn_diff(confirmed_flush_lsn, pg_current_wal_lsn()) apply_lag_bytes
FROM pg_replication_slots WHERE slot_type='logical';

Для найденных slot_name можно построить графики process_lag_bytes и apply_lag_bytes с триггерами, например, 256 МБ/1 ГБ warning/critical.

В списке рекомендованных метрик для Pangolin эти метрики объединены под именем pgse_replication_slots_retained_bytes_active. Подробнее о событиях мониторинга смотрите в разделе «События мониторинга». В разделе репликация той же таблицы доступны запросы и правила для более подробного отслеживания процесса. А на странице мониторинг статуса репликации можно узнать смысл этой информации и познакомиться с примерным решением в виде панели отчетов для Grafana.

Можно использовать для мониторинга любое решение на выбор. Чтобы узнать подробнее об использовании Grafana для мониторинга параметров Pangolin и сборе метрик смотрите документ «Установка и настройка дополнительных компонентов системы, не входящих в состав дистрибутива Pangolin», раздел «Мониторинг с помощью Grafana» (доступно в личном кабинете).

Чтобы исправить ситуацию по сигналам на эти метрики, если слот репликации относится к pg_squeeze, следует прервать переупаковку. Возможно, для этого придется самостоятельно удалить процесс ручной переупаковки или фоновый процесс-переупаковщик, после чего можно будет удалить не используемый слот. Далее операцию ручной переупаковки придется повторить. В случае фонового процесса, он будет запланирован на следующий интервал автоматически.

Стандартная метрика для отслеживания свободного пространства на дисковом томе, который хранит WAL, также должна быть включена.

Аудит действий, выполняемых расширением#

Для того чтобы в логе сервера присутствовали записи аудита с маркером AUDIT:, интегрированное решение pgaudit должно быть корректно настроено. Расширение pg_squeeze самостоятельно регистрирует два события:

  • факт вызова функции переупаковки squeeze.squeeze_table(), вне зависимости от способа вызова функции - в ручном или автоматическом режиме. Данное событие соответствует классу событий аудита MISC.

  • факт переноса таблицы и/или индекса в другое табличное пространство, выполняемого в рамках функции по переупаковке таблицы. Данное событие соответствует классу событий аудита DDL.

Настройка аудита для регистрации этих действий заключается в добавлении MISC и DDL в переменную pgaudit.log в соответствии с ролевой моделью, то есть:

  • при ручном способе переупаковки эти классы аудита должны быть установлены для пользователя, выполняющего вызов переупаковщика;

  • при автоматизированной переупаковке - для пользователя, от которого запущен процесс, запускающий переупаковку по расписанию (squeeze.worker_role - если запуск рабочего процесса осуществляется на старте сервера или тот пользователь, который запустил процесс вручную).

Например:

ALTER ROLE db_admin SET pgaudit.log='ddl, role, connection, misc_set, misc';

First_db=# \drds db_admin
List of settings
   Role   | Database |                       Settings
----------+----------+-------------------------------------------------------
 db_admin |          | pgaudit.log=ddl, role, connection, misc_set, misc
(1 row)

Для аудита событий добавления/изменения/модификации расписания автоматизированного переупаковщика необходимо настроить аудит над объектом squeeze.tables. С инструкцией можно ознакомиться в документации pgaudit. Ниже приведен пример настройки:

CREATE ROLE squeeze_auditor;
GRANT INSERT, UPDATE, DELETE, TRUNCATE ON squeeze.tables TO squeeze_auditor;
\dp+ squeeze.tables
ALTER ROLE db_admin set pgaudit.role=squeeze_auditor;
\drds db_admin

                              List of settings
   Role   | Database |                       Settings
----------+----------+-------------------------------------------------------
 db_admin |          | pgaudit.log=ddl, role, connection, misc_set, function+
          |          | pgaudit.role=squeeze_auditor
(1 row)

Также в параметр log_line_prefix может быть добавлен тип процесса - %b. Это позволит различать в логе записи о ручной и автоматизированной переупаковке.

Аналитика производительности Pangolin#

Для сбора данных в Pangolin создается дочерний процесс, в цикле которого происходит периодический опрос статистики активности и блокировок.

Для последующего анализа собранной статистики можно сформировать отчет с указанием временного диапазона. Отчет сохраняется в формате HTML. Описание и примеры разделов отчета представлены в отдельном документе.

Конфигурационные параметры#

Примечание:

  • Для применения внесенных изменений настроечных параметров необходимо выполнить перезагрузку.

  • При изменении пути к папке хранения файлов необходимо содержимое старой папки перенести в новую.

Настройка параметров для аналитики производительности осуществляется в файле postgresql.conf:

  • performance_insights.enable — включает/выключает функциональность (значение по умолчанию — false);

  • performance_insights.sampling_enable — включает/выключает сбор данных (значение по умолчанию — true). После изменения настроек параметра требуется выполнить одно из предложенных действий:

    • перезагрузка;

    • вызов команды SELECT pg_reload_conf();;

    • отправить сигнал SIGHUB;

  • performance_insights.sampling_period — задает периодичность сбора данных в миллисекундах (значение по умолчанию — 1s). Минимальное значение min - 100ms, значение max — не ограничено;

  • performance_insights.num_samples_in_ram — количество итераций сбора данных активности текущих сессий, хранящихся в оперативной памяти (значение по умолчанию — 900). Определяет время хранения данных активности текущих сессий в оперативной памяти. Время определяется количеством сборов данных (performance_insights.num_samples_in_ram), умноженным на периодичность сбора данных (performance_insights.sampling_period). Таким образом, время хранения данных активности текущих сессий по умолчанию (900 * 1s) —> 900 секунд (или 15 минут), при этом:

    • min значение - 1;

    • max значение — не ограничено (2147483647);

  • performance_insights.num_samples_in_files — количество итераций сбора данных активности текущих сессий, хранящихся в файлах (на диске) (значение по умолчанию — 86400). Определяет время хранения данных активности текущих сессий в файлах (на диске). Время определяется количеством сборов данных (performance_insights.num_samples_in_files) умноженное на периодичность сбора данных (performance_insights.sampling_period). Таким образом, время хранения данных активности текущих сессий по умолчанию (86400 * 1s) —> 86400 секунд (или 1 сутки), при этом:

    • min значение - 1;

    • max значение — не ограничено (2147483647);

  • performance_insights.directory — путь к папке, в которую сохраняются файлы с полученными данными (значение по умолчанию ${PGDATA}/pg_perf_insights);

    Внимание!

    Рекомендуется задать директорию хранения, находящуюся за пределами директории с данными СУБД (PGDATA).

    В противном случае возможна потеря статистики при реиницилизации кластера.

  • performance_insights.masking — включает/выключает маскирование параметров запроса, параметров соединения и имени пользователя (значение по умолчанию — true). Параметр performance_insights.masking рекомендуется поместить под защиту.

Функции#

Для работы с данными по аналитике производительности Pangolin применяются следующие функции:

  • pg_stat_get_activity_history — возвращает набор записей с данными об активности сессий в определенный момент времени;

  • pg_stat_get_activity_and_lock_status_history — возвращает данные активности текущих сессий вместе с данными блокировок (если они имеются) и затраченными ресурсами (CPU, IO);

  • pg_stat_get_activity_history_last — возвращает набор записей с данными об активности сессий в последний период обновления истории;

  • pg_lock_status_history — возвращает набор записей с информацией о блокировках в определенный момент времени;

  • pg_stat_activity_history_reset — функция для управления сохраненными данными, которая полностью очищает историю;

  • pg_stat_activity_and_lock_status_history_report — формирует отчет из собранных данных.

Примечание:

По умолчанию функции по аналитике производительности может вызвать суперпользователь или пользователь, у которого есть привилегии групповой роли pg_read_all_perfinsight.

Получение диагностической информации об узле СУБД#

Утилита формирования диагностического отчета предназначена для упрощения и ускорения сбора информации о состоянии и настройках стенда Pangolin. Информация собирается посредством запуска утилиты и передачи в нее определенных параметров сбора и формирует на выходе набор файлов, упакованный в tar.gz архив. Некоторые компоненты отчета требуют повышенных привилегий или доступов к каталогам.

После установки Pangolin утилита доступна в каталоге /usr/pgsql-version-se/diagnostic_tool. Есть возможность скопировать каталог в любое другое доступное пользователю место. Утилита представляет собой скомпилированный бинарный файл и набор .so библиотек. Утилита не требует выполнения дополнительных действий для работоспособности и установки дополнительных модулей.

Примечание:

Утилита diagnostic_tool версии 1.0 работает с версией Pangolin не ниже 5.2.0.

Файловый состав утилиты следующий:

  • diag — основной файл, который является точкой входа и используется для запуска сбора статистики. Утилита осуществляет сбор аргументов, вывод справки и последовательный запуск модулей сбора информации. После окончания работы утилиты осуществляется архивирование отчета, вывод сообщения о завершении работы и пути до сформированного отчета;

  • utils/common.so — модуль общих переиспользуемых функций (печать в общий лог, создание каталогов, синтаксический анализ текста в csv и т.д.);

  • utils/vars.so — модуль глобальных переменных;

  • utils/sql.so — модуль SQL-скриптов для работы с БД;

  • utils/linux_info.so — модуль сбора информации об ОС;

  • utils/linux_stat.so — модуль сбора статистики использования ОС;

  • utils/logs_collect.so — модуль сбора лог-файлов;

  • utils/config.so — модуль сбора конфигурационных файлов.

Использование#

Для запуска утилиты необходимо перейти в каталог diagnostic_tool с исполняемым файлом утилиты и ее библиотеками. Затем произвести запуск утилиты. Примеры:

    ./diag
    ./diag --help
    ./diag --host 127.0.0.1 --port 5433 --user psimax --database first_db --pgbuser pgbouncer --logs --log_lines_count 10

Утилита поддерживает следующие параметры:

    $ ./diag --help
    usage: diag [-h] [-H HOST] [-p PORT] [-U USER] [-d DATABASE]
                [--pgbuser PGBUSER] [--logs] [--pgdata PGDATA]
                [--log_lines_count LOG_LINES_COUNT] [--version]

    This is the Pangolin or PostgreSQL Diagnostics Collection Script. Some parts
    of script need superuser or root privileges, if the privileges are
    insufficientsome information cannot be collected.

    optional arguments:
      -h, --help            show this help message and exit
      -H HOST, --host HOST  database server host or socket directory (default:
                            127.0.0.1)
      -p PORT, --port PORT  database server port (default: 5433)
      -U USER, --user USER  database user name (default: postgres)
      -d DATABASE, --database DATABASE
                            database name (default: postgres)
      --pgbuser PGBUSER     Pangolin Pooler user name
      --logs                collect log files
      --pgdata PGDATA       pgdata dir path
      --log_lines_count LOG_LINES_COUNT
                            count last lines of log for collecting (default: 300)
      --version             show program's version number and exit

Описание параметров:

  • -U USER, --user USER

    Параметр username для подключения к СУБД Pangolin.

    Значение по умолчанию: postgres.

  • -p PORT, --port PORT

    Параметр port для подключения к СУБД Pangolin.

    Значение по умолчанию: 5433.

  • -h, --help

    Выводит справку по использованию утилиты.

  • -H HOST, --host HOST

    Параметр host для подключения к СУБД Pangolin.

    Значение по умолчанию: 127.0.0.1.

  • -d DATABASE, `–database DATABASE

    Параметр database для подключения к СУБД Pangolin.

    Значение по умолчанию: postgres.

  • --pgdata PGDATA

    Параметр, определяющий путь к $PGDATA. Если не задан — будет произведена попытка поиска данного каталога в переменных окружения и запущенных процессах Pangolin.

    Значение по умолчанию отсутствует.

  • --pgbuser PGBUSER

    Параметр username для подключения к виртуальной БД Pangolin Pooler для сбора статистики использования Pangolin Pooler.

    Значение по умолчанию отсутствует.

  • --logs

    Параметр, включающий сбор лог-файлов. По умолчанию лог-файлы не собираются.

  • --log_lines_count LOG_LINES_COUNT

    Параметр, определяющий, сколько последних строк лог-файлов сохранить в отчет. Параметр введен для ограничения размера итогового отчета, количество строк должно быть достаточным для анализа и не слишком большим для экономии размера, как правило, достаточно 300-700 последних строк.

    Значение по умолчанию: 300.

  • --version

    Выводит версию утилиты и завершает работу.

В случае, если переданные параметры --user или --pgbuser отличаются от значений по умолчанию, утилита запросит пароль для данных пользователей. В ответ на запрос утилиты введите соответствующий пароль (пароль при вводе не отображается).

После того, как утилита отработала, она выдаст сообщение о том, где сохранена диагностическая информация. Отчет формируется в каталоге с утилитой из префикса pgse_diag_out_ и временной метки запуска утилиты YYYYMMDD_HHmmSS, где YYYY — год, MM — месяц, DD — день, HH — часы, mm — минуты, SS — секунды. Сформированный архив с отчетом можно скопировать с удаленного хоста, например, с помощью scp:

scp postgres@{IP-адрес}:/home/postgres/diagnostic_tool/pgse_diag_out_20220607_145935.tar.gz .

Чтобы проверить содержимое архива его нужно распаковать:

tar -xvf ./pgse_diag_out_20220607_145935.tar.gz

Внимание!

Перед отправкой отчета нужно убедиться в отсутствии недопустимой к передаче информации, а именно:

  • непараметризованных запросов или значений параметров в секции collect hot statements stat файла diag.log;

  • непараметризованных запросов или значений параметров в секции collect slow statements stat файла diag.log;

  • непараметризованных запросов или значений параметров в файле csv/dbms/hot_statements.csv;

  • непараметризованных запросов или значений параметров в файле csv/dbms/slow_statements.csv;

  • логинов/паролей, а также иной чувствительной информации в секции collect running services файла diag.log (в колонке COMMAND строка запуска процесса);

  • логинов/паролей, а также иной чувствительной информации в файле csv/psaux.csv (в колонке COMMAND строка запуска процесса);

  • логинов/паролей(в том числе хешей паролей) в конфигурационном файле config/pg_hba.conf;

  • логинов/паролей(в том числе хешей паролей) в конфигурационном файле config/postgresql.yml (конфигурационный файл Pangolin Manager, проверить в том числе секцию pg_hba);

  • непараметризованных запросов и значений параметров в файле logs/postgresql-XXXXXXXX.log, где XXXXXXXX комбинация из даты и порядкового номера лог-файла.

Отчетность по нагрузке Pangolin#

Отчетность по нагрузке в Pangolin реализована с помощью расширения pg_profile. Для расширения pg_profile в БД создается набор таблиц под историческое хранилище. Это хранилище будет накапливать статистические выборки с кластера postgres. Выборки собираются вызовом функции take_sample(). Для сбора статистики по расписанию можно использовать cron или расширение pg_cron.

Периодические выборки могут помочь найти источники интенсивной нагрузки в прошлом. Например, стало известно о деградации производительности, которая была несколько часов назад. Для решения подобных проблем можно построить отчет между двумя выборками, охватывающими период проблемы с производительностью, чтобы увидеть профиль нагрузки БД. Это поможет узнать точное время возникновения проблемы с производительностью. Для этого рекомендуется использовать инструмент мониторинга (например, Zabbix).

Выборку можно сохранить непосредственно перед запуском любой бизнес-задачи (блока транзакций) и после того, как она будет выполнена.

Когда сохраняется выборка, вызывается функция pg_stat_statements_reset() как гарантия того, что отчеты не будут потеряны из-за достижения параметра pg_stat_statements.max. Отчет будет содержать раздел, информирующий о том, что количество собранной статистики в любой выборке достигнет 90% от параметра pg_stat_statements.max.

При установке расширения автоматически создается локальный сервер. Это сервер для кластера, где установлено расширение pg_profile.

Для подключения к БД используется расширение db_link.

Управление планами запросов#

Расширения pg_outline и pg_hint_plan входят в состав СУБД Pangolin. Эти расширения, в совокупности, предоставляют возможность фиксации и подмены планов запросов для оптимизации работы планировщика запросов.

Расширение pg_outline

Функциональные возможности:

  • управление (добавить, заменить, удалить, включить, выключить) правилами подмены (фиксациями подсказок pg_hint_plan) планов запросов;

  • возврат информации о созданных правилах подмены планов запросов;

  • возврат идентификатора запроса (queryId) для текста запроса (queryText).

Расширение pg_hint_plan

Функциональные возможности:

  • подсказки (hint) планировщику запросов для управления планами выполнения запросов, в части:

    • методов сканирования таблиц;

    • методов соединения таблиц;

    • порядка соединения;

    • корректировки числа строк результата соединения;

    • настройки параллельности обработки таблиц;

    • установки значений параметров конфигурации на время планирования запроса;

  • управление планами подготовленных запросов (prepared statements) через заданные в тексте этих запросов подсказок (hint);

  • управление планами запросов в составе PL/pgSQL-блока через подсказки (hint), заданные в тексте запросов в PL/pgSQL-блоках;

  • дополнение запросов подсказками «на лету» на этапе планирования запроса на уровне всей СУБД в составе СУБД Pangolin. Это позволяет выполнять:

    • компенсационную корректировку запросов на основе заполняемой таблицы подсказок, которая устанавливает соответствие текста дополняемого запроса и имени приложения (опционально);

    • компенсационную корректировку для:

      • запросов с динамическими параметрами (подсказкой плейсхолдеров, вместо конкретных значений);

      • подготовленных запросов;

  • управление (через настроечные параметры) на уровне сессии пользователя или всей СУБД в составе СУБД Pangolin:

    • активностью расширения;

    • использованием функциональности дополнения подсказками через таблицу подсказок;

    • уровнем логирования, с которым в лог будут писаться сообщения об ошибках разбора подсказок;

    • детализацией записей отладочной информации расширения;

    • уровнем логирования, с которым в лог будут писаться сообщения с отладочной информацией.

Использование подсказок#

Подсказки (hint) должны быть заданы в первом комментарии вида /* */ в тексте запроса. Первым символом в теле комментария должен быть +.

Пример запроса с подсказками (в качестве метода соединения выбрано соединение по хешу, а pgbench_accounts сканируется последовательным способом).

 /*+
    HashJoin(a b)
    SeqScan(a)
  */
 EXPLAIN SELECT *
    FROM pgbench_branches b
    JOIN pgbench_accounts a ON b.bid = a.bid
   ORDER BY a.aid;
                                      QUERY PLAN
---------------------------------------------------------------------------------------
 Sort  (cost=31465.84..31715.84 rows=100000 width=197)
   Sort Key: a.aid
   ->  Hash Join  (cost=1.02..4016.02 rows=100000 width=197)
         Hash Cond: (a.bid = b.bid)
         ->  Seq Scan on pgbench_accounts a  (cost=0.00..2640.00 rows=100000 width=97)
         ->  Hash  (cost=1.01..1.01 rows=1 width=100)
               ->  Seq Scan on pgbench_branches b  (cost=0.00..1.01 rows=1 width=100)
(7 rows)

В следующем примере применяются только подсказки HashJoin и SeqScan, так как IndexScan не входит в первый комментарий.

 /*+
    HashJoin(a b)
    SeqScan(a)
  */
 /*+ IndexScan(a) */
EXPLAIN SELECT /*+ MergeJoin(a b) */ *
    FROM pgbench_branches b
    JOIN pgbench_accounts a ON b.bid = a.bid
   ORDER BY a.aid;
                                      QUERY PLAN
---------------------------------------------------------------------------------------
 Sort  (cost=31465.84..31715.84 rows=100000 width=197)
   Sort Key: a.aid
   ->  Hash Join  (cost=1.02..4016.02 rows=100000 width=197)
         Hash Cond: (a.bid = b.bid)
         ->  Seq Scan on pgbench_accounts a  (cost=0.00..2640.00 rows=100000 width=97)
         ->  Hash  (cost=1.01..1.01 rows=1 width=100)
               ->  Seq Scan on pgbench_branches b  (cost=0.00..1.01 rows=1 width=100)
(7 rows)

Фиксация метода сканирования#

Для того, чтобы сформировать план запроса, планировщику необходимо для начала определиться с методами сканирования источников данных. Pangolin предлагает следующие методы доступа к источникам:

  • Sequential Scan — последовательное сканирование таблицы.

    Полный перебор всех блоков таблицы с извлечением 100% данных.

    Подходит для:

    • очень маленьких таблиц (десятки блоков);

    • полностью кэшированных таблиц, которые помещаются в области разделяемых буферов сервера и файловом кэше ОС;

    • всех остальных случаев, когда требуется извлечь данные полностью или почти полностью.

    Не подходит для:

    • извлечения малой доли данных (до 1-3%) из объемной таблицы.

  • Index Scan — индексное сканирование таблицы.

    Индекс — заранее подготовленный, отсортированный перечень значений ключа поиска. К значениям ключа в индексе приложены ссылки на страницы (блоки) таблицы и записи в них. Исполнитель сначала ищет в списке значение ключа (или диапазон значений в прямом или обратном порядке), затем читает ссылки, извлекает по ссылкам блоки таблицы, определяет видимость записей и извлекает из видимых записей данные тех полей таблицы, которых не было в ключе.

    Подходит для:

    • выбора небольшого количества данных из большой таблицы (соответствующее условие в разделе WHERE запроса называют предикат высокой селективности);

    • получения данных в порядке сортировки по ключу индекса, потому что индекс хранит уже отсортированные списки.

    Не подходит для:

    • извлечения большей части записей таблицы (более 10%), потому что чтение хаотично разбросанных блоков таблицы включает множество случайных дисковых операций, а разрешение множества ссылок добавляет нагрузку на процессор.

  • Index-only Scan — cтрогое индексное сканирование таблицы.

    Вид индексного сканирования, при котором обращений к таблице почти не происходит, потому что все требуемые для запроса данные уже есть в индексе, а видимость большинства записей уже описана в карте видимости таблицы.

    Подходит для:

    • такого индексного сканирования, когда запрос не требует данных, не входящих в индекс.

    Неприменим, когда:

    • данных в индексе недостаточно для получения результатов запроса;

    • у таблицы нет карты видимости, не выполнялся autovacuum или VACUUM.

  • Bitmap Index Scan — сканирование таблицы по битовой карте индекса.

    Промежуточный вариант между последовательным сканированием таблицы и поиском по индексу.

    Пример:

    Для предикатов с не самой высокой селективностью невыгодно читать таблицу полностью (90% блоков — лишние, не содержат интересных данных) или извлекать блоки таблицы в случайном порядке. Пример такого предиката: id between 100 and 1000000 на таблице с десятком млн записей, где:

    • при последовательном сканировании пришлось бы прочесть с диска множество лишних блоков;

    • при поиске по индексу — обработать порядка миллиона ссылок из индекса на записи в хаотично разбросанных блоках таблицы.

    Поэтому лучше действовать в две стадии:

    1. Сформировать битовую карту всей таблицы, в которой 1 биту будет соответствовать 1 запись (точная битовая карта, exact) или 1 блок таблицы (грубая карта, lossy), для чего пройти весь индекс, выставляя в 1 биты, указывающие на искомые записи или блоки, содержащие искомые записи.

    2. Один раз последовательно пройти таблицу, интересуясь только отмеченными в полученной карте записями / блоками.

    Если в запросе есть несколько низкоселективных предикатов, то соответствующие им битовые карты могут быть объединены в одну общую карту. В этом случае сначала строятся промежуточные карты по каждому из индексов, затем они побитово объединяются в результирующую карту таблицы двоичными логическими операциями, а затем по общей карте выполняется единственный проход таблицы.

  • TID Scan — сканирование таблицы по TID (tuple identifier).

    Быстрое прямое извлечение записи по ее внутреннему физическому адресу, например: where ctid='(1000,10)'::tid, где:

    • ctid — это псевдоколонка любой из таблиц, физический идентификатор записи. Он состоит из номера блока (в примере 1000) и номера записи в блоке (в примере 10).

Примечание:

В Pangolin для того, чтобы индекс мог поддерживать поиск по набору полей, ключ поиска должен лидировать в ключе индекса, начиная с первого поля.

Исключение – строгое индексное сканирование, которое может выполняться и без первых полей в ключе. В этом случае индекс служит не в качестве указателя для поиска записей, а в качестве частичного «снимка» таблицы или кэша часто запрашиваемых полей.

Фиксация метода объединения результатов#

Методы объединения источников в общий результат:

  • Nested Loop – вложенный цикл.

    В цикле открывается перебор подходящих записей ведущего (внешнего) источника. Для каждой из записей внешнего источника выбираются все записи из внутреннего (ведомого) источника, подходящие по условию соединения. Далее происходит переход к следующей записи ведущего источника. Для внешних соединений ведущим (первым по порядку, во внешнем цикле) всегда будет внешний источник, левый для LEFT OUTER JOIN или правый для RIGHT OUTER JOIN.

    Подходит для:

    • очень небольших наборов данных, особенно когда поддерживается индексами с обеих сторон соединения;

    • условий соединения, которые не являются равенствами (ON a.id >= b.first_a_id) (более того, это единственный метод выполнения таких условий).

    Не подходит:

    • при отсутствии индекса по ключу соединения со стороны ведомого источника — становится крайне неудобно отбирать записи из ведомого источника столько раз, сколько записей вернул ведущий;

    • при большом количестве записей в любом из источников.

  • Hash Join – хеш-соединение.

    Выбирается полностью ключ объединения из обоих источников. Для этого строится хеш-таблица выборки ключа из ведущего источника, размещается в памяти (work_mem), если места не хватает - то во временных файлах на диске. Из ведомого источника отбирать значения ключа, хешировать их и искать совпадения значений хеш-функций ключа: hash(a.id) = hash(b.a_id). При совпадении хешей сравнить ключи по данным из таблиц, разрешая конфликты хеширования и извлекая те данные, которых нет в ключе объединения.

    Подходит:

    • для объединения больших объемов данных, в том числе без поддержки индексов;

    • для условий объединения по присутствию в списке (EXISTS, IN) – называется Hash Semi Join;

    • и по отсутствию в списке (NOT EXISTS, NOT IN) — это Hash Anti Join.

    Не подходит:

    • когда ограничены физические ресурсы: недостаточно work_mem, мало свободного пространства для временных файлов – приходится хешировать ведущий источник порциями, повторять проходы ведомого источника по каждой из порций;

    • для внешних соединений — не поддерживает их.

  • Merge Join – соединение слиянием сортированных списков.

    Выбирается полностью ключ объединения из обоих источников. Для этого оба источника должны быть отсортированы. Далее сортированные списки значений объединяются между собой.

    Подходит для:

    • внешних соединений средних по объемам источников, особенно при поддержке индексов с обеих сторон.

    Не подходит:

    • когда ограничены физические ресурсы: недостаточно work_mem, мало места на диске, ограничены процессорные ресурсы для сортировки. Столь же чувствителен к work_mem, как и хеш-соединение. Предполагает размещение в памяти / на диске полных списков значений ключа для выполнения сортировки.

Фиксация порядка соединения таблиц#

Порядок таблиц в соединении имеет большое значение для планировщика. Например, 10 раз просканировать таблицу из 1 млн записей или 1 млн раз просканировать таблицу из 10 записей — операции разного порядка, по времени и по затратам ресурсов они существенно различаются.

Если количество соединяемых источников не превышает 3-5, то планировщику легко перебрать все варианты соединяемых пар. Если же источников более 12 (порог настраивается), то из-за огромного количества вариантов сочетаний будет применяться эвристический алгоритм (GEQO). Его задача — найти не самый оптимальный план, но сделать это быстро.

Если оптимальный порядок соединения найден, то зафиксировать его позволяет подсказка Leading.

  • Leading(таблица таблица[ таблица...]) — указание планировщику: объединять источники в указанном порядке, от ведущей таблицы до ближайшей к результату.

  • Leading(<пара для объединения>) — указание объединять пару источников в указанном порядке и направлении. Пара для объединения — пара, в которую могут входить таблицы и/или другие пары. Описания пар, заключенные в скобки, могут образовывать вложенные структуры.

Примеры:

  • Указание использовать порядок объединения

    /*+ Leading(t2 t3 t1) */ select t1.f2, t2.f2 from table1 t1 join table2 t2 on t1.f1=t2.f1 join table1 t3 on t3.f1=t2.f1 where t2.f1<1000;
    
  • Указание использовать порядок объединения с группировкой

    /*+ Leading((t2 (t3 t1))) */ select t1.f2, t2.f2 from table1 t1 join table2 t2 on t1.f1=t2.f1 join table1 t3 on t3.f1=t2.f1 where t2.f1<1000;
    

Установка pg_profile и pg_stat_kcache#

Установка всех расширений и их первоначальная настройка производится инсталлятором.

  • Расширению pg_profile требуются расширения plpgsql, dblink.

  • Расширению pg_stat_kcache требуется pg_stat_statements (устанавливается по умолчанию на всех серверах). Также pg_stat_statements должен быть указан в параметре shared_preload_libraries раньше.

Параметры установщика#

Параметр

Значение по умолчанию

Описание

pg_profile.is_enable

true

Установка базы с установленным расширением pg_profile и настроенным в pg_cron заданием на сборку статистики

pg_profile.topn

20

Количество основных объектов (statements, relations и т.д.), которые должны быть представлены в каждой отсортированной таблице отчета. Параметр влияет на размер выборки - чем больше объектов требуется отобразить в отчете, тем больше объектов нужно сохранить в выборке

pg_profile.max_sample_age

7

Срок хранения выборок в днях

pg_profile.track_sample_timings

off

Когда этот параметр включен, pg_profile будет отслеживать точное время сбора выборок

pg_profile.stats_periods

0,30 * * * *

Строка в стиле crontab для настройки периодов сбора статистики, по умолчанию: раз в полчаса, каждый час в 0 и 30 минут

pg_stat_track_activities

on

Отслеживание выполняемых серверным процессом команд

pg_stat_track_counts

on

Контроль, собирается ли статистика о доступе к таблицам и индексам

pg_stat_track_io_timing

on

Отслеживание времени чтения и записи блоков

pg_stat_track_functions

off

Отслеживание использования пользовательских функций

pg_stat_statements_track

top

Контроль учитываемых модулем операторов

pg_stat_statements_max

5000

Максимальное количество операторов, отслеживаемых модулем (то есть максимальное количество строк в представлении pg_stat_statements)

pg_stat_kcache.is_enabled

true

Установка базы с установленным расширением pg_kcache

relnblocks_enable

on

Включение механизма подсчета (pg_profile автоматом подхватит значение из этого механизма, а не из pg_class). Изменение требует перезагрузки: в случае значения off память под кэш при старте выделена не будет

relnblocks_hash_max_size

1000000

Максимальное количество отношений (имеющих физические файлы на диске) в базе. В случае превышения заданного значения новое отношение создать будет нельзя. Нужно помнить, что к этим отношениям относятся таблица, индекс, генератор последовательности, таблица хранения сверхбольших атрибутов, материализованное представление. Необходимо внимательно отнестись к этому параметру и установить значение «с запасом»

relnblocks_hash_init_size

1024

Параметр определяет количество отношений в базе (имеющих физические файлы на диске), на которые будет предаллоцирован кэш. Кэш-таблица для отслеживания размеров объектов будет размещена одним выровненным куском памяти, и поиск по ней будет быстрее

Установка в ручном режиме#

При ручной установке необходимо выполнить следующие шаги:

  1. Установите файлы расширения pg_profile.

    Распакуйте файлы расширения в каталог с расширениями Pangolin, например:

        tar xzf pg_profile-<version>.tar.gz --directory $(pg_config --sharedir)/extension
    

    Необходимо убедиться, что используется подходящая утилита pg_config.

  2. Создайте расширения pg_profile.

    Рекомендуется установка в отдельную схему – расширение создает свои собственные таблицы, представления, последовательности и функции. Создайте схему для сбора статистики и установите расширение в эту схему:

    CREATE SCHEMA pgse_profile;
    CREATE EXTENSION dblink schema ext;
    CREATE EXTENSION plpgsql schema pgse_profile;
    CREATE EXTENSION pg_stat_statements schema ext;
    CREATE EXTENSION pg_profile SCHEMA pgse_profile;
    
  3. Настройте пользователя:

    CREATE ROLE profile_tuz NOLOGIN;
    REVOKE ALL ON SCHEMA pgse_profile FROM public;
    GRANT USAGE ON SCHEMA ext TO profile_tuz;
    GRANT USAGE ON SCHEMA pgse_profile TO profile_tuz;
    GRANT pg_read_all_stats TO profile_tuz;
    GRANT EXECUTE ON FUNCTION pg_stat_statements_reset TO profile_tuz;
    GRANT all ON all TABLES IN SCHEMA ext TO profile_tuz;
    GRANT SELECT, USAGE ON all sequences IN SCHEMA ext TO profile_tuz;
    GRANT EXECUTE ON all functions in SCHEMA ext TO profile_tuz;
    GRANT all ON all tables in SCHEMA pgse_profile TO profile_tuz;
    GRANT SELECT, USAGE ON all sequences IN SCHEMA pgse_profile TO profile_tuz;
    GRANT EXECUTE ON all functions IN SCHEMA pgse_profile TO profile_tuz;
    GRANT USAGE ON TYPE dblink_pkey_results TO profile_tuz;
    
  4. Настройте права пользователя as_admin.

  5. Настройте серверы pg_profile и задачи cron:

    SELECT pgse_profile.create_server('master', 'dbname={{ db_name }} host={{ hostname }} port={{ port }} user=profile_tuz');
    

    Если установка мастер + standalone:

    SELECT pgse_profile.create_server('slave', 'dbname={{ db_name }} host={{ hostname }} port={{ port }} user=profile_tuz'); ()
    

    В общем случае, если на одном экземпляре есть несколько БД, достаточно добавить один сервер, который обойдет все базы.

    SELECT cron.schedule('{{ pg_profile.stats_periods }}', 'SELECT pgse_profile.take_sample()');
    
  6. Обновите pg_profile до новой версии.

    Новые версии pg_profile будут содержать скрипт миграции (когда это возможно). В случае обновления необходимо установить новые файлы расширения (см. шаг 1) и обновить расширение:

    ALTER EXTENSION pg_profile UPDATE;
    
  7. Установите расширение pg_stat_kcache.

    Распакуйте файлы расширения в каталог с расширениями Pangolin:

    tar xzf pg_stat_kcache-<version>.tar.gz --directory $(pg_config --sharedir)/extension
    

    Убедитесь, что используется подходящая утилита pg_config.

  8. Cоздайте расширение pg_stat_kcache.

    Пропишите расширение в параметр предзагружаемых библиотек:

    shared_preload_libraries = 'pg_stat_statements,pg_stat_kcache'
    

    Внимание!

    Расширение pg_stat_kcache должно идти после pg_stat_statements, иначе база не запустится.

  9. Установите расширение в схему ext:

    CREATE EXTENSION pg_stat_kcache schema ext;
    -- Настройте пользователя:
    GRANT EXECUTE ON FUNCTION ext.pg_stat_kcache_reset TO profile_tuz;
    GRANT EXECUTE ON FUNCTION ext.pg_stat_kcache TO profile_tuz;
    -- Настроить права пользователя as_admin:
    GRANT EXECUTE ON FUNCTION ext.pg_stat_kcache_reset to as_admin;
    GRANT EXECUTE ON FUNCTION ext.pg_stat_kcache to as_admin;
    
  10. Обновите pg_stat_kcache до новой версии.

    Новые версии pg_stat_kcache будут содержать скрипт миграции (когда это возможно). Так, в случае обновления необходимо будет установить новые файлы расширения (см. шаг 1) и обновить расширение:

    ALTER EXTENSION pg_profile UPDATE;
    

Сбор статистики с кластеров#

Расширение pg_profile, установленное на один кластер, может собирать также статистику с других кластеров, именуемых servers (далее — серверы).

Для этого:

  • при помощи функции create_server() создайте необходимые серверы, указав имя и строку подключения. Подробнее о функции читайте в документе «Список PL/SQL функций продукта», раздел «Отчетность по нагрузке Pangolin» (документ доступен в личном кабинете);

  • убедитесь, что подключение может быть установлено ко всем БД всех серверов.

После этих действий можно собирать, например, статистику с пассивного узла кластера СУБД (Standby) подключаясь к ней с активного узла кластера СУБД (Active).

Настройка параметров#

Задать параметры настроек можно в файле postgresql.conf (указаны значения по умолчанию):

  • track_activities = on — мониторинг текущих команд для каждого процесса в pg_stat_activity;

  • track_counts = on — мониторинг текущих команд для каждого процесса в pg_stat_all_tables;

  • track_io_timing = on — мониторинг времени чтения/записи блоков в pg_stat_statements, pg_stat_kcache;

  • track_functions = none — включает подсчет вызовов функций и времени их выполнения. Значение pl включает отслеживание только функций на процедурном языке, а all — также функций на языках SQL и C для представления pg_stat_user_functions;

  • track_activity_query_size = 1024 — задает число байт, которое будет зарезервировано для отслеживания выполняемой в данный момент команды в каждом активном сеансе в pg_stat_statements.

Параметры pg_profile#

  • pg_profile.topn = 20 — количество основных объектов (statements, relations и т.д.), которые должны быть представлены в каждой отсортированной таблице отчета. Этот параметр влияет на размер выборки — чем больше объектов необходимо отобразить в отчете, тем больше объектов нужно сохранить в выборке;

  • pg_profile.max_sample_age = 7 — срок хранения выборок в днях. Выборки, возраст которых равен pg_profile.max_sample_age дней и более, будут автоматически удалены при следующем вызове take_sample();

  • pg_profile.track_sample_timings = off — когда этот параметр включен, расширение pg_profile будет отслеживать точное время сбора выборок;

  • pg_profile.query_length = 20000 — ограничение размера запросов, применяется только к тем запросам, которые выполнялись во время сбора статистики. Не применяется к запросам из pg_stat_statements.

Параметры pg_stat_statements (влияют на pg_stat_kcache)#

  • pg_stat_statements.max = 5000 (из установщика) — максимальное количество различных запросов, по которым хранится статистика. Если этот параметр будет недостаточно большим — расширение pg_profile будет выдавать предупреждения (в случае, если кэш при сборе статистики заполнен на 80%);

  • pg_stat_statements.track = 'top' — типы запросов (top/nested) по которым хранится статистика: top, all, none;

  • pg_stat_statements.track_utility = 'on' — при значении параметра off, статистика будет храниться только для запросов SELECT, INSERT, UPDATE и DELETE;

  • pg_stat_statements.track_planning = 'off' — сохранять отдельно статистику этапа планирования;

  • pg_stat_statements.save = 'on' — сохранять статистику в файл, в случае штатной перезагрузки сервера.

Параметры pg_stat_kcache#

  • pg_stat_kcache.linuz_hz = -1 — установить частоту аппаратных прерываний (тиков ЦПУ) для компенсации ошибок выборки. Для данного расширения можно явно указать, какой параметр задан в системе (параметр CONFIG_HZ ядра linux). По умолчанию установлено значение -1 — это означает, что расширение попытается автоматически рассчитать эту частоту при старте.

Параметры подсчета точных размеров отношений (указаны значения по умолчанию)#

  • relnblocks_enable = 'on' — включение механизма подсчета (pg_profile автоматом подхватит значение из этого механизма, а не из pg_class);

  • relnblocks_hash_max_size = 1000000 — максимальное количество отношений (имеющих физические файлы на диске) в базе. В случае переполнения этого числа новое отношение нельзя будет создать.

    Внимание!

    Необходимо внимательно отнестись к параметру relnblocks_hash_max_size и взять достаточный запас, так как к этим отношениям относятся:

    • таблица;

    • индекс;

    • генератор последовательности;

    • таблица хранения сверхбольших атрибутов;

    • материализованное представление.

  •   `relnblocks_hash_init_size = 1024` — количество отношений (имеющих физические файлы на диске) в базе, на которые будет предварительно выделен кэш.
    

    В этом случае хеш-таблица для отслеживания размеров объектов будет размещена одним выровненным куском памяти, и поиск по ней будет быстрее.

Использование pg_profile#

Во время установки расширение создает один активированный локальный сервер для кластера, где установлено расширение.

При необходимости можно добавить дополнительные сервера для сбора статистики командой:

SELECT pgse_profile.create_server('omega','host=name_or_ip dbname=postgres port=5432');

Выборки#

Каждая выборка содержит статистическую информацию о рабочей нагрузке БД со времени предыдущей выборки.

Функция сбора выборок также обслуживает хранилище сервера — удаляет устаревшие выборки в соответствии с политикой хранения.

Сохранение выборки#

Нужно собрать не меньше 2 выборок, чтобы иметь возможность создания первого отчета между 1-ой и 2-ой выборками. Выборки для всех активированных серверов собираются вызовом функции take_sample(). Как правило, собирают одну или две выборки в час.

Для взятия выборок по расписанию можно использовать cron или похожие инструменты. Пример с 30-ти минутным периодом:

*/30 * * * *   psql -c 'SELECT pgse_profile.take_sample();' > /dev/null 2>&1

Рассмотренный выше вызов функции не имеет проверки на ошибки результатов take_sample().

Функцию take_sample() можно вызвать так, чтобы она вернула OK для всех серверов, где выборка взята успешно, и показала текст ошибки для неудачных попыток:

select * from take_sample();

server     |        result                                                                 |      elapsed
-----------+-------------------------------------------------------------------------------+---------------
 ok_node   |          OK                                                                   | 00:00:00.48
 fail_node | could not establish connection                                               +| 00:00:00
           | SQL statement "SELECT dblink_connect('server_connection',server_connstr)"    +|
           | PL/pgSQL function take_sample(integer) line 69 at PERFORM                    +|
           | PL/pgSQL function take_sample_subset(integer,integer) line 27 at assignment  +|
           | SQL function "take_sample" statement 1                                       +|
           | FATAL:  database "nodb" does not exist                                        |
(2 rows)
Хранение данных выборки#

Чтобы не хранить данные выборок вечно, существует политика хранения.

Уровни хранения:

  1. Обычное хранение (действует, если не определен другой уровень хранения). Задайте параметр pg_profile.max_sample_age в файле postgresql.conf.

  2. Определите параметр max_sample_age сервера при создании сервера или с помощью функции set_server_max_sample_age() для существующего сервера.

    Примечание:

    Параметр max_sample_age отменяет глобальный параметр pg_profile.max_sample_age для конкретного сервера.

  3. Baseline переопределяет срок хранения для включенных (included) выборок с наивысшим приоритетом. Создайте baseline (см. ниже раздел «Baselines»).

Список выборок#

Используйте функцию show_samples(), чтобы получить список существующих выборок в репозитории. Эта функция также покажет обнаруженное время сброса статистики.

Тайминги сбора выборок#

Расширение pg_profile будет собирать подробную статистику по времени сбора выборок, когда включен параметр pg_profile.track_sample_timings.

Baselines#

Baseline — это именованная последовательность выборок с собственными настройками хранения.

Baseline можно использовать в функциях построения отчетов как интервал выборки. Неопределенный baseline хранения означает бесконечное хранение.

Baselines можно использовать для сохранения информации о загруженности базы данных за определенный период времени. Например, можно сохранить выборки, собранные во время нагрузочного тестирования или во время регулярной нагрузки на систему для дальнейшего использования.

Отчеты#

Отчеты создаются в формате HTML функциями по работе с отчетами. В pg_profile есть два типа доступных отчетов:

  • регулярные отчеты — содержат статистическую информацию о загруженности экземпляра за период отчета;

  • отчеты по изменениям — содержат данные из двух интервалов со значениями статистики с одинаковых объектов, расположенных один за другим, что упрощает сравнение рабочей нагрузки.

Посмотреть отчет можно в любом веб-браузере.

Функции регулярных отчетов и отчетов по изменениям описаны в документе «Список PL/SQL функций продукта», раздел «Отчетность по нагрузке Pangolin» (документ доступен в личном кабинете).

Построить отчет по изменениям можно также с помощью следующих комбинаций:

get_diffreport([server name,] baseline varchar(25), time_range tstzrange [, description text])

get_diffreport([server name,] time_range tstzrange, baseline varchar(25) [, description text])

get_diffreport([server name,] start1_id integer, end1_id integer, baseline varchar(25) [, description text])

get_diffreport([server name,] baseline varchar(25), start2_id integer, end2_id integer [, description text])
Примеры формирования отчетов#
psql -Aqtc "SELECT profile.get_report(480,482)" -o report_480_482.html

Для любых других серверов по их именам:

psql -Aqtc "SELECT profile.get_report('omega',12,14)" -o report_omega_12_14.html

Формирование отчета по временному промежутку:

psql -Aqtc "select profile.get_report(tstzrange('2020-05-13 11:51:35+03','2020-05-13 11:52:18+03'))" -o report_range.html

Формирование отчета за последние 24 часа:

psql -Aqtc "select profile.get_report(tstzrange(now() - interval '1 day',now()))" -o last24h_report.html

Отключение функциональности#

Отключение pg_stat_kcache#
  1. Удалите значение pg_stat_kcache из параметра shared_preload_libraries.

  2. Перезагрузите сервер.

Отключение подсчета точного размера отношений#

Установите relnblocks_enable в off.

Отключение сбора статистика pg_profile (не требует перезагрузки#
  1. Определите jobid задачи для pg_profile с помощью запроса:

    SELECT * from cron.job;
    
  2. Отключите задачу запросом:

    SELECT cron.unschedule(jobid);
    

Отслеживание времени изменения объекта СУБД#

В целях повышения удобства сопровождения СУБД, при выявлении причин снижения ее производительности, вызванного выполнением DDL-операций над объектами БД, предоставляется инструмент в виде двух представлений psql_dba_objects и psql_all_objects.

Данные представления используются для отслеживания даты/времени последней модификации объектов СУБД psql_dba_objects и psql_all_objects.

Пример выполнения запроса представления psql_dba_objects:

select * from pg_catalog.psql_dba_objects;
-[ RECORD 1 ]-+------------------------------
oid           | 16384
name          | t1
namespace     | 2200
type          | table
owner         | postgres
ispredef      | f
created       | 2022-05-31 12:58:20.765479+03
last_ddl_time | 2022-05-31 12:58:20.765479+03
deleted       |

Пример выполнения запроса представления psql_all_objects:

select * from pg_catalog.psql_all_objects;
-[ RECORD 1 ]-+------------------------------
oid           | 16384
name          | t1
namespace     | 2200
type          | table
owner         | postgres
ispredef      | f
created       | 2022-05-31 12:58:20.765479+03
last_ddl_time | 2022-05-31 12:58:20.765479+03
deleted       |

Примечание:

Обновление поля last_ddl_time осуществляется в обработчиках DDL-команд, изменяющих логическую структуру объекта, а так же GRANT/REVOKE. В обработчиках остальных DDL-команд, не модифицирующих логическую структуру объекта, значение поля не меняется. К таким DDL-командам относятся:

  • REINDEX;

  • CLUSTER;

  • TRUNCATE;

  • VACUUM;

  • VACUUM FULL;

  • REFRESH MATERIALIZED VIEW [CONCURRENTLY].

Для очистки записей о датах изменения удаленных объектов используется функция purge_object_mod_dates([start_time timestamptz, end_time timestamptz]) void.

Функция принимает на вход начало и конец интервала времени, в пределах которого требуется очистить записи объектов, даты удаления которых попадают в этот интервал. Входные аргументы могут быть опущены, тогда функция удалит записи о всех удаленных объектах за все время существования БД.

В качестве неопределенной границы интервала времени может использоваться значение NULL. Вызов упрощенной вариации функции без аргументов purge_object_mod_dates() равнозначен вызову purge_object_mod_dates(NULL, NULL) и purge_object_mod_dates('-infinity', 'infinity').

Пример использования функции purge_object_mod_dates():

select purge_object_mod_dates('2022-06-08 09:24:51'::timestamptz, '2022-06-08 10:24:51'::timestamptz);
select purge_object_mod_dates('-infinity', '2022-06-08 10:24:51'::timestamptz);
select purge_object_mod_dates('2022-06-08 09:24:51'::timestamptz, 'infinity');
select purge_object_mod_dates('-infinity', 'infinity');
select purge_object_mod_dates(NULL, '2022-06-08 10:24:51'::timestamptz);
select purge_object_mod_dates('2022-06-08 09:24:51'::timestamptz, NULL);
select purge_object_mod_dates(NULL, NULL);
select purge_object_mod_dates();
select purge_object_mod_dates(now() - interval '1 day', now());

Для сохранения информации о датах изменения удаленных объектов, в течение некоторого интервала времени, введен параметр object_modification_date_keep_interval. В пределах этого интервала времени функции очистки запрещено удалять записи с датами изменения удаленных объектов, которые входят в этот интервал. Интервал отсчитывается от момента выполнения функции очистки psql_purge_object_mod_dates(). Параметр принимает неотрицательные значения типа interval. Если указан нулевой интервал (0), то ограничения на выполнение функции очистки не накладываются. Значение по умолчанию - 1 week (1 неделя). Для изменения параметра необходим перезапуск сервера Pangolin.

Внимание!

Может потребоваться увеличить параметр max_worker_processes, чтобы это число включало дополнительные рабочие процессы, обновляющие даты создания и модификации объектов в новой БД после ее создания.

Отключению функциональности#

Для включения/отключения функциональности предназначен конфигурационный параметр enable_monitor_object_modification_date (в файле postgresql.conf). Значение параметра по умолчанию - on. Для изменения параметра необходим перезапуск сервера Pangolin.

Управление планами запросов#

Для возможности ручной оптимизации планов запросов в Pangolin используются расширения pg_outline и pg_hint_plan.

Расширение pg_hint_plan#

Расширение pg_hint_plan управляет планом выполнения с помощью фраз-подсказок (hint), записываемых в виде простых описаний в SQL-комментариях особого вида.

Настроечные параметры pg_hint_plan#

Для Pangolin расширение pg_hint_plan модифицировано: запросы создания, изменения и удаления ролей не обрабатываются расширением pg_hint_plan и не попадают в лог даже при включенном детальном логировании расширения.

Наименование

Описание

Значение по умолчанию

Рекомендуемое значение

pg_hint_plan.enable_hint

Включает/выключает pg_hint_plan

on

on

pg_hint_plan.enable_hint_table

Разрешает/запрещает использование подсказок (hint) для запросов из таблицы подсказок

on

pg_hint_plan.parse_messages

Определяет уровень логирования, с которым в журнал будут попадать сообщения об ошибках разбора подсказок. Допустимые значения*: error, warning, notice, info, log, debug

info

warning

pg_hint_plan.debug_print

Указывает детализацию отладочных сообщений. Допустимые значения**: off, on, detailed, verbose

off

pg_hint_plan.message_level

Определяет уровень логирования для отладочных сообщений. Допустимые значения*: error, warning, notice, info, log, debug

info

* — Уровни важности сообщений ошибок синтаксического анализа и отладочных сообщений. Описание допустимых значений:

  • ERROR — сообщает об ошибке, из-за которой прервана текущая команда;

  • WARNING — предупреждения о возможных проблемах;

  • NOTICE — информация, которая может быть полезной пользователям;

  • INFO — неявно запрошенная пользователем информация;

  • LOG — информация, полезная для администраторов;

  • DEBUG — максимальный уровень детализации для разработчиков.

** – Детализация отладочных сообщений — количество информации, записываемой в журнал сервера для каждого сообщения. Каждое последующее значение добавляет больше полей в выводимое сообщение. Описание допустимых значений:

  • off — 0 (сообщения выключены);

  • on — 1;

  • detailed — 2;

  • verbose — 3.

Активация расширения#

Расширение pg_hint_plan по умолчанию выключено.

Чтобы включить расширение pg_hint_plan, используйте настроечные параметры pg_hint_plan.enable_hint и pg_hint_plan.enable_hint_table:

  • для применения ко всем сессиям — установите значение on в postgresql.conf;

  • для конкретных сессий — установите значение true через команды SET или ALTER USER SET/ALTER DATABASE SET.

Пример:

SET pg_hint_plan.enable_hint = TRUE;
SET pg_hint_plan.enable_hint_table = TRUE;

Установка в ручном режиме#

В некоторых случаях (например, создана новая база, или расширения не были установлены во время работы инсталлятора Pangolin) установку расширений необходимо произвести вручную, для этого:

  1. Добавьте значения pg_stat_statements, pg_hint_plan и pg_outline в настроечный параметр shared_preload_libraries в конфигурационном файле PostgreSQL.conf.

  2. Подключите расширения:

    create extension pg_stat_statements;
    create extension pg_hint_plan;
    create extension pg_outline;
    
  3. Включите расширения pg_outline и pg_hint_plan (см. раздел «Управление планами запросов»).

Отключение функциональности#

Чтобы отключить функциональность расширения, установите значение off для настроечных параметров pg_hint_plan.enable_hint и pg_hint_plan.enable_hint_table.

Для полного отключения функциональности исключите загрузку библиотеки для всего экземпляра Pangolin одним из следующих способов:

  • исключите библиотеку из параметра shared_preload_libraries;

  • измените настройки конкретных сессий через ALTER USER SET/ALTER DATABASE SET.

После отключения функциональности удалите расширение командой:

DROP EXTENSION pg_hint_plan

Включение журналирования#

Чтобы включить журналирование, в конфигурации сервера необходимо применить рекомендуемые настройки:

pg_hint_plan.parse_messages = warning
pg_hint_plan.debug_print = off
pg_hint_plan.message_level = debug

Методы доступа#

Чтобы вручную закрепить в запросе оптимальный метод доступа или отменить неоптимальный, применяются следующие подсказки:

Метод доступа

Узел в плане

Подсказка для включения

Подсказка для выключения

Последовательное сканирование таблицы

Seq Scan

SeqScan(таблица)

NoSeqScan(таблица)

Индексное сканирование таблицы

Index Scan
Index Scan Backward

IndexScan(таблица[ индекс…])
IndexScanRegexp(таблица[ POSIX Regexp…])

NoIndexScan(таблица)

Строгое индексное сканирование таблицы

Index Only Scan

IndexOnlyScan(таблица[ индекс…])
IndexOnlyScanRegexp(таблица[ POSIX Regexp…])

Любая подсказка из
NoIndexOnlyScan(таблица)
или NoIndexScan(таблица)

Сканирование таблицы по битовой карте индекса

Bitmap Index Scan →
Bitmap Heap Scan
BitmapAnd, BitmapOr

BitmapScan(таблица[ индекс…])
BitmapScanRegexp(таблица[ POSIX Regexp…])

NoBitmapScan(таблица)

Сканирование таблицы по TID

Tid Scan

TidScan(таблица)

NoTidScan(таблица)

Здесь POSIX Regexp... – список регулярных выражений, используемых для того, чтобы не перечислять поодиночке множество индексов с похожими названиями.

Чтобы зафиксировать метод доступа, в подсказке указывается псевдоним таблицы-источника и, если в методе используются индексы — их также нужно перечислить, разделяя список пробелами.

Внимание!

Подсказка NoIndexScan включает в себя действие подсказки NoIndexOnlyScan.

Наличие карты видимости таблицы (слой visibility map) необходимо для метода доступа Index Only Scan. Этот слой по умолчанию не создается при создании таблицы, поэтому до первого autovacuum / VACUUM / VACUUM FULL по новой таблице не получится осуществить доступ к таблице методом Index Only Scan.

Если индекс, указанный в подсказке IndexOnlyScan, недостаточен для поддержки строгого сканирования (например, не хватает полей до списка запрошенных), то индексное сканирование таблицы может неожиданно выполняться через другой индекс.

Примеры:

  • Указание использовать сканирование по конкретному индексу:

    /*+ IndexScan(t1 ix_table1_2ind_f1_f2) */ select ctid, * from table1_2ind t1 where f1 = 10;
    
  • Указание не использовать последовательное сканирование:

    /*+ NoSeqScan(t1) */ select * from table1 t1 where t1.f1 > 1;
    

Закрепить в запросе выбранный метод объединения можно при помощи подсказок:

Метод объединения источников

Узел в плане

Подсказка для включения

Подсказка для выключения

Nested Loop – вложенный цикл

Nested Loop

NestLoop(таблица таблица[ таблица…])

NoNestLoop(таблица таблица[ таблица…])

Hash Loin - хеш-соединение

Hash Join
Hash Semi Join
Hash Anti Join

HashJoin(таблица таблица[ таблица…])

NoHashJoin(таблица таблица[ таблица…])

Merge Join - соединение слиянием сортированных списков

Merge Join
Merge Left Join
Merge Right Join

MergeJoin(таблица таблица[ таблица…])

NoMergeJoin(таблица таблица[ таблица…])

Примеры:

  • Указание использовать объединение nested loop:

    /*+ NestLoop(t1 t2)*/ select t1.f2, t2.f2 from table1 t1, table2 t2 where t1.f1=t2.f1;
    
  • Указание не использовать объединение hash join:

    /*+ NoHashJoin(t1 t2) */ select t1.f2 from table1 t1 where t1.f2 in (select f2 from table2 t2 where f2 > '10000');
    

Список подсказок (hints)#

Подсказки подразделяются на шесть групп по видам объектов, на которые они могут воздействовать, и видам воздействия. Список доступных подсказок перечислен ниже:

Группа

Формат

Описание

Метод сканирования

SeqScan(таблица)

Принудительное последовательное сканирование таблицы

TidScan(таблица)

Принудительное сканирование таблицы по TID

IndexScan(таблица[ индекс...])

Принудительное сканирование таблицы по индексу. Сканирование ограничивается заданными индексами

IndexOnlyScan(таблица[ индекс...])

Принудительное сканирование таблицы по индексу. Сканирование ограничивается заданными индексами. Если сканирование только по индексу невозможно, может использоваться обычное сканирование по индексу

BitmapScan(таблица[ индекс...])

Принудительное сканирование таблицы по битовой карте. Сканирование ограничивается заданными индексами

IndexScanRegexp(таблица[ регулярное выражение POSIX...])

Принудительно выбирает сканирование таблицы по индексу. Сканирование ограничивается индексами с именами, соответствующими указанному регулярному выражению POSIX

IndexOnlyScanRegexp(table[ регулярное выражение POSIX...])

Принудительно выбирает сканирование таблицы только по индексу. Сканирование ограничивается индексами с именами, соответствующими указанному регулярному выражению POSIX

BitmapScanRegexp(table[ регулярное выражение POSIX...])

Принудительно выбирает сканирование таблицы по по битовой карте. Сканирование ограничивается индексами с именами, соответствующими указанному регулярному выражению POSIX

NoSeqScan(таблица)

Принудительное отключение выбора последовательного сканирования таблицы

NoTidScan(таблица)

Принудительное отключение выбора сканирования таблицы по TID

NoIndexScan(таблица)

Принудительное отключение выбора сканирования таблицы по индексу и сканирования только по индексу для заданной таблицы

NoIndexOnlyScan(таблица)

Принудительное отключение выбора сканирования только по индексу для заданной таблицы

NoBitmapScan(таблица)

Принудительное отключение выбора сканирования по битовой карте для таблицы

Метод соединения

NestLoop(таблица таблица[ таблица...])

Принудительный выбор вложенного цикла для соединений с заданными таблицами

HashJoin(таблица таблица[ таблица...])

Принудительный выбор соединения по хешу для соединений с заданными таблицами

MergeJoin(таблица таблица[ таблица...])

Принудительный выбор соединения слиянием для соединений с заданными таблицами

NoNestLoop(таблица таблица[ таблица...])

Принудительное отключение выбора вложенного цикла для соединений с заданными таблицами

NoHashJoin(таблица таблица[ таблица...])

Принудительное отключение выбора соединения по хешу для соединений с заданными таблицами

NoMergeJoin(таблица таблица[ таблица...])

Принудительное отключение выбора соединения слиянием для соединений с заданными таблицами

Порядок соединения

Leading(таблица таблица[ таблица...])

Принудительный выбор заданного порядка соединения

Leading(<соединяемая пара>)

Принудительный выбор заданного порядка и направления соединения. Соединяемая пара — это пара таблиц и/или других соединяемых пар, заключенная в скобки, что позволяет образовывать вложенные структуры

Корректировка числа строк

Rows(таблица таблица[ таблица...] корректировка)

Корректировка числа строк, получаемых в результате соединения указанных таблиц. Для корректировки можно задать абсолютное значение (#<n>) или использовать сложение (+<n>), вычитание (-<n>) и умножение (*<n>). <n> — это строка, которую сможет прочитать функция strtod()

Настройка параллельных запросов

Parallel(таблица<число исполнителей> [soft/hard])

Принудительное включение или отключение параллельной обработки заданной таблицы. <число исполнителей> определяет желаемое количество параллельных исполнителей (значение 0 отключает параллельное выполнение). Если третий параметр равен soft (по умолчанию), меняется только значение параметра сервера max_parallel_workers_per_gather, а в остальном планировщику остается свобода выбора. Со значением hard заданное количество исполнителей устанавливается принудительно

GUC

Set(GUC-параметр значение)

Установка значения для GUC-параметра на время планирования запроса

Примечание:

Подробная информация о расширении pg_hint_plan приведена в официальной документации.

Особенности#

В данном разделе приведены особенности работы с расширением pg_hint_plan.

Использование с PL/pgSQL#

Расширение pg_hint_plan работает с запросами в PL/pgSQL блоках с некоторыми ограничениями:

  • подсказки (hint) действуют только на следующие типы запросов:

    • запросы, возвращающие одну запись (SELECT, INSERT, UPDATE и DELETE);

    • запросы, возвращающие множественные записи (RETURN QUERY);

    • динамические SQL-выражения (EXECUTE);

    • открытие курсора (OPEN);

    • итерация по результату запроса (LOOP FOR);

  • комментарий с подсказкой (hint) должен быть помещен после первого слова запроса, так как обработка выражений PL/pgSQL отбрасывает комментарии вне выражений (комментарий перед выражением также будет отброшен).

    CREATE FUNCTION hints_func(integer) RETURNS integer AS $$
    DECLARE
        id  integer;
        cnt integer;
    BEGIN
        SELECT /*+ NoIndexScan(a) */ aid
            INTO id FROM pgbench_accounts a WHERE aid = $1;
        SELECT /*+ SeqScan(a) */ count(*)
            INTO cnt FROM pgbench_accounts a;
        RETURN id + cnt;
    END;
    $$ LANGUAGE plpgsql;
    
Строчные и прописные символы в именах объектов#

Имена объектов в подсказках (hint) регистрозависимы.

Например, имя объекта TBL в подсказке соответствует только имени "TBL" в базе данных и не соответствует именам без кавычек TBL, tbl и Tbl.

Экранирование спецсимволов в именах объектов#

Объекты в параметрах подсказок pg_hint_plan, которые содержат скобки, двойные кавычки или пробелы, должны быть заключены в двойные кавычки. Правила экранирования символов в Pangolin аналогичны правилам PostgreSQL.

Конкретный вход таблицы при множественном использовании#

Расширение pg_hint_plan идентифицирует целевые объекты подсказок (hint) с использованием псевдонимов (alias), если они заданы.

Пример применения: необходимо указать на конкретное использование объекта в выражении, в котором объект используется множество раз.

/*+ HashJoin(t1 t1) */
EXPLAIN SELECT * FROM s1.t1
JOIN public.t1 ON (s1.t1.id=public.t1.id);
INFO:  hint syntax error at or near "HashJoin(t1 t1)"
DETAIL:  Relation name "t1" is ambiguous.
...
/*+ HashJoin(pt st) */
EXPLAIN SELECT * FROM s1.t1 st
JOIN public.t1 pt ON (st.id=pt.id);
                             QUERY PLAN
---------------------------------------------------------------------
 Hash Join  (cost=64.00..1112.00 rows=28800 width=8)
   Hash Cond: (st.id = pt.id)
   ->  Seq Scan on t1 st  (cost=0.00..34.00 rows=2400 width=4)
   ->  Hash  (cost=34.00..34.00 rows=2400 width=4)
         ->  Seq Scan on t1 pt  (cost=0.00..34.00 rows=2400 width=4)
Управление планом запроса в представлении или правиле перезаписи#

Подсказки (hint) не применимы к представлениям в выражениях, но могут влиять на поведение запросов, если находятся в тексте самих представлений.

Это возможно, если имена объектов в подсказках соответствуют именам объектов в представлениях.

Если имена не совпадают, объектам в представлениях можно назначить псевдонимы. Использование псевдонимов в запросах позволит обращаться к представлениям и влиять на поведение запроса.

CREATE VIEW v1 AS SELECT * FROM t2;
EXPLAIN /*+ HashJoin(t1 v1) */
          SELECT * FROM t1 JOIN v1 ON (c1.a = v1.a);
                            QUERY PLAN
------------------------------------------------------------------
 Hash Join  (cost=3.27..18181.67 rows=101 width=8)
   Hash Cond: (t1.a = t2.a)
   ->  Seq Scan on t1  (cost=0.00..14427.01 rows=1000101 width=4)
   ->  Hash  (cost=2.01..2.01 rows=101 width=4)
         ->  Seq Scan on t2  (cost=0.00..2.01 rows=101 width=4)
Наследование таблиц#

Подсказки (hint) могут указывать только на родителя наследования, и подсказка влияет на всех наследников. Подсказки, одновременно указывающие прямо на наследников, игнорируются.

Подсказки для множественных запросов#

У одного множественного выражения может быть ровно один комментарий с подсказкой, и подсказки влияют на все отдельные выражения в множественном выражении.

Примечание:

В интерактивном интерфейсе psql выполнение запросов выглядит как операция из множества шагов, однако внутренне представляет собой последовательность отдельных выражений, поэтому подсказки (hint) влияют только на следующее отдельное выражение.

Выражение VALUES#

Все выражения VALUES в предложении FROM имеют внутреннее имя VALUES, поэтому к ним можно обращаться, только если они единственные VALUES в запросе. По результатам выполнения EXPLAIN два или более выражения VALUES в запросе будут выглядеть по-разному, но это лишь визуальное улучшение, и они не различимы.

/*+ MergeJoin(*VALUES*_1 *VALUES*) */
      EXPLAIN SELECT * FROM (VALUES (1, 1), (2, 2)) v (a, b)
      JOIN (VALUES (1, 5), (2, 8), (3, 4)) w (a, c) ON v.a = w.a;
INFO:  pg_hint_plan: hint syntax error at or near "MergeJoin(*VALUES*_1 *VALUES*) "
DETAIL:  Relation name "*VALUES*" is ambiguous.
                               QUERY PLAN
-------------------------------------------------------------------------
 Hash Join  (cost=0.05..0.12 rows=2 width=16)
   Hash Cond: ("*VALUES*_1".column1 = "*VALUES*".column1)
   ->  Values Scan on "*VALUES*_1"  (cost=0.00..0.04 rows=3 width=8)
   ->  Hash  (cost=0.03..0.03 rows=2 width=8)
         ->  Values Scan on "*VALUES*"  (cost=0.00..0.03 rows=2 width=8)
Подзапросы#

Подзапросы в следующем контексте иногда можно указать в подсказке (hint), используя имя ANY_subquery.

IN (SELECT ... {LIMIT | OFFSET ...} ...)
= ANY (SELECT ... {LIMIT | OFFSET ...} ...)
= SOME (SELECT ... {LIMIT | OFFSET ...} ...)

Для такого синтаксиса при планировании объединений для таблиц, включающих подзапрос, планировщик внутренне присваивает этому подзапросу имя, поэтому подсказки объединения применимы к таким объединениям с использованием неявного имени, как показано ниже.

/*+HashJoin(a1 ANY_subquery)*/
EXPLAIN SELECT *
    FROM pgbench_accounts a1
    WHERE aid IN (SELECT bid FROM pgbench_accounts a2 LIMIT 10);
                                         QUERY PLAN

---------------------------------------------------------------------------------------------
 Hash Semi Join  (cost=0.49..2903.00 rows=1 width=97)
   Hash Cond: (a1.aid = a2.bid)
   ->  Seq Scan on pgbench_accounts a1  (cost=0.00..2640.00 rows=100000 width=97)
   ->  Hash  (cost=0.36..0.36 rows=10 width=4)
         ->  Limit  (cost=0.00..0.26 rows=10 width=4)
               ->  Seq Scan on pgbench_accounts a2  (cost=0.00..2640.00 rows=100000 width=4)
Использование подсказки IndexOnlyScan#

Сканирование индекса может неожиданно начать выполняться для другого индекса в том случае, если индекс, указанный в подсказке IndexOnlyScan, оказывается неподходящим для сканирования строго по индексу.

Поведение подсказки NoIndexScan#

Подсказка NoIndexScan включает NoIndexOnlyScan.

Подсказка Parallel и UNION#

UNION может работать в параллельном режиме, только если все базовые подзапросы безопасны для параллельного выполнения. И наоборот, принудительное параллельное выполнение любого из подзапросов позволяет параллельно исполняемому UNION работать параллельно.

Между тем, подсказка PARALLEL с нулевыми рабочими параметрами запрещает параллельное сканирование.

Установка значений параметров pg_hint_plan через подсказку Set#

Параметры pg_hint_plan изменяют поведение самих себя в указанном случае, поэтому некоторые параметры работают не так, как ожидалось:

  • подсказки по изменению enable_hint, enable_hint_tables игнорируются, хотя в логах отладки они указываются как примененные «used hints»;

  • установка debug_print и message_level начинает работать с середины обработки целевого запроса.

Ошибки#

Расширение pg_hint_plan прекращает синтаксический анализ при любой ошибке и в большинстве случаев использует подсказки (hint), уже проанализированные на момент ошибки. Далее приведены типичные ошибки.

  • Синтаксические ошибки — любые синтаксические ошибки или неправильные имена подсказок (hint) сообщаются как синтаксическая ошибка. Эти ошибки регистрируются в журнале сервера с уровнем сообщения, который указан в pg_hint_plan.message_level, при условии, что pg_hint_plan.debug_print имеет значение отличное от off.

  • Неверно указан объект — если объект указан неверно — подсказки (hint) будут тихо проигнорированы. Об этом виде ошибки сообщается в журнале сервера как «not used hints», при условии, что pg_hint_plan.debug_print имеет значение отличное от off.

  • Избыточные или конфликтующие подсказки — при повторяющихся или конфликтующих подсказках (hint), применяться будет последняя подсказка (hint). Об ошибках такого типа в журнале сервера сообщается как о «duplication hints» при условии, что pg_hint_plan.debug_print имеет значение отличное от off.

  • Вложенные комментарии — комментарий-подсказка (hint) не может включать в себя другой комментарий блока. При нахождении такого комментария pg_hint_plan, в отличие от других ошибок, прекращает синтаксический анализ и отбрасывает все уже проанализированные подсказки (hint). Об этой ошибке сообщается так же, как и о других ошибках.

Функциональные ограничения#

В данном разделе приведены функциональные ограничения для расширения pg_hint_plan.

  • Влияние некоторых GUC параметров планировщика — планировщик не учитывает порядок присоединения для предложений FROM, где количество элементов превышает from_collapse_limit. В таком случае расширение pg_hint_plan не может повлиять на порядок присоединения.

  • Подсказки, пытающиеся задать невыполнимые планы — в случае, когда указанный подсказкой (hint) план выполнить нельзя, планировщик выбирает любые исполнимые планы:

    • использовать вложенный цикл для FULL OUTER JOIN;

    • использовать индексы, столбцы которых не указаны в условиях;

    • выполнить сканирование по TID для запросов без условий по ctid.

  • Запросы в ECPGECPG удаляет комментарии в запросах, написанных как embedded SQL, поэтому подсказки (hint) не могут передаваться из этих запросов. Единственное исключение — команда EXECUTE передает заданную строку без изменений. Для таких случаев используйте таблицу подсказок.

  • Работа совместно с pg_stat_statements — расширение pg_stat_statements генерирует идентификатор запроса (query id), игнорируя комментарии. В результате одинаковые запросы с разными подсказками (hint) объединяются в один и тот же запрос.

Расширение pg_outline#

Расширение pg_outline устанавливается во время работы инсталлятора Pangolin и по умолчанию выключено.

Активация расширения#

Перед использованием расширения pg_outline рекомендуется настроить защиту от изменения таблицы outline.outlines и триггера предотвращения изменения таблицы (pg_outline_prevent_table_modification). Для этого нужно поместить таблицу outline.outlines под защиту при включенной защите от привилегированных пользователей.

Включить расширение pg_outline можно:

  • только для текущей сессии:

    SET pg_outline.enable = TRUE;
    
  • для всех сессий — в postgresql.conf пропишите:

    pg_outline.enable = on
    

Подмена подсказок#

Получение идентификатора запроса (query ID)#

Идентификатор запроса используется для сопоставления выполняемого запроса и правила фиксации и/или подмены этого запроса.

Получить идентификатор в ручном режиме можно через:

  • расширение pg_stat_statement;

  • функцию outline.identify. Подробнее в документе «Список PL/SQL функций продукта», раздел «Функциональные возможности расширения pg_outline» (документ доступен в личном кабинете).

Получение идентификатора при помощи расширения pg\_stat\_statement#

Для получения идентификатора при помощи расширения pg_stat_statement выполните:

  1. Если запрос, для которого нужно узнать идентификатор, выполняется впервые, сначала выполните любой простой запрос, например:

    SELECT * FROM table1;
    
  2. Найдите идентификатор запроса (поле queryid) в таблице расширения pg_stat_statements:

    SELECT * FROM pg_stat_statements;
    

    Примечание:

    Идентификатор запроса (поле queryid) представляет собой целое положительное или отрицательное число.

Получение идентификатора при помощи функции outline.identify#

Для получения идентификатора передайте текст запроса в качестве аргумента:

SELECT outline.identify( 'SELECT * FROM mytable WHERE x=10;' );

Примечание:

В тексте запроса (queryText) обязательно укажите все константы. Это необходимо для определения типа данных этих констант (само значение констант неважно).

Особенности#

В данном разделе приведены особенности работы с расширением pg_outline.

Номера ссылок#

Не допускается указывать номер ссылки больший, чем количество констант в исходном запросе. В остальном на количество и порядок следования ссылок в подменяющем запросе ограничений нет.

Формирование идентификатора#

В зависимости от метода передачи параметров некоторые запросы могут иметь разный идентификатор (queryid). Например, два идентичных (в генерализованном виде) запроса будут иметь разные query_id:

PREPARE foo1(int) AS SELECT f1, f2 FROM table1 where f1 = $1
PREPARE foo2      AS SELECT f1, f2 FROM table1 where f1 = 123

Хранение планов запросов. Расширение pg_store_plans#

Расширение pg_store_plans предназначено для накапливания статистики по планам выполнения всех SQL-запросов, выполняемых в БД.

Для использования расширения необходимо дополнить список shared_preload_libraries файла postgresql.conf названием расширения, поскольку ему требуется доступ в разделяемую общую память. Для добавления или удаления расширения требуется перезапуск сервера.

Внимание!

Pangolin 5.X.X базируется на ядре PostgreSQL 13. В данной версии поле queryid рассчитывается по алгоритму, похожему на алгоритм расчета queryid в расширении pg_stat_statements. Значение данного поля можно использовать в качестве ключа объединения с pg_stat_statements.

Начиная с PostgreSQL 14 появился единый идентификатор запроса, сгенерированный ядром, и в расширении pg_store_plans используется уже он. Также появился параметр GUC compute_query_id. Если для compute_query_id установлено значение off, pg_store_plans автоматически отключается. Возможные значения данного параметра:

  • off - всегда отключено;

  • on - всегда включено;

  • auto (значение по умолчанию) - позволяет таким модулям как pg_stat_statements автоматически включить данное вычисление;

  • regress - действует так же, как auto, но идентификатор запроса не показывается в выводе команды EXPLAIN, что облегчает автоматическое регрессионное тестирование.

В рамках работы с расширением доступны представления pg_store_plans и pg_store_plans_info.

Представление pg_store_plans#

Для каждого отдельного набора идентификаторов базы данных, идентификатора пользователя и идентификатора запроса предоставляет статистику, собранную расширением.

Имя

Тип

Описание

dbid

oid

OID пользователя, который выполнил запрос

queryid

bigint

OID базы данных, в которой был выполнен запрос

planid

bigint

Идентификатор запроса, сгенерированный ядром или расчитанный расширением. Позволяет получить текст запроса из расширения pg_stat_statements

plan

text

Хеш-код плана, вычисляемый на основе нормализованного представления плана

calls

bigint

Текст плана запроса. Формат задается параметром конфигурации pg_store_plans.plan_format

total_time

double precision

Количество выполнений запросов с данным планом

min_time

double precision

Общее время, затраченное на выполнение запросов с использованием плана, в миллисекундах

max_time

double precision

Минимальное время, затраченное на выполнение запроса с использованием плана, в миллисекундах

mean_time

double precision

Максимальное время, затраченное на выполнение запроса с использованием плана, в миллисекундах

stddev_time

double precision

Среднее время, затраченное на выполнение запроса с использованием плана, в миллисекундах

rows

bigint

Стандартное отклонение времени, затраченное на выполнение запроса с использованием плана, в миллисекундах

shared_blks_hit

bigint

Общее количество строк, извлеченных или затронутых оператором с использованием плана

shared_blks_read

bigint

Количество обращений к блокам в общем кеше («попадание» в кеш) с помощью запроса, использующего данный план

shared_blks_dirtied

bigint

Количество блоков, прочитанных из общего буферного кеша запросом с использованием данного плана

shared_blks_written

bigint

Общее количество измененных, но не сохраненных запросом файлов сегментов данных («dirty blocks»)

local_blks_hit

bigint

Общее количество блоков, записанных запросом с использованием данного плана

local_blks_read

bigint

Общее количество обращений к блокам локального кеша («попаданий» в кеш) запроса, использующего данный план

local_blks_dirtied

bigint

Общее количество блоков локального кеша, измененных, но не сохраненных запросом файлов сегментов данных («dirty blocks»)

local_blks_written

bigint

Общее количество блоков локального кеша, записанных запросом с использованием данного плана

temp_blks_read

bigint

Общее количество блоков локального кеша, записанных запросом с использованием данного плана

temp_blks_written

bigint

Общее количество временных блоков, прочитанных запросом с использованием данного плана

blk_read_time

double precision

Общее время, затраченное запросом, использующим данный план, на чтение блоков, в миллисекундах (если включена опция track_io_timing, в противном случае равно нулю)

blk_write_time

double precision

Общее время, затраченное запросом, использующим данный план, на запись блоков, в миллисекундах (если включена опция track_io_timing, в противном случае равно нулю)

first_call

timestamp with time zone

Временная метка для первого вызова запроса с использованием этого плана

last_call

timestamp with time zone

Временная метка для последнего вызова запроса с использованием этого плана

Ниже приведен DDL представления:

postgres=# \d+ pg_store_plans
                                        View "ext.pg_store_plans"
       Column        |           Type           | Collation | Nullable | Default | Storage  | Description
---------------------+--------------------------+-----------+----------+---------+----------+-------------
 userid              | oid                      |           |          |         | plain    |
 dbid                | oid                      |           |          |         | plain    |
 queryid             | bigint                   |           |          |         | plain    |
 planid              | bigint                   |           |          |         | plain    |
 plan                | text                     |           |          |         | extended |
 calls               | bigint                   |           |          |         | plain    |
 total_time          | double precision         |           |          |         | plain    |
 min_time            | double precision         |           |          |         | plain    |
 max_time            | double precision         |           |          |         | plain    |
 mean_time           | double precision         |           |          |         | plain    |
 stddev_time         | double precision         |           |          |         | plain    |
 rows                | bigint                   |           |          |         | plain    |
 shared_blks_hit     | bigint                   |           |          |         | plain    |
 shared_blks_read    | bigint                   |           |          |         | plain    |
 shared_blks_dirtied | bigint                   |           |          |         | plain    |
 shared_blks_written | bigint                   |           |          |         | plain    |
 local_blks_hit      | bigint                   |           |          |         | plain    |
 local_blks_read     | bigint                   |           |          |         | plain    |
 local_blks_dirtied  | bigint                   |           |          |         | plain    |
 local_blks_written  | bigint                   |           |          |         | plain    |
 temp_blks_read      | bigint                   |           |          |         | plain    |
 temp_blks_written   | bigint                   |           |          |         | plain    |
 blk_read_time       | double precision         |           |          |         | plain    |
 blk_write_time      | double precision         |           |          |         | plain    |
 first_call          | timestamp with time zone |           |          |         | plain    |
 last_call           | timestamp with time zone |           |          |         | plain    |
View definition:
 SELECT pg_store_plans.userid,
    pg_store_plans.dbid,
    pg_store_plans.queryid,
    pg_store_plans.planid,
    pg_store_plans.plan,
    pg_store_plans.calls,
    pg_store_plans.total_time,
    pg_store_plans.min_time,
    pg_store_plans.max_time,
    pg_store_plans.mean_time,
    pg_store_plans.stddev_time,
    pg_store_plans.rows,
    pg_store_plans.shared_blks_hit,
    pg_store_plans.shared_blks_read,
    pg_store_plans.shared_blks_dirtied,
    pg_store_plans.shared_blks_written,
    pg_store_plans.local_blks_hit,
    pg_store_plans.local_blks_read,
    pg_store_plans.local_blks_dirtied,
    pg_store_plans.local_blks_written,
    pg_store_plans.temp_blks_read,
    pg_store_plans.temp_blks_written,
    pg_store_plans.blk_read_time,
    pg_store_plans.blk_write_time,
    pg_store_plans.first_call,
    pg_store_plans.last_call
   FROM pg_store_plans() pg_store_plans(userid, dbid, queryid, planid, plan, calls, total_time, min_time, max_time, mean_time, stddev_time, rows, shared_blks_hit, shared_blks_read, shared_blks_dirtied, shared_blks_written, local_blks_hit, local_blks_read, local_blks_dirtied, local_blks_written, temp_blks_read, temp_blks_written, blk_read_time, blk_write_time, first_call, last_call);

Данное представление, функции pg_store_plans_reset() и pg_store_plans(), а также ряд вспомогательных функций доступны только в базах данных, где pg_store_plans установлен с помощью CREATE EXTENSION. Тем не менее статистика собирается по всем базам данных сервера всякий раз, когда расширение pg_store_plans загружается на сервер, независимо от его наличия в БД. Установленное расширение позволяет получить к ней доступ.

Пользователям, кроме суперпользователя, не разрешается видеть поля plan, queryid и planid для запросов, выполняемых другими пользователями. Пример вывода значений данных полей с доступом и без:

postgres=> select queryid, planid, plan from ext.pg_store_plans\gx
-[ RECORD 1 ]---------------------------------------------------------------------------------------------------------------
queryid |
planid  |
plan    | <insufficient privilege>
-[ RECORD 2 ]---------------------------------------------------------------------------------------------------------------
queryid | 1534825379
planid  | 326764836
plan    | Function Scan on pg_store_plans  (cost=0.00..10.00 rows=1000 width=224) (actual time=0.173..0.176 rows=27 loops=1)

План запроса и queryid, вычисляемый для идентификации исходного запроса, рассчитываются аналогично тому, как это реализовано в расширении pg_stat_statements. Два плана считаются одинаковыми, если их текстовое представление одинаково за исключением значений литеральных констант или изменяющихся значений, таких как затраты или измеренное время.

Идентификатор плана planid вычисляется без учета изменяющихся свойств планов. В поле plan представления pg_store_plans продолжают отображаться самые актуальные значения для этих изменяющихся свойств.

pg_store_plans и pg_stat_statements поддерживают свои записи индивидуально (для этих двух расширений статистика сбрасывается отдельно функциями pg_stat_statements_reset() и pg_store_plans_reset()), поэтому существует вероятность, особенно для запросов с низкой частотой выполнения, что запрос по плану или наоборот будет не найден.

Представление pg_store_plans_info#

Статистика самого расширения pg_store_plans собирается и становится доступной через представление pg_store_plans_info:

Имя

Тип

Описание

dealloc

bigint

Общее количество раз, когда записи pg_store_plans о наименее выполняемых операторах освобождались, поскольку наблюдалось больше отдельных операторов, чем pg_store_plans.max

stats_reset

timestamp with time zone

Время последнего сброса всей статистики в представлении pg_store_plans

Ниже приведен DDL представления:

postgres=# \d+ pg_store_plans_info
                                 View "ext.pg_store_plans_info"
   Column    |           Type           | Collation | Nullable | Default | Storage | Description
-------------+--------------------------+-----------+----------+---------+---------+-------------
 dealloc     | bigint                   |           |          |         | plain   |
 stats_reset | timestamp with time zone |           |          |         | plain   |
View definition:
 SELECT pg_store_plans_info.dealloc,
    pg_store_plans_info.stats_reset
   FROM pg_store_plans_info() pg_store_plans_info(dealloc, stats_reset);

Параметры конфигурации#

  • pg_store_plans.max (integer)

    максимальное количество планов, отслеживаемых расширением (максимальное количество строк в представлении pg_store_plans). Если наблюдается больше различных планов, чем указанное в значении, информация о наименее выполняемом плане отбрасывается. Значение по умолчанию 1000. Этот параметр может быть установлен только при запуске сервера;

  • pg_store_plans.track (enum)

    аналогично pg_stat_statements, pg_store_plans.track управляет тем, какие запросы учитываются расширением. Только суперпользователи могут изменять этот параметр. Возможные значения:

    • top (значение по умолчанию) - отслеживание инструкций верхнего уровня (тех, которые выдаются непосредственно клиентами);

    • all - для отслеживания вложенных инструкций (например, инструкций, вызываемых внутри функций, за исключением некоторых команд, см. ниже). Команды, выполняемые в рамках команд CREATE EXTENSION и ALTER EXTENSION при установке данного значения игнорируются;

    • none - для отключения сбора статистики;

    • verbose - для отслеживания всех команд, включая исключенные всеми предыдущими значениями;

  • pg_store_plans.max_plan_length (integer)

    максимальная длина текста планов в байтах в формате raw (сокращенный JSON для хранения). Длина текста плана усекается, если она превышает это значение. Значение по умолчанию равно 5000. Этот параметр может быть установлен только при запуске сервера;

  • pg_store_plans.plan_storage (enum)

    определяет способ хранения текстов планов на сервере. Возможные значения:

    • file (значение по умолчанию) - тексты планов сохраняются во временном файле аналогично расширению pg_stat_statements;

    • shmem - хранение текстов планов в оперативной памяти;

  • pg_store_plans.plan_format (enum)

    управление форматом планов в pg_store_plans. Значения по умолчанию text используется для отображения в обычном текстовом представлении, а возможные значения json, xml и yaml используются для соответствующих им форматов. Для получения внутреннего представления, которое может быть передано pg_store_plans_*plan-функциям, используется значение raw;

  • pg_store_plans.min_duration (integer)

    минимальное время выполнения инструкции в миллисекундах, которое приведет к занесению плана инструкции в журнал. При установке этого параметра в нулевое значение (по умолчанию) регистрируются все планы. Только суперпользователи могут изменять этот параметр;

  • pg_store_plans.log_analyze (boolean)

    включение выходных данные EXPLAIN ANALYZE (а не только EXPLAIN). По умолчанию этот параметр отключен (false);

  • pg_store_plans.log_buffers (boolean)

    включение в план EXPLAIN (ANALYZE, BUFFERS) выходных данных (не только EXPLAIN). По умолчанию этот параметр отключен (false);

  • pg_store_plans.log_timing (boolean)

    отключение записи фактического времени (false). Накладные расходы на повторное считывание системных часов могут значительно замедлить выполнение запроса в некоторых системах, поэтому может быть полезно установить этот параметр в значение false, когда требуется только фактическое количество строк, а не точное время выполнения для каждого узла. Время выполнения всей инструкции измеряется всегда, когда pg_store_plans.log_analyze имеет значение true (значение по умолчанию);

  • pg_store_plans.log_triggers (boolean)

    включение в зарегистрированные планы статистики выполнения триггера. Этот параметр не действует, если не включен параметр pg_store_plans.log_analyze;

  • pg_store_plans.verbose (boolean)

    включение в план вывода EXPLAIN VERBOSE (не только EXPLAIN). По умолчанию этот параметр отключен (false);

  • pg_store_plans.save (boolean)

    флаг, указывающий, следует ли сохранять статистику планов при отключении сервера. Если он выключен, то статистика не сохраняется при завершении работы и не перезагружается при запуске сервера. Значение по умолчанию — включено (true). Этот параметр можно задать только в файле postgresql.conf или в командной строке сервера.

    Примечание:

    pg_store_plans требует дополнительной разделяемой памяти в объеме, пропорциональном значению pg_store_plans.max. Когда для pg_store_plans.plan_storage установлено значение shmem, ему требуется дополнительная общая память для хранения текстов планов в количестве, равном произведению максимального количества сохраняемых планов (pg_store_plans.max) и максимальной длины отдельного плана (pg_store_plans.max_plan_length). Если для pg_store_plans.plan_storage установлено значение file, тексты плана записываются во временный файл аналогично pg_stat_statements. Если pg_store_plans.max недостаточно велик для хранения всех планов, pg_store_plans освобождает место для новых планов, удаляя некоторую часть записей. После нескольких итераций такого удаления pg_store_plans запускает сборку мусора во временном файле, что может существенно повлиять на нагрузку. Проанализировать данный процесс можно при помощи pg_store_plans_info.dealloc.

    Если значение pg_store_plans.max достаточно велико, чтобы сборка мусора не происходила, рекомендуется устанавливать параметр pg_store_plans.plan_storage в значение file.

    Эти параметры должны быть установлены в postgresql.conf. Ниже приведен пример настройки:

    # postgresql.conf
    shared_preload_libraries = 'pg_store_plans, pg_stat_statements'
    pg_store_plans.max = 10000
    pg_store_plans.track = all
    

Пример использования расширения#

bench=# SELECT pg_store_plans_reset();

$ pgbench -i bench
$ pgbench -c10 -t1000 bench

bench=# \x
bench=#  SELECT s.query, p.plan,
        p.calls as "plan calls", s.calls as "stmt calls",
        p.total_time / p.calls as "time/call", p.first_call, p.last_call
        FROM pg_stat_statements s
        JOIN pg_store_plans p USING (queryid) WHERE p.calls < s.calls
        ORDER BY query ASC, "time/call" DESC;
-[ RECORD 1 ]-----------------------------------------------------------------------------------------------------------------------------------------------------------------------------------------------------------------------------------------------------------------------
query      | UPDATE pgbench_tellers SET tbalance = tbalance + $1 WHERE tid = $2
plan       | Update on pgbench_tellers  (cost=0.00..7.88 rows=0 width=0)                                                                                                                                                                                                            +
           |   ->  Seq Scan on pgbench_tellers  (cost=0.00..7.88 rows=1 width=10)                                                                                                                                                                                                   +
           |         Filter: (tid = 1)
plan calls | 396
stmt calls | 10000
time/call  | 16.15434492676767
first_call | 2021-11-25 15:11:38.258838+09
last_call  | 2021-11-25 15:11:40.170291+09
-[ RECORD 2 ]-----------------------------------------------------------------------------------------------------------------------------------------------------------------------------------------------------------------------------------------------------------------------
query      | UPDATE pgbench_tellers SET tbalance = tbalance + $1 WHERE tid = $2
plan       | Update on pgbench_tellers  (cost=0.14..8.15 rows=0 width=0)                                                                                                                                                                                                            +
           |   ->  Index Scan using pgbench_tellers_pkey on pgbench_tellers  (cost=0.14..8.15 rows=1 width=10)                                                                                                                                                                      +
           |         Index Cond: (tid = 8)                                                                                                                                                                                                                                          +
plan calls | 9604
stmt calls | 10000
time/call  | 10.287281695439345
first_call | 2021-11-25 15:11:40.161556+09
last_call  | 2021-11-25 15:12:09.957773+09
-[ RECORD 3 ]-----------------------------------------------------------------------------------------------------------------------------------------------------------------------------------------------------------------------------------------------------------------------
query      | select s.query, p.plan, p.calls as "plan calls", s.calls as "stmt calls", p.total_time / p.calls as "time/call", p.first_call, p.last_call from pg_stat_statements s join pg_store_plans p using (queryid) where p.calls < s.calls order by query asc, "time/call" desc
plan       | Sort  (cost=309.71..313.88 rows=1667 width=104)                                                                                                                                                                                                                        +
           |   Sort Key: pg_stat_statements.query, ((pg_store_plans.total_time / (pg_store_plans.calls)::double precision)) DESC                                                                                                                                                    +
           |   ->  Merge Join  (cost=119.66..220.50 rows=1667 width=104)                                                                                                                                                                                                            +
           |         Merge Cond: (pg_stat_statements.queryid = pg_store_plans.queryid)                                                                                                                                                                                              +
           |         Join Filter: (pg_store_plans.calls < pg_stat_statements.calls)                                                                                                                                                                                                 +
           |         ->  Sort  (cost=59.83..62.33 rows=1000 width=48)                                                                                                                                                                                                               +
           |               Sort Key: pg_stat_statements.queryid                                                                                                                                                                                                                     +
           |               ->  Function Scan on pg_stat_statements  (cost=0.00..10.00 rows=1000 width=48)                                                                                                                                                                           +
           |         ->  Sort  (cost=59.83..62.33 rows=1000 width=72)                                                                                                                                                                                                               +
           |               Sort Key: pg_store_plans.queryid                                                                                                                                                                                                                         +
           |               ->  Function Scan on pg_store_plans  (cost=0.00..10.00 rows=1000 width=72)                                                                                                                                                                               +
plan calls | 3
stmt calls | 4
time/call  | 16.387161
first_call | 2021-11-25 15:20:57.978082+09
last_call  | 2021-11-25 15:23:48.631993+09
-[ RECORD 4 ]-----------------------------------------------------------------------------------------------------------------------------------------------------------------------------------------------------------------------------------------------------------------------
query      | select s.query, p.plan, p.calls as "plan calls", s.calls as "stmt calls", p.total_time / p.calls as "time/call", p.first_call, p.last_call from pg_stat_statements s join pg_store_plans p using (queryid) where p.calls < s.calls order by query asc, "time/call" desc
plan       | Sort  (cost=309.71..313.88 rows=1667 width=104)                                                                                                                                                                                                                        +
           |   Sort Key: pg_stat_statements.query, ((pg_store_plans.total_time / (pg_store_plans.calls)::double precision)) DESC                                                                                                                                                    +
           |   Sort Method: quicksort  Memory: 26kB                                                                                                                                                                                                                                 +
           |   ->  Merge Join  (cost=119.66..220.50 rows=1667 width=104)                                                                                                                                                                                                            +
           |         Merge Cond: (pg_stat_statements.queryid = pg_store_plans.queryid)                                                                                                                                                                                              +
           |         Join Filter: (pg_store_plans.calls < pg_stat_statements.calls)                                                                                                                                                                                                 +
           |         Rows Removed by Join Filter: 7                                                                                                                                                                                                                                 +
           |         ->  Sort  (cost=59.83..62.33 rows=1000 width=48)                                                                                                                                                                                                               +
           |               Sort Key: pg_stat_statements.queryid                                                                                                                                                                                                                     +
           |               Sort Method: quicksort  Memory: 27kB                                                                                                                                                                                                                     +
           |               ->  Function Scan on pg_stat_statements  (cost=0.00..10.00 rows=1000 width=48)                                                                                                                                                                           +
           |         ->  Sort  (cost=59.83..62.33 rows=1000 width=72)                                                                                                                                                                                                               +
           |               Sort Key: pg_store_plans.queryid                                                                                                                                                                                                                         +
           |               Sort Method: quicksort  Memory: 30kB                                                                                                                                                                                                                     +
           |               ->  Function Scan on pg_store_plans  (cost=0.00..10.00 rows=1000 width=72)                                                                                                                                                                               +
plan calls | 1
stmt calls | 4
time/call  | 4.46928
first_call | 2021-11-25 15:12:27.142535+09
last_call  | 2021-11-25 15:12:27.142536+09

Шифрование и хранение параметров подключения#

Для исключения хранения паролей в открытом виде и предотвращения компрометации паролей в Pangolin подготовлен набор утилит, позволяющих шифровать и хранить пароли в зашифрованном виде:

  • pg_auth_config — утилита шифрования/хранения параметров подключения к БД. Располагается в каталоге $PGHOME/bin (пример: /usr/pgsql-se-{version}/bin/), доступна только владельцу (postgres);

  • pg_auth_password — утилита шифрования паролей. Позволяет получить пароль в зашифрованном виде после ввода исходного пароля. Располагается в каталоге $PGHOME/bin (пример: /usr/pgsql-se-{version}/bin/), доступна только владельцу (postgres).

При работе с расширением oracle_fdw пароль пользователя oracle вносится в хранилище паролей, но при проверке хранилища этот пароль не проверяется при вызове команды: pg_auth_config check.

Внимание!

Ключи, используемые при шифровании паролей, уникальны для сервера. Они вычисляемые и нигде не хранятся.

Как следствие, пароли в зашифрованном виде и файл хранилища:

  • применимы только в рамках сервера, где выполнялось шифрование;

  • уникальные/свои для каждого узла кластера.

В случае изменения конфигурации сервера могут потребоваться действия по пересозданию зашифрованного хранилища/перешифрованию паролей в конфигурационных файлах.

Утилита шифрования и хранения параметров подключения к БД (pg_auth_config)#

Утилиты, выполняющие автоматизированное подключение к БД, выполняют получение параметров подключения из защищенного хранилища для дальнейшего подключения к БД.

Утилита pg_auth_config формирует зашифрованное хранилище, которое хранится в файле /etc/postgres/enc_utils_auth_settings.cfg. Ключи, используемые при шифровании, уникальны в рамках узла. Они не хранятся, а вычисляются в процессе. Также возможно добавление нескольких записей одной командой через разделитель «,».

Примечание:

В качестве ключа шифрования используется фраза, конструируемая из параметров:

  • парольная фраза - CPU manufacturer ID CPU, CPU stepping, CPU model, CPU family, CPU feature flags, список MAC и IP-адресов постоянных сетевых интерфейсов;

  • соль - тип credentials, machineId из /etc/machine-id, UUID корневой файловой системы, домен для использования credentials (сейчас „POSTGRESQL“ - для шифрования конфигурационных файлов компонент отказоустойчивого кластера или „KMS“ - для шифрования параметров доступа к KMS).

Алгоритм определяется сконфигурированным плагином шифрования (по умолчанию AES-256). Хранилище может быть расшифровано только на узле, где было создано. Оно автоматически формируется на этапе установки дистрибутива СУБД Pangolin.

Запуск утилиты pg_auth_config отображает параметры использования:

pg_auth_config - view and edit encrypted postgres credentials
Usage:
        ./pg_auth_config show | add | remove | check | reset | edit [options...]
Options:
        --host         [-h]  host (add only: hosts delimeted by ",") for which password will be used
        --json         [-j]  show in json format
        --port         [-p]  port (add only: ports delimeted by ",") for which password will be used
        --user         [-U]  user name for which password will be used
        --database-all [-D]  pecify all database mark (must be before --database if both)
        --database     [-d]  database (add only: databases delimeted by ",") for which password will be used
        --all          [-a]  check only: database (databases delimited by ",") for the 'all' lines during check, use "-" to ignore
        --skip-confirm [-s]  manual input without confirmation
        --help               show this help, then exit

Pangolin product version information:
  --product_version        prints product name and version
  --product_build_info     prints product build number, date and hash
  --product_component_hash prints component hash string


The './pg_auth_config' utility is used to securely save password information
for internal Pangolin utilities
Using corresponding host, port, database tuples if multiple provided
the concept is simular to .pgpass, except this utility encrypts password information
Report bugs to <postgresql_sbt@sberbank.ru>.

Параметры host и port необходимы для того, чтобы пароль нельзя было использовать для подключения к произвольным БД, в том числе к модифицированным версиям postgres, показывающим, с каким паролем пыталось произойти подключение. Запись в хранилище можно перезаписать только целиком. Например, нельзя поменять отдельно только host. Для добавления множества записей одной командой количество host, port, database, написанных через разделитель , должно совпадать:

  • add — команда добавляет в хранилище пароль пользователя name. По умолчанию утилита дважды просит ввести пароль. Передача пароля через командную строку отсутствует.

    Внимание!

    В момент добавления пароля в хранилище его корректность не проверяется (т.е. не проводится сверка с паролем, хранящимся в БД).

    Пример использования:

    ./pg_auth_config add -h 127.0.0.1 -p 5432 -d postgres -U test
    enter password:
    ****
    confirm password:
    ****
    

    Опция --skip-confirm позволяет не запрашивать второго ввода пароля. Данную опцию рекомендуется использовать в автоматизированных системах, когда ввод пароля автоматизирован.

    ./pg_auth_config add -h 127.0.0.1 -p 5432 -d postgres -U test -skip-confirm
    enter password:
    ****
    confirm password:
    ****
    

    Через разделитель , можно добавить несколько записей одной командой:

    ./pg_auth_config add -h <IP-адрес>,<IP-адрес> -p 5432,1234 -U postgres -d database,dabatase
    
  • show — команда выводит в консоль содержимое хранилища (за исключением паролей).

    Пример использования:

    $ pg_auth_config show
    |               host |      port |   database |   username |
    |----------------------------------------------------------|
    |          localhost |      5433 |   postgres |    patroni |
    |          localhost |      5433 |replication |    patroni |
    | <hostname>         |      5433 |   postgres |    patroni |
    | <hostname>         |      5433 |replication |    patroni |
    | <hostname>         |      5433 |   database |       user |
    | <hostname>         |      5433 |   database |      user1 |
    

    Команда show позволяет выборочно выводить в консоль данные, используя конкретные параметры подключения: host, port, database или user.

    Пример использования:

    -- Пример просмотра данных с параметрами host и port
    
    $ pg_auth_config show -h 127.0.0.1 -p 5433
    |      host |      port |  database |   username |
    |------------------------------------------------|
    | 127.0.0.1 |      5433 |  postgres |backup_user |
    
    -- Пример просмотра данных с параметрами database
    
    $ $ pg_auth_config show -d replication
    |              host |      port |   database |  username |
    |--------------------------------------------------------|
    |         localhost |      5433 |replication |   patroni |
    |srv-1-1 |      5433 |replication |   patroni |
    |srv-1-2 |      5433 |replication |   patroni |
    

    Команда show может использоваться вместе с опцией --json.

    Пример использования:

    ./pg_auth_config show --json
    {
      "records" :
      [
        {
          "database" : "database",
          "host" : {IP-адрес},
          "port" : {Порт},
          "username" : "postgres"
        },
        {
          "database" : "dabatase",
          "host" : {IP-адрес},
          "port" : {Порт},
          "username" : "postgres"
        }
      ]
    }
    
  • check — команда проверяет актуальность данных в хранилище с данными БД. При подключении к БД используются параметры подключения из хранилища.

    Пример использования:

    $ pg_auth_config check
    Connection settings for host: "localhost", port {Порт}, database "postgres", user "patroni" are OK
    Connection settings for host: "localhost", port {Порт}, database "replication", user "patroni" are OK
    Connection settings for host: "srv-1-1", port {Порт}, database "postgres", user "patroni" are OK
    Connection settings for host: "srv-1-1", port {Порт}, database "replication", user "patroni" are OK
    Could not connect with host: "srv-1-1", port {Порт}, database "postgres", user "test"...
    
    -- Сообщение "Connection settings for host..." говорит о пройденной успешной проверке
    -- Сообщение "Could not connect with host:..." говорит о неуспешной проверке
    

    Если не удалось установить соединение с сервером по причине «исчерпан лимит подключений», формируется соответствующее сообщение с подсказкой: too many clients, try again.

    Команда check позволяет выборочно проверять актуальность данных, используя конкретные параметры подключения: host, port, database или user.

    Пример использования:

    -- Пример проверки данных с параметрами host и port:
    
    $ pg_auth_config check -h 127.0.0.1 -p 5433
    Connection settings for host: "127.0.0.1", port "5433", database "postgres", user "backup_user" are OK
    
    -- Пример проверки данных с параметрами database:
    $ pg_auth_config check -d replication
    Connection settings for host: "localhost", port "5433", database "replication", user "patroni" are OK
    Connection settings for host: "srv-1-1", port "5433", database "replication", user "patroni" are OK
    Connection settings for host: "srv-1-2", port "5433", database "replication", user "patroni" are OK
    
    -- Пример проверки данных с параметрами user:
    $ pg_auth_config check -U patroni
    Connection settings for host: "localhost", port "5433", database "postgres", user "patroni" are OK
    Connection settings for host: "localhost", port "5433", database "replication", user "patroni" are OK
    Connection settings for host: "srv-1-1", port "5433", database "postgres", user "patroni" are OK
    Connection settings for host: "srv-1-1", port "5433", database "replication", user "patroni" are OK
    Connection settings for host: "srv-1-2", port "5433", database "postgres", user "patroni" are OK
    Connection settings for host: "srv-1-2", port "5433", database "replication", user "patroni" are OK
    
    -- Пример проверки данных с параметрами host, port, database, user:
    $ pg_auth_config check -h 127.0.0.1 -p 5433 -d replication -U patroni
    Connection settings for host: "127.0.0.1", port "5433", database "replication", user "patroni" are OK
    

    Во всех режимах работы утилиты проверяется введенное значения порта. Значение порта должно находиться в диапазоне от 1 до 65535 (включительно).

    Внимание!

    Команда в рамках работы расширения oracle_fdw с хранилищем паролей не проверяет пароль пользователя БД Oracle.

  • remove — команда удаляет запись, связанную с host, port, database, user. Команда выводит запрос на подтверждение операции удаления.

    Пример использования:

    $ pg_auth_config remove -h srv-1-1 -p 5433 -U user -d database
    Do you want to remove auth record? (yes/no)?:
    yes
    Going to remove auth record for user: "user", host: "srv-1-1", port: "5433", database: "database"
    record removed
    
  • reset — команда очищает хранилище. Команда выводит запрос на подтверждение очистки хранилища. После выполнения команды файл /etc/postgres/enc_utils_auth_settings.cfg переименовывается в /etc/postgres/enc_utils_auth_settings.cfg.reset. Утилита не имеет команды для восстановления файла. Для восстановления необходимо самостоятельно переименовать файл /etc/postgres/enc_utils_auth_settings.cfg.reset в /etc/postgres/enc_utils_auth_settings.cfg.

    Пример использования:

    -- Очистка хранилища
    
    $ pg_auth_config reset
    Do you want to reset auth config? (yes/no)?:
    yes
    Auth config was reset
    
    -- Просмотр содержимого хранилища после очистки
    $ pg_auth_config show
    |      host |      port |  database |  username |
    |-----------------------------------------------|
    
    -- Восстановление файла хранилища
    $ mv /etc/postgres/enc_utils_auth_settings.cfg.reset /etc/postgres/enc_utils_auth_settings.cfg
    
    -- Просмотр содержимого хранилища после восстановления
    $ pg_auth_config show
    |              host |      port |   database |   username |
    |---------------------------------------------------------|
    |         localhost |      5433 |   postgres |    patroni |
    |         localhost |      5433 |replication |    patroni |
    |srv-1-1 |      5433 |   postgres |    patroni |
    |srv-1-1 |      5433 |replication |    patroni |
    |srv-1-2 |      5433 |   postgres |    patroni |
    |srv-1-2 |      5433 |replication |    patroni |
    ...
    
  • edit — позволяет редактировать существующие записи в хранилище, без необходимости пересоздавать их. Поиск записей для редактирования осуществляется с использованием ключа, состоящего из имени хоста, номера порта, имени пользователя, названия базы данных.

    Для поиска записей требуется указать минимум одно поле ключа. Поля задаются через существующие аргументы утилиты:

    --host [-h] — имя хоста
    --port [-p] — номер порта
    --user [-U] — имя пользователя
    --database [-d] — название базы данных
    

    Пример запуска утилиты в режиме редактирования (поиск по ключу: имя пользователя patroni, название базы данных postgres):

    pg_auth_config edit -U patroni -d postgres
    

    При этом, если:

    • не задано ни одного поля, то работа утилиты завершится, и будет выведено предупреждение:

      At least one field must be defined: host, port, username, database
      
    • записи, соответствующие ключу поиска, не найдены, то работа утилиты завершится, и будет выведено предупреждение:

      Nothing to update: records not found
      
    • записи, соответствующие ключу поиска, найдены, то утилита перейдет в интерактивный режим ввода новых значений (см. ниже раздел «Ввод новых значений для редактируемых полей»).

Обработка значения универсального имени БД –database-all#

При разборе файла /etc/postgres/enc_utils_auth_settings.cfg, начиная с версии 6.3.0, введена специальная обработка значения универсального имени БД (--database-all). Сопоставление данных аутентификации выполняется следующим образом:

  1. Просматривается весь файл enc_utils_auth_settings.cfg до момента полного совпадения всех ключей (включая имя БД). При обнаружении используются данные аутентификации из найденной строки.

  2. Если требуемые данные не найдены — ищется подходящий вариант с универсальным именем БД. При обнаружении используются данные найденной строки.

  3. Если в предыдущих пунктах данные не найдены — отказ доступа из-за отсутствия данных аутентификации.

Получение данных аутентификации унифицировано для всех доступных интерфейсов. Универсальное имя БД отображается как all.

Примеры:

  1. Добавление записи:

    $ pg_auth_config add -p 5433 --database-all --user profile_tuz -h 127.0.0.1
    ...--database-all requested (specify any DB)
    Enter password:
    ***
    Confirm password:
    ***
    Going to add auth record for user: "profile_tuz", host: "127.0.0.1", port: "5433", database: "*** all ***"
    New record added
    

    В таблицу данных аутентификации будет добавлена запись:

    $ pg_auth_config show
    |      host |      port |   database |   username |
    |-------------------------------------------------|
    | 127.0.0.1 |      5433 |*** all *** |profile_tuz |
    
  2. Изменение записи типа all:

    $ pg_auth_config edit -h 127.0.0.1 --database-all -U profile_tuz
    ...--database-all requested (specify any DB)
    Enter port or leave empty to skip update:
    5434
    Enter host or leave empty to skip update:
    
    Enter username or leave empty to skip update:
    
    Enter database or leave empty to skip update:
    db9
    Enter password or leave empty to skip update:
    
    Going to update 1 records:
    
    |      host |        port |          database |   username |
    |----------------------------------------------------------|
    | 127.0.0.1 |5433 -> 5434 |*** all *** -> db9 |profile_tuz |
    Do you want to update auth records? (yes/no)?:
    y
    

    Запись изменена:

    $ pg_auth_config show
    |      host |      port |  database |   username |
    |------------------------------------------------|
    | 127.0.0.1 |      5434 |       db9 |profile_tuz |
    
  3. Изменение обычной записи на тип all:

    $ pg_auth_config edit -h 127.0.0.1 --database-all -d db9 -U profile_tuz
    ...--database-all requested (specify any DB)
    Enter port or leave empty to skip update:
    
    Enter host or leave empty to skip update:
    
    Enter username or leave empty to skip update:
    
    Enter database or leave empty to skip update:
    
    Enter password or leave empty to skip update:
    
    Going to update 1 records:
    
    |      host |      port |          database |   username |
    |--------------------------------------------------------|
    | 127.0.0.1 |      5434 |db9 -> *** all *** |profile_tuz |
    Do you want to update auth records? (yes/no)?:
    y
    

    Запись изменена:

    $ pg_auth_config show
    |      host |      port |   database |   username |
    |-------------------------------------------------|
    | 127.0.0.1 |      5434 |*** all *** |profile_tuz |
    
Специфика работы команды check с универсальными именами БД#

В отличие от строк с обычными именами (не типа all), которые сопоставляются на предмет полного совпадения, работа команды check с универсальными именами включает в себя:

  1. Подключение к БД template1 с данными авторизации из строки - если подключение неуспешно, выводится сообщение Cannot connect to template database for 'all' database specified., а также возвращается значение exit_code=1.

  2. Получение списка доступных БД на сервере - если получение списка неудачно, выводится сообщение Cannot get DB list for 'all' database specified. и возвращается значение exit_code=1.

  3. Подключение ко всем БД, полученным на предыдущем шаге, кроме БД, для которых есть отдельные данные авторизации с явным указанием имени БД.

В ходе выполнения первых двух шагов обработка списка не прерывается.

Для обработки случаев, когда получение списка БД невозможно (например, при отсутствии у пользователя прав для подключения к template1), есть возможность задать имена БД для проверки непосредственно параметром:

pg_auth_config check --all db1,db2

При таких сценариях проверяются все строки из таблицы аутентификации, но для строк с отметкой all будет выполняться проверка подключения только к db1 и db2 (без попыток доступа к template1 и без получения фактического списка БД).

Дополнительно предлагается вариант игнорирования проверки универсальных строк (database=all):

pg_auth_config check --all -

При такой установке параметра строки с отметкой all проверяться не будут.

Функция добавления пароля в зашифрованное хранилище#

Возможны ситуации когда администратору АС требуется завести задание в pg_cron. Для выполнения задания, pg_cron должен подключаться к БД, используя параметры подключения из зашифрованного хранилища. То есть зашифрованное хранилище должно содержать запись для выполнения задания pg_cron. Администратор АС не может использовать утилиту pg_auth_config для самостоятельного добавления записи в зашифрованное хранилище и не может раскрыть пароль администратору БД, чтобы последний добавил запись. Для решения данной ситуации в Pangolin добавлена функция - add_auth_record_to_storage.

Подробное описание функции в документе «Список PL/SQL функций продукта», раздел «Шифрование и хранение параметров подключения» (документ доступен в личном кабинете).

Утилиты и расширения, использующие аутентификационные данные из шифрованного хранилища#

Наименование утилиты, расширения

Способ использования

Цель использования

pg_profile, pg_cron

Подключение ко всем пользовательским базам и БД postgres, а также подключение к узлу localhost для функционирования pg_cron. Для функционирования расширения по расписанию пароль УЗ profile_tuz сохраняется в защищенном хранилище (на обеих узлах) для подключения ко всем пользовательским базам и БД postgres

Анализ производительности БД

dblink

Используются доработанные функции dblink для подключения к БД с паролем из защищенного хранилища

Подключение к другим БД PostgreSQL из базы данных

oracle_fdw

Работа с таблицами в подключенной БД Oracle как с собственными таблицами в БД Pangolin. Расширение oracle_fdw предполагает обязательное сохранение пароля БД Oracle при создании user mapping, в Pangolin данное расширение доработано и использует pg_auth_config для хранения параметров подключения к БД Oracle (при этом проверки пароля не предполагается)

Возможность взаимодействия с Oracle server

tds_fdw

Расширение tds_fdw предполагает сохранение login/password от сторонней БД при создании сопоставления пользователей. В Pangolin данное расширение доработано и использует pg_auth_config для хранения параметров подключения к БД MSSQL, Sybase (при этом проверки пароля не предполагаются)

Возможность link в MSSQL, Sybase

pg_probackup

Автоматическое подключение при снятии резервной копии

Снятие резервной копии, получение WAL-файлов

pangolin-manager (patroni)

Автоматическое подключение при репликации

Репликация между узлами кластера

Ввод новых значений для редактируемых полей#

Ввод новых значений для редактируемых записей осуществляется в интерактивном режиме с помощью команды edit. Для всех полей будет предложено ввести новые значения. Например, предложение на ввод новых значений для поля port (номер порта):

enter port or leave empty to skip update:

Примечание:

Ввод нового пароля будет запрошен, если ключ поиска содержит имя пользователя.

Если новые значения получены, то утилита выведет список обновляемых записей.

Пример обновления двух записей. Обновляются поля port (номер порта) и username (имя пользователя»):

Going to update 2 records:

|      host |        port |  database |      username |
|-----------------------------------------------------|
| 127.0.0.1 |9000 -> 9001 |   somedb1 |user1 -> user4 |
| 127.0.0.2 |9000 -> 9001 |   somedb1 |user1 -> user4 |

В случае, если при запуске не указан ключ -s (--skip-confirm), то будет запрошено подтверждение операции редактирования записей:

Do you want to update auth records? (yes/no)?:

Для продолжения требуется ввести:

  • «y» или «yes» — для подтверждения операции редактирования;

  • «n» или «no» — для отмены операции редактирования.

Предупреждения и ошибки#

В случае, если:

  • не ввести ни одного нового значения для запрашиваемых полей, то работа утилиты завершится, и будет выведено предупреждение:

    Nothing to update: no new values provided
    
  • новые значения совпадают со старыми (например, найдена одна запись), то работа утилиты завершится, и будет выведено предупреждение:

    Nothing to update: new values for the records are the same as the old ones
    
  • в процессе обновления полей возникают дублирующие друг друга записи, то такие записи будут удалены.

    Примечание:

    Если записи дублируют друг друга, то сохраняется первая запись в списке.

    Для удаляемых записей будет указан признак «< rm» в конце записи. Пример удаления двух дублирующих записей (обновляется поле «название базы данных», уже существуют записи, совпадающие с обновляемыми):

    Going to update 2 records:
    
    |                host |      port |               database |  username |
    |----------------------------------------------------------------------|
    |           localhost |      5433 |replication -> postgres |   patroni | < rm
    |srv-0-153 |      5433 |replication -> postgres |   patroni | < rm
    

Описание процессов использования утилиты pg_auth_config#

Процесс добавления пароля (параметров подключения к БД) в зашифрованное хранилище#

Не имеет значения с какого узла кластера начинать изменение пароля. Файл конфигурации созданный на одном узле, например на лидере, не может быть расшифрован на реплике и наоборот.

  1. Выполняется проверка сотрудником сопровождения либо автоматически при первичной инсталляции Pangolin: будет настраиваться standalone или cluster. В случае типа конфигурации: standalone - переход к шагу 2; cluster - переход к шагу 3.

  2. Выполняется добавление параметров подключения к БД в зашифрованное хранилище через утилиту pg_auth_config на standalone:

    • вызывается утилита с параметрами подключения к БД: pg_auth_config add --h <host> p <port> --U <user> --d <dbname>;

    • вводится пароль пользователя;

    • в результате параметры подключения добавлены в зашифрованное хранилище.

  3. Выполняется добавление параметров подключения к БД в зашифрованное хранилище через утилиту pg_auth_config на cluster:

    • вызывается утилита с параметрами подключения к БД: pg_auth_config add --h <host> p <port> --U <user> --d <dbname> на первом узле кластера;

    • вводится пароль пользователя;

    • в результате параметры подключения добавлены в зашифрованное хранилище на первом узле кластера;

    • вызывается утилита с параметрами подключения к БД: pg_auth_config add --h <host> p <port> --U <user> --d <dbname> на втором узле кластера;

    • вводится пароль пользователя;

    • в результате параметры подключения добавлены в зашифрованное хранилище на втором узле кластера.

  4. В случае ручного добавления параметров подключения к БД рекомендуется выполнить проверку актуальности данных в зашифрованном хранилище на корректность введенных паролей командой pg_auth_config check.

Процесс добавления пароля (параметров подключения к БД) в зашифрованное хранилище Администратором АС#

Не имеет значения с какого узла кластера начинать добавление/изменение пароля. Пароль добавленный в зашифрованное хранилище с помощью функции add_auth_record_to_storage, не реплицируется на второй узел кластера.

  1. Выполняется проверка администратором АС: будет настраиваться standalone или cluster. В случае типа конфигурации: standalone — переход к шагу 2; cluster — переход к шагу 3.

  2. Выполняется добавление параметров подключения к БД в зашифрованное хранилище с помощью функции add_auth_record_to_storage на standalone:

    • вызывается функция add_auth_record_to_storage с указанием параметров подключения, например:

      select  add_auth_record_to_storage('127.0.0.1', 5433, 'db_name', 'user', 'password');
      
    • в результате параметры подключения добавлены в зашифрованное хранилище.

  3. Выполняется добавление параметров подключения к БД в зашифрованное хранилище через утилиту pg_auth_config на cluster:

    • вызывается функция add_auth_record_to_storage с указанием параметров подключения на первом узле кластера, например:

      select  add_auth_record_to_storage('127.0.0.1', 5433, 'db_name', 'user', 'password');
      
    • в результате параметры подключения добавлены в зашифрованное хранилище на первом узле кластера;

    • вызывается функция add_auth_record_to_storage с указанием параметров подключения на втором узле кластера, например:

      select  add_auth_record_to_storage('127.0.0.1', 5433, 'db_name', 'user', 'password');
      
    • в результате параметры подключения добавлены в зашифрованное хранилище на втором узле кластера.

  4. Рекомендуется выполнить проверку актуальности данных в зашифрованном хранилище на корректность введенных паролей командой pg_auth_config check.

Утилита шифрования паролей, представленных в открытом виде (pg_auth_password)#

Для исключения хранения паролей в открытом виде и предотвращения компрометации паролей командой развития Pangolin разработана утилита для шифрования паролей pg_auth_password. Утилита pg_auth_password располагается в каталоге $PGHOME/bin, доступна только владельцу (postgres).

Утилита pg_auth_password выполняет только одно действие - шифрование паролей.

На вход утилита pg_auth_password принимает пароль, результат выполнения выводится в консоль. Зашифрованный пароль используется в конфигурационных файлах.

Формат зашифрованного пароля:

$enc$<encrypted_password_in_base64>

    - $enc$ — признак зашифрованного пароля;
    - <encrypted_password_in_base64> — зашифрованный пароль в формате base64.

Зашифрованный пароль используется:

  • Pangolin Manager для выполнения запросов по REST API и взаимодействия с etcd (прописывается в конфигурации Pangolin Manager);

  • postgre для выполнения ldap binding (прописывается в ldap записи pg_hba.conf файла).

Параметры использования#

Запуск утилиты pg_auth_passwordс опцией --help отображает параметры использования:

$ pg_auth_password --help
Утилита 'pg_auth_password' предназначена для шифрования пароля.

Использование:
    pg_auth_password enc -t [ОПЦИИ]

Опции:
    -s или enc -t --skip-confirm                 ручной ввод без подтверждения
    -W <пароль> или enc -t --password <пароль>   пароль вводится в качестве аргумента

Другие опции:
    -V или --version                             вывод информации о версии, затем выход
    -h или --help                                вывод справки, затем выход

Информация о версии продукта Pangolin:
    --product_version                            выводит название и версию продукта
    --product_build_info                         выводит номер, дату и хэш сборки продукта
    --product_component_hash                     выводит хэш-строку компонента

Внимание!

Для работы других опций и информации о версии продукта Pangolin ввод enc -t не требуется:

$ pg_auth_password -v

Утилита имеет одну команду enc -t и несколько опций (--skip-confirm, --password <password>), которые упрощают действия по шифрованию пароля.

  • enc -t — команда шифрует пароль, который может быть введен или передан в виде аргумента. По умолчанию утилита дважды просит ввести пароль. Результат выводится в консоль.

    Пример использования:

    $ pg_auth_password enc -t
    enter password:
    **********************
    enter password:
    **********************
    $enc${хеш}
    

Использование утилиты с опциями:

  • --skip-confirm / -s: подтверждение пароля не требуется. Данную опцию рекомендуется использовать в автоматизированных системах, когда ввод пароля автоматизирован.

    Пример использования:

    $ pg_auth_password enc -t -s
    enter password:
    ***************
    $enc${хеш}
    
    -- либо
    pg_auth_password enc -t --skip-confirm
    enter password:
    ***************
    $enc${хеш}
    
  • --password / -W: пароль передается в виде аргумента. При указании данной опции — запрос пароля из консоли не производится.

    Пример использования:

    $ pg_auth_password enc -t -W test
    $enc${хеш}
    
    -- либо
    $ pg_auth_password enc -t --password test
    $enc${хеш}
    

Описание процессов использования утилиты pg_auth_password#

Процесс добавления зашифрованного пароля в конфигурационной файл#

Примечание:

Параметры хранятся в файле в зависимости от типа конфигурации сервера: если тип конфигурации standalone: в файле $PGDATA/pg_hba.conf, в случае типа конфигурации cluster или standalone+Pangolin Manager: в файле /etc/pangolin-manager/postgres.yml в секции pg_hba.

  1. Выполняется проверка сотрудником сопровождения либо автоматически при первичной инсталляции Pangolin: будет настраиваться standalone или cluster. В случае типа конфигурации: standalone — переход к шагу 2; cluster — переход к шагу 3.

  2. Выполняется формирование зашифрованного пароля через утилиту pg_auth_password на standalone:

    • вызывается утилита pg_auth_password enc -t;

    • вводится пароль для получения его в зашифрованном виде;

    • полученный зашифрованный пароль в формате base64 копируется и вносится для нужного пользователя в конфигурационный файл путем редактирования;

    • для вступления в силу выполняется перечитывание конфигурации командой reload.

  3. Выполняется формирование зашифрованного пароля через утилиту pg_auth_password на первом узле кластера:

    • вызывается утилита pg_auth_password enc -t на первом узле кластера;

    • вводится пароль для получения его в зашифрованном виде;

    • полученный зашифрованный пароль в формате base64 копируется и вносится для нужного пользователя в конфигурационный файл путем редактирования;

    • для вступления в силу выполняется перечитывание конфигурации командой reload.

  4. Выполняется формирование зашифрованного пароля через утилиту pg_auth_password на втором узле кластера:

    • вызывается утилита pg_auth_password enc -t на втором узле кластера;

    • вводится пароль для получения его в зашифрованном виде;

    • полученный зашифрованный пароль в формате base64 копируется и вносится для нужного пользователя в конфигурационный файл путем редактирования;

    • для вступления в силу выполняется перечитывание конфигурации командой reload.

Аутентификация утилит через зашифрованный пароль#

В момент, когда утилита, используя функции libpq, подключится к БД, происходит чтение и расшифровка файла с конфигурацией, поиск пароля.

Пароль ищется по ключу: <host>#<port>#<db>#<user>.

  1. Выполняется старт подключения утилиты к БД, создается сессия в БД.

  2. Из конфигурации утилиты зачитываются параметры подключения к БД: host, port, db, user.

  3. Выполняется расшифровка файла /etc/postgres/enc_utils_auth_settings.cfg с паролями для подключения.

  4. Выполняется поиск пароля по полученным параметрам подключения по ключу host#port#db#user#.

  5. В случае успешной расшифровки найденного пароля выполняется подключение к БД с передачей хеша пароля, происходит авторизация по паролю в БД.

  6. В случае отсутствия файла /etc/postgres/enc_utils_auth_settings.cfg или невозможности его расшифровать, в лог журнала формируется сообщение с типом WARNING.

  7. В случае, если пароль не найден, в лог журнала формируется сообщение с типом WARNING.

Аутентификация пользователя, использующего зашифрованный пароль от ТУЗ для подключения к ldap/AD#
  1. Выполняется подключение пользователя к БД, создается сессия в БД.

  2. Зачитываются параметры для подключения к ldap/AD из конфигурационного файла.

  3. Выполняется анализ поля ldapbindpasswd: является ли пароль зашифрованным или пароль представлен в открытом виде.

  4. Если пароль зашифрован, то выполняется его расшифровка и выполняется аутентификация с ldap/AD.

  5. В случае, если пароль представлен в открытом виде, то выполняется аутентификация с ldap/AD.

  6. Далее выполняется анализ результата аутентификации с ldap/AD.

  7. Если аутентификация пройдена, то выполняется подключение пользователя к БД.

  8. Если аутентификация не пройдена, то выполняется разрыв соединения с клиентом.

Дополнительные доработки в инсталляторе в рамках интеграции утилиты хранения пароля#

  • Для корректной работы manage_backup.bin в скрипте запуска экспортируются следующие переменные окружения:

    LD_LIBRARY_PATH="/opt/pangolin-backup-tools/lib/postgresql_se_libs"
    PG_PLUGINS_PATH="/opt/pangolin-backup-tools/lib/postgresql_se_libs"
    PYTHONPATH="/opt/pangolin-backup-tools/lib/python3/site-packages/"
    PGHOME="/usr/pangolin-6.1.2"
    
  • Для механизма отката необходимо учесть, что для отката etcd старой версии (в версиях Pangolin до 4.4.1) необходим пароль в открытом виде (который нужно восстановить). Данный пароль брался из старого конфигурационного файла Pangolin Manager. Теперь нужно хранить все старые пароли etcd в зашифрованном с помощью ansible-vault виде, а способ получения пароля должен быть переписан.

Восстановление работоспособности узла кластера при смене параметров сервера#

В состав Pangolin включена утилита pangolin-auth-reencrypt, которая используется для восстановления работоспособности узла кластера при смене параметров сервера.

После установки Pangolin утилита доступна в каталоге /opt/pangolin-common/pangolin-auth-reencrypt.

Утилита запускается в двух режимах:

  • автоматический — запуск настраивается при установке Pangolin;

  • ручной — вызов бинарного файла утилиты с указанием требуемых параметров и предварительной настройкой утилиты.

Автоматический запуск утилиты (службой systemd)#

Установщик Pangolin создает новую службу/службы systemd (зависит от конфигурации кластера) для запуска и отслеживания состояния демона утилиты.

В автоматическом режиме утилита в процессе работы создает файл enc_params.cfg + '.' + 'имя_пользователя' в каталоге /etc/postgres. Файл создается с правами -rw-rw-r-- владельцем, от имени которого был запущен демон. Содержимое файла зашифровано. Утилита используется для хранения текущих параметров сервера. Изменение параметров сервера детектируется на основе данного файла.

Служба/службы запускаются при старте ОС и запускают демонов утилиты перешифрования, которые периодически (с периодом 5 секунд) проверяют параметры оборудования и, если они поменялись, обновляют файлы с шифрованной информацией. В зависимости от конфигурации кластера файлы могут принадлежать:

  • пользователю — Администратору СУБД (postgres). В данном случае запускается один демон утилиты от имени пользователя postgres;

  • или пользователям — Администратору СУБД (postgres) и Администратору безопасности (kmadmin_pg). В этом случае запускаются два демона: от имени пользователя postgres и от имени пользователя kmadmin_pg.

Список файлов для разных пользователей определяется конфигурацией утилиты (тег «owner», см. ниже «Конфигурационный файл утилиты»).

Для управления демоном утилиты служба создает каталог /var/run/pangolin_reencrypt/, где демон создает файл pangolin_reencrypt_<имя_пользователя_запустившего_утилиту>, содержащий идентификатор процесса pid. Отсутствие каталога не приводит к завершению работы утилиты с ошибкой, но будет выведено предупреждение в журнал: Create pid file failed.

Ручной запуск утилиты#

Для запуска утилиты в ручном режиме требуется:

  • подготовить конфигурационный файл утилиты;

  • запустить бинарный файл утилиты с требуемыми параметрами (см. ниже «Параметры запуска утилиты»):

    /etc/postgres/pangolin-auth-reencrypt [OPTION]
    

При ручном запуске утилита также создает файл enc_params.cfg + '.' + 'имя_пользователя' с правами -rw-rw-r-- в каталоге /etc/postgres. Владельцем файла в данном случае будет пользователь, от имени которого была запущена утилита. Если у пользователя нет прав на создание файла в каталоге /etc/postgres, работа утилиты будет завершена с ошибкой.

Ручной запуск утилиты перешифрования на кластере#

На версиях кластера от 4.4.0 (где внедрено шифрование файлов с параметрами подключения) возможна ручная установка утилиты, для этого:

  1. Расположите исполняемый файл утилиты в каталоге /opt/pangolin-common/bin/pangolin-auth-reencrypt (владелец: root, группа: root, права: -rwxr-xr-x). Исполняемый файл утилиты располагается в дистрибутиве по пути pangolin-auth-reencrypt/opt/pangolin-common/bin/pangolin-auth-reencrypt.

  2. Расположите файл конфигурации утилиты /etc/postgres/enc_util.cfg (владелец: root, группа: root, права: rw-r--r–). Зависит от конфигурации кластера (см. ниже «Шаблон конфигурации утилиты перешифрования»).

  3. Создайте службу-шаблон с запуском демона в systemd (см. ниже «Шаблон спецификации службы для утилиты перешифрования»):

    • имя службы pangolin_reencrypt@.service;

    • служба запускается от пользователя переданного с помощью параметра (пример: pangolin_reencrypt@postgres.service);

    • служба должна создавать каталог /var/run/pangolin_reencrypt для pid файла(ов). Владелец postgres, группа kmadmin\_pg, g+rw;

    • служба должна запускать утилиту перешифрования паролей /opt/pangolin-common/bin/pangolin-auth-reencrypt;

    • служба должна автоматически запускаться при каждой загрузке Linux и в случае сбоев (Restart=on-failure);

  4. Обновите службы systemd (sudo systemctl daemon-reload).

  5. Запустите новую службу/службы (в зависимости от конфигурации кластера) и установите принудительный запуск при каждой загрузке ОС (sudo systemctl enable --now pangolin_reencrypt.service).

Шаблон конфигурации утилиты перешифрования#

{
    "files" :
    [
        ### файл 1: включается, если на кластере активирован tde или admin_protection
        {
            "name" : "{{ KMS_CONFIG }}",
            "owner" : "kmadmin_pg",
            "domain" : "kms"
        },
        ### файл 2: включается на всех конфигурациях
        {
            "name" : "{{ pg_encrypt_cfg }}",
            "owner" : "postgres",
            "domain" : "postgres"
        },
        ### файл 3: включается для конфигураций с Pangolin Manager
        {
            "name" : "/etc/pangolin-manager/postgres.yml",
            "owner" : "postgres",
            "secrets" :
            [
                {
                    "type" : "tag",
                    "name" : "restapi/authentication/password",
                    "domain" : "postgres"
                },
                {
                    "type" : "tag",
                    "name" : "etcd/password",
                    "domain" : "postgres"
                },
                {
                    "type" : "text",
                    "name" : "ldapbindpasswd",
                    "domain" : "postgres"
                }
            ]
        }
        ### файл 4: включается для конфигураций без Pangolin Manager
        {
            "name" : "pg_hba.conf",
            "owner" : "postgres",
            "secrets" :
            [
                {
                    "type" : "text",
                    "name" : "ldapbindpasswd",
                    "domain" : "postgres"
                }
            ]
        }
    ]
}

Примечание:

### — начало комментария, необходимо удалить перед записью конфигурации на диск. Если условие в комментарии не выполняется, то вместе с комментарием нужно удалить описание файла, следующее за ним.

Шаблон спецификации службы для утилиты перешифрования#

[Unit]
Description=Runners Pangolin reencrypt service (%i)
After=syslog.target network.target

[Service]
Type=forking
User=%i
Group=%i

Environment="PGDATA=<path>/data"
Environment="PG_PLUGINS_PATH=<path>/lib"
PermissionsStartOnly=true
ExecStartPre=/bin/mkdir -p /var/run/pangolin_reencrypt
ExecStartPre=/bin/chown postgres:kmadmin_pg /var/run/pangolin_reencrypt
ExecStartPre=/bin/chmod g+rw /var/run/pangolin_reencrypt
ExecStartPost=/bin/sleep 1

ExecStart=/opt/pangolin-common/bin/pangolin-auth-reencrypt -l2 -d

PIDFile=/var/run/pangolin_reencrypt/pangolin_reencrypt_%i.pid
Restart=on-failure

[Install]
WantedBy=multi-user.target

Примечание:

<path> — домашняя директория Pangolin

Конфигурационный файл утилиты#

Установщик Pangolin создает конфигурационный файл утилиты enc_util.cfg, который расположен в каталоге /etc/postgres. Файл создается с правами -rw-r--r-- и владельцем root:root. Вносить изменения в файл может только привилегированный пользователь.

Конфигурационный файл хранится в формате JSON. Файлы с шифрованными параметрами подключения к БД задаются ключом files.

Для каждого файла указывается:

  • имя, через ключ name. Если указано неполное имя файла, то поиск файла происходит в каталоге, определенном через переменную окружения PGDATA;

  • владелец файла, через ключ owner. Утилита проверяет пользователя, который ее запустил: если в конфигурации утилиты для файла указан другой владелец, то утилита пропускает этот файл;

  • домен шифрования, через ключ domain. В случае, если файл шифруется полностью, то кроме имени и владельца требуется указать домен через ключ domain, для которого производится шифрование. Когда требуется зашифровать отдельные пароли в файлах, то с помощью ключа secrets указывается массив с описанием метода поиска пароля в файле. Метод поиска задается с помощью ключей:

    • type — указывает тип поиска;

    • name — указывает идентификатор пароля.

      Примечание:

      Если в type установлено значение «tag» — файл разбирается по формату yml. Поиск пароля происходит по тегам, указанным в поле name в порядке записи (теги разделены символом '/').

      Если в type установлено значение «text», то поиск пароля в файле происходит по строке name=<искомый_пароль>.

Для файла или отдельного пароля в файле можно указать булевый признак опциональности через ключ opt. Если признак задан и равен true, то отсутствие файла на диске или отсутствие пароля внутри файла не приводит к ошибкам в работе утилиты. Если признак не задан или задан и равен false, то отсутствие файла или отстутствие пароля внутри файла приведет к ошибкам в работе утилиты, при условии что утилита запущена без параметра -f (см. Параметры запуска утилиты).

Пример конфигурационного файла утилиты для конфигурации без Pangolin Manager, но с tde:

    {
        "files" :
        [
            {
                "name" : "/etc/postgres/enc_connection_settings.cfg",
                "owner" : "kmadmin_pg",
                "domain" : "kms",
                "opt" : true
            },
            {
                "name" : "/etc/postgres/enc_utils_auth_settings.cfg",
                "owner" : "postgres",
                "domain" : "postgres"
            },
            {
                "name" : "pg_hba.conf",
                "owner" : "postgres",
                "secrets" :
                [
                    {
                        "type" : "text",
                        "name" : "ldapbindpasswd",
                        "domain" : "postgres"
                    }
                ]
            }
        ]
    }

Параметры запуска утилиты#

  • -c --conf — необязательный параметр. Задает файл конфигурации утилиты, который требуется проверить на наличие ошибок. Утилита проверит файл на наличие ошибок и завершит работу с кодом 0, если конфигурация не содержит ошибок, и 1, если указанный файл невалиден.

    Параметр может быть комбинирован с параметром -l, при этом будет выведено диагностическое сообщение о результате проверки конфигурации. Рекомендуется проверить конфигурационный файл на наличие ошибок в процессе обновления файла /etc/postgres/enc_util.cfg, который используется утилитой при перешифровании.

    Если задан параметр -c, то параметры -f -r -s будут проигнорированы.

  • -l --log — необязательный параметр. Включает лог утилиты. Совместим со всеми остальными параметрами.

  • -L --log-dir - необязательный параметр. Задает каталог, в котором будут храниться файлы логов. Совместим со всеми параметрами.

    Примечание:

    Ключ работает только совместно с ключом -l.

    Если каталог не существует, он будет создан.

    Логирование будет производиться в файл.

    Поддерживает ротацию логов.

  • -m --max-log-files - необязательный параметр. Ограничивает количество хранимых логов. Совместим со всеми параметрами.

    Примечание:

    Если значение равно 0, отключает автоматическое удаление логов.

    Значение по умолчанию - 100.

  • -n --log-name - необязательный параметр. Задает шаблон имени файла лога. Совместим со всеми параметрами.

    Примечание:

    Значение по умолчанию - pangolin-auth-reencrypt-%Y-%m-%d_%H-%M-%S-<текущее значение микросекунд>.

  • -z --max-log-size - необязательный параметр. Устанавливает максимальный размер лог-файла в килобайтах перед его ротацией. Совместим со всеми параметрами.

    Примечание:

    Значение по умолчанию — 100МБ.

    Минимальное допустимое значение: 50 КБ, при значении менее 50 КБ запуск утилиты завершится ошибкой.

    Реальный размер файла может быть немного больше заданного, так как утилита проверяет размер файла каждые 200 строк и дотирует после того, как файл превысит заданное.

  • -f --force — необязательный параметр. Запускает утилиту в режиме игнорирования ошибок. Совместим со всеми параметрами.

    Если указан параметр -c, параметр -f учитываться не будет.

  • -r, --roll — необязательный параметр. Запускает утилиту в режиме отката операции перешифрования. Может задавать файл, для которого требуется применить процесс отката. Если файл не задан, то процесс отката перешифрования применяется ко всем файлам, указанным в конфигурации утилиты. Совместим со всеми параметрами.

    Если указан параметр -c, параметр -r учитываться не будет.

  • -s, --stable — необязательный параметр. Учитывается только в режиме перешифрования. Запрещает обновление/создание файла с параметрами оборудования. Используется при запуске утилиты для файлов с шифрованной информацией, принадлежащих разным пользователям.

    Примечание:

    Параметр -s, --stable необходимо указывать при первых запусках утилиты. Порядок вызовов утилиты имеет значение, поскольку при последнем вызове (без параметра -s) будет создан файл с параметрами оборудования, принадлежащий пользователю на момент вызова.

  • -e, --enc — необязательный параметр. Задает отдельный файл для перешифрования, который должен быть описан в конфигурации утилиты. Если этот параметр задан — перешифрование осуществляется только для данного файла, остальные файлы из конфигурации не перешифровываются.

  • -d, --daemon — необязательный параметр. Запускает утилиту в виде службы Linux (демона) для непрерывного отслеживания изменения параметров оборудования сервера (проверка изменения происходит с периодом 5 секунд).

  • -p, --pid-file — необязательный параметр. Позволяет указать путь к PID-файлу, отличный от значения по умолчанию: /var/run/pangolin_reencrypt/pangolin_reencrypt__%i.pid.

    Примечание:

    Если файл не существует, он будет создан.

    Флаг работает только совместно с флагом -d/—daemon, при отсутствии ключа -d/—daemon утилита не запускается.

    Примечание:

    Ключи -d, -c (проверка конфигурации), -e (перешифрование отдельного файла), -r (откат операции перешифрования) несовместимы: если используются два и более ключа, то утилита не запускается.

Управление службой утилиты#

Управлять утилитой pangolin-auth-reencrypt, запущенной в виде службы, можно с помощью следующих сигналов Linux:

  • SIGTERM - отправка запроса на завершение работы;

  • SIGUSR1 - отправка запроса на внеочередную проверку параметров оборудования;

  • SIGRTMIN - отправка запроса на проверку параметров (формируется таймером с периодом 5 секунд).

Режим игнорирования ошибок#

По умолчанию утилита останавливает свою работу, если в процессе перешифрования/отката перешифрования одного из файлов возникла ошибка. При возникновении ошибки в процессе перешифрования все файлы возвращаются в исходное состояние, выводится сообщение об ошибке и возвращается соответствующий код. Откат перешифрования в случае отсутствия резервной копии одного из файлов завершается с ошибкой, все файлы остаются в исходном состоянии.

В режиме игнорирования ошибок возникновение ошибки в процессе перешифрования/отката перешифрования файлов не приводит к остановке работы утилиты, последовательно предпринимаются попытки перешифровать/восстановить все файлы, указанные в файле конфигурации.

Режим отката операции перешифрования#

Перед началом процесса перешифрования утилита создает резервные копии файла с параметрами оборудования и файлов с шифрованными параметрами подключения к БД. Резервная копия создается в том же каталоге, где и исходный файл. Имя резервной копии файла формируется по принципу: .имя_оригинала_с_расширением.bak (пример для файла enc_params.cfg: .enc_params.cfg.bak).

В режиме отката операции перешифрования утилита возвращает файлы в исходное состояние на основании резервных копий.

Код завершения работы утилиты#

В случае успеха утилита возвращает ноль. Если работа утилиты завершилась с ошибкой — утилита возвращает код ошибки:

  • 0 — операция перешифрования, откат операции перешифрования завершились с успехом (файл конфигурации не содержит ошибок для параметра -c);

  • 1 — ошибка в файле конфигурации утилиты;

  • 2 — работа завершена с ошибкой (подробности указаны в логе).

Отключение функциональности утилиты#

Для отключения функциональности:

  1. Остановите службу/службы systemd Linux, запускающие демон утилиты.

    Для службы, запущенной от имени пользователя kmadmin_pg:

    sudo systemctl stop pangolin_reencrypt@kmadmin_pg
    

    Для службы, запущенной от имени пользователя postgres:

    sudo systemctl stop pangolin_reencrypt@postgres
    
  2. Переведите состояние служб в disable.

    Для службы, запущенной от имени пользователя kmadmin_pg:

    sudo systemctl disable --now pangolin_reencrypt@kmadmin_pg
    

    Для службы, запущенной от имени пользователя postgres:

    sudo systemctl disable --now pangolin_reencrypt@postgres
    

    Если демон утилиты запущен вручную, то требуется отправить процессу демона сигнал SIGTERM, для этого:

    1. Определите идентификаторы процессов демона:

      ps aux | grep -i pangolin-auth-reencrypt
      
    2. Для всех найденных процессов демона отправьте сигнал:

      kill -SIGTERM <pid>
      

    <pid> — найденный идентификатор процесса демона.

Лог утилиты#

Утилита формирует лог в стандартный поток вывода Linux. Журнал (log) содержит информацию о процессе работы утилиты. Журнал (log) утилиты может быть перенаправлен в файл средствами ОС. Включение журналирования задается параметром -l или --log. По умолчанию утилита выводит сообщения только в случае ошибок.

В режиме работы демона записи (log) переводятся в системный журнал Linux syslog. В этом режиме дополнительно в записи журнала поступает информация о результате инициализации демона. В случае успешного запуска демона утилиты в логе появится строка Reencrypt daemon was started for <имя_пользователя_запустившего_утилиту>.

В утилите предусмотрена возможность задать уровни логирования:

  • уровень 1 (-l1 или --log=1) — показывать только ошибки;

  • уровень 2 (-l2 или --log=2) — показывать записи (log) по перешифрованию данных и ошибки;

  • уровень 3 (-l3 или --log=3) — показывать лог по проверке параметров оборудования, перешифрованию данных и ошибки.

По умолчанию (без указания уровня: -l или --log) используется 3 уровень логирования.

Примечание:

Для режима демона рекомендуется запускать утилиту с уровнем лога не выше 2, чтобы в системный журнал попадали только ключевые моменты работы.

Примеры:

  • Ошибка в конфигурационном файле:

        2022-06-06 17:33:52.870752130 [18572] ERROR: Configuration file content (json) error: /etc/postgres/enc_util.cfg
        2022-06-06 17:33:52.870818918 [18572] LOG: Load configuration /etc/postgres/enc_util.cfg FAIL
    
  • Запуск утилиты первый раз:

        2022-06-06 17:29:33.914889769 [18200] LOG: Load configuration /etc/postgres/enc_util.cfg ok
        2022-06-06 17:29:33.916778674 [18200] LOG: Start saving current encrypting params
        2022-06-06 17:29:33.923238749 [18200] LOG: Saving current encrypting params ok
    
  • Повторный запуск утилиты при неизменных параметрах сервера:

        2022-06-06 17:29:46.226502410 [18264] LOG: Load configuration /etc/postgres/enc_util.cfg ok
        2022-06-06 17:29:46.228432243 [18264] LOG: Check encrypting params in file
        2022-06-06 17:29:46.234465754 [18264] LOG: Encrypting params in file are equal to the current
    

Включение/отключение функциональности шифрования паролей#

Новая функциональность позволяет развернуть СУБД Pangolin без шифрованного хранилища.

Описание решения#

Реализация решения в части инсталлятора#

В скриптах развертывания и обновления создание шифрованного хранилища и шифрование паролей в конфигурационных файлах (postgres.yml и pg_hba.conf) определено под условие, которое контролируется параметром auth_encrypt в пользовательском конфигурационном файле. Значение по умолчанию: true. В конфигурационный файл Pangolin Manager (postgres.yml) добавлены следующие параметры: postgresql.pgpass - путь к файлу со строкой подключения, если шифрованное хранилище отсутствует. Значение по умолчанию: /home/postgres/.pgpass.

  ```
   postgres.yml
   postgresql:
      {%- if not auth_encrypt %}
       pgpass: "{{ PGUSERHOME }}/.pgpass"
      {%- endif %}
  ```

postgresql.authentication.replication.password - пароль суперпользователя для репликации. Значение по умолчанию: patroni_password.

  ```
  postgres.yml
  postgresql:
      authentication:
      replication:
          {%- if not auth_encrypt %}
           password: '{{ patroni_user_pass }}'
          {%- endif %}
  ```

postgresql.authentication.superuser.password - пароль для суперпользователя. Значение по умолчанию: patroni_password.

  ```
  postgres.yml
  postgresql:
      authentication:
          superuser:
          {%- if not auth_encrypt %}
          password: '{{ patroni_user_pass }}'
          {%- endif %}
  ```

Внесены изменения в конфигурацию службы pangolin_reencrypt. Следующий блок не будет записан, если файл /etc/postgres/enc_utils_auth_settings.cfg не был найден.

  ```
  enc_util.cfg
  {% if pgar_encrypt_config_exists.stat.exists -%}
  {
      "name" : "/etc/postgres/enc_utils_auth_settings.cfg",
      "owner" : "postgres",
      "domain" : "postgres"
      },
  {% endif -%}
  ```

Реализована возможность задать индивидуальный пароль для пользователя patroni в пользовательском конфигурационном файле. Регулируется параметром patroni_password(опциональный). Если пароль не задан, будет сгенерирован случайный. В процессе обновления была реализована проверка на наличие шифрованного хранилища. При наличии файла /etc/postgres/enc_utils_auth_settings.cfg параметр auth_encrypt выставляется в true.

Реализация решения в части Pangolin Manager#

Pangolin Manager. автоматически создает файл .pgpass, если зашифрованное хранилище паролей отсутствует. Создание файла происходит, если не проинициализирован контекст(отсутствует плагин шифрования) или отсутствует файл /etc/postgres/enc_utils_auth_settings.cfg. Данные о том, где создать файл Pangolin Manager определяет из конфигурационного файла postgres.yml, секция postgresql.pgpass. Скорректирована запись в логе Pangolin Manager при работе без шифрованного хранилища. Сообщение лога «using password from encrypted store for …» заменено на «using password from the config for …». Утилита pg_auth_config создает файл /etc/postgres/enc_utils_auth_settings.cfg только при добавлении записи в файл(аргумент add). Если файл не существовал, аргументы remove, show, check и edit создавали файл нулевого размера. Логика работы этих команд изменена. При отсутствии файла они будут выдавать ошибку \x1B[0mCannot load auth config (file is not found), где \x1B[0m - спец. цветовой символ (белый).

Ограничения#

Есть ограничения в работе службы pangolin_reencrypt. Отсутствие файла или пароля внутри файла, которые прописаны в конфигурации службы pangolin_reencrypt, приведет к ошибке в работе перешифрования. Поэтому служба включается в процессе инсталляции только тогда, когда auth_encrypt: true и auth_reencrypt: true. Перед стартом инсталляции нельзя задать перечень ролей, пароли которых будут включены в шифрование или блоки конфигурационных файлов, содержащие пароли, которые нужно зашифровать.

Включение функциональности#

Автоматическая установка#

Значение true для параметра auth_encrypt позволит включить использование решения.

Автоматическое обновление#

Реализация решения в обновлении не предусмотрена. Включить функциональность шифрования нельзя, если на исходном стенде ее не было.

Ручное включение#

Примечание:

Действия производятся на ранее установленном стенде без шифрованного хранилища паролей.

Процесс включения шифрованного хранилища можно условно разделить на два этапа:

  • перевод не зашифрованных паролей в конфигурационных файлах postgres.yml и pg_hba.conf в зашифрованный вид с помощью утилиты шифрования паролей pg_auth_password:

    1. Для стенда в кластерной конфигурации зашифруйте пароли следующих секций в файле postgres.yml:

      postgres.yml
      
      restapi:
          authentication:
              username: patroniyml
              password: 'TestPasswordPatroniYml1029)'
      etcd:
          username: patronietcd
          password: 'TestPasswordPatroniEtcd1029)'
      postgresql:
          pg_hba:
             ... ldapbindpasswd="TestPassword4556@!"...
      
    2. Действие по шифрованию нужно производить поочередно на каждом узле. Произведите шифрование паролей на лидере:

      TestPasswordPatroniYml1029)
      
      sudo su - postgres
      pg_auth_password enc -t
      
      *Ожидаемый результат:*
      
      enter password:
      ***************************
      enter password:
      ***************************
      $enc${хеш}
      
      TestPasswordPatroniEtcd1029)
      
      sudo su - postgres
      pg_auth_password enc -t
      
      *Ожидаемый результат:*
      
      enter password:
      ***************************
      enter password:
      ***************************
      $enc${хеш}
      
      
      TestPassword4556@!
      
      sudo su - postgres
      pg_auth_password enc -t
      
      *Ожидаемый результат:*
      
      enter password:
      ***************************
      enter password:
      ***************************
      $enc${хеш}
      
    3. Замените открытые пароли на лидере на полученный результат шифрования:

      *Ожидаемый результат:*
      postgres.yml
      
      restapi:
          authentication:
              username: patroniyml
              password: '$enc${хеш}'
      etcd:
          username: patronietcd
          password: '$enc${хеш}'
      postgresql:
          pg_hba:
              ... ldapbindpasswd="$enc${хеш}"...
      
    4. Перечитайте конфигурацию на лидере:

      sudo su - postgres
      reload
      
      *Ожидаемый результат:*
      
      + Cluster: clustername (7205282150766022368) ------+--------------+---------+----+-----------+
      | Member               | Host                      | Role         | State   | TL | Lag in MB |
      +----------------------+---------------------------+--------------+---------+----+-----------+
      | srv-0-172 | srv-0-172:5433 | Leader       | running |  2 |           |
      | srv-0-182 | srv-0-182:5433 | Sync Standby | running |  2 |         0 |
      +----------------------+---------------------------+--------------+---------+----+-----------+
      Are you sure you want to reload members srv-0-182, srv-0-172? [y/N]: y
      Reload request received for member srv-0-182 and will be processed within 10 seconds
      Reload request received for member srv-0-172 and will be processed within 10 seconds
      
    5. Произведите действия с пункта 2 по 4 на реплике.

  • создание шифрованного хранилища паролей с помощью утилиты pg_auth_config:

    1. Для корректной работы компонента Pangolin Manager добавьте следующие строки в хранилище с помощью утилиты pg_auth_config, где -h - хост, для которого будет использоваться пароль; -p - порт, для которого будет использоваться пароль; -U - имя пользователя, для которого будет использоваться пароль; -d - база данных, для которой будет использоваться пароль. Действие нужно произвести на обоих узлах:

      sudo su - postgres
      pg_auth_config add -s -h localhost -p 5433 -U patroni -d postgres
      
      *Ожидаемый результат:*
      
      Enter password:
      *******************
      Going to add auth record for user: "patroni", host: "localhost", port: "5433", database: "postgres"
      New record added
      
      sudo su - postgres
      pg_auth_config add -s -h localhost -p 5433 -U patroni -d replication
      
      *Ожидаемый результат:*
      
      Enter password:
      *******************
      Going to add auth record for user: "patroni", host: "localhost", port: "5433", database: "replication"
      New record added
      
      sudo su - postgres
      pg_auth_config add -s -h srv-0-172 -p 5433 -U patroni -d postgres
      
      *Ожидаемый результат:*
      
      Enter password:
      *******************
      Going to add auth record for user: "patroni", host: "srv-0-172", port: "5433", database: "postgres"
      New record added
      
      sudo su - postgres
      pg_auth_config add -s -h srv-0-172 -p 5433 -U patroni -d replication
      
      *Ожидаемый результат:*
      
      Enter password:
      *******************
      Going to add auth record for user: "patroni", host: "srv-0-172", port: "5433", database: "replication"
      New record added
      
      sudo su - postgres
      pg_auth_config add -s -h srv-0-182 -p 5433 -U patroni -d postgres
      
      *Ожидаемый результат:*
      
      Enter password:
      *******************
      Going to add auth record for user: "patroni", host: "srv-0-182", port: "5433", database: "postgres"
      New record added
      
      sudo su - postgres
      pg_auth_config add -s -h srv-0-182 -p 5433 -U patroni -d replication
      
      *Ожидаемый результат:*
      
      Enter password:
      *******************
      Going to add auth record for user: "patroni", host: "srv-0-182", port: "5433", database: "replication"
      New record added
      
    2. Проверьте работоспособность хранилища паролей:

      sudo su - postgres
      pg_auth_config check
      
      *Ожидаемый результат:*
      
      Connection settings for host: "localhost", port "5433", database "postgres", user "patroni" are OK
      Connection settings for host: "localhost", port "5433", database "replication", user "patroni" are OK
      Connection settings for host: "srv-0-172", port "5433", database "postgres", user "patroni" are OK
      Connection settings for host: "srv-0-172", port "5433", database "replication", user "patroni" are OK
      Connection settings for host: "srv-0-182", port "5433", database "postgres", user "patroni" are OK
      Connection settings for host: "srv-0-182", port "5433", database "replication", user "patroni" are OK
      
    3. Удалите из конфигурационного файла Pangolin Manager следующие параметры: postgresql.pgpass: /home/postgres/.pgpass, postgresql.authentication.replication.password: 'TestPasswordPatroni5647*&', postgresql.authentication.superuser.password: 'TestPasswordPatroni5647*&'.

    4. Удалите файл /home/postgres/.pgpass на обоих узлах.

    5. Перечитайте конфигурацию и перезапустите сервер на лидере:

      sudo su - postgres
      reload
      
      *Ожидаемый результат:*
      
      + Cluster: clustername (7205282150766022368) ------+--------------+---------+----+-----------+
      | Member               | Host                      | Role         | State   | TL | Lag in MB |
      +----------------------+---------------------------+--------------+---------+----+-----------+
      | srv-0-172 | srv-0-172:5433 | Leader       | running |  2 |           |
      | srv-0-182 | srv-0-182:5433 | Sync Standby | running |  2 |         0 |
      +----------------------+---------------------------+--------------+---------+----+-----------+
      Are you sure you want to reload members srv-0-182, srv-0-172? [y/N]: y
      Reload request received for member srv-0-182 and will be processed within 10 seconds
      Reload request received for member srv-0-172 and will be processed within 10 seconds
      
      sudo su - postgres
      restart --force
      
      *Ожидаемый результат:*
      
      + Cluster: clustername (7205282150766022368) ------+--------------+---------+----+-----------+
      | Member               | Host                      | Role         | State   | TL | Lag in MB |
      +----------------------+---------------------------+--------------+---------+----+-----------+
      | srv-0-172 | srv-0-172:5433 | Leader       | running |  2 |           |
      | srv-0-182 | srv-0-182:5433 | Sync Standby | running |  2 |         0 |
      +----------------------+---------------------------+--------------+---------+----+-----------+
      Success: restart on member srv-0-172
      Success: restart on member srv-0-182
      
    6. Аналогичным образом производится добавление паролей для других пользователей БД в шифрованное хранилище паролей.

    7. Подключите службу перешифрования на обоих узлах:

      sudo su
      systemctl start pangolin_reencrypt@postgres.service
      systemctl status pangolin_reencrypt@postgres.service
      
      *Ожидаемый результат:*
      
      ● pangolin_reencrypt@postgres.service - Runners Pangolin reencrypt service (postgres)
      Loaded: loaded (/etc/systemd/system/pangolin_reencrypt@.service; enabled; vendor preset: disabled)
      Active: active (running) since Tue 2023-01-31 11:30:43 MSK; 5h 48min ago
      Process: 3316 ExecStartPost=/bin/sleep 1 (code=exited, status=0/SUCCESS)
      Process: 3311 ExecStart=/opt/pangolin-common/bin/pangolin-auth-reencrypt -l2 -d (code=exited, status=0/SUCCESS)
      Process: 3310 ExecStartPre=/bin/chmod g+rw /var/run/pangolin_reencrypt (code=exited, status=0/SUCCESS)
      Process: 3305 ExecStartPre=/bin/chown postgres:kmadmin_pg /var/run/pangolin_reencrypt (code=exited, status=0/SUCCESS)
      Process: 3303 ExecStartPre=/bin/mkdir -p /var/run/pangolin_reencrypt (code=exited, status=0/SUCCESS)
      Main PID: 3315 (pg_auth_reencry)
      CGroup: /system.slice/system-pangolin_reencrypt.slice/pangolin_reencrypt@postgres.service
      └─3315 /opt/pangolin-common/bin/pangolin-auth-reencrypt -l2 -d
      
      Jan 31 11:30:42 srv-0-172 systemd[1]: Starting Runners Pangolin reencrypt service (postgres)...
      Jan 31 11:30:42 srv-0-172 pangolin-auth-reencrypt[3315]: Reencrypt daemon was started for postgres
      Jan 31 11:30:42 srv-0-172 pangolin-auth-reencrypt[3315]: Load configuration /etc/postgres/enc_util.cfg ok
      Jan 31 11:30:43 srv-0-172 systemd[1]: Started Runners Pangolin reencrypt service (postgres).
      Jan 31 11:30:47 srv-0-172 pangolin-auth-reencrypt[3315]: Start saving current encrypting params
      Jan 31 11:30:47 srv-0-172 pangolin-auth-reencrypt[3315]: Saving current encrypting params ok
      

Отключение функциональности#

Автоматическая установка#

Значение false для параметра auth_encrypt позволит отключить использование решения.

Автоматическое обновление#

Отключение решения для стендов с шифрованым хранилищем не предусмотрено.

Ручное отключение#

Примечание:

Действия производятся на ранее установленном стенде с шифрованным хранилищем паролей. Также необходимо заранее знать пароли пользователей БД, которые находятся в шифрованном хранилище паролей.

Произвести выключение шифрованного хранилища можно следующим образом:

  1. Создайте файл /home/postgres/.pgpass на реплике, назначьте права 0600 и владельца/группу postgres:

    sudo su - postgres
    mkdir /home/postgres/.pgpass
    chown postgres:postgres /home/postgres/.pgpass
    chmod 0600 /home/postgres/.pgpass
    ls -la /home/postgres/.pgpass
    
    *Ожидаемый результат:*
    
    -rw------- 1 postgres postgres 2152 Mar  1 17:40 .pgpass
    
  2. Добавьте строку подключения в файл /home/postgres/.pgpass для пользователя patroni:

    echo "srv-0-172:5433:*:patroni:TestPassword{passwotd}" > /home/postgres/.pgpass
    
  3. Получите список серверов расширения pg_profile, если оно используется:

    select pgse_profile.show_servers();
    
    *Ожидаемый результат:*
                                                       show_servers
    ---------------------------------------------------------------------------------------------------------------------
    (master,"dbname=First_db host=srv-0-172 port=5433 user=profile_tuz",t,)
    (replica,"dbname=First_db host=srv-0-182 port=5433 user=profile_tuz",t,)
    (2 rows)
    
  4. Скорректируйте строки подключения/добавьте параметр password ко всем существующим серверам, полученным на предыдущем шаге, в расширении pg_profile, если используется:

    sudo su - postgres
    psql
    SELECT pgse_profile.set_server_connstr('master', 'dbname=First_db host=srv-0-172 pprb_dev port=5433 user=profile_tuz password=TestProfileUser56&*');
    SELECT pgse_profile.set_server_connstr('replica', 'dbname=First_db host=srv-0-182 pprb_dev port=5433 user=profile_tuz password=TestProfileUser56&*');
    
    *Ожидаемый результат:*
    
     set_server_connstr
    --------------------
                       1
    (1 row)
    
  5. Скорректируйте конфигурационный файл Pangolin Manager, добавив следующие параметры: postgresql.pgpass: /home/postgres/.pgpass, postgresql.authentication.replication.password: 'TestPasswordPatroni5647*&', postgresql.authentication.superuser.password: 'TestPasswordPatroni5647*&' на обоих узлах.

  6. Остановите службу перешифрования на обоих узлах:

    sudo su
    systemctl stop pangolin_reencrypt@postgres.service
    systemctl status pangolin_reencrypt@postgres.service
    
    *Ожидаемый результат:*
    
    ● pangolin_reencrypt@postgres.service - Runners Pangolin reencrypt service (postgres)
    Loaded: loaded (/etc/systemd/system/pangolin_reencrypt@.service; disabled; vendor preset: disabled)
    Active: inactive (dead)
    
    Feb 06 12:51:21 srv-1-7 systemd[1]: [/etc/systemd/system/pangolin_reencrypt@.service:19] Unknown lvalue 'TimeoutStopFailureMode' in section 'Service'
    Feb 06 16:22:28 srv-1-7 systemd[1]: [/etc/systemd/system/pangolin_reencrypt@.service:19] Unknown lvalue 'TimeoutStopFailureMode' in section 'Service'
    
  7. Удалите все записи из шифрованного хранилища паролей на обоих узлах:

    sudo su - postgres
    pg_auth_config reset
    pg_auth_config show
    
    *Ожидаемый результат:*
    
    Cannot load auth config (file is not found)
    
  8. Перечитайте конфигурацию и перезапустите сервер на лидере:

    sudo su - postgres
    reload
    
    *Ожидаемый результат:*
    
    + Cluster: clustername (7205282150766022368) ------+--------------+---------+----+-----------+
    | Member               | Host                      | Role         | State   | TL | Lag in MB |
    +----------------------+---------------------------+--------------+---------+----+-----------+
    | srv-0-172 | srv-0-172:5433 | Leader       | running |  2 |           |
    | srv-0-182 | srv-0-182:5433 | Sync Standby | running |  2 |         0 |
    +----------------------+---------------------------+--------------+---------+----+-----------+
    Are you sure you want to reload members srv-0-182, srv-0-172? [y/N]: y
    Reload request received for member srv-0-182 and will be processed within 10 seconds
    Reload request received for member srv-0-172 and will be processed within 10 seconds
    
    sudo su - postgres
    restart --force
    
    *Ожидаемый результат:*
    
    + Cluster: clustername (7205282150766022368) ------+--------------+---------+----+-----------+
    | Member               | Host                      | Role         | State   | TL | Lag in MB |
    +----------------------+---------------------------+--------------+---------+----+-----------+
    | srv-0-172 | srv-0-172:5433 | Leader       | running |  2 |           |
    | srv-0-182 | srv-0-182:5433 | Sync Standby | running |  2 |         0 |
    +----------------------+---------------------------+--------------+---------+----+-----------|
    Success: restart on member srv-0-172
    Success: restart on member srv-0-182
    

Нативное интервальное партицирование#

Нативное интервальное партицирование (или автопартицирование) — это механизм, который позволяет автоматически создавать партиции (секции) для таблиц по мере необходимости этих партиций. Необходимость возникает при вставке новых или перемещении данных со значениями, не подходящими под критерий данных для существующих партиций.

Автопартицирование может быть вложенным. При вложенном автопартицировании все создаваемые таблицы, кроме самой последней по уровню вложенности, являются партицированными таблицами. Реальные данные в такой схеме хранятся только в самой последней таблице. Автопартицирование создаст необходимые таблицы на всех уровнях вложенности.

Внимание!

При удалении или перемещении данных пустые партиции не удаляются.

Автопартицирование не исключает возможности управлять партициями вручную. При этом все стандартные механизмы в СУБД продолжают работать. Однако нужно учитывать потенциальное пересечение интервалов партиций, если партиции, создаваемые вручную, частично пересекаются с диапазонами автоматически создаваемых партиций. Для исключения пересечения необходимо убедиться, что настройки автопартицирования не приведут к созданию партиций, имеющих пересекающиеся диапазоны данных с существующими партициями.

Автопартицирование работает следующим образом. При создании партицированной таблицы (корневой таблицы) указываются параметры автопартицирования. При вставке или изменении данных СУБД пытается найти подходящую партицию. Если подходящая партиция не найдена, то происходит поиск правила автопартицирования для таблицы. Если правило найдено, то происходит создание новой таблицы и затем повторная попытка вставки данных. Данный процесс может повторяться рекурсивно для вложенного автопартицирования.

Синтаксис команды создания таблицы с включенным автопартицированием#

При создании таблицы через CREATE TABLE вместо стандартной конструкции PARTITION BY можно использовать новую конструкцию AUTO PARTITION BY:

CREATE * TABLE * auto_partition_spec [ ... ] *

Где auto_partition_spec:

{ AUTO PARTITION BY RANGE ( key [, ... ] ) PERIOD  ( period [, ... ]  ) [ OFFSET ( offset [, ... ] ) ] |
  AUTO PARTITION BY HASH  ( key [, ... ] ) MODULUS ( modulus [, ... ] ) |
  AUTO PARTITION BY LIST  ( key [, ... ] ) }

Где * — любые допустимые стандартные конструкции запроса.

Параметры:

  • key — ключ партицирования. Допустимы те же значения, что и в стандартной конструкции PARTITION BY;

  • period — значение периода партиций (разности значений между FROM и TO в создаваемых партициях);

  • offset — значение смещения периода партиций. По умолчанию равен 0 (для числовых интервалов) либо эпохе (для дат);

  • modulus — значение модуля (MODULUS) создаваемых партиций.

Параметры должны быть указаны в соотвествии с количеством и типом данных, приведенных в ключе партицирования key.

Подряд может быть указано несколько AUTO PARTITION. Это задействует вложенное партицирование в указанном порядке. Первым следует описание автопартицирования для таблицы верхнего уровня, последним — для таблицы нижнего уровня.

Примечание:

Примеры задания команд для различных правил автопартицирования приведены в подразделе «Примеры задания команд для различных правил автопартицирования» текущего раздела.

Правила автопартицирования#

Под параметрами партицирования понимаются параметры, задающие правила определения принадлежности записи к существующей или вновь создаваемой партиции.

Правила автопартицирования для стратегии RANGE#

Для интервальных (RANGE) партиций указываются следующие параметры:

  • PERIOD — период партицирования, определяющий размер диапазона значений, которые будет содержать каждая партиция. Это значение будет соответствовать разности между параметрами TO и FROM для автоматически создаваемой партиции;

  • OFFSET — смещение значений, определяющее смещение значений TO и FROM относительно условного нуля.

Так, при создании таблицы с параметрами PERIOD (10) OFFSET (3), партиции будут создаваться для диапазонов значений «… (-7 3) (3 13) (13 23) …».

Если не указывать смещение, то партиции будут создаваться со смещением:

  • для числовых значений — со смещением 0;

  • для значений даты или времени — со смещением от эпохи (2000-01-01 00:00:00).

Формулы, по которым вычисляется диапазон партиции для значения value:

FROM = value - ( (value - OFFSET) % PERIOD )
TO   = FROM + PERIOD

. где % — оператор вычисления остатка от деления левого операнда на правый. Для дат и времени под делением понимается количество интервалов времени, прошедших с момента эпохи (для дат и меток времени) или начала дня (для времен).

Для данной стратегии доступны следующие типы данных:

  • INTEGER (все варианты);

  • NUMERIC (все варианты);

  • DATE;

  • TIMESTAMP;

  • TIMESTAMPTZ (используется часовой пояс, установленный на сервере);

  • любые другие типы, для которых определены операторы, позволяющие вычислить значение формул расчета диапазона.

Примечание:

Технически имеется возможность использовать типы данных с плавающей запятой (REAL), однако эта возможность, вероятно, будет отключена, поскольку может вызывать неожиданное поведение.

Правила автопартицирования для стратегии HASH#

Для хеш (HASH) партиций должен быть указан модуль (MODULUS).

Модуль определяет количество возможных партиций. При вставке или изменении данных рассчитывается хеш-значение для данных. Далее производится вычисление остатка от деления от этого значения по указанному модулю. Этот остаток (REMAINDER) определяет партицию, в которую попадут данные.

При включенном автопартицировании при необходимости будут создаваться партиции с указанным MODULUS и рассчитанным REMAINDER для новых данных.

Правила автопартицирования для стратегии LIST#

Для перечисляемых (LIST) партиций параметры отсутствуют.

При поступлении данных со значением ключа партицирования, не попадающими ни в одну созданную партицию, будет создана новая партиция для этого значения.

Именование партиций#

Новые партиции создаются с именем, состоящим из:

  • имени вышестоящей по уровню вложенности таблицы;

  • символов «_p»;

  • числа — условного номера партиции, в типичной ситуации равному порядковому номеру в порядке создания партиций, начиная с 0.

Просмотр параметров автопартицирования#

Просмотр при помощи утилиты psql#

В утилите psql в вывод команд /dP и /dPn добавлен столбец Autopartition parameters, который содержит в текстовом виде параметры автопартицирования для перечисленных таблиц.

Просмотр при помощи функции pg_autopartition_params#

Функция pg_autopartition_params принимает в качестве аргумента идентификатор (OID) таблицы и возвращает текст — параметры автопартицирования для указанной таблицы.

  • Если таблица с указанным OID отсутствует, то выполнение прекратится с соответствующей ошибкой.

  • Если таблица с указанным OID не является автопартицированной, то функция вернет пустую строку.

Просмотр через системный каталог#

Допускается просматривать текущие параметры автопартицирования, расположенные в системном каталоге pg_catalog.pg_autopartition.

Рекомендуется использовать данный способ только при однократной ручной диагностике инцидентов.

Блокировки при автопартицировании#

В момент автоматического создания партиции устанавливается блокировка уровня AccessExclusive для партицированной таблицы. Это влечет установку блокировок уровня ShareRowExclusive на зависимые ограничения (constraints) таблицы и может привести к взаимоблокировкам (deadlock) транзакций либо возникновению ресурсного голодания и сильному снижению производительности.

Для уменьшения вероятности возникновения таких ситуаций рекомендуется ограничить количество зависимых таблиц по внешнему ключу как для самой автопартицированной таблицы, так и для других таблиц, ссылающихся на автопартицированную таблицу.

Также возможна ручная установка эксклюзивной блокировки при помощи SQL-запроса LOCK TABLE в начале транзакции, перед вставкой или изменением данных, для того, чтобы момент взаимоблокировки был обнаружен и потенциально разрешен до начала операции создания партиции.

Отключение автопартицирования#

Функция создания таблиц с автопартицированием не может быть отключена.

На таблицы, созданные без указания схемы автопартицирования, функции автопартицирования не распространяются.

Примеры задания команд для различных правил автопартицирования#

Автопартицирование RANGE#

-- Партиции будут создаваться с интервалом в 10 единиц, начиная с 0.

CREATE TABLE table1( col1 int ) AUTO PARTITION BY RANGE (col1) PERIOD(10);

INSERT INTO table1(col1) VALUES (1);  -- автоматически будет создана партиция table1_p0 с диапазоном FROM (0) TO (10)
INSERT INTO table1(col1) VALUES (2);  -- попадет в table1_p0
INSERT INTO table1(col1) VALUES (5);  -- попадет в table1_p0
INSERT INTO table1(col1) VALUES (15); -- автоматически будет создана партиция table1_p1 с диапазоном FROM (10) TO (20)
INSERT INTO table1(col1) VALUES (20); -- автоматически будет создана партиция table1_p2 с диапазоном FROM (20) TO (30)

Автопартицирование HASH#

CREATE TABLE table1( col1 int ) AUTO PARTITION BY HASH (col1) MODULUS (16);

INSERT INTO table1(col1) VALUES (1);  -- автоматически будет создана партиция table1_p0 для значений MODULUS (16) REMAINDER (X)
INSERT INTO table1(col1) VALUES (1);  -- попадет в table1_p0
INSERT INTO table1(col1) VALUES (2);  -- автоматически будет создана партиция table1_p1 для значений MODULUS (16) REMAINDER (X)
INSERT INTO table1(col1) VALUES (17); -- попадет в table1_p1

Автопартицирование LIST#

-- Партиции будут создаваться для каждого значения.

CREATE TABLE table1( col1 int ) AUTO PARTITION BY LIST (col1);

INSERT INTO table1(col1) VALUES (1);  -- автоматически будет создана партиция table1_p0 для значений VALUES (1)
INSERT INTO table1(col1) VALUES (1);  -- попадет в table1_p0
INSERT INTO table1(col1) VALUES (2);  -- автоматически будет создана партиция table1_p1 для значений VALUES (2)
INSERT INTO table1(col1) VALUES (15); -- автоматически будет создана партиция table1_p2 для значений VALUES (15)

Автопартицирование RANGE со смещением#

-- Партиции будут создаваться с интервалом в 3 единицы, со смещением 2.

CREATE TABLE table1( col1 INTEGER ) AUTO PARTITION BY RANGE (col1) PERIOD(3) OFFSET(2);

INSERT INTO table1(col1) VALUES (1); -- автоматически будет создана партиция table1_p0 для диапазона FROM (-1) TO (2)
INSERT INTO table1(col1) VALUES (2); -- автоматически будет создана партиция table1_p1 для диапазона FROM (2)  TO (5)
INSERT INTO table1(col1) VALUES (3); -- попадет в table1_p1
INSERT INTO table1(col1) VALUES (4); -- попадет в table1_p1
INSERT INTO table1(col1) VALUES (5); -- автоматически будет создана партиция table1_p2 для диапазона FROM (5)  TO (8)

Автопартицирование по сложному ключу партицирования#

-- Партиции будут создаваться с интервалами 10 (для поля col1) и 25 (для поля col2) со смещением 5 для поля col2.

CREATE TABLE table1( col1 int, col2 int ) AUTO PARTITION BY RANGE (col1, col2) PERIOD(10, 25) OFFSET(0, 5);

INSERT INTO table1(col1, col2) VALUES (0,0);   -- автоматически будет создана партиция table1_p0 для диапазона FROM (0,-20) TO (10,5)
INSERT INTO table1(col1, col2) VALUES (5,0);   -- попадет в table1_p0
INSERT INTO table1(col1, col2) VALUES (0,5);   -- автоматически будет создана партиция table1_p1 для диапазона FROM (0,5)   TO (10,30)
INSERT INTO table1(col1, col2) VALUES (10,10); -- автоматически будет создана партиция table1_p2 для диапазона FROM (10,5)  TO (20,30)
INSERT INTO table1(col1, col2) VALUES (3,25);  -- попадет в table1_p1
INSERT INTO table1(col1, col2) VALUES (15,29); -- попадет в table1_p2

Автопартицирование для типа данных TIMESTAMP#

-- Партиции будут создаваться с интервалом в 1 день, начиная в 10:30 дня и заканчивая в 10:30 (не включительно) следующего дня.

CREATE TABLE table1( col1 TIMESTAMP ) AUTO PARTITION BY RANGE (col1) PERIOD ( INTERVAL '1 day' ) OFFSET ( INTERVAL '10 hours 30 minutes' );

INSERT INTO table1(col1) VALUES ('2022-01-01 15:13:00'); -- автоматически будет создана партиция table1_p0 для диапазона FROM ('2022-01-01 10:30:00') TO ('2022-01-02 10:30:00')
INSERT INTO table1(col1) VALUES ('2022-01-01 10:31:00'); -- попадет в table1_p0
INSERT INTO table1(col1) VALUES ('2022-01-01 10:29:00'); -- автоматически будет создана партиция table1_p1 для диапазона FROM ('2021-12-31 10:30:00') TO ('2022-01-01 10:30:00')

Автопартицирование для типа данных DATE#

-- Партиции будут создаваться с интервалом в 1 месяц, начиная с 5-го числа

CREATE TABLE table1( f DATE ) AUTO PARTITION BY RANGE (f) PERIOD ( INTERVAL '1 month' ) OFFSET ( INTERVAL '4 days' );

INSERT INTO table1(col1) VALUES ('2022-01-01'); -- автоматически будет создана партиция table1_p0 для диапазона FROM ('2021-12-05') TO ('2022-01-05')
INSERT INTO table1(col1) VALUES ('2022-01-04'); -- попадет в table1_p0
INSERT INTO table1(col1) VALUES ('2022-01-05'); -- автоматически будет создана партиция table1_p1 для диапазона FROM ('2022-01-05') TO ('2022-02-05')
INSERT INTO table1(col1) VALUES ('2022-01-29'); -- попадет в table1_p1
INSERT INTO table1(col1) VALUES ('2022-02-04'); -- попадет в table1_p1

Вложенное (каскадное) автопартицирование#

-- Партиции будут создаваться с интервалом в 10, которые, в свою очередь, будут являться партицированными таблицами, для которых будут создаваться партиции по модулю 16.

CREATE TABLE table1( col1 INTEGER , col2 INTEGER ) AUTO PARTITION BY RANGE (col1) PERIOD(10) AUTO PARTITION BY HASH (col2) MODULUS (16);

INSERT INTO table1(col1) VALUES (5,10);  -- автоматически будет создана партиция table1_p0 для диапазона FROM (0) TO (10) с автопартицированием AUTO PARTITION BY HASH (col2) MODULUS (16)
                                         -- и автоматически будет создана партиция table1_p0_p0 для таблицы table1_p0 c MODULUS (16) REMAINDER(X)
INSERT INTO table1(col1) VALUES (8,11);  -- автоматически будет создана партиция table1_p0_p1 для таблицы table1_p0 c MODULUS (16) REMAINDER(X)
INSERT INTO table1(col1) VALUES (8,26);  -- попадет в table1_p0_p1
INSERT INTO table1(col1) VALUES (12,10); -- автоматически будет создана партиция table1_p1 для диапазона FROM (10) TO (20) с автопартицированием AUTO PARTITION BY HASH (col2) MODULUS (16)
                                         -- и автоматически будет создана партиция table1_p1_p0 для таблицы table1_p1 c MODULUS (16) REMAINDER(X)
INSERT INTO table1(col1) VALUES (18,26); -- попадет в table1_p1_p1

Поддержка подготовленных запросов для транзакционного режима кластера высокой доступности Pangolin#

Для работы кластера высокой доступности Pangolin на данный момент рекомендована конфигурация с настройкой менеджера пула соединений в транзакционном режиме.

Необходимость использования транзакционного режима обусловлена двумя факторами:

  • необходимостью установления большого количества подключений со стороны клиентских приложений;

  • ограниченностью количества процессов Pangolin, обслуживающих подключения клиентских приложений. Такое ограничение связано с особенностями архитектуры Pangolin.

Исходя из указанного, менеджер пула соединений кластера высокой доступности эксплуатируется в транзакционном режиме, при котором формируются разделенные пулы соединений:

  • со стороны клиентских приложений к менеджеру пула соединений;

  • со стороны менеджера пула соединений к Pangolin.

А также происходит выделение соединений из пула соединений к Pangolin на время выполнения транзакции, инициированной со стороны клиентского приложения.

Изменения настроек для сессионных переменных, подготовленные запросы (prepared statements), планы запросов и значения связанных переменных для подготовленных запросов сохраняются в контексте процесса, обслуживающего клиентское подключение на Pangolin, которое вызвало установку значения сессионной переменной или подготовку запроса. Подключение не сбрасывается на менеджер пула соединений, и не приводится в соответствие с новым клиентским подключением, при передаче соединения с Pangolin другому подключению клиентского приложения.

Менеджер пула соединений предоставляет возможность выполнить сброс значений сессионных настроек при передаче соединения с Pangolin другому соединению клиентского приложения, но это приводит к падению производительности и не обеспечивает решения проблемы подготовленных запросов.

Указанное выше делает невозможным использование подготовленных запросов (например, используемых драйвером jdbc) через менеджер пула соединений в транзакционном режиме и приводит к необходимости отключения использования подготовленных запросов на стороне клиентских приложений, использующих jdbc. Это, в свою очередь, способствует снижению производительности выполнения запросов, которые могли бы выполняться как подготовленные запросы.

Также возможно возникновение коллизий, связанных с изменением драйверами режима транзакций на стороне клиентских приложений read-only/read-write, в соответствии с логикой работы драйверов, и несоответствия ожидаемого режима транзакций фактически установленному в контексте процесса Pangolin, что приводит к ошибкам при выполнении запросов к Pangolin.

Реализованные функции#

  • для клиентских приложений:

    • прозрачное использование подготовленных запросов при включенном транзакционном режиме менеджера пула соединений кластера высокой доступности;

    • прозрачное переключение режимов транзакций read-only/read-write при включенном транзакционном режиме менеджера пула соединений кластера высокой доступности;

    • прозрачное переключение значений search_path (восстановление списка используемых схем для клиентской сессии при включенном транзакционном режиме менеджера пула соединений кластера высокой доступности);

    • прозрачное переключение сессионных и текущих ролей при включенном транзакционном режиме менеджера пула соединений кластера высокой доступности;

  • повышенная производительность выполнения запросов, которые могут выполняться как подготовленные, относительно режима с отключенными подготовленными запросами (конкретные показатели повышения производительности сильно зависят от сложности подготавливаемых запросов);

  • отсутствие необходимости дополнительной настройки параметров драйверов на стороне клиентских приложений.

Ограничения#

  • решение не обеспечивает прозрачности работы с подготовленными запросами при переключении клиентского приложения между серверами кластера высокой доступности Pangolin, то есть запрос, подготовленный на одном сервере не будет доступен к выполнению на другом;

  • решение накладывает ограничение на количество одновременно обслуживаемых клиентских сессий и на количество единовременно хранящихся подготовленных запросов в рамках сессии. Ограничение регулируется настроечными параметрами экземпляров Pangolin;

  • решение не позволяет хранить и обрабатывать для клиентских сессий значения search_path длиной более чем 1023 байта (задается настроечным параметром);

  • при достижении предела количества сессий или подготовленных запросов на сессию, решение будет пытаться вытеснить наиболее старые, по времени создания, экземпляры аналогичных сущностей. При невозможности это сделать - будет отказывать в выполнении операции, в рамках которой производится попытка выполнить добавление нового экземпляра;

  • решение не рекомендовано применять для выполнения одинаковых запросов, часто переподготавливаемых с разными именами.

Описание ролей пользователей#

Управление параметрами настройки функциональности выполняется пользователями с правами Администраторов СУБД.

Вызов функций мониторинга и получения статистики по реализованной функциональности выполняется пользователями с правами Администратора СУБД или пользователями, которым делегированы права на вызов таких функций.

Подготовка, выполнение подготовленных запросов и их удаление выполняются пользователями, имеющими права на подключение, подготовку и выполнение запросов.

Интерфейс пользователя#

Сохраняется реализованный ранее в PostgreSQL интерфейс работы с подготовленными запросами:

  • выполнение SQL-запросов PREPARE, EXECUTE, DESCRIBE и DEALLOCATE;

  • выполнение драйверами запросов расширенного протокола PostgreSQL, в том числе через драйвера jdbc.

Инициализация, условия выполнения программы, завершение программы#

Для работы в режиме поддержки подготовленных запросов в транзакционном режиме Pangolin Pooler необходимо выполнить:

  • настройку параметров в postgresql.conf (или postgres.yml Pangolin Manager) экземпляров БД кластера высокой доступности;

  • настройки идентификаторов региона и обработчика в pangolin-pooler.ini экземпляров Pangolin Pooler кластера высокой доступности;

  • включение транзакционного режима в pangolin-pooler.ini экземпляров Pangolin Pooler кластера высокой доступности;

  • перезапуск экземпляров Pangolin кластера высокой доступности;

  • перезапуск экземпляров Pangolin Pooler кластера высокой доступности.

Описание настроечных параметров функциональности#

В Pangolin Pooler:

  • session_region_id - идентификатор региона для клиентских сессий, генерируемый алгоритмом snowflakeID, 0-23;

  • session_worker_id - идентификатор обработчика для клиентских сессий, генерируемый алгоритмом snowflakeID, 0-1023.

Примечание:

Необходимость отдельного session_worker_id обусловлена возможностью запуска на одном узле нескольких процессов Pangolin Pooler. Для разделения множества идентификаторов между такими процессами используется параметр session_worker_id - свой для каждого процесса Pangolin Pooler узла (session_region_id).

Необходимо учитывать что каждый узел кластера должен иметь свое значение параметра session_region_id.

В Pangolin:

  • shared_prepared_statements - управляет включением/выключением функциональности разделяемых подготовленных запросов, BOOLEAN;

  • max_client_sessions - максимальное количество клиентских сессий. Рекомендуется устанавливать с двухкратным запасом для демпфирования асинхронности удаления данных отключенных сессий;

  • max_prepared_statements_per_session - максимальное количество именованных запросов на клиентскую сессию;

  • max_shared_prepared_statements_names - предел количества хранимых в shared memory уникальных подготовленных запросов;

  • max_local_prepared_statements_names - предел количества локально хранимых в памяти процессов бэкенда картированных наименований подготовленных запросов;

  • max_local_prepared_statements - предел количества локально хранимых в памяти процессов бэкенда подготовленных запросов;

  • shared_prepared_statements_search_path_length - максимальная длина значения search_path клиентской сессии, включая нулевой байт окончания строки (по умолчанию 128, минимум 16, максимум 1024).

Описание принципов работы и особенностей функциональности#

Решение построено на следующих базовых принципах:

  • решение предназначено только для работы в транзакционном режиме Pangolin Pooler;

  • Pangolin Pooler производит присваивание открываемым клиентским сессиям идентификаторов (используется алгоритм Snowflake ID). Присваиваемые идентификаторы уникальны среди всего множества Pangolin Pooler, работающих в кластере;

  • при закрытии клиентского соединения на Pangolin с Pangolin Pooler по первому свободному соединению передается сообщение о закрытии клиентской сессии для удаления ее информации из карт контекста;

  • при связывании клиентского соединения с клиент-Pangolin Pooler с соединением Pangolin Pooler-Pangolin производится обязательная передача идентификатора связываемой клиентской сессии (клиентского соединения) и идентификатора текущего baseline Pangolin Pooler. Второе нужно для отслеживания случаев падения Pangolin Pooler и удаления информации всех клиентских сессий, уже не актуальных (находящихся ниже baseline);

  • при получении сообщения с идентификатором клиентских сессий серверный процесс Pangolin сохраняет контекст (значения сессионных переменных клиентской сессии, см. функцию get_client_sessions) в общей памяти и поднимает значения сессионных переменных новой клиентской сессии, если они есть в общей памяти;

  • подготовленный запрос на базовом уровне идентифицируется хешем, вычисленным из указанных выше параметров, и на уровне привязки к клиентским сессиям — сочетанием идентификатора клиентской сессии и имени подготовленного запроса в клиентской сессии, в привязке к хешу запроса;

  • при выполнении подготовки запроса по SQL-запросу или сообщению расширенного протокола происходит поиск ранее сохраненного в общей памяти (и на диске) подготовленного запроса с таким же текстом, набором параметров и search_path. Это нужно для избегания многократного хранения больших объемов одинаковой информации о запросах. При отсутствии такого ранее сохраненного запроса происходит его сохранение в файл на диске в директории pg_prep_stats базы данных. Это необходимо, так как тексты запросов могут быть потенциально очень большими. Также происходит регистрация привязки сочетания идентификатора клиентской сессии с именем подготовленного запроса к хешу подготовленного запроса в карте в общей памяти. Для неименованных запросов имя запроса принимается равным плейсхолдеру;

  • при необходимости выполнения подготовленного запроса в процессе бэкенда производится следующий порядок действий (предполагается, что в бэкенде уже установлен контекст нужной клиентской сессии):

    1. Производится поиск подготовленного запроса, сохраненного в локальном кэше процесса, для текущей клиентской сессии и указанного имени. Если такой находится, то используется этот запрос. Параметры, влияющие на локальный кэш подготовленных запросов процессов бекендов:

      • max_local_prepared_statements_names — для карты «клиентская сессия+имя=хеш»;

      • max_local_prepared_statements — для непосредственно уникальных подготовленных запросов;

    2. Если запрос не находится локально, то производится поиск в общей памяти, по карте клиентская сессия+имя=хеш и по хешу — сам подготовленный запрос. Если не находится, то на этом выполнение подготовленного запроса завершается, т.к. его нет.

    3. Если запрос нашелся в общей памяти, то он поднимается в кэш процесса бэкенда. Если там нет места — вытесняется, при необходимости, наиболее старая запись из карты имени и наиболее старая запись из карты уникальных подготовленных запросов, на которую нет ссылок из карты имен. Если возможности вытеснения нет, то будет поднята ошибка, поэтому важно правильно оценивать и выставлять значения параметров локального кэша бэкендов.

    4. Если запрос не был найден локально и нашелся только в общей памяти — готовится подготовленный запрос в процессе бэкенда с синтаксическим анализом его структуру. В кэш ложится уже проанализированный и подготовленный запрос. Желательно минимизировать вытеснения уникальных подготовленных запросов, поэтому значения параметра max_local_prepared_statements рекомендуется делать больше, чем ожидаемое количество уникальных подготовленных запросов.

    5. Производится выполнение подготовленного запроса.

  • при считывании сохраненного на диске текста запроса производится проверка его целостности и неизменности путем сопоставления с хешем запроса — именем файла. Поэтому не рекомендуется изменять файлы подготовленного запроса вручную - это может нарушить работу системы.

Примечание:

Описание API функциональности подготовленных запросов приведено в документе Список PL/SQL функций продукта (документ доступен в личном кабинете).

Функциональность FOREIGN DATA WRAPPER для БД Oracle#

Расширение oracle_fdw — это внешняя оболочка данных, которая позволяет получать доступ к таблицам и представлениям базы данных Oracle через сторонние таблицы. Когда клиент СУБД Pangolin обращается к внешней таблице, расширение oracle_fdw обращается к соответствующим данным во внешней базе данных Oracle через библиотеку интерфейса вызовов Oracle (OCI) на сервере PostgreSQL в СУБД Pangolin. Это расширение PostgreSQL предоставляет доступ к базам данных Oracle из СУБД Pangolin, включая отображение условий WHERE и требуемых столбцов, а также всестороннюю поддержку EXPLAIN.

Для обработки и проверки создаваемого расширения oracle_fdw используются функции oracle_fdw_handler и oracle_fdw_validator. Описание всех функций расширения в разделе «Функциональность FOREIGN DATA WRAPPER для БД Oracle» документа «Список PL/SQL функций продукта» (документ доступен в личном кабинете).

Расширение появилось в СУБД Pangolin в версии 4.5.0.

Примечание:

Внутреннее устройство описано в подразделе «Расширение oracle_fdw» данного документа.

Расширение oracle_fdw#

Расширение oracle_fdw — это внешняя оболочка данных, которая позволяет получать доступ к таблицам и представлениям баз данных Oracle через сторонние таблицы из СУБД Pangolin, включая отображение условий WHERE и требуемых столбцов, а также всестороннюю поддержку EXPLAIN.

Расширение oracle_fdw устанавливает значение параметра postgres в параметр MODULE в сессии Oracle и pid backend-процесса в параметр ACTION. Это позволяет идентифицировать сессию Oracle и делает возможной ее трассировку с помощью DBMS_MONITOR, SERV_MOD_ACT_TRACE_ENABLE.

Расширение oracle_fdw использует предварительную выборку результатов Oracle, чтобы избежать ненужных обходов между клиентом и сервером. Количество строк предварительной выборки можно настроить с помощью опции таблицы prefetch, по умолчанию оно равно 200.

В Oracle при планировании запросов функция EXPLAIN PLAN помещает планы выполнения запросов в таблицу PLAN_TABLE. Вместо того, чтобы использовать PLAN_TABLE для формирования плана запроса Oracle (что потребовало бы создания такой таблицы в базе данных Oracle), oracle_fdw использует планы выполнения, хранящиеся в кэше библиотеки. Для этого явно описывается запрос Oracle, что заставляет Oracle анализировать запрос. Сложность заключается в том, чтобы найти SQL_ID и CHILD_NUMBER запроса в V$SQL, потому что столбец SQL_TEXT содержит только первые 1000 байт запроса. Поэтому oracle_fdw добавляет комментарий, содержащий MD5-хеш текста запроса, к самому запросу. Данный способ используется для поиска в V$SQL. Фактический план выполнения или информация о затратах извлекаются из V$SQL_PLAN.

Расширение oracle_fdw использует уровень изоляции транзакций SERIALIZABLE на стороне Oracle, что соответствует REPEATABLE READ в Postgresql. Это необходимо, поскольку один запрос PostgreSQL может привести к нескольким запросам в Oracle (например, во время вложенного JOIN), и результаты должны быть согласованными.

Транзакция Oracle фиксируется непосредственно перед фиксацией локальной транзакции, так что завершенная транзакция PostgreSQL гарантирует завершение транзакции Oracle. Однако существует небольшая вероятность того, что транзакция PostgreSQL не сможет завершиться, даже если транзакция Oracle зафиксирована. Этого нельзя избежать без использования двухфазных транзакций и менеджера транзакций, что выходит за рамки того, что может разумно предоставить внешняя обертка данных.

Подготовленные запросы, передаваемые в Oracle, не поддерживаются по той же причине.

Установка и настройка#

Для использования расширения:

  1. Установите oracle client версии не ниже 11.2:

    sudo yum localinstall oracle-instantclient18.5-basic-18.5.0.0.0-3.x86_64.rpm
    
  2. Добавьте в систему библиотеки клиента. Для этого добавьте строку /usr/lib/oracle/18.5/client64/lib/ в файл /etc/ld.so.conf и сохраните его.

  3. Выполните настройку необходимых переменных окружения:

    echo "[ -n \"\$PATH\" ] && export PATH=\$PATH:/usr/lib/oracle/19.14/client64/bin || export PATH=/usr/lib/oracle/19.14/client64/bin" >> /etc/profile.d/ora2pg.sh
    export PATH="$PATH:/usr/lib/oracle/19.14/client64/bin"
    echo "export ORACLE_HOME=/usr/lib/oracle/19.14/client64" >> /etc/profile.d/ora2pg.sh
    export ORACLE_HOME="/usr/lib/oracle/19.14/client64"
    echo "export NLS_LANG=AMERICAN_AMERICA.AL32UTF8" >> /etc/profile.d/ora2pg.sh
    export NLS_LANG="AMERICAN_AMERICA.AL32UTF8"
    echo "[ -n \"\$LD_LIBRARY_PATH\" ] && export LD_LIBRARY_PATH=\$LD_LIBRARY_PATH:/usr/lib/oracle/19.14/client64/lib || export LD_LIBRARY_PATH=/usr/lib/oracle/19.14/client64/lib" >> /etc/profile.d/ora2pg.sh
    [ -n "$LD_LIBRARY_PATH" ] && export LD_LIBRARY_PATH="$LD_LIBRARY_PATH:/usr/lib/oracle/19.14/client64/lib" || export LD_LIBRARY_PATH=/usr/lib/oracle/19.14/client64/lib
    

    Примечание:

    Порядок установки переменной LD_LIBRARY_PATH описан в разделе ниже.

  4. Когда библиотеки и файлы клиента Oracle появятся в системе, добавьте расширение в БД (необходимы права суперпользователя). После этого дайте права на использование расширения oracle_fdw для роли as_admin:

    set role db_admin;
    create extension oracle_fdw schema ext;
    grant usage on foreign data wrapper oracle_fdw to as_admin;
    
  5. При необходимости обновите расширение:

    ALTER EXTENSION oracle_fdw UPDATE;
    

Порядок установки переменной LD_LIBRARY_PATH в окружении Pangolin Manager#

При работе экземпляра под управлением Pangolin Manager игнорируется переменная окружения LD_LIBRARY_PATH, инициализированная в .bash_profile в домашней директории пользователя postgres. Это происходит потому, что в systemd unit жестко прописано новое значение этой переменной.

Для того чтобы переменная применилась, ее необходимо вносить непосредственно в systemd unit Pangolin Manager, расположение которого можно узнать командой:

systemctl status pangolin-manager.service

По умолчанию он расположен в каталоге /etc/systemd/system/pangolin-manager.service.

Порядок действий:

  1. Пользователем с правами sudo откройте на редактирование файл pangolin-manager.service.

  2. Если в качестве Environment уже задана переменная PG_LD_LIBRARY_PATH, добавьте в нее существующий путь к библиотекам Oracle Client, например, /usr/lib/oracle/19.18/client64/lib. В результате строка будет выглядеть примерно так:

    Environment="PG_LD_LIBRARY_PATH=/usr/pangolin-5.5.0/lib:/usr/lib/oracle/19.18/client64/lib"
    
  3. Если переменная PG_LD_LIBRARY_PATH отсутствует, добавьте строку с LD_LIBRARY_PATH или приведите ее к виду:

    Environment="LD_LIBRARY_PATH=/usr/pangolin-5.5.0/lib:/usr/lib/oracle/19.18/client64/lib"
    
  4. Обновите конфигурацию systemd:

    sudo systemctl daemon-reload
    
  5. Остановите сервис pangolin-manager:

    sudo systemctl stop pangolin-manager
    
  6. Запустите сервис pangolin-manager:

    sudo systemctl start pangolin-manager
    

После запуска сервиса переменная будет определена на уровне службы Pangolin Manager.

Параметры#

Параметры оболочки внешних данных (FOREIGN DATA WRAPPER)#

Внимание!

Рекомендуем всегда создавать новую оболочку внешних данных (SQL CREATE FOREIGN DATA WRAPPER), если необходимо, чтобы параметры были постоянными. При изменении обертки внешних данных oracle_fdw, созданной по умолчанию, любые изменения будут потеряны при сбросе или восстановлении.

Для расширения oracle_fdw используется необязательный параметр nls_lang.

Когда клиент СУБД Pangolin обращается к внешней таблице базы данных Oracle, oracle_fdw обращается к соответствующим данным во внешней базе данных Oracle через библиотеку интерфейса вызовов Oracle (OCI) на сервере СУБД Pangolin.

Чтобы получить доступ к библиотеке OCI из oracle_fdw, установите переменную окружения NLS_LANG для Oracle в параметр nls_lang. Параметр NLS_LANG находится в форме language_territory.charset (например, AMERICAN_AMERICA.AL32UTF8). Этот параметр должен соответствовать кодировке вашей базы данных. Если это значение не задано, расширение oracle_fdw автоматически определит правильную кодировку либо выдаст предупреждение, если определить кодировку не удалось.

Параметры сервера - источника внешних данных (foreign server options)#

Ниже перечислены параметры для работы с внешним сервером (foreign server):

  • dbserver (обязательный параметр) – строка подключения к сторонней БД Oracle может быть в любой из форм, поддерживаемых Oracle.

    Например:

    CREATE SERVER ora_test FOREIGN DATA WRAPPER oracle_fdw
    OPTIONS (dbserver 'host_ora:1521/EPXDB01');
    CREATE SERVER
    

    где:

    • host_ora:1521 – имя:номер порта сервера Oracle;

    • EPXDB01 – имя сервера базы данных.

    Для локальных подключений в значение параметра dbserver установите пустую строку (протокол BEQUEATH).

  • isolation_level (необязательно) – уровень изоляции транзакций используемый в БД Oracle. Допустимые значения serializable (по умолчанию), read_committed или read_only.

    Примечание:

    Обратите внимание, что таблица Oracle может быть запрошена более одного раза во время одной транзакции СУБД Pangolin (например, во время объединения (JOIN) таблиц). Чтобы убедиться, что не может возникнуть несоответствий, вызванных конкурентными транзакциями, уровень изоляции транзакций должен гарантировать стабильность чтения. Это возможно только с помощью уровней изоляции Oracle SERIALIZABLE или READ ONLY.

    Реализация наиболее строгого уровня изоляции SERIALIZABLE в Oracle довольно нестабильна и вызывает ошибки сериализации ORA-08177 в неожиданных ситуациях, например, вставки в таблицу. Использование READ COMMITTED позволяет обойти эту проблему, но существует риск возникновения несоответствий. В случае его использования рекомендуем узнать, может ли внешнее сканирование выполняться более одного раза. Для этого нужно проверить планы выполнения запросов (EXPLAIN).

  • nchar (boolean, необязательно, значение по умолчанию off):

    • Установка этого параметра в значение on позволяет выбрать более дорогостоящее преобразование символов на стороне Oracle. Это необходимо, если используется однобайтовый набор символов базы данных Oracle, но при этом присутствуют столбцы NCHAR или NVARCHAR2, содержащие символы, которые не могут быть представлены в наборе символов базы данных.

    • Установка nchar в on оказывает заметное влияние на производительность и вызывает ошибки ORA-01461 с операторами UPDATE, которые устанавливают строки более 2000 байт (или 16383, если у вас MAX_STRING_SIZE = EXTENDED). Эта ошибка, по-видимому, является ошибкой Oracle.

Параметры прав доступа (USER MAPPING)#

  • user (обязательно). Имя пользователя Oracle для подключения.

  • password (необязательно). Пароль пользователя Oracle для подключения. В СУБД Pangolin возможно использование шифрованного хранилища паролей (утилита pg_auth_config). Если пароль не задан в параметре password, он будет взят из хранилища паролей по соответствию имени хоста, порта и имени БД из строки подключения, указанной в используемом foreign server.

Параметры внешней таблицы (FOREIGN TABLE)#

  • table (обязательно):

    Имя таблицы Oracle. Должно быть написано точно так же, как оно было сохранено в системном каталоге Oracle. Как правило, имя содержит только символы в верхнем регистре.

    Чтобы определить внешнюю таблицу на основе произвольного запроса Oracle, установите этот параметр для запроса, заключенного в круглые скобки, например:

    OPTIONS (table '(SELECT col FROM tab WHERE val = ''string'')')
    

    Параметр schema в данном случае указывать не нужно.

    Инструкции INSERT, UPDATE и DELETE будут работать со сторонней таблицей, основанной на таких запросах, если вы хотите избежать этого (или путаницы с сообщениями об ошибках Oracle для более сложных запросов), используйте опцию readonly.

  • dblink (необязательно):

    Oracle database link, через который доступна таблица. Должно быть написано точно так же, как оно было сохранено в системном каталоге Oracle. Как правило, оно содержит только символы в верхнем регистре.

  • schema (необязательно):

    Схема с таблицей (или владелец). Полезно для доступа к таблицам, которые не принадлежат подключающемуся пользователю Oracle. Название схемы должно быть написано точно так же, как оно было сохранено в системном каталоге Oracle. Как правило, оно содержит только символы в верхнем регистре.

  • max_long (необязательно, значение по умолчанию «32767»):

    Максимальный размер полей с типом LONG, LONG RAW и XMLTYPE в таблице Oracle. Возможными значениями являются целые числа от 1 до 1073741823 (максимальный размер bytea в PostgreSQL). Этот объем памяти будет выделен как минимум дважды, поэтому большие значения будут занимать много памяти. Если max_long меньше размера самого большого из полученных значений, будет получена ошибка ORA-01406: fetched column value was truncated.

  • readonly (необязательно, значение по умолчанию «false»):

    Операции INSERT, UPDATE и DELETE доступны только для таблиц, где данный параметр не равен yes/on/true.

  • sample_percent (необязательно, значение по умолчанию «100»):

    Данный параметр влияет только на выполнение операции ANALYZE и может пригодиться для выполнения ANALYZE очень больших таблиц за разумное время. Значение должно быть в диапазоне от 0,000001 до 100, оно определяет процент блоков таблицы Oracle, которые будут выбраны случайным образом для вычисления статистики таблицы базы данных Pangolin. Это достигается с помощью выражения SAMPLE BLOCK(x) в Oracle. Построение ANALYZE завершится с ошибкой ORA-00933 для таблиц, определенных с помощью запросов Oracle, и может завершиться с ошибкой ORA-01446 для таблиц, определенных со сложными представлениями (view) Oracle.

  • prefetch (необязательно, значение по умолчанию «200»):

    Задает количество строк, которые будут извлечены с помощью одного кругового перехода между СУБД Pangolin и Oracle во время сканирования внешней таблицы. Реализовано с помощью предварительной выборки строк Oracle. Значение должно находиться в диапазоне от 0 до 10240, где нулевое значение отключает предварительную выборку. По умолчанию строки выбираются порциями по 200 штук. Высокие значения могут повысить производительность, но будут использовать больше памяти сервера СУБД Pangolin.

    Примечание:

    Если запрос Oracle включает столбец BLOB, CLOB или BFILE, предварительная выборка строк не будет работать (ограничения Oracle). Как следствие, запросы к таким столбцам во внешней таблице будут выполняться долго при извлечении большого количества строк.

Параметры полей#

  • key (необязательно, значение по умолчанию «false»):

    Если значение равно yes/on/true, соответствующее поле в таблице Oracle является первичным ключом. Чтобы работали операции UPDATE и DELETE, установите этот параметр для всех столбцов, относящихся к первичному ключу таблицы.

  • strip_zeros (необязательно, значение по умолчанию "false"):

    Если значение равно yes/on/true, ASCII 0 символы будут удалены из строки перед передачей. Такие символы допустимы в Oracle, но не в PostgreSQL, поэтому они вызовут ошибку при чтении oracle_fdw. Данная опция актуальна только для типов character, character varying и text.

Использование расширения oracle_fdw#

Привилегии Oracle#

Учетная запись в Oracle должна иметь привилегию CREATE SESSION и права на чтение таблиц или представлений в запросе.

Для выполнения EXPLAIN VERBOSE пользователь также должен обладать привилегией SELECT на представлениях V$SQL и V$SQL_PLAN.

Подключение к внешней БД#

Расширение oracle_fdw кэширует соединения Oracle, поскольку создание сеанса Oracle для каждого отдельного запроса обходится дорого. Все соединения автоматически закрываются по окончании сеанса со стороны СУБД Pangolin.

Функция oracle_close_connections() может быть использована для закрытия кэшированных соединений Oracle. Это может быть полезно для длительных сеансов, которые не обращаются к внешним таблицам постоянно и хотят избежать блокировки ресурсов, необходимых для открытых подключений к Oracle. Вы не можете вызвать эту функцию внутри транзакции, которая модифицирует данные в Oracle.

Поля и столбцы внешних таблиц#

При определении внешней таблицы, столбцы таблицы базы данных Oracle сопоставляются столбцам СУБД Pangolin в порядке, в котором они указаны.

Расширение oracle_fdw будет включать в запрос Oracle только те столбцы, которые действительно необходимы для запроса СУБД Pangolin.

Таблица СУБД Pangolin может содержать больше или меньше столбцов, чем таблица базы данных Oracle. Если в ней больше столбцов, и эти столбцы используются, появится предупреждение и будут возвращены значения NULL.

Если необходимо выполнить операцию UPDATE или DELETE, убедитесь, что параметр key установлен для всех столбцов, принадлежащих первичному ключу таблицы. Невыполнение этого требования приведет к ошибкам.

Типы данных#

Необходимо определить столбцы таблиц СУБД Pаngolin с типами данных, которые может преобразовать oracle_fdw (см. таблицу преобразования ниже). Это ограничение применяется только в том случае, если столбец действительно используется, поэтому можно определять «фиктивные» столбцы для непереводимых типов данных до тех пор, пока к ним не будет получен доступ (этот трюк работает только с SELECT, а не при изменении внешних данных). Если значение из Oracle превышает размер столбца СУБД Pаngolin (например, длину столбца varchar или максимальное целочисленное значение), будет выведено сообщение об ошибке во время выполнения.

Данные преобразования типов автоматически выполняются расширением oracle_fdw:

Oracle type

Possible PostgreSQL types

CHAR

char, varchar, text

NCHAR

char, varchar, text

VARCHAR

char, varchar, text

VARCHAR2

char, varchar, text, json

NVARCHAR2

char, varchar, text

CLOB

char, varchar, text, json

LONG

char, varchar, text

RAW

uuid, bytea

BLOB

bytea

BFILE

bytea (read-only)

LONG RAW

bytea

NUMBER

numeric, float4, float8, char, varchar, text

NUMBER(n,m) with m<=0

numeric, float4, float8, int2, int4, int8, boolean, char, varchar, text

FLOAT

numeric, float4, float8, char, varchar, text

BINARY_FLOAT

numeric, float4, float8, char, varchar, text

BINARY_DOUBLE

numeric, float4, float8, char, varchar, text

DATE

date, timestamp, timestamptz, char, varchar, text

TIMESTAMP

date, timestamp, timestamptz, char, varchar, text

TIMESTAMP WITH TIME ZONE

date, timestamp, timestamptz, char, varchar, text

TIMESTAMP WITH LOCAL TIME ZONE

date, timestamp, timestamptz, char, varchar, text

INTERVAL YEAR TO MONTH

interval, char, varchar, text

INTERVAL DAY TO SECOND

interval, char, varchar, text

XMLTYPE

xml, char, varchar, text

MDSYS.SDO_GEOMETRY

geometry (see «PostGIS support» below)

Если тип NUMBER привести к boolean, тогда "0" превратится в "false", все остальное в "true".

Вставка или обновление XMLTYPE работает только со значениями, которые не превышают максимальную длину типа данных VARCHAR2 (4000 или 32767, в зависимости от параметра MAX_STRING_SIZE).

Тип данных NCLOB в настоящее время не поддерживается, поскольку Oracle не может автоматически преобразовать его в кодировку клиента. Если нужны преобразования, отличающиеся от вышеуказанных, определите соответствующее представление (view) в Oracle или Pangolin.

Инструкции WHERE и ORDER BY#

СУБД Pаngolin будет использовать все применимые части предложения WHERE в качестве фильтра для проверки. Запрос Oracle, который создает oracle_fdw, будет содержать предложение WHERE, соответствующее этим критериям фильтрации, всякий раз, когда такое условие может быть безопасно переведено в Oracle SQL. Эта функция, также известная как выдвижение предложений WHERE, может значительно сократить количество строк, извлекаемых из Oracle, и может позволить оптимизатору Oracle выбрать подходящий план доступа к требуемым таблицам.

Аналогично, предложения ORDER BY будут перенесены в Oracle там, где это возможно. Обратите внимание, что ORDER BY, сортирующее по символьной строке, будет пропущено, поскольку нет гарантий, что порядок сортировки в СУБД Pаngolin и Oracle будет одинаковым.

Для использования попробуйте писать простые условия для внешней таблицы. Выберите типы данных столбцов СУБД Pаngolin, соответствующие типам Oracle, поскольку в противном случае условия не могут быть переведены.

Выражения now(), transaction_timestamp(), current_timestamp, current_date и localtimestamp будут переведены правильно.

В выводе EXPLAIN будет показан используемый запрос Oracle, чтобы была возможность увидеть, какие условия были переведены в Oracle и как.

Объединения (JOIN) между внешними таблицами#

Начиная с версии PostgreSQL 9.6 расширение oracle_fdw может передавать инструкцию join на сервер Oracle, то есть join между двумя внешними таблицами приведет к одному запросу Oracle, который выполняет join на стороне Oracle.

Необходимые условия:

  • обе таблицы должны относиться к одному внешнему серверу Oracle;

  • JOIN между 3 и более таблицами не произойдет;

  • JOIN должен использоваться в выражении SELECT;

  • oracle_fdw должен быть способен выполнить все JOIN и условия WHERE;

  • перекрестный JOIN без условий не будет выполнен;

  • если выполнен JOIN, ORDER BY выполнен не будет.

Важно, чтобы статистика для обеих внешних таблиц была собрана с помощью ANALYZE для определения наилучшей стратегии объединения.

Изменение внешних данных#

Расширение oracle_fdw поддерживает операции INSERT, UPDATE и DELETE на внешних таблицах. Данные операции доступны по умолчанию (также и в БД, обновленной с ранних версий PostgreSQL) и могут быть отключены опцией readonly на внешней таблице.

Чтобы операции UPDATE и DELETE работали, столбцы, относящиеся к первичному ключу в таблице Oracle, должны иметь установленную опцию key. Значения данных столбцов используются для идентификации строк внешней таблицы, поэтому убедитесь, что опция установлена на ВСЕХ столбцах, относящихся к первичному ключу.

Если во время вставки один из столбцов внешней таблицы пропущен, этому столбцу присваивается значение, определенное в предложении DEFAULT для внешней таблицы СУБД Pangolin (или NULL, если предложение DEFAULT отсутствует). Предложения DEFAULT в соответствующих столбцах Oracle не используются. Если внешняя таблица СУБД Pangolin не включает все столбцы таблицы Oracle, для столбцов, не включенных в определение внешней таблицы, будут использоваться предложения DEFAULT в Oracle.

Директива RETURNING в операцих INSERT, UPDATE или DELETE поддерживается, кроме столбцов Oracle с типами данных LONG или LONG RAW (сам Oracle не поддерживает данные типы данных в RETURNING).

Триггеры для внешних таблиц поддерживаются, начиная с версии PostgreSQL 9.4. Триггеры, определенные с использованием AFTER и FOR EACH ROW, требуют, чтобы во внешней таблице не было столбцов с типом данных Oracle LONG или LONG RAW. Это происходит потому, что такие триггеры используют предложение RETURN, упомянутое выше.

Во время изменения внешних данных производительность может снижаться, особенно когда затрагивается много строк, потому что (так работают внешние обертки данных) каждая строка должна обрабатываться индивидуально.

Транзакции пересылаются в Oracle, поэтому BEGIN, COMMIT, ROLLBACK и SAVEPOINT работают должным образом. Подготовленные запросы, относящиеся к Oracle, не поддерживаются.

Поскольку oracle_fdw по умолчанию использует сериализованные транзакции, возможно, что запросы на изменение данных приведут к сбою сериализации:

ORA-08177: can't serialize access for this transaction

Это может произойти, если несколько транзакций одновременно изменяют таблицу и вероятность этого возрастает на длинных транзакциях. Такие ошибки могут быть идентифицированы по статусу SQLSTATE(40001). Приложение, использующее oracle_fdw, должно повторить транзакции, которые завершаются с этой ошибкой.

По возможности используйте другие уровни изоляции транзакций (READ COMMITTED или READ ONLY), чтобы избежать данной ошибки.

Планы запросов (EXPLAIN)#

Команда EXPLAIN в СУБД Pаngolin покажет запрос, который фактически отправлен в Oracle. EXPLAIN VERBOSE покажет план выполнения Oracle (но это не будет работать с версиями Oracle 9i и ниже).

Сбор статистики (ANALYZE)#

Можно использовать ANALYZE для сбора статистики внешней таблицы. oracle_fdw поддерживает такую возможность.

Без статистики СУБД Pаngolin не может оценить количество строк для запросов по внешней таблице, что может привести к выбору неправильных планов выполнения. СУБД Pаngolin не будет автоматически собирать статистику для внешних таблиц с помощью демона autovacuum, как это делается для обычных таблиц, поэтому особенно важно запускать ANALYZE для внешних таблиц после создания и всякий раз, когда внешняя таблица значительно изменилась.

Примечание

Для внешней таблицы Oracle выполнение ANALYZE приведет к полному последовательному сканированию таблицы. Для того, чтобы ускорить процесс, можно использовать параметр таблицы sample_percent.

Поддержка геоданных PostGIS#

Тип данных geometry доступен только если установлено расширение PostGIS.

Поддерживаются только такие геометрические типы, как: POINT, LINE, POLYGON, MULTIPOINT, MULTILINE и MULTIPOLYGON в двух и трех измерениях. Пустые значения PostGIS не поддерживаются, поскольку они не имеют аналогов в Oracle Spatial.

Значения NULL для Oracle SRID будут преобразованы в 0 и наоборот. Для других преобразований между Oracle SRID и PostGIS SRID создайте файл srid.map в каталоге общего доступа PostgreSQL. Каждая строка этого файла должна содержать SRID Oracle и соответствующий SRID PostGIS, разделенные пробелами. Сохраняйте размер файла небольшим для обеспечения хорошей производительности.

Импорт определения сторонних таблиц (IMPORT FOREIGN SCHEMA)#

Расширение oracle_fdw имеет функцию, которая позволяет массово создавать сторонние таблицы. Можно создать внешнюю таблицу, используя CREATE FOREIGN TABLE. При этом необходимо определить каждый столбец в соответствии с его определением на стороне БД Oracle. Это достаточно трудоемко, если количество таблиц велико.

С помощью IMPORT FOREIGN SCHEMA есть возможность создавать сторонние таблицы для каждой из таблиц, определенных в импортированной схеме, с возможностью импорта только некоторых из этих таблиц.

Примечание

Предложение DEFAULT не импортируется, поэтому его необходимо добавить отдельно к столбцам позже.

В дополнение к документации по IMPORT FOREIGN SCHEMA, учитывайте следующее:

  • IMPORT FOREIGN SCHEMA создаст внешние таблицы для всех объектов, найденных в ALL_TAB_COLUMNS, включая таблицы, представления и материализованные представления, но не синонимы.

  • Поддерживаемые параметры для IMPORT FOREIGN SCHEMA:

  • case – управляет регистром имен таблиц и столбцов при импорте; Возможные значения:

    • keep: оставить имена такими как в Oracle, как правило в верхнем регистре.

    • lower: преобразовать имена всех таблиц и столбцов в нижний регистр.

    • smart: преобразовать только имена, записанные полностью в верхнем регистре в Oracle (значение по умолчанию).

  • collation: порядок сортировки, используемый при преобразовании регистра при выборе значения lower или smart для параметра case. По умолчанию используется порядок сортировки используемый в БД. Поддерживаются только значения, которые есть в схеме pg_catalog. Доступные параметры сортировки указаны в таблице pg_collation, значения collname.

  • dblink: dblink на базу данных Oracle, через которую осуществляется доступ к схеме. Имя должно быть написано точно так же, как оно было сохранено в системном каталоге Oracle. Как правило, оно содержит только символы в верхнем регистре.

  • readonly: устанавливает опцию readonly для всех импортируемых таблиц(см. описание опций таблиц).

  • max_long: устанавливает опцию max_long для всех импортируемых таблиц (см. описание опций таблиц).

  • sample_percent: устанавливает опцию sample_percent для всех импортируемых таблиц (см. описание опций таблиц).

  • prefetch: устанавливает опцию prefetch для всех импортируемых таблиц (см. описание опций таблиц).

  • Имя схемы должно быть написано точно так же, как оно сохранено в системном каталоге Oracle. Как правило, имя содержит только символы в верхнем регистре. Поскольку PostgreSQL переводит имена в нижний регистр перед обработкой, необходимо обернуть имя схемы двойными кавычками (например, "SCOTT").

  • Имена таблиц в выражениях, использующих LIMIT TO или EXCEPT, должны быть написаны так, как они будут отображаться в PostgreSQL после преобразования регистра (см. параметр case).

Обратите внимание, что IMPORT FOREIGN SCHEMA не работает с СУБД Oracle версии 8i и ниже.

Пример использования#

Ниже приведен простейший пример использования расширения oracle_fdw. Более детальная информация описана в разделах «Параметры» и «Использование расширения oracle_fdw». Пример предполагает, что работа ведется под пользователем ОС postgres и он может подключиться к БД Oracle:

sqlplus orauser/orapwd@//dbserver.mydomain.com:1521/ORADB

Проверка подключения к БД необходима, чтобы убедиться, что Oracle клиент и окружение настроены корректно и все работает правильно. Кроме этого необходимо, чтобы расширение oracle_fdw присутствовало в инсталляции Pangolin (убедитесь, что версия Pangolin используется не ниже 4.5.0).

Предположим, что необходимо получить доступ к таблице Oracle, которая имеет вид:

SQL> DESCRIBE oratab
 Name                            Null?    Type
 ------------------------------- -------- ------------
 ID                              NOT NULL NUMBER(5)
 TEXT                                     VARCHAR2(30)
 FLOATING                        NOT NULL NUMBER(7,2)

Для этого:

  1. Сконфигурируйте oracle_fdw под администратором СУБД Pangolin:

    CREATE EXTENSION oracle_fdw;
    CREATE SERVER oradb FOREIGN DATA WRAPPER oracle_fdw
            OPTIONS (dbserver '//dbserver.mydomain.com:1521/ORADB');
    
  2. Выдайте права на использование стороннего сервера пользователю:

    GRANT USAGE ON FOREIGN SERVER oradb TO pguser;
    
  3. Подключитесь к БД пользователем pguser и выполните:

    CREATE USER MAPPING FOR pguser SERVER oradb OPTIONS (user 'orauser');
    
  4. Пароль пользователя Oracle должен быть сохранен в шифрованном хранилище паролей, утилита pg_auth_config;

  5. Создайте внешнюю таблицу:

    CREATE FOREIGN TABLE oratab (
            id integer OPTIONS (key 'true') NOT NULL,
            text character varying(30),
            floating double precision NOT NULL
        ) SERVER oradb OPTIONS (schema 'ORAUSER', table 'ORATAB');
    

Теперь вы можете обращаться к данной таблице, как к обычной таблице PostgreSQL в СУБД Pangolin.

Функциональность FOREIGN DATA WRAPPER для БД MSSQL#

Обертка внешних данных (PostgreSQL foreign data wrapper) может подключаться к базам данных, использующим протокол табличного потока данных (TDS), таким как базы данных Sybase и Microsoft SQL server. Обертки внешних данных позволяют работать с таблицами из внешних БД как с собственными.

Для этой обертки требуется библиотека, реализующая интерфейс DB-Library, например FreeTDS.

Обертка работает с версиями PostgreSQL старше 9.2.

Установка#

Расширение появилось в дистрибутиве Pangolin, начиная с версии 4.4.0. Для его использования версия Pangolin должна быть не ниже, в противном случае требуется обновить СУБД.

Для корректной работы расширения в системе должен быть установлен драйвер freetds версии не ниже 1.1.20 (необходимо включить репозиторий EPEL в /etc/yum.repos.d/mirror.repo):

sudo yum install freetds

Расширение доработано под использование pg_auth_config. Необходимо добавить параметры подключения к БД MSSQL и пароль при помощи утилиты:

pg_auth_config add --host <ip_address_mssql> --port <mssql_port> --user <mssql_user> --database <mssql_database>

После того как все подготовительные действия выполнены, создайте и настройте расширение в БД:

--Создать расширение в схеме ext
set role db_admin;
create extension tds_fdw schema ext;
--Дать права на использование расширения роли as_admin
GRANT USAGE ON FOREIGN DATA WRAPPER tds_fdw TO as_admin;

Использование#

Права на создание внешних таблиц и подключений должны быть у роли as_admin, для этого данной роли при создании расширения выдается право USAGE на foreign data wrapper (см. раздел «Установка» документа «Руководство по установке»). Далее роль as_admin самостоятельно создает user mapping, foreign server и foreign tables. Доступы к сторонним таблицам разграничиваются на стороне стороннего сервера, хранящего эти объекты (в данном случае БД MSSQL), поэтому пользователь, добавленный в user mapping должен иметь минимально необходимый для работы набор привилегий в соответствии с утвержденной ролевой моделью MSSQL. Для работы приложения роль as_admin может выдать право USAGE на foreign server для роли as_TUZ.

Foreign server#

Возможные параметры foreign server:

  • servername (обязательный, значение по умолчанию: 127.0.0.1) – имя сервера, IP-адрес или fqdn внешнего сервера. Это может быть имя источника данных (DSN), указанное в файле freetds.conf (см. FreeTDS name lookup). Можно передать в этой опции список серверов, разделенных запятой, где серверы будут последовательно перебираться до первого успешного подключения. Это используется для автоматического fail-over на второй сервер;

  • port (необязательный) – порт стороннего сервера. Параметр опциональный, может быть указан здесь или в файле freetds.conf (при условии, что servername это DSN);

  • database (необязательный) – внешняя база данных для подключения;

  • dbuse (необязательный, значение по умолчанию: 0) – данная опция говорит tds_fdw подключаться напрямую к БД, если параметр dbuse = 0. Если dbuse не равен 0, tds_fdw будет подключаться к БД по умолчанию, после чего выберет БД вызовом функции dbuse() из библиотеки DB-Library;

  • language (необязательный) – язык, используемый в сообщениях, и локаль, применяемая для форматирования дат. FreeTDS по умолчанию использует us_english на многих системах. Язык можно задать в файле freetds.conf.

  • character_set (необязательный) – клиентский набор символов, используемый для подключения, если нужно устанавливать его по какой-то причине. Для протокола TDS версии 7.0+, подключение использует UCS-2, данный параметр не нужно менять в большинстве случаев. См. Localization and TDS 7.0;

  • tds_version (необязательный) – версия протокола TDS используемого для данного сервера. См. Choosing a TDS protocol version и History of TDS Versions;

  • msg_handler (необязательный, значение по умолчанию: blackhole) – функция обработчика сообщений TDS. Может быть notice или blackhole. При значении notice, сообщения от TDS будут переданы в сообщения PostgreSQL. При значении blackhole сообщения TDS будут игнорироваться;

  • fdw_startup_cost (необязательный) – стоимость представления накладных расходов на использование FDW. Используется при планировании запросов;

  • fdw_tuple_cost (необязательный) – стоимость представления накладных расходов на выборку строк с сервера. Используется при планировании запросов.

Некоторые параметры внешней таблицы, допустимые в определении сервера, могут также быть установлены на уровне сервера:

  • use_remote_estimate;

  • row_estimate_method.

Пример:

CREATE SERVER mssql_svr
FOREIGN DATA WRAPPER tds_fdw
OPTIONS (servername '127.0.0.1', port '1433', database 'tds_fdw_test', tds_version '7.1');

Foreign table#

Допустимые параметры foreign table:

  • query (обязательный, если не указан параметр table_name) – не может быть указан одновременно с параметром table_name. Строка запроса, формирующая внешнюю таблицу;

  • schema_name (необязательный) – имя схемы, содержащей внешнюю таблицу. Имя схемы может быть так же включено в table_name;

  • table_name (обязательный, если не указан параметр query) – имя внешней таблицы. Сокращенный вариант – table. Не может быть указан одновременно с параметром query;

  • match_column_names (необязательный) – определяет, следует ли сопоставлять локальные столбцы с удаленными столбцами путем сравнения их имен или использовать порядок их отображения в результирующем наборе;

  • use_remote_estimate (необязательный) – параметр, определяющий оценивается ли размер таблицы при выполнении операции на удаленном сервере (как определено row_estimate_method), или в соответствии с local_tuple_estimate используется локальная оценка;

  • local_tuple_estimate (необязательный) – локально установленная оценка количества кортежей, которая используется, когда параметр use_remote_estimate выключен;

  • row_estimate_method (необязательный, значение по умолчанию: execute). Может принимать одно из следующих значений:

    • execute – выполнить запрос на удаленном сервере и получить актуальное количество строк в запросе;

    • showplan_all – получить расчетное количество строк с использованием MS SQL Server SET SHOWPLAN_ALL.

Допустимые параметры столбцов в foreign table:

  • column_name (необязательный) – имя столбца на удаленном сервере. Если этот параметр не задан, предполагается, что удаленное имя столбца совпадает с локальным именем столбца. Если для match_column_names для таблицы установлено значение 0, то имена столбцов не используются, и этот параметр игнорируется.

Пример с использованием table_name:

CREATE FOREIGN TABLE mssql_table (
id integer,
data varchar)
SERVER mssql_svr
OPTIONS (table_name 'dbo.mytable', row_estimate_method 'showplan_all');

С использованием schema_name и table_name:

CREATE FOREIGN TABLE mssql_table (
id integer,
data varchar)
SERVER mssql_svr
OPTIONS (schema_name 'dbo', table_name 'mytable', row_estimate_method 'showplan_all');

С использованием query:

CREATE FOREIGN TABLE mssql_table (
id integer,
data varchar)
SERVER mssql_svr
OPTIONS (query 'SELECT * FROM dbo.mytable', row_estimate_method 'showplan_all');

С использованием column_name:

CREATE FOREIGN TABLE mssql_table (
id integer,
col2 varchar OPTIONS (column_name 'data'))
SERVER mssql_svr
OPTIONS (schema_name 'dbo', table_name 'mytable', row_estimate_method 'showplan_all');

User mapping#

Допустимые параметры:

  • username (обязательный) – логин пользователя на внешнем сервере;

  • password (необязательный) – пароль пользователя на внешнем сервере. Если не указан, будет взят по параметрам сервера из foreign server в pg_auth_config.

Пример:

CREATE USER MAPPING FOR postgres
SERVER mssql_svr
OPTIONS (username 'sa', password '');

Foreign schema#

Допустимые параметры:

  • import_default (необязательный, значение по умолчанию: false) – определяет, включаются ли значения DEFAULT для столбцов в определения внешних таблиц;

  • import_not_null (необязательный, значение по умолчанию: true) – определяет, включать ли ограничения столбца NOT NULL в определения внешних таблиц.

Пример:

IMPORT FOREIGN SCHEMA dbo
EXCEPT (mssql_table)
FROM SERVER mssql_svr
INTO public
OPTIONS (import_default 'true');

Параметры#

Допустимые параметры#

  • tds_fdw.show_before_row_memory_stats - выводит статистику контекста памяти в лог PostgreSQL перед извлечением каждой строки;

  • tds_fdw.show_after_row_memory_stats - выводит статистику контекста памяти в лог PostgreSQL после извлечения каждой строки;

  • tds_fdw.show_finished_memory_stats - выводит статистику контекста памяти в лог PostgreSQL после завершения транзакции.

Установка параметров#

Для установки параметра используйте команду SET:

postgres=# SET tds_fdw.show_finished_memory_stats=1;
SET

EXPLAIN#

EXPLAIN (VERBOSE) – показывает запрос, сформированный в удаленной системе.

Примечание:

В случае работы с данными в Unicode при получении от MS SQL Server ошибки следующего вида:

NOTICE: DB-Library notice: Msg #: 4004, Msg state: 1, Msg: Unicode data in a Unicode-only collation or ntext data cannot be sent to clients using DB-Library (such as ISQL) or ODBC version 3.7 or earlier., Server: PILLIUM\SQLEXPRESS, Process: , Line: 1, Level: 16
ERROR: DB-Library error: DB #: 4004, DB Msg: General SQL Server error: Check messages from the SQL Server, OS #: -1, OS Msg: (null), Level: 16

Можно вручную установить параметр tds version в файле freetds.conf в значение 7.0 или выше. См. The freetds.conf File и Choosing a TDS protocol version.

Примечание:

Хотя многие новые версии протокола TDS будут использовать только USC-2 для взаимодействия с сервером, FreeTDS конвертирует UCS-2 в набор символов, выбранных пользователем. Для установки набора, можно задать параметр client charset в файле freetds.conf. См. The freetds.conf File и Localization and TDS 7.0.

Предусмотрено шифрование соединения с MSSQL Server. Данная возможность предоставляется драйвером FreeTDS, поэтому ее необходимо сконфигурировать в файле freetds.conf. См. The freetds.conf File.

Поддержка 1С#

Функциональность позволяет использовать Pangolin в качестве СУБД для «Платформы 1С: Предприятие» версии 8.2 и 8.3.

Функциональность активирует ряд оптимизаций планировщика запросов и внутренних алгоритмов, изменений поведения СУБД, а также новых расширений.

Включение функциональности#

В разделе рассмотрены следующие варианты включения функциональности:

  • при установке Pangolin через скрипты развертывания;

  • на уже развернутом экземпляре Pangolin.

Включение функциональности при установке Pangolin через скрипты развертывания#

Включение функциональности осуществляется через новый параметр enable_1c_support в custom_config_initial.yml.

Данный параметр определяет значение настроек СУБД, относящихся к расширениям, оптимизациям и изменениям в поведении алгоритмов. При установке параметра enable_1c_support в значение true изменяются параметры СУБД:

  • pg_stat_track_io_timing: 'off' – но только если не задан конфигурационный файл pg_stat_track_io_timing, иначе будет использоваться значение заданное в нем;

  • optimize_for_1c: 'on';

  • включаются (добавляются в параметр shared_preload_libraries) и активируются расширения fasttrun, fulleq, mchar в схеме public;

  • autovacuum: 'on';

  • synchronous_commit: 'off';

  • max_locks_per_transaction = '256';

  • row_security: 'False';

  • temp_buffers: '256MB';

  • bgwriter_delay: '20ms';

  • bgwriter_lru_multiplier: '4.0';

  • bgwriter_lru_maxpages: '400';

  • autovacuum_max_workers: <количество ядер/2, но не менее 4>;

  • autovacuum_naptime: '20s';

  • from_collapse_limit: '8';

  • join_collapse_limit: '8';

  • geqo: 'on';

  • geqo_threshold: '12';

  • standard_conforming_strings: 'off';

  • escape_string_warning: 'off';

  • plantuner.fix_empty_table: 'on';

  • online_analyze.enable: 'off';

  • online_analyze.table_type: 'temporary';

  • online_analyze.verbose: 'off';

  • online_analyze.threshold: '50';

  • online_analyze.scale_factor: '0.1';

  • online_analyze.local_tracking: 'on';

  • online_analyze.min_interval: '10000'.

При изменении параметров, указанных выше, осуществляется включение набора оптимизаций в поведении алгоритмов:

  • сбор статистики для мультистолбцовых индексов с целью лучшего предсказания избирательности мультистолбцовых JOIN;

  • оптимизация выполнения некоторых планов, в случае если достоверно известно, что часть этих планов возвращает пустые множества;

  • предпочтение использования хеш-планов если разница в стоимости планов небольшая;

  • оптимизация копирования внутренних структур памяти в ядре СУБД;

  • добавлена периодическая проверка активности клиентских подключений;

  • анализ условий выборки WHERE и оптимизация условия, если это позволит использовать индексное сканирование;

  • улучшение расчета избирательности на основе статистики мультистолбцовых ключей;

  • улучшен расчет стоимости для выражений COALESCE;

  • изменен расчет стоимости выборки одной строки;

  • оптимизация JOIN самих на себя по уникальным столбцам. Отдельно отключается при помощи параметра enable_self_join_removal;

  • оптимизация путем перестановки последовательности группировки по GROUP BY;

  • изменен алгоритм нечеткого (fuzzy) сравнения возможных путей выполнения плана в части сравнения стоимостей путей, использующих индекс;

  • оптимизирован алгоритм построения плана в части поиска уникальных слияний;

  • изменен путь поиска функций like_escape и similar_to_escape при лексическом анализе выражений для возможности использования расширения mchar;

  • добавлена поддержка операций над Mchar строками;

  • оптимизирован внутренний алгоритм подбора уникального названия столбца;

  • доработаны алгоритмы оценки избирательности на основе гистограмм для мультистолбцовых ключей;

  • установка параметра default_with_oids приводит не к фатальной ошибке, а к предупреждению.

Описание новых расширений:

  • fastrun – добавляет функцию fasttruncate для быстрой, но транзакционно небезопасной очистки временных таблиц;

  • fulleq – добавляет оператор == сравнения типов данных, который возвращает true если значения равны, либо оба NULL;

  • mchar – добавляет операторы для работы с типом данных Mchar, используемом в Microsoft SQL Server;

  • online_analyze – осуществляет анализ данных сразу после вызовов INSERT/UPDATE/DELETE/SELECT INTO;

  • plantuner – упрощенное расширение по управлению планами запросов.

Команда CREATE EXTENSION была расширена в части возможности указать старую версию расширения, когда необходимо произвести обновление расширения с версии, которая была разработана в виде отдельно созданных объектов. Это актуально только при миграции базы данных с версий PostgreSQL до 9.1.

Внимание!

Работа баз данных, созданных с включенным параметром optimize_for_1c на старых версиях продукта не гарантируется.

При включении параметра в базе, созданной предыдущими версиями, целостность данных гарантируется, но возможны изменения в скорости работы и изменения поведения связанные с изменением путей поиска путей функций.

Включение функциональности на развернутом экземпляре Pangolin#

Включение поддержки 1С на развернутом экземпляре Pangolin выполняется через установку значения параметра optimize_for_1c в on (Администратором АС):

ALTER SYSTEM SET optimize_for_1c='on';
reload

Включить только для текущей сессии (все пользователи СУБД):

SET optimize_for_1c='on'

Установка расширений fastrun, fulleq, mchar, online_analyze и plantuner осуществляется во всех случаях, однако автоматическое включение и активация происходят только при выборе установки с поддержкой 1С, а также установки ролевой модели. Для установки данных расширений на уже развернутом экземпляре Pangolin необходимо выполнить следующие команды:

CREATE EXTENSION "fasttrun" WITH SCHEMA "public";
CREATE EXTENSION "fulleq" WITH SCHEMA "public";
CREATE EXTENSION "mchar" WITH SCHEMA "public";

Отключение функциональности#

Отключение оптимизаций и изменений поведения алгоритмов контролируется параметрами конфигурации:

Параметр

Описание

Значения

optimize_for_1c

Контролирует включение всех оптимизаций и изменений поведения алгоритмов описанных выше

on – включить оптимизации и новое поведение. Рекомендуется использовать при использовании продукта при совместной работе с 1С. off – выключить оптимизации и новое поведение. Значение по умолчанию. Рекомендуется использовать во всех остальных случаях

enable_self_join_removal

Контролирует оптимизацию JOIN самих на себя по уникальным столбцам. Не влияет на работу при выключенном параметре optimize_for_1c

off – выключить оптимизацию. Значение по умолчанию. on – включить оптимизацию. Может приводить к некоторым проблемам при выполнении запросов

Для отключения функциональности выполните команды:

ALTER SYSTEM SET optimize_for_1c='off';
reload

Выдача прав на создание информационной базы данных 1С для не суперпользователей#

Для выдачи разрешений не суперпользователю на создание информационной базы 1С через консоль администрирования 1С необходимо, чтобы:

  • пользователь имел включенную опцию CREATEDB;

  • пользователю были выданы права на системную роль pg_create_plpgsql_language.

Опция CREATEDB позволит пользователю создать новую пустую базу данных в СУБД.

Системная роль pg_create_plpgsql_language предоставляет разрешения на выполнение двух SQL запросов, не зависимо от наличия у пользователя прав суперпользователя, при помощи которых происходит инициализация поддержки языка pl/pgsql:

CREATE OR REPLACE FUNCTION plpgsql_call_handler() RETURNS language_handler AS '$libdir/plpgsql' LANGUAGE C;
CREATE PROCEDURAL LANGUAGE 'plpgsql' HANDLER plpgsql_call_handler;

Расширение TimescaleDB#

TimescaleDB – это база данных временных рядов с открытым исходным кодом, оптимизированная для быстрой работы с данными и обработки сложных запросов.

TimescaleDB работает на полноценном SQL и, соответственно, проста в использовании, как традиционная реляционная база данных, но масштабируется так, как раньше могла только NoSQL.

Примечание:

API TimescaleDB по управлению гипертаблицами приведен в документе «Список PL/SQL функций продукта», раздел «TimescaleDB. Управление гипертаблицами» (документ доступен в личном кабинете).

При выборе между реляционным подходом и NoSQL приходится идти на компромиссы, тогда как TimescaleDB предлагает преимущества обоих подходов:

  • Простота использования:

    • Предоставляется полноценный интерфейс SQL для всех элементов, изначально поддерживаемых PostgreSQL (включая вторичные индексы, вложенные запросы, объединения, оконные функции, а также агрегатные функции, не основанные на времени).

    • Возможно подключение к любому клиенту, который работает с PostgreSQL, никаких изменений не требуется.

    • Учитываются ориентированные на время особенности, предоставляются функции API и средства оптимизации.

    • Осуществляется поддержка политик хранения данных.

  • Масштабируемость:

    • Данные прозрачно сегментируются по пространству и времени для масштабирования в высоту (один узел) и в ширину (в разработке).

    • Запись данных производится на высокой скорости (включая пакетные коммиты, индексы в памяти, транзакционную поддержку, поддержку наполнения исторических данных).

    • Осуществляется подбор оптимального размера блоков (двумерных разделов данных), который на отдельных узлах обеспечивает быструю запись и обработку даже больших объемов данных.

    • Производится распараллеливание операций между блоками и серверами.

  • Надежность:

    • Решение разработано в качестве расширения на базе PostgreSQL.

    • Гибкие настройки управления (совместимость с существующей экосистемой и инструментарием PostgreSQL).

Более подробно c преимуществами и архитектурой расширения можно ознакомиться в одноименном разделе расширения TimescaleDB документа «Описание расширений продукта СУБД Pangolin».

Официальная документация поставляемого модуля: https://docs.timescale.com/

Индекс RUM#

Индексный метод доступа RUM является одним из инструментов оптимизации доступа к данным. RUM основан на GIN-подобном индексном методе и, кроме того, включает дополнительную методику оценки релевантности результата поиска («дистанцией»).

Функциональность поставляется в качестве расширения в составе продукта, не требует специальных шагов по настройке со стороны сотрудников сопровождения. Активация расширения не требует изменения параметров конфигурации БД.

Установка расширения производится в выбранной БД следующим способом:

SET ROLE db_admin;
CREATE EXTENSION IF NOT EXISTS rum WITH SCHEMA ext;
RESET ROLE;

RUM имеет качественное преимущество в возможности ранжирования результатов поиска по «дистанции»/«схожести». При этом «дистанция»/«схожесть» имеют другой алгоритм обработки, чем существующие функции ts_rank, ts_rank_cd.

Для незначительного уменьшения размера индекса можно использовать классы операторов hash, если не предполагается префиксного поиска.

RUM имеет количественное преимущество перед существующими индексными методами только при соблюдении следующих условий:

  1. Запрос SQL должен иметь условие поиска по дистанции. В случае FTS - tsquery должен использовать оператор дистанции «<=>»,«<2>»,«<3>» и тому подобные.

  2. Запрос SQL, содержащий условие поиска по дистанции, должен оперировать термами низкой или средней селективности (при возможности их оценки).

В иных случаях предпочтительнее использовать другие индексы.

Отключение функциональности#

Отключение расширения влечет за собой удаление всех ранее созданных индексов RUM, дальнейшую невозможность использовать классы операторов, операторы и функции, добавленные расширением. Отключение функциональности требует прав db_admin.

Удаление расширения производится следующим способом:

SET ROLE db_admin;
DROP EXTENSION IF EXISTS rum CASCADE;
RESET ROLE;

Получение хеш-сумм паролей для заполнения пользовательского конфигурационного файла Pangolin#

Утилита расчета хеш-суммы в формате PostgreSQL предназначена для вычисления хеш-суммы переданной в нее текстовой строки. Используется для вычисления хеш-сумм для использования в сценариях автоматизации, например, для заполнения пользовательского конфигурационного файла инсталлятора, в котором задаются имена учетных записей и их пароли, в том числе в виде хеш-сумм scram-sha-256 или md5. Делается это для того, чтобы пароль в открытом виде не попадал в логи СУБД при создании пользователя.

Утилита поставляется как есть, в виде python-скрипта и работает на любой платформе, где есть Python.

Утилита одинаково работает на python2 и python3.

Утилита расположена в директории installer/utilities в дистрибутиве продукта и не попадает в финальную инсталляцию кластера. Для использования утилиты необходимо извлечь ее из дистрибутива и запустить в среде исполнения python:

tar -zxvf pangolin_{version}.tar.gz installer/utilities/psql_get_password_hash/psql_get_password_hash.py
python ./installer/utilities/psql_get_password_hash/psql_get_password_hash.py --help

Утилита принимает на вход следующие параметры (в случае, если параметр не задан, используется значение по умолчанию):

  • -h, --help - выводит справку по использованию утилиты;

  • -t TYPE, --type TYPE - тип вычисляемого хеша. Возможные варианты: scram-sha-256, md5, linux-sha-512 (значение по умолчанию - scram-sha-256);

  • -P PASSWORD, --password PASSWORD - параметр password (пароль, для которого вычисляется хеш-сумма). Если не задан, утилита запросит интерактивно;

  • -U USERNAME, --username USERNAME - параметр username (необходим для вычисления хеша md5 или sha-512). Если не задан и необходим (тип вычисляемого хеша md5 или sha-512), утилита запросит интерактивно.

Примеры использования утилиты psql_get_password_hash#

  • Вычисление хеша scram-sha-256 (пароль можно как передать параметром, так и ввести в ответ на запрос утилиты):

    $ python3 psql_get_password_hash.py -t scram-sha-256 -P password
    SCRAM-SHA-256$4096:{хеш}
    $ python3 psql_get_password_hash.py -t scram-sha-256
    Password:
    SCRAM-SHA-256$4096:{хеш}
    
  • Вычисление хеша md5 (пароль можно как передать параметром, так и ввести в ответ на запрос утилиты, для расчета md5 в PostgreSQL также используется имя пользователя):

    $ python3 psql_get_password_hash.py -t md5 -P password -U user
    {хеш}
    $ python3 psql_get_password_hash.py -t md5
    Password:
    Username:
    {хеш}
    $ python3 psql_get_password_hash.py -t md5 -P 'password' -U 'user'
    {хеш}
    
  • Вычисление хеша sha-512 (для заведения пользователей Linux пароль можно как передать параметром, так и ввести в ответ на запрос утилиты):

    $ python3 psql_get_password_hash.py -t linux-sha-512 -P password -U postgres
    postgres:{хеш}
    $ python3 psql_get_password_hash.py -t linux-sha-512
    Password:
    Username:
    postgres:{хеш}
    $ python3 psql_get_password_hash.py -t linux-sha-512 -P 'password' -U 'postgres'
    postgres:{хеш}
    

В случае использования в пароле специальных символов их можно экранировать символом \. В случае, если необходимо передать сам символ \, он экранируется аналогично, то есть \\. При вводе пароля по запросу утилиты символы передаются как символы и в маскировании не нуждаются. Пример (на примере md5, поскольку данный метод будет давать всегда одинаковую хеш-сумму):

# qwerty'
# admin
$ python3 psql_get_password_hash.py -t md5
Password:
Username:
{хеш}
# При передаче пароля параметром любой символ можно экранировать обратным слэшем
$ python3 psql_get_password_hash.py -t md5 -U admin -P qwerty\'
{хеш}
$ python3 psql_get_password_hash.py -t md5 -U admin -P \q\w\e\r\t\y\'
{хеш}
# Обратный слэш тоже можно экранировать
$ python3 psql_get_password_hash.py -t md5 -U admin -P \\qwerty\'
{хеш}

Пересоздание хоста арбитра#

Полностью утерян хост арбитра. Необходимо восстановить только сбойный хост, а не весь кластер целиком. Для восстановления потребуется полностью новая виртуальная машина.

Процедура инициализации#

Для наглядности приведенных ниже действий и их последовательности в описываемой процедуре приводятся примеры команд. Допускается выполнение данных действий какими-либо другими средствами или командами, более удобными с точки зрения пользователя.

Примечание:

В примерах команд используются параметры для обозначения имен хостов вместо действительных значений.

Узел мастера обозначается параметрами: \{{ master_host }} и \{{ master_ip }}.

Узел реплики обозначается параметрами: \{{ replica_host }} и \{{ replica_ip }}.

Узел арбитра обозначается параметрами: \{{ arbiter_host }} и \{{ arbiter_ip }}.

Узел арбитра в сокращенной форме, используемый в etcd-командах: \{{ arbiter_etcd_host }}.

Примечание:

В качестве пользователя с правами sudo используется параметр: \{{ USER }}.

Директория с сертификатами обозначается параметром: \{{ pg_ssl }}. Например, pg_ssl или home/postgres/ssl. Имя директории с сертификатами следует выбрать так же, как на мастере.

Примечание:

В случае необходимости конфигурации дополнительных компонентов, таких как RSYSLOG или SRC, следует обращаться к соответствующим материалам.

Подготовительные действия#

Для выполнения процедуры предполагается наличие новой виртуальной машины, на которой будет производиться инсталляция. Параметры виртуальной машины должны соответствовать сохранившимся хостам кластера Pangolin. Процедура может быть использована для различных версий Pangolin: 4.x.x - 6.x.x. Однако, следует учитывать тот факт, что примеры команд и набор необходимых действий приводятся для версий Pangolin 5.1.0-5.2.0 и операционной системы Red Hat Enterprise Linux Server release 7.9. В других версиях могут отличаться имена файлов, директорий, набор компонентов, особенности конфигурации, влияющие на выбор того или иного формата команд, и др.

Настройка репозиториев yum#

Действие выполняется на арбитре.

Для настройки репозиториев yum перенесите содержимое с аналогичных файлов на узле мастера или скопируйте сами файлы на узел арбитра и дайте такие же права:

sudo su - {{ USER }}
sudo vi /etc/yum.repos.d/D10.repo
sudo vi /etc/yum.repos.d/mirror.repo
sudo vi /etc/yum.repos.d/redhat.repo
Установка пакетов#

Действие выполняется на арбитре.

Для дальнейшей работы требуется установить ряд необходимых пакетов. Заполните вспомогательный файл prereq.txt:

sudo su - {{ USER }}
vi /home/{{ USER }}/prereq.txt

Файл prereq.txt должен содержать следующий список пакетов:

openssl
rsync
sshpass
python3-pip
python36
python36-devel
python36-virtualenv
rsyslog
postgresql-libs

Выполните установку пакетов как в следующем примере:

sudo su - {{ USER }}
sudo yum install $(cat /home/{{ USER }}/prereq.txt)
Создание пользователя postgres#

Действие выполняется на арбитре.

Создайте пользователя postgres, если он отсутствует на узле арбитра:

sudo su - {{ USER }}
sudo useradd -m -G postgres postgres

Заполните /home/postgres/.bash_profile:

  • перенесите содержимое с мастера;

  • удалите все записи после строки PATH=$PATH:$HOME/.local/bin:$HOME/bin;

  • добавьте следующие записи в конец полученного файла:

export PATH
export CLNAME=clustername
export CLNAME=KSG
sudo su - {{ USER }}
sudo vi /home/postgres/.bash_profile
sudo chown postgres:postgres /home/postgres/.bash_profile
sudo chmod 700 /home/postgres/.bash_profile
Генерация сертификатов#

Перенесите root-сертификат с узла мастера на арбитр и сгенерируйте серверный сертификат на арбитре для того, чтобы все сертификаты кластера были подписаны одним root-сертификатом.

Создание директории с сертификатами#

Действие выполняется на арбитре.

Создайте директорию с сертификатами на хосте арбитра:

sudo su - {{ USER }}
sudo rm -rf /{{ pg_ssl }}/
sudo mkdir -p /{{ pg_ssl }}/
sudo chown {{ USER }}:{{ USER }} /{{ pg_ssl }}/
sudo chmod 0755 /{{ pg_ssl }}/
Копирование root во временную директорию на мастере#

Действие выполняется на мастере.

Скопируйте root во временную директорию на мастере:

sudo su - {{ USER }}
mkdir /tmp/{{ pg_ssl }}
sudo cp /{{ pg_ssl }}/root.key        /tmp/{{ pg_ssl }}/
sudo cp /{{ pg_ssl }}/root.crt        /tmp/{{ pg_ssl }}/

sudo chown {{ USER }}:{{ USER }} /tmp/{{ pg_ssl }}/root.key
sudo chown {{ USER }}:{{ USER }} /tmp/{{ pg_ssl }}/root.crt
Перенос сертификатов на арбитр#

Действие выполняется на арбитре.

Перенесите сертификаты на арбитр:

sudo su - {{ USER }}
sudo scp -r {{ USER }}@{{ master_ip }}:/tmp/{{ pg_ssl }}/* /{{ pg_ssl }}/

sudo chown {{ USER }}:{{ USER }} /{{ pg_ssl }}/root.key
sudo chown postgres:postgres /{{ pg_ssl }}/root.crt

sudo chmod 644 /{{ pg_ssl }}/root.crt
sudo chmod 600 /{{ pg_ssl }}/root.key
Удаление временной директории на мастере#

Действие выполняется на мастере.

Удалите временную директорию на мастере:

sudo su - {{ USER }}
rm -rf /tmp/{{ pg_ssl }}
Генерация серверного сертификата#

Действие выполняется на арбитре.

Заполните конфигурационный файл server.cnf подставьте актуальное имя хоста и IP-адрес в разделе [alt_names]:

sudo su - {{ USER }}
vi /{{ pg_ssl }}/server.cnf

Содержимое файла server.cnf:

[req]
req_extensions = v3_req
distinguished_name = req_distinguished_name
[req_distinguished_name]
[v3_req]
basicConstraints = CA:FALSE
keyUsage = nonRepudiation, digitalSignature, keyEncipherment
subjectAltName = @alt_names
[ssl_client]
extendedKeyUsage = clientAuth, serverAuth
basicConstraints = CA:FALSE
subjectKeyIdentifier=hash
authorityKeyIdentifier=keyid,issuer
subjectAltName = @alt_names
[v3_ca]
basicConstraints = CA:TRUE
keyUsage = nonRepudiation, digitalSignature, keyEncipherment
subjectAltName = @alt_names
authorityKeyIdentifier=keyid:always,issuer
[alt_names]
DNS = {{ arbiter_host }}
IP = {{ arbiter_ip }}

Сгенерируйте серверный сертификат, подписывая его с помощью root:

sudo su - {{ USER }}

openssl req -new -nodes -text -out /{{ pg_ssl }}/server.csr -keyout /{{ pg_ssl }}/server.key -config /{{ pg_ssl }}/server.cnf -subj "/CN={{ arbiter_host }}"
openssl x509 -req -in /{{ pg_ssl }}/server.csr -text -days 365 -CA /{{ pg_ssl }}/root.crt -CAkey /{{ pg_ssl }}/root.key -CAcreateserial -extfile /{{ pg_ssl }}/server.cnf -extensions ssl_client -out /{{ pg_ssl }}/server.crt

sudo chown postgres:postgres /{{ pg_ssl }}/server.crt
sudo chown postgres:postgres /{{ pg_ssl }}/server.key
sudo chmod 644 /{{ pg_ssl }}/server.crt
sudo chmod 600 /{{ pg_ssl }}/server.key

sudo cp /{{ pg_ssl }}/root.crt /etc/pki/ca-trust/source/anchors/ && sudo update-ca-trust
Настройка прав sudo#

Действие выполняется на арбитре.

Добавьте общие правила в /etc/sudoers (специфичные только для хоста арбитра):

sudo su - {{ USER }}
sudo visudo --file /etc/sudoers

Содержимое sudoers, необходимое для хоста арбитра

postgres  ALL=(ALL)       NOPASSWD: /usr/bin/systemctl daemon-reload, /usr/bin/systemctl stop etcd, /usr/bin/systemctl start etcd, /usr/bin/systemctl restart etcd, /usr/bin/systemctl status etcd, /usr/bin/systemctl status etcd -l, /usr/bin/systemctl status etcd --no-pager --full, /usr/bin/systemctl enable etcd, /usr/bin/systemctl disable etcd, /bin/journalctl -u etcd
Перевод Pangolin Manager в режим паузы#

Действие выполняется на мастере.

Переведите Pangolin Manager в режим паузы:

sudo su - postgres
pangolin-manager-ctl -c /etc/pangolin-manager/postgres.yml pause

Установка etcd#

Предварительная очистка#

Действие выполняется на арбитре.

Опционально можно выполнить очистку хоста от предыдущих инсталляций, если это необходимо. Если виртуальная машина новая, то выполнять данное действие нет необходимости.

sudo su - {{ USER }}
sudo systemctl stop etcd
sudo yum remove etcd -y
sudo rm -rf /var/lib/etcd
sudo rm -rf /etc/etcd
sudo rm /etc/systemd/system/etcd.service
Конфигурирование файла службы#

Действие выполняется на арбитре.

Заполните файл службы. Информацию перенесите из аналогичного файла на узле мастере.

sudo su - {{ USER }}
sudo vi /etc/systemd/system/etcd.service
sudo chown postgres:postgres /etc/systemd/system/etcd.service
sudo chmod 640 /etc/systemd/system/etcd.service
Установка etcd#

Действие выполняется на арбитре.

Выполните установку etcd. Версия etcd должна совпадать с версией, установленной на мастере.

sudo su - {{ USER }}
sudo yum install etcd-3.3.11
Конфигурирование etcd#

Действие выполняется на арбитре.

Заполните конфигурационный файл etcd. Содержимое файла перенесите с узла мастера и откорректируйте значения следующих параметров для работы на хосте арбитра:

  • ETCD_NAME

  • ETCD_ADVERTISE_CLIENT_URLS

  • ETCD_INITIAL_ADVERTISE_PEER_URLS

sudo su - {{ USER }}
sudo mkdir -p /etc/etcd
sudo chown postgres:postgres /etc/etcd
sudo chmod 700 /etc/etcd
sudo vi /etc/etcd/etcd.conf
sudo chown postgres:postgres /etc/etcd/etcd.conf
sudo chmod 700 /etc/etcd/etcd.conf
Создание рабочей директории#

Действие выполняется на арбитре.

Создайте рабочую директорию etcd:

sudo mkdir -p /var/lib/etcd
sudo chown postgres:postgres /var/lib/etcd
sudo chmod 700 /var/lib/etcd
Настройка .bash_profile пользователя postgres#

Действие выполняется на арбитре.

Найдите в файле .bash_profile на хосте мастера 4 строки с префиксом: alias members, alias elist, alias elog, alias health и добавьте их в конец аналогичного файла на арбитре. Откорректируйте имена хостов и IP-адреса на значения, соответствующие хосту арбитра:

sudo su - {{ USER }}
sudo vi /home/postgres/.bash_profile
Процедура 1. Мягкий способ без замены всех узлов.#

Внимание:

Процедура 1 применяется в следующих случаях:

  • в etcd не включена аутентификация (до версии Pangolin v.5.x.x);

  • известен пароль etcd-пользователя root.

В противном случае переходим к Процедуре 2 (см. подраздел «Процедура 2. Способ с полной заменой всех узлов»), где производится полная замена всех узлов.

В соответствии с Процедурой 1 потерянный узел кластера удаляется и взамен него добавляется новый. Остановка всего кластера etcd не выполняется. При этом все настройки кластера, включая аутентификационные (если они есть), перенесутся на новый узел etcd. Таким образом, Процедура 1 предлагает более «мягкий» вариант конфигурирования кластера etcd после потери одного из узлов.

Особенности использования Процедуры 1 на реплике:

Процедура 1 может также использоваться для пересоздания утерянного узла реплики (не арбитра, как в данной статье).

В этом случае на реплике формируется новый (взамен утраченного) конфигурационный файл (Pangolin Manager) postgres.yml, в который вносится пароль служебного пользователя patronietcd, с помощью которого Pangolin Manager подключается к etcd. Пароль этого пользователя записывается в etcd при настройке в нем аутентификации и все еще продолжает храниться на уцелевших узлах etcd.

Однако, если в postgres.yml на мастере этот пароль хранится в зашифрованном виде, а сам пароль неизвестен, то нельзя взять пароль из postgres.yml на мастере и записать его в аналогичный файл на реплике. Это связано с тем, что зашифрованные пароли привязаны к конкретному хосту (там, где производилось шифрование). Расшифровать пароль нельзя. Поэтому в этом случае дополнительно потребуется сгенерировать новый пароль и заново описать пользователей в etcd (см. подраздел «Процедура 2. Способ с полной заменой всех узлов», подраздел «Настройка аутентификации в etcd»).

Если же помнить пароли пользователей, их зашифрованные версии (каждого хоста) или иметь резервную копию файла postgresql.yml утерянного хоста реплики, то при работе с репликой достаточно выполнить только Процедуру 1. Дополнительные действия из подраздела «Настройка аутентификации в etcd» (см. подраздел «Процедура 2. Способ с полной заменой всех узлов») не требуются.

Дополнительная возможность

Существует еще одна альтернатива удалению и добавлению узла etcd-кластера. Это использование команды Pangolin Manager: pangolin-manager-ctl -c /etc/pangolin-manager/postgres.yml remove. В этом случае удаляется вся DCS-информация о кластере, включая все узлы. Аутентификационные настройки etcd (и пользователи) сохраняются. Однако в этом случае также встает вопрос необходимости генерации нового пароля patronietcd, если зашифрованный ранее на реплике вариант неизвестен.

Первоначальная оценка состояния кластера#

Действие выполняется на мастере.

Выполните оценку состояния кластера:

sudo su - postgres
etcdctl cluster-health

Анализ состояния кластера:

Когда все узлы кластера функционируют и аутентификация не включена - можно наблюдать следующий результат:

$ etcdctl cluster-health
member {хеш} is healthy: got healthy result from http://{{  replica_host }}:{Порт}
member {хеш} is healthy: got healthy result from http://{{ arbiter_host }}:{Порт}
  member {хеш} is healthy: got healthy result from http://{{ master_host }}:{Порт}
cluster is healthy

Когда узел арбитра не функционирует и аутентификация включена - можно наблюдать следующий результат команды проверки состояния кластера (описание параметра {{ root_pass }} можно найти в подразделе «Настройка аутентификации в etcd» (см. подраздел «Процедура 2. Способ с полной заменой всех узлов»):

$ ETCDCTL_API=3 etcdctl --endpoints={{ master_host }},{{ replica_host }}:2379,{{ arbiter_host }}:{Порт} --cert=/{{ pg_ssl }}/client.crt --key=/{{ pg_ssl }}/client.key --cacert=/{{ pg_ssl }}/root.crt  --user=root:'{{ root_pass }}' endpoint health
{{ master_host }}:{Порт} is healthy: successfully committed proposal: took = 1.22267ms
{{ replica_host }}:{Порт} is healthy: successfully committed proposal: took = 1.477113ms
{{ arbiter_host }}:{Порт} is unhealthy: failed to connect: rpc error: code = Unavailable desc = grpc: the connection is unavailable
Error: unhealthy cluster

Идентификаторы узлов в случае, когда аутентификация включена, можно получить при помощи следующей команды:

   $ ETCDCTL_API=3 etcdctl --endpoints={{ master_host }} --cert=/{{ pg_ssl }}/server.crt --key=/{{ pg_ssl }}/server.key member list -w table
   +------------------+---------+--------------------+-----------------------------------+-----------------------------------+
   |        ID        | STATUS  |   NAME             |            PEER ADDRS             |           CLIENT ADDRS            |
   +------------------+---------+--------------------+-----------------------------------+-----------------------------------+
   | {ID} | started | {{ master_host }}  | https://{{ master_host }}:{Порт}    | https://{{ master_host }}:{Порт}    |
   | {ID} | started | {{ replica_host }} | https://{{ replica_host }}:{Порт}   | https://{{ replica_host }}:{Порт}  |
   | {ID} | started | {{ arbiter_host }} | https://{{ arbiter_host }}:{Порт}  | https://{{ arbiter_host }}:{Порт}   |
   +------------------+---------+--------------------+-----------------------------------+-----------------------------------+

Ошибки, получаемые во время анализа:

Результат (ошибочный) ниже можно наблюдать, если в etcd включена аутентификация, но в команде не указан пользователь root и его пароль. По нему можно оценить, что наблюдаются неявные признаки того, включена или нет аутентификация в etcd. Если пароль неизвестен, см. Процедуру 2 (см. подраздел «Процедура 2. Способ с полной заменой всех узлов»).

Данный результат приведен для примера - на практике могут быть получены и другие варианты:

$ etcdctl cluster-health
cluster may be unhealthy: failed to list members
Error:  client: etcd cluster is unavailable or misconfigured; error #0: net/http: HTTP/1.x transport connection broken: malformed HTTP response "\x15\x03\x01\x00\x02\x02"
; error #1: dial tcp {IP-адрес}:{Порт}: connect: connection refused

error #0: net/http: HTTP/1.x transport connection broken: malformed HTTP response "\x15\x03\x01\x00\x02\x02"
error #1: dial tcp {IP-адрес}:{Порт}: connect: connection refused
Удаление потерянного хоста арбитра#

Действие выполняется на мастере.

Удалите из кластера хост арбитра, как в следующем примере. Если он существовал ранее и был утерян - информация о нем будет отображаться в результате команды cluster-health или member list.

В данном примере узел относится к узлу арбитра („{{ arbiter_host }}“) и аутентификация не включена:

sudo su - postgres
$ etcdctl member remove {хеш}
Removed member {хеш} from cluster

В данном примере приведен вариант команды и результат в случае, когда аутентификация включена:

sudo su - postgres
$ ETCDCTL_API=3 etcdctl --endpoints={{ master_host }}:{Порт},{{ replica_host }}:{Порт},{{ arbiter_host }}:{Порт} --cert=/{{ pg_ssl }}/client.crt --key=/{{ pg_ssl }}/client.key --cacert=/{{ pg_ssl }}/root.crt  --user=root:'{{ root_pass }}' member remove {хеш}
Member {хеш} removed from cluster {хеш}
Добавление нового хоста арбитра#

Действие выполняется на мастере.

Добавьте новый узел кластера etcd. В команде указывается хост арбитра и порт.

В данном примере приводится вариант команды и результат, когда аутентификация не включена:

sudo su - postgres
$ etcdctl member add {{ arbiter_etcd_host }} https://{{ arbiter_host }}:{Порт}
Added member named {{ arbiter_etcd_host }} with ID {ID} to cluster

В данном примере приводится результат команды и результат, когда аутентификация включена:

sudo su - postgres
$ ETCDCTL_API=3 etcdctl --endpoints={{ master_host }}:{Порт},{{ replica_host }}:{Порт},{{ arbiter_host }}:{Порт} --cert=/{{ pg_ssl }}/client.crt --key=/{{ pg_ssl }}/client.key --cacert=/{{ pg_ssl }}/root.crt  --user=root:'{{ root_pass }}' member add {{ arbiter_etcd_host }} --peer-urls=https://{{ arbiter_host }}:{Порт}
Member {хеш} added to cluster {хеш}
...
Корректировка настроек etcd перед стартом#

Действие выполняется на арбитре.

В конфигурационном файле на узле арбитра установите параметр ETCD_INITIAL_CLUSTER_STATE в значение "existing":

Внимание:

Старт etcd на хосте арбитра без параметра ETCD_INITIAL_CLUSTER_STATE="existing" не будет успешным.

sudo su - {{ USER }}
sudo vi /etc/etcd/etcd.conf
Старт etcd на хосте арбитра#

Действие выполняется на арбитре.

Запустите службу etcd на узле арбитра:

sudo su - {{ USER }}
sudo systemctl daemon-reload
sudo systemctl start etcd
sudo systemctl status etcd
sudo etcdctl cluster-health
Корректировка настроек etcd после старта#

Действие выполняется на арбитре.

В конфигурационном файле на узле арбитра установите параметр ETCD_INITIAL_CLUSTER_STATE в значение "new". Затем произведите рестарт службы:

sudo su - {{ USER }}
sudo vi /etc/etcd/etcd.conf
sudo systemctl restart etcd
Процедура 2. Способ с полной заменой всех узлов#

Внимание:

Процедура 2 выполняется, если не были выполнены шаги Процедуры 1 (см. подраздел «Процедура 1. Мягкий способ без замены всех узлов»), то есть в случае, когда в etcd включена аутентификация и неизвестен etcd-пароль root.

Пункт 2.8.3 может выполняться независимо от выбора Процедуры в случае, если возникает необходимость переописать в etcd параметры аутентификации.

Пересоздание рабочих директорий#

Действие выполняется на всех узлах.

Остановите службу etcd:

sudo su - {{ USER }}
sudo systemctl stop etcd

Пересоздайте рабочие директории etcd на каждом узле (они будут заполнены впоследствии автоматически во время первого старта):

sudo su - {{ USER }}
sudo rm -rf /var/lib/etcd
sudo mkdir -p /var/lib/etcd
sudo chown postgres:postgres /var/lib/etcd
sudo chmod 700 /var/lib/etcd
Старт etcd-кластера#

Действие выполняется на всех узлах.

Запустите службу etcd:

sudo su - {{ USER }}
sudo systemctl daemon-reload
sudo systemctl start etcd
Настройка аутентификации в etcd#

Действие выполняется на мастере.

Опишите пользователей в etcd и включите аутентификацию:

Примечание:

Пользователь root является техническим и используется только во время данного конфигурирования. Его возможно запомнить и использовать в дальнейшем, но по умолчанию он не используется после инсталляции.

Пароль можно сгенерировать с помощью команды: openssl rand -base64 24.

В примере в качестве пароля root использован параметр: {{ root_pass }}.

Примечание:

Пароль пользователя patronietcd можно сгенерировать с помощью команды: openssl rand -base64 24.

В примере в качестве пароля root использован параметр: {{ patronietcd_pass }}.

Затем пароль надо зашифровать (на хосте мастера и реплики), чтобы впоследствии поместить в postgres.yml. Команда, используемая для шифрования, запрашивает пароль и выдает его зашифрованный вид: pg_auth_password enc -t.

sudo su - postgres

ETCDCTL_API=3 etcdctl --endpoints={{ master_host }}:2379 --cert=/{{ pg_ssl }}/server.crt --key=/{{ pg_ssl }}/server.key --cacert=/{{ pg_ssl }}/root.crt  user add root:'{{ root_pass }}'
ETCDCTL_API=3 etcdctl --endpoints={{ master_host }}:2379 --cert=/{{ pg_ssl }}/server.crt --key=/{{ pg_ssl }}/server.key --cacert=/{{ pg_ssl }}/root.crt  user add patronietcd:'{{ patronietcd_pass }}'
ETCDCTL_API=3 etcdctl --endpoints={{ master_host }}:2379 --cert=/{{ pg_ssl }}/server.crt --key=/{{ pg_ssl }}/server.key --cacert=/{{ pg_ssl }}/root.crt  --user=root:'{{ root_pass }}' role add patroni
ETCDCTL_API=3 etcdctl --endpoints={{ master_host }}:2379 --cert=/{{ pg_ssl }}/server.crt --key=/{{ pg_ssl }}/server.key --cacert=/{{ pg_ssl }}/root.crt  role grant-permission patroni readwrite --prefix=true /service/
ETCDCTL_API=3 etcdctl --endpoints={{ master_host }}:2379 --cert=/{{ pg_ssl }}/server.crt --key=/{{ pg_ssl }}/server.key --cacert=/{{ pg_ssl }}/root.crt  --user=root:'{{ root_pass }}' user grant-role patronietcd patroni
ETCDCTL_API=3 etcdctl --endpoints={{ master_host }}:2379 --cert=/{{ pg_ssl }}/server.crt --key=/{{ pg_ssl }}/server.key --cacert=/{{ pg_ssl }}/root.crt  --user=root:'{{ root_pass }}' auth enable

ETCDCTL_API=2 etcdctl --endpoints https://{{ master_host }}:2379 --cert-file=/{{ pg_ssl }}/server.crt --key-file=/{{ pg_ssl }}/server.key --ca-file=/{{ pg_ssl }}/root.crt user add root:'{{ root_pass }}'
ETCDCTL_API=2 etcdctl --endpoints https://{{ master_host }}:2379 --cert-file=/{{ pg_ssl }}/server.crt --key-file=/{{ pg_ssl }}/server.key --ca-file=/{{ pg_ssl }}/root.crt user add patronietcd:'{{ patronietcd_pass }}'
ETCDCTL_API=2 etcdctl --endpoints https://{{ master_host }}:2379 --cert-file=/{{ pg_ssl }}/server.crt --key-file=/{{ pg_ssl }}/server.key --ca-file=/{{ pg_ssl }}/root.crt -u root:'{{ root_pass }}' role add patroni
ETCDCTL_API=2 etcdctl --endpoints https://{{ master_host }}:2379 --cert-file=/{{ pg_ssl }}/server.crt --key-file=/{{ pg_ssl }}/server.key --ca-file=/{{ pg_ssl }}/root.crt role grant patroni -path '/service/*' -readwrite
ETCDCTL_API=2 etcdctl --endpoints https://{{ master_host }}:2379 --cert-file=/{{ pg_ssl }}/server.crt --key-file=/{{ pg_ssl }}/server.key --ca-file=/{{ pg_ssl }}/root.crt -u root:'{{ root_pass }}' user grant patronietcd -roles patroni
ETCDCTL_API=2 etcdctl --endpoints https://{{ master_host }}:2379 --cert-file=/{{ pg_ssl }}/server.crt --key-file=/{{ pg_ssl }}/server.key --ca-file=/{{ pg_ssl }}/root.crt -u root:'{{ root_pass }}' auth enable
ETCDCTL_API=2 etcdctl --endpoints https://{{ master_host }}:2379 --cert-file=/{{ pg_ssl }}/server.crt --key-file=/{{ pg_ssl }}/server.key --ca-file=/{{ pg_ssl }}/root.crt -u root:'{{ root_pass }}' role revoke guest -path '/*' --readwrite

ETCDCTL_API=3 etcdctl --endpoints={{ master_host }}:2379 --cert=/{{ pg_ssl }}/server.crt --key=/{{ pg_ssl }}/server.key member list -w table
ETCDCTL_API=3 etcdctl --endpoints={{ replica_host }}:2379 --cert=/{{ pg_ssl }}/server.crt --key=/{{ pg_ssl }}/server.key --cacert=/{{ pg_ssl }}/root.crt  --user=root:'{{ root_pass }}' user list
Корректировка паролей в Pangolin Manager#

Действие выполняется на мастере и реплике.

Так как в пункте 2.8.3 поменялся пароль пользователя patronietcd, необходимо обновить его в конфигурационных файлах Pangolin Manager на мастере и реплике:

Внимание:

Пароль, зашифрованный на мастере, должен быть указан в postgres.yml на мастере.

Пароль, зашифрованный на реплике, должен быть указан в postgres.yml на реплике.

Заполните новые пароли в postgres.yml:

sudo su - {{ USER }}
sudo vi /etc/pangolin-manager/postgres.yml
Актуализация настроек Pangolin Manager посредством рестарта#

Действие выполняется на мастере и реплике.

Актуализируйте новые файлы postgres.yml, содержащие новые пароли patronietcd:

sudo su - core_dev
sudo systemctl restart pangolin-manager
Перевод Pangolin Manager в рабочий режим#

Действие выполняется на мастере.

Выведите Pangolin Manager из режима паузы:

sudo su - postgres
pangolin-manager-ctl -c /etc/pangolin-manager/postgres.yml resume

Пересоздание хоста реплики с использованием средств автоматической инсталляции#

Полностью утерян хост реплики. Необходимо восстановить только сбойный хост, а не весь кластер целиком. Для восстановления потребуется полностью новая виртуальная машина.

Процедура инициализации#

Примечание:

Для наглядности приведенных ниже действий и их последовательности в описываемой процедуре приводятся примеры команд. Допускается выполнение данных действий какими-либо другими средствами или командами, более удобными с точки зрения пользователя.

Примечание:

В примерах команд используются параметры для обозначения имен хостов вместо действительных значений.

Узел мастера обозначается параметрами: {{ master_host }} и {{ master_ip }}.

Узел реплики обозначается параметрами: {{ replica_host }} и {{ replica_ip }}.

Узел арбитра обозначается параметрами: {{ arbiter_host }} и {{ arbiter_ip }}.

Примечание:

В качестве пользователя с правами sudo используется параметр: {{ USER }}. Например core_dev.

Директория с сертификатами обозначается параметром: {{ pg_ssl }}. Например, pg_ssl или home/postgres/ssl. Имя директории с сертификатами следует выбрать так же, как на мастере.

Примечание:

В случае необходимости конфигурации дополнительных компонентов, таких как RSYSLOG или SRC, следует обращаться к соответствующим материалам.

Подготовительные действия#

Для выполнения процедуры предполагается наличие новой виртуальной машины, на которой будет производиться инсталляция. Параметры виртуальной машины должны соответствовать сохранившимся хостам кластера Pangolin. Процедура может быть использована для различных версий Pangolin: 4.x.x - 6.x.x. Однако, следует учитывать тот факт, что примеры команд и набор необходимых действий приводятся для версий Pangolin 5.1.0-5.2.0 и операционной системы Red Hat Enterprise Linux Server release 7.9. В других версиях могут отличаться имена файлов, директорий, набор компонентов, особенности конфигурации, влияющие на выбор того или иного формата команд, и др.

Перевод Pangolin Manager в режим паузы#

Действие выполняется на мастере.

Переведите Pangolin Manager в режим паузы:

sudo su - postgres
pangolin-manager-ctl -c /etc/pangolin-manager/postgres.yml pause
Установка Pangolin#

Действие выполняется на реплике.

Произведите установку Pangolin с помощью автоматических средств (например, Ansible или Jenkins). При установке выберите конфигурацию standalone, соответствующую целевому кластеру и содержащую такой же перечень компонентов Pangolin. Например, вместо cluster-patroni-etcd-pgbouncer следует выбрать standalone-patroni-etcd-pgbouncer. В процессе дальнейшей инициализации данный standalone-узел, установленный автоматически, будет включен в кластер.

Останов служб#

Действие выполняется на реплике.

Остановите службы на реплике:

sudo su - {{ USER }}
sudo systemctl stop pangolin-pooler
sudo systemctl stop pangolin-manager
sudo systemctl stop etcd
Генерация сертификатов#

В данном разделе выполняется генерация серверного сертификата и перенос клиентских сертификатов с мастера для того, чтобы все сертификаты кластера были подписаны одним root-сертификатом.

Очистка директории с сертификатами#

Действие выполняется на реплике.

Удалите все сертификаты на реплике:

sudo su - {{ USER }}
sudo rm -rf /{{ pg_ssl }}/*
Копирование сертификатов во временную директорию на мастере#

Действие выполняется на мастере.

Скопируйте root и клиентские сертификаты во временную директорию на мастере:

sudo su - {{ USER }}
mkdir /tmp/{{ pg_ssl }}
sudo cp /{{ pg_ssl }}/root.key        /tmp/{{ pg_ssl }}/
sudo cp /{{ pg_ssl }}/root.crt        /tmp/{{ pg_ssl }}/
sudo cp /{{ pg_ssl }}/client.crt      /tmp/{{ pg_ssl }}/
sudo cp /{{ pg_ssl }}/client.key      /tmp/{{ pg_ssl }}/
sudo cp /{{ pg_ssl }}/etcd.crt        /tmp/{{ pg_ssl }}/
sudo cp /{{ pg_ssl }}/etcd.key        /tmp/{{ pg_ssl }}/
sudo cp /{{ pg_ssl }}/patroni.crt     /tmp/{{ pg_ssl }}/
sudo cp /{{ pg_ssl }}/patroni.key     /tmp/{{ pg_ssl }}/
sudo cp /{{ pg_ssl }}/patronietcd.crt /tmp/{{ pg_ssl }}/
sudo cp /{{ pg_ssl }}/patronietcd.key /tmp/{{ pg_ssl }}/
sudo cp /{{ pg_ssl }}/pgbouncer.crt   /tmp/{{ pg_ssl }}/
sudo cp /{{ pg_ssl }}/pgbouncer.key   /tmp/{{ pg_ssl }}/

sudo chown {{ USER }}:{{ USER }} /tmp/{{ pg_ssl }}/root.key
sudo chown {{ USER }}:{{ USER }} /tmp/{{ pg_ssl }}/root.crt
sudo chown {{ USER }}:{{ USER }} /tmp/{{ pg_ssl }}/client.crt
sudo chown {{ USER }}:{{ USER }} /tmp/{{ pg_ssl }}/client.key
sudo chown {{ USER }}:{{ USER }} /tmp/{{ pg_ssl }}/etcd.crt
sudo chown {{ USER }}:{{ USER }} /tmp/{{ pg_ssl }}/etcd.key
sudo chown {{ USER }}:{{ USER }} /tmp/{{ pg_ssl }}/patroni.crt
sudo chown {{ USER }}:{{ USER }} /tmp/{{ pg_ssl }}/patroni.key
sudo chown {{ USER }}:{{ USER }} /tmp/{{ pg_ssl }}/patronietcd.crt
sudo chown {{ USER }}:{{ USER }} /tmp/{{ pg_ssl }}/patronietcd.key
sudo chown {{ USER }}:{{ USER }} /tmp/{{ pg_ssl }}/pgbouncer.crt
sudo chown {{ USER }}:{{ USER }} /tmp/{{ pg_ssl }}/pgbouncer.key
Перенос сертификатов на реплику#

Действие выполняется на реплике.

Перенесите сертификаты с мастера на реплику:

sudo su - {{ USER }}
sudo scp -r {{ USER }}@{{ master_ip }}:/tmp/{{ pg_ssl }}/* /{{ pg_ssl }}/

sudo chown {{ USER }}:{{ USER }} /{{ pg_ssl }}/root.key
sudo chown postgres:postgres /{{ pg_ssl }}/root.crt
sudo chown postgres:postgres /{{ pg_ssl }}/client.crt
sudo chown postgres:postgres /{{ pg_ssl }}/client.key
sudo chown {{ USER }}:{{ USER }} /{{ pg_ssl }}/etcd.crt
sudo chown {{ USER }}:{{ USER }} /{{ pg_ssl }}/etcd.key
sudo chown postgres:postgres /{{ pg_ssl }}/patroni.crt
sudo chown postgres:postgres /{{ pg_ssl }}/patroni.key
sudo chown postgres:postgres /{{ pg_ssl }}/patronietcd.crt
sudo chown postgres:postgres /{{ pg_ssl }}/patronietcd.key
sudo chown postgres:postgres /{{ pg_ssl }}/pgbouncer.crt
sudo chown postgres:postgres /{{ pg_ssl }}/pgbouncer.key

sudo chmod 644 /{{ pg_ssl }}/root.crt
sudo chmod 600 /{{ pg_ssl }}/root.key
sudo chmod 644 /{{ pg_ssl }}/client.crt
sudo chmod 600 /{{ pg_ssl }}/client.key
sudo chmod 644 /{{ pg_ssl }}/etcd.crt
sudo chmod 600 /{{ pg_ssl }}/etcd.key
sudo chmod 644 /{{ pg_ssl }}/patroni.crt
sudo chmod 600 /{{ pg_ssl }}/patroni.key
sudo chmod 644 /{{ pg_ssl }}/patronietcd.crt
sudo chmod 600 /{{ pg_ssl }}/patronietcd.key
sudo chmod 644 /{{ pg_ssl }}/pgbouncer.crt
sudo chmod 600 /{{ pg_ssl }}/pgbouncer.key
Удаление временной директории на мастере#

Действие выполняется на мастере.

Удалите временную директорию на мастере:

sudo su - {{ USER }}
rm -rf /tmp/{{ pg_ssl }}
Генерация серверного сертификата#

Действие выполняется на реплике.

Заполните конфигурационный файл server.cnf, подставьте актуальное имя хоста и IP-адрес в разделе [alt_names]:

sudo su - {{ USER }}
vi /{{ pg_ssl }}/server.cnf

Содержимое файла server.cnf:

[req]
req_extensions = v3_req
distinguished_name = req_distinguished_name
[req_distinguished_name]
[v3_req]
basicConstraints = CA:FALSE
keyUsage = nonRepudiation, digitalSignature, keyEncipherment
subjectAltName = @alt_names
[ssl_client]
extendedKeyUsage = clientAuth, serverAuth
basicConstraints = CA:FALSE
subjectKeyIdentifier=hash
authorityKeyIdentifier=keyid,issuer
subjectAltName = @alt_names
[v3_ca]
basicConstraints = CA:TRUE
keyUsage = nonRepudiation, digitalSignature, keyEncipherment
subjectAltName = @alt_names
authorityKeyIdentifier=keyid:always,issuer
[alt_names]
DNS = {{ replica_host }}
IP = {{ replica_ip }}

Сгенерируйте серверный сертификат, подписывая его с помощью root:

sudo su - {{ USER }}

openssl req -new -nodes -text -out /{{ pg_ssl }}/server.csr -keyout /{{ pg_ssl }}/server.key -config /{{ pg_ssl }}/server.cnf -subj "/CN={{ replica_host }}"
openssl x509 -req -in /{{ pg_ssl }}/server.csr -text -days 365 -CA /{{ pg_ssl }}/root.crt -CAkey /{{ pg_ssl }}/root.key -CAcreateserial -extfile /{{ pg_ssl }}/server.cnf -extensions ssl_client -out /{{ pg_ssl }}/server.crt

sudo chown postgres:postgres /{{ pg_ssl }}/server.crt
sudo chown postgres:postgres /{{ pg_ssl }}/server.key
sudo chmod 644 /{{ pg_ssl }}/server.crt
sudo chmod 600 /{{ pg_ssl }}/server.key

sudo cp /{{ pg_ssl }}/root.crt /etc/pki/ca-trust/source/anchors/ && sudo update-ca-trust

Конфигурирование etcd#

Корректировка конфигурационного файла#

Действие выполняется на реплике.

Скорректируйте конфигурационный файл etcd. Значение ETCD_INITIAL_CLUSTER следует взять с мастера.

sudo su - {{ USER }}
sudo vi /etc/etcd/etcd.conf
Пересоздание рабочих директорий#

Действие выполняется на всех хостах.

Примечание:

Если в etcd не включена аутентификация или известен пароль root (внутренний пользователь etcd), можно удалить сбойный узел (member) из кластера etcd и добавить взамен него новый, не выключая весь кластер. В противном случае приходится пересоздавать узлы etcd полностью. Ниже приводится процедура полного пересоздания узлов etcd.

Процедура включения в кластер отдельного узла описана в подразделе «Процедура 1. Мягкий способ без замены всех узлов».

Остановите службу etcd:

sudo su - {{ USER }}
sudo systemctl stop etcd

Пересоздайте рабочие директории etcd на каждом узле (они будут впоследствии заполнены автоматически во время первого старта):

sudo su - {{ USER }}
sudo rm -rf /var/lib/etcd
sudo mkdir -p /var/lib/etcd
sudo chown postgres:postgres /var/lib/etcd
sudo chmod 700               /var/lib/etcd
Старт etcd-кластера#

Действие выполняется на всех хостах.

Запустите службу etcd:

sudo su - {{ USER }}
sudo systemctl daemon-reload
sudo systemctl start etcd
Настройка аутентификации в etcd#

Действие выполняется на мастере.

Опишите пользователей в etcd и включите аутентификацию:

Примечание:

Пользователь root является техническим и используется только во время данного конфигурирования. Его возможно запомнить и использовать в дальнейшем, но по умолчанию он не используется после инсталляции.

Пароль можно сгенерировать с помощью команды: openssl rand -base64 24.

В примере в качестве пароля root использован параметр: {{ root_pass }}.

Примечание:

Пароль пользователя patronietcd можно сгенерировать с помощью команды: openssl rand -base64 24.

В примере в качестве пароля root использован параметр: {{ patronietcd_pass }}.

Затем пароль надо зашифровать (на хосте мастера и реплики), чтобы впоследствии поместить в postgres.yml. Команда, используемая для шифрования, запрашивает пароль и выдает его зашифрованный вид: pg_auth_password enc -t.

Примечание:

В командах ниже можно использовать либо серверный, либо клиентский сертификат postgres.

sudo su - postgres

ETCDCTL_API=3 etcdctl --endpoints={{ master_host }}:2379 --cert=/{{ pg_ssl }}/server.crt --key=/{{ pg_ssl }}/server.key --cacert=/{{ pg_ssl }}/root.crt  user add root:'{{ root_pass }}'
ETCDCTL_API=3 etcdctl --endpoints={{ master_host }}:2379 --cert=/{{ pg_ssl }}/server.crt --key=/{{ pg_ssl }}/server.key --cacert=/{{ pg_ssl }}/root.crt  user add patronietcd:'{{ patronietcd_pass }}'
ETCDCTL_API=3 etcdctl --endpoints={{ master_host }}:2379 --cert=/{{ pg_ssl }}/server.crt --key=/{{ pg_ssl }}/server.key --cacert=/{{ pg_ssl }}/root.crt  --user=root:'{{ root_pass }}' role add patroni
ETCDCTL_API=3 etcdctl --endpoints={{ master_host }}:2379 --cert=/{{ pg_ssl }}/server.crt --key=/{{ pg_ssl }}/server.key --cacert=/{{ pg_ssl }}/root.crt  role grant-permission patroni readwrite --prefix=true /service/
ETCDCTL_API=3 etcdctl --endpoints={{ master_host }}:2379 --cert=/{{ pg_ssl }}/server.crt --key=/{{ pg_ssl }}/server.key --cacert=/{{ pg_ssl }}/root.crt  --user=root:'{{ root_pass }}' user grant-role patronietcd patroni
ETCDCTL_API=3 etcdctl --endpoints={{ master_host }}:2379 --cert=/{{ pg_ssl }}/server.crt --key=/{{ pg_ssl }}/server.key --cacert=/{{ pg_ssl }}/root.crt  --user=root:'{{ root_pass }}' auth enable

ETCDCTL_API=2 etcdctl --endpoints https://{{ master_host }}:2379 --cert-file=/{{ pg_ssl }}/server.crt --key-file=/{{ pg_ssl }}/server.key --ca-file=/{{ pg_ssl }}/root.crt user add root:'{{ root_pass }}'
ETCDCTL_API=2 etcdctl --endpoints https://{{ master_host }}:2379 --cert-file=/{{ pg_ssl }}/server.crt --key-file=/{{ pg_ssl }}/server.key --ca-file=/{{ pg_ssl }}/root.crt user add patronietcd:'{{ patronietcd_pass }}'
ETCDCTL_API=2 etcdctl --endpoints https://{{ master_host }}:2379 --cert-file=/{{ pg_ssl }}/server.crt --key-file=/{{ pg_ssl }}/server.key --ca-file=/{{ pg_ssl }}/root.crt -u root:'{{ root_pass }}' role add patroni
ETCDCTL_API=2 etcdctl --endpoints https://{{ master_host }}:2379 --cert-file=/{{ pg_ssl }}/server.crt --key-file=/{{ pg_ssl }}/server.key --ca-file=/{{ pg_ssl }}/root.crt role grant patroni -path '/service/*' -readwrite
ETCDCTL_API=2 etcdctl --endpoints https://{{ master_host }}:2379 --cert-file=/{{ pg_ssl }}/server.crt --key-file=/{{ pg_ssl }}/server.key --ca-file=/{{ pg_ssl }}/root.crt -u root:'{{ root_pass }}' user grant patronietcd -roles patroni
ETCDCTL_API=2 etcdctl --endpoints https://{{ master_host }}:2379 --cert-file=/{{ pg_ssl }}/server.crt --key-file=/{{ pg_ssl }}/server.key --ca-file=/{{ pg_ssl }}/root.crt -u root:'{{ root_pass }}' auth enable
ETCDCTL_API=2 etcdctl --endpoints https://{{ master_host }}:2379 --cert-file=/{{ pg_ssl }}/server.crt --key-file=/{{ pg_ssl }}/server.key --ca-file=/{{ pg_ssl }}/root.crt -u root:'{{ root_pass }}' role revoke guest -path '/*' --readwrite

ETCDCTL_API=3 etcdctl --endpoints={{ master_host }}:2379 --cert=/{{ pg_ssl }}/server.crt --key=/{{ pg_ssl }}/server.key member list -w table
ETCDCTL_API=3 etcdctl --endpoints={{ replica_host }}:2379 --cert=/{{ pg_ssl }}/server.crt --key=/{{ pg_ssl }}/server.key --cacert=/{{ pg_ssl }}/root.crt  --user=root:'{{ root_pass }}' user list

Конфигурирование Pangolin Managers#

Настройка конфигурационных файлов#

Действие выполняется на мастере и реплике.

Отредактируйте конфигурационные файлы Pangolin Manager на мастере и реплике, выполнив действия ниже:

sudo su - {{ USER }}
sudo vi /etc/pangolin-manager/postgres.yml

Выполните следующие действия:

  1. Обновите пароль patronietcd, если он поменялся в пункте 2.4.

  2. Обновите пароль patroniyml - для этого сгенерируйте и зашифруйте его так же, как и для patronietcd.

  3. Убедитесь в корректности значения пароля для ldapbindpasswd и если есть необходимость сгенерируйте, зашифруйте и внесите его в postgres.yml в секцию pg_hba.

  4. При необходимости произведите дополнительные изменения.

Внимание:

Пароль, зашифрованный на мастере, должен быть указан в postgres.yml на мастере.

Пароль, зашифрованный на реплике, должен быть указан в postgres.yml на реплике.

Дополнительно на реплике выполните следующие действия:

  1. Измените название параметра etcd.host на etcd.hosts, значение возьмите с мастера.

  2. Добавьте параметры bootstrap.synchronous_mode и bootstart.synchronous_mode_strict так же, как на мастере.

  3. Добавьте параметр postgresql.callbacks.on_role_change так же, как на мастере.

  4. Измените значение параметра postgresql.parameters.installer.cluster_type, чтобы оно было таким же, как на мастере.

  5. Приведите блок параметров pg_hba в соответствие с аналогичными параметрами на мастере (по умолчанию можно просто перенести все значения блока с мастера на реплику).

  6. При необходимости можно также произвести другие изменения.

Конфигурирование PostgreSQL#

Настройка директорий PostgreSQL#

Действие выполняется на реплике.

Пересоздайте директории PostgreSQL. Имена директорий следует скорректировать, если текущие названия на мастере отличаются от используемых в примере имен.

sudo su - {{ USER }}
sudo rm -rf /pgerrorlogs/{version}/
sudo rm -rf /pgdata/{version}/data/
sudo rm -rf /pgarclogs/{version}/
sudo rm -rf /pgdata/{version}/tablespaces/

sudo mkdir -p                /pgerrorlogs/{version}
sudo chown postgres:postgres /pgerrorlogs/{version}
sudo chmod 0700              /pgerrorlogs/{version}

sudo mkdir -p                /pgdata/{version}/data
sudo chown postgres:postgres /pgdata/{version}/data
sudo chmod 0700              /pgdata/{version}/data

sudo mkdir -p                /pgarclogs/{version}
sudo chown postgres:postgres /pgarclogs/{version}
sudo chmod 0700              /pgarclogs/{version}

sudo mkdir -p                /pgdata/{version}/tablespaces
sudo chown postgres:postgres /pgdata/{version}/tablespaces
sudo chmod 0700              /pgdata/{version}/tablespaces

sudo mkdir -p                /etc/postgres
sudo chown postgres:postgres /etc/postgres
sudo chmod 0700              /etc/postgres
Настройка прав sudo#

Действие выполняется на реплике.

Скорректируйте содержимое /etc/sudoers - скопируйте содержимое с мастера или заполните в соответствии с конфигурацией:

sudo su - {{ USER }}
sudo visudo --file /etc/sudoers

Внимание:

Файл /etc/sudoers - очень чувствительный элемент. В случае наличия в нем синтаксической ошибки можно потерять права sudo.

Чтобы проверить корректную работу sudo, можно выполнить переключение на другого пользователя, например: sudo su - postgres.

Одним из вариантов актуализации /etc/sudoers является перенос файла с мастера целиком. Пример выполнения:

  • копирование файла во временную директорию на мастере (выполняется на стороне мастера):

    sudo su - {{ USER }}
    sudo cp /etc/sudoers /tmp/
    sudo chown {{ USER }}:{{ USER }} /tmp/sudoers
    
  • копирование файла из временной директории мастера в целевую директорию на реплике (выполняется на стороне реплики):

    sudo su - {{ USER }}
    sudo scp {{ USER }}@{{ master_ip }}:/tmp/sudoers /tmp/
    sudo chown root:root /tmp/sudoers
    sudo cp /tmp/sudoers /etc/sudoers
    sudo rm /tmp/sudoers
    
  • удаление временного файла на мастере (выполняется на стороне мастера):

    sudo rm /tmp/sudoers
    
Настройка хранилища паролей для пользователя Pangolin Manager#

В данном разделе производится настройка хранилища паролей для пользователя patroni.

Если текущий пароль patroni неизвестен, то задается новый пароль, а затем он записывается в хранилища паролей на мастере и реплике. Если текущий пароль patroni известен - достаточно выполнить только пункт 4.3.2 на реплике.

Пароль, указывающийся с помощью параметра {{ patroni_pass }}, можно сгенерировать так же, как и для patronietcd (см. раздел «Пересоздание хоста реплики с использованием средств автоматической инсталляции», подраздел «Настройка аутентификации в etcd»).

Примечание:

Хранилище паролей (файл /etc/postgres/enc_utils_auth_settings.cfg) создается автоматически при установке Pangolin.

Пользователь patroni используется, как служебный пользователь кластера Pangolin, использующийся, в частности, для репликации (детали можно найти в /etc/pangolin-manager/postgres.yml).

Изменение пароля#

Действие выполняется на мастере.

Измените пароль в СУБД на мастере:

## ALTER USER "patroni" WITH ENCRYPTED PASSWORD '{{ patroni_pass }}';
Запись пароля в хранилище паролей#

Действие выполняется на мастере и реплике.

Выполните запись пароля в хранилище паролей (пароль запрашивается при выдаче команды pg_auth_config add):

sudo su - postgres
pg_auth_config show

pg_auth_config  remove -s -h localhost -p 5433 -U patroni -d postgres
pg_auth_config  remove -s -h localhost -p 5433 -U patroni -d replication
pg_auth_config  remove -s -h {{ master_host }} -p 5433 -U patroni -d postgres
pg_auth_config  remove -s -h {{ master_host }} -p 5433 -U patroni -d replication
pg_auth_config  remove -s -h {{ replica_host }} -p 5433 -U patroni -d postgres
pg_auth_config  remove -s -h {{ replica_host }} -p 5433 -U patroni -d replication

pg_auth_config  add -s -h localhost -p 5433 -U patroni -d postgres
pg_auth_config  add -s -h localhost -p 5433 -U patroni -d replication
pg_auth_config  add -s -h {{ master_host }} -p 5433 -U patroni -d postgres
pg_auth_config  add -s -h {{ master_host }} -p 5433 -U patroni -d replication
pg_auth_config  add -s -h {{ replica_host }} -p 5433 -U patroni -d postgres
pg_auth_config  add -s -h {{ replica_host }} -p 5433 -U patroni -d replication

pg_auth_config show
Настройка хранилища паролей для пользователя backup_user#

В данном разделе производится настройка хранилища паролей для пользователя backup_user.

Если текущий пароль backup_user неизвестен, то задается новый пароль, а затем он записывается в хранилища паролей на мастере и реплике. Если текущий пароль backup_user известен - достаточно выполнить только пункт 4.4.2 на реплике.

Пароль, указывающийся с помощью параметра {{ backup_user_pass }}, можно сгенерировать так же, как и для patronietcd (см. раздел «Пересоздание хоста реплики с использованием средств автоматической инсталляции», подраздел «Настройка аутентификации в etcd»).

Изменение пароля#

Действие выполняется на мастере.

Измените пароль в СУБД на мастере:

## ALTER USER "backup_user" WITH PASSWORD '{{ backup_user_pass }}';
Запись пароля в хранилище паролей#

Действие выполняется на мастере и реплике.

Выполните запись пароля в хранилище паролей:

sudo su - postgres
pg_auth_config show

pg_auth_config  remove -s -h {{ master_host }} -p 5433 -U backup_user -d postgres
pg_auth_config  remove -s -h {{ replica_host }} -p 5433 -U backup_user -d postgres
pg_auth_config  remove -s -h {{ master_ip }} -p 5433 -U backup_user -d postgres
pg_auth_config  remove -s -h {{ replica_ip }} -p 5433 -U backup_user -d postgres
pg_auth_config  remove -s -h localhost -p 5433 -U backup_user -d postgres
pg_auth_config  remove -s -h 127.0.0.1 -p 5433 -U backup_user -d postgres

pg_auth_config  add -s -h {{ master_host }} -p 5433 -U backup_user -d postgres
pg_auth_config  add -s -h {{ replica_host }} -p 5433 -U backup_user -d postgres
pg_auth_config  add -s -h {{ master_ip }} -p 5433 -U backup_user -d postgres
pg_auth_config  add -s -h {{ replica_ip }} -p 5433 -U backup_user -d postgres
pg_auth_config  add -s -h localhost -p 5433 -U backup_user -d postgres
pg_auth_config  add -s -h 127.0.0.1 -p 5433 -U backup_user -d postgres

pg_auth_config show
Настройка хранилища паролей для пользователя profile_tuz#

В данном разделе производится настройка хранилища паролей для пользователя profile_tuz.

Если текущий пароль profile_tuz неизвестен, то задается новый пароль, а затем он записывается в хранилища паролей на мастере и реплике. Если текущий пароль profile_tuz известен - достаточно выполнить запись пароля в хранилище паролей на реплике.

Пароль, указывающийся с помощью параметра {{ profile_tuz_pass }}, можно сгенерировать так же, как и для patronietcd (см. раздел «Пересоздание хоста реплики с использованием средств автоматической инсталляции», подраздел «Настройка аутентификации в etcd»).

Изменение пароля#

Действие выполняется на мастере.

Измените пароль в СУБД на мастере:

## ALTER USER "profile_tuz" WITH PASSWORD '{{ profile_tuz_pass }}';
Запись пароля в хранилище паролей#

Действие выполняется на мастере и реплике.

Выполните запись пароля в хранилище паролей:

sudo su - postgres
pg_auth_config show

pg_auth_config  remove -s -h localhost -p 5433 -U profile_tuz -d postgres
pg_auth_config  remove -s -h localhost -p 5433 -U profile_tuz -d "First_db"
pg_auth_config  remove -s -h {{ master_host }} -p 5433 -U profile_tuz -d postgres
pg_auth_config  remove -s -h {{ master_host }} -p 5433 -U profile_tuz -d "First_db"
pg_auth_config  remove -s -h {{ replica_host }} -p 5433 -U profile_tuz -d postgres
pg_auth_config  remove -s -h {{ replica_host }} -p 5433 -U profile_tuz -d "First_db"

pg_auth_config  add -s -h localhost -p 5433 -U profile_tuz -d postgres
pg_auth_config  add -s -h localhost -p 5433 -U profile_tuz -d "First_db"
pg_auth_config  add -s -h {{ master_host }} -p 5433 -U profile_tuz -d postgres
pg_auth_config  add -s -h {{ master_host }} -p 5433 -U profile_tuz -d "First_db"
pg_auth_config  add -s -h {{ replica_host }} -p 5433 -U profile_tuz -d postgres
pg_auth_config  add -s -h {{ replica_host }} -p 5433 -U profile_tuz -d "First_db"

pg_auth_config show
Установка пароля для пользователя kmadmin_pg#

Действие выполняется на мастере и реплике.

Если на мастере существует пользователь kmadmin_pg, то следует установить пароль на реплике соответственно:

sudo su - {{ USER }}
sudo passwd kmadmin_pg

Внимание:

Шаги подраздела «Конфигурирование PostgreSQL» выше (см. раздел «Пересоздание хоста реплики с использованием средств автоматической инсталляции») приведены для стандартной конфигурации Pangolin 5.1.0. Если на практике конфигурация действующего кластера отличается (есть дополнительная функциональность, пользователи, и тп), то недостающие действия должны также быть также выполнены на реплике для полного соответствия мастеру.

Запуск реплики#

Актуализация нового конфигурационного файла на мастере#

Действие выполняется на мастере.

Актуализируйте новый файл postgres.yml и выведите Pangolin Manager из режима паузы:

sudo su - {{ USER }}
sudo systemctl restart pangolin-manager

sudo su - postgres
pangolin-manager-ctl -c /etc/pangolin-manager/postgres.yml resume
Старт Pangolin Manager на реплике и восстановление базы данных#

Действие выполняется на реплике.

Запустите Pangolin Manager, который восстановит реплику в соответствии с bootstrap-логикой файла postgres.yml. В результате получится работающий кластер.

sudo su - {{ USER }}
sudo systemctl start pangolin-manager

Конфигурирование Pangolin Pooler#

Примечание:

Данный блок является опциональным и необходим в случае наличия компонента Pangolin Pooler.

Корректировка конфигурационных файлов#

Действие выполняется на реплике.

Скорректируйте конфигурационные файлы Pangolin Pooler, сравнивая их с аналогичными файлами на мастере:

sudo su - {{ USER }}
sudo vi /etc/pangolin-pooler/pangolin-pooler.ini
sudo vi /etc/pangolin-pooler/userlist.txt
sudo vi /etc/logrotate.d/pangolin-pooler
Запуск Pangolin Pooler#

Действие выполняется на мастере и реплике.

Перезапустите службу Pangolin Pooler:

sudo su - {{ USER }}
systemctl restart pangolin-pooler

Пересоздание хоста реплики из дистрибутива#

Полностью утерян хост реплики. Необходимо восстановить только сбойный хост, а не весь кластер целиком. Для восстановления потребуется полностью новая виртуальная машина.

Процедура инициализации#

Примечание:

Для наглядности приведенных ниже действий и их последовательности в описываемой процедуре приводятся примеры команд. Допускается выполнение данных действий какими-либо другими средствами или командами, более удобными с точки зрения пользователя.

Примечание:

В примерах команд используются параметры для обозначения имен хостов вместо действительных значений.

Узел мастера обозначается параметрами: {{ master_host }} и {{ master_ip }}.

Узел реплики обозначается параметрами: {{ replica_host }} и {{ replica_ip }}.

Узел арбитра обозначается параметрами: {{ arbiter_host }} и {{ arbiter_ip }}.

Примечание:

В качестве пользователя с правами sudo используется параметр: {{ USER }}. Например core_dev.

Директория с сертификатами обозначается параметром: {{ pg_ssl }}. Например, pg_ssl или home/postgres/ssl. Имя директории с сертификатами следует выбрать так же, как на мастере.

В качестве пользователя nexus (репозиторий дистрибутивов) используется параметр: {{ nexus_login }}.

Примечание:

В случае необходимости конфигурации дополнительных компонентов, таких как RSYSLOG или SRC, следует обращаться к соответствующим материалам.

Подготовительные действия#

Для выполнения процедуры предполагается наличие новой виртуальной машины, на которой будет производиться инсталляция. Параметры виртуальной машины должны соответствовать сохранившимся хостам кластера Pangolin. Процедура может быть использована для различных версий Pangolin: 4.x.x - 6.x.x. Однако следует учитывать тот факт, что примеры команд и набор необходимых действий приводятся для версий Pangolin 5.1.0-5.2.0 и операционной системы Red Hat Enterprise Linux Server release 7.9. В других версиях могут отличаться имена файлов, директорий, набор компонентов, особенности конфигурации, влияющие на выбор того или иного формата команд, и др.

Скачивание дистрибутива#

Действие выполняется на реплике.

Скачайте дистрибутив. В качестве примера рассмотрим дистрибутив Pangolin 5.1.0. Версия дистрибутива должна совпадать с установленной на мастере версией.

sudo su - {{ USER }}
mkdir -p /tmp/pangolin_{version}
cd /tmp/pangolin_{version}
curl -O -u {{ nexus_login }} <URL>/Pangolin-D-{version}-40-distrib.tar.gz
tar -xvf /tmp/pangolin_{version}/Pangolin-D-{version}-40-distrib.tar.gz
Настройка репозиториев yum#

Действие выполняется на реплике.

Настройте репозитории yum. Для этого перенесите содержимое с аналогичных файлов на узле мастера или скопируйте сами файлы на узел арбитра и дайте такие же права.

sudo su - {{ USER }}
sudo vi /etc/yum.repos.d/D10.repo
sudo vi /etc/yum.repos.d/mirror.repo
sudo vi /etc/yum.repos.d/redhat.repo
Установка пакетов#

Действие выполняется на реплике.

Для дальнейшей работы требуется установить ряд необходимых пакетов.

Заполните вспомогательный файл prereq.txt:

sudo su - {{ USER }}
vi /home/{{ USER }}/prereq.txt

Файл prereq.txt должен содержать следующую информацию:

openssl
rsync
sshpass
python3-pip
python36
python36-devel
python36-virtualenv
rsyslog
postgresql-libs

Выполните установку пакетов как в следующем примере:

sudo su - {{ USER }}
sudo yum install $(cat /home/{{ USER }}/prereq.txt)
Создание пользователя postgres#

Действие выполняется на реплике.

Создайте пользователя postgres, если он отсутствует на узле реплики:

sudo su - {{ USER }}
sudo useradd -m -G postgres postgres

Заполните /home/postgres/.bash_profile - перенесите содержимое с мастера и скорректируйте имена хостов и IP-адреса для работы на хосте реплики:

sudo su - {{ USER }}

sudo vi /home/postgres/.bash_profile
sudo chown postgres:postgres /home/postgres/.bash_profile
sudo chmod 700               /home/postgres/.bash_profile
Создание установочной директории PostgreSQL#

Действие выполняется на реплике.

Создайте установочную директорию PostgreSQL. Имя директории следует выбрать таким же, как на мастере:

sudo su - {{ USER }}
sudo mkdir -p                /usr/pgsql-se-{version}/
sudo chown postgres:postgres /usr/pgsql-se-{version}/
sudo chmod 0700              /usr/pgsql-se-{version}/
Создание виртуального окружения PostgreSQL#

Действие выполняется на реплике.

Создайте виртуальное окружение PostgreSQL:

sudo su - postgres
virtualenv-3 /usr/pgsql-se-{version}/postgresql_venv --python=python3
Настройка вспомогательных файлов#

Действие выполняется на реплике.

Заполните вспомогательные файлы: packlist.txt и requirements.txt:

sudo su - postgres
vi /home/postgres/packlist.txt
mkdir -p /home/postgres/installer_cache_dir/python_packages
vi       /home/postgres/installer_cache_dir/python_packages/requirements.txt

Содержимое файла packlist.txt:

PyYAML==5.3.1
netaddr==0.7.19
psycopg2-binary==2.8.4
flake8==3.7.9
ruamel.yaml==0.16.12
argparse==1.4.0
requests==2.23.0
python-daemon==2.2.4
pexpect==4.8.0
cryptography==3.3.1
ansible-core==2.11.5

Содержимое файла requirements.txt (также можно найти в дистрибутиве: '/tmp/pangolin_510/installer/roles/checkup/files/requirements.txt):

urllib3==1.25.9
PyYAML==5.3.1
six==1.15.0
kazoo==2.8.0
psycopg2-binary==2.8.4
flake8==3.7.9
python-dateutil==2.8.1
boto==2.49.0
requests==2.23.0
python-etcd==0.4.5
click==7.1.2
prettytable==0.7.2
psutil==5.7.3
cdiff==1.0
python-daemon==2.2.4
setuptools-rust==1.1.1
Настройка виртуального окружения PostgreSQL#

Действие выполняется на реплике.

Выполните установку необходимых в виртуальном окружении пакетов:

source /usr/pgsql-se-{version}/postgresql_venv/bin/activate
pip3 install --index-url=<URL> --trusted host=<host> --upgrade pip
pip3 install --index-url=<URL> -r /home/postgres/packlist.txt
pip download -r /home/postgres/installer_cache_dir/python_packages/requirements.txt --dest /home/postgres/installer_cache_dir/python_packages --only-binary :all
deactivate
Генерация сертификатов#

В данном разделе выполняется генерация серверного сертификата и перенес клиентских сертификатов с мастера для того, чтобы все сертификаты кластера были подписаны одним root-сертификатом.

Создание директории для сертификатов#

Действие выполняется на реплике.

Создайте директорию для сертификатов на реплике:

sudo su - {{ USER }}
sudo rm -rf /{{ pg_ssl }}/
sudo mkdir -p /{{ pg_ssl }}/
sudo chown {{ USER }}:{{ USER }} /{{ pg_ssl }}/
sudo chmod 0755 /{{ pg_ssl }}/
Копирование сертификатов во временную директорию на мастере#

Действие выполняется на мастере.

Скопируйте root и клиентские сертификаты во временную директорию на мастере:

sudo su - {{ USER }}
mkdir /tmp/{{ pg_ssl }}
sudo cp /{{ pg_ssl }}/root.key        /tmp/{{ pg_ssl }}/
sudo cp /{{ pg_ssl }}/root.crt        /tmp/{{ pg_ssl }}/
sudo cp /{{ pg_ssl }}/client.crt      /tmp/{{ pg_ssl }}/
sudo cp /{{ pg_ssl }}/client.key      /tmp/{{ pg_ssl }}/
sudo cp /{{ pg_ssl }}/etcd.crt        /tmp/{{ pg_ssl }}/
sudo cp /{{ pg_ssl }}/etcd.key        /tmp/{{ pg_ssl }}/
sudo cp /{{ pg_ssl }}/patroni.crt     /tmp/{{ pg_ssl }}/
sudo cp /{{ pg_ssl }}/patroni.key     /tmp/{{ pg_ssl }}/
sudo cp /{{ pg_ssl }}/patronietcd.crt /tmp/{{ pg_ssl }}/
sudo cp /{{ pg_ssl }}/patronietcd.key /tmp/{{ pg_ssl }}/
sudo cp /{{ pg_ssl }}/pgbouncer.crt   /tmp/{{ pg_ssl }}/
sudo cp /{{ pg_ssl }}/pgbouncer.key   /tmp/{{ pg_ssl }}/

sudo chown {{ USER }}:{{ USER }} /tmp/{{ pg_ssl }}/root.key
sudo chown {{ USER }}:{{ USER }} /tmp/{{ pg_ssl }}/root.crt
sudo chown {{ USER }}:{{ USER }} /tmp/{{ pg_ssl }}/client.crt
sudo chown {{ USER }}:{{ USER }} /tmp/{{ pg_ssl }}/client.key
sudo chown {{ USER }}:{{ USER }} /tmp/{{ pg_ssl }}/etcd.crt
sudo chown {{ USER }}:{{ USER }} /tmp/{{ pg_ssl }}/etcd.key
sudo chown {{ USER }}:{{ USER }} /tmp/{{ pg_ssl }}/patroni.crt
sudo chown {{ USER }}:{{ USER }} /tmp/{{ pg_ssl }}/patroni.key
sudo chown {{ USER }}:{{ USER }} /tmp/{{ pg_ssl }}/patronietcd.crt
sudo chown {{ USER }}:{{ USER }} /tmp/{{ pg_ssl }}/patronietcd.key
sudo chown {{ USER }}:{{ USER }} /tmp/{{ pg_ssl }}/pgbouncer.crt
sudo chown {{ USER }}:{{ USER }} /tmp/{{ pg_ssl }}/pgbouncer.key
Перенос сертификатов на реплику#

Действие выполняется на реплике.

Перенесите сертификаты с мастера на реплику:

sudo su - {{ USER }}
sudo scp -r {{ USER }}@{{ master_ip }}:/tmp/{{ pg_ssl }}/* /{{ pg_ssl }}/

sudo chown {{ USER }}:{{ USER }} /{{ pg_ssl }}/root.key
sudo chown postgres:postgres /{{ pg_ssl }}/root.crt
sudo chown postgres:postgres /{{ pg_ssl }}/client.crt
sudo chown postgres:postgres /{{ pg_ssl }}/client.key
sudo chown {{ USER }}:{{ USER }} /{{ pg_ssl }}/etcd.crt
sudo chown {{ USER }}:{{ USER }} /{{ pg_ssl }}/etcd.key
sudo chown postgres:postgres /{{ pg_ssl }}/patroni.crt
sudo chown postgres:postgres /{{ pg_ssl }}/patroni.key
sudo chown postgres:postgres /{{ pg_ssl }}/patronietcd.crt
sudo chown postgres:postgres /{{ pg_ssl }}/patronietcd.key
sudo chown postgres:postgres /{{ pg_ssl }}/pgbouncer.crt
sudo chown postgres:postgres /{{ pg_ssl }}/pgbouncer.key

sudo chmod 644 /{{ pg_ssl }}/root.crt
sudo chmod 600 /{{ pg_ssl }}/root.key
sudo chmod 644 /{{ pg_ssl }}/client.crt
sudo chmod 600 /{{ pg_ssl }}/client.key
sudo chmod 644 /{{ pg_ssl }}/etcd.crt
sudo chmod 600 /{{ pg_ssl }}/etcd.key
sudo chmod 644 /{{ pg_ssl }}/patroni.crt
sudo chmod 600 /{{ pg_ssl }}/patroni.key
sudo chmod 644 /{{ pg_ssl }}/patronietcd.crt
sudo chmod 600 /{{ pg_ssl }}/patronietcd.key
sudo chmod 644 /{{ pg_ssl }}/pgbouncer.crt
sudo chmod 600 /{{ pg_ssl }}/pgbouncer.key
Удаление временной директории на мастере#

Действие выполняется на мастере.

Удалите временную директорию на мастере:

sudo su - {{ USER }}
rm -rf /tmp/{{ pg_ssl }}
Генерация серверного сертификата#

Действие выполняется на реплике.

Заполните конфигурационный файл server.cnf, подставьте актуальное имя хоста и IP-адрес в разделе [alt_names]:

sudo su - {{ USER }}
vi /{{ pg_ssl }}/server.cnf

Содержимое файла server.cnf:

[req]
req_extensions = v3_req
distinguished_name = req_distinguished_name
[req_distinguished_name]
[v3_req]
basicConstraints = CA:FALSE
keyUsage = nonRepudiation, digitalSignature, keyEncipherment
subjectAltName = @alt_names
[ssl_client]
extendedKeyUsage = clientAuth, serverAuth
basicConstraints = CA:FALSE
subjectKeyIdentifier=hash
authorityKeyIdentifier=keyid,issuer
subjectAltName = @alt_names
[v3_ca]
basicConstraints = CA:TRUE
keyUsage = nonRepudiation, digitalSignature, keyEncipherment
subjectAltName = @alt_names
authorityKeyIdentifier=keyid:always,issuer
[alt_names]
DNS = {{ replica_host }}
IP = {{ replica_ip }}

Сгенерируйте серверный сертификат, подписывая его с помощью root:

sudo su - {{ USER }}

openssl req -new -nodes -text -out /{{ pg_ssl }}/server.csr -keyout /{{ pg_ssl }}/server.key -config /{{ pg_ssl }}/server.cnf -subj "/CN={{ replica_host }}"
openssl x509 -req -in /{{ pg_ssl }}/server.csr -text -days 365 -CA /{{ pg_ssl }}/root.crt -CAkey /{{ pg_ssl }}/root.key -CAcreateserial -extfile /{{ pg_ssl }}/server.cnf -extensions ssl_client -out /{{ pg_ssl }}/server.crt

sudo chown postgres:postgres /{{ pg_ssl }}/server.crt
sudo chown postgres:postgres /{{ pg_ssl }}/server.key
sudo chmod 644 /{{ pg_ssl }}/server.crt
sudo chmod 600 /{{ pg_ssl }}/server.key

sudo cp /{{ pg_ssl }}/root.crt /etc/pki/ca-trust/source/anchors/ && sudo update-ca-trust
Перевод Pangolin Manager в режим паузы#

Действие выполняется на мастере.

Переведите Pangolin Manager в режим паузы:

sudo su - postgres
pangolin-manager-ctl -c /etc/pangolin-manager/postgres.yml pause

Установка etcd#

Очистка хоста от предыдущих инсталляций#

Действие выполняется на реплике.

Опционально можно выполнить очистку хоста от предыдущих инсталляций, если это необходимо. Если виртуальная машина новая, то выполнять данное действие нет необходимости.

sudo su - {{ USER }}
sudo systemctl stop etcd
sudo yum remove etcd -y
sudo rm -rf /var/lib/etcd
sudo rm -rf /etc/etcd
sudo rm /etc/systemd/system/etcd.service
Конфигурирование файла службы#

Действие выполняется на реплике.

Заполните файл службы. Информацию в него перенесите из аналогичного файла на мастере.

sudo su - {{ USER }}
sudo vi /etc/systemd/system/etcd.service
sudo chown postgres:postgres /etc/systemd/system/etcd.service
sudo chmod 640               /etc/systemd/system/etcd.service
Установка etcd#

Действие выполняется на реплике.

Выполните установку etcd. Версия должна быть такой же, как и на мастере.

sudo su - {{ USER }}
sudo yum install etcd-3.3.11
Конфигурирование etcd#

Действие выполняется на реплике.

Заполните конфигурационный файл etcd. Содержимое файла перенесите с мастера и скорректируйте значения параметров:

  • ETCD_NAME

  • ETCD_ADVERTISE_CLIENT_URLS

  • ETCD_INITIAL_ADVERTISE_PEER_URLS

sudo su - {{ USER }}
sudo mkdir -p /etc/etcd
sudo chown postgres:postgres /etc/etcd
sudo chmod 700               /etc/etcd
sudo vi /etc/etcd/etcd.conf
sudo chown postgres:postgres /etc/etcd/etcd.conf
sudo chmod 700               /etc/etcd/etcd.conf
Пересоздание рабочих директорий#

Действие выполняется на всех узлах.

Примечание:

Если в etcd не включена аутентификация или известен пароль root (внутренний пользователь etcd), то можно удалить сбойный узел (member) из кластера etcd и добавить взамен него новый, не выключая весь кластер. В противном случае приходится пересоздавать все узлы etcd полностью. Ниже приводится процедура полного пересоздания узлов etcd.

Процедура включения в кластер отдельного узла описана в подразделе «Процедура 1. Мягкий способ без замены всех узлов».

Остановите службу etcd:

sudo su - {{ USER }}
sudo systemctl stop etcd

Пересоздайте рабочие директории etcd на каждом узле (впоследствии они будут заполнены автоматически во время первого старта):

sudo su - {{ USER }}
sudo rm -rf   /var/lib/etcd
sudo mkdir -p /var/lib/etcd
sudo chown postgres:postgres /var/lib/etcd
sudo chmod 700               /var/lib/etcd
Старт etcd-кластера#

Действие выполняется на всех узлах.

Запустите службу etcd:

sudo su - {{ USER }}
sudo systemctl daemon-reload
sudo systemctl start etcd
Настройка аутентификации в etcd#

Действие выполняется на мастере.

Опишите пользователей в etcd и включите аутентификацию:

Внимание:

Пользователь root является техническим и используется только во время данного конфигурирования. Его возможно запомнить и использовать в дальнейшем, но по умолчанию он не используется после инсталляции.

Пароль можно сгенерировать с помощью команды: openssl rand -base64 24.

В примере в качестве пароля root использован параметр: {{ root_pass }}.

Пароль пользователя patronietcd можно сгенерировать с помощью команды: openssl rand -base64 24.

В примере в качестве пароля root использован параметр: {{ patronietcd_pass }}.

Затем пароль надо зашифровать (на хосте мастера и реплики), чтобы впоследствии поместить в postgres.yml. Команда, используемая для шифрования пароля (пароль будет запрошен и выдан результат шифрования): pg_auth_password enc -t.

Примечание:

В командах ниже можно использовать либо серверный, либо клиентский сертификат postgres.

sudo su - postgres

ETCDCTL_API=3 etcdctl --endpoints={{ master_host }}:2379 --cert=/{{ pg_ssl }}/server.crt --key=/{{ pg_ssl }}/server.key --cacert=/{{ pg_ssl }}/root.crt  user add root:'{{ root_pass }}'
ETCDCTL_API=3 etcdctl --endpoints={{ master_host }}:2379 --cert=/{{ pg_ssl }}/server.crt --key=/{{ pg_ssl }}/server.key --cacert=/{{ pg_ssl }}/root.crt  user add patronietcd:'{{ patronietcd_pass }}'
ETCDCTL_API=3 etcdctl --endpoints={{ master_host }}:2379 --cert=/{{ pg_ssl }}/server.crt --key=/{{ pg_ssl }}/server.key --cacert=/{{ pg_ssl }}/root.crt  --user=root:'{{ root_pass }}' role add patroni
ETCDCTL_API=3 etcdctl --endpoints={{ master_host }}:2379 --cert=/{{ pg_ssl }}/server.crt --key=/{{ pg_ssl }}/server.key --cacert=/{{ pg_ssl }}/root.crt  role grant-permission patroni readwrite --prefix=true /service/
ETCDCTL_API=3 etcdctl --endpoints={{ master_host }}:2379 --cert=/{{ pg_ssl }}/server.crt --key=/{{ pg_ssl }}/server.key --cacert=/{{ pg_ssl }}/root.crt  --user=root:'{{ root_pass }}' user grant-role patronietcd patroni
ETCDCTL_API=3 etcdctl --endpoints={{ master_host }}:2379 --cert=/{{ pg_ssl }}/server.crt --key=/{{ pg_ssl }}/server.key --cacert=/{{ pg_ssl }}/root.crt  --user=root:'{{ root_pass }}' auth enable

ETCDCTL_API=2 etcdctl --endpoints https://{{ master_host }}:2379 --cert-file=/{{ pg_ssl }}/server.crt --key-file=/{{ pg_ssl }}/server.key --ca-file=/{{ pg_ssl }}/root.crt user add root:'{{ root_pass }}'
ETCDCTL_API=2 etcdctl --endpoints https://{{ master_host }}:2379 --cert-file=/{{ pg_ssl }}/server.crt --key-file=/{{ pg_ssl }}/server.key --ca-file=/{{ pg_ssl }}/root.crt user add patronietcd:'{{ patronietcd_pass }}'
ETCDCTL_API=2 etcdctl --endpoints https://{{ master_host }}:2379 --cert-file=/{{ pg_ssl }}/server.crt --key-file=/{{ pg_ssl }}/server.key --ca-file=/{{ pg_ssl }}/root.crt -u root:'{{ root_pass }}' role add patroni
ETCDCTL_API=2 etcdctl --endpoints https://{{ master_host }}:2379 --cert-file=/{{ pg_ssl }}/server.crt --key-file=/{{ pg_ssl }}/server.key --ca-file=/{{ pg_ssl }}/root.crt role grant patroni -path '/service/*' -readwrite
ETCDCTL_API=2 etcdctl --endpoints https://{{ master_host }}:2379 --cert-file=/{{ pg_ssl }}/server.crt --key-file=/{{ pg_ssl }}/server.key --ca-file=/{{ pg_ssl }}/root.crt -u root:'{{ root_pass }}' user grant patronietcd -roles patroni
ETCDCTL_API=2 etcdctl --endpoints https://{{ master_host }}:2379 --cert-file=/{{ pg_ssl }}/server.crt --key-file=/{{ pg_ssl }}/server.key --ca-file=/{{ pg_ssl }}/root.crt -u root:'{{ root_pass }}' auth enable
ETCDCTL_API=2 etcdctl --endpoints https://{{ master_host }}:2379 --cert-file=/{{ pg_ssl }}/server.crt --key-file=/{{ pg_ssl }}/server.key --ca-file=/{{ pg_ssl }}/root.crt -u root:'{{ root_pass }}' role revoke guest -path '/*' --readwrite

ETCDCTL_API=3 etcdctl --endpoints={{ master_host }}:2379 --cert=/{{ pg_ssl }}/server.crt --key=/{{ pg_ssl }}/server.key member list -w table
ETCDCTL_API=3 etcdctl --endpoints={{ replica_host }}:2379 --cert=/{{ pg_ssl }}/server.crt --key=/{{ pg_ssl }}/server.key --cacert=/{{ pg_ssl }}/root.crt  --user=root:'{{ root_pass }}' user list

Установка Pangolin Manager#

Установка пакета pangolin-manager#

Действие выполняется на реплике.

sudo yum install pangolin-manager
Корректировка конфигурационного файла на мастере#

Действие выполняется на мастере.

Отредактируйте конфигурационный файл Pangolin Manager на мастере, выполнив действия ниже:

sudo su - {{ USER }}
sudo vi /etc/pangolin-manager/postgres.yml

Выполните следующие действия:

  1. Обновите пароль patronietcd, если он поменялся на шаге настройки аутентификации в etcd.

  2. Обновите пароль patroniyml - для этого сгенерируйте и зашифруйте его так же, как и для patronietcd.

  3. Убедитесь в корректности значения пароля для ldapbindpasswd и при необходимости сгенерируйте, зашифруйте и внесите его в postgres.yml в секцию pg_hba.

  4. При необходимости можно произвести другие изменения.

Внимание:

Пароль, зашифрованный на мастере, должен быть указан в postgres.yml на мастере.

Настройка конфигурационного файла на реплике#

Действие выполняется на реплике.

Заполните конфигурационный файл на реплике - перенесите в него содержимое с аналогичного файла на мастере и отредактируйте, выполнив действия ниже:

sudo su - {{ USER }}

sudo mkdir -p /etc/pangolin-manager
sudo chown postgres:postgres /etc/pangolin-manager
sudo chmod 700               /etc/pangolin-manager

sudo vi /etc/pangolin-manager/postgres.yml

sudo chown postgres:postgres /etc/pangolin-manager/postgres.yml
sudo chmod 600               /etc/pangolin-manager/postgres.yml

Необходимо выполнить следующие действия:

  1. Обновите пароль patronietcd, если он поменялся на шаге настройки аутентификации в etcd.

  2. Обновите пароль patroniyml - для этого сгенерируйте и зашифруйте его так же, как и для patronietcd.

  3. Убедитесь в корректности значения пароля для ldapbindpasswd и при необходимости сгенерируйте, зашифруйте и внесите его в postgres.yml в секцию pg_hba.

  4. Скорректируйте значение параметра name (во второй строке) - имя хоста мастера необходимо поменять на имя хоста реплики.

  5. Скорректируйте значение параметра restapi.connect_address - имя хоста мастера необходимо поменять на имя хоста реплики.

  6. Скорректируйте значение параметра postgresql.connect_address - имя хоста мастера необходимо поменять на имя хоста реплики.

  7. При необходимости можно произвести другие изменения.

Внимание:

Пароль, зашифрованный на реплике, должен быть указан в postgres.yml на реплике.

Внимание:

Приведенные выше действия соответствуют версии Pangolin Manager 1.1.0. В других версиях функциональность может отличаться и, соответственно, могут потребоваться иные действия при работе с файлом postgres.yml.

Настройка скрипта управления Pangolin Pooler#

Действие выполняется на реплике.

Заполните скрипт управления службой Pangolin Pooler - содержимое перенесите из аналогичного файла на мастере:

sudo su - {{ USER }}
sudo vi /etc/pangolin-manager/reload_pangolin_pooler.sh
sudo chown postgres:postgres /etc/pangolin-manager/reload_pangolin_pooler.sh
sudo chmod 500               /etc/pangolin-manager/reload_pangolin_pooler.sh
Настройка службы Pangolin Manager#

Действие выполняется на реплике.

Заполните скрипт управления службой Pangolin Manager - содержимое перенесите из аналогичного файла с мастера:

sudo su - {{ USER }}
sudo vi /etc/systemd/system/pangolin-manager.service
sudo chown root:root /etc/systemd/system/pangolin-manager.service
sudo chmod 640       /etc/systemd/system/pangolin-manager.service
Копирование системных файлов#

Действие выполняется на реплике.

Скопируйте файлы Pangolin Manager из дистрибутива в рабочие каталоги:

Примечание:

Pangolin Manager устанавливается из пакета pangolin-manager.

sudo yum install pangolin-manager

Установка PostgreSQL#

Внимание:

Перечень выполняемых действий может варьироваться от версии к версии.

Создание директорий#

Действие выполняется на реплике.

Cоздайте директории PostgreSQL с такими же именами, как на мастере. Если имена отличаются от используемых в примере, то команды следует скорректировать.

sudo su - {{ USER }}
sudo rm -rf /pgerrorlogs/{version}/
sudo rm -rf /pgdata/0{major_version}/data/
sudo rm -rf /pgarclogs/{version}/
sudo rm -rf /pgdata/{version}/tablespaces/

sudo mkdir -p                /pgerrorlogs/{version}
sudo chown postgres:postgres /pgerrorlogs/{version}
sudo chmod 0700              /pgerrorlogs/{version}

sudo mkdir -p                /pgdata/{version}/data
sudo chown postgres:postgres /pgdata/{version}/data
sudo chmod 0700              /pgdata/{version}/data

sudo mkdir -p                /pgarclogs/{version}
sudo chown postgres:postgres /pgarclogs/{version}
sudo chmod 0700              /pgarclogs/{version}

sudo mkdir -p                /pgdata/{version}/tablespaces
sudo chown postgres:postgres /pgdata/{version}/tablespaces
sudo chmod 0700              /pgdata/{version}/tablespaces

sudo mkdir -p                /etc/postgres
sudo chown postgres:postgres /etc/postgres
sudo chmod 0700              /etc/postgres
Установка СУБД Pangolin#

Действие выполняется на реплике.

Выполните установку СУБД Pangolin из дистрибутива. Начиная с Pangolin 5.1.0, инсталляция происходит в /usr/pgsql-se-{version} автоматически, в частности, создаются необходимые в дальнейшем директории.

Примечание:

Имя файла в дистрибутиве может отличаться от примера ниже в зависимости от версии. Имя рабочей директории Pangolin подразумевается в зависимости от устанавливаемой версии продукта и не является параметром при установке.

sudo su - {{ USER }}
sudo rpm -qa | grep pangolin
sudo rpm -ivh /tmp/pangolin_{version}/platform-v-pangolin-dbms-{version}-redhat7_9.x86_64.rpm
Настройка файла версии#

Действие выполняется на реплике.

Скопируйте файл версии из дистрибутива или с мастера:

sudo su - {{ USER }}
sudo cp /tmp/pangolin_{version}/installer/files/version /usr/pgsql-se-{version}/share/version
sudo chown postgres:postgres /usr/pgsql-se-{version}/share/version
sudo chmod 0700              /usr/pgsql-se-{version}/share/version
Настройка прав директории bin#

Действие выполняется на реплике.

Установите права на директорию usr/pgsql-se-{version}/postgresql_venv/bin/:

sudo su - {{ USER }}
sudo chown postgres:postgres /usr/pgsql-se-{version}/postgresql_venv/bin/
sudo chmod 0700              /usr/pgsql-se-{version}/postgresql_venv/bin/
Копирование утилит#

Действие выполняется на реплике.

Скопируйте утилиты для работы БД и установите необходимые права:

sudo su - {{ USER }}

sudo mkdir -p /usr/pgsql-se-{version}/3rdparty
sudo chown postgres:postgres /usr/pgsql-se-{version}/3rdparty
sudo chmod 0700              /usr/pgsql-se-{version}/3rdparty

sudo cp -r /tmp/pangolin_{version}/3rdparty/pgrouting.tar.gz /usr/pgsql-se-{version}/3rdparty/
sudo cp -r /tmp/pangolin_{version}/3rdparty/postgis.tar.gz   /usr/pgsql-se-{version}/3rdparty/

sudo chown -R postgres:postgres /usr/pgsql-se-{version}/3rdparty/pgrouting.tar.gz
sudo chown -R postgres:postgres /usr/pgsql-se-{version}/3rdparty/postgis.tar.gz
sudo chmod -R 0700 /usr/pgsql-se-{version}/3rdparty/pgrouting.tar.gz
sudo chmod -R 0700 /usr/pgsql-se-{version}/3rdparty/postgis.tar.gz

sudo su - postgres

cd /usr/pgsql-se-{version}/3rdparty
tar -xvf pgrouting.tar.gz
tar -xvf postgis.tar.gz
rm   -rf pgrouting.tar.gz
rm   -rf postgis.tar.gz

exit

sudo chown -R postgres:postgres /usr/pgsql-se-{version}/3rdparty/pgrouting
sudo chown -R postgres:postgres /usr/pgsql-se-{version}/3rdparty/postgis
sudo chmod -R 0700 /usr/pgsql-se-{version}/3rdparty/pgrouting
sudo chmod -R 0700 /usr/pgsql-se-{version}/3rdparty/postgis
Копирование дополнительных утилит и документации#

Действие выполняется на реплике.

Скопируйте утилиту migration_tools, diagnostic_tool и каталог с документацией:

Внимание:

Утилита diagnostic_tools копируется в случае наличия в дистрибутиве.

sudo su - {{ USER }}
sudo mkdir -p /usr/pgsql-se-{version}/migration_tools
sudo chown postgres:postgres /usr/pgsql-se-{version}/migration_tools
sudo chmod 0700              /usr/pgsql-se-{version}/migration_tools

sudo cp -r /tmp/pangolin_{version}/migration_tools/db-data-comparator /usr/pgsql-se-{version}/migration_tools/
sudo cp -r /tmp/pangolin_{version}/migration_tools/ora2pg             /usr/pgsql-se-{version}/migration_tools/
sudo cp -r /tmp/pangolin_{version}/migration_tools/pgloader           /usr/pgsql-se-{version}/migration_tools/

sudo chown -R postgres:postgres /usr/pgsql-se-{version}/migration_tools/
sudo chmod 0700                 /usr/pgsql-se-{version}/migration_tools/


sudo cp -r /tmp/pangolin_{version}/diagnostic_tool /usr/pgsql-se-{version}/
sudo chown -R postgres:postgres /usr/pgsql-se-{version}/diagnostic_tool
sudo chmod 0700                 /usr/pgsql-se-{version}/diagnostic_tool


sudo cp -r /tmp/pangolin_{version}/documentation /usr/pgsql-se-{version}/
sudo chown -R postgres:postgres /usr/pgsql-se-{version}/documentation
sudo chmod 0700                 /usr/pgsql-se-{version}/documentation

sudo cp /tmp/pangolin_{version}/readme.txt        /usr/pgsql-se-{version}/
sudo cp /tmp/pangolin_{version}/releasenotes.json /usr/pgsql-se-{version}/
sudo chown postgres:postgres /usr/pgsql-se-{version}/readme.txt
sudo chmod 0700              /usr/pgsql-se-{version}/readme.txt
sudo chown postgres:postgres /usr/pgsql-se-{version}/releasenotes.json
sudo chmod 0700              /usr/pgsql-se-{version}/releasenotes.json
Копирование timescaledb#

Действие выполняется на реплике.

Скопируйте timescaledb:

sudo su - {{ USER }}

sudo chown -R postgres:postgres /tmp/pangolin_{version}/timescaledb
sudo chmod -R 0700              /tmp/pangolin_{version}/timescaledb
sudo cp -rp /tmp/pangolin_{version}/timescaledb/usr/pgsql-se-{version}/lib/             /usr/pgsql-se-{version}/
sudo cp -rp /tmp/pangolin_{version}/timescaledb/usr/pgsql-se-{version}/share/extension/ /usr/pgsql-se-{version}/share/
Настройка crontab#

Действие выполняется на реплике.

Заполните файл postgresql_clean_logs - содержимое перенесите с мастера. Затем настройте crontab - так же, как на мастере.

sudo su - {{ USER }}
sudo vi /usr/local/sbin/postgresql_clean_logs
sudo chown postgres:postgres /usr/local/sbin/postgresql_clean_logs
sudo chmod 0751              /usr/local/sbin/postgresql_clean_logs

crontab -e
Создание и настройка пользователя kmadmin_pg#

Действие выполняется на реплике.

Создайте пользователя kmadmin_pg (если его нет) и задайте пароль {{ kmadmin_pg_pass }}. Содержимое файла .bashrc перенесите с мастера.

sudo su - {{ USER }}
sudo useradd -m -G kmadmin_pg kmadmin_pg
sudo printf '{{ kmadmin_pg_pass }}' | chpasswd --encrypted

sudo vim /home/kmadmin_pg/.bashrc

sudo chown kmadmin_pg:kmadmin_pg /usr/pgsql-se-{version}/bin/encrypt_params_file
sudo chmod 0700                  /usr/pgsql-se-{version}/bin/encrypt_params_file
sudo chown kmadmin_pg:kmadmin_pg /usr/pgsql-se-{version}/bin/generate_encryption_key
sudo chmod 0700                  /usr/pgsql-se-{version}/bin/generate_encryption_key
sudo chown kmadmin_pg:kmadmin_pg /usr/pgsql-se-{version}/bin/setup_kms_credentials
sudo chmod 0700                  /usr/pgsql-se-{version}/bin/setup_kms_credentials
sudo chown root:kmadmin_pg       /usr/pgsql-se-{version}/bin/initprotection
sudo chmod 0750                  /usr/pgsql-se-{version}/bin/initprotection
sudo chown postgres:postgres     /usr/pgsql-se-{version}/lib/libfe_elog.so
sudo chmod 0604                  /usr/pgsql-se-{version}/lib/libfe_elog.so
sudo chown postgres:postgres     /usr/pgsql-se-{version}/lib/plugins
sudo chmod 0704                  /usr/pgsql-se-{version}/lib/plugins
sudo chown postgres:kmadmin_pg   /etc/postgres
sudo chmod 0731                  /etc/postgres
sudo chmod 0701                  /usr/pgsql-se-{version}
sudo chmod 0701                  /usr/pgsql-se-{version}/bin
sudo chmod 0705                  /usr/pgsql-se-{version}/lib
sudo chmod 0705                  /usr/pgsql-se-{version}/lib/plugins
Настройка прав sudo#

Действие выполняется на реплике.

Скорректируйте содержимое /etc/sudoers - скопируйте содержимое с мастера и заполните в соответствии с конфигурацией:

sudo su - {{ USER }}
sudo visudo --file /etc/sudoers

Внимание:

Файл /etc/sudoers - очень чувствительный элемент. В случае наличия в нем синтаксической ошибки можно потерять права sudo.

Чтобы проверить корректную работу sudo, можно выполнить переключение на другого пользователя, например: sudo su - postgres.

Одним из вариантов актуализации /etc/sudoers является перенос файла с мастера целиком. Пример выполнения:

  • копирование файла во временную директорию на мастере (выполняется на стороне мастера)

    sudo su - {{ USER }}
    sudo cp /etc/sudoers /tmp/
    sudo chown {{ USER }}:{{ USER }} /tmp/sudoers
    
  • копирование файла из временной директории мастера в целевую директорию на реплике (выполняется на стороне реплики)

    sudo su - {{ USER }}
    sudo scp {{ USER }}@{{ master_ip }}:/tmp/sudoers /tmp/
    sudo chown root:root /tmp/sudoers
    sudo cp /tmp/sudoers /etc/sudoers
    sudo rm /tmp/sudoers
    
  • удаление временного файла на мастере (выполняется на стороне мастера)

    sudo rm /tmp/sudoers
    
Настройка хранилища паролей для пользователя patroni#

Действие выполняется на реплике.

В данном разделе производится настройка хранилища паролей для пользователя patroni.

Если текущий пароль patroni неизвестен, то задается новый пароль, а затем он записывается в хранилища паролей на мастере и реплике. Если текущий пароль patroni известен - достаточно выполнить только запись пароля в хранилище паролей на реплике.

Пароль, указывающийся с помощью параметра {{ patroni_pass }}, можно сгенерировать так же, как и для patronietcd (см. раздел «Пересоздание хоста реплики из дистрибутива», подраздел «Настройка аутентификации в etcd»).

Примечание:

Начиная с версии 4.4.0, хранилище паролей (файл /etc/postgres/enc_utils_auth_settings.cfg) создается автоматически при установке Pangolin.

Пользователь patroni используется как служебный пользователь кластера Pangolin, использующийся, в частности, для репликации (детали можно найти в /etc/pangolin-manager/postgres.yml).

Изменение пароля#

Действие выполняется на мастере.

Измените пароль в СУБД на мастере:

## ALTER USER "patroni" WITH ENCRYPTED PASSWORD '{{ patroni_pass }}';
Запись пароля в хранилище паролей#

Действие выполняется на мастере и реплике.

Выполните запись пароля в хранилище паролей (пароль запрашивается при выдаче команды pg_auth_config add):

sudo su - postgres
pg_auth_config show

pg_auth_config  remove -s -h localhost -p 5433 -U patroni -d postgres
pg_auth_config  remove -s -h localhost -p 5433 -U patroni -d replication
pg_auth_config  remove -s -h {{ master_host }} -p 5433 -U patroni -d postgres
pg_auth_config  remove -s -h {{ master_host }} -p 5433 -U patroni -d replication
pg_auth_config  remove -s -h {{ replica_host }} -p 5433 -U patroni -d postgres
pg_auth_config  remove -s -h {{ replica_host }} -p 5433 -U patroni -d replication

pg_auth_config  add -s -h localhost -p 5433 -U patroni -d postgres
pg_auth_config  add -s -h localhost -p 5433 -U patroni -d replication
pg_auth_config  add -s -h {{ master_host }} -p 5433 -U patroni -d postgres
pg_auth_config  add -s -h {{ master_host }} -p 5433 -U patroni -d replication
pg_auth_config  add -s -h {{ replica_host }} -p 5433 -U patroni -d postgres
pg_auth_config  add -s -h {{ replica_host }} -p 5433 -U patroni -d replication

pg_auth_config show
Настройка хранилища паролей для пользователя backup_user#

В данном разделе производится настройка хранилища паролей для пользователя backup_user.

Если текущий пароль backup_user неизвестен, то задается новый пароль, а затем он записывается в хранилища паролей на мастере и реплике. Если текущий пароль backup_user известен - достаточно выполнить только запись пароля в хранилище паролей на реплике.

Пароль, указывающийся с помощью параметра {{ backup_user_pass }}, можно сгенерировать так же, как и для patronietcd (см. раздел «Пересоздание хоста реплики из дистрибутива», подраздел «Настройка аутентификации в etcd»).

Изменение пароля#

Действие выполняется на мастере.

Измените пароль в СУБД на мастере:

## ALTER USER "backup_user" WITH PASSWORD '{{ backup_user_pass }}';
Запись пароля в хранилище паролей#

Действие выполняется на мастере и реплике.

Выполните запись пароля в хранилище паролей (пароль запрашивается при выдаче команды pg_auth_config add):

sudo su - postgres
pg_auth_config show

pg_auth_config  remove -s -h {{ master_host }} -p 5433 -U backup_user -d postgres
pg_auth_config  remove -s -h {{ replica_host }} -p 5433 -U backup_user -d postgres
pg_auth_config  remove -s -h {{ master_ip }} -p 5433 -U backup_user -d postgres
pg_auth_config  remove -s -h {{ replica_ip }} -p 5433 -U backup_user -d postgres
pg_auth_config  remove -s -h localhost -p 5433 -U backup_user -d postgres
pg_auth_config  remove -s -h 127.0.0.1 -p 5433 -U backup_user -d postgres

pg_auth_config  add -s -h {{ master_host }} -p 5433 -U backup_user -d postgres
pg_auth_config  add -s -h {{ replica_host }} -p 5433 -U backup_user -d postgres
pg_auth_config  add -s -h {{ master_ip }} -p 5433 -U backup_user -d postgres
pg_auth_config  add -s -h {{ replica_ip }} -p 5433 -U backup_user -d postgres
pg_auth_config  add -s -h localhost -p 5433 -U backup_user -d postgres
pg_auth_config  add -s -h 127.0.0.1 -p 5433 -U backup_user -d postgres

pg_auth_config show
Настройка хранилища паролей для пользователя profile_tuz#

В данном разделе производится настройка хранилища паролей для пользователя profile_tuz.

Если текущий пароль profile_tuz неизвестен, то задается новый пароль, а затем он записывается в хранилища паролей на мастере и реплике. Если текущий пароль profile_tuz известен - достаточно выполнить только запись пароля в хранилище паролей на реплике.

Пароль, указывающийся с помощью параметра {{ profile_tuz_pass }}, можно сгенерировать так же, как и для patronietcd (см. раздел «Пересоздание хоста реплики из дистрибутива», подраздел «Настройка аутентификации в etcd»).

Изменение пароля#

Действие выполняется на мастере.

Измените пароль в СУБД на мастере:

## ALTER USER "profile_tuz" WITH PASSWORD '{{ profile_tuz_pass }}';
Запись пароля в хранилище паролей#

Действие выполняется на мастере и реплике.

Выполните запись пароля в хранилище паролей (пароль запрашивается при выдаче команды pg_auth_config add):

sudo su - postgres
pg_auth_config show

pg_auth_config  remove -s -h localhost -p 5433 -U profile_tuz -d postgres
pg_auth_config  remove -s -h localhost -p 5433 -U profile_tuz -d "First_db"
pg_auth_config  remove -s -h {{ master_host }} -p 5433 -U profile_tuz -d postgres
pg_auth_config  remove -s -h {{ master_host }} -p 5433 -U profile_tuz -d "First_db"
pg_auth_config  remove -s -h {{ replica_host }} -p 5433 -U profile_tuz -d postgres
pg_auth_config  remove -s -h {{ replica_host }} -p 5433 -U profile_tuz -d "First_db"

pg_auth_config  add -s -h localhost -p 5433 -U profile_tuz -d postgres
pg_auth_config  add -s -h localhost -p 5433 -U profile_tuz -d "First_db"
pg_auth_config  add -s -h {{ master_host }} -p 5433 -U profile_tuz -d postgres
pg_auth_config  add -s -h {{ master_host }} -p 5433 -U profile_tuz -d "First_db"
pg_auth_config  add -s -h {{ replica_host }} -p 5433 -U profile_tuz -d postgres
pg_auth_config  add -s -h {{ replica_host }} -p 5433 -U profile_tuz -d "First_db"

pg_auth_config show

Запуск реплики#

Актуализация нового конфигурационного файла на мастере#

Действие выполняется на мастере.

Актуализируйте новый файл postgres.yml и выведите Pangolin Manager из режима паузы:

sudo su - {{ USER }}
sudo systemctl restart pangolin-manager

sudo su - postgres
pangolin-manager-ctl -c /etc/pangolin-manager/postgres.yml resume
Старт Pangolin Manager на реплике и восстановление базы данных#

Действие выполняется на реплике.

Запустите Pangolin Manager, который восстановит реплику в соответствии с bootstrap-логикой файла postgres.yml. В результате получится работающий кластер.

sudo su - {{ USER }}
sudo systemctl daemon-reload
sudo systemctl start pangolin-manager

Конфигурирование Pangolin Pooler#

Примечание:

Данный блок является опциональным и необходим в случае наличия компонента Pangolin Pooler.

Настройка файла службы Pangolin Pooler#

Действие выполняется на реплике.

Заполните файл службы Pangolin Pooler. Содержимое файла перенесите с аналогичного файла на мастере.

sudo su - {{ USER }}
sudo vi /etc/systemd/system/pangolin-pooler.service
sudo chown root:root /etc/systemd/system/pangolin-pooler.service
sudo chmod 0644      /etc/systemd/system/pangolin-pooler.service
Установка Pangolin Pooler#

Действие выполняется на реплике.

Выполните установку компонента Pangolin Pooler:

sudo yum install pangolin-pooler-1.1.0-rhel8.7.x86_64.rpm
Конфигурирование Pangolin Pooler#

Действие выполняется на реплике.

Заполните файл pangolin-pooler.ini - содержимое перенесите с аналогичного файла на мастере и скорректируйте для хоста реплики:

sudo su - {{ USER }}
sudo mkdir -p /etc/pangolin-pooler
sudo chown postgres:postgres /etc/pangolin-pooler
sudo chmod 0700              /etc/pangolin-pooler

sudo vi /etc/pangolin-pooler/pangolin-pooler.ini
sudo chown postgres:postgres /etc/pangolin-pooler/pangolin-pooler.ini
sudo chmod 0600              /etc/pangolin-pooler/pangolin-pooler.ini
Конфигурирование userlist.txt#

Действие выполняется на реплике.

Заполните файл userlist.txt - содержимое перенесите с аналогичного файла на мастере и скорректируйте для хоста реплики:

sudo su - {{ USER }}
sido vi /etc/pangolin-pooler/userlist.txt
sudo chown postgres:postgres /etc/pangolin-pooler/userlist.txt
sudo chmod 0600              /etc/pangolin-pooler/userlist.txt
Настройка ротации журналов#

Действие выполняется на реплике.

Выполните конфигурирование ротации журналов. Содержимое файла pangolin-pooler перенесите из аналогичного файла на мастере.

sudo su - {{ USER }}
sudo vi /etc/logrotate.d/pangolin-pooler
sudo chown postgres:postgres /etc/logrotate.d/pangolin-pooler
sudo chmod 0644              /etc/logrotate.d/pangolin-pooler
Запуск Pangolin Pooler#

Действие выполняется на мастере и реплике.

Перезапустите службу Pangolin Pooler:

sudo systemctl restart pangolin-pooler

Обеспечение аварийного завершения СУБД Pangolin при отключении СХД#

Реализованная функциональность предназначена для определения отказа/отключения системы хранения данных (далее СХД) в кластере. При определении отказа/отключения системы хранения данных СУБД Pangolin аварийно завершается, а Pangolin Manager переключает лидера кластера.

Пути к каталогам для определения состояния СХД:

  • постоянные пути:

    • подкаталоги PGDATA:

      • global – подкаталог, содержащий общие таблицы кластера, такие как pg_database;

      • pg_wal – подкаталог, содержащий файлы WAL;

      • pg_commit_ts – подкаталог, содержащий данные о времени фиксации транзакций;

      • pg_dynshmem – подкаталог, содержащий файлы, используемые подсистемой динамически разделяемой памяти;

      • pg_notify – подкаталог, содержащий данные состояния прослушивания и уведомлений;

      • pg_prep_stats – подкаталог для хранения файлов текстов запросов на подготовку для задачи «Поддержка prepared statements для транзакционного режима»;

      • pg_serial – подкаталог, содержащий информацию о выполненных сериализуемых транзакциях;

      • pg_snapshots – подкаталог, содержащий экспортированные снапшоты;

      • pg_subtrans – подкаталог, содержащий данные о состоянии подтранзакций;

      • pg_twophase – подкаталог, содержащий файлы состояний для подготовленных транзакций;

      • pg_multixact – подкаталог, содержащий данные о состоянии мультитранзакций;

      • base – подкаталог, содержащий подкаталоги для каждой базы данных;

      • pg_pp_cache – password policy cache;

      • pg_replslot – подкаталог, содержащий данные слота репликации;

      • pg_stat – подкаталог, содержащий постоянные файлы для подсистемы статистики;

      • pg_stat_tmp – подкаталог, содержащий временные файлы для подсистемы статистики;

      • pg_xact – подкаталог, содержащий данные о состоянии транзакции;

      • pg_logical – подкаталог, содержащий данные о состоянии для логического декодирования;

      • pg_perf_insights – подкаталог, содержащий файлы с данными для задачи аналитики производительности;

      • pg_auth – подкаталог используется задачей «Сквозная аутентификация»;

    • каталог log_directory;

  • каталоги табличных пространств.

В СУБД Pangolin появляются новые параметры:

  • enable_filesystem_checker – определяет включение функциональности: True – функциональность включена, False – выключена (по умолчанию);

  • disk_check_timeout – таймаут в секундах – периодичность проверки, имеет значение по умолчанию 5 секунд;

  • disk_operation_timeout – таймаут в секундах – на ожидание завершения процесса записи/чтения, имеет значение по умолчанию 3 секунды;

  • disk_retry_count – параметр определяет количество неудачных попыток файловых операций до аварийного переключения лидера кластера (failover), значение по умолчанию: 3;

  • force_failover_timeout – параметр определяет период времени, в течение которого Pangolin гарантированно не запустится после отключения СХД, для того чтобы Pangolin Manager выполнил переключение лидера кластера. Значение рассчитывается по формуле:

    ttl + 2*loop_wait + 5

    где:

      ttl - параметр Pangolin Manager, промежуток времени до запуска процесса автоматического перехода на другой ресурс;
      loop_wait - параметр Pangolin Manager, период опроса кластера.
      5 - константа, используемая для того, чтобы значение параметра force_failover_timeout гарантированно было больше ttl + 2*loop_wait.
    
  • disk_check_tablespaces_count - определяет максимально возможное число табличных пространств, для которых может быть включена проверка, значение по умолчанию 128.

Отключение функциональности#

Для отключения функциональности:

  1. В файле конфигурации Pangolin Manager (/etc/pangolin-manager/postgres.yaml) измените строку:

    enable_filesystem_checker:'True'
    

    На строку:

    enable_filesystem_checker:'False'
    
  2. Выполните команды:

    patronictl -c /etc/pangolin-manager/postgres.yml reload clustername
    patronictl -c /etc/pangolin-manager/postgres.yml restart clustername
    

    или

    reload --force
    restart --force
    

Резервирование подключений для ролей#

В Pangolin реализована возможность резервирования количества доступных подключений для ролей, как индивидуально, так и по признаку вхождения в групповую роль. Это гарантирует пользователю наличие свободных подключений к БД в любое время.

Настроить резервирование соединения можно индивидуально или для группы ролей. При этом редактируются разные файлы:

  • для конфигурации standalone — файл pg_quota.conf. После редактирования файла требуется выполнить перезагрузку БД;

  • для конфигурации cluster — настройка резервирования соединений осуществляется через файл /etc/pangolin-manager/postgresql.yml. После редактирования файла требуется выполнить перезагрузку БД и Pangolin Manager.

Пустые строки в файле pg_quota.conf игнорируются, как и любой текст комментария после значка #. Записи не продолжаются на следующей строке.

Записи начинаются с имени роли (role_name), за которой через пробел и/или tabs следует хотя бы одно поле в формате ключ=значение (поле reserved_connections).

В open source версии PostgreSQL отсутствует возможность резервирования подключений для пользователей, не являющихся superuser. Это приводит к проблеме - нет возможности получить соединение к БД, когда все свободные подключения к БД заняты и пользователь не superuser.

В СУБД Pangolin реализована возможность резервировать для ролей количество доступных подключений как индивидуально, так и по признаку вхождения в групповую роль. Это гарантирует пользователю наличие свободных подключений к БД в любое время.

В каждой БД создается файл pg_quota.conf. Файл содержит записи для ролей, требующих зарезервировать соединения.

Файл pg_quota.conf не синхронизируется с репликой средствами оркестратора Pangolin Manager. Файл pg_quota.conf содержится в копии БД, полученной pg_basebackup или pg_probackup.

Примечание:

Если записей несколько и квота есть для каждой роли, то берется квота первой записи для конкретной аутентифицирующейся роли.

Файл pg_quota.conf создается командой initdb при инициализации каталога с данными. Однако его можно разместить в любом другом месте, используя конфигурационный параметр quota_file. Файл pg_quota.conf считывается только при запуске системы.

Внимание!

Файл pg_quota.conf не считывается при получении сигнала SIGHUP, так как нет возможности перераспределить уже открытые соединения под новые квоты.

Редактировать файл могут администраторы БД. Файл не является обязательным. Если он не задан или отсутствует, используются лимиты для superuser (если роль superuser) и/или лимиты из общего пула — при этом работает стандартный механизм выдачи подключений.

Пример файла pg_quota.conf:

user        reserved_connections=3
+db_admin   reserved_connections=5

Примечание:

Файл не обязан содержать все роли, описанные в БД. Он может содержать только роли, для которых необходимо квотирование.

Для отключения функциональности требуется:

  • для конфигурации standalone — удалить файл pg_quota.conf и перезапустить БД;

  • для конфигурации cluster — удалить секцию pg_quota в файле /etc/pangolin-manager/postgresql.yml и выполнить перезагрузку БД и Pangolin Manager.

Поддержка функциональных пакетов Oracle для Pangolin (orafce)#

Описание расширения#

Расширение orafce представляет собой портирование части пакетов Oracle и функций по работе с данными. Использование этого расширения позволяет сократить время для миграции баз данных с Oracle на Pangolin.

Тем не менее, orafce принципиально не меняет модель работы с данными в Postgresql и не добавляет новых уровней поведения, не заложенных в модель Postgresql.

В частности:

  • добавление «пакетов» Oracle не позволяет использовать переменные «пакета». Функциональный класс переменных отсутствует и не может быть портирован;

  • портирована модель Oracle 10g1.

Добавление расширения#

Выполните команду:

CREATE EXTENSION IF NOT EXISTS orafce;

Функциональность#

Пакет dbms_alert#

Пакет добавляет модель межсессионного взаимодействия.

Объекты схемы:

Тип

Имя

Входные переменные функции

Выходные переменные функции

Описание

Процедура

_signal

name::text, message::text

-

Internal

Триггер

deferred_signal

-

trigger

Internal

Процедура

register

name::text

-

Регистрация ipc c именем name

Процедура

remove

name::text

-

Удаление ipc с именем name

Процедура

removeall

-

-

Удаление всех ipc

Процедура

set_defaults

sensitivity::float8

-

Определение sensitivity

Процедура

signal

event::text, _message::text

-

Регистрация сигнала для ipc event с сообщением _message

Функция

waitany

timeout::float8

name::text, message::text,status::int

Ожидание сигналов в течение timeout сек

Функция

waitone

name::text, timeout::float8

message::text, status::int

Ожидание сигнала в ipc name в течение timeout сек

Пример использования:

Сессия 1

Сессия 2

Сессия 3

Комментарий

select dbms_alert.register(„alert1“);

select dbms_alert.register(„alert1“);

Регистрация очереди событий alert1

select * from dbms_alert.waitany(10);

select * from dbms_alert.waitany(10)

Ожидание событий в течение 10 секунд

select dbms_alert.signal(„alert1“,“Alert 1“);

Добавление события «Alert 1» в очереди alert1

Пакет dbms_assert#

Пакет добавляет дополнительные проверки в целях защиты от SQL injection.

Объекты схемы:

Тип

Имя

Входные переменные функции

Выходные переменные функции

Описание

Функция

enquote_literal

str::varchar

::varchar

Квотирование строки. Верификация двойного квотирования строки

Функция

enquote_name

str::varchar, [lowercase::bool]

::varchar

Квотирование имени объекта sql. Опциональный параметр - приведение имени к нижнему регистру (ВНИМАНИЕ: поведение отличается от Oracle. В Oracle имя приводится к верхнему регистру)

Функция

noop

str::varchar

::varchar

Функция-заглушка. Изменений не производится

Функция

qualified_sql_name

str::varchar

::varchar

Проверка того, что входной параметр является правильным именем объекта sql

Функция

schema_name

str::varchar

::varchar

Проверка существования в БД определенной схемы

Функция

simple_sql_name

str::varchar

::varchar

Проверка применимости входного параметра для использования в качестве идентификатора sql

Функция

object_name

str::varchar

::varchar

Проверка существования нефункционального объекта в БД с именем входного параметра

Пример использования:

Сессия 1

Результат выполнения

select dbms_assert.enquote_literal(E’O’Reilly“);

„O““Reilly“

select dbms_assert.enquote_name(E’O’Reilly“);

«o’reilly»

select dbms_assert.enquote_name(E’O’Reilly“,false);

«O’Reilly»

select dbms_assert.noop(E’O’Reilly“);

O’Reilly

select dbms_assert.qualified_sql_name(E’O’Reilly“);

ERROR: string is not qualified SQL name

select dbms_assert.qualified_sql_name(E’noop“);

noop

select dbms_assert.qualified_sql_name(E’noop1“);

noop1

select dbms_assert.qualified_sql_name(E’1noop“);

1noop

select dbms_assert.qualified_sql_name(E’noOP“);

noOP

select dbms_assert.schema_name(E’public“);

public

select dbms_assert.schema_name(E’noop“);

ERROR: invalid schema name

select dbms_assert.simple_sql_name(E’public“);

public

select dbms_assert.simple_sql_name(E’O’Reilly“);

ERROR: string is not simple SQL name

select dbms_assert.object_name(E’object_name“);

ERROR: invalid object name

select dbms_assert.object_name(E’information_schema“);

ERROR: invalid object name

select dbms_assert.object_name(E’pg_class“);

pg_class

Пакет dbms_output#

Пакет добавляет консольный вывод сообщений.

В Pangolin используется RAISE, однако поведение функций пакета отличается от принятого в Pangolin порядка выдачи сообщений тем, что функции пакета представляют собой очередь сообщений и могут быть прочитаны внутри сеанса.

Объекты схемы:

Тип

Имя

Входные переменные функции

Выходные переменные функции

Описание

Процедура

disable

-

-

Отключение вывода сообщений

Процедура

enable

[buffer_size::int]

-

Включение вывода сообщений. Опциональный параметр указывает размер буфера в байтах

Функция

get_line

-

line::text, status::int

Получение сообщений

Функция

get_lines

numlines::int

lines::text[],numlines::int

Получение блока последних сообщений

Процедура

new_line

-

-

Добавление нового пустого сообщения

Функция

put

a::text

-

Добавление нового сообщения (блок)

Функция

put_line

a::text

-

Добавление нового сообщения (строка)

Процедура

serveroutput

::bool

-

Переключение вывода сообщений в консоль

Пример использования:

Сессия 1

Результат выполнения

select dbms_output.enable();

select dbms_output.put(E’One\nTwo“);

select dbms_output.get_lines(2);

lines I numlines
{«One+I1
Two + I «}

select dbms_output.get_line();

line I status
I 1

select dbms_output.put_line(E’One\nTwo“);

select dbms_output.get_line();

line I status
One I 0
Two I

select dbms_output.serveroutput(true);

select dbms_output.put(E’One\nTwo“);

select dbms_output.get_line();

line I status
I 1

select dbms_output.disable();

Пакет dbms_pipe#

Пакет добавляет эмуляцию каналов Oracle. Реализация основана на использовании shared memory экземпляра:

  • максимальное количество каналов - 50;

  • длина канала определяется не в байтах, а в количестве элементов;

  • возможна отправка сообщений без ожидания;

  • возможна отправка пустых сообщений;

  • тип timestamp для next_item_type = 13;

  • Pangolin не поддерживает тип RAW. Используйте тип bytea.

Объекты схемы:

Тип

Имя

Входные переменные функции

Выходные переменные функции

Описание

Представление

db_pipes

-

name::varchar items::int4 size::int4 limit::int4 private::bool owner::varchar

Список каналов

Процедура

create_pipe

::text, [::int4,[::bool]]

-

Создание канала. Передаваемые параметры: имя, размер, признак частного канала

Функция

next_item_type

-

::int4

Определение формата сообщения в канале:

0 - канал пуст;

9 - numeric/int4/int8;

11 - text;

12 - date;

13 - timestamptz;

23 - byte;

24 - record

Процедура

pack_message

::bytea ::int4 ::int8 ::numeric ::text ::date ::timestamptz ::bytea ::record

-

Добавление сообщения в канал

Процедура

purge

::text

-

Очистка канала. Параметр - имя канала

Функция

receive_message

::text [::int4]

::int4

Прием сообщения. Копирование сообщения в локальный буфер. Параметры - имя канала, время ожидания в секундах, результат - код возврата:

0 - успех;

1 - таймаут;

2 - Ошибка: размер сообщения превышает размер буфера;

3 - Прерывание;

? - Недостаточно привилегий

Процедура

remove_pipe

::text

-

Удаление канала. Параметр - имя канала

Процедура

reset_buffer

-

-

Очистка буфера

Функция

send_message

::text[::int4 [::int4]]

::int4

Передача сообщения. Параметры: имя канала, таймаут в секундах, максимальный размер канала. Канал, созданный этой функцией, будет удален после передачи сообщения (в отличие от канала, созданного функцией create_pipe). Код возврата совпадает с кодами функции receive_message

Функция

unique_session_name

-

::varchar

Возвращает уникальное имя сессии, в которой создан канал

Функция

unpack_message_bytea

-

::bytea

Распаковка сообщения bytea

Функция

unpack_message_date

-

::date

Распаковка сообщения date

Функция

unpack_message_number

-

::numeric

Распаковка сообщения number

Функция

unpack_message_record

-

::record

Распаковка сообщения record

Функция

unpack_message_timestamp

-

::timestamptz

Распаковка сообщения timestamp

Функция

unpack_message_text

-

::text

Распаковка сообщения text

Пример использования:

Сессия 1

Сессия 2

Комментарий

select dbms_pipe.create_pipe(„pipe1“,10,true);

Создание частного канала с именем pipe1

select * from dbms_pipe.db_pipes;

Список: name I items I size I limit I private I owner
pipe1 I 0 I 0 I 10 I t I postgres

select * from dbms_pipe.pack_message(timestamp „epoch“+interval „2 days“);

select * from dbms_pipe.pack_message((date „epoch“+interval „2 days“)::date);

select * from dbms_pipe.pack_message(2::int4);

select * from dbms_pipe.pack_message(2::int8);

select * from dbms_pipe.pack_message(2::numeric);

select * from dbms_pipe.pack_message(2::text);

select * from dbms_pipe.send_message(„pipe1“,20,0);

Вывод кода возврата: 0

select dbms_pipe.receive_message(„pipe1“,1);

Вывод кода возврата: 0

select dbms_pipe.next_item_type();

Вывод 13 (timestamp)

select dbms_pipe.unpack_message_timestamp();

Вывод 1970-01-03 00:00:00+03 (для временной зоны MSK)

select dbms_pipe.next_item_type();

Вывод 12 (date)

select dbms_pipe.unpack_message_timestamp();

ERROR: datatype mismatch

select dbms_pipe.unpack_message_date();

Вывод: 1970-01-03

select dbms_pipe.next_item_type();

Вывод: 9 (number)

select dbms_pipe.unpack_message_number();

Вывод: 2

select dbms_pipe.next_item_type();

Вывод 9 (number)

select dbms_pipe.unpack_message_number();

Вывод: 2

select dbms_pipe.next_item_type();

Вывод 9 (number)

select dbms_pipe.unpack_message_number();

Вывод: 2

select dbms_pipe.next_item_type();

Вывод 11 (text)

select dbms_pipe.unpack_message_text();

Вывод: 2

select dbms_pipe.next_item_type();

Вывод: 0 (конец канала)

select * from dbms_pipe.remove_pipe(„pipe1“);

Пакет dbms_random#

Пакет добавляет генерацию псевдослучайных чисел Oracle.

Объекты схемы:

Тип

Имя

Входные переменные функции

Выходные переменные функции

Описание

Процедура

initialize

::int4

-

Инициализация генератора псевдослучайных чисел c заданным зерном (seed)

Функция

normal

-

::float

Генерация числа в нормальном распределении

Функция

random

-

::int4

Генерация числа в полном диапазоне int4 (-231…231)

Процедура

seed

::int4

-

Передача зерна (seed) генератору

Процедура

seed

::text

-

Передача зерна (seed) генератору

Функция

string

opt::text, len::int4

text

Генерация случайной строки длиной len. Параметры: „u“,“U“ - UPPERCASE ALPHA „l“,“L“ - lowercase alpha „a“,“A“ - MiXeD AlPhA „x“,“X“, UPPERCASE ALPHANUMERIC „p“,“P“ - Anu printable characters

Процедура

terminate

-

-

Окончание работы пакета

Функция

value

[ low::float, high::float]

-

Генерация псевдослучайного номера из диапазона [low,high)

Пример использования:

Сессия 1

Результат выполнения

select dbms_random.initialize(ceil(random*1000)::int4);

-

select dbms_random.normal();

0.699305225607144

select dbms_random.normal();

-2.494277780294369

select dbms_random.string(„u“,10);

VZXJBVROZM

select dbms_random.string(„l“,10);

snkzvijoaj

select dbms_random.string(„a“,15);

rntZKQhoQjoHfob

select dbms_random.string(„x“,10);

530P36FNKE

select dbms_random.string(„p“,15);

.Vs4B=“t#lZj@ww

select dbms_random.value(-10,10);

3.7091398146003485

select dbms_random.terminate();

-

Пакет dbms_utility#

Пакет добавляет просмотр стека вызовов.

Объекты схемы:

Тип

Имя

Входные переменные функции

Выходные переменные функции

Описание

Функция

format_call_stack

[ ::text ]

text

Возвращает стек вызовов внутри блока pl/pgsql

Пример использования:

Сессия 1

Результат выполнения

do
$$
declare
res text;
begin
select dbms_utility.format_call_stack() into res;
raise notice „Call stack: %“,res;
end
$$;

Call stack —- PL/pgSQL Call Stack —–
object line object
handle number name
0 0 function anonymous object
0 0 function anonymous object

Пакет utl_file#

Пакет добавляет операции с файловой системой.

В каждой сессии допускается до 10 открытых файловых дескрипторов. Длина строки ограничена 32Кб.

Объекты схемы:

Тип

Имя

Входные переменные функции

Выходные переменные функции

Описание

Таблица

utl_file_dir

dir::text dirname::text

-

Таблица псевдонимов

Домен

file_type

file_type::integer

-

Домен для хранения файлового дескриптора

Функция

fclose

file::utl_file.file_type

::utl_file.file_type

Закрытие файлового дескриптора

Процедура

fclose_all

-

-

Закрытие всех открытых файловых дескрипторов

Процедура

fcopy

src_location::text
src_filename::text
dest_location::text
dest_filename::text
[ start_line::int4 ]
[[ end_line::int4]]

-

Копирование файла.

Передаваемые параметры:
- исходный каталог
- исходное имя файла
- каталог назначения
- имя файла назначения

Опционально:
- начальная строка
- конечная строка

Процедура

fflush

file::utl_file.file_type

-

Сброс буфера на диск

Функция

fgetattr

location::text
filename::text

fexist::boolean
file_length::bigint
block size::int4

Получение атрибутов файла

Функция

fopen

location::text
filename::text
open_mode::text
[ max_linesize::int4 ]
[[ encoding::name ]]

::utl_file.file_type

Открытие файлового дескриптора. Параметр open_mode стандартный(„r“,“rw“,“a“,…)

Процедура

fremove

location::text
filename::text

-

Удаление файла

Процедура

frename

location::text
filename::text
[ dest_dir::text ]
[ dest_file::text ]
[[ overwrite::bool ]]

-

Переименование/перемещение файла

Функция

get_line

file::utl_file.file_type len::int4

buffer::text

Получение строки из открытого файла

Функция

get_nextline

file::utl_file.file_type

buffer::text

Получение строки из открытого файла

Функция

is_open

file::utl_file.file_type

::boolean

Проверка корректности файлового дескриптора

Функция

new_line

file::utl_file.file_type
[ lines::int4]

::boolean

Добавление новой строки в открытый файл

Функция

put

file::utl_file.file_type
(buffer::text I buffer::anyelement )

::boolean

Добавление записи в файл

Функция

put_line

file::utl_file.file_type
(buffer::text I buffer::anyelement ) [ autoflush::boolean ]

::boolean

Добавление новой строки в открытый файл

Функция

putf

file::utl_file.file_type
format::text
[ arg1::text ]
[[ arg2::text ]]
[[[ arg3::text ]]]
[[[[ arg4::text ]]]]
[[[[[ arg5::text ]]]]]

::boolean

Форматированный вывод в открытый файл

Функция

tmpdir

-

::text

Вывод значения системной переменной $TEMP

Пример использования:

Сессия 1

Результат выполнения

INSERT INTO utl_file.utl_file_dir(dir,dirname) VALUES („temp“,“/tmp“)

COPY (SELECT * FROM pg_settings) TO „/tmp/pg_settings.csv“;

do
$$
declare
f utl_file.file_type;
begin
if (select fexists from utl_file.fgetattr(„temp“,“pg_settings.csv“)) then
f := utl_file.fopen(„temp“, „pg_settings.csv“, „r“);
readl
loop
begin
raise notice „%“, utl_file.get_line(f);
exception
when no_data_found then
exit readl;
end;
end loop;
f := utl_file.fclose(f);
end if;
end;
$$;

Содержимое файла /tmp/pg_settings.csv

SELECT utl_file.fremove(„temp“,“pg_settings.csv“);

SELECT utl_file.fclose_all();

Пакет plunit#

Пакет добавляет функции проверок.

Объекты схемы:

Тип

Имя

Входные переменные функции

Выходные переменные функции

Описание

Процедура

assert_equals

expected::anyelement
actual::anyelement
[ message::varchar]

-

Проверка условия expected = actual

Процедура

assert_equals

expected::float8
actual::float8
range::float8
[ message::varchar]

-

Проверка условия expected=actual в пределах range

Процедура

assert_false

condition::bool
[ message::varchar]

-

Проверка логического условия FALSE

Процедура

assert_true

condition::bool
[ message::varchar]

-

Проверка логического условия TRUE

Процедура

assert_not_equals

expected::anyelement
actual::anyelement
[ message::varchar]

-

Проверка условия expected != actual

Процедура

assert_not_equals

expected::float8
actual::float8
range::float8
[ message::varchar]

-

Проверка условия expected != actual в пределах range

Продедура

assert_not_null

actual::anyelement
[ message::varchar]

-

Проверка входного параметра на присутствие значения (NOT NULL)

Продедура

assert_null

actual::anyelement
[ message::varchar]

-

Проверка входного параметра на отсутствие значения (IS NULL)

Продедура

fail

[ message::varchar]

-

Безусловный возврат с ошибкой

Пример использования:

Сессия 1

Результат выполнения

select plant.assert_equals(clock_timestamp(),current_timestamp,“Failed“);

ОШИБКА: 23514: Failed ПОДРОБНОСТИ: Plunit.assertion fails (assert_equals)

select plant.assert_equals(clock_timestamp()::date,current_timestamp::date,“Failed“);

-

select plant.assert_not_equals(clock_timestamp(),current_timestamp,“Failed“);

-

select plant.assert_not_equals(clock_timestamp()::date,current_timestamp::date,“Failed“);

ОШИБКА: 23514: Failed ПОДРОБНОСТИ: Plunit.assertion fails (assert_not_equals)

select plant.assert_false(clock_timestamp()::date=current_timestamp::date,“Failed“);

ОШИБКА: 23514: Failed ПОДРОБНОСТИ: Plunit.assertion fails (assert_false)

select plant.assert_true(clock_timestamp()=current_timestamp,“Failed“);

ОШИБКА: 23514: Failed ПОДРОБНОСТИ: Plunit.assertion fails (assert_true)

select plant.assert_not_null(clock_timestamp,“Failed“);

-

select plant.assert_null(clock_timestamp,“Failed“);

ОШИБКА: 23514: Failed ПОДРОБНОСТИ: Plunit.assertion fails (assert_null)

select plant.fail(„Failed“);

ОШИБКА: 23514: Failed ПОДРОБНОСТИ: Plunit.assertion fails (assert_fail)

Пакет plvchr#

Пакет добавляет специфичные для Oracle функции для работы с текстом.

Объекты схемы:

Тип

Имя

Входные переменные функции

Выходные переменные функции

Описание

Функция

_is_kind

str::text,kind::int4 c::int4, kind::int4

boolean

Базовая функция для is_% функций

Функция

char_name

c::text

varchar

Возвращает код символа в кодировке ASCII

Функция

first

str::text

varchar

Возвращает первый символ в строке

Функция

last

str::text

varchar

Возвращает последний символ в строке

Функция

nth

str::text, n::int4

text

Возвращает n-ый символ в строке

Функция

quoted1

str::text

varchar

Возвращает текст, заключенный в апострофы

Функция

quoted2

str::text

varchar

Возвращает текст, заключенный в кавычки

Функция

stripped

str::text char_in::text

varchar

Удаляет символы подстроки char_in из str с учетом регистра символов

Функция

is_blank

str::text c::int4

boolean

Проверяет значения параметра на заполненность

Функция

is_digit

str::text c::int4

boolean

Проверяет значения параметра на цифровой формат

Функция

is_letter

str::text c::int4

boolean

Проверяет значения параметра на текстовый формат

Функция

is_other

str::text c::int4

boolean

Проверяет значения параметра на несоответствие ни цифровому, ни текстовому формату

Функция

is_quote

str::text c::int4

boolean

Проверяет значения текстового параметра на квотирование (кавычки или апострофы)

Пример использования:

Сессия 1

Результат выполнения

select plvchr.char_name(„Pangolin“);

P

select plvchr.first(„Pangolin“);

P

select plvchr.last(„Pangolin“);

n

select plvchr.nth(„Pangolin“,2);

a

select plvchr.nth(„Pangolin“,-2);

i

select plvchr.quoted1(„Pangolin“);

„Pangolin“

select plvchr.quoted2(„Pangolin“);

«Pangolin»

select plvchr.quoted(„Pangolin“,“Pango“);

li

select plvchr.quoted(„Pangolin“,“pango“);

Pli

select plvchr.is_blank(„Pangolin“);

false

select plvchr.is_digit(„Pangolin“);

false

select plvchr.is_letter(„Pangolin“);

true

select plvchr.is_other(„Pangolin“);

false

select plvchr.is_quote(„Pangolin“);

false

select plvchr.is_quote(„““Pangolin»“);

true

Пакет plvdate#

Пакет добавляет специфичные для Oracle функции для работы с датами.

Объекты схемы:

Тип

Имя

Входные переменные функции

Выходные переменные функции

Описание

Функция

add_bizdays

::date, ::int4

date

Получение рабочей даты, спустя <n> рабочих дней от заданной

Функция

bizdays_between

::date, ::date

int4

Количество рабочих дней между двумя датами

Функция

days_inmonth

::date

int4

Количество дней в месяце

Процедура

default_holidays

::text

-

Загрузка рабочего календаря. Принимаемые конфигурации: Czech German Austria Poland Slovakia Russia GB USA

Функция

include_start

[ ::boolean ]

boolean

Включение первой даты в расчет

Функция

noinclude_start

-

boolean

Исключение первой даты из расчета

Функция

isbizday

::date

boolean

Является ли дата рабочим днем

Функция

isleapyear

::date

boolean

Является ли год високосным

Функция

nearest_bizday

::date

date

Ближайший рабочий день для даты

Функция

next_bizday

::date

date

Следующий рабочий день

Функция

prev_bizday

::date

date

Предыдущий рабочий день

Функция

set_nonbizday

::date

boolean

Определение нерабочего дня. Возвращаемый параметр - рекурсия (каждый год)

Процедура

set_nonbizday

::text
::date, ::boolean

-

Задать день недели как нерабочий
Задать день как нерабочий. Второй параметр - рекурсия (каждый год)

Функция

unset_nonbizday

::date

boolean

Определение рабочего дня. Возвращаемый параметр - рекурсия (каждый год)

Процедура

unset_nonbizday

::text
::date, ::boolean

-

Задать день недели как рабочий
Задать день как рабочий. Второй параметр - рекурсия (каждый год)

Функция

use_easter

-

boolean

Задать Пасху как нерабочий день. Возвращаемый параметр - рекурсия (каждый год)

Процедура

use_easter

::boolean

-

Задать Пасху как нерабочий день

Функция

unuse_easter

-

boolean

Задать Пасху как рабочий день. Возвращаемый параметр - рекурсия (каждый год)

Процедура

unuse_easter

::boolean

-

Задать Пасху как рабочий день

Функция

use_great_friday

-

boolean

Задать Страстную пятницу как нерабочий день. Возвращаемый параметр - рекурсия (каждый год)

Процедура

use_great_friday

::boolean

-

Задать Страстную пятницу как нерабочий день

Функция

using_easter

-

boolean

Проверка, является ли Пасха рабочим днем

Функция

using_great_friday

-

boolean

Проверка, является ли Страстная пятница рабочим днем

Функция

version

-

cstring

Версия схемы

Пример использования:

Сессия 1

Результат выполнения

select plvdate.default_holidays(„Russia“);

select plvdate.isleapyear(„2020-01-01“);

true

select plvdate.isleapyear(„2021-01-01“);

false

select plvdate.isbizday(„2021-03-08“);

false

select plvdate.isbizday(„2021-02-22“);

true

select plvdate.add_bizdays(„2021-02-22“,15);

2021-03-17

select plvdate.bizdays_between(„2021-04-30“,“2021-05-10“);

6

select plvdate.days_inmonth(„2021-02-22“);

28

select plvdate.nearest_bizday(„2021-02-22“);

2021-02-24

select plvdate.next_bizday(„2021-02-22“);

2021-02-24

select plvdate.prev_bizday(„2021-02-22“);

2021-02-19

select plvdate.set_nonbizday(„2021-02-22“,false);

select plvdate.unset_nonbizday(„2021-02-20“,false);

ОШИБКА: 42704: nonbizday unregisteration error ПОДРОБНОСТИ: Nonbizday not found.

select plvdate.using_easter();

false

select plvdate.using_greater_friday();

false

select plvdate.version();

PostgreSQL PLVdate, version 3.7, October 2018

Пакет plvlex#

Пакет основан на оригинальном PL/Vision LEXical analysis и добавляет специфичные для Oracle функции для работы с лексемами.

Внимание!

Данный пакет основан на ключевых словах Postgresql и не является полностью совместимым с Oracle.

Объекты схемы:

Тип

Имя

Входные переменные функции

Выходные переменные функции

Описание

Функция

tokens

str::text, skip_spaces::boolean, qualified_names::boolean

SETOF record
pos::integer
token::text
code::int4
class::text
separator::text
mod::text

Лексический анализатор. Возвращаемые параметры:

- pos: позиция лексемы
- token: лексема
- code: для лексем, являющихся ключевыми словами и идентификаторами PG SE - ссылка на порядковый номер в классе;
- class: класс лексемы
- separator: разделитель
mod: модификатор

Пример использования. Сессия 1:

select * from plvlex.tokens('SELECT n.nspname AS schemaname, c.relname AS viewname, pg_get_userbyid(c.relowner) AS viewowner, pg_get_viewdef(c.oid) AS definition FROM pg_class c LEFT JOIN pg_namespace n ON n.oid = c.relnamespace WHERE c.relkind = ''v''::"char";',true,true)

Результат выполнения:

pos I token I code I class I separator I mod
0 I select I 613 I KEYWORD I I
7 I n.nspname I I IDENT I I I
17 I as I 292 I KEYWORD I I I
20 I schemaname     I    I IDENT I         I        I
30 I,              I  44 I OTHERS I         I self    I
36 I c.relname      I    I IDENT  I         I        I
46 I as             I 292 I KEYWORD I         I        I
49 I viewname       I    I IDENT  I         I        I
57 I,              I  44 I OTHERS I         I self    I
63 I pg_get_userbyid I    I IDENT  I         I        I
78 I (              I  40 I OTHERS I         I self    I
79 I c.relowner     I    I IDENT  I         I        I
89 I)              I  41 I OTHERS I         I self    I
91 I as             I 292 I KEYWORD I         I        I
94 I viewowner      I    I IDENT  I         I        I
103 I,              I  44 I OTHERS I         I self    I
109 I pg_get_viewdef I    IIDENT  I         I        I
123 I (              I  40 I OTHERS I         I self    I
124 I c.oid          I    I IDENT  I         I        I
129 I )              I  41 I OTHERS I         I self    I
131 I as             I 292 I KEYWORD I         I        I
134 I definition     I    I IDENT  I         I        I
148 I from           I 421 I KEYWORD I         I        I
153 I pg_class       I    I IDENT  I         I        I
162 I c              I    I IDENT  I         I        I
169 I left           I 480 I KEYWORD I         I        I
174 I join           I 470 I KEYWORD I         I        I
179 I pg_namespace   I    I IDENT  I         I        I
192 I n              I    I IDENT  I         I        I
194 I on             I 533 I KEYWORD I         I        I
197 I n.oid          I    I IDENT  I         I        I
203 I =              I  61 I OTHERS I         I self    I
205 I c.relnamespace I    I IDENT  I         I        I
222 I where          I 701 I KEYWORD I         I        I
228 I c.relkind      I    I IDENT  I         I        I
238 I =              I  61 I OTHERS I         I self    I
240 I v              I    I SCONST I         I qs      I
243 I v              I 267 I OTHERS I         I typecast I
245 I char           I    I IDENT  I         I dq      I
251 I ;              I  59 I OTHERS I         I self    I

Пакет plvstr#

Пакет добавляет специфичные для Oracle функции для работы со строками и текстовыми данными.

Объекты схемы:

Тип

Имя

Входные переменные функции

Выходные переменные функции

Описание

Функция

betwn

str::text,start::int4,_end::int4[,inclusive:boolean]
str::text,start::text,_end::text[,startnth::int4,endth::int4[,inclusive::boolean,gotoend::boolean]]

text

Производит поиск подстроки в пределах от start до _end символа

Функция

instr

str::text,patt::text[,start::int4[,nth::int4]]

int4

Производит поиск позиции подстроки

Функция

is_prefix

str::int8,prefix::int8
str::int4,prefix::int4
str::text,prefix::text[,cs::boolean]

boolean

Производит проверку: начинается ли искомая строка с определенного префикса

Функция

left

str::text,n::int4

varchar

Возвращает n символов с начала строки

Функция

right

str::text,n::int4

varchar

Возвращает n символов с конца строки

Функция

lpart

str::text,div::text[,start::int4[,nth::int4[,allifnotfound::boolean]]]

text

Возвращает подстроку, находящуюся до строки поиска

Функция

rpart

str::text,div::text[,start::int4[,nth::int4[,allifnotfound::boolean]]]

text

Возвращает подстроку, находящуюся после первого символа строки поиска

Функция

lstrip

str::text,substr::text[,num::int4]

text

Усекает строку слева, если строка начинается с поисковой строки

Функция

rstrip

str::text,substr::text[,num::int4]

text

Усекает строку справа, если строка заканчивается на поисковую строку

Функция

rvrs

str::text,start::int4[,_end::int4]

text

Выставляет в обратном порядке символы в строке

Функция

substr

str::text,start::int4[,len::int4]

varchar

Возвращает подстроку, начиная с позиции start (и длиной len)

Функция

swap

str::text,replace::text[,start::int4,length::int4]

text

Производит поиск и замену подстроки replace в строке (начиная с позиции start, длиной length)

Пример использования:

Сессия 1

Результат выполнения

select plvstr.betwn(„Pangolin“,“go“,“i“)

goli

select plvstr.instr(„Pangolin“,“go“)

4

select plvstr.is_prefix(„Pangolin“,“Pan“)

true

select plvstr.is_prefix(„Pangolin“,“pan“)

false

select plvstr.left(„Pangolin“,5)

Pango

select plvstr.right(„Pangolin“,5)

golin

select plvstr.lpart(„Pangolin“,“go“)

Pan

select plvstr.rpart(„Pangolin“,“go“)

olin

select plvstr.lstrip(„Pangolin“,“go“)

Pangolin

select plvstr.lstrip(„Pangolin“,“Pan“)

golin

select plvstr.rstrip(„Pangolin“,“lin“)

Pango

select plvstr.rvrs(„Pangolin“)

nilgonaP

select plvstr.substr(„Pangolin“,5)

olin

select plvstr.swap(„Pangolin“,“go“)

gongolin

Пакет plvsubst#

Пакет добавляет специфичные для Oracle функции форматирования текста.

Объекты схемы:

Тип

Имя

Входные переменные функции

Выходные переменные функции

Описание

Процедура

setsubst

[ str::text]

-

Задать маску поиска. Маска по умолчанию - „%s“

Функция

subst

-

text

Получить маску поиска

Функция

string

template_in::text[,vals_in::text[,delim_in::text[,substr-in::text]]] template_in::text[,values_in::text[][,subst::text]]

text

Применение форматирования по шаблону

Пример использования:

Сессия 1

Результат выполнения

select plvsubst.string(„%s codename %s“,“Postgresql,Pangolin“);

Postgresql codename Pangolin

select plvsubst.string(„%s codename %s“,ARRAY[„Postgresql“,“Pangolin“]);

Postgresql codename Pangolin

select plvsubst.subst();

%s

Изменения уровня базы данных#

Новые обьекты:

Тип

Имя

Входные переменные функции

Выходные переменные функции

Описание

Представление

dual

-

dummy::varchar

Специфичное для Oracle представление, необходимое для поддержки стандарта SQL

Тип

dummy

-

-

Тип

varchar2

-

-

Специфичный для Oracle тип текстовых данных (single-byte)

Тип

nvarchar2

-

-

Специфичный для Oracle тип текстовых данных (multi-byte)

Расширение btree_gin#

Работа с индексами GIN#

GIN (Generalized Inverted Index, обратный индекс) - используется преимущественно для полнотекстового поиска.

Для примера, создадим таблицу:

CREATE TABLE users ( first_name text, last_name text );

Заполним ее случайными строками:

insert into users SELECT md5(random()::text), md5(random()::text) FROM (SELECT * FROM generate_series(1,1000000) AS id) AS x;

Поиск по строке может занимать длительное время:

SELECT count(*) FROM users where first_name ilike '%aeb%';

Для ускорения поиска используем GIN индекс:

CREATE EXTENSION IF NOT EXISTS pg_trgm;
CREATE INDEX users_search_idx ON users USING gin (first_name gin_trgm_ops, last_name gin_trgm_ops);

где gin_trgm_ops из расширения pg_trgm - указание Pangolin использовать триграммы для построения индекса.

Применение GIN на практике не ограничивается использованием расширения pg_trgm. В данном случае оно выбрано в целях упрощения примера.

Проверьте, что время выполнения запроса уменьшается:

SELECT count(*) FROM users where first_name ilike '%aeb%';

Описание btree_gin#

btree_gin добавляет возможность использовать индекс GIN с операциями, характерными для b-tree.

Допустим, в таблицу добавилось дополнительное поле с возрастом:

alter table users add age integer default 0;

Если необходимо фильтровать пользователей по возрасту, то использование существующего индекса GIN может оказаться эффективней введения дополнительного BTREE-индекса:

CREATE EXTENSION btree_gin;
DROP INDEX user_search_index;
CREATE INDEX users_search_idx ON users USING gin (first_name gin_trgm_ops, last_name gin_trgm_ops, age);

Теперь можно эффективно фильтровать по возрасту:

EXPLAIN SELECT count(*) FROM users where first_name ilike '%aeb%' and age >= 27;

Так же как и btree_gist, btree_gin работает менее эффективно, чем простой b-tree. Его разумно использовать, если индекс уже включает в себя объекты операции GIN (как в примере выше).

Установка#

Расширение входит в стандартную поставку Pangolin. Для использования расширения необходимо выполнить:

CREATE EXTENSION btree_gin;

Расширение btree_gist#

Работа с индексами GiST#

GiST (Generalized search tree) - сбалансированное дерево поиска, схожее с b-tree. Однако, в отличие от b-tree, которое поддерживает только операторы <, >, =, GiST дает возможность использовать самые разнообразные операторы, например (<@, &&). При этом смысл операторов определяется типом данных, для которого он применяется. Таким образом, GiST предоставляет расширяемый интерфейс для хранения и поиска по любым типам данных с использованием операций, специфичных именно для этого типа.

Рассмотрим в качестве примера задачу поиска по временным интервалам (тип tsrange). Допустим, сдается дом, и есть таблица, хранящая интервалы бронирования:

create table reservations(during tsrange);
insert into reservations(during) values
('[2016-12-30, 2017-01-09)'),
('[2017-02-23, 2017-02-27)'),
('[2017-04-29, 2017-05-02)');
create index on reservations using gist(during);

На вход подается интервал [2017-01-01, 2017-04-01), нужно найти все интервалы, пересекающиеся с ним:

select * from reservations where during && '[2017-01-01, 2017-04-01)';

Для типа tsrange оператор && означает «пересечение».

Индекс GiST может применяться для поддержки ограничений исключения (exclude).

Добавим ограничение, которое запретит бронирование, если нужные даты уже заняты:

alter table reservations add exclude using gist(during with &&);

Попытка добавить интервал, уже имеющийся в таблице, завершится ошибкой:

insert into reservations(during) values ('[2017-01-01, 2017-04-01)');

Описание расширения btree_gist#

Допустим, нужно сдавать несколько домиков. В таблицу reservation добавим номер дома:

alter table reservations add house_no integer default 1;

Необходимо изменить ограничение исключения так, чтобы учитывать и номер дома. Однако GiST не поддерживает операцию равенства для целых чисел.

В этом случае поможет расширение btree_gist, которое добавляет GiST-поддержку операций, характерных для B-деревьев (<, >, =):

create extension btree_gist;
alter table reservations drop constraint reservations_during_excl;
alter table reservations add exclude using gist(during with &&, house_no with =);

Убедимся, что можно забронировать на те же даты не только первый домик, но и второй

insert into reservations(during, house_no) values ('[2017-01-01, 2017-04-01)', 2);

Необходимо учитывать, что при необходимости простого сравнения (<, >, =), более предпочтительно использовать простые b-tree индексы, так как они работают быстрее.

btree_gin имеет смысл использовать только в том случае, если условие дополнительно содержит операцию над сложными объектами, как в примере выше.

В дополнение к основным операциям b-tree, btree_gin добавляет оператор <> (не равно), который удобно использовать в ограничениях исключения (exclude constraints). Например:

CREATE TABLE zoo ( cage INTEGER, animal TEXT, EXCLUDE USING gist (cage WITH =, animal WITH <>) );

Установка#

Расширение входит в стандартную поставку Pangolin. Для использования необходимо выполнить:

CREATE EXTENSION btree_gist;

Переход на поставку компонентов Pangolin в виде RPM-пакетов#

Был реализован переход на использование пакетной установки для компонентов:

  • Pangolin Pooler;

  • Pangolin Manager;

  • Pangolin Backup tools.

Pangolin Pooler#

Компонент Pangolin Pooler – это доработанная версия pgbouncer, а именно программа, управляющая пулом соединений Pangolin DBMS. Любое конечное приложение может подключиться к Pangolin Pooler, как если бы это был непосредственно сервер DBMS, и Pangolin Pooler создаст подключение к реальному серверу, либо задействует одно из ранее установленных подключений. Предназначение Pangolin Pooler — минимизировать издержки, связанные с установлением новых подключений к Pangolin DBMS. RPM/DEP-пакет Pangolin Pooler имеет следующую структуру:

/etc/
|      |___pangolin-pooler/
|      |       |___pangolin-pooler.ini
|      |       |___userlist.txt
|      │___systemd/
|      |        |___system/
|      |               |___ pangolin-pooler.service
/opt/
|     |___pangolin-pooler-{pangolin-pooler-full-version}/
|     |       |___ share/
|     |       |       |___license/
|     |       |       |      |___ ...
|     |       |       |___doc/
|     |       |       |___man/
|     |       |___ bin/
|     |       |       |___ pangolin-pooler
|     |       |       |___ post.sh
|     |___ |___ lib/
|______|____|___...

При установке пакета или его обновлении с предыдущей версии выполняется следующее:

  • Исполняемые файлы и библиотеки помещаются в каталог /opt/pangolin-pooler.

  • Создается файл настроек по пути /etc/pangolin-pooler/pangolin-pooler.ini при его отсутствии.

  • Создается сервис pangolin-pooler.service при его отсутствии.

  • Создается пользователь posgtres с UID=26 по умолчанию.

Особенности:

  • Может быть установлена только одна версия Pangolin Pooler.

  • Нумерация версии начата с 1.1.0 после переименования с PgBouncer на Pangolin Pooler.

  • Обновление компонента предполагает замену только исполняемых файлов и библиотек с сохранением файла настроек и файла службы.

Pangolin Manager#

Компонент Pangolin Manager – это доработанная версия patroni, python-приложения для создания и управления Pangolin DBMS-кластеров работающих на основе потоковой репликации. RPM/DEP пакет Pangolin Manager имеет следующую структуру:

/etc/
|      |___pangolin-manager/
|      |       |___postgres.yml
|      │___systemd/
|      |        |___system/
|      |               |___ pangolin-manager.service
/opt/
|     |___pangolin-manager{pangolin-manager-full-version}/
|     |       |___share/
|     |       |       |___license/
|     |       |       |       |___ ...
|     |       |___ bin/
|     |       |       |___pangolin-manager
|     |       |       |___pangolin-manager-bin
|     |       |       |___pangolin-manager.bin
|     |       |       |___pangolin-manager-ctl.bin
|     |       |       |___pangolin-manager-raft-controller.bin
|     |       |       |___patroni/
|     |       |        |      |___...
|     |       |        |___pangolin-manager-ctl
|     |       |        |___pangolin-manager-raft-controller
|     |       |        |___post.sh
|     |___ |___ lib/
|            |        |___postgresql_se_libs/
|______|____|___python.tar.gz

Pangolin Backup Tools#

Компонент Pangolin Backup Tools представляет собой набор утилит и скриптов, позволяющий настроить процесс резервного копирования хранимых в СУБД Pangolin данных. RPM/DEP-пакет Pangolin Backup Tools будет иметь следующую структуру:

/etc/
|___ pangolin-backup-tools/
|                         |___ backup-tools-env
/opt/
|___pangolin-backup-tools-{pangolin-backup-tools-full-version}/

|___ bin/
|       |___manage_backup.bin
|       |___manage_backup.sh
|       |___pangolin_arclogs.sh
|       |___post.sh
|___ lib/
|       |___postgresql_se_libs/
|       |___python3/

Поддержка топологии N-ЦОД в Pangolin Pooler#

Логическое объединение кластеров, содержащее все множество синхронизируемых данных, обрабатываемых одним потребителем во всех центрах обработки данных (ЦОД), реализует N-ЦОД архитектурный подход управления данными. Для синхронизации данных может использоваться любой из инструментов межкластерной репликации, а устойчивость к сбоям достигается за счет резервирования.

Для обслуживания узлов кластеров, включаемых в архитектуру N-ЦОД, при сценариях, требующих соответствия требованиям высокой доступности и аварийного восстановления (HA/DR), Pangolin Pooler дополнен функциями:

  • прерывания существующих и прекращения приема новых клиентских соединений;

  • возобновления приема новых соединений;

  • автоматической приостановки приема новых соединений;

  • остановки обслуживания существующих клиентских соединений при истечении заданного интервала времени.

В следующих подразделах данные функции будут рассмотрены более подробно.

Прерывание существующих и прекращение приема новых клиентских соединений#

При получении в административной консоли команды NDC_SUSPEND Pangolin Pooler прерывает все существующие соединения к базам данных, а также все клиентские соединения, кроме соединений с административной консолью (для обеспечения связи с базой Pangolin Pooler). Получив эту команду, Pangolin Pooler переходит в режим NDC_DISALLOWED и прекращает обработку входящих клиентских соединений. Поведение аналогично вызову команды KILL <db> для всех баз данных, с которыми были установлены соединения, за исключением того, что базы данных не переходят в режим выключения.

Пример использования команды:

psql -h somehost -p 6544 -U someuser pgbouncer -c "NDC_SUSPEND"

Возобновление приема новых клиентских соединений и их обслуживание#

При получении команды NDC_KEEPALIVE Pangolin Pooler переходит в режим NDC_ALLOWED (если до этого он был в другом режиме) и возобновляет прием новых клиентских соединений, а также их обработку. При этом Pangolin Pooler сохраняет момент времени получения этой команды и использует его в дальнейшем при автоматическом переключении в режим приостановки приема клиентских соединений.

Пример использования команды:

psql -h somehost -p 6544 -U someuser pgbouncer -c "NDC_KEEPALIVE"

Автоматическая приостановка приема новых и остановка обслуживания существующих клиентских соединений при истечении заданного интервала времени#

Момент времени старта Pangolin Pooler или получения команды NDC_KEEPALIVE сохраняется и сравнивается в основном цикле обработки событий с текущим моментом времени. Если разница между этими моментами времени превышает установленное в конфигурационном параметре ndc_suspending_timeout значение, то Pangolin Pooler прерывает все существующие соединения и приостанавливает прием новых соединений так же, как и после получения команды NDC_SUSPEND. Значение параметра задается в секундах и по умолчанию равно 0. При изменении значения параметра ndc_suspending_timeout перезапускать (выполнять restart) Pangolin Pooler не нужно.

Если значение ndc_suspending_timeout равно нулю, то проверка на необходимость разорвать существующие соединения и прекратить прием новых не выполняется.

Если текущее значение заменено на значение по умолчанию, то возобновляется прием и обработка клиентских соединений (Pangolin Pooler переходит в режим NDC_ALLOWED).

Если значение по умолчанию заменено на другое, то сохраняется момент времени смены параметра, и начинается проверка необходимости автоматического переключения в режим приостановки приема и обслуживания клиентских соединений.

Примечание:

Для организации непрерывного приема и обработки клиентских соединений необходимо регулярно отправлять запрос на выполнение команды NDC_KEEPALIVE.

Пример конфигурации:

[pgbouncer]
; ...
ndc_suspending_timeout = 60

Плагин wal2json#

Для реализации возможности логической репликации в формате JSON в состав продукта дополнительно включен плагин вывода для логического декодирования - wal2json.

Плагин имеет доступ к кортежам, созданным с помощью INSERT и UPDATE. Кроме того, доступ к UPDATE/DELETE старых версий строк (row) возможен в зависимости от настроенного идентификатора реплики. Изменения могут быть применены с помощью протокола потока изменений (слоты логической репликации) или с помощью специального SQL API.

Поддерживается два формата вывода:

  • объект JSON для каждой транзакции: все новые/старые кортежи доступны в объекте JSON. Есть опции для включения таких свойств, как временная метка транзакции, соответствие схеме, типы данных и идентификаторы транзакций;

  • объект JSON для каждого кортежа: для начала и окончания транзакции объект JSON необязателен; дополнительно представлен набор опций для включения отдельных свойств объектов.

Для использования плагина требуется уровень WAL >= logical, для этого необходимо задать значение параметра wal_level = 'logical'. После смены значения этого параметра требуется перезапустить сервер Pangolin.

Параметры плагина, задаваемые при подключении к слоту репликации:

  • include-xids: добавить xid к каждому набору изменений. Значение по умолчанию - false.

  • use-xid32: использовать 32-битный xid в наборе изменений. Значение по умолчанию - false.

  • include-timestamp: добавить временную метку (timestamp) к каждому набору изменений. Значение по умолчанию - false.

  • include-schemas: добавить схему (schema) к каждому изменению. Значение по умолчанию - true.

  • include-types: добавить тип к каждому изменению. Значение по умолчанию - true.

  • include-typmod: добавить модификатор к типам, у которых он есть (например, varchar(20) вместо varchar). Значение по умолчанию - true.

  • include-type-oids: добавить oids типа. Значение по умолчанию - false.

  • include-domain-data-type: заменить доменное имя базовым типом данных. Значение по умолчанию - false.

  • include-column-positions: добавить позицию столбца (pg_attribute.attnum). Значение по умолчанию - false.

  • include-origin: добавить источник фрагмента данных. Значение по умолчанию - false.

  • include-not-null: добавить ненулевую информацию в качестве columnoptionals. Значение по умолчанию - false.

  • include-default: добавить выражение (expression) по умолчанию. Значение по умолчанию - false.

  • include-pk: добавить информацию о primary key в виде pk. Имя столбца и тип данных включены. Значение по умолчанию - false.

  • numeric-data-types-as-string: использовать строку для числовых типов данных. Спецификация JSON не распознает Infinity и NaN как допустимые числовые значения. Для чисел двойной точности могут возникнуть потенциальные [проблемы совместимости] (https://datatracker.ietf.org/doc/html/rfc7159#section-6). Значение по умолчанию - false.

  • pretty-print: добавить пробелы и отступы в структуры JSON. Значение по умолчанию - false.

  • write-in-chunks: запись после каждого изменения вместо каждого набора изменений. Используется только тогда, когда format-version в значении 1. Значение по умолчанию - false. include-lsn: добавить nextlsn к каждому набору изменений (changeset). Значение по умолчанию - false.

  • include-transaction: выдает записи, обозначающие начало и конец каждой транзакции. Значение по умолчанию - true.

  • filter-origins: исключить изменения из указанных источников. Значение по умолчанию пустое, что означает, что источник не будет отфильтрован. Набор значений, разделенных запятой.

  • filter-tables: исключить строки (rows) из указанных таблиц. Значение по умолчанию пустое, что означает, что ни одна таблица не будет отфильтрована. Набор значений, разделенных запятой. Таблицы должны соответствовать требованиям схемы. Имя вида *.foo означает таблицу foo во всех схемах, а имя вида bar.* означает все таблицы в схеме bar. Специальные символы (пробел, одинарная кавычка, запятая, точка, звездочка) должны быть экранированы обратной косой чертой. Схема и таблица чувствительны к регистру.

  • add-tables: включить только строки (rows) из указанных таблиц. По умолчанию используются все таблицы из всех схем. В нем действуют те же правила, что и в filter-tables.

  • filter-msg-prefixes: исключить сообщения, если префикс есть в списке. Значение по умолчанию пустое, что означает, что ни одно сообщение не будет отфильтровано. Задается в виде набора значений, разделенных запятой.

  • add-msg-prefixes: включить только сообщения, если префикс есть в списке. По умолчанию используются все префиксы. Задается в виде набора значений, разделенных запятой. Значение filter-msg-prefixes применяется перед этим параметром.

  • format-version: определяет, какой формат вывода использовать. Значение по умолчанию равно 1.

  • actions: определяет, какие операции будут отправляться. По умолчанию используются все действия (INSERT, UPDATE, DELETE и TRUNCATE). Однако, если используется format-version 1, TRUNCATE не будет включен (для поддержания обратной совместимости).

Контроль потребления ресурсов БД (оперативная память и ЦП)#

Функциональность реализована в виде расширения psql_resources_consumption_limits, позволяет ограничивать потребление ресурсов: оперативной памяти и ЦПУ, с помощью процессов СУБД. Входит в состав поставки Enterprise.

Внимание!

Процессы расширений ограничены в соответствии с установленными лимитами (включая задания pg_cron и т.п.).

В Pangolin поддерживается:

  • функциональность фиксированного задания ограничений ресурсов для процессов сессий СУБД;

  • завершение с ошибкой сессии, превысившей ограничение на потребление ресурса, и всех ее подпроцессов;

  • обнаружение превышения квоты на ресурсы асинхронно.

Примечание:

Управление ограничениями на уровне отдельной сессии не поддерживается.

Схема процесса#

Процесс первоначальной настройки и изменения настройки квотирования ресурсов:

Включение функциональности на запущенном кластере Pangolin#

Внимание!

В процессе установки Pangolin функциональность не включается.

Для включения функциональности выполните шаги:

  1. Добавьте имя библиотеки расширения в параметр shared_preload_libraries конфигурационного файла postgresql.conf/postgres.yml:

    shared_preload_libraries = 'psql_resources_consumption_limits'
    
  2. Перечитайте конфигурацию и перезагрузите кластер:

    pangolin-manager-ctl -c /etc/pangolin-manager/postgres.yml reload clustername
    
    pangolin-manager-ctl -c /etc/pangolin-manager/postgres.yml restart clustername
    
  3. Выполните команду по добавлению расширения (для создания представления мониторинга):

    CREATE EXTENSION psql_resources_consumption_limits;
    

Примечание:

Необходимо учесть увеличение background worker на единицу и увеличить лимит background worker.

Настройка фиксированных ограничений#

Задается параметрами, перед каждым параметром указывается имя расширения через точку.

Пример:

psql_resources_consumption_limits.check_interval
  • mem_limit - ограничение на суммарное потребление оперативной памяти одной сессией;

    Задается в килобайтах kB (kilobytes), мегабайтах MB (megabytes), гигабайтах GB (gigabytes), терабайтах TB (terabytes), без указания единиц - килобайты.

    Допускаются только положительные целочисленные значения. При указании отрицательного значения или лимита, превышающего физическую память КТС (параметр MemTotal в файле /proc/meminfo), Pangolin не запускается с выводом ошибки о недопустимом значении или превышении лимита. Если задано нулевое значение, то контроль за потреблением оперативной памяти отключен. По умолчанию лимит равен нулю (контроль отключен).

  • cpu_limit - ограничение на процент потребления ядер CPU всеми процессами одной сессии;

    Задается в процентах.

    Допускаются положительные целочисленные значения. При указании отрицательного значения или лимита превышающего количество ядер CPU КТС, умноженных на 100, Pangolin не запускается с выводом ошибки о невалидном значении или превышении лимита. Если задано нулевое значение, то контроль за потреблением CPU отключен. По умолчанию лимит равен нулю (контроль отключен).

    Допускаются значения больше 100, например, 350, что означает: «потребление CPU всеми процессами сессии не может превысить 3.5 ядер»».

  • mem_exceeding_reaction - реакция на превышение лимита потребления оперативной памяти:

    • terminate (значение по умолчанию) - прерывание всех процессов сессии с выводом сообщения в лог;

    • alert - вывод сообщения в лог о превышении лимита;

  • cpu_exceeding_reaction - реакция на превышение лимита потребления CPU:

    • terminate (значение по умолчанию) - прерывание всех процессов сессии с выводом сообщения в лог;

    • alert - вывод сообщения в лог о превышении лимита;

  • alert_log_level - уровень лога для реакций alert на превышения лимитов. Принимает значения:

    • debug5;

    • debug4;

    • debug3;

    • debug2;

    • debug1;

    • debug;

    • info;

    • notice;

    • log;

    • warning (значение по умолчанию);

Примечание:

При установке mem_exceeding_reaction, cpu_exceeding_reaction и alert_log_level в значения, отличные от допустимых, выводится предупреждение о невалидности параметра, и используется значение по умолчанию.

  • alert_timeout - время ожидания для повторного вывода сообщения в лог (задается в единицах времени);

    Отрицательные значения не допускаются, максимальное значение - 1 час. Если процесс продолжает выполняться после превышения лимита (реакция на превышение лимита - вывод сообщения в лог), то следующее сообщение о его превышении появится не раньше, чем через установленный таймаут. Если установлено нулевое значение, то сообщения выводятся на каждое превышение лимита. Значение по умолчанию - 1 секунда. При указании отрицательного значения или значения, превышающего 1 час, выводится предупреждение о невалидном параметре и используется значение по умолчанию.

  • check_interval - интервал контроля превышения.

    Задается во временных единицах. Отрицательные значения не допускаются, максимальное значение – 5 минут. Если задано нулевое значение, то контроль за потреблением оперативной памяти и CPU отключен. Значение по умолчанию – 30 с. Если задано значение отличное от нуля и включен контроль хотя бы за одним из ресурсов, то процесс будет периодически запускаться с заданным интервалом времени и проверять превышение лимитов.

Параметры можно изменять без перезапуска сервера.

Установка параметров для роли#

Параметры (кроме интервала контроля) могут быть заданы суперпользователем отдельно для каждой роли через ALTER ROLE ... SET name=value;. В этом случае реакция на их превышение и лимиты сессий в рамках данной роли будут проверяться с учетом этих параметров. Как и при определении соответствующих параметров в конфигурации сервера, ограничение будет применяться к каждой из сессий по отдельности. В каждой из сессий значение параметра для роли переопределяет общее значение. Контроль суммарного потребления ресурсов всеми пользовательскими сессиями не выполняется.

Примеры настройки параметров#

Сценарий 1 – потребление ресурсов ограничено для выбранных ролей, для остальных ролей потребление ресурсов не ограничено:

  1. Задан нулевой параметр mem_limit (или cpu_limit) в конфигурации или с помощью ALTER SYSTEM SET (проверка для всех ролей отключена).

  2. Заданы ненулевые параметры mem_limit (или cpu_limit) для выбранных ролей с помощью ALTER ROLE … SET name=value; (проверка для отдельных ролей включена).

Сценарий 2 – потребление ресурсов не ограничено для выбранных ролей, для остальных ролей потребление ресурсов ограничено:

  1. Задан ненулевой параметр mem_limit (или cpu_limit) в конфигурации или с помощью ALTER SYSTEM SET (проверка для всех ролей включена).

  2. Заданы нулевые параметры mem_limit (или cpu_limit) для выбранных ролей с помощью ALTER ROLE ... SET name=value; (проверка для отдельных ролей выключена).

Отключение функциональности#

Для отключения функциональности:

  1. Выполните команду по удалению расширения:

    DROP EXTENSION psql_resources_consumption_limits;
    
  2. Удалите имя библиотеки расширения из параметра shared_preload_libraries конфигурационного файла postgresql.conf/postgres.yml:

    shared_preload_libraries = 'psql_resources_consumption_limits'
    
  3. Перезагрузите кластер:

    restart --force && reload --force
    

Примечание:

Если требуется временное отключение функциональности для всех ролей, без удаления расширения, то это возможно сделать, установив параметр check_interval в нулевое значение.

Асинхронный поиск превышения лимитов#

Контроль превышения лимитов реализуется в отдельном процессе.

Процесс запускается всегда, не зависимо от того, включен ли контроль за ресурсами или нет. Если контроль ни за одним ресурсов не включен, то процесс находится в ожидании. По SIGHUP процесс перечитывает конфигурационные параметры и, если контроль хотя бы за одним из ресурсов был включен, то процесс начинает периодическую проверку превышения лимитов.

Внимание!

Если контролируемый процесс превысит лимит внутри интервала контроля, но на момент проверки лимиты превышены не будут, то это превышение пройдет незамеченным для контролирующего процесса

Параллельное выполнение запросов#

При порождении процессом сессии СУБД подпроцессов параллельного выполнения запросов или подпроцессов фонового выполнения (parallel worker или background worker) суммарное потребление ресурсов такой сессией и ее подпроцессами не может превысить заданное ограничение на сессию.

Потребление памяти одной сессией#

Лимит учитывает только RSS-память процесса.

Значение RSS для процесса вычисляется по полю resident [количество страниц памяти RSS] внутри файла /proc/<pid>/statm. Чтобы перевести значение в байты resident умножается на sysconf(_SC_PAGESIZE) [Кб].

Считывается потребление резидентной памяти для каждого процесса сессии по pid, затем вычисляется суммарное потребление для сессии.

Потребление CPU одним процессом сессии#

Потребление CPU процессом вычисляется по изменению полей utime, stime [clock ticks] внутри файла /proc/<pid>/stat со времени последнего измерения. Для этого на каждой итерации в памяти сохраняются поля utime, stime и время измерения, которые будут использоваться для вычисления процента потребления CPU на следующей итерации:

(((current utime + current stime) - (saved utime + saved stime)) / sysconf(_SC_CLK_TCK)) * 100 / (текущее время - время прошлого измерения)

Примечание:

sysconf(_SC_CLK_TCK) - функция, возвращающая количество тактов процессора в одной секунде.

Потребление ЦПУ считывается для каждого процесса сессии по pid, затем вычисляется суммарное потребление для сессии.

Остановка процессов сессии#

При превышении сессией установленных лимитов все ее процессы останавливаются сигналом SIGTERM.

Получение данных о потреблении ресурсов по процессам сессии#

Данные о потреблении ресурсов процессами отображаются в новом представлении psql_resources_consumption_limits.consumption.

Права доступа pg_read_all_stats.

Представление содержит поля:

  • session_id – идентификатор сессии;

  • proc_id – идентификатор процесса;

  • role_id – идентификатор роли;

  • rolname – имя роли;

  • log_level – уровень лога для сообщений о превышении лимитов;

  • mem_current – текущее потребление памяти процессом;

  • mem_current_session – текущее потребление памяти сессией;

  • mem_max – максимальное потребление памяти процессом за все время контроля;

  • mem_max_session – максимальное потребление памяти сессией за все время контроля;

  • mem_limit – заданное для сессии ограничение по памяти;

  • mem_reaction – заданная для сессии реакция на превышение ограничения по памяти;

  • cpu_current – текущее потребление CPU процессом;

  • cpu_current_session – текущее потребление CPU сессией;

  • cpu_max – максимальное потребление CPU процессом за все время контроля;

  • cpu_max_session – максимальное потребление CPU сессией за все время контроля;

  • cpu_limit – заданное для сессии ограничение по CPU;

  • cpu_reaction – заданная для сессии реакция на превышение ограничения по CPU.

Контроль системных процессов#

Контроль потребления ресурсов не производится для системных процессов Pangolin (в том числе для процессов потоковой и логической репликации).

Механизмы безопасности#

Журналирование и аудит#

Для журналирования и аудита событий безопасности используется модифицированное расширение pgAudit, интегрированное в ядро СУБД Pangolin. Оно обеспечивает детальное журналирование сессий и объектов для целей аудита. События подключения и события настройки механизма защиты данных выделены в отдельные классы регистрируемых событий для предоставления возможности гибкой настройки аудита. Расширение pgAudit заменяет стандартное средство журналирования СУБД Pangolin

СУБД Pangolin расширяет возможности аудита:

  • отделением лога аудита от системного;

  • добавлением нового системного процесса (аналогом syslogger) для асинхронной записи событий аудита в файл;

  • изменением формата событий аудита для соответствия ГОСТ Р 59548-2022;

  • добавлением новых событий аудита.

Более подробную информацию о журналировании и аудите смотрите в отдельном разделе «Журналирование и аудит».

Авторизация и аутентификация#

СУБД Pangolin поддерживает несколько типов авторизации и аутентификации пользователей и сервисов:

  • trust — любой пользователь, подключающийся к серверу, авторизован для доступа;

  • password — авторизация с помощью пароля, передаваемого в виде хеша MD5 или открытым текстом;

  • GSSAPI — протокол авторизации по стандарту RFC 2743;

  • SSPI — технология защищенной аутентификации Windows;

  • ident — аутентификация с использованием сервера ident по стандарту RFC 1413;

  • peer — получение имени пользователя клиента из ядра и использование его в качестве авторизованного имени пользователя БД;

  • LDAP — аналогично password, но для подверждения пары «имя пользователя/пароль» используется метод LDAP;

  • RADIUS — аналогично password, но для подверждения пары «имя пользователя/пароль» используется метод RADIUS;

  • аутентификация по сертификату — аутентификация с использованием клиентского сертификата SSL. Применимо только для SSL-подключений;

  • PAM — аналогично password, но для подверждения пары «имя пользователя/пароль» используется метод PAM. Также поддерживается проверка имени и IP удаленного компьютера;

  • BSD — аналогично password, но для подверждения пары «имя пользователя/пароль» используется метод BSD;

  • 2f-scram-sha-256, 2f-md5, 2f-password или 2f-ldap — методы двухфакторной аутентификации (см. раздел «Двухфакторная аутентификация».

Авторизация#

Предоставление прав пользователям осуществляется в соответствии с ролевой системой и механизмом защиты данных от привилегированных пользователей.

Ролевая модель и права доступа#

Для обеспечения контроля доступа к защищаемым элементам системы применяется система разграничения доступа, основанная на ролях.

Права доступа пользователей устанавливаются парольными политиками в соответствии с ролевой моделью. Управление парольными политиками описано в подразделе «Парольные политики».

Матрица несовместимости ролей#

Н - не совместимо

Н/Ж - нежелательно

С - совместимо

sec_admin_role (администратор безопасности)

superuser (администратор БД, включая postgres)

Роли RBAC PostgreSQL

sec_admin_role (администратор безопасности)

Н

Н

superuser (администратор БД, включая postgres)

Н

С

Роли RBAC PostgreSQL

Н

С

Операции, которые не должны выполняться одним лицом#

Следующие операции имеют критическое значение для безопасности, поэтому не могут быть выполнены одним лицом:

  1. Выполнение общих настроек, влияющих на возможность несанкционированного доступа к передаваемой или хранимой информации:

    • настройки защиты сетевых соединений;

    • настройки состава загружаемых модулей расширения;

    • настройки состава доверенных серверов аутентификации;

    • настройки включения прозрачного шифрования данных.

  2. Управление доступом к объектам баз данных, содержащих конфиденциальную или секретную информацию.

Автоматическое завершение неактивных соединений#

Соединения, остающиеся неактивными определенное время, подлежат принудительному завершению.

Для завершения таких соединений используется фоновый процесс, осуществляющий мониторинг и завершение бездействующих клиентских сеансов. Этот процесс запускается при старте сервера Pangolin и завершается вместе с остановкой сервера.

Процесс регулируется двумя параметрами:

  • check_idle_time_delay — интервал мониторинга в миллисекундах;

  • backend_idle_alive_time — допустимое время бездействия в секундах.

Если хотя бы один из этих параметров равен нулю, неактивные соединения завершаться не будут.

Идентификация и аутентификация#

Идентификация — определение имени пользователя базы данных. При работе в среде SQL по имени пользователя определяются права доступа к объектам базы данных для конкретного пользователя. Права доступа определяются парольными политиками. Подробнее в документе «Список PL/SQL функций продукта» раздел «Парольные политики» (документ доступен в личном кабинете).

При аутентификации пользователя определяется логин пользователя, который далее идентифицирует его. Межсервисная идентификация осуществляется с помощью свойств сессии application_name (может быть задано аутентифицирующимся приложением, для того чтобы в логе СУБД отображалась данная информация), а также IP-адрес + клиентский порт.

Аутентификация — это процесс идентификации клиента сервером базы данных, а также определение того, может ли клиентское приложение (или пользователь запустивший приложение) подключиться с указанным именем пользователя.

В Pangolin реализовано несколько различных методов аутентификации клиентов. Метод аутентификации конкретного клиентского соединения может основываться на адресе компьютера клиента, имени базы данных, имени пользователя. Более детально описано в документации PostgreSQL.

Файл pg_hba.conf#

Аутентификация клиентов управляется конфигурационным файлом pg_hba.conf, он расположен в каталоге с данными кластера базы данных. Файл pg_hba.conf со стандартным содержимым, создается командой initdb при инициализации каталога с данными. Располагается в каталоге PGDATA.

Общий формат файла pg_hba.conf — набор записей, по одной на строку. Пустые строки игнорируются, как и любой текст комментария после знака #. Запись может быть продолжена на следующей строке, для этого нужно завершить строку обратной косой чертой (обратная косая черта является спецсимволом только в конце строки). Запись состоит из нескольких полей, разделенных пробелами и/или табуляциями. Обратная косая черта обозначает перенос строки даже в тексте в кавычках или комментариях.

Каждая запись обозначает тип соединения, диапазон IP-адресов клиента (если он соотносится с типом соединения), имя базы данных, имя пользователя, и способ аутентификации, который будет использован для соединения в соответствии с этими параметрами.

Сквозная аутентификация Pangolin Pooler — Pangolin#

В Pangolin Pooler и Pangolin реализован механизм сквозной аутентификации. Программа Pangolin Pooler выступает в режиме проксирования данных аутентификации от клиента к Pangolin и обратно, аутентификация пользователя выполняется только на Pangolin.

Количество итераций обмена данными аутентификации для конкретного пользователя зависит от установленных в файле pg_hba.conf методов аутентификации. Обмен данными аутентификации между Pangolin Pooler и Pangolin выполняется по отдельным сетевым каналам. Количество сетевых каналов зависит от количества баз данных, к которым выполняется подключение пользователей.

Конфигурирование сквозной аутентификации в Pangolin Pooler#

Настроить сквозную аутентификацию в Pangolin Pooler можно с помощью конфигурационных параметров, описанных в данном разделе.

Параметры аутентификации:

  • auth_proxy (string) — параметр включает/выключает режим сквозной аутентификации:

    • off — режим сквозной аутентификации выключен, выполняется локальная аутентификация пользователя (значение по умолчанию);

    • on — режим сквозной аутентификации включен, выполняется аутентификация пользователя только на Pangolin;

  • auth_failure_threshold (integer) — параметр задает максимальное число НЕ аутентифицированного N раз подряд клиента с идентичными параметрами (тип соединения, адрес клиента, база данных и имя пользователя), при котором будет взведен таймер не активности аутентификации для этого клиента. Значение по умолчанию 0 (выключено);

  • auth_inactivity_period (integer) — параметр определяет период не активности аутентификации (в секундах). Это время, в течение которого ранее НЕ аутентифицированному более N раз подряд клиенту при подключении с идентичными параметрами (тип соединения, адрес клиента, база данных и имя пользователя), Pangolin Pooler откажет в обслуживании. Значение по умолчанию 0 (выключено);

  • auth_last_size (integer) — параметр задает максимальное число кэшируемых записей о последних аутентификациях пользователей. Значение по умолчанию 10. Информацию о последних аутентификациях пользователей можно получить с помощью команды show last (см. подробнее в подразделе «Команды вывода информации» текущего раздела);

  • log_audit (integer) — включает/выключает аудит. Значение по умолчанию - 0 (выключено).

Примечание:

Увеличение значения auth_failure_threshold потенциально увеличит количество обработок отказов в подключении и соответствующих записей в логах, при обычных условиях эксплуатации это не должно приводить к отказу Pangolin Pooler.

Увеличение auth_inactivity_period позволяет избежать увеличения обработок отказов в подключении на указанное время.

Одной единицей подключения (клиентом) считается соединение с определенным набором (сочетанием) параметров: логин/пароль пользователя, имя БД для подключения, IP-адрес клиента, тип соединения. Клиент считается ранее пытавшимся подключиться, по этому же сочетанию, только без передачи пароля. Блокировка пользователя происходит по этим учетным данным подключения, то есть любое изменение данного сочетания будет считаться попыткой соединения нового пользователя.

Параметры подключений:

  • auth_port (integer) — номер порта, к которому нужно подключиться для выполнения аутентификации пользователей. Параметр раздела базы данных [databases];

  • auth_pool_size (integer) — параметр задает максимальное количество соединений для выполнения аутентификации пользователей. Значение по умолчанию 1. Параметр раздела базы данных [databases].

Примечание:

Общее количество соединений не должно превышать значения authentication_max_workers, раздел «Конфигурирование сквозной аутентификации в Pangolin».

Пример конфигурации (содержит параметры, связанные со сквозной аутентификацией):

[databases]
* = host=<IP-адрес> port=5433 auth_port=5434

[pgbouncer]
 listen_addr = *
 listen_port = 6544
; включена сквозная аутентификация
 auth_proxy = on
; включен audit
 log_audit = 1
; выставлено время выполнения аутентификации
 client_login_timeout = 10
; выставлен порог, по превышению которого пользователь временно блокируется
 auth_failure_threshold = 3
; выставлен период неактивности аутентификации
 auth_inactivity_period = 30
; выставлен размер кешируемых записей о последних аутентификациях пользователей
 auth_last_size = 20

; пользователи, прописанные в userlist, будут выполнять аутентификацию, используя данный метод
 auth_type = scram-sha-256
; в файле userlist содержатся пользователи, выполняющие действия администратора или мониторинг
 auth_file = ./userlist.txt
 admin_users = pgbouncer
 stats_users = stat

Внимание!

Сквозная аутентификация не работает для пользователей, которые указаны в секции [users] конфигурационного файла Pangolin Pooler.

Раздел [users] содержит пары ключ=значение, где в качестве ключа принимается имя пользователя, а в качестве значения — переопределяемые для него параметры конфигурации (в формате строк подключения libpq):

  • pool_mode – задает режим пула для всех подключений данного пользователя;

  • max_user_connections – задает максимум подключений для пользователя.

Пользователь, для которого переопределен один или оба параметра:

  • должен быть указан в параметре stats_users или admin_users;

  • должен присутствовать в списке userlist.txt (параметр auth_file) в виде "имя_пользователя" "хеш_пароля_пользователя".

Пример конфигурации (содержит параметры, связанные с использованием секции [users] файла /etc/pangolin-pooler/pangolin-pooler.ini):

[pgbouncer]
; в файле userlist содержатся пользователи, выполняющие действия администратора или мониторинг
auth_file = ./userlist.txt
admin_users = pgbouncer
stats_users = user1
[users]
; раздел содержит имя пользователя и переопределяемые для него параметры конфигурации
user1 = pool_mode=session max_user_connections=1

Пользователю user1 при таких настройках будут применены персональные параметры pool_mode и max_user_connections, а аутентификация в базе данных будет выполняться только после аутентификации его в Pangolin Pooler.

Сброс контекста сквозной аутентификации пользователей в состояние по умолчанию#

В административной консоли Pangolin Pooler реализована команда RESET_AUTH, которая сбрасывает сквозную аутентификацию пользователей в состояние по умолчанию. В качестве аргумента передается строка, содержащая параметры для выборки пользователей, для которых будет сброшен (приведен в состояние по умолчанию) контекст сквозной аутентификации.

Параметры выборки пользователя передаются в формате: "[<user>[|<db>[|<addr>[|ssl]]]]", где:

  • <user> – имя пользователя;

  • <db> – наименование базы данных;

  • <addr> – адрес хоста, с которого аутентифицировался пользователь;

  • ssl – признак того, что пользователь аутентифицировался по защищенному соединения;

  • * в качестве значения параметра выборки обозначает, что в выборку попадут пользователи с любым значением данного параметра.

Примеры использования:

  • RESET_AUTH; – состояние сквозной аутентификации будет сброшено у всех пользователей;

  • RESET_AUTH user1; – состояние сквозной аутентификации будет сброшено у пользователя user1, подключенного к любой базе данных, с любого адреса, по любому типу соединения;

  • RESET_AUTH "*|db_name"; – состояние сквозной аутентификации будет сброшено у любого пользователя, подключенного к базе данных с именем db_name, с любого адреса, по любому типу соединения;

  • RESET_AUTH "*|*|127.0.0.1"; – состояние сквозной аутентификации будет сброшено у любого пользователя, подключенного к любой базе данных, с хоста с адресом 127.0.0.1, по любому типу соединения;

  • RESET_AUTH "*|*|*|yes"; – состояние сквозной аутентификации будет сброшено у любого пользователя, подключенного к любой базе данных, с любого адреса, по защищенному соединению;

  • RESET_AUTH "user1|*|127.0.0.1"; – состояние сквозной аутентификации будет сброшено у пользователя user1, подключенного к любой базе данных, с хоста с адресом 127.0.0.1, по любому типу соединения.

Пример работы команды сброса состояния аутентификация для всех пользователей:

postgres$ PGPASSWORD='<password3>' psql -p 6544 \-d pgbouncer -U pgbouncer -c "RESET_AUTH"

RESET_AUTH

Конфигурирование сквозной аутентификации в Pangolin#

Настроить сквозную аутентификацию в Pangolin можно с помощью конфигурационных параметров, описанных в данном разделе.

Параметры аутентификации:

  • authentication_proxy (integer) — параметр включает/выключает режим сквозной аутентификации:

    • 0 — режим сквозной аутентификации выключен, не позволяет выполнять аутентификацию пользователей конкретной БД в отдельном потоке (значение по умолчанию);

    • 1 — режим сквозной аутентификации включен, позволяет выполнять аутентификацию пользователей конкретной БД в отдельном потоке;

  • authentication_max_workers (integer) - параметр определяет максимальное число одновременных подключений для выполнения аутентификации пользователей. Значение по умолчанию 16. При значении, равном 0, сквозная аутентификация выполняться не будет.

    Примечание:

    Параметр authentication_max_workers можно задать только при запуске сервера.

  • auth_handshake_timeout (integer) — параметр определяет максимальное время, за которое должно произойти подтверждение аутентификации (в секундах). Значение по умолчанию 10 сек. Если потенциальный клиент не сможет выполнить подтверждение аутентификации (рукопожатие) за это время, сервер закроет соединение;

  • auth_activity_period (integer) — параметр определяет период активности аутентификации (в секундах). Значение по умолчанию 60 сек. Это время, в течение которого ранее аутентифицированный клиент при подключении с идентичными параметрами (тип соединения, адрес клиента, база данных и имя пользователя), выполнит аутентификацию по token.

    Значение передается на Pangolin Pooler и используется для проведения более быстрой аутентификации. Возможные значения:

    • -1 — не используется период активности аутентификации;

    • 0 — период активности аутентификации не имеет ограничений по времени;

    • > 0 — имеет ограничение по времени.

    Примечание:

    • не рекомендуется выставлять значение auth_activity_period = 0, так как его нельзя сбросить в Pangolin Pooler без перезагрузки;

    • выставляемого значения должно хватить, чтобы запустить пул соединений между Pangolin Pooler и Pangolin.

  • auth_idle_period (integer) - параметр определяет период простоя процесса сквозной аутентификации (в секундах). Значение по умолчанию 60 сек. Отсчет периода начинается после обработки последнего полученного пакета. После окончания периода будет проверено, нужно ли продолжать работу процесса сквозной аутентификации. Процесс будет прерван, если связанной с ним базы данных нет, или она была удалена или переименована.

Параметры подключений:

authentication_port (integer) — TCP-порт, открываемый сервером для выполнения аутентификации пользователей (по умолчанию порт — 5433).

Примечание:

Параметр authentication_port (integer) можно задать только при запуске сервера.

Пример конфигурации (содержит параметры связанные со сквозной аутентификацией):

port = 5433

authentication_port = 5434
authentication_timeout 60 # sec
auth_activity_period = 60 # sec

Команды вывода информации#

Для получения информации о статусе или результатах работы механизма сквозной аутентификации были добавлены следующие команды:

  • SHOW AUTHSERVERS — показывает информацию о соединениях с сервером аутентификации;

  • SHOW AUTHPOOLS — показывает информацию по пулам аутентификации;

    Примечание:

    Новый пул аутентификации создается для каждой базы данных.

  • SHOW AUTHUSERS — показывает информацию о пользователях. В Pangolin 6.4.0 добавлено новое поле auth_state, в котором отображается состояния сквозной аутентификации пользователя:

    • none – пользователь не аутентифицирован;

    • in progress – пользователь в процессе аутентификации;

    • done – пользователь аутентифицирован;

  • SHOW LAST — показывает информацию об аутентификации последних N пользователей;

    Примечание:

    N задается параметром auth_last_size в конфигурационном файле Pangolin Pooler. По умолчанию имееет значение 10.

    При превышении этого значения первые записи удаляются, а новые добавляются в конец. Ошибка аутентификации указана в логах Pangolin или Pangolin Pooler. В каком логе и в какое время - зависит от значений параметров place и connect_time/auth_time.

  • SHOW LOCKED_USERS — показывает информацию о временно заблокированных пользователях. Это пользователи с идентичными параметрами: тип соединения, адрес клиента, база данных и имя пользователя, которые не смогли аутентифицироваться N раз подряд (N определяет конфигурационный параметр auth_failure_threshold). Длительность блокировки пользователя определяется конфигурационным параметром auth_inactivity_period;

  • SHOW SERVERS — показывает информацию о соединениях с сервером Pangolin;

  • SHOW POOLS — показывает информацию по пулам. Новый пул создается для каждой пары сущностей (база данных, пользователь);

  • SHOW LISTS — показывает различные внутренние сведения.

В утилите psql имелся механизм запоминания ранее выполненных запросов. Этот механизм позволял просмотреть историю ранее выполненных команд и повторно вызвать ранее выполненные запросы.

История запросов хранилась в открытом виде в файле ~/.psql_history. При выполнении запросов, содержащих пароли это могло представлять угрозу безопасности, так как пароли хранились так же в незашифрованном виде.

В связи с новой функциональностью изменяется поведение утилиты psql по сравнению с имеющимся:

  • создание и чтение файла ~/.psql_history не производится;

  • влияние переменной окружения PSQL_HISTORY на работу утилиты psql отсутствует;

  • установка переменной HISTFILE в утилите psql не дает эффекта.

Реализованная функциональность не приводит к удалению или очищению ранее созданных файлов истории запросов. После обновления продукта рекомендуется (если необходимо) удалить ранее созданные файлы истории, выполнив команду:

rm -f ~/.psql_history

Настройка вывода команды SHOW POOLS в лог Pangolin Pooler#

Для анализа ошибок сессий при работе Pangolin Pooler в СУБД Pangolin реализована возможность вывода результата команды SHOW POOLS в лог Pangolin Pooler.

Включение/отключение вывода информации осуществляется через настройку параметра show_period конфигурационного файла pangolin-pooler.ini. Значение по умолчанию - 0 (запись в лог Pangolin Pooler отключена). В данном параметре устанавливается период (в секундах), с которым происходит запись в лог. Параметр рекомендуется настраивать на подготовительном этапе, чтобы в процессе исследования инцидента не получить отказ запуска сервиса при некорректных названиях/значениях параметра. В случае, если значение параметра show_period не задано, будет использоваться значение по умолчанию, что соответствует отключенному состоянию функциональности.

Также параметр может быть установлен командой: SET show_period = value администратором в консоли.

После изменения значения параметра перечитайте конфигурационный файл Pangolin Pooler для применения нового значения.

Внимание!

Установка некорректных (нечисловых) значений параметра show_period приводит к невозможности запуска сервиса pangolin-pooler.

Вывод производится в лог-файл, который указывается в файле конфигурации Pangolin Pooler, по умолчанию - pangolin-pooler.log), при этом вывод не может быть перенаправлен.

Пример формата вывода данных в лог-файл pangolin-pooler.log (маркер LOG POOLS):

2024-02-20 13:23:18.859 MSK [21524] LOG POOLS +-----------+-----------+-----------+------------+----------------------+-----------------------+-----------+------------------+-------------------+---------+---------+-----------+----------+---------+------------+----------+-------------+----------+-------------+-------------+
2024-02-20 13:23:18.859 MSK [21524] LOG POOLS | database  |   user    | cl_active | cl_waiting | cl_active_cancel_req | cl_waiting_cancel_req | sv_active | sv_active_cancel | sv_being_canceled | sv_idle | sv_used | sv_tested | sv_login | maxwait | maxwait_us | avg_time | avg_time_us | max_time | max_time_us |  pool_mode  |
2024-02-20 13:23:18.859 MSK [21524] LOG POOLS +-----------+-----------+-----------+------------+----------------------+-----------------------+-----------+------------------+-------------------+---------+---------+-----------+----------+---------+------------+----------+-------------+----------+-------------+-------------+
2024-02-20 13:23:18.859 MSK [21524] LOG POOLS | pgbouncer | pgbouncer |         0 |          0 |                    0 |                     0 |         0 |                0 |                 0 |	 0 |	   0 |         0 |        0 |       0 |          0 |        0 |           0 |        0 |           0 | statement   |
2024-02-20 13:23:18.859 MSK [21524] LOG POOLS | postgres  | postgres  |         1 |          0 |                    0 |                     0 |         0 |                0 |                 0 |	 0 |	   1 |         0 |        0 |       0 |          0 |        0 |       46541 |        0 |       46541 | transaction |
2024-02-20 13:23:18.859 MSK [21524] LOG POOLS +-----------+-----------+-----------+------------+----------------------+-----------------------+-----------+------------------+-------------------+---------+---------+-----------+----------+---------+------------+----------+-------------+----------+-------------+-------------+

Двухфакторная аутентификация#

Двухфакторная аутентификация представляет собой технологию, обеспечивающую идентификацию пользователей при помощи запроса аутентификационных данных двух разных типов, что обеспечивает двухслойную, а значит, более эффективную защиту БД от несанкционированного проникновения.

Пользователь может подключаться к БД:

  • непосредственно (или напрямую) к Pangolin;

  • через Pangolin Pooler к Pangolin, используя сквозную аутентификацию;

  • через Pangolin Pooler к Pangolin, используя базовые механизмы аутентификации.

Сертификат безопасности клиента должен содержать поле CN, содержащее логин клиента и, опционально, поле SubjectAltName, содержащее один или несколько IP-адресов (возможен вариант указания подсети) и (или) DNS-имен клиента.

Для подключения непосредственно к Pangolin, в файле pg_hba.conf необходимо указать метод аутентификации: 2f-scram-sha-256, 2f-md5, 2f-password или 2f-ldap.

Для подключения через Pangolin Pooler к Pangolin, используя сквозную аутентификацию, необходимо:

  • в конфигурационных файлах Pangolin:

    • в файле pg_hba.conf необходимо указать метод аутентификации: 2f-scram-sha-256, 2f-md5, 2f-password или 2f-ldap;

    • в файле postgresql.conf указать:

      • authentication_proxy = on;

      • authentication_port = {AUTHPORT};

  • в конфигурационном файле Pangolin Pooler указать:

    • auth_port={AUTHPORT};

    • auth_proxy = on;

    • auth_type = scram-sha-256 или md5.

Для подключения через Pangolin Pooler к Pangolin, используя базовые механизмы аутентификации, необходимо в конфигурационном файле Pangolin Pooler указать:

  • в конфигурационных файлах Pangolin:

    • в файле pg_hba.conf необходимо указать метод аутентификации: 2f-scram-sha-256, 2f-md5, 2f-password или 2f-ldap;

    • в файле postgresql.conf указать authentication_proxy = off;

  • в конфигурационном файле Pangolin Pooler указать:

    • auth_proxy = off;

    • auth_type = 2f-scram-sha-256 (2f-md5, 2f-plain);

  • Аутентификация LDAP не поддерживается Pangolin Pooler, поэтому 2f-ldap так же не поддерживается.

Внимание!

Необходимо учитывать, что разрешенными по умолчанию механизмами двухфаторной аутентификации являются 2f-scram-sha-256 и 2f-ldap.

При необходимости использования методов аутентификации 2f-md5 и 2f-password, нужно добавить эти методы в параметр enabled_extra_auth_methods в конфигурационном файле postgresql.conf.

Например:

enabled_extra_auth_methods = '2f-md5,2f-password'

Настройка Pangolin для двухфакторной аутентификации#

Для выполнения двухфакторной аутентификации клиентов требуется:

  • в файле postgresql.conf - включить SSL режим и прописать сертификаты:

    ssl = on
    ssl_ca_file = './root.crt'
    ssl_cert_file = './server.crt'
    ssl_key_file = './server.key'
    
  • в файле pg_hba.conf указать:

    • тип сети - hostssl;

    • тип аутентификации: 2f-md5 или 2f-scram-sha-256;

    # TYPE  DATABASE        USER            ADDRESS                 METHOD
    hostssl    test           test1             127.0.0.1/32        2f-md5
    hostssl    test           test1             hostname            2f-scarm-sha-256
    

Настройка Pangolin Pooler для двухфакторной аутентификации#

Для выполнения двухфакторной аутентификации клиентов требуется в файле конфигурации pangolin-pooler.ini (имя файла конфигурации может быть другим) указать:

  • параметры подключения SSL/TLS;

  • тип аутентификации: 2f-scram-sha-256 или 2f-md5;

Ниже приведен пример конфигурации, когда защищенное соединение выполняется между клиентом и Pangolin Pooler, а между Pangolin Pooler и Pangolin используется обычное соединение.

[pgbouncer]
auth_type = 2f-scram-sha-256

; TLS settings
client_tls_protocols = all
client_tls_sslmode = verify-full
client_tls_ca_file = ./root.crt
client_tls_cert_file = ./server.crt
client_tls_key_file = ./server.key

Настройка сквозной двухфакторной аутентификации#

Все специальные настройки были описаны ранее — необходимо только включить сквозную аутентификацию на Pangolin Pooler с Pangolin.

В файле pangolin-pooler.ini:

[pgbouncer]
 auth_proxy = on
 auth_type = scram-sha-256

 client_tls_sslmode = verify-ca
 client_tls_key_file = ./server.key
 client_tls_cert_file = ./server.crt
 client_tls_ca_file = ./root.crt

 server_tls_sslmode = verify-full
 server_tls_key_file = ./pgbouncer.key
 server_tls_cert_file = ./pgbouncer.crt
 server_tls_ca_file = ./root.crt
 server_tls_ciphers = normal

[databases]
* = host=localhost port=5432 auth_port=5433  auth_port=5444 auth_pool_size=1

В файле postgresql.conf:

port = 5432
authentication_port = 5433
authentication_timeout = 60 # sec
auth_activity_period = 10 # sec

ssl = on
ssl_key_file = ./server.key
ssl_cert_file = ./server.crt
ssl_ca_file = ./root.crt

Управление протоколом LDAPS#

В Pangolin реализована возможность настроить шифрование запросов от сервера Postgres к AD (Active Directory). Для этого нужно настроить протокол LDAPS, использующий LDAP поверх SSL с использованием шифрования TLS. Далее приведены шаги для включения TLS соединения с LDAP.

  1. Набор имеющихся корневых AD сертификатов скопируйте на сервер, где будет производиться установка (в случае кластера - и на мастер, и на реплику). Примером директории может быть: etc/pki/ca-trust/source/anchors.

  2. Выполните команду sudo update-ca-trust для обновления списка доверенных сертификатов.

  3. В файле конфигурации etc/openldap/ldap.conf укажите путь к сертификатам в параметре TLS_CACERTDIR. Также добавьте набор шифров, используемых сервером AD: TLS_CIPHER_SUITE TLSv1.2:!NULL.

  4. Отредактируйте раздел hba_rules конфигурационного файла инсталлятора custom_file_template.yml. В нем пропишите параметры подключения к серверу:

    ldapserver="{{ ldap_server }}" ldapport=3268 ldapbasedn="" ldapprefix="cn=" ldapsuffix=" OU=NPA OU=PAM OU=ALL DC=MustBeFilled dc=ru ldap_tls=1
    
  5. Запустите установку/обновление Pangolin. Ниже приведен пример строки pg_hba.conf при включенном ldaptls:

    host all +all-sa-pam-group 0.0.0.0/0 ldap ldaptls=1 ldapserver=X.XX.ru ldapport=389 ldapprefix="cn=" ldapsuffix=", OU=NPA, OU=PAM, OU=ALL, OU=XX, DC=X, dc=ru
    

Защита аутентификационной информации#

В СУБД Pangolin реализована защита аутентификационной информации в процессе ее ввода. При аутентификации через утилиту psql вводимые пользователем символы пароля не отображаются.

Внимание!

Не рекомендуется передавать или хранить пароль в открытом виде в:

  • файле pgpass;

  • строке параметров подключения (Connection string);

  • переменной окружения PGPASSWORD.

Рекомендации по заданию стойких паролей#

Пароль считается стойким, если он удовлетворяет следующим условиям:

  • должен изменяться не менее 1 раза в 80 дней с момента последнего изменения;

  • должен быть сложен (обязательно использование строчных и прописных букв и цифр);

  • длина пароля — минимум 12 символов;

  • должен быть уникален, недопустимо использование одного и того же пароля для нескольких УЗ одного пользователя;

  • не должен содержать имя УЗ пользователя или какую-либо его часть;

  • в случае компрометации пароля необходимо незамедлительно его сменить;

  • должен храниться в зашифрованном виде.

В соответствии с написанным выше и Ролевой моделью Pangolin, парольные политики для Pangolin по умолчанию настроены следующим образом:

  • выключены для пользователей, проходящих внешнюю аутентификацию: LDAP;

  • для локальных УЗ включено использование библиотеки zxcvb;

  • для специальных УЗ выключены проверки времени жизни пароля:

    SELECT * FROM set_role_policies('masteromni', max_age('0 sec'), min_age('0 sec'), check_syntax('1'), policy_enable('1'), lockout('0'), illegal_values('1'), use_password_strength_estimator('1'), password_strength_estimator_score('3'));
    SELECT * FROM set_role_policies('zabbix_oasubd', max_age('0 sec'), min_age('0 sec'), check_syntax('1'), policy_enable('1'), lockout('0'), illegal_values('1'), use_password_strength_estimator('1'), password_strength_estimator_score('3'));
    SELECT * FROM set_role_policies('monitoring_php', max_age('0'), min_age('0'), check_syntax('1'), policy_enable('1'), lockout('0'), illegal_values('1'), use_password_strength_estimator('1'), password_strength_estimator_score('3'));
    SELECT * FROM set_role_policies('auditor', max_age('0'), min_age('0'), check_syntax('1'), policy_enable('1'), lockout('0'), illegal_values('1'), use_password_strength_estimator('1'), password_strength_estimator_score('3'));
    SELECT * FROM set_role_policies('pstgcmdb', max_age('0'), min_age('0'), check_syntax('1'), policy_enable('1'), lockout('0'), illegal_values('1'), use_password_strength_estimator('1'), password_strength_estimator_score('3'));
    SELECT * FROM set_role_policies('as_TUZ', max_age('0'), min_age('0'), check_syntax('1'), policy_enable('1'), lockout('0'), illegal_values('1'), use_password_strength_estimator('1'), password_strength_estimator_score('3'));
    SELECT * FROM set_role_policies('as_admin', max_age('0'), min_age('0'), check_syntax('1'), policy_enable('1'), lockout('0'), illegal_values('1'), use_password_strength_estimator('1'), password_strength_estimator_score('3'));
    SELECT * FROM set_role_policies('db_admin', max_age('0'), min_age('0'), check_syntax('1'), policy_enable('1'), lockout('0'), illegal_values('1'), use_password_strength_estimator('1'), password_strength_estimator_score('3'));
    SELECT * FROM set_role_policies('postgres', max_age('0'), min_age('0'), check_syntax('1'), policy_enable('1'), lockout('0'), illegal_values('1'), use_password_strength_estimator('1'), password_strength_estimator_score('3'));
    

!!!

Защита аутентификационной информации#

В СУБД Pangolin реализована защита аутентификационной информации в процессе ее ввода. При аутентификации через утилиту psql вводимые пользователем символы пароля не отображаются.

Пароли хранятся в виде хешей для всех методов аутентификации, кроме PLAIN. Метод PLAIN не рекомендуется к использованию.

Не рекомендуется передавать или хранить пароль в открытом виде в:

  • файле pgpass;

  • строке параметров подключения (Connection string);

  • переменной окружения PGPASSWORD.

Настроечные параметры, управляемые администраторами безопасности через KMS в режиме защищенного конфигурирования, находятся в таблице документа «Параметры, настраиваемые через KMS» (доступен в личном кабинете).

Двухфакторная аутентификация#

Также в Pangolin реализована двухфакторная аутентификация. Представляет собой технологию, обеспечивающую идентификацию пользователей при помощи запроса аутентификационных данных двух разных типов, что обеспечивает двухслойную, а значит, более эффективную защиту БД от несанкционированного проникновения.

Пользователь может подключаться к БД:

  • непосредственно (или напрямую) к Pangolin;

  • через pgBouncer к Pangolin, используя сквозную аутентификацию;

  • через pgBouncer к Pangolin, используя базовые механизмы аутентификации.

Ниже представлена общая схема выполнения двухфакторной аутентификации:

Общая схема выполнения двухфакторной аутентификации

Реализация АРМ администратора#

Для администрирования системы используется утилита psql. Эта утилита представляет собой терминальный клиент для передачи запросов к СУБД и отображения результатов.

psql [параметр...] [имя_бд [имя_пользователя]]`

Архивирование и восстановление. Механизмы безопасности#

Для архивирования и восстановления используются утилиты:

  • pg_basebackup — утилита создания резервной копии кластера баз данных PostgreSQL;

  • pg_probackup — утилита гибкого снятия и восстановления резервных копий баз данных PostgreSQL.

Система резервного копирования Pangolin позволяет защитить данные от потери в случае отказа оборудования, ошибок оператора, ошибок приложений, проблем сервисных служб, а также используется для целей аудита.

Функции системы:

  • резервное копирование и восстановление данных Pangolin;

  • создание полной резервной копии по расписанию;

  • снятие резервных копий с любого сервера кластера высокой доступности;

  • возможность хранения метаданных на отдельном служебном сервере;

  • дедупликация;

  • восстановление состояния на определенный момент времени (в соответствии с политиками хранения копий);

  • обеспечение соответствия нефункциональным требованиям к системам уровня Mission critical.

Подробнее в разделе «Архивирование и восстановление».

Управление учетными записями#

Учетные записи пользователей и технические учетные записи создаются, удаляются и изменяются администраторами безопасности (в части политики доступа механизма защиты от привилегированных пользователей) и администраторами СУБД (в части управления УЗ и разрешениями RBAC и RLS) СУБД Pangolin.

Разрешения для учетных записей регулируются политиками, которые определяют права доступа той или иной роли к объектам базы данных.

Парольные политики описываются в «Документации на публичные API», раздел «Функции для работы с парольными политиками».

Проверки политик механизма защиты реализуются на базе обработчиков PostgreSQL на выполнение запросов:

  • set_role_hook;

  • check_password_hook;

  • object_access_hook;

  • ExecutorCheckPerms_hook;

  • ProcessUtility_hook.

Входными данными алгоритма являются:

  • роль пользователя, выполняющего запрос;

  • таблицы каталога безопасности, описанные в разделе «Модель данных каталога безопасности для механизма защиты данных»;

  • идентификатор базы данных, получаемый из переменной MyDatabaseOid процесса бэкенда PostgreSQL;

  • информация об объекте, участвующем в запросе.

Разграничение доступа к данным#

В СУБД Pangolin реализуется механизм защиты доступа к объектам, со следующими свойствами:

  • Механизм защиты функционирует параллельно RBAC и RLS СУБД Pangolin. RBAC управляется администраторами СУБД и авторизованными пользователями, RLS - администраторами СУБД и авторизованными пользователями с ролью администратора, защита - администраторами безопасности.

  • Механизм защиты реализуется как неотъемлемая часть ядра СУБД Pangolin и управляется дублируемыми параметрами в локальных конфигурационных файлах и защищенном хранилище.

  • Под защиту могут быть помещены следующие типы объектов:

    • таблицы — на действия DML чтения, вставки, изменения и удаления, DDL — изменения и удаления, создания или изменения триггера по таблице, создания или изменения правила по таблице;

    • партиции — на действия DML чтения, вставки, изменения и удаления, DDL — изменения и удаления;

    • материализованные представления — на действия DML чтения, DDL — изменения и удаления;

    • представления — на действия DML чтения, вставки, изменения и удаления, DDL — изменения и удаления, создания или изменения триггера по представлению, создания или изменения правила по представлению;

    • функции — на вызов, изменение, удаление;

    • роль — на действия удаления, изменения, выдачу роли-объекту, отзыв у роли-объекта, выдачу в качестве роли-объекта, отзыв в качестве роли-объекта, смену пароля, назначения текущей роли сессии.

  • Хранение информации для ограничения доступа выполняется в таблицах каталога безопасности.

  • Инициализация каталога безопасности и создание учетной записи администратора безопасности выполняется утилитой инициализации каталога безопасности.

  • Учетные записи администраторов безопасности также находятся под защитой и не могут быть изменены администратором БД СУБД Pangolin.

  • Наделение привилегиями администратора безопасности выполняется только администраторами безопасности.

Утилита инициализации каталога безопасности#

На вход утилите в качестве аргументов подаются следующие параметры:

  • путь к директории PGDATA базы данных;

  • логин администратора безопасности;

  • пароль администратора безопасности.

Предварительно администратором безопасности должна быть настроена загрузка расширения механизма защиты через параметр shared_preload_libraries.

Примечание:

Прием параметра пароля администратора безопасности в переменной окружения или параметрах вызова утилиты запрещен в целях безопасности.

Утилита выполняет следующие действия:

  • при запуске для экземпляра PostgreSQL с ранее инициализированным каталогом безопасности утилита выводит сообщение о том, что каталог безопасности находится не в ожидаемом состоянии;

  • запрашивает пароль создаваемого администратора безопасности для ввода пользователем с консоли;

  • заполняет таблицы каталога безопасности согласно п. «Модель данных каталога безопасности для механизма защиты данных»;

  • создает роль пользователя администратора безопасности с указанными логином и паролем, выдает ему права на чтение из общего каталога и из каталогов баз данных;

  • создает функции интерфейса администратора безопасности;

  • включает в защищаемые объекты роль администратора безопасности;

  • включает в защищаемые объекты таблицы каталога безопасности;

  • включает в защищаемые объекты функции интерфейса администратора безопасности;

  • создает политику для доступа к роли администратора безопасности с именем adminPolicyOwner_<имя роли созданного администратор безопасности>, включающую права на смену пароля;

  • создает политику для доступа к таблицам каталога безопасности с именем securityCatalogAdmin, включающую права на вставку, чтение, изменение данных в таблице и удаление из таблицы;

  • создает политику доступа к функциям интерфейса администратора безопасности securityFunctionsAdmin, включающее права на вызов функций;

  • назначает все созданные политики созданной роли администратора безопасности;

Примечание:

После включения механизма защиты загрузка дополнительных расширений через команду LOAD становится недоступна. Также игнорируются параметры local_pleload_libraries и session_preload_libraries.

Модель данных каталога безопасности для механизма защиты данных#

Включает следующие поля:

  • pr_object_kind - справочник типов защищаемых объектов;

  • pr_action - справочник действий над защищаемыми типами объектов, регулируемых механизмом защиты;

  • pr_object - реестр защищаемых объектов;

  • pr_policy - реестр политик механизма защиты;

  • pr_rule - реестр разрешений, включенных в политики;

  • pr_grant - реестр политик, назначенных пользователям.

Управление доступом на уровне ролей (RBAC)#

Система ограничивает доступ пользователей к объектам БД в зависимости от их роли и привилегий, которые назначены для этой роли.

Подробнее в разделе «Ролевая модель и права доступа».

Row level security#

Механизм ограничения доступа пользователей к отдельным строкам в таблицах.

Защита от привилегированных пользователей#

В СУБД Pangolin используется механизм защиты данных от привилегированных пользователей, построенный на принципе разделения ролей.

В стандартном PostgreSQL привилегированные пользователи имеют доступ к объектам БД и настройкам подключения:

  • администраторы БД имеют произвольный доступ к любым пользовательским данным, что может привести к утечкам конфиденциальной информации;

  • администраторы ОС могут менять настройки БД таким образом, чтобы получать доступ к пользовательским данным, что тоже ведет к утечкам.

Администраторы БД и ОС в СУБД Pangolin теряют возможность самостоятельно управлять некоторыми параметрами и перестают иметь полный доступ ко всем объектам БД, в отличие от стандартного PostgreSQL.

В дополнение к роли суперпользователя, которая есть в стандартной версии PostgreSQL, в Pangolin можно создать специальную роль Администратора безопасности (АБ). Роль Администратора безопасности внутри БД недоступна для изменения суперпользователем (подробнее в разделе «Разграничение доступа к данным», подраздел «Защита от привилегированных пользователей»).

Подробнее о функциях в «Документации на публичные API», раздел «Защита от привилегированных пользователей».

Внимание!

Имеется опасность свободного использования расширения pageinspect и схожих с ним на БД с включенной защитой от привилегированных пользователей, в связи с тем что pageinspect позволяет посмотреть расшифрованные данные и не учитывает защиту от привилегированных пользователей.

Защита схемы#

Реализованная функциональность расширяет список типов защищаемых объектов возможностью защиты всех объектов в схеме, через защиту схемы.

В случае необходимости усилить защиту отдельного объекта схемы, он может быть поставлен под защиту индивидуально, тогда права доступа будут выданы именно на этот защищаемый объект. Таким образом, нахождение объекта под индвидуальной защитой аннулирует политики доступа к этому объекту, предоставляемые через схему.

Типы защищаемых объектов:

  • function;

  • table;

  • view;

  • matview;

  • partitioned;

  • role;

  • schema.

Аргументы функций настройки механизма защиты могут принимать следующие значения:

  • действия над объектами типа function: alter, call, drop;

  • действия над объектами типа table, view: alter, alter_rule, alter_trigger, create_rule, create_trigger, delete, drop, drop_rule, drop_trigger, insert, select, update, move (только для типа table);

  • действия над объектами типа matview: alter, drop, select, move;

  • действия над объектами типа partitioned: alter, delete, drop, insert, select, update, move;

  • действия над объектами типа role: alter, be_granted, be_revoked, drop, grant_to, revoke_from, set_role;

  • действия над объектами типа schema: alter, drop.

Наименование объекта — это составное имя объекта: <имя схемы>.<имя объекта>. Так как поиск объектов по имени происходит только в базе подключения, то такой идентификатор в сочетании с типом объекта однозначно определяет объект.

Исключения из правил наименования объектов:

  • Для типа объектов типа schema в качестве имени объекта используется непосредственно имя схемы.

  • Для модификации правил доступа к типам объектов в защищенной схеме в качестве имени объекта используется конструкция со спецсимволом <>.*.

  • В наименование роли не входит имя схемы.

Прозрачное шифрование данных#

В СУБД Pangolin используется прозрачное шифрование данных (TDE). С его помощью шифруются данные, хранящиеся в файлах данных, журналах изменений, резервных копиях и временных файлах баз данных, а также данные, передаваемые по каналам связи в ходе физической и логической репликации.

Для шифрования данных используется симметричный алгоритм блочного шифрования AES-256-CTR. Длина ключа механизма шифрования зависит от подключенного плагина шифрования. В Pangolin реализованы плагины для 128/192/256 бит. Ключи шифрования организуются в двухуровневую иерархию, корнем которой является регулярно изменяющийся мастер-ключ. Мастер-ключ используется для шифрования ключей второго уровня (ключей шифрования объектов баз данных).

Ключи шифрования второго уровня не ротируются, поэтому при смене мастер-ключа перешифровывать данные не требуется. Ротация мастер-ключа инициируется и выполняется на узле Active в кластере.

Концептуальная архитектура инфраструктуры шифрования и управления ключами:

Принципиальная схема механизма шифрования

Концептуальная архитектура Pangolin при реализации прозрачного шифрования представлена на схеме:

Концептуальная архитектура Pangolin при реализации прозрачного шифрования

Для восстановления шифрования ключей при внезапном падении БД в процессе перешифрования ключей, реализуется функция восстановления шифрования.

Все серверы кластера периодически проверяют соответствие текущего мастер-ключа мастер-ключу из KMS. При обнаружении несоответствия выполняется процедура перешифрования: ключи второго уровня расшифровываются старым мастер-ключом и зашифровываются актуальным мастер-ключом, получаемым из KMS.

Двухуровневая система решает две задачи:

  • уменьшает объем данных в хранилище секретов;

  • позволяет не перешифровывать все данные при смене мастер-ключа.

Мастер-ключ#

Мастер-ключ является корневым ключом шифрования, регулярно изменяется. Мастер-ключ хранится в KMS (используется хранилище key-value в KMS).

Мастер-ключ устанавливается при первом запуске БД, также при необходимости сотрудник безопасности может установить его вручную в KMS. При смене мастер-ключа процесс установки нового мастер-ключа шифрования БД в KMS инициирует сотрудник безопасности, если новый мастер-ключ не был указан, то он генерируется автоматически.

В хранилище секретов KMS группа параметров и ключей шифрования кластера баз данных Pangolin размещена по пути postgresql/<id кластера>/keys (<id кластера> задается при установке):

  • ключ actual_master_key — метка актуального мастер-ключа. При возможности, используется версионирование значений;

  • ключ prev_master_key — метка предыдущего мастер-ключа. При возможности, используется версионирование значений;

  • ключ wal_key — значение ключа шифрования WAL кластера. При возможности, используется версионирование значений;

  • ключи master_key_value_<timestamp> — значение мастер-ключа, где <timestamp> — дата и время в формате ГГГГММДД_ЧЧммСС (ГГГГ — год в формате 4 цифры, ММ — месяц с ведущим нулем при необходимости, ДД — день с ведущим нулем при необходимости, ЧЧ — часы в формате 24 часа, с ведущим нулем при необходимости, мм — минуты с ведущим нулем при необходимости, СС — секунды с ведущим нулем при необходимости).

Примечание:

id кластера можно уточнить на сервере:

  • в переменной окружения CLNAME;

  • в СУБД по значению параметра сервера cluster_name:

    postgres=# SHOW cluster_name;
     cluster_name
    --------------
     temp_install
    (1 row)
    

Ключи шифрования объектов БД#

Ключи шифрования объектов БД, а также параметры соединения с KMS, хранятся на сервере БД. Они относятся к ключам второго уровня и зашифрованы мастер-ключом. Ключи шифрования второго уровня не меняются, это позволяет не перешифровывать данные в случае смены мастер-ключа.

Файлы, хранящиеся на сервере БД:

Файлы, хранящиеся на сервере БД

  1. Файл enc_conn_settings.cfg (зашифрован) не включается в резервные копии БД, является настройкой экземпляра СУБД. Хранится в директории /etc/postgres, владелец (kmadmin_pg). Файл enc_conn_settings.cfg создается при настройке соединения с KMS путем запуска утилиты setup_kms_credentials администратором безопасности.

    Содержит:

    • параметры соединения с KMS;

    • зашифрованные credentials для соединения с KMS.

  2. Файл enc_settings.cfg включается в резервные копии БД, хранится в директории $PGDATA/global, владелец (postgres). Файл enc_settings.cfg создается при первом старте БД.

    Содержит:

    • метку (ключ в KMS) актуального мастер-ключа шифрования;

    • метку (ключ в KMS) предыдущего мастер-ключа шифрования;

    • флаг необходимости шифрования WAL — по умолчанию включен.

    Пример:

    $PGDATA/global/
    -rw------- 1 postgres postgres     84 Sep 28 10:59 enc_settings.cfg
    
    $ cat $PGDATA/global/enc_settings.cfg
    active_master_key_id = master_key_value_20220412_131233_249
    kms_domain = postgresql
    
  3. Файл enc_keys.json включается в резервные копии БД, содержит ключи шифрования табличных пространств, отношений и журналов WAL. Файл создается и хранится в директории $PGDATA/global, владелец (postgres), содержит следующие данные:

    • controlBlock — контрольный блок, состоящий из: метки мастер-ключа, OID базы данных объекта, типа объекта и OID самого объекта, зашифрованный ключом шифрования;

    • dataBaseId — oid базы данных объекта;

    • encryptionKey — ключ шифрования объекта в зашифрованном виде.

    • objectId — OID объекта, которому назначен соответствующий ключ шифрования. Для WAL должен быть null;

    • pgObjectType — тип объекта, которому назначен соответствующий ключ шифрования. W — WAL, T — табличное пространство, R — отношение.

    Пример:

    $PGDATA/global/
    -rw------- 1 postgres postgres 108916 Sep 28 10:59 enc_keys.json
    
    $ cat $PGDATA/global/enc_keys.json
    …
    {
                    "controlBlock" : "{хеш}",
                    "dataBaseId" : 16403,
                    "encryptionKey" : "{хеш}",
                    "objectId" : 16774,
                    "pgObjectType" : "R"
            },
            {
                    "controlBlock" : "{хеш}",
                    "encryptionKey" : "{хеш}",
                    "pgObjectType" : "W"
            }
    

Средства криптографической защиты информации#

В качестве СКЗИ используется открытая криптографическая библиотека OpenSSL. Она обеспечивает шифрование трафика между сервером и клиентом, а также используется как провайдер алгоритмов шифрования для механизма прозрачного шифрования данных.

Функция генерации и установки постоянного пароля технологической УЗ#

Параметр rotate_password.valid_roles находится под защитой от привилегированных пользователей, и администратор безопасности участвует в его изменении. Более подробная информация приведена в разделе «Генерация и установка постоянного пароля технологической УЗ»

Поддержка очередей сообщений#

Поддержка очередей сообщений в СУБД Pangolin реализуется взаимодействием следующих компонентов:

  • расширение pgq, предоставляющее реализацию монопольной очереди (включает в себя менеджер очереди pgqd (версия 3.5));

  • расширение pgq-coop, позволяющее организовывать кооперативные очереди сообщений.

Функциональность очередей сообщений позволяет:

  • определять очереди для передачи списка текстовых сообщений от генератора сообщений (producer) в сторону одного или нескольких подписчиков (subscriber) с использованием механизма монопольных или кооперативных очередей;

  • организовывать очереди сообщений между разными сущностями СУБД вне зависимости от версии СУБД и разрядности операционной системы;

  • накапливать сообщения от генератора и организовывать сеансы получения сообщений очереди (batch);

  • получить сообщение (event) повторно через определенное время без возможности приоритизации;

  • использовать менеджер сообщений средствами приложения, либо с использованием штатного менеджера сообщений;

  • управлять получением сообщений (event) в одном сеансе (batch), в том числе с фильтрацией по содержимому сообщений;

  • автоматически добавлять сообщения (event) в определенную очередь (queue) посредством триггеров.

Глобальные индексы и глобальные констрейнты на партиционированные таблицы#

В Pangolin реализован механизм глобальных индексов, способных физически покрывать сразу множество таблиц и обеспечивающих ограничение уникальности по набору атрибутов (не включающих ключ партиционирования).

Структура глобального индекса является комбинацией двух независимых структур данных - моноиндекса и эпииндекса.

Моноиндекс#

Моноиндекс - это логически и физически цельный индекс, покрывающий несколько таблиц одновременно. Поиск по ключу выдает кортежи, находящиеся в разных таблицах. В Pangolin моноиндекс реализован как B±Tree индекс, в листовых страницах которого хранятся не только CTID, но и OID таблицы. Это приводит к увеличению индексных кортежей листовых страниц на 4 байта.

Так как индексный кортеж в моноиндексе содержит информацию о таблице, в которую указывает CTID, все базовые операции, связанные с чтением кортежа из таблицы после сканирования, используют механизм подмены отношения:

  1. Чтение OID-атрибута из индексного кортежа.

  2. Обращение к кешу моноиндекса по заданному OID:

    • если кеш вернул NULL, то обрабатывается индексный кортеж, ссылающийся на запись в таблице, которая не видна ни одной транзакции;

    • если возвращено валидное состояние открытого отношения, то индексный кортеж является ссылкой на запись. В таком случае чтение и проверка видимости будут происходить непосредственно в этом отношении.

Кеш моноиндекса инициализируется в начале внешней операции, освобождается по ее завершении и состоит из:

  • хеш-таблицы H = (OID, Relation), отображающей OID в состояние открытого отношения;

  • упорядоченного списка S = \[OID\] идентификаторов таблиц, покрываемых моноиндексом.

Вместо вставки в пустой индекс всех кортрежей всех партиций для ускорения построения моноиндекса в СУБД Pangolin введен метод построения слиянием (метод доступа ambuildmerge).

Слияние B±Tree

Листовой уровень страниц в B±Tree представляет собой упорядоченный связный список. Если для какого-то отношения имеется B±Tree индекс, необходимость в сортировке кортежей этого отношения по соответствующем набору атрибутов отсутствует. Метод построения слиянием использует этот факт для слияния множества B±Tree индексов с одинаковым определением в единый моноиндекс.

Алгоритм построения монодинекса слиянием:

  1. Инициализация итераторов: для каждого индекса открывается, привязывается и блокируется на чтение буфер, соответствующий крайней левой странице. Итераторы предоставляют интерфейс последовательного чтения индексных кортежей.

  2. Инициализация двоичной кучи, куда вставляются итераторы каждого индекса. Двоичная куча выдает итератор, указывающий на кортеж с минимальным ключом. Это аналог k-way merge-алгоритма для объединения k отсортированных массивов в один отсортированный.

  3. Bulk-loading кортежей в новый индекс, где двоичная куча предоставляет интерфейс отсортированного массива всех кортежей из всех индексов.

Ниже приведена схема слияния B±Tree:

Пример 2-way слияния B+-Tree

Процесс построение моноиндекса для партиционированной таблицы:

  • последовательное построение временных локальных индексов для каждой партиции;

  • слияние всех индексов в моноиндекс;

  • удаление временных локальных индексов.

При отсоединении партиции, т.е. при вызове ALTER TABLE DETACH PARTITION, моноиндекс не изменяется, а все ссылки на кортежи отсоединенной партиции остаются в нем. При выполнении операций подмена отношения для индексных кортежей, ссылающихся на отсоединенные партиции, возвращает NULL.

При использовании VACUUM (не FULL) со страниц моноиндекса удаляются все индексные кортежи, подмена отношений для которых возвращает NULL.

Эпииндекс#

Эпииндекс представляет собой секционированный индекс, который реализует логический уровень для управления несколькими дочерними индексами с одинаковым определением как одним. Структура дочерних индексов может быть любой. В Pangolin добавлена поддержка эпииндекса над B+-Tree-индексами. Во избежание создания виртуальной структуры, эпииндекс - это реальный B+-Tree-индекс, у которого есть дочерние B+-Tree-индексы. В контексте глобальных индексов эпииндекс представляет из себя моноиндекс с дочерними локальными индексами. Моноиндекс должен содержать ссылки на кортежи всех партиций, для которых не существует дочернего локального индекса.

В общем случае глобальный индекс - это эпииндекс. Ниже приведена схема его структуры:

Структура глобального индекса

В зависимости от количества дочерних индексов в эпииндексе и их размера, в каких-то случаях эффективнее работать с моноиндексом без дочерних локальных индексов. В таких случаях команда ALTER INDEX UNITE производит объединение родительского моноиндекса и дочерних индексов в новый моноиндекс, при этом удаляя дочерние:

ALTER INDEX name UNITE;

Сканирование эпииндекса

Сканирование эпииндекса состоит из объединения результатов сканирования всех его сабиндексов.

Append:

Index Scan using monoindex
Index Scan using local index 1
...
Index Scan using local index M

Проверка уникальности в эпииндексе

При вставке в уникальный глобальный индекс проверка на уникальность проводится по всем индексам в эпииндексе. При этом на все части захватывается блокировка RowExclusiveLock.

ALTER TABLE ATTACH

В случае присоединения новой партиции происходит создание временного локального сабиндекса. В случае уникального глобального индекса во время построения локального индекса, после этапа сортировки кортежей, происходит последовательное сравнение массива отсортированных кортежей и части эпииндекса на пересечение. Для этого используется алгоритм, схожий с merge-этапом алгоритма merge-sort, который одновременно итерируется по листовым страницам индекса и отсортированным кортежам. В данном случае на все части эпииндекса устанавливается блокировка ShareRowExclusiveLock.

При выполнении команды ALTER TABLE ... ATTACH PARTITION сначала создается локальный индекс (sub-index) на присоединяемую таблицу. Во время построения этого локального индекса выполняется проверка на дублирование ключей с основной секционированной таблицей. Таким образом, если обнаруживается дублирование, то процесс сигнализирует об ошибке, построение локального индекса прекращается, и присоединение не выполняется. Глобальный индекс не изменяется. Пример:

vmtest_db=> alter table vm_schema.vmtest_table
vmtest_db->    attach partition vm_schema.vmtest_table_add
vmtest_db->    for values from ('2024/07/01 00:00:00')
vmtest_db->                 to ('2024/08/01 00:00:00');
ERROR:  could not create index "vmtest_table_add_id_tableoid_idx",
part of unique global index "unq_vmtest_table__idx"
DETAIL:  Key (id)=(60000000) is duplicated.
HINT:  Duplicate keys are first encountered in "vmtest_table_20240101"

Для глобального индекса размером 500 Гб при каждом добавлении/удалении партиции нужно иметь не менее 700 Гб свободного места в PGDATA. Например, при выполнении команд:

alter table .... attach partition part_1;

alter table .... attach partition part_2;

Сначала строятся локальные индексы для новых секций таблицы (sub-indexes). Допустим, размер каждого из вновь созданных индексов составляет 100 Гб.

Далее при выполнении ALTER INDEX ... UNITE; выполняется объединение трех индексов (исходный глобальный индекс и два локальных индекса присоединенных секций в новый глобальный индекс).

Для построения глобального потребуется еще: 500 + (2 * 100) = 700 Гб.

Исходные индексы (исходный глобальный индекс и два локальных индекса присоединенных секций) удаляются только после успешного построения нового глобального индекса.

ALTER INDEX UNITE

В зависимости от количества дочерних индексов в эпииндексе и их размера в некоторых случаях эффективнее работать с моноиндексом без дочерних локальных индексов. Команда ALTER INDEX UNITE производит объединение родительского моноиндекса и дочерних индексов в новый моноиндекс, при этом удаляя дочерние:

ALTER INDEX name UNITE;

Эта команда конкурентная и состоит из следующих шагов:

  • захват блокировки ShareUpdateExclusiveLock на родительскую таблицу и все части эпииндекса;

  • создание пустой копии X-моноиндекса;

  • ambuildmerge - слияние всех частей моноиндекса. При этом параллельные транзакции могут модифировать данные в частях эпииндекса;

  • ожидание завершения всех транзакций, для которых видны части эпииндекса;

  • взятие ShareLock на части эпииндекса;

  • валидация индекса включает в себя сравнение всех его кортежей с кортежами во всех частях эпииндекса, а также вставку в индекс недостающих кортежей;

  • swap-процесс X-индекса и старого моноиндекса;

  • удаление дочерних индексов.

Процесс автообъединения глобальных индексов#

Для обеспечения фонового объединения глобальных индексов в продукт добавлены процессы автообъединения. Процесс автообъединения может быть запускающим или выполняющим работу по автообъединению.

Запускающий процесс находится в памяти все время и через autounite_naptime запускает процесс, выполняющий работу по автообъединению в выбранной БД. Данный процесс запускается для одной базы данных и объединяет все глобальные индексы, имеющие потомков и соответствующие настройкам автообъединения. По умолчанию процесс автообъединения происходит для всех глобальных индексов, имеющих потомков.

Настройки автообъединения:

  • autounite - флаг запуска процесса автообъединения. Тип: bool. По умолчанию: true.

  • autounite_naptime - задержка в секундах между выполнениями автобъединения на одной базе данных. Тип: int. По умолчанию: 60 секунд.

  • autounite_parent_children_size_ratio - соотношение суммарного размера индексов потомков к размеру глобального индекса предка, при превышении которого будет выполняться автообъединение. 0 - автобъединение без анализа соотношения размеров; 1 - соотношение предка к потомкам 1:1 (объединение будет выполнено, как только суммарный размер индексов потомков превысит размер глобального индекса предка); 2 - соотношение предка к потомкам 1:2 (объединение будет выполнено, как только суммарный размер индексов потомков превысит 1/2 от размера глобального индекса предка). Тип: int. Диапазон: 0 - 1024. По умолчанию: 0.

  • autounite_max_children_count: максимальное количество потомков глобального индекса, не вызывающее автообъединения. 0 - автобъединение без анализа количества потомков. Тип: int. Диапазон: 0 - INT_MAX. По умолчанию: 0.

  • autounite_pause_period - период времени, в который autounite не работает. Задается в 24-х часовом формате через дефис. Формат ЧЧ-ЧЧ, допускается писать одну цифру, если первая 0 (01 и 1 читаются одинаково). Например, '11-13' задает период бездействия с 11-00 до 12:59:59. Тип: string. По умолчанию: '', что значит, что период бездействия отсутствует.

Autovacuum глобальных индексов#

Сборщик статистики для партиционированной таблицы, у которой есть хотя бы один глобальный индекс, собирает информацию о количестве записей в партициях, отсоединенных в pg_stat_all_tables.n_dead_tuples. В процесс autovacuum launcher добавлена обработка партиционированных таблиц. Для них запускается очистка, если pg_stat_all_tables.n_dead_tuples >= autovacuum_vacuum_threshold + autovacuum_vacuum_scale_factor * reltupes, где reltuples - это сумма pg_class.reltuples всех партиций. Очистка - специальный вид постраничной очистки B-Tree, не требующий сканирования таблиц и удаляющий все индексные кортежи, которые относятся к уже отсоединенным партициям. После очистки значение pg_stat_all_tables.n_dead_tuples для партиционированной таблицы обнуляется.

Параметры autovacuum на уровне таблицы:

  • autovacuum_vacuum_threshold - целое положительное число, свободный коэффициент в неравенстве autovacuum launcher;

  • autovacuum_vacuum_scale_factor - коэффициент, определяющий суммарную долю записей в партициях;

  • autovacuum_enabled - булевый параметр, для включения/отключения autovacuum на уровне таблицы.

Процесс очистки сначала накладывает блокировку на партиционированную таблицу в режиме SHARE UPDATE EXCLUSIVE. Далее в зависимости от наличия глобальных индексов:

  • Если у партиционированной таблицы есть глобальные индексы, то они блокируются в режиме ROW EXCLUSIVE:

  • Если глобальных индексов нет, с партиционированной таблицы снимается блокировка.

Создание глобального индекса#

Синтаксис для создания глобального индекса:

CREATE [ UNIQUE ] INDEX [ CONCURRENTLY ] [ [ IF NOT EXISTS ] name ] ON [ ONLY ] table_name
[ USING method ]
    ( { column_name | ( expression ) } [ COLLATE collation ] [ opclass [ ( opclass_parameter = value [, ... ] ) ] ] [ ASC | DESC ] [ NULLS { FIRST | LAST } ] [, ...] )
    [ INCLUDE ( column_name [, ...] ) ]
    [ WITH ( storage_parameter [= value] [, ... ] ) ]
    [ GLOBAL ]
    [ TABLESPACE tablespace_name ]
    [ WHERE predicate ]

Глобальные индексы реализуются как надстройка над механизмом B+-tree-индексов PostgreSQL. Объявление индекса как глобального выполняется через указание клаузы GLOBAL в запросе CREATE INDEX для партиционированной таблицы. Для индексов по другим видам отношений клауза GLOBAL смысла не имеет, а запрос создания глобального индекса будет завершаться с ошибкой. Уникальность глобального индекса, аналогично не глобальному индексу, определяется через клаузу UNIQUE в запросе CREATE INDEX.

Глобальный индекс поддерживает операции над партициями и партиционированными таблицами - ATTACH, DETACH, DROP, VACUUM, VACUUM FULL, REINDEX, а также DML-операции.

Статистическая информация о файле глобального индекса корректно отображается в представлениях pg_stat_all_indexes и pg_statio_all_indexes.

Команда psql \di+, выборки из каталогов pg_class и pg_index позволяют однозначно идентифицировать глобальный индекс как глобальный, а также получить информацию занимаемому им объему памяти. Выборка из каталога pg_inherits позволяет однозначно определить все дочерние индексы глобального индекса.

Настроечные параметры фонового процесса автоматического слияния глобальных индексов поддерживаются как валидатором компонента оркестратора кластера высокой доступности (Pangolin Manager), так и пользовательским конфигурационным файлом инсталлятора Pangolin.

Глобальный индекс поддерживает перемещение между табличными пространствами через команду ALTER INDEX SET TABLESPACE и перемещение партиций между табличными пространствами через команду ALTER TABLE SET TABLESPACE.

Создание глобального индекса успешно попадает в дамп схемы базы данных при использовании утилит pg_dump и pg_dumpall, в том числе в режиме --binary-upgrade для работы утилиты pg_upgrade.

Данные в глобальном индексе подпадают под шифрование TDE.

Функциональность глобального индекса входит в лицензию СУБД Pangolin Enterprise. Без данной лицензии создание новых глобальных индексов недоступно (при последующем понижении лицензии с СУБД Pangolin Enterprise функционирование ранее созданных глобальных индексов сохраняется).

Ограничения при использовании глобальных индексов:

  • Глобальный индекс реализуется только для типа B+-tree.

  • Операция кластеризации, исключения и предикаты на состав индекса, а также субпартиционирование не поддерживаются.

  • Глобальный индекс не может использоваться в качестве первичного ключа.

  • В текущей архитектуре ядра очистка страниц индекса не может выполняться параллельно двумя процессами. Так как операция VACUUM для партиции приводит к удалению ссылок на ее кортежи в глобальном индексе, может возникнуть ситуация одновременной попытки очистки глобального индекса несколькими процессами. Во избежание коллизий на уровне постраничной очистки процесс будет пытаться захватить блокировку ShareUpdateExclusiveLock,которая доступна только одной транзакции.

Возможны три варианта развития событий при построении глобального индекса. В качестве примера произведена попытка построить глобальный индекс на секционированную таблицу из 3 секций. Каждая секция индекса будет занимать на файловой системе 902 Мб. Размер свободного пространства на файловой системе составляет 2 Гб:

create unique index unq_vmtest_table__idx
on vm_schema.vmtest_table
using btree (id)
with (subindex_parallel_worker=3)
global
tablespace "Tbl_i";

Вариант 1

Построение индекса с параметром subindex_parallel_worker = 2. В случае с двумя «воркерами» успешно создаются 2 секции. При построении индекса для третьей секции происходит «падение» с ошибкой из-за нехватки дискового пространства. В pg_class появляются две записи (oid=83662,83663):

oid |                relname                | relfilenode | relkind
------+---------------------------------------+-------------+--------
2705 | vmtest_table                          |           0 | p
2715 | vmtest_table_20240101                 |       82715 | r
2719 | vmtest_table_20240201                 |       82719 | r
2723 | vmtest_table_20240301                 |       82723 | r
3662 | vmtest_table_20240101_id_tableoid_idx |       83662 | i
3663 | vmtest_table_20240201_id_tableoid_idx |       83663 | i

Построенные локальные индексы удаляются командами drop index:

vmtest_db=> drop index "vmtest_table_20240101_id_tableoid_idx";
DROP INDEX
vmtest_db=> drop index "vmtest_table_20240201_id_tableoid_idx";
DROP INDEX

Вариант 2

Построение индекса с параметром subindex_parallel_worker = 3. Трем «воркерам» требуется 902 Мб * 3 = 2,64 Гб. Из-за нехватки места все 3 «воркера» «падают»:

ERROR:  could not extend file "pg_tblspc/83617/PG_15_202310091/82685/83694":
wrote only 4096 of 8192 bytes at block 26411
HINT:  Check free disk space.

В pg_class записей о локальных и глобальном индексах нет:

oid |                relname                | relfilenode | relkind
-------+---------------------------------------+-------------+-------
82705 | vmtest_table                          |           0 | p
82715 | vmtest_table_20240101                 |       82715 | r
82719 | vmtest_table_20240201                 |       82719 | r
82723 | vmtest_table_20240301                 |       82723 | r

Вариант 3

Построение индекса с параметром subindex_parallel_worker = 3. На файловой системе доступно 4.6 Гб (на этапе построения глобального индекса (unite) места не должно хватить):

postgres$ df -h
drwx------ 2 postgres postgres       4096 Jul 31 16:25 .
drwx------ 3 postgres postgres       4096 Jul 31 15:33 ..
-rw------- 1 postgres postgres 1073741824 Jul 31 16:25 83666
-rw------- 1 postgres postgres  997650432 Jul 31 16:25 83666.1
-rw------- 1 postgres postgres  944963584 Jul 31 16:24 83667
-rw------- 1 postgres postgres  944963584 Jul 31 16:24 83668
-rw------- 1 postgres postgres  944963584 Jul 31 16:24 83669

ERROR:  could not extend file "pg_tblspc/83617/PG_15_202310091/82685/83666.1":
wrote only 4096 of 8192 bytes at block 252855
HINT:  Check free disk space.
vmtest_db=!>
ERROR:  current transaction is aborted, commands ignored
until end of transaction block

vmtest_db=!> rollback;
FATAL:  UserAbortTransactionBlock: unexpected state STARTED

SSL connection has been closed unexpectedly
The connection to the server was lost. Attempting reset: Succeeded.

Записанные файлы глобального индекса 93666, 83666.1 удаляются:

drwx------ 2 postgres postgres      4096 Jul 31 16:28 .
drwx------ 3 postgres postgres      4096 Jul 31 15:33 ..
-rw------- 1 postgres postgres         0 Jul 31 16:28 83666
-rw------- 1 postgres postgres 944963584 Jul 31 16:24 83667
-rw------- 1 postgres postgres 944963584 Jul 31 16:24 83668
-rw------- 1 postgres postgres 944963584 Jul 31 16:24 83669

В pg_class есть записи о сформированных локальных индексах (sub-indexes).

oid  |                relname                | relfilenode | relkind
-------+---------------------------------------+-------------+-------
82705 | vmtest_table                          |           0 | p
82710 | vmtest_table_add                      |       82710 | r
82715 | vmtest_table_20240101                 |       82715 | r
82719 | vmtest_table_20240201                 |       82719 | r
82723 | vmtest_table_20240301                 |       82723 | r
83667 | vmtest_table_20240201_id_tableoid_idx |       83667 | i
83668 | vmtest_table_20240301_id_tableoid_idx |       83668 | i
83669 | vmtest_table_20240101_id_tableoid_idx |       83669 | i
(8 rows)

vmtest_db=> drop index "vmtest_table_20240201_id_tableoid_idx";
DROP INDEX
vmtest_db=> drop index "vmtest_table_20240101_id_tableoid_idx";
DROP INDEX
vmtest_db=> drop index "vmtest_table_20240301_id_tableoid_idx";
DROP INDEX

Параллелизм при построении и перестраивании глобальных индексов#

Реализована возможность выполнять команду с установленными параметрами параллелизма или с использованием настроек по умолчанию. При параллелизации каждый рабочий узел работает со своей секцией. Для явного указания количества рабочих узлов применяется конструкции WITH, где указывается новая опция subindex_parallel_worker, отвечающая за количество запущенных процессов. Их количество не может превышать заданный максимум, указанный в параметре subindex_build_max_workers:

CREATE INDEX idx_name ON table_name (column_name) WITH (subindex_parallel_worker = 3) GLOBAL;

Для перестраивания индекса можно указать количество рабочих процессов через замену параметра subindex_parallel_worker:

ALTER INDEX idx_name SET (subindex_parallel_worker = 3);

Возможность параллельного построения распространяется также на ванильные индексы, если нет субпартиций. Процесс объединения (merge) остается однопоточным.

Добавлено три новых параметра:

Имя параметра

Описание

Контекст

subindex_build_max_workers

Максимальное количество рабочих процессов; значение по умолчанию - 3 (max number of subindex parallel build subprocesses)

postmaster

partitioned_index_parallel_build

Флаг: делать параллельное построение ваниальных индексов на партицированной таблице по умолчанию или нет; значение по умолчанию - false (parallel building of partitioned indexes is enabled)

user

global_index_parallel_build

Флаг: делать ли параллельное построение глобальных индексов по умолчанию; Значение по умолчанию - true (parallel building of global indexes is enabled)

user

Построение и перестраивание глобального индекса также доступно в concurrently-режиме.

Примечание:

  • Секционированная таблица с ограничением Primary Key Global не поддерживает присоединение таблицы с ванильным Primary Key с помощью команды ATTACH;

  • Для автопартицированных таблиц невозможно выполнение команды INSERT, которая создаст новую секцию, если в предыдущих секциях присутствует сабиндекс.

  • Сабиндекс строится на каждую партицию последовательно. Реализована логическая параллельность, что позволяет ускорить процесс построения индексов.

Ограничения функциональности:

  • При параллельном построении сабиндексов отмена команды создания глобального индекса не отменяет создание локальных индексов для партиций. Чтобы избежать создания локальных индексов, перед операцией создания глобальных индексов необходимо перевести параметр global_index_parallel_build в значение false.

  • При повторном выполнении команды CREATE INDEX после неудачного выполнения, индексы уже не будут созданы, а будут использоваться созданные.

  • Параллельно построение поддерживается только вне транзакцонных блоков и при уровне изоляций READ_COMMITED. Вне этих условий будет неявно использоваться последовательное построение.

  • При параллельном построении/перестраивании запрещено явно указывать количество рабочих процессов, превышающее указанный максимум в настройках.

  • REINDEX ванильного индекса параллельно не осуществляется.

Unite для глобальных индексов#

Функция UNITE предоставляет механизм для объединения или слияния данных в базе с возможностью переключения между конкурентным и неконкурентным режимами для оптимизации производительности в зависимости от конкретных случаев использования.

Настройка unite_concurrently позволяет переключаться между конкурентным и неконкурентным режимами UNITE. По умолчанию эта настройка отключена, что означает использование неконкурентного режима.

Включение параллельного UNITE#

Параллельный режим подходит, когда необходимо обеспечить непрерывный доступ к чтению и записи во время выполнения операции UNITE.

Чтобы включить параллельный режим UNITE, необходимо установить unite_concurrently в значение on:

SET unite_concurrently = on;

В этом режиме система использует sharedUpdateExclusiveLock, что позволяет пользователям продолжать чтение и запись в базу данных. Сессионные блокировки применяются к самой таблице, всем ее разделам и всем глобальным сабиндексам.

Блокировка shared update exclusive lock накладывается на таблицу, на все ее разделы, а также на все глобальные сабиндексы, связанные с таблицей.

Примечание:

Параллельный режим в настоящее время имеет ограничения при работе с большим количеством сабиндексов (более 350). Это может привести к проблемам с производительностью и возможным сбоям.

Использование неконкурентного UNITE#

Данный режим рекомендуется, когда операция UNITE должна быть выполнена быстро и надежно, особенно при работе с большим количеством сабиндексов. Требует эксклюзивного доступа к таблице и ее компонентам, временно блокируя операции чтения и записи. Может быть вызвана в транзакционном блоке.

Когда unite_concurrently установлено в off, система не использует параллельный режим, который разработан для более быстрой и надежной работы, особенно при большом количестве сабиндексов.

Блокировка access exclusive lock накладывается на таблицу, на все ее разделы и на все глобальные сабиндексы, связанные с таблицей.

Непараллельный режим обеспечивает более быструю процедуру UNITE и не сталкивается с такими же проблемами при большом количестве сабиндексов, как конкурентный режим.

AutoUnite#

Функция AutoUnite, аналогичная AutoVacuum, поддерживает несколько рабочих процессов. Пользователи могут контролировать количество рабочих процессов, устанавливая параметр autounite_max_workers. Каждый рабочий процесс работает с одной базой данных. При необходимости нескольким рабочим процессам можно назначить одну и ту же базу данных.

Несмотря на возможность работы нескольких рабочих процессов с одной и той же базой данных, они будут пропускать разделенные таблицы, если другой рабочий процесс уже их обрабатывает. Это поведение сохраняется, даже если у разделенной таблицы больше одного глобального индекса.

Параметр autounite_enabled

Параметр предназначен для управления автоматическим выполнением процесса Unite:

  • если autounite_enabled не включен, процесс Unite не будет автоматически запускаться на этом индексе. Это позволяет пользователям вручную выполнять операцию Unite в любое удобное для них время;

  • если флаг autounite_enabled установлен после того, как рабочий процесс AutoUnite уже добавил индекс в свой список обработки, то процесс Unite все равно будет выполнен в этом цикле. Последующие запуски будут учитывать настройку autounite_enabled.

Мониторинг процесса Unite#

Для мониторинга прогресса процесса Unite можно использовать один из следующих методов:

  • уровень логирования Debug1: получение подробных логов процесса Unite;

  • таблица pg_stat_progress_unite: доступна для мониторинга общего процесса Unite по всем базам данных. Эта таблица предоставляет информацию в реальном времени о прогрессе и статусе операций Unite.

При создании глобальных индексов в разделенных таблицах, которые наследуются от других таблиц или которые имеют в качестве наследников другие разделенные таблицы, выводится ошибка:

global indexes are not supported on partitioned tables that are partitions
cannot create global index on partitioned table '%s' : Table '%s' contains partitions that are partitioned tables.

Отключение функциональности#

Для отключения функциональности необходимо:

  1. Выполнить:

alter system set autounite_max_workers = 1;
  1. Перезапустить СУБД (restart).

Глобальные констрейнты#

Для партиционированных таблиц поддерживаются два вида глобальных констрейнтов с использованием глобальных индексов:

  • глобальный первичный ключ;

  • глобальный уникальный ключ.

Особенности глобальных констрейнтов:

  • могут быть построены только по партиционированной таблице;

  • ссылаются на уникальный глобальный индекс, привязанный к партиционированной таблице, а не на его сабиндекс для соответствующей партиции. Таким образом, зависимость от констрейнта на партиционированной таблице и всех ее партициях имеет не сабиндекс, соответствующий партиции, а глобальный индекс, привязанный к партиционированной таблице;

  • могут быть построены по любому уникальному NOT NULL-полю, имеющемуся в каждой из партиций таблицы, при этом включение полей ключа партиционирования не является обязательным;

  • не могут быть построены по партиционированным таблицам с субпартициями в силу ограничений существующей реализации глобальных индексов;

  • на созданные глобальные констрейнты могут ссылаться внешние ключи с любых других таблиц, при этом ограничения целостности поддерживаются в полном объеме;

  • в системном каталоге pg_constraint глобальным констрейнтам соответствуют новые значения поля contype: 'P' - для глобального первичного ключа, 'U' - для глобального уникального ключа;

  • под глобальными констрейнтами работает механизм глобальных индексов, поэтому для обслуживания физической структуры глобальных констрейнтов необходимо применять инструментарий глобальных индексов, включая конструкцию ALTER TABLE .. UNITE по соответствующему индексу, а также процесс автообъединения глобальных индексов.

Синтаксис создания глобальных констрейнтов базируется на синтаксисе создания констрейнтов партиционированных таблиц с добавлением клаузы GLOBAL.

Пример 1:

CREATE TABLE t1 (
    id bigint PRIMARY KEY GLOBAL,
    someint bigint
) PARTITION BY RANGE (someint);

Пример 2:

CREATE TABLE measurement_1 (
    id              int not null,
    logdate         date not null,
    peaktemp        int not null,
    unitsales       int,
    CONSTRAINT m_ui UNIQUE(peaktemp) GLOBAL
) PARTITION BY RANGE (id, logdate);

Пример 3:

CREATE TABLE measurement_2 (
    id              int not null,
    logdate         date not null,
    peaktemp        int,
    unitsales       int
) PARTITION BY RANGE (id, logdate);

ALTER TABLE measurement_2 ADD PRIMARY KEY (logdate) GLOBAL;

Процесс резервного копирования и восстановления глобальных констрейнтов (dump/restore)#

Глобальные констрейнты выгружаются без параметра ONLY в конструкциях ALTER TABLE .. ADD CONSTRAINT. Это обусловлено тем, что в процессе создания глобального индекса требуется создание сабиндексов по партициям партиционированной таблицы, а добавление параметра ONLY блокирует такое построение.

В режиме восстановление логического дампа --binary-upgrade происходит отключение этого режима на время построения сабиндексов глобального индекса глобального констрейнта. Это связано тем, что задаваемый в дампе OID индекса относится только к самому глобальному индексу и не может быть спроецирован на строящиеся в процессе создания глобального индекса дочерние сабиндексы. При завершении построения глобального индекса режим --binary-upgrade возобновляется, а построенные сабиндексы удаляются и не должны препятствовать дальнейшему созданию отношений с OID, задействовавшимися в процессе построение глобального индекса.

Проблема wrong result при выполнении запроса на секционированной таблице с методом доступа по глобальному индексу#

В версиях Pangolin до 6.4.2 существует проблема wrong result при выполнении запроса на секционированной таблице с методом доступа по глобальному индексу. Причиной такого поведения может быть:

  • присоединение таблицы в качестве секции при отличающемся порядке полей;

  • если ранее над секционируемой таблицей, либо над присоединяемой в качестве секции таблице выполнялась команда:

    alter table <table_name> drop column <column_name>.
    

При удалении поля, физического удаления данных удаленной колонки не происходит.

После удаления поля, его имя (pg_attribute.attname) заменяется на строку ........pg.dropped.3.......... В данном примере 3 - номер удаленного поля (pg_attribute.attnum). Секции, которые были созданы после удаления поля, будут иметь обновленный набор колонок, не содержащих информации об удаленном поле. В результате подобные манипуляции приводят к тому, что порядок и номера полей (метаданные) таблицы и секций могут не совпадать:

      with
      vw_column_list as (
        select attrelid, 
               string_agg(attname, ',' order by attnum) as column_list
          from pg_attribute
         where attnum > 0
         group by attrelid )
      select attrelid::regclass, column_list
        from vw_column_list
       where column_list like 'id%'
       order by 3,2;


     attrelid    |                            column_list
-----------------+--------------------------------------------------------------------
 orders          | id,date_partition,........pg.dropped.3........,client_id,trans_time
 orders_20240101 | id,date_partition,........pg.dropped.3........,client_id,trans_time
 orders_20240201 | id,date_partition,........pg.dropped.3........,client_id,trans_time
 orders_20240301 | id,date_partition,........pg.dropped.3........,client_id,trans_time
 orders_20240401 | id,date_partition,........pg.dropped.3........,client_id,trans_time
 orders_20240501 | id,date_partition,client_id,trans_time
 orders_20240601 | id,date_partition,client_id,trans_time
 orders_20240701 | id,date_partition,client_id,trans_time
 orders_20240801 | id,date_partition,client_id,trans_time
 orders_20240901 | id,date_partition,client_id,trans_time
 orders_20241001 | id,date_partition,client_id,trans_time

При этом, если запрос отбирает данные из секций, созданных после удаления колонки, при разных планах выполнения и, соответственно, разных методах доступа, то можно получить разные результаты:

Примечание:

В указанных примерах данного раздела не содержатся действительные данные (например, <id>).

select id, date_partition, client_id from orders where id + 0 in (<id_1>, <id_2>);


                                   QUERY PLAN
--------------------------------------------------------------------------------
Append (cost=0.00..4395.02 rows=2004 width=14)
-> Seq Scan on orders_20240101 orders_1 (cost=0.0..763.99 rows=341)
Filter: ((id + 0) = ANY ('{<id_1>,<id_2>}'::bigint[]))
-> Seq Scan on orders_20240201 orders_2 (cost=0.0..715.03 rows=319)
Filter: ((id + 0) = ANY ('{<id_1>,<id_2>}'::bigint[]))
-> Seq Scan on orders_20240301 orders_3 (cost=0.0..763.97 rows=341)
Filter: ((id + 0) = ANY ('{<id_1>,<id_2>}'::bigint[]))
-> Seq Scan on orders_20240401 orders_4 (cost=0.0..0.00   rows=1)
Filter: ((id + 0) = ANY ('{<id_1>,<id_2>}'::bigint[]))
-> Seq Scan on orders_20240501 orders_5 (cost=0.0..433.93 rows=203)
Filter: ((id + 0) = ANY ('{<id_1>,<id_2>}'::bigint[]))
-> Seq Scan on orders_20240601 orders_6 (cost=0.0..420.12 rows=196)
Filter: ((id + 0) = ANY ('{<id_1>,<id_2>}'::bigint[]))
-> Seq Scan on orders_20240701 orders_7 (cost=0.0..433.91 rows=203)
Filter: ((id + 0) = ANY ('{<id_1>,<id_2>}'::bigint[]))
-> Seq Scan on orders_20240801 orders_8 (cost=0.0..433.93 rows=203)
Filter: ((id + 0) = ANY ('{<id_1>,<id_2>}'::bigint[]))
-> Seq Scan on orders_20240901 orders_9 (cost=0.0..420.10 rows=196)
Filter: ((id + 0) = ANY ('{<id_1>,<id_2>}'::bigint[]))
-> Seq Scan on orders_20241001 orders_10 (cost=0.0..0.00  rows=1)
Filter: ((id + 0) = ANY ('{<id_1>,<id_2>}'::bigint[]))



    id   | date_partition | client_id
---------+----------------+-----------
  <id_1> | 2024-08-01     |        10
  <id_2> | 2024-08-01     |        10

При использовании плана выполнения с методом доступа через глобальный индекс используется порядок полей таблицы orders, содержащий в метаданных информацию об удаленном поле, но сами данные выбираются из секции с обновленными метаданными:

select id, date_partition, client_id from orders where id in (<id_1>, <id_2>);


                                   QUERY PLAN
--------------------------------------------------------------------------------
Append (cost=0.00..68.02 rows=3 width=14)
-> Global Index Scan using pk_orders_global on orders (cost=0.4..68.0 rows=1)
Index Cond: (id = ANY ('{<id_1>,<id_2>}'::bigint[]))



    id   | date_partition | client_id
---------+----------------+-----------
  <id_1> | 2024-08-01     |    -31923
  <id_2> | 2024-08-01     |         3

На текущий момент (до Pangolin версии 6.4.2) единственным способом исправления ситуации является пересоздание таблицы с перезаливкой данных.

Начиная с версии 6.4.2 в Pangоlin внесены изменения:

  • запрет на присоединение секций с отличным от секционированной таблицы порядком, типом или размерностью полей;

  • запрет на построение глобального индекса, если порядок, тип или размерность полей секций таблицы и самой таблицы не идентичны;

  • если из секционированной таблицы удаляли поле, то при добавлении новых секций порядок, тип и размерность полей будут унаследованы от таблицы.

Для получения списка таблиц, в которых было удаление полей можно воспользоваться запросом:

select child_id             as object_id,
child_id::regclass   as subobject_name,
parent_id::regclass  as table_name,
(select 'Y'
from pg_depend   d2
join pg_class    c2  on  d2.objid = c2.oid
where refobjid   = vv.parent_id
and c2.relkind = 'G'
and d2.refobjsubid not in (0, -6)
limit 1)  as has_global_idx,
(select usename
from pg_class c
join pg_user  u on c.relowner = u.usesysid
where c.oid = vv.parent_id) as schema_name,
(select string_agg(a.attname, ',' order by a.attnum) as column_list
from pg_attribute a
where a.attrelid = vv.child_id
and a.attnum   > 0
group by a.attrelid ) as column_list,
round (pg_table_size (child_id::regclass)::numeric/(1024*1024),1)
as table_size_MB,
round (pg_indexes_size (child_id::regclass)::numeric/(1024*1024),1)
as index_size_MB,
round (pg_total_relation_size(child_id::regclass)::numeric/(1024*1024),1)
as total_size_MB
from (with
vw_parent_obj__id as (
select i1.inhparent as parent__id
from pg_inherits i1
where exists (select attrelid
from pg_attribute   a
where a.attrelid = i1.inhparent
and attisdropped)
union
select i2.inhparent as parent__id
from pg_inherits i2
where exists (select attrelid
from pg_attribute   a
where a.attrelid = i2.inhrelid
and attisdropped)     
)
select v1.parent__id as parent_id, i.inhrelid as child_id
from vw_parent_obj__id   v1
join pg_inherits  i  on  v1.parent__id = i.inhparent
union   
select v2.parent__id as parent_id, v2.parent__id as child_id
from vw_parent_obj__id   v2
) vv
order by object_id, subobject_name;

Трассировка сессии#

СУБД Pangolin предоставляет механизм трассировки (включения/выключения отладочной печати) с различными уровнями детализации. Суперпользователь может использовать этот механизм для любой сессии, в рамках которой действие не запрещено правилами защиты от действий привилегированного пользователя.

Трассировка записывается на сервере СУБД в файл, путь к которому указывается в значении параметра сервера, а имя либо формируется по умолчанию из PID серверного процесса и уникального идентификатора, либо задается перед включением трассировки параметром на уровне сессии.

Содержание файла трассировки:

  • заголовок;

  • строка-описание для каждого из запросов;

  • строка-описание для каждой из фаз жизненного цикла запроса;

  • переменные привязки;

    • ожидания (по каждому из одиночных событий ожидания, в том числе блокировок);

  • предварительный план по операциям (переносится в файл во время полного закрытия курсора успехом или ошибкой);

  • реальный план выполнения по операциям (переносится в файл во время полного закрытия курсора успехом или ошибкой);

  • ошибка при разборе или выполнении запроса;

  • диагностика и стек вызовов для исключений PL/pgSQL.

По умолчанию файл трассировки имеет имя вида: <PID>_<YYYYMMDDHHMISS>, где PID - pid процесса сессии, YYYYMMDDHHMISS - временная метка начала формирования файла трассировки во временной зоне сервера СУБД (с точностью до секунд).

Файл трассировки параллельных процессов, порождаемых трассируемой сессией, имеет формат имени <SESSION_FILE_NAME>_parallel, где SESSION_FILE_NAME - имя файла родительской трассировки для данных процессов. Все трассировки параллельных процессов сохраняются в один файл, но в процессе их формирования для каждого из процессов будет создаваться свой файл с именем <SESSION_FILE_NAME>_<WORKER_PID>_<WORKER_YYYYMMDDHHMISS>, где SESSION_FILE_NAME - имя файла родительской трассировки, WORKER_PID - PID параллельного процесса, WORKER_YYYYMMDDHHMISS - временная метка начала формирования файла трассировки параллельного процесса во временной зоне сервера СУБД (с точностью до секунд).

Виды запросов, для которых фиксируется вышеуказанная информация:

  • одинарные запросы;

  • PL/pgSQL-запросы;

  • многострочные запросы;

  • динамические запросы, выполняемые через PL/pgSQL;

  • подготовленные запросы, выполняемые через SQL-инструкции PREPARE, EXECUTE, DECLARE CURSOR и FETCH;

  • подготовленные запросы, выполняемые через расширенный протокол;

  • запросы, выполняемые расширениями и триггерами через SPI;

  • многострочные запросы с конструкциями SAVEPOINT и COMMIT/ROLLBACK TO SAVEPOINT;

  • иерархически организованные запросы (например, запросы, выполняемые функциями расширений в процессе выполнения запросов, или динамические запросы из PL/pgSQL). Запросы организуются в иерархическую структуру, позволяющую определить их взаимное отношение.

Уровни трассировки#

Поддерживаются следующие уровни трассировки, комбинируемые через логическое ИЛИ: NONE - значение 0, отсутствие трассировки сессии; BASE - значение 1, базовая трассировка; BIND - значение 2, добавляет вывод переменных привязки; LOCK - значение 4, добавляет вывод информации о блокировках, как LWLock, так и Lock; RESOURCE - значение 8, добавляет вывод информации о потребляемых всеми операциями ресурсах.

Примечание:

Изменить уровень трассировки для сессии с уже установленным уровнем трассировки возможно только через остановку трассировки сессии (то есть установить уровень трассировки NONE) с последующим включением трассировки уже с обновленным уровнем. Это необходимо для явного разделения файлов трассировки по уровням. При указании того же имени файла, которое использовалось ранее, будет возвращено сообщение об ошибке, так как файл уже существует.

Параметры настройки#

Имя параметра

Тип

Значение по умолчанию

Допустимые значения

Комментарий

session_tracing_enable

bool

false

false/true

При включении параметра начинается накопление информации по текущему выполняемому запросу в т.ч. при отсутствии включенной для сессии трассировки). Это необходимо для ее последующего сброса при включении трассировки в середине выполнения запроса. При выключении исключается влияние функциональности на производительность

session_tracing_default_level

integer

0

0..15

Уровень трассировки по умолчанию, работает в комбинации с параметром session_tracing_role. Комбинация уровней трассировки через логическое ИЛИ

session_tracing_file_limit

integer

-1

-1..2147483647

Максимальный размер файлов трассировки (в кБ). При значении -1 ограничения нет. При достижении файлом трассировки заданного лимита трассировка соответствующей сессии прекращается с выводом в лог сообщения:
Session tracing file for process <PID> going to exceed size limit: <текущий размер>/<лимит>. The session's tracing will be stopped

session_tracing_default_path

string

NULL

Любое

Путь к директории по умолчанию для сохранения файлов трассировки. При значении NULL используется директория ${PGDATA}/tracing. Значение параметра не валидируется при задании, только при попытке использования для формирования файлов трассировки

session_tracing_roles

string

" "

Любое

Список имен пользователей, через запятую, для сессий которых автоматически должна устанавливаться трассировка с уровнем session_tracing_default_level, при уровне 0 трассировка выключается

Изменять приведенные выше параметры может только роль с правами суперпользователя. После внесения изменения требуется перезапуск СУБД.

Включение функциональности выполняется только через изменение параметра session_tracing_enable. Это обусловлено необходимостью выделения ресурсов общей памяти для обслуживания функциональности.

Внимание!

Включение функциональности трассировки сессий через установку настроечного параметра session_tracing_enable в значение on может привести к снижению производительности запросов. Это связано с необходимостью предварительной подготовки и накопления трассировочной информации по выполняемым запросам при включении трассировки сессии в процесс их выполнения.

Функции API#

start_session_tracing#

Входные параметры:

  • pid;

  • уровень трассировки;

  • имя файла трассировки (NULL или пустая строка).

Выходной результат:

Успешное завершение / ошибка.

Возвращаемых значений нет.

Поведение функции:

Функция включает трассировку для сессии с указанным PID, уровнем трассировки, и, опционально, именем файла. Если имя файла будет задано как NULL или пустой строкой, то будет сгенерировано имя файла трассировки по умолчанию.

При успешном включении трассировки в лог будет выведено следующее сообщение:

"Process <PID> is signaled tracing to ON with level <уровень трассирвоки> for filename "<путь к файлу трассировки>""

При выключенной функции трассировки выводится ошибка:

"Session tracing isn't enabled"

При заданном уровне трассировки 0 выводится сообщение:

"Cannot start session tracing for process <PID> with level 0"

При попытке включения трассировки для сессии с уже включенной трассировкой будет получено сообщение:

"Session tracing for process <PID> already set"

При отсутствии процесса с указанным PID, в том числе, когда сессией управляет не суперпользователь (или владелец), будет получено сообщение вида:

"No process with PID <PID> for a session tracing"

stop_session_tracing#

Входные параметры:

  • pid.

Выходной результат:

Успешное завершение / ошибка.

Возвращаемых значений нет.

Поведение функции:

Функция выключает трассировку для сессии с указанным PID.

При успешном выключении трассировки в лог выводится сообщение:

"Process <PID> is signaled tracing to OFF"

При выключенной функции трассировки будет получена следующая ошибка:

"Session tracing isn't enabled"

При попытке включения трассировки для сессии с уже включенной трассировкой будет получена ошибка:

"Session tracing for process <PID> not set"

При отсутствии процесса с указанным PID, в том числе когда сессией управляет не суперпользователь (или пользователь, не являющийся владельцем), будет получено сообщение вида:

"No process with PID <PID> for a session tracing"

Примечание:

Для обращения к функциям трассировки start_session_tracing и stop_session_tracing пользователю необходимо иметь привилегии суперпользователя или иметь роль pg_tracing.

Для включения и выключения трассировки через вызов функций start_session_tracing и stop_session_tracing на процесс сессии требуется либо наличие привилегий суперпользователя, либо необходимо являться владельцем процесса (то есть быть тем пользователем, который запустил процесс), либо иметь роль pg_read_all_tracing.

psql_session_tracing#

Входные параметры:

  • pid (может быть NULL).

Выходной результат:

Набор записей с полями:

  • pid;

  • перечисление текстовых представлений для уровней трассировки (например, BASE | BIND | LOCK | RESOURCE);

  • путь к файлу трассировки сессии.

Поведение функции:

Выводит список сессий с указанием их уровня трассировки и путей к файлам трассировки.

Выводятся только те сессии, для которых текущий пользователь имеет права на роль, запустившую сессию.

Пользователь с ролью pg_read_all_stats или суперпользователь видит все сессии.

При выключенной функции трассировки будет выведена ошибка:

"Session tracing isn't enabled"

Утилита генерации отчета trace_decode#

Утилита размещается в директории ${PGHOME}/bin/ и имеет следующие ключи запуска:

Ключ запуска

Значения

Комментарий

-h, –help

Без значений

Вывод подсказки по работе утилиты

-a

Без значений

Формирование агрегированного отчета

-f

TEXT или HTML

Ключ может быть не указан, в таком случае будет использоваться формат HTML

-p

Путь к файлу трассировки

Для корректного формирования отчета, при наличии соответствующего файла трассировки параллельных процессов сессии он должен размещаться в той же директории, что и файл трассировки сессии

Отчет выводится в консоль. Для его вывода в файл необходимо перенаправить вывод stdout в файл с требуемым именем.

Структура отчета#

Основные блоки не агрегированного HTML-отчета:

  • Заголовок отчета c информацией о процессе (в том числе о postmaster-процессе), временах запуска и версии продукта и СУБД.

  • Уровень трассировки.

  • Значения всех GUC-переменных.

  • Блоки выполнения запросов.

  • Информация о незавершенном запросе (при его наличии).

  • Информация о незавершенном ожидании поступления запроса (при его наличии).

  • Суммарная информация о содержимом файла трассировки.

В агрегированном отчете каждый уникальный запрос указывается один раз. Блок запроса содержит обобщенную информацию о выполнении запроса и его потреблении ресурсов за все время трассировки. Сортировка запросов в агрегированном отчете выполняется в порядке убывания суммарной длительности выполнения запроса. При равной длительности - в порядке убывания количества выполнений запроса.

В не агрегированном отчете запросы указываются каждый раз, когда происходило их выполнение. Блок запроса содержит агрегированную информацию о выполнении запроса и о потреблении им ресурсов за одну команду. Сортировка запросов в не агрегированном отчете выполняется в порядке их выполнения.

Далее будет подробно рассмотрен состав каждого из блоков отчета.

Блок информации о запросе#

Подблоки:

  • Заголовок запроса, включая queryId, текст запроса, значения параметров session_user, current_role, search_path и current_schema. Также содержит временные метки начала и окончания выполнения запроса. При наличии в файле трассировки незавершенных запросов поле времени окончания запроса будет содержать значение Not finished.

  • Ошибка выполнения запроса. Опциональный, присутствует только при наличии ошибки. Содержит текст сообщения об ошибке и ее код.

  • Общая статистика выполнения запроса. Содержит информацию по количеству успешных выполнений запроса, откатов и ошибок. Также содержит информацию по количеству фаз выполнения запроса:

    • общее количество вызовов запроса извне;

    • обработка;

    • анализ;

    • перезапись;

    • планирование;

    • кеширование плана;

    • связывание переменных;

    • выполнение.

  • Информация о шагах выполнения. Для каждого шага приводится статистика по длительности его выполнения, и, при уровне трассировки RESOURCE - о потреблении ресурсов. В агрегированном отчете приводится информация о минимальных, максимальных и суммарных временах выполнения фазы запроса, и потребленных ресурсах (при уровне трассировки RESOURCE).

  • Информация о легковесных блокировках (LWLock). Отображается при уровне трассировки LOCK и наличии таких блокировок во время выполнения запроса. Содержит агрегированную информацию о легковесных блокировках в порядке убывания суммарной длительности их ожидания и их количества. При уровне трассировки RESOURCE помимо длительности, содержит информацию о минимальном, максимальном и суммарном потреблении ресурсов процессом при ожидании блокировки.

  • Информация о блокировках (Locks). Отображается при уровне трассировки LOCK и наличии таких блокировок во время выполнения запроса. Содержит агрегированную информацию о блокировках в порядке убывания суммарной длительности их ожидания и количества.

  • Информация о порожденных запросах - содержит список всех запросов, для которых выполнялась хотя бы одна фаза в ходе выполнения текущего запроса. Формат идентичен формату описываемого блока запроса. Такие запросы могут возникать в ходе работы расширений, PL/pgSQL блоков, триггеров.

  • Информация о выполнении запроса. Детально описывает этап выполнения плана запроса.

Блок информации о потреблении ресурсов#

Раздел системных ресурсов включает в себя все показатели, которые выводятся только на уровне RESOURCE (кроме Duration):

  • Duration - длительность ожидания или операции (мс).

  • Mem - память:

    • ixrss - объем общей памяти;

    • idrss - объем данных не в общей памяти;

    • isrss - размер стека;

    • minflt - ошибки программной страницы (soft page faults);

    • majflt - ошибки страницы на диске (hard page faults).

  • IO - ввод/вывод:

    • swap - не используется в Linux;

    • inblock - количество операций ввода;

    • outblock - количество операций вывода.

  • IPC - межпроцессные взаимодействия (не используются в Linux):

    • msgsnd;

    • msgrcv;

    • nsignals.

  • CTX - переключения контекста:

    • nvcsw - количество переключений контекста до истечения выделенного на процесс временного промежутка (например, при ожидании ресурса);

    • nivcsw - количество переключений контекста по истечении процессного времени или количество переключений, осуществляемых процессом с более высоким приоритетом.

  • CPU - потребление CPU:

    • user - в пользовательском режиме (мс);

    • system - в режиме ядра (мс).

Раздел утилизации shared buffers:

  • shared buffer hits - число попаданий;

  • shared disk blocks read - число прочитанных блоков;

  • shared blocks dirtied - число измененных блоков;

  • shared disk blocks written - число блоков, записанных из shared buffer;

  • local buffer hits - число попаданий в локальный кеш блоков;

  • local disk blocks read - число чтений локальных блоков;

  • local blocks dirtied - число измененных локальных блоков;

  • local disk blocks written - число записей локальных блоков;

  • temp blocks read - число чтений временных блоков;

  • temp blocks written - число записей временных блоков;

  • time spent reading - время, потраченное на чтение блоков (мс);

  • time spent writing - время, потраченное на запись блоков (мс).

Раздел утилизации WAL:

  • Records produced - количество созданных WAL-записей;

  • Full page images produced - количество full page image-записей в WAL;

  • Size of WAL records produced - общий объем памяти созданных WAL-записей.

Блок информации о легковесных блокировках#

Включает в себя подблок информации о последней легковесной блокировке (служит для определения длительности ожидания блокировки для незавершенного запроса):

  • Begin of latest lwlock - время начала ожидания;

  • End of latest lwlock - время окончания ожидания;

  • LWLock tranche Id - идентификатор потока, в состав которого входит блокировка (транш);

  • LWLock tranche name - имя транша блокировки;

  • LWLock mode - имя режима блокировки, LW_SHARED или LW_EXCLUSIVE.

Подблок, включающий в себе список всех легковесных блокировок в порядке убывания суммарной длительности ожидания:

  • LWLock tranche Id - идентификатор транша блокировки;

  • LWLock tranche name - имя транша блокировки;

  • LWLock mode - имя режима блокировки - LW_SHARED или LW_EXCLUSIVE;

  • LWLock count - количество ожиданий блокировки;

  • LWLock minimum resources - минимальные ресурсы ожидания блокировки, не включают информацию по shared buffers и WAL;

  • LWLock maximum resources - максимальные ресурсы ожидания блокировки, не включают информацию по shared buffers и WAL;

  • LWLock summary resources - суммарные ресурсы ожидания блокировки, не включают информацию по shared buffers и WAL.

Блок информации о блокировках#

Включает в себя подблок информации о последней легковесной блокировке (служит для определения длительности ожидания блокировки для незавершенного запроса):

  • Begin of latest lock - время начала ожидания;

  • End of latest lock - время окончания ожидания;

  • Lock type name - имя типа блокировки (соответствуют типам PostgreSQL);

  • Lock mode - имя режима блокировки (соответствуют типам PostgreSQL);

  • Описание объекта блокировки, в зависимости от типа (соответствуют типам PostgreSQL).

Подблок списка блокировок в порядке убывания суммарной длительности ожидания включает в себя информацию по каждой из блокировок:

  • Lock type name - имя типа блокировки (соответствуют типам PostgreSQL);

  • Lock mode - имя режима блокировки (соответствуют типам PostgreSQL);

  • Lock count - количество ожиданий блокировки;

  • Описание объекта блокировки, в зависимости от типа (соответствуют типам PostgreSQL).

Блок выполнений запроса#

Включает в себя подблоки:

  • Query and environment - текст запроса, а также значения параметров search_path, current_schema, current_role, session_user.

  • Error - сообщение об ошибке и код ошибки при ее возникновении в ходе выполнения плана запроса.

  • Plan - план запроса. Может быть как предварительный, без детальной информации по шагам выполнения и их ресурсам (в случае незавершенного выполнения плана, то есть при длительном выполнении), так и окончательный, с детальной информацией по шагам выполнения и их ресурсам, в том числе при завершении с ошибкой.

  • Common stats - статистика по количеству успешных, отмененных и завершенных с ошибкой выполнений.

  • Binds - порядок, типы, флаги и значения связанных переменных. Только на уровне трассировки BIND и при наличии связанных переменных. При включенном masking_mode=full на сервере все значения замаскированы.

  • Resources - информация об утилизации ресурсов выполнения плана.

  • LWLocks - информация о легковесных блокировках выполнения плана.

  • Locks - информация о блокировках выполнения плана.

  • Parallels - информация о параллельных процессах плана, включая PID процесса, блокировки и утилизацию ресурсов.

Блок информации об ожидании запроса#

Заголовок включает поля:

  • Times - количество ожиданий запросов;

  • Last started - время последнего начала ожидания поступления запроса;

  • Last finished - время последнего окончания ожидания поступления запроса (для незавершенных ожиданий будет отображаться Not finished).

Также в блок включена информация об утилизированных ресурсах. Для агрегированного запроса - минимальных, максимальных и суммарных.

Блок сводной статистики#

Подблок статистики ожиданий запросов включает:

  • количество ожиданий запросов;

  • дату и время начала первого ожидания;

  • дату и время окончания последнего ожидания;

  • минимальные, максимальные и суммарные потребления времени, а при уровне трассировки RESOURCE - и ресурсов на ожидание запросов (включая статистику по утилизации буферов и WAL).

Подблок статистики по запросам включает:

  • количество вызовов выполнения запросов;

  • количество подтвержденных транзакций;

  • количество отмененных транзакций;

  • количество ошибок;

  • минимальные, максимальные и суммарные потребления времени, а при уровне трассировки RESOURCE - и ресурсов на выполнение запросов (включая статистику по утилизации буферов и WAL).

Также блок содержит информацию о порожденных параллельных процессах.

Очистка памяти#

В ядре СУБД Pangolin реализована функция очистки памяти, осуществляющая перезапись высвобождаемого дискового пространства специальными последовательностями блоков. Функциональность обеспечивает исключение рисков утечки данных.

Описание функциональности#

Очистка удаляемых файлов данных происходит для операций:

  • DROP TABLE (включая операции удаления временных таблиц);

  • DROP MATERIALIZED VIEW;

  • DROP TEMPORARY TABLE;

  • DROP INDEX;

  • TRUNCATE;

  • DROP DATABASE;

  • REINDEX;

  • DROP SCHEMA;

  • VACUUM FULL;

  • ALTER TABLE ADD COLUMN;

  • ALTER TABLE ALTER COLUMN TYPE.

Также очистка происходит при удалении содержимого WAL-файла.

Примечание:

При выполнении операции BEGIN DROP TABLE/INDEX/MATERIALIZED VIEW ... ROLLBACK очистка файлов не производится.

Настройка функциональности#

В СУБД Pangolin предусмотрено включение/отключение данной функциональности:

Функциональность

Параметр

Возможные значения

Значение по умолчанию

Очистка удаляемых файлов данных

nonrestorable_deletion

on/off

off

Очистка удаляемых или высвобождаемых WAL-файлов

nonrestorable_wal_deletion

on/off

off

Настройки хранятся в postgresql.conf. По умолчанию оба параметра отключены на уровне параметров ядра (имеют значение off). Если включена защита конфигурации, то настройки включения выключения функциональности тоже находятся под защитой.

Контроль целостности конфигурации и объектов БД#

Контроль целостности данных — это механизм, позволяющий контролировать целостность конфигурации системы управления базами данных, конфигураций баз данных, процедур (программного кода) системы управления базами данных, процедур (программного кода), хранимых в базах данных, в процессе запуска и функционирования. В случае нарушения целостности объектов контроля происходит разрыв всех текущих сессий, блокировка доступа всех пользователей (за исключением администратора СУБД) и информирование администратора СУБД о нарушении целостности объектов контроля.

Администратору СУБД доступен API, позволяющий:

  • генерировать и принудительно обновлять контрольные суммы объектов контроля;

  • проверять целостность объектов контроля;

  • получать информацию о текущих инцидентах.

API представлено в виде SQL-интерфейса (функций, вшитых в ядро PostgreSQL).

Также реализована автоматическая проверка целостности по расписанию.

Описание алгоритма работы#

Начало работы#

При первом запуске СУБД создаются файлы для хранения подконтрольных объектов. Далее администратор СУБД при необходимости определяет набор защищаемых объектов и добавляет их в эти файлы средствами СУБД. При повторных запусках СУБД файлы не пересоздаются, а используются прежние файлы, но, в случае их удаления, они будут созданы вновь. Также при удалении файла во время работы СУБД администратор может их создать путем вызова функциональности добавления объектов под контроль (необходимо будет заново указать набор защищаемых объектов).

Защищаемые объекты#

Защите могут подлежать файлы и системные каталоги (pg_proc). Для каждого объекта сохраняется контрольная сумма, посчитанная с использованием алгоритма SHA256. Сохраненные данные считаются эталонными. Администратор СУБД может изменять подконтрольные объекты и принудительно перегенерировать контрольные суммы объектов.

Постановка объектов под контроль#

Добавление объектов под контроль осуществляется последовательно, по одному объекту. Вычисление контрольных сумм производится функциями ядра. Добавление файлов с вычислением их контрольных сумм производится в текущем соединении администратора, добавление каталогов — в дополнительно созданном bgworker. Если присутствовала ошибка в имени файла, базе данных или каталоге, добавление объекта под контроль не происходит, база данных не блокируется. В случае невозможности записи объекта в файл .json происходит блокировка СУБД.

Проверка целостности данных#

Периодический контроль (от 1 минуты до 24 часов) и контроль по требованию администратора производится в отдельном процессе IntCheckLauncher. Данный процесс стартует при запуске СУБД, создает файлы для контролируемых объектов (в случае их отсутствия) и запускает первую проверку контроля целостности данных. Далее в процессе работы он запускает проверки с заданным в конфигурационном файле периодом и проверки по требованию администратора СУБД. Чтобы выполнить проверку, процесс IntCheckLauncher запускает последовательно процессы проверки контроля целостности данных (IntCheckWorker) для файлов и каталогов в каждой базе данных. Если процесс IntCheckWorker находит несовпадение контрольной суммы, не обнаруживает подконтрольный объект или не обнаруживает файл с подконтрольными объектами, то происходит блокировка СУБД. Если процесс IntCheckWorker по каким-то причинам не сообщает о завершении проверки, то происходит блокировка СУБД и принудительное завершение процесса через сигнал SIGTERM. Если после этого процесс все равно не завершается, то посылается сигнал SIGKILL с последующей перезагрузкой всех процессов СУБД. В случае запуска проверки администратором СУБД происходит отправка сигнала на IntCheckLauncher для запуска проверки целостности данных и ожидание ее результатов заданное время (время указано в конфигурационном файле). Если время ожидание заканчивается, а результат не получен, СУБД блокируется.

Разблокировка базы данных#

В случае блокировки СУБД в shared memory выставляется флаг. Ее возможно разблокировать только повторной проверкой целостности данных. Повторная проверка может пройти успешно в случае устранения причины блокировки:

  • добавлен под контроль проблемный объект с пересчетом контрольной суммы;

  • восстановлен подконтрольный объект, если он был удален;

  • полностью пересозданы json-файлы после их удаления и добавления новых объектов;

  • перезапуск проверки, если это был системный сбой, связанный с временем ожидания IntCheckWorker и IntCheckLauncher.

Также в случае нарушения целостности контролируемых данных происходит запись сообщения причины блокировки в системный лог, запись сообщения в аудит и информирование администратора.

Примечание:

Если реплика заблокирована по несоответствию контрольных сумм, то работа мастера продолжается. При переключении реплика → мастер работа мастера продолжается, а реплика так и остается заблокированной.

Генерация контрольных сумм#

Особенности:

  • права на выполнение функции есть только у superuser (отсутствуют права на функцию у роли public). Но есть возможность делегировать права конкретному пользователю;

  • администратор СУБД всегда имеет доступ к функциям API;

  • в случае защиты файлов требуется указывать абсолютный путь;

  • в случае защиты файлов при расчете контрольной суммы учитывается и содержимое файла, и его атрибуты. Пример: -rw-r--r-- postgres postgres.

Хранение конфигурационных файлов#

Конфигурационные файлы с перечнем контролируемых объектов хранятся в каталоге /pgdata /{number_vers}/data/pg_integrity, путь к ним прописан в коде. Файлы должны быть доступны для изменения только средствами СУБД.

Контрольные суммы должны храниться в конфигурационных файлах см. раздел «Формат конфигурационных файлов».

Формат конфигурационных файлов#

Конфигурационные файлы имеют формат JSON.

Каждая подструктура в файле конфигурации соответствует одному отслеживаемому объекту. Каждый тип объекта имеет свой конфигурационный файл: for_check_system.json для файлов и for_check_catalog.json для объектов БД. Файлы создаются при запуске и содержат пустую структуру и подпись. В файле содержится информация об объекте (путь) и контрольная сумма.

Формат файла конфигурации:

  • пустой файл:

    {
    "integrity" : null
    }
    
  • после постановки под контроль:

    {
    "integrity" : [
    {
    "hash" : "{хеш}",
    "name" : "/home/postgres/file_test1.bin",
    "type" : "file"
    },
    {
    "hash" : "{хеш}",
    "name" : "/home/postgres/file_test2.bin",
    "type" : "file"
    }
    ]
    }
    

Функции API#

Для работы с функциональностью предусмотрен ряд функций.

pg_integrity_check() — осуществляет полную проверку целостности.

Входные параметры: отсутствуют.

Возвращаемое значение: true/false.

Пример:

SELECT pg_integrity_check();

select pg_integrity_add_catalog(db_name, catalog_name) — подсчитывает контрольные суммы для объектов БД. Добавляет в файл конфигурации. Изменяет общую подпись файла конфигурации.

Входные параметры: db_name text (имя БД), catalog_name text (имя системного каталога).

Возвращаемое значение: true/false.

Пример:

SELECT pg_integrity_check('postgres','pg_catalog.pg_proc');

select pg_integrity_add_file(file) — подсчитывает контрольные суммы для объектов типа файл. Добавляет в файл конфигурации. Изменяет общую подпись файла конфигурации.

Входные параметры: file_check text (путь к файлу).

Возвращаемое значение: true/false.

Пример:

SELECT pg_integrity_add_file('/etc/pangolin-manager/postgres.yml');

Конфигурационные параметры#

Имя параметра

Допустимые значения

Установка параметра

Описание параметра

integrity_check_delay

от 1 секунды до 24 часов

Требуется перезагрузка БД. В случае конфигурации K1 смена параметров возможна только через сервер KMS

Период проверки

integrity_check_wait

от 1 секунды до 24 часов

Требуется перезагрузка БД. В случае конфигурации K1 смена параметров возможна только через сервер KMS

Время ожидания работы worker (если под контроль добавлен большой объем данных, то время на полную проверку ограничивается этим флагом)

integrity_check_select_wait

от 1 секунды до 24 часов

Требуется перезагрузка БД. В случае конфигурации K1 смена параметров возможна только через сервер KMS

Период, который launcher ждет до завершения работы всех порожденных worker

Pangolin DCS#

Pangolin DCS — это модуль распределенного хранилища конфигурации внутри компонента Pangolin Manager, который реализует Raft-алгоритм.

Raft-алгоритм решения консенсуса в кластере надежных вычислений#

Основы алгоритма#

Raft используется поверх кластера однообразных слабо связных узлов, на каждом из которых работает машина состояний. Raft-алгоритм обеспечивает надежную доставку сигналов на все узлы в заданном порядке. Благодаря чему обеспечивается переход всех машин состояний по одним и тем же последовательностям состояний, и каждый узел гарантированно приходит в согласие с другими узлами.

В Raft-кластере каждый из серверов в каждый момент времени находится в одном из трех состояний:

  • leader (мастер) – сервер обрабатывает все клиентские запросы, является источником истины всех данных в логе, поддерживает лог ведомых серверов;

  • follower (реплика) – пассивный сервер, который только «слушает» новые записи в лог от мастера и перенаправляет все входящие запросы от клиентов на мастера;

  • candidate (кандидат) – специальное состояние сервера, возможное только в момент выборов нового мастера (голосования).

Управление кластером четко разделено на две фазы:

  • выборы мастера (голосование);

  • репликация (передача данных протокола).

Выборы мастера#

Raft предполагает, что на кластере всегда существует явно выделенный мастер. Только мастер отправляет новые записи на другие узлы (реплики) кластера. Остальные узлы следуют за мастером и не взаимодействуют между собой (за исключением фазы голосования). Если внешний клиент подключается к кластеру через обычный узел, то все его запросы перенаправляются мастеру и только оттуда приходят на остальные узлы.

Если узел долго не получает сообщений от мастера, то он переходит в состояние кандидата и посылает другим узлам запрос на голосование. Другие узлы голосуют за того кандидата, от которого они получили первый запрос. Если кандидат получает сообщение от мастера, то он снимает свою кандидатуру и возвращается в обычное состояние. Если кандидат получает большинство голосов, то он становится мастером. Если же он не получил большинства (это случай, когда на кластере возникли сразу несколько кандидатов и голоса разделились), то кандидат ждет случайное время и инициирует новую процедуру голосования.

Процедура голосования повторяется, пока не будет выбран мастер. Как только мастер определен, все узлы узнают о нем и начинается процесс репликации данных протокола.

Репликация протокола#

Мастер полностью отвечает за правильную репликацию протоколов. Он отправляет всем узлам кластера запрос на добавление новой записи и считает транзакцию успешной только после того, как большинство узлов подтвердили, что данные были применены и результат сохранен на постоянный носитель.

Установка Pangolin DCS#

Pangolin DCS является частью Pangolin Manager. Развертывание Pangolin DCS происходит поэтапно:

  1. Включение параметра pangolin_dcs_enable при установке Pangolin Manager.

    Установка Pangolin Manager происходит при установке СУБД Pangolin. Чтобы включить параметр pangolin_dcs_enable добавьте его со значением true в файл custom_config_sample.yml. Пример раздела для установки Pangolin DCS в файле custom_config_sample.yml:

    pangolin_dcs_enable: true
    pangolin_dcs_params:
    raft_data_dir: "{{ PGDATA.rstrip('data/') }}/raft_data"
    dump_dir: "{{ PGDATA.rstrip('data/') }}/raft_dump"
    logfile: "{{ PGLOGS }}/raft/raft.log"
    heartbeat_interval: 1000
    election_timeout: 5000
    verify_client: optional
    verify_server: true
    no_tls1_3: false
    pangolin_dcs_rest_api:
    dcs_root: root
    dcs_root_password:
    dcs_client_user: pangolindcs
    dcs_client_password: <Пароль пользователя>
    verify_client: optional
    ciphers: DEFAULT:!SSLv1:!SSLv2:!SSLv3:!TLSv1:!TLSv1.1
    allowlist: ""
    

    Примечание:

    В связи с добавлением утилит безопасности в основной пакет Pangolin Manager, на узле арбитра производится их настройка аналогично узлам с DBMS — создание пользователя безопасности kmadmin_pg и настройка каталогов с утилитами.

  2. Настройка параметров Pangolin DCS (идентификатор кластера, состав кластера).

    Настройка параметров описана в следующих разделах.

Настройка Pangolin DCS#

Настройка конфигурационных файлов#

Настройка Pangolin DCS осуществляется параметрами в конфигурационном файле postgres.yml. Ниже приведен пример настройки параметров секции pangolin_dcs. В конфигурационном файле этой секцией замените секцию etcd:

pangolin_dcs:
  self_addr: srv-0-141:2481
  partner_addrs: srv-0-134:2481,srv-0-137:2481

  data_dir: /pgdata/06/raft_data
  journal_max_size: 10485760
  journal_wait_timeout: 10
  memory_journal_size: 10000
  journal_force_read_wait: true

  dump_dir: /pgdata/06/raft_dump
  dump_interval: 300
  dump_wait_timeout: 10

  logfile: /pgerrorlogs/{version}/raft/raft.log
  log_max_size: 20971520
  log_rotation_period: 1d

  heartbeat_interval: 1000
  election_timeout: 5000

  certfile: '/pg_ssl/patroni_server.crt'
  keyfile: '/pg_ssl/patroni_server.key'
  cafile: '/pg_ssl/root.crt'
  capath: '/pg_ssl'
  crlfile: /pg_ssl/crl/intermediate.crl
  crlpath: /pg_ssl/crl
  pkcs12_config_path: /pg_ssl/intermediate/patroni_server.p12.cfg
  verify_client: optional
  verify_server: true
  no_tls1_3: false

Параметры:

  • обязательные параметры:

    • self_addr — адрес текущего узла в формате ip:port;

    • partner_addrs — список адресов остальных узлов в формате ip1:port1, ip2:port2;

    • data_dir — путь к директории для хранения журнала операций и текущих значений ключей;

  • необязательные параметры:

    • journal_max_size — максимальный размер в байтах для файла с журналом операций, по умолчанию 10 МБ;

    • journal_wait_timeout — время таймаута, по истечении которого операция записи/чтения журнала считается неуспешной, по умолчанию равен параметру loop_wait или 10с;

    • memory_journal_size — число максимально содержащихся в памяти последних записей журнала, по умолчанию 10000;

    • journal_force_read_wait — если равен true, то при рестарте службы pangolin-manager выполняется перечитывание журнала операций, по умолчанию true;

    • dump_dir — путь к директории для хранения дампа, по умолчанию равен data_dir;

    • dump_interval — интервал создания дампа, в секундах, по умолчанию равен 300;

    • dump_wait_timeout — время таймаута, по истечении которого операция записи/чтения дампа считается неуспешной, по умолчанию равен параметру loop_wait или 10 (секундам);

    • logfile — путь к файлу с логом от pangolin_dcs, по умолчанию равен data_dir/raft.log;

    • log_max_size — максимальный размер в байтах для файла с логом pangolin_dcs, по умолчанию равен 20мб;

    • log_rotation_period — интервал ротации файла с логом pangolin_dcs, по умолчанию раз в сутки, формат <число><{одно из: s, m, h, d}>, соответственно: секунда, месяц, час, день;

    • heartbeat_interval — время в миллисекундах, раз в которое мастер DCS-кластера будет сообщать о себе остальным узлам;

    • election_timeout — время в миллисекундах, по прошествии которого при неполучении хартбита от мастера узел инициирует новое голосование;

    • certfile — серверный сертификат Pangolin DCS для установления SSL-подключений;

    • keyfile — закрытый ключ Pangolin DCS, соответствующий серверному сертификату;

    • keyfile_password — пароль для расшифровки закрытого ключа (если защищен паролем);

    • cafile — корневой сертификат УЦ (CA);

    • capath — директория, содержащая файлы с доверенными сертификатами УЦ (CA);

    • crlfile — файл со списком отозванных сертификатов (CRL);

    • crlpath — директория, содержащая файлы со списком отозванных сертификатов (CRL);

    • pkcs12_config_path — файл в формате JSON, содержащий данные для запроса сертификата из SecMan или парольную фразу для доступа к контейнеру PKCS#12 и путь к контейнеру;

    • verify_client — определяет, требуется ли запрашивать и проверять клиентский сертификат DCS. Возможные значения:

      • none — клиентский сертификат не запрашивается, проверка сертификата не выполняется;

      • optional — клиентский сертификат запрашивается и, если клиент отправляет сертификат, подвергается проверке;

      • required — клиентский сертификат запрашивается и, если клиент не отправляет сертификат, установка SSL-соединения завершается с ошибкой;

    • verify_server — определяет, требуется ли запрашивать и проверять серверный сертификат DCS (возможные значения: true/false);

    • no_tls1_3 — на серверах с установленным OpenSSL 1.1.0 и выше позволяет переключиться с протокола TLSv1.3 на TLSv1.2 (возможные значения: true/false, по умолчанию false).

При старте кластера с Pangolin Manager с таким конфигурационным файлом, инициализируется Raft-кластер, который между своими узлами передает информацию по защищенному SSL-каналу.

Заполните секции restapi и ssl как указано в примере:

restapi:
  # секция заполняется как и раньше для кластера с etcd
  listen: 0.0.0.0:8008
  connect_address: srv-1-96:8008
  allowlist: []
  allowlist_include_members: true
  pkcs12_config_path: /pg_ssl/intermediate/server.p12.cfg
  crlpath: /pg_ssl/crl
  crlfile: /pg_ssl/crl/intermediate.crl
  authentication:
    username: patroniyml
    password: $enc$....
pangolin_dcs:
  # параметры описанные выше, self_addr и пр.

  # параметры для rest api pangolin_dcs
  restapi:
    listen: 0.0.0.0:8009
    connect_address: srv-0-128:8009
    allowlist: []
    #allowlist_include_members: true
    ciphers: DEFAULT:!SSLv1:!SSLv2:!SSLv3:!TLSv1:!TLSv1.1
    verify_client: optional

    cafile: /pg_ssl/root.crt
    capath: /pg_ssl/root_dir
    certfile: /pg_ssl/patroni_server.crt
    keyfile: /pg_ssl/patroni_server.key
    crlpath: /pg_ssl/crl
    crlfile: /pg_ssl/crl/intermediate.crl
    # параметры для аутентификации на Pangolin DCS через pangolin-manager-ctl
    authentication:
      username: pangolindcs
      password: $enc$....

  # параметры для команд к Pangolin DCS через pangolin-manager-ctl и pangolin-dcs-ctl
  ctl:
    retry_timeout: 10 # таймаут на выполнение запроса к Pangolin DCS

Настройка авторизации внутри DCS при включенном SSL и pem-сертификатах#

Выполните настройку авторизации внутри DCS:

  1. Добавьте пользователя root:

    curl -iS -XPUT --cert /pg_ssl/client.crt --key /pg_ssl/client.key https://srv-0-128.sbt:8009/v2/auth/users/root -d '{"password":"<Пароль root>"}'
    
  2. Добавьте «обычного» пользователя:

    curl -iS -XPUT --cert /pg_ssl/client.crt --key /pg_ssl/client.key https://srv-0-128.sbt:8009/v2/auth/users/test_user -d '{"password":"<Пароль пользователя>"}'
    
  3. Добавьте роль с правами на чтение и запись:

    curl -iS -XPUT --cert /pg_ssl/client.crt --key /pg_ssl/client.key https://srv-0-128.sbt:8009/v2/auth/roles/test_role -d '{"permissions": {"kv": {"read": ["/service/clustername/*"], "write": ["/service/clustername/*"]}}}'
    
  4. Назначьте роль «обычному» пользователю:

    curl -iS -XPUT --cert /pg_ssl/client.crt --key /pg_ssl/client.key https://srv-0-128.sbt:8009/v2/auth/users/test_user  -d '{"grant":["test_role"]}'
    
  5. Проверьте статус авторизации (вкл/выкл) — пользователя root:

    curl -iS -XGET --cert /pg_ssl/client.crt --key /pg_ssl/client.key -u root:<Пароль root> https://srv-0-128.sbt:8009/v2/auth/enable
    
  6. Включите авторизацию:

    curl -iS -XPUT --cert /pg_ssl/client.crt --key /pg_ssl/client.key https://srv-0-128.sbt:8009/v2/auth/enable
    

При включенной авторизации все запросы на изменение/просмотр ключей будут доступны только тому пользователю, у которого есть права на это.

Настройка параметров доступа#

В связи с добавлением утилит безопасности (setup_kms_credentials, pg_auth_password, pg_certs_rotate_agent) в основной пакет Pangolin Manager, на узле арбитра необходима установка файла лицензии. Утилита pangolin-auth-reencrypt копируется из дистрибутива Pangolin, на узле арбитра производится настройка аналогично узлам с DBMS — создание пользователя безопасности kmadmin_pg и настройка каталогов с утилитами. Ниже приведены каталоги с настроенными правами доступа:

/etc/postgres - drwxrwx--x   2 postgres   kmadmin_pg
/opt/pangolin-common - drwx--x---   3 postgres kmadmin_pg
/opt/pangolin_license - drwxr-x---   2 postgres kmadmin_pg
/opt/pangolin-manager-2.1.0 - drwx---r-x------   5 postgres postgres
/opt/pangolin-manager-2.1.0/bin - drwx-----x  3 postgres postgres
/opt/pangolin-manager-2.1.0/lib - drwx---r-x  4 postgres postgres
/opt/pangolin-manager-2.1.0/lib/plugins - drwx---r-x 2 postgres postgres

Удаление дубликатов бинарных файлов#

Так же после установки нового rpm-пакета необходимо удалить дубликаты бинарных файлов с узлов мастера и реплики, расположенных по пути:

/opt/pangolin-manager-2.1.0/bin/pg_auth_password
/opt/pangolin-manager-2.1.0/bin/pg_certs_rotate_agent
/opt/pangolin-manager-2.1.0/bin/setup_kms_credentials

Состав кластера#

На узле Арбитра находится служба pangolin-manager, работающая в упрощенном режиме и принимающая только запросы, связанные с DCS-модулем. Конфигурационный файл postgres.yml в таком случае выглядит так (без секции postgresql и других значений в секции tags):

scope: clustername
name: srv-0-141

restapi:
# обычное заполнение секции

pangolin_dcs:
self_addr: srv-0-141:2480
partner_addrs: ['srv-0-134:2480', 'srv-0-137:2480']
data_dir: /home/postgres/raft_data_dir
heartbeat_interval: 1000
election_timeout: 5000

bootstrap:
dcs:
# обычное заполнение секции

tags:
nofailover: true  # так как здесь нет pangolin, на этот узел нельзя совершить failover
nosync: true  # так как этот узел не может стать репликой

Пример файла конфигурации службы pangolin-manager.service:

[Unit]
Description=Runners to orchestrate a high-availability PostgreSQL
After=syslog.target network.target

[Service]
Type=simple
User=postgres
Group=postgres

# Read in configuration file if it exists, otherwise proceed

Environment="PG_LICENSE_PATH=/opt/pangolin_license"
Environment="PG_LD_LIBRARY_PATH=/opt/pangolin-dbms/lib"
Environment="PG_PLUGINS_PATH=/opt/pangolin-dbms/lib"
Environment="PATRONI_PLUGINS_PATH=/opt/pangolin-manager/lib/postgresql_se_libs"
Environment="LD_LIBRARY_PATH=/opt/pangolin-manager/lib/postgresql_se_libs"
Environment="PYTHONPATH=/opt/pangolin-manager/lib/python3/site-packages:/opt/pangolin-manager/lib64/python3/site-packages:/opt/pangolin-manager/lib/python3.6/site-packages:/opt/pangolin-manager/lib64/python3.6/site-packages"
LimitNOFILE=65536

# Pre-commands to start watchdog device
# Uncomment if watchdog is part of your patroni setup
PermissionsStartOnly=true
ExecReload=/bin/kill -HUP $MAINPID

WorkingDirectory=/opt/pangolin-manager
ExecStart=/opt/pangolin-manager/bin/pangolin-manager-bin/pangolin-manager.bin /etc/pangolin-manager/postgres.yml
Restart=on-failure
KillMode=process

# Disable restart limits
StartLimitInterval=0

[Install]

CLI-интерфейс для взаимодействия с DCS-кластером#

Для взаимодействия с DCS-кластером используйте утилиту pangolin-dcs-ctl. Описание команд с примерами использования представлено ниже.

Внимание!

Команды, изменяющие состояние DCS-кластера (изменение ключа, удаление ключа, удаление всех ключей, восстановление из резервной копии, добавление узлы, удаление узла), доступны только после аутентификации по логину-паролю, которые указаны в секции pangolin_dcs: ctl: в конфигурационном файле postgres.yml. При включенном шифровании пароль хранится в зашифрованном виде. При выполнении команд в интерактивном режиме предлагается ввести пароль и затем пароль проверяется на соответствие с паролем из конфигурационного файла.

Справка для утилиты pangolin-dcs-ctl#

$ pangolin-dcs-ctl --help
Использование: pangolin-dcs-ctl.bin [ОПЦИИ] КОМАНДЫ [АРГУМЕНТЫ]...

Опции:
  -c, --config-file TEXT                   Файл конфигурации
  -k, --insecure                           Разрешить соединения с SSL-сайтами без сертификатов
  -u, --user TEXT                          Имя пользователя[:пароль] для аутентификации (подсказка, если пароль не введен)
  --password TEXT                          Пароль для аутентификации (если эта опция используется, опция '--user' не должна включать пароль)
  --plugin-log-level [DEBUG5|LOG|WARNING]  Уровень журнала PKCS12
  --help                                   Показать это сообщение и выйти.

Команды:
  auth        Команды для аутентификации
  del         Удаляет указанный ключ или список ключей
  endpoint    Команды для проверки состояния кластера
  get         Получает ключ или список ключей
  member      Команды для членов кластера
  put         Помещает указанный ключ в хранилище
  role        Команды для ролей
  snapshot    Команды для создания резервных копий
  user        Команды для пользователей

Команды для настройки аутентификации#

Справка#
$ pangolin-dcs-ctl auth --help
Использование: pangolin-dcs-ctl.bin auth [OPTIONS] COMMAND [ARGS]...

  Команды для аутентификации

Опции:
  --help Показать это сообщение и выйти.

Команды:
  disable Отключает аутентификацию
  enable  Включает аутентификацию
  status  Возвращает статус аутентификации
Примеры#
# Получить статус аутентификации.
$ pangolin-dcs-ctl auth status
Authentication Status: false

# Включить аутентификацию. Ошибка: перед включением аутентификации требуется создать пользователя root.
$ pangolin-dcs-ctl auth enable
Error: 400 Bad Request

# Создать пользователя root.
$ pangolin-dcs-ctl user add root
Password of root:
Type password of root again for confirmation:
User root created

# Включить аутентификацию.
$ pangolin-dcs-ctl auth enable
Authentication Enabled

# Выключить аутентификацию без предоставления реквизитов доступа (имя пользователя и пароль).
$ pangolin-dcs-ctl auth disable
Error: Unauthorized

# Выключить аутентификацию с предоставлением реквизитов доступа от пользователя без административных прав.
$ pangolin-dcs-ctl -u user0:pass123 auth disable
Error: 403 Forbidden

# Выключить аутентификацию с предоставлением реквизитов доступа от пользователя с административными правами.
$ pangolin-dcs-ctl -u root:pass123 auth disable
Authentication Disabled

Команды для настройки пользователей#

Справка#
$ pangolin-dcs-ctl user --help
Использование: pangolin-dcs-ctl.bin user [ОПЦИИ] КОМАНДЫ [АРГУМЕНТЫ]...

  Команды для пользователей

Опции:
  --help Показать это сообщение и выйти.

Команды:
  add         Добавляет нового пользователя (USER=<имя пользователя или user:password>)
  delete      Удаляет пользователя
  get         Получает подробную информацию о пользователе
  grant-role  Предоставляет роль пользователю
  list        Перечисляет всех пользователей
  passwd      Изменяет пароль пользователя
  revoke-role Отзывает роль у пользователя
Справка для команды add (добавление нового пользователя)#
$ pangolin-dcs-ctl user add --help
Использование: pangolin-dcs-ctl.bin user add [ОПЦИИ] ПОЛЬЗОВАТЕЛЬ

  Добавляет нового пользователя (USER=<имя пользователя или user:password>)

Опции:
  --interactive            Читать пароль из stdin вместо интерактивного терминала
  --new-user-password TEXT Ввод пароля из флага командной строки
  --help                   Показать это сообщение и выйти.
Справка для команды delete (удаление пользователя)#
$ pangolin-dcs-ctl user delete --help
Использование: pangolin-dcs-ctl.bin user delete [ОПЦИИ] ПОЛЬЗОВАТЕЛЬ

  Удаляет пользователя

Опции:
  --help Показать это сообщение и выйти.
Справка для команды get (получение подробной информации о пользователе)#
$ pangolin-dcs-ctl user get --help
Использование: pangolin-dcs-ctl.bin user get [ОПЦИИ] ПОЛЬЗОВАТЕЛЬ

  Получает подробную информацию о пользователе

Опции:
  --help Показать это сообщение и выйти.
Справка для команды grant-role (назначение роли пользователю)#
$ pangolin-dcs-ctl user grant-role --help
Использование: pangolin-dcs-ctl.bin user grant-role [ОПЦИИ] РОЛЬ ПОЛЬЗОВАТЕЛЯ

  Назначение роль пользователю

Опции:
  --help Показать это сообщение и выйти.
Справка для команды list (вывод списка всех пользователей)#
$ pangolin-dcs-ctl user list --help
Использование: pangolin-dcs-ctl.bin user list [ОПЦИИ]

  Выводит список всех пользователей

Опции:
  --help Показать это сообщение и выйти.
Справка для команды passwd (изменение пароля пользователя)#

$ pangolin-dcs-ctl user passwd --help
Использование: pangolin-dcs-ctl.bin user passwd [ОПЦИИ] ПОЛЬЗОВАТЕЛЬ

  Изменение пароля пользователя

Опции:
  --interactive Считывать пароль из stdin вместо интерактивного терминала
  --help        Показать это сообщение и выйти.
Справка для команды revoke-role (отзыв роли у пользователя)#
$ pangolin-dcs-ctl user revoke-role --help
Использование: pangolin-dcs-ctl.bin user revoke-role [ОПЦИИ] РОЛЬ ПОЛЬЗОВАТЕЛЯ

  Отзывает роль у пользователя

Опции:
  --help Показать это сообщение и выйти.
Примеры#
# Получить список всех пользователей.
$ pangolin-dcs-ctl -u root:pass123 user list
root
user0

# Получить информацию о пользователе user0.
$ pangolin-dcs-ctl -u root:pass123 user get user0
User user0
Roles: role0

# Создать пользователя user1 с интерактивным вводом пароля (по умолчанию).
$ pangolin-dcs-ctl -u root:pass123 user add user1
Password of user1:
Type password of user1 again for confirmation:
User user1 created

# Создать пользователя user2 с вводом пароля из стандартного потока ввода (необходимо передать опцию '--interactive').
$ pangolin-dcs-ctl -u root:pass123 user add user2 --interactive < ./passfile
User user2 created

# Создать пользователя user3 с вводом пароля через опцию '--new-user-password'.
$ pangolin-dcs-ctl -u root:pass123 user add user3 --new-user-password=pass123
User user3 created

# Создать пользователя user4 с вводом пароля через аргумент 'user'.
$ pangolin-dcs-ctl -u root:pass123 user add user4:pass123
User user4 created

# Удалить пользователя user4.
$ pangolin-dcs-ctl -u root:pass123 user delete user4
User user4 deleted

# Удалить пользователя root. Ошибка: запрещено удалять пользователя root при включенной аутентификации.
$ pangolin-dcs-ctl -u root:pass123 user delete root
Error: 403 Forbidden

# Изменить пароль пользователя user3 путем интерактивного ввода (по умолчанию).
$ pangolin-dcs-ctl -u root:pass123 user passwd user3
Password of user3:
Type password of user3 again for confirmation:
Password updated

# Изменить пароль пользователя user3 путем ввода пароля из стандартного потока ввода (необходимо передать опцию '--interactive').
$ echo -n "pass123" | pangolin-dcs-ctl -u root:pass123 user passwd user3 --interactive
Password updated

# Назначить роль role1 пользователю user0.
$ pangolin-dcs-ctl -u root:pass123 user grant-role user0 role1
Role role1 is granted to user user0

# Получить информацию о пользователе user0.
$ pangolin-dcs-ctl -u root:pass123 user get user0
User user0
Roles: role0 role1

# Отозвать роль role1 у пользователя user0.
$ pangolin-dcs-ctl -u root:pass123 user revoke-role user0 role1
Role role1 is revoked from user user0

# Получить информацию о пользователе user0.
$ pangolin-dcs-ctl -u root:pass123 user get user0
User user0
Roles: role0

Команды для настройки ролей#

Справка#
$ pangolin-dcs-ctl role --help
Использование: pangolin-dcs-ctl.bin role [ОПЦИИ] КОМАНДЫ [АРГУМЕНТЫ]...

  Команды для ролей

Опции:
  --help Показать это сообщение и выйти.

Команды:
  add                Добавляет новую роль
  delete             Удаляет роль
  get                Получает подробную информацию о роли
  grant-permission   Предоставляет ключ для роли
  list               Перечисляет все роли
  revoke-permission  Отзывает ключ у роли
Справка для команды add (добавление новой роли)#
$ pangolin-dcs-ctl role add --help
Использование: pangolin-dcs-ctl.bin role add [ОПЦИИ] РОЛЬ

  Добавляет новую роль

Опции:
  --help Показать это сообщение и выйти.
Справка для команды delete (удаление роли)#
$ pangolin-dcs-ctl role delete --help
Использование: pangolin-dcs-ctl.bin role delete [ОПЦИИ] РОЛЬ

  Удаляет роль

Опции:
  --help Показать это сообщение и выйти.
Справка для команды get (получение подробной информации о роли)#
$ pangolin-dcs-ctl role get --help
Использование: pangolin-dcs-ctl.bin role get [OPTIONS] ROLE

  Получает подробную информацию о роли

Опции:
  --help Показать это сообщение и выйти.
Справка для команды grant-permission (выдача роли ключа)#
$ pangolin-dcs-ctl role grant-permission --help
Использование: pangolin-dcs-ctl.bin role grant-permission [ОПЦИИ] РОЛЬ {read|write|readwrite} [КЛЮЧИ]...

  Выдает роли ключ

Параметры:
  --prefix Предоставить префиксное разрешение
  --help   Показать это сообщение и выйти.
Справка для команды list (вывод списка всех ролей)#
$ pangolin-dcs-ctl role list --help
Использование: pangolin-dcs-ctl.bin role list [ОПЦИИ]

  Выводит список всех роли

Опции:
  --help Показать это сообщение и выйти.
Справка для команды revoke-permission (отзыв ключа у роли)#
$ pangolin-dcs-ctl role revoke-permission --help
Использование: pangolin-dcs-ctl.bin role revoke-permission [ОПЦИИ] РОЛЬ {read|write|readwrite} КЛЮЧ

  Отзывает ключ у роли

Опции:
  --prefix Отозвать префиксное разрешение
  --help   Показать это сообщение и выйти.
Примеры#
# Получить список всех ролей.
$ pangolin-dcs-ctl -u root:pass123 role list
role0
role1
root

# Получить информацию о ролях role0 и role1.
$ pangolin-dcs-ctl -u root:pass123 role get role0
Role role0
KV Read:
KV Write:

$ pangolin-dcs-ctl -u root:pass123 role get role1
Role role1
KV Read:
KV Write:

# Создать роль role2.
$ pangolin-dcs-ctl -u root:pass123 role add role2
Role role2 created

# Удалить роль role2.
$ pangolin-dcs-ctl -u root:pass123 role delete role2
Role role2 deleted

# Удалить роль role0. Ошибка: запрещено удалять роль, назначенную пользователю (user0).
$ pangolin-dcs-ctl -u root:pass123 role delete role0
Error: 403 Forbidden

# Создать ключ /foo от имени пользователя user0. Ошибка: у пользователя user0 нет прав на доступ к ключу /foo.
# Внимание:
# Все ключи в KV-хранилище Pangolin DCS начинаются с префикса /service/clustername,
# где /service - путь, с которого Pangolin DCS хранит всю информацию о кластере, clustername - имя кластера.
# При манипуляциях с ключами префикс /service/clustername добавляется автоматически, поэтому указывать его необязательно.
$ pangolin-dcs-ctl -u user0:pass123 put /foo value0
Error: 403 Forbidden

# Назначить роли role0 право на чтение и запись ключа /foo.
# При настройке прав доступа необходимо указывать полный путь до ключа.
$ pangolin-dcs-ctl -u root:pass123 role grant-permission role0 readwrite /service/clustername/foo
Role role0 updated

# Получить информацию о роли role0.
$ pangolin-dcs-ctl -u root:pass123 role get role0
Role role0
KV Read:
        /service/clustername/foo
KV Write:
        /service/clustername/foo

# Создать ключ /foo от имени пользователя user0.
$ pangolin-dcs-ctl -u user0:pass123 put /foo value0
OK

# Получить значение ключа /foo от имени пользователя user0.
# На первой строке выводится полный путь до ключа, на следующей - его значение.
$ pangolin-dcs-ctl -u user0:pass123 get /foo
/service/clustername/foo
value0

# Создать ключ /foo/bar от имени пользователя user0. Ошибка: у пользователя user0 нет прав на доступ к ключу /foo/bar.
$ pangolin-dcs-ctl -u user0:pass123 put /foo/bar value1
Error: 403 Forbidden

# Назначить роли role1 право на чтение и запись ключей, начиная с префикса /foo/.
# При настройке прав доступа необходимо указывать полный путь до ключа.
$ pangolin-dcs-ctl -u root:pass123 role grant-permission role1 readwrite /service/clustername/foo --prefix
Role role1 updated

# Получить информацию о роли role1.
$ pangolin-dcs-ctl -u root:pass123 role get role1
Role role1
KV Read:
        /service/clustername/foo/*
KV Write:
        /service/clustername/foo/*

# Назначить роль role1 пользователю user0.
$ pangolin-dcs-ctl -u root:pass123 user grant-role user0 role1
Role role1 is granted to user user0

# Получить информацию о пользователе user0.
$ pangolin-dcs-ctl -u root:pass123 user get user0
User user0
Roles: role0 role1

# Создать ключ /foo/bar от имени пользователя user0.
$ pangolin-dcs-ctl -u user0:pass123 put /foo/bar value1
OK

# Получить значение ключа /foo/bar от имени пользователя user0.
$ pangolin-dcs-ctl -u user0:pass123 get /foo/bar
/service/clustername/foo/bar
value1

# Отозвать роль role1 у пользователя user0.
$ pangolin-dcs-ctl -u root:pass123 user revoke-role user0 role1
Role role1 is revoked from user user0

# Получить информацию о пользователе user0.
$ pangolin-dcs-ctl -u root:pass123 user get user0
User user0
Roles: role0

# Получить значение ключа /foo/bar от имени пользователя user0. Ошибка: у пользователя user0 нет прав на доступ к ключу /foo/bar.
$ pangolin-dcs-ctl -u user0:pass123 get /foo/bar
Error: 403 Forbidden

Команды для операций с KV-хранилищем#

Справка#
Справка для команды get (получение ключа или списка ключей, соответствующих префиксу)#
$ pangolin-dcs-ctl get --help
Использование: pangolin-dcs-ctl.bin get [ОПЦИИ] КЛЮЧ

  Получает ключ или список ключей, соответствующих префиксу

Опции:
  --count-only       Получить только count
  -keys-only         Получить только ключи
  --prefix           Получить ключи с соответствующим префиксом
  --print-value-only Записывать только значения
  --help             Показать это сообщение и выйти.
Справка для команды put (помещение заданного ключа в хранилище)#
$ pangolin-dcs-ctl put --help
Использование: pangolin-dcs-ctl.bin put [ОПЦИИ] КЛЮЧ ЗНАЧЕНИЕ

  Помещает заданный ключ в хранилище

Опции:
  --help Показать это сообщение и выйти.
Справка для команды del (удаляет указанного ключ или списка ключей, соответствующих префиксу)#
$ pangolin-dcs-ctl del --help
Использование: pangolin-dcs-ctl.bin del [OPTIONS] KEY

  Удаляет указанный ключ или список ключей, соответствующих префиксу

Опции:
  --prefix Удаляет ключи с соответствующим префиксом.
  --help   Показать это сообщение и выйти.

Команды мониторинга#

Справка#

$ pangolin-dcs-ctl endpoint --help
Использование: pangolin-dcs-ctl.bin endpoint [ОПЦИИ] КОМАНДЫ [АРГУМЕНТТЫ]...

  Команды для проверки состояния кластера

Опции:
  --help Показать это сообщение и выйти.

Команды:
  health Проверяет состояние здоровья конечных точек, указанных в `--endpoints`...
  status Выводит статус конечных точек, указанных во флаге `--endpoints`.
Справка для команды status (вывод статуса конечных точек, указанных во флаге –endpoints)#

$ pangolin-dcs-ctl endpoint status --help
Использование: pangolin-dcs-ctl.bin endpoint status [ОПЦИИ]

  Выводит статус конечных точек, указанных во флаге `--endpoints`.

Опции:
  --endpoints TEXT URL-адреса Pangolin DCS, разделенные запятыми.
  --help           Показать это сообщение и выйти.
Справка для команды health (проверка работоспособности конечных точек, указанных во флаге –endpoints)#
$ pangolin-dcs-ctl endpoint health --help
Использование: pangolin-dcs-ctl.bin endpoint health [ОПЦИИ]

  Проверяет работоспособность конечных точек, указанных во флаге `--endpoints`.

Опции:
  --endpoints TEXT URL-адреса Pangolin DCS, разделенные запятыми.
  --help           Показать это сообщение и выйти.
Примеры#
# Получить статус текущего узла.
$ pangolin-dcs-ctl endpoint status
0.3.10,srv-0-154:2481,leader,srv-0-154:2481,3,connected,connected,connected,0,78,748590,748590,3,3,748591,748591,748591,3,748590,748590,748590,748590,8645

# Получить статус узлов, перечисленных в опции '--endpoints'.
$ pangolin-dcs-ctl endpoint status --endpoints='srv-2-8:8009,srv-0-154:8009,srv-0-148:8009,srv-0-159:8009'
0.3.10,srv-2-8:2481,follower,srv-0-154:2481,3,connected,connected,connected,0,20,748623,748623,3,0,0,748623,8757
0.3.10,srv-0-154:2481,leader,srv-0-154:2481,3,connected,connected,connected,0,18,748623,748623,3,3,748624,748624,748624,3,748623,748623,748623,748623,8753
0.3.10,srv-0-148:2481,follower,srv-0-154:2481,3,connected,connected,connected,0,17,748623,748623,3,0,0,748623,8751
0.3.10,srv-0-159:2481,follower,srv-0-154:2481,3,connected,connected,connected,0,17,748623,748623,3,0,0,748623,8748

# Получить состояние здоровья текущего узла.
$ pangolin-dcs-ctl endpoint health
srv-0-154:2481 is healthy

# Получить состояние здоровья узлов, перечисленных в опции '--endpoints'.
$ pangolin-dcs-ctl endpoint health --endpoints='srv-2-8:8009,srv-0-154:8009,srv-0-148:8009,srv-0-159:8009'
srv-2-8:2481 is healthy
srv-0-154:2481 is healthy
srv-0-148:2481 is healthy
srv-0-159:2481 is healthy

Команды для управления участниками DCS-кластера#

Справка#

$ pangolin-dcs-ctl member --help
Использование: pangolin-dcs-ctl.bin member [ОПЦИИ] КОМАНДЫ [АРГУМЕНТЫ]...

  Команды для управления участниками кластера

Опции:
  --help Показать это сообщение и выйти.

Команды:
  add     Добавляет участника в кластер
  list    Перечисляет всех участников кластера
  remove  Удаляет участника из кластера
Справка для команды add (добавление участника в кластер)#
$ pangolin-dcs-ctl member add --help
Использование: pangolin-dcs-ctl.bin member add [ОПЦИИ]

  Добавляет участника в кластер

Опции:
  --peer-urls TEXT URL-адреса пиров для нового участника, разделенные запятыми.
  --help           Показать это сообщение и выйти.
Справка для команды list (вывод списка всех участников кластера)#
$ pangolin-dcs-ctl member list --help
Использование: pangolin-dcs-ctl.bin member list [ОПЦИИ]

  Выводит список всех участников кластера

Опции:
  --help Показать это сообщение и выйти.
Справка для команды remove (удаление участника из кластера)#
$ pangolin-dcs-ctl member remove --help
Использование: pangolin-dcs-ctl.bin member remove [ОПЦИИ] URL

  Удаляет участника из кластера

Опции:
  --help Показать это сообщение и выйти.
Примеры#
# Получить список участников DCS-кластера (лидер srv-0-154:2481).
$ pangolin-dcs-ctl -u root:pass123 member list
srv-0-148:2481, connected, False
srv-0-159:2481, connected, False
srv-0-154:2481, connected, True

# Добавить участника в DCS-кластер.
$ pangolin-dcs-ctl -u root:pass123 member add --peer-urls=srv-2-8:2481
Member srv-2-8:2481 added to cluster

# Получить список участников DCS-кластера.
$ pangolin-dcs-ctl -u root:pass123 member list
srv-2-8:2481, connected, False
srv-0-148:2481, connected, False
srv-0-159:2481, connected, False
srv-0-154:2481, connected, True

# Подключиться по SSH к узлу srv-0-148 и запустить процедуру перевыборов, чтобы стать лидером.
$ pangolin-dcs-ctl -u root:pass123 member promote
A member announces its candidacy in the election

# Получить список участников кластера DCS (лидер srv-0-148:2481).
pangolin-dcs-ctl -u root:pass123 member list
srv-2-8:2481, connected, False
srv-0-154:2481, connected, False
srv-0-159:2481, connected, False
srv-0-148:2481, connected, True

# Удалить из DCS-кластера узел, являющийся лидером. Ошибка: запрещено исключать лидера из состава участников кластера.
$ pangolin-dcs-ctl -u root:pass123 member remove srv-0-148:2481
Error: 500 Internal Server Error

# Удалить из DCS-кластера узел, не являющийся лидером.
$ pangolin-dcs-ctl -u root:pass123 member remove srv-2-8:2481
Member srv-2-8:2481 removed from cluster

# Получить список участников DCS-кластера.
$ pangolin-dcs-ctl -u root:pass123 member list
srv-0-154:2481, connected, False
srv-0-159:2481, connected, False
srv-0-148:2481, connected, True

Команды для резервного копирования#

Справка#
$ pangolin-dcs-ctl snapshot --help
Использование: pangolin-dcs-ctl.bin snapshot [ОПЦИИ] КОМАНДЫ [АРГУМЕНТЫ]...

  Команды для резервного копирования

Опции:
  --help Показать это сообщение и выйти.

Команды:
  save Сохраняет снимок бэкенда узла DCS в заданный файл
Справка команды save (сохранение снимка бэкенда узла DCS в заданном файле)#
$ pangolin-dcs-ctl snapshot save --help
Использование: pangolin-dcs-ctl.bin snapshot save [ОПЦИИ] ИМЯ ФАЙЛА

  Сохраняет снимок бэкенда узла DCS в заданном файле.

Опции:
  --endpoints TEXT URL Pangolin DCS
  --help           Показать это сообщение и выйти.
Примеры#
# Выгрузить содержимое KV-хранилища текущего участника DCS-кластера в файл ./snap_1.dump.
$ pangolin-dcs-ctl -u root:pass123 snapshot save ./snap_1.dump
Snapshot saved at ./snap_1.dump

$ ls -l ./snap_1.dump
-rw------- 1 postgres postgres 4721 Mar 26 17:18 ./snap_1.dump

# Выгрузить содержимое KV-хранилища участника с URL srv-0-148:8009 в файл ./snap_2.dump.
$ pangolin-dcs-ctl -u root:pass123 snapshot save ./snap_2.dump --endpoints=srv-0-148:8009
Snapshot saved at ./snap_2.dump

$ ls -l ./snap_2.dump
-rw------- 1 postgres postgres 4728 Mar 26 17:20 ./snap_2.dump

Контроль загрузки в адресное пространство СУБД расширений и библиотек#

Функциональность предназначена для выявления и блокировки загрузки в адресное пространство системы управления базами данных программного обеспечения, не включенного в перечень (список) программного обеспечения, разрешенного для выполнения.

Список разрешенных для загрузки в адресное пространство СУБД расширений и библиотек хранится в конфигурационном файле, находящемся в каталоге /pgdata/<Номер версии>/data/pg_integrity. Конфигурационный файл может содержать хеш-сумму, рассчитанную для каждого разрешенного расширения и/или библиотеки. Формат файла и его создание описаны в разделе «Контроль целостности конфигурации и объектов БД» этого документа.

Включение функциональности#

Для включения функциональности в postgresql.conf используются два конфигурационных параметра:

  • loading_control.check_allow_list — флаг включения проверки расширения или плагина в списке разрешенных. Значение по умолчанию — false. Параметр применяется после перезагрузки (команда restart). При успешной проверке перезагрузка будет выполнена без ошибок, в ином случае будет выведено сообщение об ошибке и отработка ошибки.

  • loading_control.check_hash — флаг включения проверки расширения или плагина и ее контрольной суммы. Значение по умолчанию — false. Параметр применяется после перезагрузки (команда restart). При успешной проверке перезагрузка будет выполнена без ошибок, в ином случае будет выведено сообщение об ошибке и отработка ошибки. Флаг зависит от параметра loading_control.check_allow_list и имеет смысл только при включенном параметре loading_control.check_allow_list.

Первоначальная загрузка СУБД происходит со значениями равными false. Установка параметров в true происходит после создания списка разрешенных файлов.

Алгоритм работы#

При загрузке расширений и библиотек в адресное пространство СУБД:

  1. При включенном параметре loading_control.check_allow_list:

    1. Открывается и читается файл со списком разрешенных файлов (в каталоге /pgdata/<Номер версии>/data/pg_integrity).

    2. При отсутствии файла со списком разрешенных файлов или ошибках его чтения, в лог выводятся сообщения вида:

      WARNING:  Library "pg_outline.so" is not loaded, no integrity check file list
      

      Загрузка расширения или плагина (библиотеки) не происходит.

      Примечание:

      При включенной защите параметров конфигурации, при запуске СУБД Pangolin для подключения к KMS и шифрования, используются плагины, на которые указывают символические ссылки /usr/pangolin/lib/libconnector_plugin.so и /usr/pangolin/lib/libencryption_plugin.so. Если функциональность включена локально, то выполняется проверка этих плагинов и в случае ошибок проверки, СУБД Pangolin не сможет запуститься.

      В этом случае, для запуска Pangolin:

      1. Рекомендуется переустановить Pangolin.

      2. Выключите параметр loading_control.check_allow_list и сгенерируйте файл со списком разрешенных файлов.

      3. Включите параметр loading_control.check_allow_list.

    3. Производится поиск загружаемого файла в списке разрешенных файлов.

    4. При отсутствии файла в списке разрешенных, в лог выводятся сообщения вида:

      WARNING:  Library "pg_outline.so" is not loaded, no file in list
      

      Загрузка расширения или плагина (библиотеки) не происходит.

    5. При наличии файла в списке разрешенных, и если параметр loading_control.check_hash выключен, проверка считается успешно пройденной.

  2. При включенном параметре loading_control.check_hash:

    1. Производится расчет хеш-суммы проверяемого файла.

    2. Рассчитанная хеш-сумма сравнивается с хеш-суммой из списка разрешенных файлов.

    3. Если хеш-суммы не совпадают, в лог выводятся сообщения вида:

      WARNING:  Library "pg_outline.so" is not loaded, file is damaged
      

      Загрузка расширения или плагина (библиотеки) не происходит.

    4. Если хеш-суммы совпадают, проверка считается успешно пройденной.

При ошибках выводятся сообщения в лог аудита в соответствии с решением описанным в разделе «Журналирование и аудит».

Контроль использования процедурных языков#

По соображениям безопасности в СУБД Pangolin по умолчанию должно быть запрещено создание процедур (программного кода), хранимых в базах данных, пользователем баз данных (пользователем информационной системы).

Для включения запрета, выполните на каждой созданной БД, каждой схеме, находящейся в ней:

  1. Запретите использование всех доверенных процедурных языков для роли пользователей БД:

    REVOKE USAGE ON LANGUAGE plpgsql FROM public;
    

    Примечание:

    Не доверенные языки может использовать только superuser.

    Внимание!

    При добавлении нового доверенного языка администратор должен отозвать права на использование этого языка у роли public.

  2. Разрешите роли public использование существующих объектов:

    GRANT USAGE ON SCHEMA test_pl TO public;
    
    GRANT ALL ON ALL TABLES IN SCHEMA test_pl TO public;
    GRANT ALL ON ALL ROUTINES IN SCHEMA test_pl TO public;
    GRANT ALL ON ALL SEQUENCES IN SCHEMA test_pl TO public;
    
  3. Измените привилегии по умолчанию:

    ALTER DEFAULT PRIVILEGES REVOKE ALL ON SCHEMAS FROM public;
    
    ALTER DEFAULT PRIVILEGES IN SCHEMA test_pl GRANT ALL ON TABLES TO public;
    ALTER DEFAULT PRIVILEGES IN SCHEMA test_pl GRANT ALL ON SEQUENCES TO public;
    ALTER DEFAULT PRIVILEGES IN SCHEMA test_pl GRANT ALL ON ROUTINES TO public;
    ALTER DEFAULT PRIVILEGES IN SCHEMA test_pl GRANT ALL ON TYPES TO public ;
    

Примечание:

При создании пользователей необходимо указывать параметр NOCREATEDB (параметр по умолчанию).

Обратная совместимость с компонентами, использующими OpenSSL 1.+#

Для управления активацией устаревших алгоритмов шифрования в Pangolin DBMS, Pangolin Pooler и Pangolin Manager реализован конфигурационный параметр ssl_legacy_provider. Управление осуществляется путем подгрузки провайдера Legacy в OpenSSL 3.0.0+ (аналог Engine API в OpenSSL 1.+) при запуске компонента, чем обеспечивается обратная совместимость с компонентами, использующими OpenSSL 1.+. Значение параметра по умолчанию on. Изменение параметра требует перезапуска компонента.

В клиентскую часть Pangolin DBMS добавлена опция подключения ssllegacyprovider и переменная окружения PGSSLLEGACYPROVIDER. Значение опции по умолчанию 1. При запуске утилит pg_certs_rotate, pkcs12_cert_info и secret_storage_client провайдер Legacy подгружается автоматически. Для отключения подгрузки используйте аргумент --no-ssl-legacy-provider.

Рекомендации по настройке ОС Linux#

Порядок выбора источников разрешения имен#

Для избежания лишнего обращения к серверу DNS-имен, если запись есть в локальном файле, рекомендуется в файле /etc/nsswitch.conf указать сначала обращение к /etc/hosts, а затем к DNS:

cat /etc/nsswitch.conf | grep hosts
hosts: files dns

Это повысит производительность компонентов кластера, особенно в случае большой нагрузки на DNS-сервер.

Повышение производительности: SLRU, BufferMapping#

SLRU cache settings#

В СУБД Pangolin предусмотрены настройки размеров кеша SLRU с помощью новых GUCS для того, чтобы узлы с высоким уровнем параллелизма и большими диапазонами транзакции (multixacts/subtransactions) в работе одновременно могли выиграть от увеличения объема кеша. Принцип определяется:

  • Разделением кеша на «банки» (терминология кеша CPU). Такие алгоритмы, как поиск в буфере удаления, влияют только на один конкретный банк. Это устраняет проблему, связанную с линейностью поиска определенного буфера во всем кеше (такой поиск занимает слишком много времени). В данном подходе нужно просматривать конкретный банк, размер которого невелик.

  • Использованием каждого банка отдельного LWLock. Это позволяет повысить масштабируемость.

Особое внимание уделяется тому, чтобы алгоритмы, которые потенциально могут работать с несколькими банками, в редких случаях снимали блокировку с одного банка до получения доступа к следующему. Новые GUCS соответствуют названиям, введенным в представлении pg_stat_slru. Значения по умолчанию для этих параметров аналогичны предыдущим размерам каждого SLRU. commit_timestamp_buffers, subtransaction_buffers и subtransaction_buffers принимают значение 0, что соответствует размеру shared_buffers, разделенному на 512 (то есть 2 МБ на каждые 1 ГБ shared_buffers), с ограничением в 8 МБ. Ранее для загрузки требовалось 1 МБ, поэтому для сайтов с общим объемом памяти более 512 МБ общий объем используемой памяти увеличивается. Другие SLRU (multixact_member_buffers, multixact_offset_buffers, notify_buffers и serializable_buffers) имеют меньшие размеры и не поддерживают нулевое значение.

Примечание:

Параметры можно задать только в postgresql.conf/postgres.yml или в командной строке при запуске сервера.

Тип редакции: Standard.

BufferMapping#

В СУБД Pangolin страницы отношений хранятся в буферном кеше. Он располагается в общей памяти сервера и доступен всем процессам. Когда менеджеру буферов требуется прочитать страницу, он сначала пытается найти ее в буферном кеше. Для быстрого поиска нужного буфера используется хеш-таблица «Shared Buffer Lookup Table», хранящая номера буферов.

Для увеличения гранулярности хеш-таблица поделена на 128 частей (бакетов/корзин), доступ к каждой из которых защищается своей отдельной легкой блокировкой. Эти легкие блокировки объединены в последовательность блокировок LWLock::BufferMapping для данной хеш-таблицы. Перед обращением к хеш-таблице процесс должен захватить легкую блокировку, на которую выпал ключ хеширования: идентификатор файла отношения, тип слоя и номер страницы внутри файла этого слоя. Блокировка захватывается в двух режимах: в разделяемом режиме - для чтения и в исключительном - для изменений.

В большинстве сценариев обращения к хеш-таблице происходят очень активно, поэтому эта блокировка становится узким местом. На современных многоядерных системах 128 пакетов оказывается недостаточным из-за высокой конкуренции за доступ к отдельному бакету. В данной работе вводится новый GUC параметр log2_num_buf_partitions для установки числа бакетов хеш-таблицы и, соответственно, количества легких блокировок в группе LWLock:BufferMapping. Увеличение значения параметра при интенсивной нагрузке позволяет снизить вероятность ожидания процессов на событии LWLock:BufferMapping за счет увеличения гранулярности блокировок.

Значение параметра - это степень, в которую нужно возвести число 2, для получения фактического количества частей хеш-таблицы. Значение по умолчанию - 7 (128 частей).

Примечание:

Максимальное значение - 12 (4096 частей). Параметр можно задать только в postgresql.conf/postgres.yml или в командной строке при запуске сервера. Изменение параметра требует перезапуска сервера.

Тип лицензии: Enterprise.

Образование spill-файлов при логической репликации. Влияние репликационных идентификаторов (REPLICA IDENTITY) на логическую репликацию#

При работе логической репликации в случаях, когда транзакция содержит множество изменений, в директории pg_replslot для каждого слота логической репликации появляются файлы типа spill. В этом разделе описаны причины такого поведения PostgreSQL и влияние репликационных идентификаторов (REPLICA IDENTITY) на появление файлов типа spill и на логическую репликацию в целом.

PostgreSQL должен переупорядочивать изменения, чтобы они применялись в правильном порядке. Для этого процессы отправителя журнала транзакций (WAL sender) приступают к логическому декодированию и переупорядочивают изменения в памяти. Однако, если транзакция содержит множество изменений, это займет много памяти. Поэтому PostgreSQL записывает эти изменения на диск.

В более ранних версиях PostgreSQL данное поведение регламентировалось константой max_changes_in_memory (src/backend/replication/logical/reorderbuffer.c):

/*
* Maximum number of changes kept in memory, per transaction. After that, changes are spooled to disk.
*
* The current value should be sufficient to decode the entire transaction without hitting disk in OLTP workloads, while starting to spool to disk in other workloads reasonably fast.
*
* At some point in the future it probably makes sense to have a more elaborate resource management here, but it's not entirely clear what that would look like.
*/
static const Size max_changes_in_memory = 4096;

max_changes_in_memory = 4096 означает, что при добавлении/изменении/удалении в одной транзакции более, чем 4095 строк, PostgreSQL записывает эти изменения на диск в виде snap-файлов, что можно наблюдать в логах СУБД, выставив параметр log_min_messages = DEBUG2:

DEBUG:  spill 4096 changes in XID 1084 to disk

Примечание:

В 12 версии ядра PostgreSQL расширение «snap» сменило название на «spill».

max_changes_in_memory = 4096 включает в себя именно 4096 изменений строк, а не 4096 инструкций SQL. Такое ограничение не практично, так как структура таблиц может очень сильно варьироваться и нагрузка при операциях над таблицами, которые содержат в себе TOAST, будет сильно отличаться от нагрузки при работе с таблицами, которые имеют более простую структуру.

В 13 версии PostgreSQL поведение в части записи изменений на диск при логической репликации было изменено. Появился параметр logical_decoding_work_mem, который задает объем памяти, выделяемой для логического декодирования, после превышения которого данные вытесняются на диск (src/backend/replication/logical/reorderbuffer.c):

/*
* Maximum number of changes kept in memory, per transaction. After that, changes are spooled to disk.
*
* The current value should be sufficient to decode the entire transaction without hitting disk in OLTP workloads, while starting to spool to disk in other workloads reasonably fast.
*
* At some point in the future it probably makes sense to have a more elaborate resource management here, but it's not entirely clear what that would look like.
*/
int logical_decoding_work_mem;
static const Size max_changes_in_memory = 4096;  /* XXX for restore only */

Пример вытеснения данных на диск при работе логической репликации#

Настройте логическую репликацию и выполните вставку данных (параметр logical_decoding_work_mem для тестовых целей выставлен в значение 5MB):

-- Публикующий сервер:
create table test(id int primary key);
create publication test_pub for table test;

-- Сервер подписчик:
create table test(id int primary key);
create subscription test_sub connection 'host=0.0.0.0 port=5433 user=postgres' publication test_pub;

-- Вставка данных:
insert into test select x from generate_series(1, 50000) as x;

В логах СУБД можно увидеть следующие сообщения (log_min_messages = DEBUG2):

DEBUG:  spill 39719 changes in XID 1559 to disk
DEBUG:  spill 10281 changes in XID 1559 to disk

В то же время в каталоге pg_replslot/test_sub появился файл:

xid-1559-lsn-2-22000000.spill

Репликационные идентификаторы (REPLICA IDENTITY) при логической репликации#

Процесс логической репликации строится на идее репликационных идентификаторов. Они нужны при репликации команд UPDATE и DELETE для однозначной идентификации изменяемых или удаляемых строк.

По умолчанию в роли репликационных идентификаторов выступают Primary Key или уникальные NOT NULL индексы, в случае их отсутствия репликационные идентификаторы придется настраивать с нуля, в противном случае команды UPDATE или DELETE будут приводить к отмене транзакций на мастере.

Примечание:

REPLICA IDENTITY – эта форма изменяет информацию, которая записывается в журнал для идентификации обновленных или удаленных строк. В большинстве случаев старое значение каждого столбца записывается в журнал только в том случае, если оно отличается от нового значения; однако если старое значение хранится во внешнем журнале, оно записывается всегда, независимо от того, изменилось ли оно. Эта опция не имеет эффекта, за исключением случаев, когда используется логическая репликация.

Узнать текущее значение REPLICA IDENTITY для таблицы можно при помощи запроса:

SELECT CASE relreplident
WHEN 'd' THEN 'default'
WHEN 'n' THEN 'nothing'
WHEN 'f' THEN 'full'
WHEN 'i' THEN 'index'
END AS replica_identity
FROM pg_class
WHERE oid = 'test'::regclass;

REPLICA IDENTITY принимает следующие значения:

  • DEFAULT – записываются старые значения столбцов первичного ключа, если он есть. Это режим по умолчанию для несистемных таблиц.

  • USING INDEX имя_индекса – записываются старые значения столбцов, составляющих заданный индекс, который должен быть уникальным, не частичным, не отложенным и включать только столбцы, помеченные NOT NULL. Если этот индекс удален, поведение будет таким же, как в режиме NOTHING.

  • FULL – записываются старые значения всех столбцов в строке.

  • NOTHING – информация о старой строке не записывается. Это режим по умолчанию для системных таблиц.

Пример использования различных репликационных идентификаторов#

Для демонстрации отличий репликационных идентификаторов в работе необходимо создать слот логической репликации с встроенным плагином test_decoding.

Встроенный плагин test_decoding в PostgreSQL предназначен для демонстрационных целей и тестирования механизмов логического декодирования.

Этот плагин позволяет увидеть, какие изменения записываются в журнал транзакций (WAL), и как они могут быть декодированы и прочитаны.

Однако test_decoding является лишь примером и не предоставляет функциональности для применения изменений на реплике.

Настройка логической репликации для демонстрации отличий REPLICA IDENTITY:

create table test (id int primary key, name text, a bigint, b int);
create publication test_pub for table test;
select pg_create_logical_replication_slot('test_sub', 'test_decoding');

-- Добавление в таблицу 5 строк, поле text попадет в toast таблицу
with gener as (select x, (select string_agg(chr(trunc(65 + random() * 26)::integer), '') from generate_series(1, 2000)), x + 1, x + 2 from generate_series(1, 5) as x) insert into test select * from gener;

При помощи функций pg_logical_slot_get_changes() и pg_current_wal_insert_lsn() посмотрите изменения в слоте после выполнения команды UPDATE при различных значениях REPLICA IDENTITY и на объем генерируемых WAL-файлов в байтах:

REPLICA IDENTITY = DEFAULT:

SELECT CASE relreplident
WHEN 'd' THEN 'default'
WHEN 'n' THEN 'nothing'
WHEN 'f' THEN 'full'
WHEN 'i' THEN 'index'
END AS replica_identity
FROM pg_class
WHERE oid = 'test'::regclass;

replica_identity
------------------
default
(1 row)

select pg_current_wal_insert_lsn();
pg_current_wal_insert_lsn
---------------------------
2/2C000130
(1 row)

update test set b = b + 10 where id = 1;

select pg_current_wal_insert_lsn();
pg_current_wal_insert_lsn
---------------------------
2/2C000200
(1 row)


------ Изменения в слоте ------
select pg_logical_slot_get_changes('test_sub', NULL, NULL);
pg_logical_slot_get_changes
-------------------------------------------------------------------------------------------------------------------------
(2/2C000130,1610,"BEGIN 1610")
(2/2C000168,1610,"table public.test: UPDATE: id[integer]:1 name[text]:unchanged-toast-datum a[bigint]:2 b[integer]:13")
(2/2C000200,1610,"COMMIT 1610")
(3 rows)


------ Размер журнальных записей ------
select '2/2C000200'::pg_lsn - '2/2C000130'::pg_lsn as bytes;
bytes
-------
208
(1 row)


------ Изменения в слоте при изменения PK ------

update test set id = id + 10 where id = 1;

select pg_logical_slot_get_changes('test_sub', NULL, NULL);
pg_logical_slot_get_changes
------------------------------------------------------------------------------------------------------------------------------------------------------------
(2/2D0003E0,1611,"BEGIN 1611")
(2/2D000418,1611,"table public.test: UPDATE: old-key: id[integer]:1 new-tuple: id[integer]:11 name[text]:unchanged-toast-datum a[bigint]:2 b[integer]:13")
(2/2D000590,1611,"COMMIT 1611")
(3 rows)


------ К изменениям добавилось старое значение PK

old-key: id[integer]:1

При REPLICA IDENTITY = DEFAULT записываются только старые значения столбцов первичного ключа, если он есть, для остальных полей старые значения не записываются.

REPLICA IDENTITY = FULL:

alter table test replica identity full;

select pg_current_wal_insert_lsn();
pg_current_wal_insert_lsn
---------------------------
2/2F000028
(1 row)

update test set b = b + 10 where id = 3;

select pg_current_wal_insert_lsn();
pg_current_wal_insert_lsn
---------------------------
2/2F0008E8
(1 row)


------ Изменения в слоте ------
select pg_logical_slot_get_changes('test_sub', NULL, NULL);
pg_logical_slot_get_changes
------------------------------------------------------------------------------------------------------------------------------------------------------------
(2/2F000028,1614,"BEGIN 1614")
(2/2F000060,1614,"table public.test: UPDATE: old-key: id[integer]:3 name[text]:'QNBMGJPDYFFIQBWSHGFLFRXZQPAOJCDNGTLRPFEPEGBYNOVTCMGELZTKBNGPOFDOMPNGYCJBLSGCHQUSFNNVOSWWJGPAATGGZCRKNVJPSNLZKCFVQFWHVFJDNKKDFRYZDOKRHQVVMRVMC
YHEDHPFMSXVSSESWWZOMHFZTPYBXOOMCJSLKXROKMAQLDCDHBYJVQBGHPVXIVCKTDAZEVDFVILFBQRZBHOBCXIORFIHGIVWKRRRGSSHZTZTBEAIXDSDFMYGYNLBZLMUQOSDTUWKJUGFZQZKUZPILYJGUZHRDCVKPMEOHVOSIPCHZJGRDRPTPMLGEXLRCWKZBUSBEQQCOJZYGFWNKHCXJYLIGBVMPJD
IXUNSQQESZNRTRDFIWNEJVMULQAFIUNIUAXDYFWFWJMGVPVCFORCLJZSDFOCEQOKLQHOQAKIOLLKKZMCAKTWPVPHIARAMXSBMGYNPDZVVRPUEIFRYTEKJZMRITXSUHMAWYIQWABUEORWIDUBPZCVTFLATFEGOIZJGGPAEYCOPQVXAHBSQGVNNPVUSUTIMHJNZJGRMKFFPBNDZSGDSTRZEEKJAJYGHW
SPSYJKMULJEONHGESYGWVWDNIKTOVJQXZPRHFJETRBMKBJADAEDUVMXSIFMKVADZZVVDRKMVQYJRETYANCNIZMFHRYABDAVXAHUVUTAESPZBHGCHIBSSKGOZNACNDNEDIFCUJPWZNDCOPTXAZBTXTLYDFEEUOOKBYMYWICCLGSDPCZFIFEGACYIYQOLIQADFLKUVOFBHYPKPGOQIMQAYCDOSVWVYHX
XMPHMMEXUOPFXOGDBWUDAFHXOIJJBXXQOCJJPAMIJKDLGQZDIPBISCYKCHATDPFFJPSHTJIGRZBBDCQJYIVUBXUUHUTCQFZMMRKLOIYKOFZLAAXCHFOJANOXAZBQDGSFABCNMVKHTTGKHHVLPOIMIDEWCDJOYUBOECISCCOSIWZHUTMVLFZFAHQEIFNRVSKDCIIVPSPAOLEDQIWUJSTIHACFHIGFTS
VICBJKMBTPLZTFIEBBJDEAVJCGRLBEYCSNGWUUIXEMVQDNOFHVXLXHSUCOECMCYRMHIRZSHZOIVEWTYMKLBOKPXJMEDMLJSDXUOHTIERBAGIBDKRJZRDSVURLUWDQSBORWAGQYKGAWAQPVWVSQSEXKXDOJLKVNYQJLQFUCRTTRQYFDECQTASVFINIPCRRGZXAQEPSQDXOEXHHERNQNXYUBLXDLSKDL
HMVDCSMVXGIFFKVPTBTXIJSGKJKGEZHEXBKORJXILUTNPVRREOTNTXYUMKACAIBYYLJLGTHWQAYCBJIHJXLFRRPOZFGTQHCZLDIWPVVBSXMJRHSLIHGMWJWHLPLNLWUZNQGLWBUHOIISDWPRAMVJHEJAHKOGSBIFJQIUUSPRMIXYRTJUPKUNROOYGDOSIUPLWABTNGCASOVBCIQWRLWSTRXPVUENFG
SRWYYSONCZRCFXQHYKKHSHEHDCXUFHUKAWTFHXUAIDEGKKXIELFLHABMJCAMOBUAQWZIVRVVEHXGFHDIOFWIHJNAIQXHCNMNVWDNCVDUXQFSYNDHZTVWNTGGGUATLABSOAMFZYHDCGCNKOOUSXZUPELZGYREBONHBBGEBQTOIIJFBWZUCFUPXBZMXJTCUQNXOTLKNXBQPWHVDHJEHHSUGPJURXZHNW
XNBGLAPNNUVYBDVCEQJGEFIVNCIEITBUGXHOZXHGHNRSYLIOXHVIQKQOBFGEGDMBWKITUFJGTZBRGWABJTIVFFBADKAUIENABHCHCUCJNHXSBZVCIQWYPIGFMCGCJQKURZZCKHYNQYVSMEIQUTHFLWOEJDJQWBXMZYKWCJAAPSEPXAWIUSUSWKMTZRHFIHQCSMWWLLUVFXJFZUBFWGOVPTYKWVAXOM
OLSEKGTQCDLJGGZTYZWVPYIXHMNYKNYHYUPJYTEDQKLIWLLJDDMADMJENLHMQATFKTSBWUGYYBWFBTZVLMH' a[bigint]:4 b[integer]:5 new-tuple: id[integer]:3 name[text]:unchanged-toast-datum a[bigint]:4 b[integer]:15")
(2/2F0008E8,1614,"COMMIT 1614")



------ Размер журнальных записей ------
select '2/2F0008E8'::pg_lsn - '2/2F000028'::pg_lsn as bytes;
bytes
-------
2240
(1 row)

При REPLICA IDENTITY = FULL записываются старые значения всех столбцов в строке, что существенно увеличивает нагрузку.

Вытеснение данных на диск при работе логической репликации в зависимости от репликационного идентификатора:#

Из предыдущего примера видно, на сколько разрастается объем хранимых и передаваемых данных при REPLICA IDENTITY = FULL:

------ Размер журнальных записей при REPLICA IDENTITY = DEFAULT ------
select '2/2C000200'::pg_lsn - '2/2C000130'::pg_lsn as bytes;
bytes
-------
208
(1 row)


------ Размер журнальных записей при REPLICA IDENTITY = FULL ------
select '2/2F0008E8'::pg_lsn - '2/2F000028'::pg_lsn as bytes;
bytes
-------
2240
(1 row)

Пример вытеснения данных на диск при различных значениях REPLICA IDENTITY#

Для демонстрации вытеснения данных на диск при различных значениях REPLICA IDENTITY настройте логическую репликацию:

-- Публикующий сервер:
create table test (id int primary key, name text, a bigint, b int);
create publication test_pub for table test;

-- Сервер подписчик:
create table test (id int primary key, name text, a bigint, b int);
create subscription test_sub connection 'host=0.0.0.0 port=5433 user=postgres' publication test_pub;

-- Вставка данных:
with gener as (select x, (select string_agg(chr(trunc(65 + random() * 26)::integer), '') from generate_series(1, 2000)), x + 1, x + 2 from generate_series(1, 5000) as x) insert into test select * from gener;

Выполните UPDATE всех 5000 строк при разных REPLICA IDENTITY.

REPLICA IDENTITY = DEFAULT:

update test set b = b + 10;

При значении REPLICA IDENTITY = DEFAULT в логах СУБД не появилось сообщений о вытеснении данных на диск.

REPLICA IDENTITY = FULL:

alter table test replica identity full;
update test set b = b + 10;

При значении REPLICA IDENTITY = FULL в логах СУБД наблюдаются вытеснения на диск:

DEBUG:  spill 2349 changes in XID 1641 to disk
DEBUG:  spill 2349 changes in XID 1641 to disk
DEBUG:  spill 302 changes in XID 1641 to disk

Данный пример демонстрирует на сколько сильно значение REPLICA IDENTITY = FULL нагружает СУБД. Рекомендуется максимально воздержаться от данного значения.

SWIDTAG-файл#

Технология SWID-тегов является стандартизированной (ISO, ГОСТ) и определяет формат и способы идентификации программного продукта в процессах учета цифровых активов от момента создания актива до развертывания в среде эксплуатации.

Согласно данной технологии, продукту присваивается уникальный идентификатор (тег), который позволяет единообразно и достоверно идентифицировать продукт и его владельца.

Теги используются учетными системами для того, чтобы получать информацию об используемом в организации ПО, определять его количество, проверять на соответствие лицензионному соглашению, устанавливать зависимости и т.д. Информация из тегов позволяет однозначно понять, кто является производителем и/или владельцем продукта для обращения при сбойных ситуациях или других вопросах, связанных с эксплуатацией продукта. Производитель продукта на основании информации из тега может убедиться, что речь идет действительно о принадлежащем ему продукте.

Теги поставляются в составе дистрибутива в виде SWIDTAG-файлов. SWIDTAG-файл имеет заданное содержимое с набором полей. Информация из файла в дистрибутиве должна быть перемещена в среду эксплуатации при развертывании продукта. Пример SWIDTAG-файла:

<?xml version="1.0" encoding="utf-8"?>
<software_identification_tag xmlns="http://standards.iso.org/iso/19770/-2/2009/schema.xsd" xmlns:ds="http://www.w3.org/2000/09/xmldsig#" xsi:schemaLocation="http://standards.iso.org/iso/19770/-2/2009/schema.xsd schema.xsd" id="AAAAA" xmlns:xsi="http://www.w3.org/2001/XMLSchema-instance">
  <entitlement_required_indicator>false</entitlement_required_indicator>
  <product_title>Platform V Pangolin</product_title>
  <product_version>
    <name>6.4.0</name>
    <numeric>
      <major>6</major>
      <minor>3</minor>
      <build>1</build>
      <review>0</review>
    </numeric>
  </product_version>
  <software_creator>
    <name>SberTech</name>
    <regid>regid.2011-07.ru.sbertech</regid>
  </software_creator>
  <software_licensor>
    <name>SberTech</name>
    <regid>regid.2011-07.ru.sbertech</regid>
  </software_licensor>
  <software_id>
    <unique_id>psq-6.4.0</unique_id>
    <tag_creator_regid>regid.2011-07.ru.sbertech</tag_creator_regid>
  </software_id>
  <tag_creator>
    <name>SberTech</name>
    <regid>regid.2011-07.ru.sbertech</regid>
  </tag_creator>
  <dependency>
    <software_id>
      <unique_id>audit-libs@3.0</unique_id>
      <tag_creator_regid>regid.-.audit-libs</tag_creator_regid>
    </software_id>
    <software_id>
      <unique_id>boost@1.66</unique_id>
      <tag_creator_regid>regid.-.boost</tag_creator_regid>
    </software_id>
    <software_id>
      <unique_id>cpio@2.12</unique_id>
      <tag_creator_regid>regid.-.cpio</tag_creator_regid>
    </software_id>
    <software_id>
      <unique_id>jsoncpp@1.8</unique_id>
      <tag_creator_regid>regid.-.jsoncpp</tag_creator_regid>
    </software_id>
    <software_id>
      <unique_id>keyutils-libs@1.5</unique_id>
      <tag_creator_regid>regid.-.keyutils-libs</tag_creator_regid>
    </software_id>
    <software_id>
      <unique_id>krb5-libs@1.18</unique_id>
      <tag_creator_regid>regid.-.krb5-libs</tag_creator_regid>
    </software_id>
    <software_id>
      <unique_id>libevent@2.1</unique_id>
      <tag_creator_regid>regid.-.libevent</tag_creator_regid>
    </software_id>
    <software_id>
      <unique_id>libgcrypt@1.8</unique_id>
      <tag_creator_regid>regid.-.libgcrypt</tag_creator_regid>
    </software_id>
    <software_id>
      <unique_id>libicu@60.3</unique_id>
      <tag_creator_regid>regid.-.libicu</tag_creator_regid>
    </software_id>
    <software_id>
      <unique_id>libyaml@0.1</unique_id>
      <tag_creator_regid>regid.-.libyaml</tag_creator_regid>
    </software_id>
    <software_id>
      <unique_id>logrotate@3.9</unique_id>
      <tag_creator_regid>regid.-.logrotate</tag_creator_regid>
    </software_id>
    <software_id>
      <unique_id>lz4@1.8</unique_id>
      <tag_creator_regid>regid.-.lz4</tag_creator_regid>
    </software_id>
    <software_id>
      <unique_id>openssl@1.1.1</unique_id>
      <tag_creator_regid>regid.-.openssl</tag_creator_regid>
    </software_id>
    <software_id>
      <unique_id>openssl-libs@1.1.1</unique_id>
      <tag_creator_regid>regid.-.openssl-libs</tag_creator_regid>
    </software_id>
    <software_id>
      <unique_id>pam@1.3</unique_id>
      <tag_creator_regid>regid.-.pam</tag_creator_regid>
    </software_id>
    <software_id>
      <unique_id>python3.9@3.9</unique_id>
      <tag_creator_regid>regid.-.python3.9</tag_creator_regid>
    </software_id>
    <software_id>
      <unique_id>tcl@8.6</unique_id>
      <tag_creator_regid>regid.-.tcl</tag_creator_regid>
    </software_id>
    <software_id>
      <unique_id>uuid@1.6</unique_id>
      <tag_creator_regid>regid.-.uuid</tag_creator_regid>
    </software_id>
    <software_id>
      <unique_id>xz-libs@5.2</unique_id>
      <tag_creator_regid>regid.-.xz-libs</tag_creator_regid>
    </software_id>

  </dependency>
</software_identification_tag>

В ключ <product_version></product_version> записывается версия продукта, определяемая как два элемента - имя версии и числовая версия.

В ключ <name></name> записывается имя версии в формате major.minor.patch. Числовая версия записывается в соответствующие ключи: <major>major</major>, <minor>minor</minor>, <build>patch</build>.

В ключ <software_creator></software_creator> записывается идентификатор создателя программного обеспечения, выпустившего программный пакет.

В ключ <software_licensor></software_licensor> записывается идентификатор лицензиара программного обеспечения, владеющего авторскими правами на программный пакет.

В ключ <software_id></software_id> записывается информация, которую можно использовать для ссылки на конкретную версию конкретного продукта.

В ключ <unique_id></unique_id> записывается уникальный идентификатор программного обеспечения, который состоит из 3-х символьного кода продукта (из АС ПУ) <unique_id>psq-major.minor.patch</unique_id>.

В ключ <tag_creator></tag_creator> записывается идентификатор создателя идентификационного тега для программного обеспечения.

В ключ <dependency></dependency> записываются зависимости. Данный элемент предоставляется для того, чтобы разрешить программному обеспечению указывать, что для запуска ему необходимо другое программное обеспечение. Заполняются ключами <unique_id> и <tag_creator_regid> заключенных в ключе <software_id>. <unique_id> - уникальный идентификатор программного обеспечения, <tag_creator_regid> - идентификатор создателя тега.

SWIDTAG-файл продукта расположен на верхнем уровне в zip-пакете и имеет имя swidtag-distrib.swidtag (имя обусловлено форматом zip-пакета).

SWIDTAG-файл также формируется на каждый отдельный компонент.

Далее приведена таблица имен SWIDTAG-файлов компонентов и их расположение:

Имя компонента

Имя SWIDTAG-файла

Расположение

pangolin-dbms

regid.2011-07.ru.sbertech_dbms-6.4.0.swidtag

/usr/pangolin-6.4/bin

pangolin-dbms-client

regid.2011-07.ru.sbertech_dbcl-6.4.0.swidtag

/usr/pangolin-dbms-client-6.4/bin

pangolin-dbms-libpq

regid.2011-07.ru.sbertech_dbli-6.4.0.swidtag

/usr/pangolin-dbms-libpq-6.4/share

pangolin-dbms-libpq-dev

regid.2011-07.ru.sbertech_dbld-6.4.0.swidtag

/usr/pangolin-dbms-libpq-dev-6.4/include

pangolin-manager

regid.2011-07.ru.sbertech_mngr-2.1.2.swidtag

/opt/pangolin-manager/bin

pangolin-pooler

regid.2011-07.ru.sbertech_polr-1.3.2.swidtag

/opt/pangolin-pooler/bin

pangolin-auth-reencrypt

regid.2011-07.ru.sbertech_arpt-6.4.0.swidtag

/opt/pangolin-auth-reencrypt/bin

pangolin-backup-tools

regid.2011-07.ru.sbertech_bpts-1.2.2.swidtag

/opt/pangolin-backup-tools/bin

pangolin-certs-rotate

regid.2011-07.ru.sbertech_crrt-6.4.0.swidtag

/opt/pangolin-certs-rotate/bin

pangolin-diagnostic-tool

regid.2011-07.ru.sbertech_dgns-6.4.0.swidtag

/opt/pangolin-diagnostic-tool/bin

pangolin-security-utilities

regid.2011-07.ru.sbertech_scrt-6.4.0.swidtag

/opt/pangolin-security-utilities/bin

pangolin-timescaledb

regid.2011-07.ru.sbertech_tmdb-2.14.2.swidtag

/usr/pangolin-6.4/share/extension

pangolin-ansible-venv-controller

regid.2011-07.ru.sbertech_vctr-2.14.2.swidtag

/opt/pangolin-ansible-venv-controller/bin

pangolin-ansible-venv-controlled

regid.2011-07.ru.sbertech_vctd-2.14.2.swidtag

/opt/pangolin-ansible-venv-controlled/bin

Формат SWIDTAG-файла для компонента аналогичен SWIDTAG-файлу для продукта за исключением того, что добавлен ключ <component_of></component_of>, куда записывается уникальный идентификатор родительского продукта. Заполняются ключами <unique_id> и <tag_creator_regid>, заключенных в ключе <software_id>. <unique_id> - уникальный идентификатор создателя тега для родительского продукта, <tag_creator_regid> - идентификатор создателя тега.

Пример сформированного SWIDTAG-файла для компонента:

<?xml version="1.0" encoding="utf-8"?>
<software_identification_tag xmlns="http://standards.iso.org/iso/19770/-2/2009/schema.xsd" xmlns:ds="http://www.w3.org/2000/09/xmldsig#" xsi:schemaLocation="http://standards.iso.org/iso/19770/-2/2009/schema.xsd schema.xsd" id="AAAAA" xmlns:xsi="http://www.w3.org/2001/XMLSchema-instance">
  <entitlement_required_indicator>false</entitlement_required_indicator>
  <product_title>Pangolin Manager</product_title>
  <product_version>
    <name>2.1.2</name>
    <numeric>
      <major>2</major>
      <minor>1</minor>
      <build>2</build>
      <review>0</review>
    </numeric>
  </product_version>
  <software_creator>
    <name>SberTech</name>
    <regid>regid.2011-07.ru.sbertech</regid>
  </software_creator>
  <software_licensor>
    <name>SberTech</name>
    <regid>regid.2011-07.ru.sbertech</regid>
  </software_licensor>
  <software_id>
    <unique_id>mngr-2.1.2</unique_id>
    <tag_creator_regid>regid.2011-07.ru.sbertech</tag_creator_regid>
  </software_id>
  <tag_creator>
    <name>SberTech</name>
    <regid>regid.2011-07.ru.sbertech</regid>
  </tag_creator>
<!-- Родительский продукт PSQ версии 6.4.0 -->
  <component_of>
    <software_id>
      <unique_id>psq-6.4.0</unique_id>
      <tag_creator_regid>regid.2021-12.ru.sbertech</tag_creator_regid>
    </software_id>
  </component_of>
<!-- Платформенные зависимости -->
  <dependency>
    <software_id>
      <unique_id>logrotate@3.9</unique_id>
      <tag_creator_regid>regid.-.logrotate</tag_creator_regid>
    </software_id>
    <software_id>
      <unique_id>python3.9@3.9</unique_id>
      <tag_creator_regid>regid.-.python3.9</tag_creator_regid>
    </software_id>
 
  </dependency>
</software_identification_tag>

Примечание:

SWIDTAG-файлы располагаются в архиве owned-distrib.zip. К файлам как для продукта, так и для компонентов разрешен только доступ на чтение (444).

SWIDTAG-файлы размещаются на серверах, куда производится установка продукта или компонента. SWIDTAG-файл продукта помещается в $PGHOME/share.

Оптимизация Partition Pruning для таблиц с композитным ключом секционирования#

Функциональность предоставляет возможность настраивать поведение механизма Partition Pruning для каждой отдельной секционированной таблицы с композитным ключом секционирования с целью более естественного и логичного (в отличие от ванильного) выбора секций, участвующих в плане запроса. Уменьшение числа секций в плане запроса способствует улучшению производительности.

В синтаксис DDL-запросов CREATE TABLE и ALTER TABLE добавлен параметр pruning_fields, который позволяет указывать те столбцы композитного ключа секционирования, которые будут учитываться доработанным механизмом Partition Pruning. Гарантируется, что столбцы композитного ключа секционирования, перечисленные в новом параметре таблицы pruning_fields, всегда будут задействованы доработанным механизмом Partition Pruning. Доработанный алгоритм Partition Pruning увеличивает количество учитываемых столбцов композитного ключа в дополнение к столбцам, отобранным ванильным алгоритмом, например, к первому столбцу композитного ключа. Если параметр pruning_fields не задан или имеет пустое значение, то поведение алгоритма будут соответствовать ванильному.

Примечание:

Функциональность доступна для редакции Enterprise.

Пример создания таблицы с новым параметром pruning_fields и композитным ключом секционирования, состоящим из четырех столбцов:

CREATE TABLE test_new_pruning(
      key1 INT        NOT NULL,
      key2 VARCHAR(3) NOT NULL,
      key3 VARCHAR(3) NOT NULL,
      key4 INT        NOT NULL,
      key5 DATE       NOT NULL)
  PARTITION BY RANGE (key1,key2,key3,key4) WITH (pruning_fields = 'key1, key4');

Параметр pruning_fields индивидуален для каждой секционированной таблицы. Он может быть изменен запросом ALTER TABLE, причем это можно сделать и в том случае, когда он был задан при создании таблицы, и если он не был задан:

CREATE TABLE test_new_pruning(
key1 INT        NOT NULL,
key2 VARCHAR(3) NOT NULL,
key3 VARCHAR(3) NOT NULL,
key4 INT        NOT NULL,
key5 DATE       NOT NULL)
PARTITION BY RANGE (key1,key2,key3,key4);
ALTER TABLE test_new_pruning SET (pruning_fields='key2, key3');

CREATE TABLE test_new_pruning1(
key1 INT        NOT NULL,
key2 VARCHAR(3) NOT NULL,
key3 VARCHAR(3) NOT NULL,
key4 INT        NOT NULL,
key5 DATE       NOT NULL)
PARTITION BY RANGE (key1,key2,key3,key4) WITH (pruning_fields = 'key4');
ALTER TABLE test_new_pruning1 SET (pruning_fields='key2, key3');

Посмотреть значение параметра pruning_fields можно либо в системной таблице pg_class, либо запросом \d+:

SELECT reloptions FROM pg_class WHERE relname='test_new_pruning';  
 
           reloptions          
-------------------------------
 {"pruning_fields=key2, key3"}
(1 row)
 
\d+ test_new_pruning
 
                                    Partitioned table "public.test_new_pruning"
 Column |         Type         | Collation | Nullable | Default | Storage  | Compression | Stats target | Description
--------+----------------------+-----------+----------+---------+----------+-------------+--------------+-------------
 key1   | integer              |           | not null |         | plain    |             |              |
 key2   | character varying(3) |           | not null |         | extended |             |              |
 key3   | character varying(3) |           | not null |         | extended |             |              |
 key4   | integer              |           | not null |         | plain    |             |              |
 key5   | date                 |           | not null |         | plain    |             |              |
Partition key: RANGE (key1, key2, key3, key4)
Number of partitions: 0
Options: pruning_fields=key2, key3

Запросы CREATE TABLE ... WITH и ALTER TABLE SET заканчиваются ошибкой, если параметр pruning_fields указан без скобок или без знака равенства:

CREATE TABLE test_new_pruning2(
      key1 INT        NOT NULL,
      key2 VARCHAR(3) NOT NULL,
      key3 VARCHAR(3) NOT NULL,
      key4 INT        NOT NULL,
      key5 DATE       NOT NULL)
  PARTITION BY RANGE (key1,key2,key3,key4) WITH pruning_fields = 'key4';
ERROR:  syntax error at or near "pruning_fields"
 
ALTER TABLE test_new_pruning SET pruning_fields='key3';
ERROR:  syntax error at or near "pruning_fields"  
 
CREATE TABLE test_new_pruning2(
      key1 INT        NOT NULL,
      key2 VARCHAR(3) NOT NULL,
      key3 VARCHAR(3) NOT NULL,
      key4 INT        NOT NULL,
      key5 DATE       NOT NULL)
  PARTITION BY RANGE (key1,key2,key3,key4) WITH (pruning_fields 'key4');
ERROR:  syntax error at or near "'key4'"
 
ALTER TABLE test_new_pruning SET (pruning_fields 'key3');
Error: syntax error at or near "'key3'"

Столбцы в параметре pruning_fields необходимо указывать в одинарных кавычках. Если указать их в двойных кавычках, выполнение запроса закончится ошибкой:

ALTER TABLE test_new_pruning SET (pruning_fields="key3");
ERROR:  "pruning_fields" accepts String type argument only

При попытке добавить в параметр pruning_fields несуществующий столбец или столбец, не входящий в композитный ключ секционирования, запросы CREATE TABLE и ALTER TABLE SET заканчиваются ошибкой:

CREATE TABLE test_new_pruning1(
      key1 INT        NOT NULL,
      key2 VARCHAR(3) NOT NULL,
      key3 VARCHAR(3) NOT NULL,
      key4 INT        NOT NULL,
      key5 DATE       NOT NULL)
  PARTITION BY RANGE (key1,key2,key3,key4) WITH (pruning_fields='fake_column');
ERROR:  unrecognized pruning_field column: "fake_column"
 
CREATE TABLE test_new_pruning1(
      key1 INT        NOT NULL,
      key2 VARCHAR(3) NOT NULL,
      key3 VARCHAR(3) NOT NULL,
      key4 INT        NOT NULL,
      key5 DATE       NOT NULL)
  PARTITION BY RANGE (key1,key2,key3,key4);
ALTER TABLE test_new_pruning1 SET (pruning_fields='fake_column');
ERROR:  unrecognized pruning_field column: "fake_column"     
 
CREATE TABLE test_new_pruning2(
      key1 INT        NOT NULL,
      key2 VARCHAR(3) NOT NULL,
      key3 VARCHAR(3) NOT NULL,
      key4 INT        NOT NULL,
      key5 DATE       NOT NULL)
  PARTITION BY RANGE (key1,key2,key3,key4) WITH (pruning_fields='key5');
ERROR:  pruning_field column: "key5" is not a partition key 
 
ALTER TABLE test_new_pruning1 SET (pruning_fields='key5');
ERROR:  pruning_field column: "key5" is not a partition key

Пример работы доработанного алгоритма Partition Pruning:

CREATE TABLE test_new_pruning(
key1 INT        NOT NULL,
key2 VARCHAR(3) NOT NULL,
key3 VARCHAR(3) NOT NULL,
key4 INT        NOT NULL,
key5 DATE       NOT NULL)
PARTITION BY RANGE (key1,key2,key3,key4)
WITH (pruning_fields = 'key1, key4');

CREATE TABLE test_new_pruning10_A_W_0 PARTITION OF test_new_pruning FOR VALUES FROM (10, 'A', 'W', 0) TO (19, 'A', 'W', 0);
CREATE TABLE test_new_pruning20_A_X_1 PARTITION OF test_new_pruning FOR VALUES FROM (20, 'A', 'X', 1) TO (29, 'A', 'X', 1);
CREATE TABLE test_new_pruning30_A_Y_1 PARTITION OF test_new_pruning FOR VALUES FROM (30, 'A', 'Y', 1) TO (39, 'A', 'Y', 1);
CREATE TABLE test_new_pruning40_A_Z_1 PARTITION OF test_new_pruning FOR VALUES FROM (40, 'A', 'Z', 1) TO (49, 'A', 'Z', 1);
CREATE TABLE test_new_pruning50_A_V_2 PARTITION OF test_new_pruning FOR VALUES FROM (50, 'A', 'V', 2) TO (59, 'A', 'V', 2);
CREATE TABLE test_new_pruning60_B_W_2 PARTITION OF test_new_pruning FOR VALUES FROM (60, 'B', 'W', 2) TO (69, 'B', 'W', 2);
CREATE TABLE test_new_pruning70_B_X_2 PARTITION OF test_new_pruning FOR VALUES FROM (70, 'B', 'X', 2) TO (79, 'B', 'X', 2);
CREATE TABLE test_new_pruning80_B_Y_3 PARTITION OF test_new_pruning FOR VALUES FROM (80, 'B', 'Y', 3) TO (89, 'B', 'Y', 3);
CREATE TABLE test_new_pruning90_B_Z_3 PARTITION OF test_new_pruning FOR VALUES FROM (90, 'B', 'Z', 3) TO (99, 'B', 'Z', 3);
CREATE TABLE test_new_pruning100_B_V_3 PARTITION OF test_new_pruning FOR VALUES FROM (100, 'B', 'V', 3) TO (109, 'B', 'V', 3);

EXPLAIN (costs off) SELECT count(*) FROM test_new_pruning WHERE key4 < 3 AND key1 >= 30;
QUERY PLAN
---------------------------------------------------------------------                              
Aggregate
->  Append
->  Seq Scan on test_new_pruning30_a_y_1 test_new_pruning_1
Filter: ((key4 < 3) AND (key1 >= 30))
->  Seq Scan on test_new_pruning40_a_z_1 test_new_pruning_2
Filter: ((key4 < 3) AND (key1 >= 30))
->  Seq Scan on test_new_pruning50_a_v_2 test_new_pruning_3
Filter: ((key4 < 3) AND (key1 >= 30))
->  Seq Scan on test_new_pruning60_b_w_2 test_new_pruning_4
Filter: ((key4 < 3) AND (key1 >= 30))
->  Seq Scan on test_new_pruning70_b_x_2 test_new_pruning_5
Filter: ((key4 < 3) AND (key1 >= 30))
(12 rows)

EXPLAIN (costs off) SELECT count(*) FROM test_new_pruning WHERE key4 > 0 AND key1 < 55;
QUERY PLAN
---------------------------------------------------------------------
Aggregate
->  Append
->  Seq Scan on test_new_pruning20_a_x_1 test_new_pruning_1
Filter: ((key4 > 0) AND (key1 < 55))
->  Seq Scan on test_new_pruning30_a_y_1 test_new_pruning_2
Filter: ((key4 > 0) AND (key1 < 55))
->  Seq Scan on test_new_pruning40_a_z_1 test_new_pruning_3
Filter: ((key4 > 0) AND (key1 < 55))
->  Seq Scan on test_new_pruning50_a_v_2 test_new_pruning_4
Filter: ((key4 > 0) AND (key1 < 55))
(10 rows)

Доработанный алгоритм Partition Pruning не исключает столбцы, задействованные ванильным алгоритмом. В данном примере первый столбец композитного ключа секционирования учитывается, хотя он не задан в параметре pruning_fields:

ALTER TABLE test_new_pruning SET (pruning_fields='key4');
ALTER TABLE
 
SELECT reloptions FROM pg_class WHERE relname='test_new_pruning';
      reloptions      
-----------------------
 {pruning_fields=key4}
(1 row)
 
EXPLAIN (costs off) SELECT count(*) FROM test_new_pruning WHERE key4 < 3 AND key1 >= 30;
                             QUERY PLAN                             
---------------------------------------------------------------------  
Aggregate
   ->  Append
         ->  Seq Scan on test_new_pruning30_a_y_1 test_new_pruning_1
               Filter: ((key4 < 3) AND (key1 >= 30))
         ->  Seq Scan on test_new_pruning40_a_z_1 test_new_pruning_2
               Filter: ((key4 < 3) AND (key1 >= 30))
         ->  Seq Scan on test_new_pruning50_a_v_2 test_new_pruning_3
               Filter: ((key4 < 3) AND (key1 >= 30))
         ->  Seq Scan on test_new_pruning60_b_w_2 test_new_pruning_4
               Filter: ((key4 < 3) AND (key1 >= 30))
         ->  Seq Scan on test_new_pruning70_b_x_2 test_new_pruning_5
               Filter: ((key4 < 3) AND (key1 >= 30))
(12 rows)
 
EXPLAIN (costs off) SELECT count(*) FROM test_new_pruning WHERE key4 > 0 AND key1 < 55;
                             QUERY PLAN                             
---------------------------------------------------------------------
 Aggregate
   ->  Append
         ->  Seq Scan on test_new_pruning20_a_x_1 test_new_pruning_1
               Filter: ((key4 > 0) AND (key1 < 55))
         ->  Seq Scan on test_new_pruning30_a_y_1 test_new_pruning_2
               Filter: ((key4 > 0) AND (key1 < 55))
         ->  Seq Scan on test_new_pruning40_a_z_1 test_new_pruning_3
               Filter: ((key4 > 0) AND (key1 < 55))
         ->  Seq Scan on test_new_pruning50_a_v_2 test_new_pruning_4
               Filter: ((key4 > 0) AND (key1 < 55))
(10 rows)

Если в параметре pruning_fields задать пустую строку, то доработанный алгоритм Partition Pruning отключается, при планировании запроса используется только ванильный алгоритм Partition Pruning:

ALTER TABLE test_new_pruning SET (pruning_fields='');
ALTER TABLE
 
SELECT reloptions FROM pg_class WHERE relname='test_new_pruning';
    reloptions    
-------------------
 {pruning_fields=}
(1 row)
 
EXPLAIN (costs off) SELECT count(*) FROM test_new_pruning WHERE key4 < 3 AND key1 >= 55;
                             QUERY PLAN                             
---------------------------------------------------------------------  
Aggregate
   ->  Append
         ->  Seq Scan on test_new_pruning50_a_v_2 test_new_pruning_1
               Filter: ((key4 < 3) AND (key1 >= 55))
         ->  Seq Scan on test_new_pruning60_b_w_2 test_new_pruning_2
               Filter: ((key4 < 3) AND (key1 >= 55))
         ->  Seq Scan on test_new_pruning70_b_x_2 test_new_pruning_3
               Filter: ((key4 < 3) AND (key1 >= 55))
         ->  Seq Scan on test_new_pruning80_b_y_3 test_new_pruning_4
               Filter: ((key4 < 3) AND (key1 >= 55))
         ->  Seq Scan on test_new_pruning90_b_z_3 test_new_pruning_5
               Filter: ((key4 < 3) AND (key1 >= 55))
         ->  Seq Scan on test_new_pruning100_b_v_3 test_new_pruning_6
               Filter: ((key4 < 3) AND (key1 >= 55))
(14 rows)

Логирование#

Возможные коды ошибок во время валидации передаваемых в reloption значений в validate_string_pruning_fields:

  • ошибка при отсутствии необходимой лицензии:

    pruning_fields option needs Enterprise license level
    
  • ошибка при попытке разделить лист значений:

    invalid list syntax in pruning_fields op
    
  • ошибка при отсутствии листа значений (было передано пустое значение в pruning_fields)

    no keys found in pruning_fields option
    

Во время поиска границ секций – ошибка при неожиданном номере стратегии:

invalid strategy number

Подсказки опережающего чтения с диска#

Для запросов, требующих чтения больших данных, начиная с версии 6.4.0, обеспечивается оптимизация доступа ядра к чтению файлов в page cache операционной системы через функцию fadvise. Функциональность доступна для Enterprise-редакции.

Функциональность используется в случаях:

  • последовательного сканирования;

  • индексного сканирования;

  • сканирования только индекcов;

  • использования временных файлов при сортировках и слияниях.

Для включения функциональности используются параметры:

  • enable_prefetch - включение функциоональности. Параметр принимает значения on/off. Значение по умолчанию - выключено (off);

  • prefetch_rows_number_threshold - параметр устанавливает минимальный порог ожидаемых строк таблицы, для которой будет включена функциональность. Значение по умолчанию -1. При этом значении, в общем случае функциональность выключена, но может быть включена для отдельных таблиц.

Параметр prefetch_rows_number_threshold можно задать для каждой таблицы отдельно:

  • При создании таблицы:

    CREATE TABLE sample_table (i INTEGER) WITH (prefetch_rows_number_threshold = 100);
    
  • При редактировании таблицы:

    ALTER TABLE sample_table SET (prefetch_rows_number_threshold = 100);
    

При выполнении запроса проверяется количество ожидаемых строк, и если значение параметра prefetch_seqscan_rows_threshold больше -1 и меньше или равно количеству ожидаемых строк, выполняется системный вызов posix_fadvise, который информирует ядро о том, что планируется чтение больших блоков данных.

Системный вызов posix_fadvise позволяет процессу информировать ядро о предпочитаемой им схеме обращения к данным файла.

Ядро может (но не обязано) использовать информацию, предоставляемую системным вызовом posix_fadvise для оптимизации задействования им буферной кэш-памяти, повышая тем самым производительность ввода-вывода для процесса и для системы в целом.

При вызове posix_fadvise используется аргумент POSIX_FADV_SEQUENTIAL, который говорит о том, что процесс предполагает последовательное считывание данных от меньших смещений к бóльшим.

Эта операция устанавливает для окна упреждающего считывания данных из файла его удвоенное исходное значение.

Если параметр prefetch_rows_number_threshold задан для таблицы, то он имеет приоритет над общим параметром prefetch_rows_number_threshold.

Если параметр enable_prefetch включен (on) и параметр для таблицы не задан или его значение равно -1, используется значение общего параметра prefetch_rows_number_threshold (если его значение больше -1).

Механизм сбора информации о движении данных (Data Lineage)#

Примечание:

Функциональность доступна для лицензии Enterprise.

Функциональность предназначена для сбора информации о движении данных внутри БД, реализована в виде расширения, загружаемого на старте сервера.

Потоком данных между объектами базы является выполнение запроса в БД, когда источником и приемником данных является объект базы. Это выполнение DML-запросов INSERT/UPDATE/MERGE/COPY FROM, а так же DDL-запросы, когда при определении объекта базы сразу происходит его наполнение: CREATE TABLE ... AS, SELECT INTO, CREATE MATERIALIZED VIEW.

Статистика по запросам содержащим потоки данных является консолидированной по всем запускам. При первом исполнение запроса определяются потоки данных и по каждому из них добавляется одна запись, при последующих запусках этого запроса обновляется лишь статистическая информация запроса.

На диаграмме ниже изображена последовательность выполнения процессов. Красным отмечены процессы, которые реализованы в продукте СУБД Pangolin, а синим - процессы, для которых необходимо предоставление прав, доступов, данных и настроек.

Сброс статистики (неконсистентный)#

Для удаления всей статистики без учета консистентности сохранения данных, реализованы методы psql_data_lineage_reset и psql_data_lineage_clean. При их вызове будет удалена информация о статистике для всех БД и файлы с содержимым будут так же удалены с диска. Ниже в таблицах подробная информация о данных функциях.

Консистентное удаление данных#

Для консистентного удаления данных, без потери записей от момента select до reset, реализована функциональность freeze.

При необходимости собрать статистику по Data Lineage пользователь может воспользоваться функциями psql_data_lineage_objects, psql_data_lineage_attributes и другими. Однако при этом возникает и необходимость эти данные (собранные) очистить. При выполнении обычной функции psql_data_lineage_reset возникает проблема связанная с неконсистентной обработкой потока данных, поскольку за время от последнего select до сброса состояние могло измениться.

Именно для решения данной проблемы введена функциональность freeze. При возникновении желания сохранить часть данных, пользователь вызывает функцию psql_data_lineage_freeze_data, которая замораживает все собранные на момент выполнения функции данные Data Lineage (создает локальную копию). После этого можно вызвать все необходимые функции, т.е. собрать желаемую статистику. Когда процесс сбора с сохранения закончен, пользователь вызывает функцию psql_data_lineage_reset_freezed. Тем самым очищая новые данные, которые продолжают поступать в shared memory, freeze на них не влияет. Такая очистка работает консистентно, поскольку учитывает новое и старое состояния счетчиков и записей.

Если после выполнения заморозки (psql_data_lineage_freeze_data) пользователь не смог собрать данные или принял решение не делать этого, можно вызвать psql_data_lineage_restore_freezed, которая очистит локальную копию. После этого все запросы снова будут идти в shared memory для получения данных.

Внимание!

После очистки с использованием freeze-функциональности записи в DL не удаляются полностью, у них обнуляются счетчики и они не показываются в запросах по получению данных. Такие zero-records используются для оптимизации времени, которое требуется на осуществление разбора дерева запроса (то есть zero-records выступают как некий кеш осуществленных до очистки запросов). При заполнении на 75% общей памяти в первую очередь будет произведена очистка именно zero-records. Таким образом при достижении 75% может требоваться больше времени для разбора уже очищенных, но ранее выполненных запросов.

Примечание:

На текущий момент нет механизма поддержки параллельного использования freeze-функциональности. Обеспечение осуществления вызовов данных функций только в одном процессе остается за пользователем.

Включение и настройка функциональности#

Процесс включения мониторинга DL:

При загрузке расширения на старте СУБД выделяется общая память (shared memory) для обеспечения его работоспособности вне зависимости от того включена ли функциональность соответствующим параметром (psql_data_lineage.enable).

После включения функциональности сбор статистики осуществляется по всем существующим БД в сущности СУБД, если это не переопределено параметрами.

Включенная функциональность использует выделенную на старте общую память и в случае заполнения более 75% в лог СУБД, выводится предупреждение уровня WARNING о необходимости произвести очистку общей памяти (сначала происходит очистка zero-records). Функции и представления предоставляющие интерфейс выгрузки создаются при создании расширения командой CREATE EXTENSION psql_data_lineage и доступны в той БД в которой создано расширение, однако предоставляют всю накопленную статистику – по всем БД.

В рамках расширения задается параметр psql_data_lineage.max_records, отвечающий за максимальное количество записей о статистике уникальных запросов DL. При достижении указанных ограничений пользователь будет получать ошибку при попытке выполнения любого запроса, содержащего потоки данных.

Примечание:

Для оптимизации выгрузки данных DL рекомендуется создать отдельную обслуживающую БД в которой производится чтение данных DL в структуру обработки информации на усмотрение Администратора DL и дальнейшее использование этих данных для выгрузки администраторами DL. Данная рекомендация не является обязательной, и установка может быть выполнена в любую из существующих БД.

Для включения и настройки функциональности выполните шаги:

  1. Добавьте к параметру shared_preload_libraries значение psql_data_lineage:

    ALTER SYSTEM SET shared_preload_libraries=' 'psql_data_lineage';
    
  2. Выставьте параметр конфигурации psql_data_lineage.enable в postgres в значение on:

    ALTER SYSTEM SET psql_data_lineage.enable='on';
    
  3. Перезагрузите СУБД.

  4. Создайте расширение:

    CREATE EXTENSION IF NOT EXISTS psql_data_lineage;
    
  5. Настройте список БД для которых будет собираться статистика. Для этого реализованы параметры psql_data_lineage.exclude_databases и psql_data_lineage.include_databases. По умолчанию статистика собирается для всех БД, так как по умолчанию в значении пустая строка. Изменение любого из параметров требует перезагрузки СУБД.

    Примеры использования:

    • ALTER SYSTEM SET psql_data_lineage.exclude_databases='dl_1,dl_2,dl_3' – собирать статистику по всем существующим БД в сущности СУБД кроме dl_1, dl_2, dl_3;

    • ALTER SYSTEM SET psql_data_lineage.include_databases='dl_3,dl_4,dl_5' – собирать статистику только в БД dl_3, dl_4, dl_5.

    Указать dl_3 для обоих параметров можно, но в таком случае статистика будет собираться только в БД dl_4, dl_5.

  6. Перезагрузите СУБД, для применения параметров.

  7. Настройте путь к месту сохранения файлов со статистикой:

    • Пример использования при сохранении данных вне $PGDATA (рекомендовано):

      1. Создайте директорию в необходимом месте:

        mkdir -p /opt/example_info/dl_stat_new
        
      2. Переопределите параметр psql_data_lineage.stat_directory:

        ALTER SYSTEM SET psql_data_lineage.stat_directory='/opt/example_info/dl_stat_new'
        
      3. Перезагрузите СУБД для применения параметра. После применения параметра путь сохранения файлов статистики будет: /opt/example_info/dl_stat_new.

    • Пример использования при сохранении в пределах $PGDATA:

      1. Создайте директорию в $PGDATA:

        mkdir -p $PGDATA/new_info/dl_stat_example
        
      2. Переопределить параметр psql_data_lineage.stat_directory:

        ALTER SYSTEM SET psql_data_lineage.stat_directory='new_info/dl_stat_example'
        
      3. Перезагрузите СУБД для применения параметра. После применения параметра путь сохранения файлов статистики будет: $PGDATA/new_info/dl_stat_example.

Параметры конфигурирования расширения#

В рамках реализации функциональности были добавлены параметры:

Параметр

Тип

Значение по умолчанию

Контекст

Описание

psql_data_lineage.cluster_name

Строка

«»

postmaster

Суффикс, добавляемый к уникальным идентификаторам, может быть использован для обеспечения уникальности идентификаторов между различными инстансами СУБД, при централизованном сборе DL

psql_data_lineage.enable

Логическое значение

off

superuser

Включение функциональности по определению потоков данных и связанной статистической информации

psql_data_lineage.max_records

Целое число

5000

postmaster

Максимальное количество записей о статистике уникальных запросов DL (определяется уникальным идентификатором запроса с учетом наименования объектов). Интервал допустимых значений: 1INT_MAX/2

psql_data_lineage.exclude_databases

Строка

«»

postmaster

Исключенные БД, по ним статистика не ведется. Параметр psql_data_lineage.exclude_databases обладает большим приоритетом, чем psql_data_lineage.include_databases

psql_data_lineage.include_databases

Строка

«»

postmaster

Включенные БД. Статистика будет собрана по этим базам данных. Если параметр не заполнен то будут собираться данные по всем таблицам (если переменная exclude_databases пуста)

psql_data_lineage.stat_directory

Строка

«pg_stat/dl_stat»

postmaster

Параметр конфигурации расширения со значением по умолчанию $PGDATA/pg_stat/dl_stat указывает место в системе куда будут сохранятся данные, собранные расширением. Этот параметр можно задать либо как относительный путь («pg_stat/dl_stat») в $PGDATA, либо как абсолютный путь к произвольному месту в системе

Объекты создаваемые расширением#

Наименование

Описание функции

Выходной парамет

Описание параметра

psql_data_lineage_objects_meta

Мета данные об объектах, участвующих в данном потоке данных

process_id

Идентификатор запроса, обработанного Data Lineage (не совпадает с query_id, учитывает именования) {идентификатор запроса (совпадающий с названием создаваемого файла)}

obj_oid

Идентификатор объекта в рамках СУБД на момент выполнения запроса

qualified_name

Полное имя объекта в рамках данного потока данных {имя базы}.{имя схемы}.{имя объекта}@{суффикс кластера}

name

Полное имя объекта в рамках Postgres {имя базы}.{имя схемы}.{имя объекта}

db_oid

Идентификатор БД на момент выполнения запроса

obj_type

Тип объекта *

psql_data_lineage_attributes_meta

Мета данные об атрибутах объектов, участвующих в данном потоке данных

process_id

Идентификатор запроса, обработанного Data Lineage (не совпадает с query_id, учитывает именования) {идентификатор запроса}

obj_oid

Идентификатор объекта в рамках СУБД на момент выполнения запроса

qualified_name

Полное имя объекта в рамках данного потока данных {имя базы}.{имя схемы}.{имя объекта}.{имя атрибута}@{суффикс кластера}

attr_no

Порядковый номер атрибута. Нумерация начинается с 1

name

Полное имя объекта {имя базы}.{имя схемы}.{имя объекта}.{имя атрибута}

attr_type

Тип объекта *

psql_data_lineage_objects

Определение потока данных включая источники/приемники запроса, а так же статистическую информацию о потоках

qualified_name

Идентификатор. Через этот идентификатор происходит связывание со всеми остальными предоставляемыми данными. Идентификатор формируется на основе идентификатора запроса расширенного метаинформацией. Номер потока разделяет потоки в рамках одного запроса. Такие потоки появляются в запросах MERGE, в запросах содержащих CTE с RETURNING, при наличии функции. {идентификатор запроса}/{номер потока}@{суффикс кластера}

last_time

время начала последнего исполнения запроса

input_type

Тип объекта источника *

input_oid

Идентификатор объекта источника (пустой при const)

output_type

Тип объекта приемника *

output_oid

идентификатор объекта приемника

query_plan

Текст последнего исполненного плана

query_text

Генерализованный текст запроса

first_time

Время начала первого исполнения запроса

exec_duration

Длительность последнего исполнения запроса

exec_count

Количество успешных исполнений запроса с начала сбора статистики

count_row

Суммарное колличество строк обработанных запросом с начала сбора статистики

query_id

Идентификатор запроса в рамках Postgres

parent_process_id

Идентификатор запроса, обработанного Data Lineage (не совпадает с query_id, учитывает именования) Запросы могут иметь вложенный характер. Это поле позволяет отследить цепочку запросов вызывавших друг друга. Для порождающего запроса в качестве родительского указывается он сам {идентификатор запроса}

process_id

Идентификатор запроса, обработанного Data Lineage (не совпадает с query_id, учитывает именования) {идентификатор запроса}

psql_data_lineage_attributes

qualified_name

Идентификатор потока данных уровня атрибутов. {идентификатор запроса}/{номер потока}${номер атрибута источника}${идентификатор oid источника}${номер атрибута приемника}@{суффикс кластера}

input_type

Тип объекта источника *

input_oid

Идентификатор объекта источника

input_attno

Номер атрибута источника

output_attno

Номер атрибута приемника

query

Идентификатор потока для связи с данными из psql_data_lineage_object {идентификатор запроса}/{номер потока}@{суффикс кластера}

psql_data_lineage_freeze_data

Позволяет создавать в процессе локальную копию собранных данных, по которым будут производится все операции по просмотру в данном процессе далее (до отмены/удаления)

Целое число

Количество замороженных записей

psql_data_lineage_reset_freezed

Консистентно обновляет замороженные функцией psql_data_lineage_freeze_data данные. У старых объектов будет пересчитан exec_count и rowsCount, новые объекты присутствуют. (состояние после выполнения будет соответствовать тому, как если бы данные начали собираться в момент вызова psql_data_lineage_freeze_data)

Целое число

Количество обновленных записей

psql_data_lineage_restore_freezed

При необходимости позволяет отменить заморозку, т.е. если после вызова psql_data_lineage_freeze_data не планируется сброс данных, вызов данной функции удалит локальную копию и позволит делать выборку данным в реальном времени

Логическое значение

Успех выполнения

psql_data_lineage_reset

(неконсистентно) Очищает общую память от накопленных статистических данных, а так же удаляет файлы на диске хранящие статическую информацию о потоках данных

Логическое значение

Успех выполнения

psql_data_lineage_clean(keep_interval TEXT)

(неконсистентно) Удаляет данные о потоках старше заданного keep_interval. Возвращает количество удаленных записей

Целое число

Количество удаленных записей

* – все возможные типы отношений из pg_class (однако на практике индексы не участвуют в потоках данных, поэтому не могут попасть в качестве значения в это поле):

  • r – обычная таблица;

  • i – индекс (index);

  • S – последовательность (sequence);

  • v – представление (view);

  • m – материализованное представление (materialized view);

  • c – составной тип (composite);

  • t – таблица TOAST;

  • f – сторонняя таблица (foreign).

Дополнительно введенные типы:

  • T – временная таблица;

  • P – параметр;

  • C – константа;

  • F – функция.

Поставка сборки с отладочными пакетами#

Функциональность предусмотрена в рамках редакции Standard.

Примечание:

Начиная с версии 6.4.2, добавлена поддержка функциональности для семейства операционных систем Astra.

Для улучшения качества и скорости исследования инцидентов, возникших в промышленной среде, начиная с версии продукта 6.4.0 производится поставка отладочных символов. Отладочная информация отделяется от исполняемых/библиотечных объектов и сохраняется в отдельных файлах. Данные файлы поставляются отдельным пакетом (далее отладочным пакетом) с каждым компонентом решения, для которых их поставка предусмотрена.

Начиная с версии 6.4.0, в корневой каталог дистрибутива продукта добавлена директория debug, содержащая отладочные пакеты всех компонентов, для которых предусмотрена поставка. Скрипты автоматизации установки расширены дополнительными конфигурационными параметрами, позволяющие производить установку отладочных символов в момент установки решения.

Новые параметры скриптов автоматизации, сценарии обновления на версии 6.4.0 и выше, а также случаи, когда отладочные символы не были установлены сразу, будут рассмотрены далее.

Установка отладочного пакета не оказывает влияния на производительность решения. Принятие решения о моменте установки отладочной информации принимается пользователем.

Перечень компонентов решения для которых предусмотрена поставка отладочных символов:

  • pangolin-pooler;

  • pangolin-manager;

  • pangolin-backup-tools;

  • pangolin-dbms;

  • pangolin-dbms-clent;

  • pangolin-dbms-libpq;

  • pangolin-certs-rotate;

  • pangolin-security-utilities.

Установка отладочных пакетов позволяет:

  • получать информативный стек вызовов (с адресами и именами функций);

  • производить расшифровку дампов памяти процесса (core dump), в том числе сформированных автоматически до момента установки отладочных пакетов;

  • сократить срок расследования инцидентов.

Примечание:

Для корректного сбора информации в момент возникновения инцидента, необходимо произвести дополнительную настройку операционной системы (ОС) для автоматического формирования снимков памяти процесса (core dump) в случае аварийного завершения процесса. Пример настройки ОС приведен в следующем разделе.

Установка отладочной информации не влияет на процесс создания снимков памяти процесса (core dump) и последующую информативность содержащих в них данных. Однако необходимо, чтобы в момент исследования дампов, отладочные символы были установлены (т.е. функциональность позволяет формировать информативный стек вызовов из дампов, сформированных до установки отладочной информации).

Настройка ОС для автоматического формирования core dump#

С целью обеспечения автоматического формирования дампа памяти процесса (core dump) средствами операционной системы необходимо выполнить ее дополнительную настройку.

Как правило, выполнения ulimit -c unlimited перед запуском процесса достаточно для включения автоматического формирования снимков памяти (core dump) аварийно завершенного процесса. Однако также рекомендуется выполнить дополнительную настройку имен и путь расположения файлов, для чего перед запуском процесса дополнительно необходимо выполнить:

  1. Добавить в файл /etc/sysctl.conf параметры:

    kernel.core_uses_pid = 1
    kernel.core_pattern = /tmp/core-%e-%s-%p-%t
    fs.suid_dumpable = 2
    

    где kernel.core_pattern - паттерн расположения и имени core-файла. В имени файла можно использовать следующие %-спецификаторы:

    • %% - один % символ;

    • %p - PID процесса для которого создан файл;

    • %u - UID процесса для которого создан файл;

    • %g - GID процесса для которого создан файл;

    • %s - номер сигнала повлекшего создание файла;

    • %t - время создание файла (количество секунд с 00:00 1 января 1970 года);

    • %h - имя узла;

    • %e - имя исполняемого файла.

  2. Перезагрузить настройки в /etc/sysctl.conf, выполнив команду:

    sudo sysctl -p 
    

Установка отладочных пакетов#

Существует несколько сценариев установки отладочных символов:

  • При установке соответствующего флага в файле конфигурации скриптов автоматизации (для версий, начиная с 6.4.0). В таком случае установка отладочных символов компонента происходит автоматически в момент установки компонента; имена переменных для установки пакетов debuginfo (пакеты будут установлены в случае флагов в значении true) в custom_config_initial:

    setup_debug_symbols:
    pangolin_backup_tools: false         # Install backup-tools-debuginfo package, contain debug symbols for origin backup-tools package
    pangolin_dbms: false                 # Install dbms-debuginfo package, contain debug symbols for origin dbms-client package
    pangolin_dbms_client: false          # Install dbms-client-debuginfo package, contain debug symbols for origin dbms-client package
    pangolin_manager: false              # Install manager-debuginfo package, contain debug symbols for origin manager package
    pangolin_pooler: false               # Install pooler-debuginfo package, contain debug symbols for origin pooler package
    pangolin_certs_rotate: false         # Install certs-rotate-debuginfo package, contain debug symbols for origin certs-rotate package
    pangolin_security_utilities: false   # Install security-utilities-debuginfo package, contain debug symbols for origin security-utilities package
    
  • В случае, когда отладочные символы не были установлены скриптами автоматизации в момент установки решения пользователь также производит их установку вручную путем запуска установки соответствующего отладочного пакета хранящегося в дистрибутиве продукта.

Дистрибутив продукта доступен для скачивания из nexus-платформы.

Установка отладочных символов производится в стандартную директорию модуля, для которого они собраны, и размещается в одном каталоге с исполняемыми файлами/библиотеками. Отладочная информация собирается только для исполняемых файлов и библиотек.

Обновление отладочных пакетов#

Существует несколько сценариев обновления отладочных символов:

  • Установку отладочных символов при обновлении с версий ниже 6.4.0 пользователь производит вручную (в т.ч. при выполнении обновления средствами скриптов автоматизации) путем запуска установки соответствующего отладочного пакета, хранящегося в дистрибутиве продукта.

  • При выполнении обновления средствами скриптов автоматизации, начиная с версии 6.4.0, обновление ранее установленных отладочных символов производится автоматически до версии, аналогичной устанавливаемым модулям, для которых они собраны. Обновление производится в том объеме, в котором отладочные символы были установлены ранее. При этом значения переменных словаря setup_debug_symbols, установленных в custom_config_initial, при обновлении игнорируются и вычисляются на основе ранее установленных пакетов.

  • При выполнении ручного обновления, начиная с версии 6.4.0, отладочные символы должны быть удалены перед выполнением обновления модулей, для которых они собраны и установлены вручную.

Формирование стека вызова из core-файлов#

При возникновении инцидента с генерацией снимка памяти процесса (core dupm) необходимо самостоятельно или с привлечением службы технической поддержи сформировать информативный стек вызовов в текстовом формате для его дальнейшего передачи разработчикам.

Под информативным стеком вызовов понимается стек с именами внутренних функций.

Пример неинформативного стека вызовов:

#0  0x00007fbc791d1b6f in ?? ()
#1  0x000000000080ef62 in ?? ()
#2  0x0000000000811070 in ?? ()
#3  0x000000000055cb93 in ?? ()

Пример максимально информативного стека вызовов:

#0  0x00007efe1d229b6f in select () from /lib64/libc.so.6
#1  0x0000000000811192 in ServerLoop ()
#2  0x0000000000813013 in PostmasterMain ()
#3  0x000000000055f0f3 in main ()

Примечание:

Отладочные пакеты компонентов решения не включают символы ряда используемых библиотек (не включенных в поставку), библиотек операционной системы (ОС), файлов ядра ОС и т.д.

При возникновении потребности в данных символах пользователь производит их поиск и установку самостоятельно.

Перед началом работ по получению стека вызовов из core-файла необходимо убедиться, что отладочные символы установлены.

Для формирования стека вызовов:

  1. Запустите gdb c передачей имени исполняемого файла (для которого сформирован core-файл) и имя core-файла. Пример:

    gdb /usr/pangolin-6.4/bin/postgres /tmp/core-postgres-6-1550075-1727167676
    
  2. В интерактивном режиме gdb выполните команду для формирования трассы вызовов:

    (gdb) bt
    

Определение исполняемого файла для которого сформирован core-файл#

Сore-файл содержит информацию об исполняемом файле, для которого он был сформирован. Для получения этой информации достаточно запустить gdb с передачей только core-файла. В момент загрузки файла gdb выведет информацию. Пример подобного вывода:

Core was generated by `/usr/pangolin-6.4/bin/postgres -D /pgdata/06/data'.

где /usr/pangolin-6.4/bin/postgres - имя исполняемого файла и путь к нему.

Наименование пакетов с отладочной информацией#

Наименование пакетов, содержащих отладочную информация, совпадают с именами оригинальных пакетов и добавлением постфикса: -debuginfo. Например, оригинальный пакет: pangolin-dbms-6.3. Пакет с отладочной информацией: pangolin-dbms-6.3-debuginfo.

Наименование файлов, содержащих отладочную информацию#

Наименование файлов, содержащих отладочные символы для исполняемых объектов, совпадают с именами файлов, для которых они собраны с добавлением суффикса: .debug. Пути расположения отладочных файлов полностью совпадают с путями расположения исполняемых файлов, для которых они были созданы.

Пример: отладочный файл для /usr/pangolin-6.4/bin/postgres будет назван /usr/pangolin-6.4/bin/postgres.debug.

Контроль целостности передачи WAL на реплику#

Примечание:

Функциональность доступна для Enterprise-редакции СУБД Pangolin.

Для защиты от повреждения данных в случае неполадок оборудования СУБД Pangolin использует журнал предзаписи (WAL). Идея журналирования предварительной записи заключается в том, что прежде чем данные, измененные в результате выполнения транзакции, попадут на диск, в журнал предзаписи добавляется информация об этих изменениях, необходимая для восстановления результатов. Данные журнала используются не только для восстановления после сбоя, но и для работы репликации. Процесс WALSender читает зафиксированный на диске журнал предзаписи и отправляет WAL-записи на сервер-реплику, который находится в перманентном состоянии восстановления. На реплике полученные WAL-записи сохраняются на диск и проигрываются для применения к страницам с данными.

Для контроля целостности WAL-записи защищены CRC. Контрольная сумма при использовании WAL-записи проверяется в процессе восстановления данных (проигрывание WAL). Поздняя проверка CRC не позволяет восстановить запись, если данные WAL были повреждены при записи журнала на диск или при чтении перед отправкой. Наличие поврежденной записи журнала приводит к фатальной ошибке восстановления, что вызывает остановку репликации.

Процессы, влияющие на данные, перед фиксацией изменений помещают данные о выполнении в WAL-буфер, находящийся в разделяемой памяти. По мере заполнения циклического WAL-буфера данные сбрасываются на диск. Сброс осуществляется процессом, который добавляет новую запись или процессом WALWriter. Сброс на диск осуществляется не только по причине переполнения WAL-буфера, но и по таймеру. WALSender отправляет зафиксированные на диске WAL-записи для дальнейшего применения на реплике. Экземпляр реплики находится в состоянии постоянного восстановления - проигрывания WAL-записей с диска.

При записи или чтении с диска WAL-файл может быть поврежден, но в процессе отправки данных на реплику ошибка не будет определена, а проявится только на этапе применения WAL на реплике.

Внимание!

  • Контроль целостности WAL происходит только при передаче данных на реплику и не используется в процессе восстановления данных после сбоя мастера.

  • Восстановление поврежденных записей WAL происходит только на основном узле, при чтении данных с диска реплики контроль целостности не происходит.

Для сохранения резервной копии создается вспомогательный процесс WALRecoveryWriter, который получает блоки для записи копии WAL-сегмента и асинхронно записывает их в файл, аналогичный оригинальному WAL-сегменту с суффиксом backup в названии. Процесс WalSender перед отправкой проверяет данные, находящиеся в отправляемом сообщении. Если запись или заголовок блока повреждены, то происходит чтение поврежденной части из резервной копии журнала WAL-сегмента. Поврежденная часть заменяется резервной и происходит повторная проверка. Если не удалось восстановить поврежденные данные, то WAL-sender генерирует ошибку. То есть в случае повреждения WAL-данных ошибка будет происходить уже на мастере. При успехе попытки восстановления данные отправляются реплике.

Конфигурационные параметры функциональности#

К конфигурационным параметрам относятся:

  • wal_sender_check_crc - при включении этого параметра функциональность запускается. Параметр выключен по умолчанию, изменить его значение можно только на старте сервера. При значении параметра on при запуске сервера инициируется процесс WALRecoveryWriter, а в разделяемой памяти создается очередь сообщений при передаче данных для сброса резервной копии WAL-данных на диск.

  • wal_sender_panic_on_crc_error - при невозможности восстановления поврежденных WAL-данных, процесс WALSender поднимает ошибку уровня PANIC, когда данный параметр включен. По умолчанию параметр имеет значение off (выключено). В этом случае при невозможности восстановления поврежденной записи поднимается ошибка уровня FATAL. Параметр применяется только при включенном параметре wal_sender_check_crc.

  • wal_sender_check_type - при значении параметра record используется метод проверки корректности данных путем декодирования. При значении block используется метод проверки контрольных сумм читаемых блоков. При значении record, block используется гибридный метод. Параметр применяется только при включенном параметре wal_sender_check_crc. По умолчанию параметр имеет значение record.

    Функциональность включает три способа контроля целостности:

    • Проверка корректности данных путем декодирования.

    • Проверка контрольных сумм читаемых блоков.

    • Гибридная проверка с использованием контрольных сумм блоков и декодирования WAL-записей.

  • wal_sender_backup_directory - параметр, значением которого является путь до директории хранения резервных WAL-сегментов и файлов с контрольными суммами. По умолчанию используется $PGDATA/pg_wal.

  • wal_sender_backup_strict - при значении параметра true сервер останавливается при недоступности. При значении false продолжает с дефолтным значением wal_sender_backup_directory.

Проверка корректности данных путем декодирования#

WALSender проверяет контрольную сумму WAL-записей и корректность заголовка блока путем полного декодирования. Применяется только при включенном wal_sender_check_crc.

Конфигурационные параметры: wal_sender_check_crc = on, wal_sender_check_type = 'record'. Значение параметра wal_sender_panic_on_crc_error значения не имеет.

Ограничения решения:

  • Декодирование WAL-записей требует дополнительного копирования данных записи для вычисления контрольной суммы. WAL-записи могут быть большого размера, а следовательно требуют большого объема временных буферов для верификации.

  • При включенном шифровании данных перед декодированием необходимо осуществить дешифрование WAL-данных.

  • Повреждение возможно не только в WAL-записях, но и в заголовках WAL-блоков, так как эти данные не защищены контрольной суммой. Некоторые поля могут быть проверены логически, но поля с битовыми флагами, а также таймлайны подлежат только проверке на валидность и не могут быть однозначно верифицированы.

Проверка контрольных сумм читаемых блоков#

WALRecoveryWriter генерирует дополнительный файл с контрольными суммами на каждый блок для каждого WAL-сегмента, а WALSender проверяет контрольную сумму прочитанного блока. По умолчанию этот параметр выключен (off) и применяется только при включенном wal_sender_check_crc.

Конфигурационные параметры: wal_sender_check_crc = on, wal_sender_check_type = 'block', значение параметра wal_sender_panic_on_crc_error значения не имеет.

Примечание:

Хранение контрольных сумм WAL-блоков в отдельном файле нарушает целостность данных и не несет гарантии, что непосредственно контрольная сумма не была повреждена.

Гибридная проверка с использованием контрольных сумм блоков и декодирования WAL-записей#

Конфигурационный параметр: wal_sender_check_crc = on, wal_sender_check_type = 'record, block', параметр wal_sender_panic_on_crc_error значения не имеет.

Возможен вариант конфигурации функциональности, когда применяются и проверка по контрольным суммам блока, и проверка путем декодирования. Это позволяет минимизировать ограничение повреждения контрольной суммы блока. Если записанная контрольная сумма блока не совпала с контрольной суммой из оригинального WAL-сегмента, а так же не совпала с контрольной суммой блока из резервной копии, то с высокой вероятностью повреждена именно контрольная сумма, а не оба (оригинальный и резервный) WAL-сегменты. Для того, чтобы удостовериться в этом предположении производится проверка данных путем декодирования.

Параллельный анализ#

Параллельный анализ улучшает производительности операции ANALYZE за счет использования нескольких рабочих процессов для одновременной обработки данных.

Параллельный анализ поддерживается параллелизацией операции ANALYZE:

  • для нескольких таблиц одновременно;

  • для одной таблицы с для сбора данных.

Внимание!

Приведенные методы несовместимы друг с другом.

Параллельный анализ для нескольких таблиц#

Чтобы запустить параллельный анализ, используйте команду PARALLEL_ANALYZE <количество рабочих процессов>. Если количество рабочих процессов не указано — используется значение по умолчанию (GUC-параметр default_parallel_analyze_workers).

Примеры команд#

  1. Запуск с указанием количества рабочих процессов:

    ANALYZE (PARALLEL_ANALYZE 4) table1, table2, ..., table100;
    
  2. Запуск с использованием значения по умолчанию:

    ANALYZE (PARALLEL_ANALYZE) table1, table2, ..., table100;
    

Примечание:

Параллельный анализ работает с несколькими отношениями. Если при выполнении ANALYZE указаны несколько таблиц, разделенных запятыми, или если одно из отношений является разделенным, каждая таблица будет проанализирована разным рабочим процессом.

Особые случаи#

  1. Временные отношения: не обрабатываются параллельно, выполняться последовательно через запускающий процесс.

  2. Только одно обычное отношение: одно обычное отношение обрабатывается запускающим процессом без запуска дополнительных рабочих процессов.

  3. Количество рабочих процессов PARALLEL_ANALYZE превышает количество отношений: запускается только необходимое количество рабочих процессов, так как для дополнительных рабочих процессов не будет работы.

Параметры конфигурации#

default_parallel_analyze_workers#

Описание: параметр определяет количество рабочих процессов, используемых по умолчанию для параллельного анализа, если количество рабочих процессов не указано.

Значение по умолчанию: 3.

Параллельный сбор данных для команды ANALYZE#

Функция параллельного сбора данных для команды ANALYZE в PostgreSQL позволяет ускорить анализ больших таблиц, используя несколько рабочих процессов для параллельного сбора и выборки строк.

Параметры конфигурации#

Параметр

Местоположение

Описание

Контекст

Минимум

Максимум

По умолчанию

analyze_parallel_fetch

Файл postgresql.conf

Включает параллельный сбор данных во время выполнения ANALYZE:
analyze_parallel_fetch = true

PGC_SIGHUP

false

max_analyze_fetch_workers

Файл postgresql.conf

Максимальное количество рабочих процессов:
max_analyze_fetch_workers = 3

PGC_USERSET

1

MAX_BACKENDS

3

min_pages_for_parallel_fetch

Файл postgresql.conf

Минимальное количество страниц для параллельного сбора данных:
min_pages_for_parallel_fetch = 10000

PGC_USERSET

1000

INT_MAX

10000

Сценарии использования#

Запуск ANALYZE с параллельным сбором данных#

Когда параллельный сбор данных включен и таблица соответствует критериям (минимальное количество страниц и соответствующие настройки рабочих процессов), команда ANALYZE автоматически использует несколько рабочих процессов для сбора и выборки строк.

  1. Запустите команду ANALYZE для целевой таблицы:

    ANALYZE <имя таблицы>;
    
  2. Проверьте журналы: следите за журналами PostgreSQL, чтобы получить информацию о процессе параллельного сбора данных. Уровень логирования для параллельных операций по умолчанию установлен на DEBUG1, что предоставляет подробную информацию о выполнении:

    log_min_messages = debug1
    

Проверка возможности параллельного сбора данных#

Параллельный сбор данных не будет использоваться в случаях, когда:

  • Параллельный сбор данных отключен (analyze_parallel_fetch = false).

  • Отношение является временной таблицей.

  • Процесс уже находится в параллельном режиме или является процессом автоочистки (autovacuum).

  • Таблица имеет меньше страниц, чем минимально указано (min_pages_for_parallel_fetch).

  • Указано менее 2 рабочих процессов (max_analyze_fetch_workers < 2).

  • Сервер не работает под процессом postmaster.

Логирование и мониторинг#

Установите уровень логирования для мониторинга операций параллельного сбора данных:

log_min_messages = debug1

Проверяйте журналы на наличие записей, связанных с параллельным сбором данных, которые предоставят информацию о количестве использованных рабочих процессов, обработанных блоках и ходе анализа.

Параметры конфигурации для операций анализа#

analyze_max_pages#

Параметр определяет максимальное количество страниц, обрабатываемых за одну операцию анализа:

  • тип данных: integer;

  • по умолчанию: 0;

  • диапазон: от 0 до INT_MAX.

Если этот параметр установлен на ненулевое значение, будет просканировано не более analyze_max_pages страниц за одну операцию анализа. Для секционированных таблиц будет просканировано не более analyze_max_pages страниц из каждого раздела.

analyze_stat_array_size#

Параметр определяет размер массива, используемого для хранения статистики анализа:

  • тип данных: integer;

  • по умолчанию: -1;

  • диапазон: от -1 до INT_MAX.

Если этот параметр установлен на значение, отличное от -1, то как количество наиболее часто встречающихся значений (MCV), так и гистограммы будут установлены на analyze_stat_array_size.

Пример использования#

В файле postgresql.conf параметры можно установить следующим образом:

analyze_max_pages = 1000        # Сканирует не более 1000 страниц во время анализа
analyze_stat_array_size = 200   # Устанавливает количество MCV и гистограмм на 200